Multi-Convolutional Neural Network-Based Diagnostic Software for the Presumptive Determination of Non-Dermatophyte Molds
Abstract
1. Introduction
2. Materials and Methods
2.1. Dataset Description
2.2. Determination of Non-Dermatophyte Molds
- Alternaria spp.: characterized by septate, pale to dark-brown hyphae, conidiophores, and formation of large ovoid or ellipsoidal macroconidia which have transverse and longitudinal septations (Figure 1a);
- Aspergillus spp.: characterized by septate hyphae and unbranched conidiophores which end with swollen vesicles with flask-shaped phialides on which there are chains of conidia (Figure 1b);
- Aureobasidium spp.: determined by the very characteristic forming of two types of hyphae: hyaline with a thin wall producing conidia directly from walls and dark dense walls, closely septated hyphae, and single- and multi-celled swollen cells, some of which then convert into melanin-producing chlamydoconidiae (Figure 1c);
- Bipolaris spp.: characterized by dark septate hyphae and conidiophores on which there is sympodial development of pale brown pigmented, dense-walled pseudoseptate conidia, which have three to five separations (Figure 1d);
- Cladosporium spp.: characterized by septate, dark hyphae, conidiophores, and produced chains of brown, oval, smooth-wall conidia (Figure 1e);
- Fusarium spp.: characterized by septate hyaline hyphae with the formation of slender sickle multiseptate macroconidia (Figure 1f);
- Mucorales group: characterized by irregularly shaped, non septate, broad hyphae with right-angle branching, sporangiophores, and terminal-formed spore-filled sporangia (Figure 1g);
- Penicillium spp.: characterized by septate hyaline hyphae, branched conidiophores, and the presence of branched metula with produced phialides (a brush-like appearance) on which there are chains of conidia (Figure 1h);
- Scopulariopsis spp.: characterized by septated hyphae with shorter conidiophores with cylindrical conidia-bearing cells, and larger thick-walled mature conidia with cut-offs at the base that are usually very rough and spiny (Figure 1i).
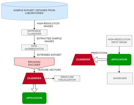
2.3. Training Neural Network for Sample Classification
3. Results and Discussion
3.1. Results Obtained from CNN Training
3.2. Software Implementation
4. Conclusions
Author Contributions
Funding
Data Availability Statement
Acknowledgments
Conflicts of Interest
References
- Rezaei, N. (Ed.) Encyclopedia of Infection and Immunity; Elsevier: Amsterdam, The Netherlands; Oxford, UK; Cambridge, UK, 2022; Volume 3, pp. 414–432. ISBN 9780128187319. [Google Scholar]
- Chen, S.C.-A.; Perfect, J.; Colombo, A.L.; Cornely, O.A.; Groll, A.H.; Seidel, D.; Albus, K.; De Almedia, J.N.; Garcia-Effron, G.; Gilroy, N.; et al. Global Guideline for the Diagnosis and Management of Rare Yeast Infections: An Initiative of the ECMM in Cooperation with ISHAM and ASM. Lancet Infect. Dis. 2021, 21, e375–e386. [Google Scholar] [CrossRef] [PubMed]
- Rajković, K.M.; Milošević, N.T.; Otašević, S.; Jeremić, S.; Arsenijević, V.A. Aspergillus Fumigatus Branching Complexity in Vitro: 2D Images and Dynamic Modeling. Comput. Biol. Med. 2019, 104, 215–219. [Google Scholar] [CrossRef] [PubMed]
- Cafarchia, C.; Iatta, R.; Latrofa, M.S.; Gräser, Y.; Otranto, D. Molecular Epidemiology, Phylogeny and Evolution of Dermatophytes. Infect. Genet. Evol. 2013, 20, 336–351. [Google Scholar] [CrossRef] [PubMed]
- Otašević, S.; Momčilović, S.; Stojanović, N.M.; Skvarč, M.; Rajković, K.; Arsić-Arsenijević, V. Non-Culture Based Assays for the Detection of Fungal Pathogens. J. De Mycol. 2018, 28, 236–248. [Google Scholar] [CrossRef] [PubMed]
- Singhal, N.; Kumar, M.; Kanaujia, P.K.; Virdi, J.S. MALDI-TOF Mass Spectrometry: An Emerging Technology for Microbial Identification and Diagnosis. Front. Microbiol. 2015, 6, 791. [Google Scholar] [CrossRef] [PubMed]
- Florio, W.; Tavanti, A.; Barnini, S.; Ghelardi, E.; Lupetti, A. Recent Advances and Ongoing Challenges in the Diagnosis of Microbial Infections by MALDI-TOF Mass Spectrometry. Front. Microbiol. 2018, 9, 1097. [Google Scholar] [CrossRef]
- Maldiney, T.; Chassot, J.-M.; Boccara, C.; Blot, M.; Piroth, L.; Charles, P.-E.; Garcia-Hermoso, D.; Lanternier, F.; Dalle, F.; Sautour, M. Dynamic Full-Field Optical Coherence Tomography as Complementary Tool in Fungal Diagnostics. J. Med. Mycol. 2022, 32, 101303. [Google Scholar] [CrossRef]
- Cools, A.; Belarbi, M.A.; Mahmoudi, S.A. A Comparative Study of Reduction Methods Applied on a Convolutional Neural Network. Electronics 2022, 11, 1422. [Google Scholar] [CrossRef]
- Dimauro, G.; Deperte, F.; Maglietta, R.; Bove, M.; La Gioia, F.; Renò, V.; Simone, L.; Gelardi, M. A Novel Approach for Biofilm Detection Based on a Convolutional Neural Network. Electronics 2020, 9, 881. [Google Scholar] [CrossRef]
- Jia, Z.; Wang, S.; Zhao, K.; Li, Z.; Yang, Q.; Liu, Z. An Efficient Diagnostic Strategy for Intermittent Faults in Electronic Circuit Systems by Enhancing and Locating Local Features of Faults. Meas. Sci. Technol. 2024, 35, 036107. [Google Scholar] [CrossRef]
- Liu, Y.; Jiang, H.; Wang, Y.; Wu, Z.; Liu, S. A Conditional Variational Autoencoding Generative Adversarial Networks with Self-Modulation for Rolling Bearing Fault Diagnosis. Measurement 2022, 192, 110888. [Google Scholar] [CrossRef]
- Ahn, H.; Lee, M.; Seong, S.; Lee, M.; Na, G.-J.; Chun, I.-G.; Kim, Y.; Hong, C.-H. BioEdge: Accelerating Object Detection in Bioimages with Edge-Based Distributed Inference. Electronics 2023, 12, 4544. [Google Scholar] [CrossRef]
- Almurayziq, T.S.; Senan, E.M.; Mohammed, B.A.; Al-Mekhlafi, Z.G.; Alshammari, G.; Alshammari, A.; Alturki, M.; Albaker, A. Deep and Hybrid Learning Techniques for Diagnosing Microscopic Blood Samples for Early Detection of White Blood Cell Diseases. Electronics 2023, 12, 1853. [Google Scholar] [CrossRef]
- Billones, R.K.C.; Calilung, E.J.; Dadios, E.P.; Santiago, N. Aspergillus Species Fungi Identification Using Microscopic Scale Images. In Proceedings of the 2020 IEEE 12th International Conference on Humanoid, Nanotechnology, Information Technology, Communication and Control, Environment, and Management (HNICEM), Manila, Philippines, 3–7 December 2020; IEEE: Manila, Philippines, 2020; pp. 1–5. [Google Scholar]
- Billones, R.K.C.; Calilung, E.J.; Dadios, E.P.; Santiago, N. Image Based Macroscopic Classification of Aspergillus Fungi Species using Convolutional Neural Networks. In Proceedings of the 2020 IEEE 12th International Conference on Humanoid, Nanotechnology, Information Technology, Communication and Control, Environment, and Management (HNICEM), Manila, Philippines, 3–7 December 2020; IEEE: Manila, Philippines, 2020; pp. 1–4. [Google Scholar]
- Zhang, J.; Lu, S.; Wang, X.; Du, X.; Ni, G.; Liu, J.; Liu, L.; Liu, Y. Automatic Identification of Fungi in Microscopic Leucorrhea Images. J. Opt. Soc. Am. A 2017, 34, 1484. [Google Scholar] [CrossRef] [PubMed]
- Hao, R.; Wang, X.; Zhang, J.; Liu, J.; Du, X.; Liu, L. Automatic Detection of Fungi in Microscopic Leucorrhea Images Based on Convolutional Neural Network and Morphological Method. In Proceedings of the 2019 IEEE 3rd Information Technology, Networking, Electronic and Automation Control Conference (ITNEC), Chengdu, China, 15–17 March 2019; IEEE: Chengdu, China, 2019; pp. 2491–2494. [Google Scholar]
- Ollinger, N.; Malachova, A.; Sulyok, M.; Schütz-Kapl, L.; Wiesinger, N.; Krska, R.; Weghuber, J. Combination of DNA Barcoding, Targeted Metabolite Profiling and Multispectral Imaging to Identify Mold Species and Metabolites in Sliced Bread. Future Foods 2022, 6, 100196. [Google Scholar] [CrossRef]
- Du, X.; Liu, L.; Wang, X.; Ni, G.; Zhang, J.; Hao, R.; Liu, J.; Liu, Y. Automatic Classification of Cells in Microscopic Fecal Images Using Convolutional Neural Networks. Biosci. Rep. 2019, 39, BSR20182100. [Google Scholar] [CrossRef] [PubMed]
- Tahir, M.W.; Zaidi, N.A.; Rao, A.A.; Blank, R.; Vellekoop, M.J.; Lang, W. A Fungus Spores Dataset and a Convolutional Neural Network Based Approach for Fungus Detection. IEEE Trans. Nanobioscience 2018, 17, 281–290. [Google Scholar] [CrossRef] [PubMed]
- Prommakhot, A.; Srinonchat, J. Exploiting Convolutional Neural Network for Automatic Fungus Detection in Microscope Images. In Proceedings of the 2020 8th International Electrical Engineering Congress (iEECON), Chiang Mai, Thailand, 4–6 March 2020; IEEE: Chiang Mai, Thailand, 2020; pp. 1–4. [Google Scholar]
- Tahir, M.W.; Zaidi, N.A.; Blank, R.; Vinayaka, P.P.; Vellekoop, M.J.; Lang, W. Detection of Fungus through an Optical Sensor System Using the Histogram of Oriented Gradients. In Proceedings of the 2016 IEEE SENSORS, Orlando, FL, USA, 30 October–3 November 2016; IEEE: Orlando, FL, USA, 2016; pp. 1–3. [Google Scholar]
- Larone, D.H. Medically Important Fungi: A Guide to Identification, 3rd ed.; ASM Press: Washington, DC, USA, 1995; ISBN 9781555810917. [Google Scholar]
- Larone, D.H.; Walsh, T.J.; Hayden, R.T.; Larone, D.H. Larone’s Medically Important Fungi: A Guide to Identification, 6th ed.; ASM Press: Washington, DC, USA, 2018; ISBN 9781555819873. [Google Scholar]
- Milanovic, M.; Milosavljevic, A.; Randjelovic, M. Visualization of Microscopic Morphological Characteristics Used for Determination of Infectious Molds. In Proceedings of the 8th International Conference IcETRAN, Ethno Village Stanišići, Republic of Srpska, 8 September 2021; pp. 528–532. [Google Scholar]
- Arbib, M.A. (Ed.) The Handbook of Brain Theory and Neural Networks. In A Bradford Book; 1. MIT Press paperback ed.; MIT: Cambridge, MA, USA, 1998; ISBN 9780262511025. [Google Scholar]
- How to Load Large Datasets From Directories for Deep Learning in Keras by Jason Brownlee. Available online: https://machinelearningmastery.com/how-to-configure-image-data-augmentation-when-training-deep-learning-neural-networks/ (accessed on 20 November 2023).
- ResNet50 Architecture. Available online: https://iq.opengenus.org/resnet50-architecture/ (accessed on 25 November 2023).
- Tan, M.; Le, Q.V. EfficientNet: Rethinking Model Scaling for Convolutional. Neural Netw. 2019. [Google Scholar] [CrossRef]
- Image Classification Efficientnet Fine Tuning. Available online: https://keras.io/examples/vision/image_classification_efficientnet_fine_tuning/ (accessed on 25 November 2023).
- EfficientNet: Improving Accuracy and Efficiency through AutoML and Model Scaling. Available online: https://ai.googleblog.com/2019/05/efficientnet-improving-accuracy-and.html (accessed on 25 November 2023).
- Python. Available online: https://www.python.org/ (accessed on 25 July 2023).
- Keras: The Python Deep Learning Library. Available online: https://keras.io (accessed on 25 November 2023).
- TensorFlow. Available online: https://www.tensorflow.org/ (accessed on 25 November 2023).
- Understanding RMSprop—Faster Neural Network Learning. Available online: https://towardsdatascience.com/understanding-rmsprop-faster-neural-network-learning-62e116fcf29a (accessed on 26 November 2023).
- Zhang, S.; Yu, S.; Ding, H.; Hu, J.; Cao, L. CAM R-CNN: End-to-End Object Detection with Class Activation Maps. Neural Process. Lett. 2023, 55, 10483–10499. [Google Scholar] [CrossRef]
- Li, Y.; Wang, L.; Huang, X.; Wang, Y.; Dong, L.; Ge, R.; Zhou, H.; Ye, J.; Zhang, Q. Sketch-Supervised Histopathology Tumour Segmentation: Dual CNN-Transformer With Global Normalised CAM. IEEE J. Biomed. Health Inform. 2024, 28, 66–77. [Google Scholar] [CrossRef]
- Zhao, K.; Liu, Z.; Zhao, B.; Shao, H. Class-Aware Adversarial Multiwavelet Convolutional Neural Network for Cross-Domain Fault Diagnosis. IEEE Trans. Ind. Inf. 2023, 1–12. [Google Scholar] [CrossRef]
- Selvaraju, R.R.; Cogswell, M.; Das, A.; Vedantam, R.; Parikh, D.; Batra, D. Grad-CAM: Visual Explanations from Deep Networks via Gradient-Based Localization. Int. J. Comput. Vis. 2020, 128, 336–359. [Google Scholar] [CrossRef]












| Number of Genera | Number of Samples | Number of Samples per Class | Number of Images after Input Classification | Images Used for Training | Images Used for Validation |
|---|---|---|---|---|---|
| 9 | 920 | 100–150 | 8138 | 6520 | 1618 |
| Fungi Genera | Accuracy [%] | Samples Placed Correctly/Samples per Class |
|---|---|---|
| Alternaria | 91.8 | 168/183 |
| Aspergillus | 94.2 | 146/156 |
| Aureobasidium | 99.5 | 193/194 |
| Bipolaris | 84.1 | 164/195 |
| Cladosporium | 94.1 | 193/205 |
| Fusarium | 100 | 145/145 |
| Mucorales | 99.4 | 162/163 |
| Penicillium | 98.1 | 159/162 |
| Scopulariopsis | 85.5 | 165/193 |
| Fungi Genera. | University of Bari | Iasi University of Life Sciences | Software Accuracy in % |
|---|---|---|---|
| Alternaria | - | 1/1 | 100 |
| Aspergillus | 19/20 | 4/4 | 95.8 |
| Aureobasidium | - | - | - |
| Bipolaris | - | 1/1 | 100 |
| Cladosporium | 4/4 | - | 100 |
| Fusarium | - | 2/2 | 100 |
| Mucorales | - | - | - |
| Penicillium | 3/3 | 2/3 | 83.3 |
| Scopulariopsis | - | 1/1 | 100 |
Disclaimer/Publisher’s Note: The statements, opinions and data contained in all publications are solely those of the individual author(s) and contributor(s) and not of MDPI and/or the editor(s). MDPI and/or the editor(s) disclaim responsibility for any injury to people or property resulting from any ideas, methods, instructions or products referred to in the content. |
© 2024 by the authors. Licensee MDPI, Basel, Switzerland. This article is an open access article distributed under the terms and conditions of the Creative Commons Attribution (CC BY) license (https://creativecommons.org/licenses/by/4.0/).
Share and Cite
Milanović, M.; Otašević, S.; Ranđelović, M.; Grassi, A.; Cafarchia, C.; Mares, M.; Milosavljević, A. Multi-Convolutional Neural Network-Based Diagnostic Software for the Presumptive Determination of Non-Dermatophyte Molds. Electronics 2024, 13, 594. https://doi.org/10.3390/electronics13030594
Milanović M, Otašević S, Ranđelović M, Grassi A, Cafarchia C, Mares M, Milosavljević A. Multi-Convolutional Neural Network-Based Diagnostic Software for the Presumptive Determination of Non-Dermatophyte Molds. Electronics. 2024; 13(3):594. https://doi.org/10.3390/electronics13030594
Chicago/Turabian StyleMilanović, Mina, Suzana Otašević, Marina Ranđelović, Andrea Grassi, Claudia Cafarchia, Mihai Mares, and Aleksandar Milosavljević. 2024. "Multi-Convolutional Neural Network-Based Diagnostic Software for the Presumptive Determination of Non-Dermatophyte Molds" Electronics 13, no. 3: 594. https://doi.org/10.3390/electronics13030594
APA StyleMilanović, M., Otašević, S., Ranđelović, M., Grassi, A., Cafarchia, C., Mares, M., & Milosavljević, A. (2024). Multi-Convolutional Neural Network-Based Diagnostic Software for the Presumptive Determination of Non-Dermatophyte Molds. Electronics, 13(3), 594. https://doi.org/10.3390/electronics13030594

