Transient Stability Assessment of Power Systems Based on the Transformer and Neighborhood Rough Set
Abstract
1. Introduction
1.1. Related Work
1.2. Challenges and Limitations
1.3. Main Contributions of This Paper
1.4. Structure of the Rest of the Paper
2. Basic Principles
2.1. Neighborhood Rough Set
- The boundary domain of X is as follows:
- The positive domain of X is as follows:
- The negative domain of X is as follows:
- : In this case, to perform attribute pooling to achieve the necessary subset of attributes, it is necessary to eliminate some of the attributes from all the attributes by constantly judging the effect of importance. The importance of attributes relative to is as follows:
- : In this case, in order to obtain the necessary subset of attributes for attribute pooling, it is necessary to add some of the attributes by setting the empty set and constantly judging the effect of the importance. The importance of the attribute relative to is as follows:
2.2. Transformer Model
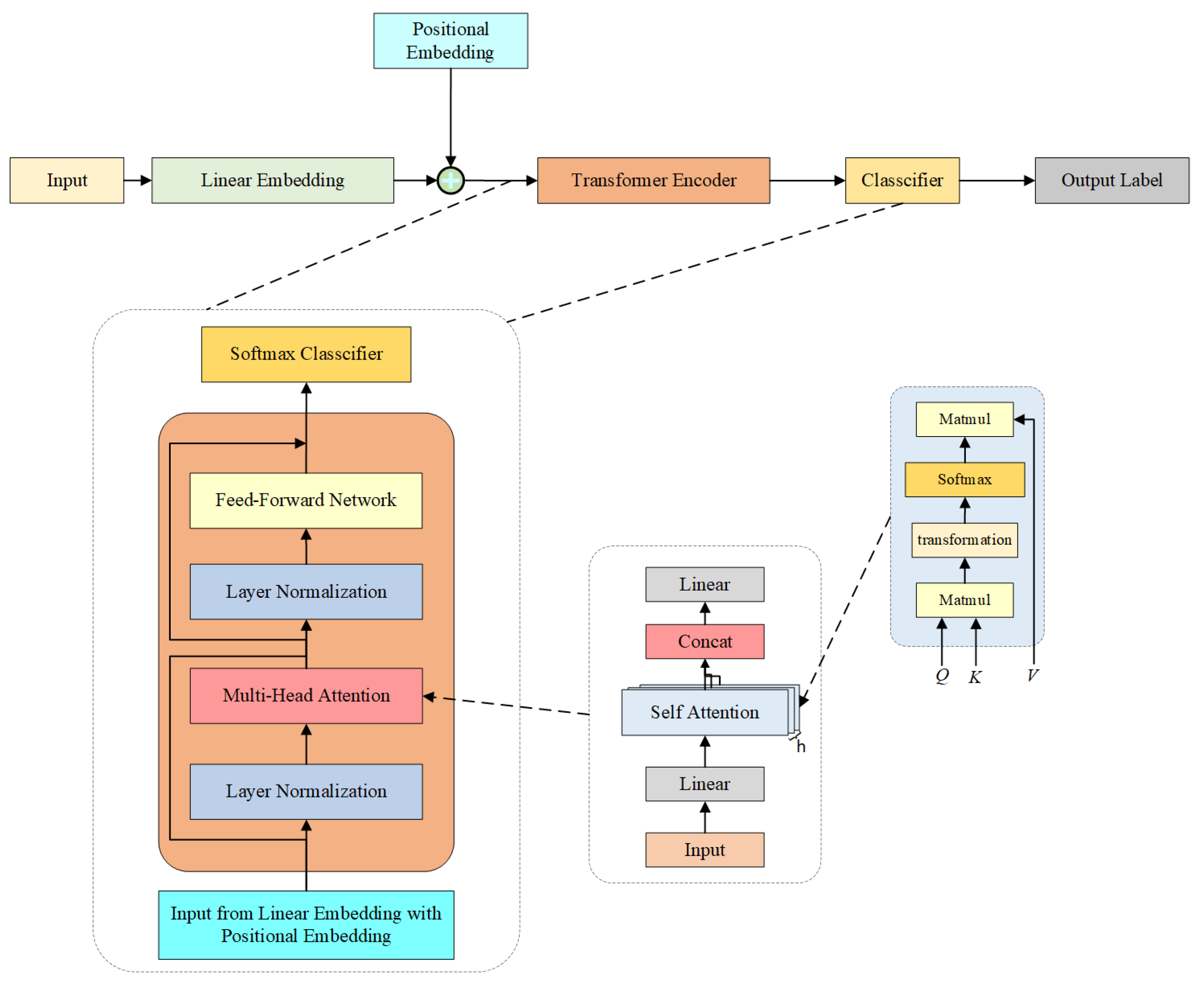
3. The Structure of the Transformer-Based Power System TSA Method
3.1. Data Preprocessing
3.2. The Construction of the Transformer Model
3.2.1. Input Layer
3.2.2. Multi-Head Attention Layer
3.2.3. Feed-Forward Neural Network Layer
3.2.4. Normalization Layer
3.2.5. Output Layer
3.3. Parameter Adjustment and Training of Transformer Model
3.3.1. Hyperparameter Adjustment
3.3.2. Dropout
3.3.3. Loss Function
3.4. Neighborhood Rough Set Approximations
4. Experimental Procedures, Results, and Analyses
4.1. Data and Evaluation Metrics
4.1.1. IEEE 39 System
4.1.2. Construction of Datasets
4.1.3. Evaluation Metrics
4.2. Performance of the Transformer Model
4.3. Visualization of the Training Process and Feature Extraction Capabilities
4.3.1. Visualization of the Training Process
4.3.2. Visualization of Feature Extraction Capabilities
4.4. Impact of Different Normalization Patterns on the Transformer Model
4.4.1. Batch Normalization and Layer Normalization
4.4.2. Performance Comparison after Adding Different Normalization Patterns
4.5. Impact of Neighborhood Rough Sets on Model Training
4.6. Model Performance of Different Models with Noise Contamination and Missing Data
5. Conclusions
- The transformer-based model constructed in this paper, with its multi-head attention layer, exhibits a better ability to mine information from the data than the other networks; it can make better use of the information in the input dataset; and it has a higher performance than the other comparison networks in this paper.
- The transformer-based model constructed in this paper can avoid problems of existing methods such as gradient vanishing and gradient explosion that RNN and its variants cannot avoid, so it can significantly improve the accuracy of TSA as soon as it speeds up the training of the model.
- In this paper, the effects of different normalization patterns on the training results and process of neural networks are verified by introducing two normalization patterns, and the results show that Layer Normalization is more suitable for the model proposed in this paper.
- In this paper, the original dataset is simplified with the help of the neighborhood rough set, and the dataset imported into the transformer model with redundant attributes removed improves the training results as well as optimizes the model’s performance during the training process.
- In this paper, the anti-interference ability of the proposed transformer model is verified by a noise test; the model outperforms other comparative models, and the results after using the neighborhood roughness set method also verify the role of neighborhood roughness set in optimizing the model training and enhancing the anti-interference ability of the model.
Author Contributions
Funding
Data Availability Statement
Conflicts of Interest
References
- Dai, Y.T.; Preece, R.; Panteli, M. Risk assessment of cascading failures in power systems with increasing wind penetration. Electr. Power Syst. Res. 2022, 211, 108392. [Google Scholar] [CrossRef]
- Wei, L.; Yi, C.; Yun, J. Energy drive and management of smart grids with high penetration of renewable sources of wind unit and solar panel. Int. J. Electr. Power Energy Syst. 2021, 129, 106846. [Google Scholar] [CrossRef]
- Stott, B. Power system dynamic response calculations. Proc. IEEE 1979, 67, 219–241. [Google Scholar] [CrossRef]
- Deng, X.D.; Jiang, Z.H.; Sundaresh, L.; Yao, W.X.; Yu, W.P.; Wang, W.K.; Liu, Y.L. A time-domain electromechanical co-simulation framework for power system transient analysis with retainment of user defined models. Int. J. Electr. Power Energy Syst. 2021, 125, 106506. [Google Scholar] [CrossRef]
- Pavella, M.; Ernst, D.; Ruiz-Vega, D. Transient Stability of Power Systems: A Unified Approach to Assessment and Control; Springer Science & Business Media: Berlin/Heidelberg, Germany, 2000; Volume 581. [Google Scholar]
- Pai, A. Energy Function Analysis for Power System Stability; Springer Science & Business Media: Berlin/Heidelberg, Germany, 1989. [Google Scholar]
- Ge, H.C.; Guo, Q.L.; Sun, H.B.; Zhao, W.L. A model and data hybrid-driven short-term voltage stability real-time monitoring method. Int. J. Electr. Power Energy Syst. 2020, 114, 105373. [Google Scholar] [CrossRef]
- Samantaray, S.R.; Kamwa, I.; Joos, G. Phasor measurement unit based wide-area monitoring and information sharing between micro-grids. IET Gener. Transm. Distrib. 2017, 11, 1293–1302. [Google Scholar] [CrossRef]
- Kang, Z.; Zhang, Q.; Chen, M.; Gan, D. Research on Network Voltage Analysis Algorithm Suitable for Power System Transient Stability Analysis. Power Syst. Prot. Control 2021, 49, 32–38. [Google Scholar]
- Siddiqui, S.A.; Verma, K.; Niazi, K.R.; Fozdar, M. Real-Time Monitoring of Post-Fault Scenario for Determining Generator Coherency and Transient Stability Through ANN. IEEE Trans. Ind. Appl. 2018, 54, 685–692. [Google Scholar] [CrossRef]
- Vanfretti, L.; Arava, V.S.N. Decision tree-based classification of multiple operating conditions for power system voltage stability assessment. Int. J. Electr. Power Energy Syst. 2020, 123, 106251. [Google Scholar] [CrossRef]
- Mosavi, A.B.; Amiri, A.; Hosseini, H. A learning framework for size and type independent transient stability prediction of power system using twin convolutional support vector machine. IEEE Access 2018, 6, 69937–69947. [Google Scholar] [CrossRef]
- Goodfellow, I.; Bengio, Y.; Courville, A. Deep Learning; MIT Press: Cambridge, MA, USA, 2016. [Google Scholar]
- Zhu, L.P.; Hill, D.J.; Lu, C. Hierarchical Deep Learning Machine for Power System Online Transient Stability Prediction. IEEE Trans. Power Syst. 2020, 35, 2399–2411. [Google Scholar] [CrossRef]
- Wu, S.; Zheng, L.; Hu, W.; Yu, R.; Liu, B.S. Improved Deep Belief Network and Model Interpretation Method for Power System Transient Stability Assessment. J. Mod. Power Syst. Clean Energy 2020, 8, 27–37. [Google Scholar] [CrossRef]
- Li, B.Q.; Wu, J.Y.; Hao, L.L.; Shao, M.Y.; Zhang, R.Y.; Zhao, W. Anti-Jitter and Refined Power System Transient Stability Assessment Based on Long-Short Term Memory Network. IEEE Access 2020, 8, 35231–35244. [Google Scholar] [CrossRef]
- Chen, Q.F.; Wang, H.Y. Time-adaptive transient stability assessment based on gated recurrent unit. Int. J. Electr. Power Energy Syst. 2021, 133, 107156. [Google Scholar] [CrossRef]
- Vaswani, A.; Shazeer, N.; Parmar, N.; Uszkoreit, J.; Jones, L.; Gomez, A.N.; Kaiser, Ł.; Polosukhin, I. Attention Is All You Need. Advances in Neural Information Processing Systems. 2017, p. 30. Available online: https://pdf-reader-dkraft.s3.us-east-2.amazonaws.com/1706.03762.pdf (accessed on 4 January 2024).
- Yu, J.J.Q.; Hill, D.J.; Lam, A.Y.S.; Gu, J.T.; Li, V.O.K. Intelligent Time-Adaptive Transient Stability Assessment System. IEEE Trans. Power Syst. 2018, 33, 1049–1058. [Google Scholar] [CrossRef]
- Nguyen, T.H.; Shirai, K. Phrasernn: Phrase recursive neural network for aspect-based sentiment analysis. In Proceedings of the 2015 Conference on Empirical Methods in Natural Language Processing, Lisbon, Portugal, 17–21 September 2015; pp. 2509–2514. [Google Scholar]
- Zhao, Q.; Cai, X.; Chen, C.; Lv, L.; Chen, M. Commented content classification with deep neural network based on attention mechanism. In Proceedings of the 2017 IEEE 2nd Advanced Information Technology, Electronic and Automation Control Conference (IAEAC), Chongqing, China, 25–26 March 2017; pp. 2016–2019. [Google Scholar]
- Ranftl, R.; Bochkovskiy, A.; Koltun, V. Vision transformers for dense prediction. In Proceedings of the IEEE/CVF International Conference on Computer Vision, Montreal, BC, Canada, 11–17 October 2021; pp. 12179–12188. [Google Scholar]
- Yang, B.; Tu, Z.; Wong, D.F.; Meng, F.; Chao, L.S.; Zhang, T. Modeling localness for self-attention networks. arXiv 2018, arXiv:1810.10182. [Google Scholar]
- Zhang, Q.; Lu, H.; Sak, H.; Tripathi, A.; McDermott, E.; Koo, S.; Kumar, S. Transformer transducer: A streamable speech recognition model with transformer encoders and rnn-t loss. In Proceedings of the ICASSP 2020—2020 IEEE International Conference on Acoustics, Speech and Signal Processing (ICASSP), Barcelona, Spain, 4–8 May 2020; pp. 7829–7833. [Google Scholar]
- Liu, X.; Duh, K.; Liu, L.; Gao, J. Very deep transformers for neural machine translation. arXiv 2020, arXiv:2008.07772. [Google Scholar]
- Li, B.Y.; Xiao, J.M.; Wang, X.H. Feature Reduction for Power System Transient Stability Assessment Based on Neighborhood Rough Set and Discernibility Matrix. Energies 2018, 11, 185. [Google Scholar] [CrossRef]
- Tahir, M.F.; Chen, H.Y.; Han, G.Z. A comprehensive review of 4E analysis of thermal power plants, intermittent renewable energy and integrated energy systems. Energy Rep. 2021, 7, 3517–3534. [Google Scholar] [CrossRef]
- Pawlak, Z. Rough sets. Int. J. Comput. Inf. Sci. 1982, 11, 341–356. [Google Scholar] [CrossRef]
- Qian, Y.; Liang, J.; Pedrycz, W.; Dang, C. An efficient accelerator for attribute reduction from incomplete data in rough set framework. Pattern Recognit. 2011, 44, 1658–1670. [Google Scholar] [CrossRef]
- Fang, J.S.; Liu, C.R.; Zheng, L.; Su, C.B. A data-driven method for online transient stability monitoring with vision-transformer networks. Int. J. Electr. Power Energy Syst. 2023, 149, 109020. [Google Scholar] [CrossRef]
- Li, X.; Liu, C.K.; Guo, P.F.; Liu, S.C.; Ning, J. Deep learning-based transient stability assessment framework for large-scale modern power system. Int. J. Electr. Power Energy Syst. 2022, 139, 108010. [Google Scholar] [CrossRef]








| Dataset | Feature | Dimension | Training Set | Validation Set | Test Set |
|---|---|---|---|---|---|
| DATA_A | , voltage of 39 bus | 117 | 12,000 | 2000 | 2034 |
| DATA_B | , phase angle of 39 bus | 117 | 12,000 | 2000 | 2034 |
| DATA_C | , voltage and phase angle of 39 bus | 234 | 12,000 | 2000 | 2034 |
| Model | DATA_A | DATA_B | DATA_C | |||
|---|---|---|---|---|---|---|
| AC/% | AC/% | AC/% | ||||
| Transformer | 98.31 | 0.9879 | 98.76 | 0.9912 | 99.09 | 0.9935 |
| Bi-LSTM-Attention | 98.10 | 0.9865 | 98.55 | 0.9896 | 98.72 | 0.9908 |
| Bi-GRU-Attention | 97.27 | 0.9803 | 97.99 | 0.9856 | 98.27 | 0.9876 |
| CNN | 93.75 | 0.9558 | 96.15 | 0.9725 | 96.72 | 0.9765 |
| RNN | 95.92 | 0.9710 | 96.02 | 0.9715 | 97.43 | 0.9816 |
| DNN | 90.68 | 0.9352 | 89.17 | 0.9268 | 93.80 | 0.9559 |
| SVM | 86.72 | 0.8926 | 90.02 | 0.9199 | 89.93 | 0.9191 |
| Model | Training Time/s |
|---|---|
| Transformer | 245 |
| Bi-LSTM-Attention | 261 |
| Bi-GRU-Attention | 257 |
| CNN | 188 |
| Normalization | AC/% | |
|---|---|---|
| Batch Normalization | 99.14 | 0.9939 |
| Layer Normalization | 99.28 | 0.9949 |
| No Normalization | 99.09 | 0.9935 |
| Model | AC/% | |
|---|---|---|
| Transformer | 99.09 | 0.9935 |
| NRS-Transformer | 99.61 | 0.9972 |
| Model | AC/% | |||||
|---|---|---|---|---|---|---|
| Gaussian Noise Standard Deviation/Percentage of Missing Data | ||||||
| 0.01/10% | 0.015/15% | 0.02/20% | 0.01/10% | 0.015/15% | 0.02/20% | |
| NRS-Transformer | 88.93 | 87.17 | 84.90 | 0.9216 | 0.9107 | 0.8961 |
| Transformer | 88.48 | 86.46 | 84.18 | 0.9186 | 0.9068 | 0.8911 |
| Bi-LSTM-Attention | 87.17 | 84.64 | 83.15 | 0.9078 | 0.8980 | 0.8852 |
| Bi-GRU-Attention | 88.28 | 85.94 | 83.92 | 0.9172 | 0.9018 | 0.8932 |
| CNN | 79.53 | 76.41 | 70.57 | 0.8637 | 0.8505 | 0.8275 |
| RNN | 86.74 | 83.77 | 81.00 | 0.9065 | 0.8891 | 0.8755 |
| DNN | 82.86 | 78.18 | 77.24 | 0.8814 | 0.8583 | 0.8564 |
| SVM | 75.96 | 73.17 | 71.21 | 0.8194 | 0.8082 | 0.7893 |
| Model | Original Training Time/s | 0.1 | 0.15 | 0.2 |
|---|---|---|---|---|
| Transformer | 245 | 314 | 287 | 280 |
| Bi-LSTM-Attention | 261 | 412 | 403 | 400 |
| Bi-GRU-Attention | 257 | 214 | 206 | 202 |
| CNN | 188 | 212 | 227 | 212 |
Disclaimer/Publisher’s Note: The statements, opinions and data contained in all publications are solely those of the individual author(s) and contributor(s) and not of MDPI and/or the editor(s). MDPI and/or the editor(s) disclaim responsibility for any injury to people or property resulting from any ideas, methods, instructions or products referred to in the content. |
© 2024 by the authors. Licensee MDPI, Basel, Switzerland. This article is an open access article distributed under the terms and conditions of the Creative Commons Attribution (CC BY) license (https://creativecommons.org/licenses/by/4.0/).
Share and Cite
Bei, T.; Xiao, J.; Wang, X. Transient Stability Assessment of Power Systems Based on the Transformer and Neighborhood Rough Set. Electronics 2024, 13, 270. https://doi.org/10.3390/electronics13020270
Bei T, Xiao J, Wang X. Transient Stability Assessment of Power Systems Based on the Transformer and Neighborhood Rough Set. Electronics. 2024; 13(2):270. https://doi.org/10.3390/electronics13020270
Chicago/Turabian StyleBei, Tianyi, Jianmei Xiao, and Xihuai Wang. 2024. "Transient Stability Assessment of Power Systems Based on the Transformer and Neighborhood Rough Set" Electronics 13, no. 2: 270. https://doi.org/10.3390/electronics13020270
APA StyleBei, T., Xiao, J., & Wang, X. (2024). Transient Stability Assessment of Power Systems Based on the Transformer and Neighborhood Rough Set. Electronics, 13(2), 270. https://doi.org/10.3390/electronics13020270
