Optical Color Image Encryption Algorithm Based on Two-Dimensional Quantum Walking
Abstract
1. Introduction
2. Preliminaries
2.1. Double Random Phase Encoding (DRPE)
2.2. Improved DREP
| Algorithm 1: Improved DRPE algorithm |
| Input: img_fft,X(sequence generated by the TDQW); Output: img_complex Process: |
| //The function of Arnold complex matrix |
| 1. function img_complex = deComplexIArnold(img_fft,X) |
| 2. A_re = real(img_fft); |
| 3. A_im = imag(img_fft); |
| 4. imgnE_re = makeIArnold(A_re,X); |
| 5. imgnE_im = makeIArnold(A_im,X); |
| 6. img_complex = complex(imgnEA_re, imgnE); |
| 7. end |
| //The functionof Generalized Arnold |
| 8. function A = makeArnold(P,X) |
| 9. [M,N]=size(P); A = P; |
| 10. a=reshape(X(1:M*N),M,N); |
| 11. for i = 1:M |
| 12. for j = 1:N |
| 13. k = mod ([1 a (i, j); b (i, j) a (i, j) * b (i, j) + 1] * [i; j], [M, N]) + [1; 1]; |
| 14. t = A(i,j); A(i,j) = A(k(1),k(2)); A(k(1),k(2)) = t; |
| 15. end |
| 16. end |
| 17. end |
2.3. Two-Dimensional Quantum Walking (TDQW)
| Algorithm 2: Random number generation algorithm for TDQW. |
| Input: imageSize n, k, t; Output: X, Y Process: |
| 1. for do |
| 2. for do |
| 3. |
| 4. |
| 5. |
| 6. |
| 7. |
| 8. |
| 9. |
| 10. |
| 11. |
| 12. |
| 13. |
| 14. |
| 15. |
| 16. end for |
| 17.end for |
2.4. Bit Layer Scrambling
2.5. AES with Dummy and Shuffling
3. Encryption Algorithm and Decryption Algorithm
3.1. Encryption Algorithm
| Algorithm 3: Color image encryption algorithm |
| Input: imageI, sm-key, x, y, k1, t1, k2, t2, k3, t3; Output: encryptionArnoldIm Process: |
| //Stage 1.Get four Sequences X, X2, X3 form TDQW |
| 1. [M,N] = size(imageI);countNum = 24*M*N; |
| 2. X = Two-dimensionalQuantumWalk(sm-key,k1,t1,countNum); |
| 3. X2 = Two-dimensionalQuantumWalk(sm-key,k2,t2,M,N); |
| 3. X3 = Two-dimensionalQuantumWalk(sm-key,k3,t3,M,N); |
| 4. RM2Im = exp(2*1i*pi*mat2gray(reshap(X2,M,N))); |
| 5. RM2Im = exp(2*1i*pi*mat2gray(reshap(X3,M,N))); |
| //Stage 2.24-bit layers Scrambling |
| 6. img_matrix = pic2mat(imageI); |
| 7. for i = 1:floor(countNum/2) |
| 8. t = img_matrix(X(i)); |
| 9. img_matrix(X(i)) = img_matrix(X(countNum-i + 1)); |
| 10. img_matrix(X(countNum-i + 1)) = t; |
| 11. end |
| 12. imgEncoding24 = AES(mat2pic(img_matrix)); |
| //Stage 3.Enhanced DREP |
| 13. for i = 1:3 |
| 14. Img = im2double(uint8(imgEncoding24(:,:, i))); |
| 15. encryptionIm (:,:, i) = ift2 (fft2 ((double (Img)). * RM1Im). * RM2Im); |
| 16. encryptionArnoldIm (:,:, i) = deComplexIArnold (encryptionIm (:,:, i), X); |
| 17. end |
3.2. Decryption Algorithm
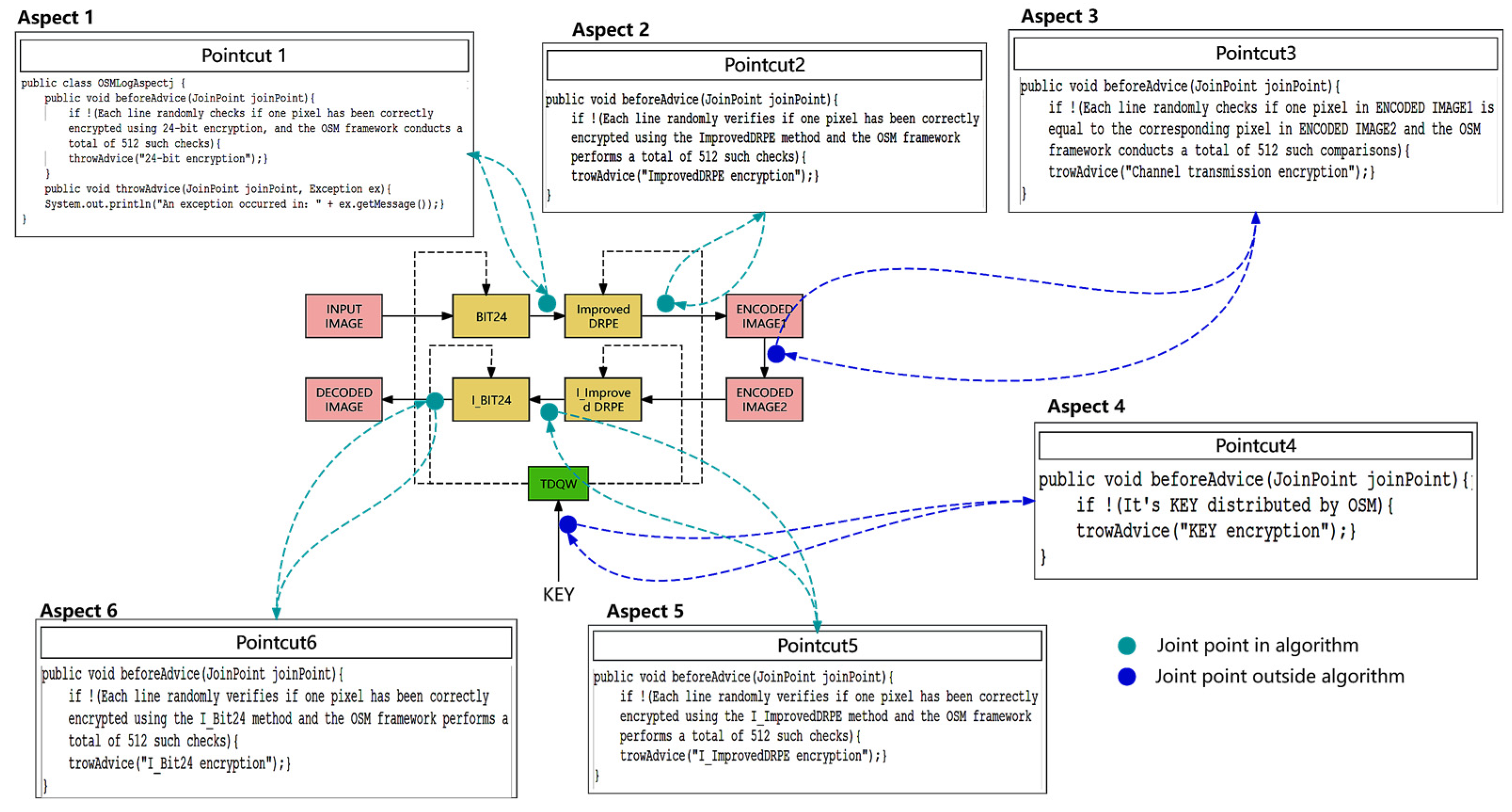
3.3. Observational Statistical Model Checking (OSM) Framework Integration
- (1)
- Dynamic Behavior Monitoring: During the operation of the encryption system, the OSM framework can monitor the dynamic behavior of the encryption algorithm in real time, detecting potential security threats and anomalies. It is crucial for timely detection of and responses to attack behaviors.
- (2)
- Key Management: The OSM framework can optimize the key generation, distribution, and management processes. Formal verification ensures the security of keys during transmission and storage, preventing key leakage and tampering.
4. Numerical Simulation and Performance Analysis
4.1. Correlation Analysis
4.2. Histogram
4.3. Information Entropy
4.4. Key Space and Key Sensitivity
4.5. Computational Time Analysis
4.6. Known Plaintext Attack (KPA Attack)
4.7. Chosen Plaintext Attack (CPA Attack)
4.8. Noise and Shear Attack Test
5. Conclusions
- (1)
- In terms of algorithmic efficiency, while the DRPE encryption algorithm is simple and fast, adding the AES 24-bit scrambling algorithm makes it seem cumbersome. In the future, computational complexity can be optimized.
- (2)
- As quantum-based algorithms continue to iterate and develop, more efficient and secure quantum algorithms can be explored.
- (3)
- With the development of hardware systems, consideration can be given to expanding the system to FPGAs or ASICs for distributed computing to improve efficiency.
Author Contributions
Funding
Data Availability Statement
Conflicts of Interest
References
- Zhang, Y.; Chen, A.; Tang, Y.; Dang, J.; Wang, G. Plain-text-related image encryption algorithm based on perceptron-like network. Inf. Sci. 2020, 526, 180–202. [Google Scholar] [CrossRef]
- Hu, W.W.; Zhou, R.G.; Luo, J.; Jiang, S.X.; Luo, G.F. Quantum image encryption algorithm based on Arnold scrambling and wavelet transforms. Quantum Inf. Process. 2020, 19, 82. [Google Scholar] [CrossRef]
- Farah, M.A.B.; Farah, A.; Farah, T. An image encryption scheme based on a new hybrid chaotic map and optimized substitution box. Nonlinear Dyn. 2020, 99, 3041–3064. [Google Scholar] [CrossRef]
- Trujillo-Toledo, D.A.; López-Bonilla, O.R.; García-Guerrero, E.E.; Tlelo-Cuautle, E.; Lopez-Mancilla, D.; Guillen-Fernandez, O.; Inzunza-Gonzalez, E. Real-time RGB image encryption for IoT applications using enhanced sequences from chaotic maps. Chaos Solitons Fractals 2021, 153, 111506. [Google Scholar] [CrossRef]
- Xiong, Y.; Wang, Y. Cryptoanalysis on the optical image encryption scheme based on full phase encoding and equal modulus decomposition. Appl. Opt. 2022, 61, 2743–2749. [Google Scholar] [CrossRef] [PubMed]
- Inoue, K.; Cho, M. Amplitude based keyless optical encryption system using deep neural network. J. Vis. Commun. Image Represent. 2021, 79, 103251. [Google Scholar] [CrossRef]
- Guo, X.; Zhong, J.; Li, B.; Qi, S.; Li, Y.; Li, P.; Wen, D.; Liu, S.; Wei, B.; Zhao, J. Full-color holographic display and encryption with full-polarization degree of freedom. Adv. Mater. 2022, 34, 2103192. [Google Scholar] [CrossRef]
- Wang, H.L.; Ma, H.F.; Cui, T.J. A Polarization-Modulated Information Metasurface for Encryption Wireless Communications. Adv. Sci. 2022, 9, 2204333. [Google Scholar] [CrossRef]
- Abuturab, M.R.; Alfalou, A. Multiple color image fusion, compression, and encryption using compressive sensing, chaotic-biometric keys, and optical fractional Fourier transform. Opt. Laser Technol. 2022, 151, 108071. [Google Scholar] [CrossRef]
- Zhang, Y.; Zhang, L.; Zhong, Z.; Yu, L.; Shan, M.; Zhao, Y. Hyperchaotic image encryption using phase-truncated fractional Fourier transform and DNA-level operation. Opt. Lasers Eng. 2021, 143, 106626. [Google Scholar] [CrossRef]
- Li, Y.M.; Wei, D.; Zhang, L. Double-encrypted watermarking algorithm based on cosine transform and fractional Fourier transform in invariant wavelet domain. Inf. Sci. 2021, 551, 205–227. [Google Scholar] [CrossRef]
- Peng, D.; Huang, Z.; Liu, Y.; Chen, Y.; Wang, F.; Ponomarenko, S.A.; Cai, Y. Optical coherence encryption with structured random light. PhotoniX 2021, 2, 6. [Google Scholar] [CrossRef] [PubMed]
- Liu, Q.; Liu, L. Color image encryption algorithm based on DNA coding and double chaos system. IEEE Access 2020, 8, 83596–83610. [Google Scholar] [CrossRef]
- Javidi, B.; Zhang, G.; Li, J. Experimental demonstration of the random phase encoding technique for image encryption and security verification. Opt. Eng. 1996, 35, 2506–2512. [Google Scholar] [CrossRef]
- Javidi, B.; Sergent, A.; Zhang, G.; Guibert, L. Fault tolerance properties of a double phase encoding encryption technique. Opt. Eng. 1997, 36, 992–998. [Google Scholar] [CrossRef]
- Jeong, O.; Moon, I. Adaptive transfer learning-based cryptanalysis on double random phase encoding. Opt. Laser Technol. 2024, 168, 109916. [Google Scholar] [CrossRef]
- Zhang, R.; Xiao, D. Double image encryption scheme based on compressive sensing and double random phase encoding. Mathematics 2022, 10, 1242. [Google Scholar] [CrossRef]
- Faragallah, O.S.; Afifi, A.; Elashry, I.F.; Naeem, E.A.; El-Hoseny, H.M.; El-Sayed, H.S.; Abbas, A.M. Efficient optical double image cryptosystem using chaotic mapping-based Fresnel transform. Opt. Quantum Electron. 2021, 53, 305. [Google Scholar] [CrossRef]
- Abd-El-Atty, B.; Iliyasu, A.M.; Alanezi, A.; El-Latif, A.A.A. Optical image encryption based on Quantum walks. Opt. Lasers Eng. 2021, 138, 106403. [Google Scholar] [CrossRef]
- Wang, Y.; Zhao, Q.; Zhang, H.; Li, T.; Xu, W.; Liu, S.; Su, Y. Optical single-channel color image encryption based on chaotic fingerprint phase mask and diffractive imaging. Appl. Opt. 2023, 62, 1009–1018. [Google Scholar] [CrossRef]
- Hu, W.; Dong, Y. Quantum color image encryption based on a novel 3D chaotic system. J. Appl. Phys. 2022, 131, 114402. [Google Scholar] [CrossRef]
- Tian, P.; Su, R. A Novel Virtual Optical Image Encryption Scheme Created by Combining Chaotic S-Box with Double Random Phase Encoding. Sensors 2022, 22, 5325. [Google Scholar] [CrossRef] [PubMed]
- Yildirim, M. A color image encryption scheme reducing the correlations between R, G, B components. Optik 2021, 237, 166728. [Google Scholar] [CrossRef]
- Yildirim, M. Optical color image encryption scheme with a novel DNA encoding algorithm based on a chaotic circuit. Chaos Solitons Fractals 2022, 155, 111631. [Google Scholar] [CrossRef]
- Qin, W.; Peng, X. Asymmetric cryptosystem based on phase-truncated Fourier transforms. Opt. Lett. 2010, 35, 118–120. [Google Scholar] [CrossRef] [PubMed]
- Wang, X.; Zhao, D. A special attack on the asymmetric cryptosystem based on phase-truncated Fourier transforms. Opt. Commun. 2012, 285, 1078–1081. [Google Scholar] [CrossRef]
- Li, M.; Wang, M.; Fan, H.; Liu, Y.; Zhang, H.; Nan, H. On the security of image cryptosystems using DRPE based on scrambling and diffusion. Opt. Quantum Electron. 2023, 56, 241. [Google Scholar] [CrossRef]
- Zhou, Q.; Wang, X.; Jin, M.; Zhang, L.; Xu, B. Optical image encryption based on two-channel detection and deep learning. Opt. Lasers Eng. 2023, 162, 107415. [Google Scholar] [CrossRef]
- Singh, P.; Kumar, R.; Yadav, A.K.; Singh, K. Security analysis and modified attack algorithms for a nonlinear optical cryptosystem based on DRPE. Opt. Lasers Eng. 2021, 139, 106501. [Google Scholar] [CrossRef]
- Sun, G.; Song, W.; Tian, M.; Tanougast, C.; Liu, Z.; Chen, H. A novel optical video cryptosystem based on improved 3D arnold transform in gyrator domains. Opt. Laser Technol. 2024, 168, 109891. [Google Scholar] [CrossRef]
- Hao, W.; Zhang, T.; Chen, X.; Zhou, X. A hybrid NEQR image encryption cryptosystem using two-dimensional Quantum walks and Quantum coding. Signal Process. 2023, 205, 108890. [Google Scholar] [CrossRef]
- Aharonov, D.; Ambainis, A.; Kempe, J.; Vazirani, U. Quantum walks on graphs. In Proceedings of the Thirty-Third Annual ACM Symposium on Theory of Computing, Crete, Greece, 6–8 July 2001; pp. 50–59. [Google Scholar]
- Rehman, M.U.; Shafique, A.; Usman, A.B. Securing medical information transmission between IoT devices: An innovative hybrid encryption scheme based on quantum walk, DNA encoding, and chaos. Internet Things 2023, 24, 100891. [Google Scholar] [CrossRef]
- Hu, M.; Li, J.; Di, X. Quantum image encryption scheme based on 2d s ine 2-l ogistic chaotic map. Nonlinear Dyn. 2023, 111, 2815–2839. [Google Scholar] [CrossRef]
- Gao, X.; Sun, B.; Cao, Y.; Banerjee, S.; Mou, J. A color image encryption algorithm based on hyperchaotic map and DNA mutation. Chin. Phys. B 2023, 32, 030501. [Google Scholar] [CrossRef]
- Shafique, A.; Mehmood, A.; Alawida, M.; Elhadef, M.; Rehman, M.U. A fusion of machine learning and cryptography for fast data encryption through the encoding of high and moderate plaintext information blocks. Multimed. Tools Appl. 2024, 1–27, 1573–7721. [Google Scholar] [CrossRef]
- Lee, J.H.; Han, D.G. Security analysis on dummy based side-channel countermeasures—Case study: AES with dummy and shuffling. Appl. Soft Comput. 2020, 93, 106352. [Google Scholar] [CrossRef]
- Jaradat, A.; Barhoush, M.; Kofahi, N. Performance enhancement of the advanced encryption standard via pipelined implementation. Comput. Sci. 2019, 97, 15. [Google Scholar]
- AlSobeh, A. OSM: Leveraging Model Checking for Observing Dynamic 1 Behaviors in Aspect-Oriented Applications. arXiv 2024, arXiv:2403.01349. [Google Scholar] [CrossRef]
- Kamal, S.T.; Hosny, K.M.; Elgindy, T.M.; Darwish, M.M.; Fouda, M.M. A new image encryption algorithm for grey and color medical images. IEEE Access 2021, 9, 37855–37865. [Google Scholar] [CrossRef]
- El-Shafai, W.; Hemdan, E.E.D. Robust and efficient multi-level security framework for color medical images in telehealthcare services. J. Ambient. Intell. Humaniz. Comput. 2023, 14, 3675–3690. [Google Scholar] [CrossRef]
- Simonson, S. Public Key Cryptography. MAA Notes 2005, 68, 109. [Google Scholar]
- Zhang, Y. A unified image cryptography based on a perceptron-like network. Vis. Comput. 2022, 39, 4985–5000. [Google Scholar] [CrossRef]
- Man, Z.; Li, J.; Di, X.; Sheng, Y.; Liu, Z. Double image encryption algorithm based on neural network and chaos. Chaos Solitons Fractals 2021, 152, 111318. [Google Scholar] [CrossRef]















| Sub-Tests | Success Rate | Sub-Tests | Success Rate | Sub-Tests | Success Rate |
|---|---|---|---|---|---|
| Approximate Entropy | 100% pass | Linear Complexity | 100% pass | Random Excursions Variant | 100% pass |
| Block Frequency | 100% pass | Longest Run | 100% pass | Rank | 100% pass |
| Cumulative Sums | 100% pass | Non-Overlapping Template | 99.4% pass | Runs | 100% pass |
| FFT | 100% pass | Overlapping Template | 100% pass | Serial | 100% pass |
| Frequency | 100% pass | Random Excursions | 100% pass | Universal | 100% pass |
| Figure | Correlation.R | Correlation.G | Correlation.B | ||||||
|---|---|---|---|---|---|---|---|---|---|
| H | V | D | H | V | D | H | V | D | |
| Figure 8a | 0.9811 | 0.9811 | 0.9677 | 0.9830 | 0.9703 | 0.9516 | 0.9592 | 0.9362 | 0.8999 |
| Figure 8b | −0.0075 | −0.0083 | 0.0036 | −0.0050 | 0.0003 | −0.0052 | −0.0016 | 0.0020 | −0.0140 |
| Figure 8c | 0.0006 | −0.0023 | −0.0016 | −0.0004 | −0.0017 | −0.0019 | −0.0003 | 0.0009 | 0.0020 |
| Figure 8e | 0.7707 | 0.8563 | 0.7524 | 0.7465 | 0.8443 | 0.7311 | 0.8567 | 0.9081 | 0.8369 |
| Figure 8f | −0.0097 | 0.0236 | −0.0036 | 0.0086 | −0.0125 | 0.0015 | 0.0051 | −0.0084 | −0.0230 |
| Figure 8g | 0.0025 | 0.0074 | 0.0019 | 0.0026 | −0.0014 | 0.0070 | 0.0275 | 0.0036 | −0.0025 |
| Figure 8i | 0.9772 | 0.9738 | 0.9587 | 0.9920 | 0.9892 | 0.9800 | 0.9749 | 0.9691 | 0.9427 |
| Figure 8j | 0.0013 | −0.0037 | 0.0045 | 0.0191 | 0.0066 | −0.002 | −0.0036 | 0.0200 | −0.0058 |
| Figure 8k | −0.0101 | 0.0055 | −0.0030 | −0.0320 | 0.0003 | 0.0040 | −0.0059 | 0.0016 | 0.0248 |
| Var.R | Var.G | Var.B | MaxDev.R | MaxDev.G | MaxDev.B | IrregDev.R | IrregDev.G | IrregDev.B | |
|---|---|---|---|---|---|---|---|---|---|
| Lena | 254.62 | 258.64 | 257.62 | 256.53 | 271.33 | 240.39 | 47,310 | 45,001 | 44,390 |
| Mandril | 256.32 | 261.31 | 258.79 | 277.65 | 260.62 | 270.66 | 48,550 | 45,050 | 45,101 |
| Pepper | 258.65 | 260.11 | 249.39 | 270.65 | 270.36 | 272.92 | 45,703 | 45,180 | 45,100 |
| [34] | [40] | [41] | Proposed | |
|---|---|---|---|---|
| Var | 259.29 | 268.31 | 268.86 | 257.27 |
| MaxDev | 260.11 | 263.46 | 265.71 | 265.68 |
| IrregDev | 146,602.75 | 46,455.25 | 47,225 | 45,709 |
| Image | Lena | Mandril | Pepper | ||||||
|---|---|---|---|---|---|---|---|---|---|
| Figure 8a | Figure 8b | Figure 8c | Figure 8e | Figure 8f | Figure 8g | Figure 8i | Figure 8j | Figure 8k | |
| Entropy.R | 7.3484 | 7.9994 | 7.7590 | 7.7593 | 7.9994 | 7.7249 | 7.3484 | 7.9994 | 7.7191 |
| Entropy.G | 7.5866 | 7.9994 | 7.7503 | 7.4594 | 7.9993 | 7.7222 | 7.5866 | 7.9994 | 7.7215 |
| Entropy.B | 7.0930 | 7.9992 | 7.7514 | 7.7556 | 7.9994 | 7.7213 | 7.093 | 7.9992 | 7.7209 |
| Ref.# | Cor.R | Cor.G | Cor.B | Entropy.R | Entropy.G | Entropy.B | Key Space |
|---|---|---|---|---|---|---|---|
| Original | 0.9794 | 0.9909 | 0.9745 | 7.3484 | 7.5866 | 7.0930 | - |
| [18] | −0.00006 | 0.0367 | 0.0247 | 7.7771 | 7.7190 | 7.7150 | - |
| [23] | −0.0016 | −0.0077 | −0.0002 | 7.9968 (Modulo and XOR) | |||
| [24] | −0.0014 | 0.0023 | 0.0015 | 7.9988 (DNA) | - | ||
| [22] | −0.0053 | −0.0012 | 0.005 | 7.9973 | 2372 | ||
| [13] | −0.0119 | −0.0087 | −0.0045 | 7.7317 | 7.7864 | 7.6481 | (1015)16 |
| [33] | −0.0018 | −0.0018 | −0.0017 | 7.9991 | 7.9990 | 7.9990 | (245)10 |
| [34] | 0.0002 | −0.0004 | 0.0073 | 7.9992 | 7.9993 | 7.9993 | (1016)3 |
| [37] | −0.0013 | 0.0011 | 0.0031 | 7.9995 | 7.9972 | 7.9983 | - |
| [21] | 0.0014 | −0.011 | 0.007 | 7.9899 | 7.9980 | 7.9892 | 10128 |
| Bit24 | 0.00133 | 0.00191 | −0.0036 | 7.9994 | 7.9994 | 7.9993 | ∞ |
| OCT | −0.00177 | −0.00168 | −0.000499 | 7.7590 | 7.7503 | 7.7514 | ∞ |
| Theoretical value | 0 | 0 | 0 | 8 | 8 | 8 | ∞ |
| [36] | [38] | [40] | Proposed | |
|---|---|---|---|---|
| Time | 7.1365 | 4.3365 | 3.8479 | 3.8206 |
| Complexity | O(n2) | O(n) | O(n) |
| Numble | Lena | Mandril | Pepper | ||||||
|---|---|---|---|---|---|---|---|---|---|
| R | G | B | R | G | B | R | G | B | |
| UACI | 99.6217 | 99.6016 | 99.5987 | 99.6033 | 99.5867 | 99.5865 | 99.5986 | 99.5879 | 99.5942 |
| NPCR | 33.6643 | 33.3611 | 33.3695 | 33.5258 | 33.3890 | 33.3780 | 33.4928 | 33.3977 | 33.4915 |
Disclaimer/Publisher’s Note: The statements, opinions and data contained in all publications are solely those of the individual author(s) and contributor(s) and not of MDPI and/or the editor(s). MDPI and/or the editor(s) disclaim responsibility for any injury to people or property resulting from any ideas, methods, instructions or products referred to in the content. |
© 2024 by the authors. Licensee MDPI, Basel, Switzerland. This article is an open access article distributed under the terms and conditions of the Creative Commons Attribution (CC BY) license (https://creativecommons.org/licenses/by/4.0/).
Share and Cite
Cui, G.; Zhou, X.; Wang, H.; Hao, W.; Zhou, A.; Ma, J. Optical Color Image Encryption Algorithm Based on Two-Dimensional Quantum Walking. Electronics 2024, 13, 2026. https://doi.org/10.3390/electronics13112026
Cui G, Zhou X, Wang H, Hao W, Zhou A, Ma J. Optical Color Image Encryption Algorithm Based on Two-Dimensional Quantum Walking. Electronics. 2024; 13(11):2026. https://doi.org/10.3390/electronics13112026
Chicago/Turabian StyleCui, Guohao, Xiaoyi Zhou, Hao Wang, Wentao Hao, Anshun Zhou, and Jianqiang Ma. 2024. "Optical Color Image Encryption Algorithm Based on Two-Dimensional Quantum Walking" Electronics 13, no. 11: 2026. https://doi.org/10.3390/electronics13112026
APA StyleCui, G., Zhou, X., Wang, H., Hao, W., Zhou, A., & Ma, J. (2024). Optical Color Image Encryption Algorithm Based on Two-Dimensional Quantum Walking. Electronics, 13(11), 2026. https://doi.org/10.3390/electronics13112026

