Research on Fabric Defect Detection Algorithm Based on Improved YOLOv8n Algorithm
Abstract
1. Introduction
Related Works
- Compared to mainstream target detection algorithms, the improved algorithm presented in this paper achieves a higher detection accuracy and a smaller model size.
- The integration of an attention module enhances the precise localization of fabric defects and improves the algorithm’s consistency across defects of various sizes and shapes.
- The improved feature fusion structure effectively integrates multi-scale features, optimizes the processing of small-scale features, and enhances the model’s ability to detect defects of various sizes.
- The adoption of a new type of loss function dynamically adjusts the gradient gain based on the characteristics of fabric defects, thereby better capturing the diversity of defects and improving the detection rate of small targets.
2. Improvement of Fabric Defect Detection Algorithm for Small Targets Based on YOLOv8n
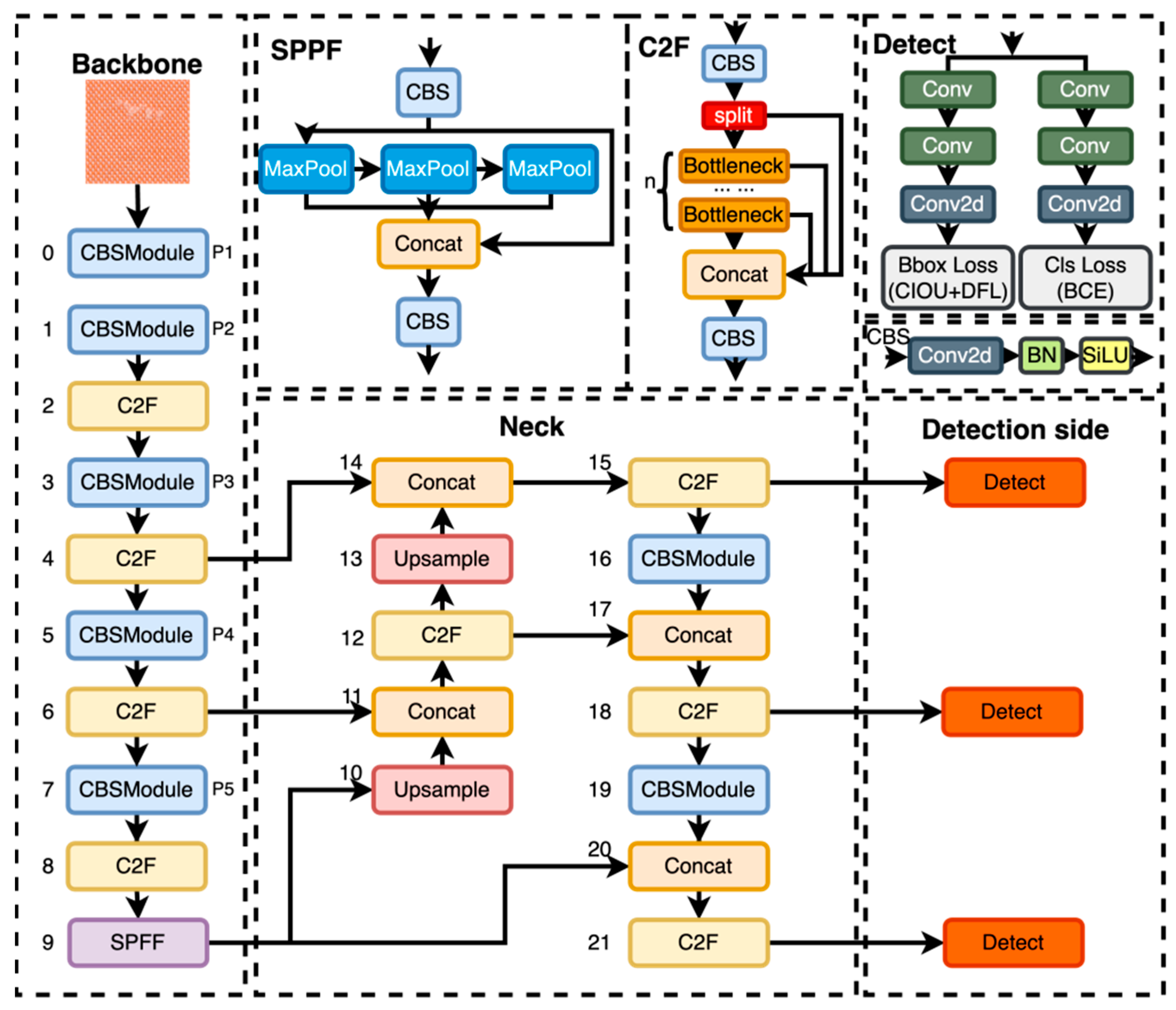
2.1. YOLOv8n Algorithm Structure
2.2. Disadvantages and Improvement Strategies of the YOLOv8n Algorithm
2.2.1. Disadvantages of the YOLOv8n Algorithm
- In fabric blemish detection, for different scales and types of fabric blemishes, YOLOv8n is unable to dynamically adjust the scope of its attention to the contextual information, thus omitting some of the key features, and failing to identify the blemishes more accurately in a variety of complex situations;
- The YOLOv8n algorithm uses a path aggregation network with a feature pyramid network (PAN-FPN) structure for multi-scale feature extraction, which may be affected by single-scale feature extraction limitations, the loss of low-level feature information, incomplete information transfer, and incomplete feature representations, thus affecting the algorithm’s ability to accurately locate and capture the details of blemishes;
- The CIoU loss function of the YOLOv8n algorithm does not take into account the difficulty balance of the samples and involves the normalization of the diagonal length and the penalty term for the aspect ratio, which increases the computational effort of the training process.
2.2.2. The YOLOv8n Algorithm Improvement Strategy
2.3. The Improved Algorithm, YOLOv8n-LAW
2.3.1. The Integration of the LSKNet Attention Module
- A series of large kernel convolutions with increasing kernel sizes and dilation rates to expand the receptive field, facilitating the extraction of features from various contextual regions;
- A dynamic selection of convolutional kernels suitable for different defects based on the extracted features. The overall structure of the LSK module is illustrated in Figure 3.
2.3.2. The Introduction of the AFPN Module
2.3.3. Fusion of the WIoU Loss Function
3. Experimental Results and the Analysis of the Improved YOLOv8n-LAW Algorithm
3.1. Experimental Environment Configuration and Procedure
- Preprocess the dataset;
- Determine the model’s performance evaluation metrics;
- Adjust the model parameters and train the improved YOLOv8n algorithm;
- Use the trained model to detect defects in fabric images.
3.2. Model Parameters and Adjustments
3.3. Experimental Evaluation Indicators
3.4. Constructing the Dataset
3.5. Comparative Experiments
3.5.1. A Comparative Analysis of the Results of the Improved Algorithms for Each Module
- The model with the added LSKNet attention mechanism is named YOLOv8n-L;
- The model with the integrated AFPN module is named YOLOv8n-LA;
- The model with the added WIoU loss function is named YOLOv8n-LAW.
- YOLOv8n-L added the LSKNet attention mechanism on the basis of YOLOv8n, which gives the model a wider contextual area to enhance its feature extraction capability. The F1 score increased by 1.7%, the mAP increased by 2.2%, the FPS (frames per second) for detection speed decreased by 2 frames per second, the parameter count decreased by 0.3, and the model size increased by 0.34 MB;
- YOLOv8n-LA introduces the Asymptotic Feature Pyramid Network (AFPN) module on top of YOLOv8n-L, enabling semantic information from different hierarchical features to converge progressively, allowing the model to acquire accurate and comprehensive features. This enhances detection precision and the recognition rate of small target defects. The F1 score increased by 1.4%, the mAP increased by 1.5%, the FPS (frames per second) increased by 3 frames per second, the parameter count decreased by 1.2, and the model size increased by 0.41 MB;
- YOLOv8n-LAW, based on YOLOv8n-LA, replaces the CIoU loss with the WIoU loss, enabling consideration of anchor box quality and the dynamic adjustment of gradient gains based on fabric defect features. This effectively focuses on distinguishing fabric defects from non-defective areas, enhancing both detection speed and accuracy. Its F1 score increased by 0.4%, its mAP increased by 0.5%, while its FPS, parameter count, and model size remained largely unchanged.
3.5.2. A Comparison of the Precision and Recall of the Improved Algorithms for Each Module
3.5.3. Comparisons of the Detection Performance of Different Algorithms
3.6. A Comparative Analysis of Test Results
- The YOLOv8n-LAW algorithm successfully detected the fabric defect type as stains, with a total quantity of five stains. The accuracies from top to bottom were 62%, 41%, 69%, 54%, and 58% (Figure 15(b2));
- The YOLOv8n algorithm successfully detected the fabric defect type as stains, with a total quantity of four stains. The accuracies from top to bottom were 55%, 65%, 49%, and 54% (Figure 15(b3)).
- The YOLOv8n-LAW algorithm successfully detected the fabric defect type as stains, with a total quantity of three stains. The accuracies were 95%, 84%, and 80% (Figure 15(c2));
- The YOLOv8n algorithm successfully detected the fabric defect type as stains, with a total quantity of three stains. The accuracies were 82%, 87%, and 84% (Figure 15(c3)).
4. Conclusions
Author Contributions
Funding
Institutional Review Board Statement
Informed Consent Statement
Data Availability Statement
Conflicts of Interest
References
- Rasheed, A. Classification of technical textiles. Fibers Tech. Text. 2020, 49–64. [Google Scholar] [CrossRef] [PubMed]
- Almeida, T.; Moutinho, F.; Matos-Carvalho, J.P. Fabric defect detection with deep learning and false negative reduction. IEEE Access 2021, 9, 81936–81945. [Google Scholar] [CrossRef]
- Mahmood, T.; Ashraf, R.; Faisal, C.N. An efficient scheme for the detection of defective parts in fabric images using image processing. J. Text. Inst. 2023, 114, 1041–1049. [Google Scholar] [CrossRef]
- GEZE, R.A.; AKBAŞ, A. Detection and Classification of Fabric Defects Using Deep Learning Algorithms. Politek. Derg. 2023, 27, 371–378. [Google Scholar] [CrossRef]
- Jeyaraj, P.R.; Samuel Nadar, E.R. Computer vision for automatic detection and classification of fabric defect employing deep learning algorithm. Int. J. Cloth. Sci. Technol. 2019, 31, 510–521. [Google Scholar] [CrossRef]
- Ngan, H.Y.; Pang, G.K.; Yung, N.H. Automated fabric defect detection—A review. Image Vis. Comput. 2011, 29, 442–458. [Google Scholar] [CrossRef]
- Wei, B.; Hao, K.; Tang, X.-s.; Ren, L. Fabric defect detection based on faster RCNN. In Artificial Intelligence on Fashion and Textiles; AITA 2018. Advances in Intelligent Systems and Computing; Wong, W., Ed.; Springer: Cham, Switzerland, 2019; Volume 849, pp. 45–51. [Google Scholar] [CrossRef]
- Chen, M.; Yu, L.; Zhi, C.; Sun, R.; Zhu, S.; Gao, Z.; Ke, Z.; Zhu, M.; Zhang, Y. Improved faster R-CNN for fabric defect detection based on Gabor filter with Genetic Algorithm optimization. Comput. Ind. 2022, 134, 103551. [Google Scholar] [CrossRef]
- Li, H.; Zhang, H.; Liu, L.; Zhong, H.; Wang, Y.; Wu, Q.J. Integrating deformable convolution and pyramid network in cascade R-CNN for fabric defect detection. In Proceedings of the IEEE International Conference on Systems, Man, and Cybernetics (SMC), Toronto, ON, Canada, 11–14 October 2020; pp. 3029–3036. [Google Scholar]
- Huang, H. Fabric defect detection based on MF-SSD network cotton. Text. Technol. 2020, 48, 11–16. [Google Scholar]
- Han, J.; Cao, J.; Wang, H.; Ji, X. A Review of Fabric Defect Detection Methods Based on Computer Vision. J. Liaoning Univ. Pet. Chem. Technol. 2022, 42, 70. [Google Scholar]
- Zhao, L.; Li, S. Object detection algorithm based on improved YOLOv3. Electronics 2020, 9, 537. [Google Scholar] [CrossRef]
- Gai, R.; Chen, N.; Yuan, H. A detection algorithm for cherry fruits based on the improved YOLO-v4 model. Neural Comput. Appl. 2023, 35, 13895–13906. [Google Scholar] [CrossRef]
- Li, R.; Wu, Y. Improved YOLO v5 wheat ear detection algorithm based on attention mechanism. Electronics 2022, 11, 1673. [Google Scholar] [CrossRef]
- Wang, Y.; Hao, Z.; Zuo, F.; Pan, S. A fabric defect detection system based improved yolov5 detector. Proc. J. Phys. Conf. Ser. 2021, 2010, 012191. [Google Scholar] [CrossRef]
- Zhou, S.; Zhao, J.; Shi, Y.S.; Wang, Y.F.; Mei, S.Q. Research on improving YOLOv5s algorithm for fabric defect detection. Int. J. Cloth. Sci. Technol. 2023, 35, 88–106. [Google Scholar] [CrossRef]
- Zhang, M.; Yu, W.; Qiu, H.; Yin, J.; He, J. A Fabric Defect Detection Algorithm Based on YOLOv8. In Proceedings of the International Conference on Image Processing, Computer Vision and Machine Learning (ICICML), Chengdu, China, 3–5 November 2023; pp. 1040–1043. [Google Scholar]
- Terven, J.; Cordova-Esparza, D.M.; Romero-González, J.A. A Comprehensive Review of YOLO Architectures in Computer Vision: From YOLOv1 to YOLOv8 and YOLO-NAS. Mach. Learn. Knowl. Extr. 2023, 5, 1680–1716. [Google Scholar] [CrossRef]
- Sharshar, A.; Matsun, A. Innovative Horizons in Aerial Imagery: LSKNet Meets DiffusionDet for Advanced Object Detection. arXiv 2023, arXiv:2311.12956. [Google Scholar]
- Liu, C.; Lin, W.; Feng, Y.; Guo, Z.; Xie, Z. ATC-YOLOv5: Fruit Appearance Quality Classification Algorithm Based on the Improved YOLOv5 Model for Passion Fruits. Mathematics 2023, 11, 3615. [Google Scholar] [CrossRef]
- Han, L.; Niu, H. Improved electric bike helmet wearing detection algorithm for YOLOv5s. In Proceedings of the Third International Conference on Artificial Intelligence, Virtual Reality, and Visualization (AIVRV 2023), Chongqing, China, 7–9 July 2023; pp. 440–445. [Google Scholar]
- Li, Y.; Hou, Q.; Zheng, Z.; Cheng, M.-M.; Yang, J.; Li, X. Large selective kernel network for remote sensing object detection. In Proceedings of the IEEE/CVF International Conference on Computer Vision, Paris, France, 2–3 October 2023; pp. 16794–16805. [Google Scholar]
- Yang, G.; Lei, J.; Zhu, Z.; Cheng, S.; Feng, Z.; Liang, R. AFPN: Asymptotic feature pyramid network for object detection. In Proceedings of the 2023 IEEE International Conference on Systems, Man, and Cybernetics (SMC), Honolulu, HI, USA, 1–4 October 2023; pp. 2184–2189. [Google Scholar]
- Rezatofighi, H.; Tsoi, N.; Gwak, J.; Sadeghian, A.; Reid, I.; Savarese, S. Generalized intersection over union: A metric and a loss for bounding box regression. In Proceedings of the IEEE/CVF Conference on Computer Vision and Pattern Recognition, Long Beach, CA, USA, 15–20 June 2019; pp. 658–666. [Google Scholar]
- Cho, Y.-J. Weighted intersection over union (wIoU): A new evaluation metric for image segmentation. arXiv 2021, arXiv:2107.09858. [Google Scholar]
- Pajaziti, A.; Basholli, F.; Zhaveli, Y. Identification and classification of fruits through robotic system by using artificial intelligence. Eng. Appl. 2023, 2, 154–163. [Google Scholar]
- Jia, Z.; Shi, Z.; Quan, Z.; Shunqi, M. Fabric defect detection based on transfer learning and improved Faster R-CNN. J. Eng. Fibers Fabr. 2022, 17. [Google Scholar] [CrossRef]
















| Hardware | Software | ||
|---|---|---|---|
| Name | Model | Name | Versions |
| CPU | Inter Core i5-13600KF | Python | 3.8 |
| GPU | NAIDIA GeForce RTX 2080Ti 11G | Pytorch | 1.10 |
| RAM | 11G | CUDA | 10.2 |
| Optimizer | SGD |
|---|---|
| momentum | 0.937 |
| weight_decay | 0.0005 |
| learning_rate | 0.01 |
| epoch | 300 |
| batch_size | 40 |
| Algorithm | F1 | MAP | FPS | FLOPS | Model Size (MB) |
|---|---|---|---|---|---|
| YOLOv8n | 90.1% | 93.2% | 45 | 9.2 | 5.97 |
| YOLOv8n-L | 91.8% | 95.4% | 43 | 8.9 | 6.31 |
| YOLOv8n-LA | 93.2% | 96.9% | 46 | 7.7 | 6.72 |
| YOLOv8n-LAW (Improved Algorithm) | 93.6% | 97.4% | 46 | 7.7 | 6.71 |
| Algorithm | Input Size | F1 | MAP | FPS | Model Size (MB) |
|---|---|---|---|---|---|
| Faster RCNN | 512 × 512 | 60.8% | 66.9% | 12 | 108.80 |
| Cascade Faster RCNN [27] | 512 × 512 | 90% | 94.7% | 13 | - |
| SSD | 512 × 512 | 36.4% | 44.7% | 27 | 78.10 |
| YOLOv5s | 512 × 512 | 85.4% | 90.5% | 34 | 13.70 |
| YOLOv5s-4SCK [16] | 512 × 512 | 88.0% | 94.6% | 36 | - |
| YOLOX | 512 × 512 | 86.5% | 93.1% | 36 | 34.40 |
| YOLOv7-TINY | 512 × 512 | 88% | 92.7% | 44 | 11.70 |
| YOLOv8n | 512 × 512 | 90.1% | 93.2% | 45 | 5.97 |
| YOLOv8n-LAW (Improved Algorithm) | 512 × 512 | 93.6% | 97.4% | 46 | 6.71 |
Disclaimer/Publisher’s Note: The statements, opinions and data contained in all publications are solely those of the individual author(s) and contributor(s) and not of MDPI and/or the editor(s). MDPI and/or the editor(s) disclaim responsibility for any injury to people or property resulting from any ideas, methods, instructions or products referred to in the content. |
© 2024 by the authors. Licensee MDPI, Basel, Switzerland. This article is an open access article distributed under the terms and conditions of the Creative Commons Attribution (CC BY) license (https://creativecommons.org/licenses/by/4.0/).
Share and Cite
Mei, S.; Shi, Y.; Gao, H.; Tang, L. Research on Fabric Defect Detection Algorithm Based on Improved YOLOv8n Algorithm. Electronics 2024, 13, 2009. https://doi.org/10.3390/electronics13112009
Mei S, Shi Y, Gao H, Tang L. Research on Fabric Defect Detection Algorithm Based on Improved YOLOv8n Algorithm. Electronics. 2024; 13(11):2009. https://doi.org/10.3390/electronics13112009
Chicago/Turabian StyleMei, Shunqi, Yishan Shi, Heng Gao, and Li Tang. 2024. "Research on Fabric Defect Detection Algorithm Based on Improved YOLOv8n Algorithm" Electronics 13, no. 11: 2009. https://doi.org/10.3390/electronics13112009
APA StyleMei, S., Shi, Y., Gao, H., & Tang, L. (2024). Research on Fabric Defect Detection Algorithm Based on Improved YOLOv8n Algorithm. Electronics, 13(11), 2009. https://doi.org/10.3390/electronics13112009

