YG-SLAM: GPU-Accelerated RGBD-SLAM Using YOLOv5 in a Dynamic Environment
Abstract
:1. Introduction
2. Materials and Methods
2.1. System Architecture
2.2. The LK Optic Flow Approach
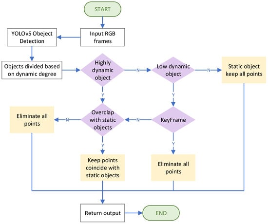
2.3. YOLOv5-Based Object Detection Module with Dynamic Feature Point Elimination
3. Experiment and Analysis
3.1. Experiment Preparation
3.2. Ablation Study
3.3. Comparative Experimental Data and Analysis with ORB-SLAM3
3.4. Comparative Experimental Data and Analysis with Other Dynamic SLAM Algorithms
3.5. Real-Time Performance Analysis
4. Discussion
- (1)
- Given that SLAM technology is predominantly utilized in indoor robots, it is imperative for the algorithm to streamline the network structure to enhance its versatility and facilitate its implementation in diverse circumstances.
- (2)
- The concept of generating 3D semantic maps to enable route planning in dynamic situations might be considered based on the existing semantic map construction approach.
- (3)
- In previous research, YG-SLAM achieved favorable positioning outcomes in indoor environments. However, given the considerable dropout in the accuracy of positioning systems that rely on depth cameras in outdoor or dim conditions, it may be beneficial to add other sensors. This would enhance the capability of these systems to address the mapping and positioning challenges encountered in various circumstances.
5. Conclusions
- (1)
- YG-SLAM is effective for reducing the positioning errors in highly dynamic environments;
- (2)
- Compared with the original ORB-SLAM3 method, YG-SLAM improves the localization accuracy in multiple sequences by more than 40% and up to 94%. Comparison with other SLAM algorithms in dynamic environments demonstrates that YG-SLAM performs better under circumstances with more dynamic objects and a wider range of object motion;
- (3)
- This system utilizes GPU to accelerate YOLOv5 to meet the real-time performance demand. Compared to other dynamic systems, YG-SLAM is significantly faster than DS-SLAM, RDS-SLAM, and DynaSLAM, and even faster than DetectSLAM that uses a similar object detection method, indicating its real-time performance.
Author Contributions
Funding
Data Availability Statement
Acknowledgments
Conflicts of Interest
References
- Ali, T.; Hriday, B.; Luis, S.J.; Holger, V. Visual SLAM: What Are the Current Trends and What to Expect? Sensors 2022, 22, 9297. [Google Scholar]
- Filipenko, M.; Afanasyev, I. Comparison of Various SLAM Systems for Mobile Robot in an Indoor Environment. In Proceedings of the 2018 International Conference on Intelligent Systems (IS), Funchal, Portugal, 25–27 September 2018; pp. 400–407. [Google Scholar]
- Cadena, C.; Carlone, L.; Carrillo, H.; Latif, Y.; Scaramuzza, D.; Neira, J.; Reid, I.; Leonard, J.J. Past, Present, and Future of Simultaneous Localization And Mapping: Towards the Robust-Perception Age. IEEE Trans. Robot. 2016, 32, 1309–1332. [Google Scholar] [CrossRef]
- Davison, A.J.; Reid, I.D.; Molton, N.D.; Stasse, O. MonoSLAM: Real-Time Single Camera SLAM. IEEE Trans. Pattern Anal. Mach. Intell. 2007, 29, 1052–1067. [Google Scholar] [CrossRef]
- Mur-Artal, R.; Tardós, J.D. ORB-SLAM2: An Open-Source SLAM System for Monocular, Stereo, and RGB-D Cameras. IEEE Trans. Robot. 2017, 33, 1255–1262. [Google Scholar] [CrossRef]
- Campos, C.; Elvira, R.; Rodríguez, J.J.G.; Montiel, J.M.M.; Tardós, J.D. ORB-SLAM3: An Accurate Open-Source Library for Visual, Visual–Inertial, and Multimap SLAM. IEEE Trans. Robot. 2021, 37, 1874–1890. [Google Scholar] [CrossRef]
- Klein, G.; Murray, D. Parallel Tracking and Mapping for Small AR Workspaces. In Proceedings of the 2007 6th IEEE and ACM International Symposium on Mixed and Augmented Reality, Nara, Japan, 13–16 November 2007; pp. 225–234. [Google Scholar]
- Kerl, C.; Sturm, J.; Cremers, D. Dense visual SLAM for RGB-D cameras. In Proceedings of the 2013 IEEE/RSJ International Conference on Intelligent Robots and Systems, Tokyo, Japan, 3–7 November 2013; pp. 2100–2106. [Google Scholar]
- Engel, J.; Schöps, T.; Cremers, D. LSD-SLAM: Large-Scale Direct Monocular SLAM. In Proceedings of the Computer Vision—ECCV 2014, Zurich, Switzerland, 6–12 September 2014; pp. 834–849. [Google Scholar]
- Qin, T.; Li, P.; Shen, S. VINS-Mono: A Robust and Versatile Monocular Visual-Inertial State Estimator. IEEE Trans. Robot. 2018, 34, 1004–1020. [Google Scholar] [CrossRef]
- Li, S.; Lee, D. RGB-D SLAM in Dynamic Environments Using Static Point Weighting. IEEE Robot. Autom. Lett. 2017, 2, 2263–2270. [Google Scholar] [CrossRef]
- Smith, R.; Self, M.; Cheeseman, P. Estimating uncertain spatial relationships in robotics. In Proceedings of the 1987 IEEE International Conference on Robotics and Automation, Raleigh, NC, USA, 31 March–3 April 1987; p. 850. [Google Scholar]
- Mur-Artal, R.; Montiel, J.M.M.; Tardós, J.D. ORB-SLAM: A Versatile and Accurate Monocular SLAM System. IEEE Trans. Robot. 2015, 31, 1147–1163. [Google Scholar] [CrossRef]
- Redmon, J.; Divvala, S.; Girshick, R.; Farhadi, A. You Only Look Once: Unified, Real-Time Object Detection. In Proceedings of the 2016 Computer Vision & Pattern Recognition, Las Vegas, NV, USA, 27–30 June 2016. [Google Scholar]
- Liu, W.; Anguelov, D.; Erhan, D.; Szegedy, C.; Reed, S.; Fu, C.-Y.; Berg, A.C. SSD: Single Shot MultiBox Detector. In Proceedings of the Computer Vision—ECCV 2016, Amsterdam, The Netherlands, 11–14 October 2016; pp. 21–37. [Google Scholar]
- Badrinarayanan, V.; Kendall, A.; Cipolla, R. SegNet: A Deep Convolutional Encoder-Decoder Architecture for Image Segmentation. IEEE Trans. Pattern Anal. Mach. Intell. 2017, 39, 2481–2495. [Google Scholar] [CrossRef]
- He, K.; Gkioxari, G.; Dollár, P.; Girshick, R. Mask R-CNN. In Proceedings of the 2017 IEEE International Conference on Computer Vision (ICCV), Venice, Italy, 22–29 October 2017. [Google Scholar]
- Bescós, B.; Fácil, J.M.; Civera, J.; Neira, J. DynaSLAM: Tracking, Mapping and Inpainting in Dynamic Scenes. IEEE Robot. Autom. Lett. 2018, 3, 4076–4083. [Google Scholar] [CrossRef]
- Zhong, F.; Wang, S.; Zhang, Z.; Chen, C.; Wang, Y. Detect-SLAM: Making Object Detection and SLAM Mutually Beneficial. In Proceedings of the 2018 IEEE Winter Conference on Applications of Computer Vision (WACV), Lake Tahoe, NV, USA, 12–15 March 2018. [Google Scholar]
- Vincent, J.; Labbé, M.; Lauzon, J.S.; Grondin, F.; Comtois-Rivet, P.M.; Michaud, F. Dynamic Object Tracking and Masking for Visual SLAM. In Proceedings of the 2020 IEEE/RSJ International Conference on Intelligent Robots and Systems (IROS), Las Vegas, NV, USA, 24 October 2020–24 January 2021; pp. 4974–4979. [Google Scholar]
- Yu, C.; Liu, Z.; Liu, X.; Xie, F.; Yang, Y.; Wei, Q.; Fei, Q. DS-SLAM: A Semantic Visual SLAM towards Dynamic Environments. In Proceedings of the 2018 IEEE/RSJ International Conference on Intelligent Robots and Systems (IROS), Madrid, Spain, 1–5 October 2018. [Google Scholar]
- Wu, W.; Guo, L.; Gao, H.; You, Z.; Liu, Y.; Chen, Z. YOLO-SLAM: A semantic SLAM system towards dynamic environment with geometric constraint. Neural Comput. Appl. 2022, 34, 6011–6026. [Google Scholar] [CrossRef]
- Redmon, J.; Farhadi, A. YOLOv3: An Incremental Improvement. arXiv 2018, arXiv:1804.02767. [Google Scholar]
- Theodorou, C.; Velisavljevic, V.; Dyo, V. Visual SLAM for Dynamic Environments Based on Object Detection and Optical Flow for Dynamic Object Removal. Sensors 2022, 22, 7553. [Google Scholar] [CrossRef]
- Chaple, G.; Daruwala, R.D. Design of Sobel operator based image edge detection algorithm on FPGA. In Proceedings of the 2014 International Conference on Communication and Signal Processing, Melmaruvathur, India, 3–5 April 2014; pp. 788–792. [Google Scholar]
- Russo, L.M.; Pedrino, E.C.; Kato, E.; Roda, V.O. Image convolution processing: A GPU versus FPGA comparison. In Proceedings of the 2012 VIII Southern Conference on Programmable Logic, Bento Gonçalves, Brazil, 20–23 March 2012. [Google Scholar]
- Saegusa, T.; Maruyama, T.; Yamaguchi, Y. How fast is an FPGA in image processing? In Proceedings of the 2008 International Conference on Field Programmable Logic and Applications, Heidelberg, Germany, 8–10 September 2008; Volume 108, pp. 83–88. [Google Scholar]
- Asano, S.; Maruyama, T.; Yamaguchi, Y. Performance comparison of FPGA, GPU and CPU in image processing. In Proceedings of the 2009 International Conference on Field Programmable Logic & Applications, Prague, Czech Republic, 31 August–2 September 2009. [Google Scholar]
- Stoffregen, T.A.; Schmuckler, M.A.; Gibson, E.J. Use of central and peripheral optical flow in stance and locomotion in young walkers. Perception 1987, 16, 113–119. [Google Scholar] [CrossRef]
- Lucas, B.D.; Kanade, T. An Iterative Image Registration Technique with an Application toStereo Vision. In Proceedings of the 1997 International Joint Conference on ArtificialIntelligence, Nagoya, Japan, 23–29 August 1997. [Google Scholar]
- Yang, G.; Chang, X.; Jiang, Z. A Fast Aerial Images Mosaic Method Based on ORB Feature and Homography Matrix. In Proceedings of the 2019 International Conference on Computer, Information and Telecommunication Systems (CITS), Beijing, China, 28–31 August 2019. [Google Scholar]
- Fischler, M.A.; Bolles, R.C. Random Sample Consensus: A Paradigm for Model Fitting with Applications to Image Analysis and Automated Cartography. In Readings in Computer Vision; Fischler, M.A., Firschein, O., Eds.; Morgan Kaufmann: San Francisco, CA, USA, 1987; pp. 726–740. [Google Scholar]
- Liu, Y.; Miura, J. RDS-SLAM: Real-Time Dynamic SLAM Using Semantic Segmentation Methods. IEEE Access 2021, 9, 23772–23785. [Google Scholar] [CrossRef]
- Sturm, J.; Engelhard, N.; Endres, F.; Burgard, W.; Cremers, D. A benchmark for the evaluation of RGB-D SLAM systems. In Proceedings of the 2012 IEEE/RSJ International Conference on Intelligent Robots and Systems, Vilamoura-Algarve, Portugal, 7–12 October 2012. [Google Scholar]















| Dynamic Levels | Detection Results | Dynamic Value |
|---|---|---|
| High-dynamic objects | Person | 1 |
| Low-dynamic objects | Cup | 0.7 |
| TV monitor | 0.5 | |
| Mobile Phone | 0.7 | |
| Keyboard | 0.7 | |
| Mouse | 0.7 | |
| Chair | 0.6 | |
| Static objects | Desk | 0.2 |
| Air conditioner | 0.1 | |
| Bookshelf | 0.1 |
| Module | APE/m | Improvement/% | ||||
|---|---|---|---|---|---|---|
| YOLOv5 (GPU) | Optic Flow | Dynamic Value m | RMSE | Std | RMSE | Std |
| × | × | × | 0.2769 | 0.1338 | 0 | 0 |
| √ | × | × | 0.0266 | 0.0132 | 90.39 | 90.13 |
| × | √ | × | 0.1452 | 0.0995 | 47.56 | 25.64 |
| √ | × | √ | 0.0186 | 0.0083 | 93.28 | 93.80 |
| √ | √ | √ | 0.0139 | 0.0071 | 94.99 | 94.68 |
| Sequences | ORB-SLAM3/m | YG-SLAM/m | Improvement | ||||||
|---|---|---|---|---|---|---|---|---|---|
| RMSE | Mean | Std | RMSE | Mean | Std | RMSE | Mean | Std | |
| walking_xyz | 0.2769 | 0.2424 | 0.1338 | 0.0139 | 0.0119 | 0.0071 | 94.99 | 95.09 | 94.68 |
| walking_half | 0.2225 | 0.2091 | 0.0760 | 0.0193 | 0.0169 | 0.0092 | 91.34 | 91.90 | 87.93 |
| walking_static | 0.0244 | 0.0212 | 0.0121 | 0.0081 | 0.0072 | 0.0036 | 66.84 | 65.84 | 70.13 |
| walking_rpy | 0.1506 | 0.1311 | 0.0742 | 0.0860 | 0.0756 | 0.0409 | 42.91 | 42.31 | 44.82 |
| sitting_half | 0.0708 | 0.0676 | 0.0210 | 0.0550 | 0.0340 | 0.0132 | 22.34 | 49.65 | 37.32 |
| Sequences | ORB-SLAM3/m | YG-SLAM/m | Improvement/% | ||||||
|---|---|---|---|---|---|---|---|---|---|
| RMSE | Mean | Std | RMSE | Mean | Std | RMSE | Mean | Std | |
| walking_xyz | 0.0122 | 0.0101 | 0.0069 | 0.0114 | 0.0091 | 0.0067 | 6.81 | 10.51 | 2.57 |
| walking_half | 0.0162 | 0.0117 | 0.0112 | 0.0144 | 0.0114 | 0.0088 | 11.19 | 2.90 | 21.30 |
| walking_static | 0.0163 | 0.0148 | 0.0177 | 0.0009 | 0.0008 | 0.0005 | 96.16 | 94.87 | 97.41 |
| walking_rpy | 0.0061 | 0.0051 | 0.0035 | 0.0055 | 0.0042 | 0.0033 | 9.58 | 16.42 | 4.37 |
| sitting_half | 0.0137 | 0.0106 | 0.0087 | 0.0079 | 0.0065 | 0.0045 | 42.23 | 38.06 | 48.92 |
| Sequences | DS-SLAM/m | Detect-SLAM/m | YG-SLAM/m | |||
|---|---|---|---|---|---|---|
| RMSE | Std | RMSE | Std | RMSE | Std | |
| walking_xyz | 0.0218 | 0.0127 | 0.0198 | 0.0077 | 0.0139 | 0.0071 |
| walking_half | 0.0271 | 0.0113 | 0.0473 | 0.0096 | 0.0193 | 0.0092 |
| walking_static | 0.0092 | 0.0046 | 0.0162 | 0.0036 | 0.0081 | 0.0036 |
| walking_rpy | 0.4169 | 0.2564 | 0.2903 | 0.2277 | 0.0860 | 0.0409 |
| sitting_half | 0.0252 | 0.0029 | 0.1140 | 0.1076 | 0.0550 | 0.0132 |
| Sequences | DS-SLAM | RDS-SLAM | Detect-SLAM | DynaSLAM | ORB-SLAM3 | YG-SLAM |
|---|---|---|---|---|---|---|
| walking_xyz | 0.2804 | 0.0752 | 0.1230 | 0.4133 | 0.0137 | 0.0251 |
| walking_half | 0.2530 | 0.0785 | 0.1278 | 0.4274 | 0.0143 | 0.0249 |
| walking_static | 0.2637 | 0.0774 | 0.1215 | 0.4189 | 0.0162 | 0.0254 |
| walking_rpy | 0.2528 | 0.075 | 0.1234 | 0.4131 | 0.0137 | 0.0240 |
Disclaimer/Publisher’s Note: The statements, opinions and data contained in all publications are solely those of the individual author(s) and contributor(s) and not of MDPI and/or the editor(s). MDPI and/or the editor(s) disclaim responsibility for any injury to people or property resulting from any ideas, methods, instructions or products referred to in the content. |
© 2023 by the authors. Licensee MDPI, Basel, Switzerland. This article is an open access article distributed under the terms and conditions of the Creative Commons Attribution (CC BY) license (https://creativecommons.org/licenses/by/4.0/).
Share and Cite
Yu, Y.; Zhu, K.; Yu, W. YG-SLAM: GPU-Accelerated RGBD-SLAM Using YOLOv5 in a Dynamic Environment. Electronics 2023, 12, 4377. https://doi.org/10.3390/electronics12204377
Yu Y, Zhu K, Yu W. YG-SLAM: GPU-Accelerated RGBD-SLAM Using YOLOv5 in a Dynamic Environment. Electronics. 2023; 12(20):4377. https://doi.org/10.3390/electronics12204377
Chicago/Turabian StyleYu, Yating, Kai Zhu, and Wangshui Yu. 2023. "YG-SLAM: GPU-Accelerated RGBD-SLAM Using YOLOv5 in a Dynamic Environment" Electronics 12, no. 20: 4377. https://doi.org/10.3390/electronics12204377
APA StyleYu, Y., Zhu, K., & Yu, W. (2023). YG-SLAM: GPU-Accelerated RGBD-SLAM Using YOLOv5 in a Dynamic Environment. Electronics, 12(20), 4377. https://doi.org/10.3390/electronics12204377

