Video Streaming Adaptive QoS Routing with Resource Reservation (VQoSRR) Model for SDN Networks
Abstract
:1. Introduction
- Combining per-flow QoS routing with resource reservation is minimizing the packet loss and latency for QoS flows and non-QoS flows, firstly, by guarantees that each flow type uses different routing paths, and secondly, by guaranteeing effective bandwidth allocation for QoS flows.
- The differentiation of traffic based on QoE parameters (as video resolution); this implies the effect of QoS directly reflected to the end-user impressions.
- The proposed framework reduces the overhead of obtaining network status by pre-computing of alternative paths.
- We design a management system that monitors and collects performance information.
- We develop QBR algorithms for path selection, rerouting traffic to an alternative path, and installing routing paths based on video streaming QoE requirements.
- We define a higher-level reservation control strategy to enable administrating of allocating bandwidth for the different flows according to their requirements. Furthermore, we couple it with a method to utilize the per-class queuing system to reserve bandwidth for the transmitted video to optimize QoS/QoE and enhance the overall resource usage.
- We apply our methodology by streaming videos of different resolutions and evaluating their quality performance under a network topology experiencing packet loss and congestion.
2. Related Work
3. The Proposed VQoSRR Framework
3.1. Network Model Architecture
3.1.1. Application Plane
- Video Service: This work evaluated the video performance using two different video formats, standard definition and high definition (HD ready falls into this category), all encoded with H.264/AVC. We developed video service applications (both client and server) in Python. The TCP protocol was used to exchange messages between client and server, while the RTSP and RTP over UDP protocols were used to transmit video data. A client application could request a video and specify its resolution and bitrate. However, the server streamed videos over the network using the GStreamer RTSP server. GStreamer is a GNU LGPL-licensed software library and application that allows the reading, converting, recording, editing, and streaming of audio and video files [28].
- Policy Manager is responsible for defining and reflecting policy rules to the controller and the queue manager. This paper defined these policy rules:
- As thresholds for HD and SD video streams, packet loss rate and bandwidth were used as QoS parameters.
- For different traffic types, this work developed three types of service categorization: the first group needs quality of service requirements to be met (called group A); the second group can accept acceptable performance guarantees (called group B); the third group does not require any QoS guarantees (called Best effort).
- Queue Manager allows the configuration of queues and ports, in addition to other characteristics.
3.1.2. Control Plane
- The Topology Manager keeps track of the network topology graph, requesting and receiving information from the data plane about the connected forwarding devices, new attached elements, or failed links.
- The Statistics Collector collects information from OpenFlow switches and periodically polls it so the controller can get an idea of the network’s state, such as the availability of resources and whether the network is congested or not.
- The QoS Routing Manager module is responsible for QoS-based route calculation; it applies the routing algorithms to obtain a path for the flows based on its requirements. Further, it is responsible for flow admission control, determining whether the specific route is available to maintain the QoS guarantee of ongoing traffic, and informing the controller of this information. For storing calculated paths, this module uses a route cache structure. Further, the module keeps track of which resources can be admitted and which cannot by storing certain flags.
- The QoS Resource Manager’s primary role is to reserve the resources for video flow, classify the traffic, and manage flow classes and queues. In addition, the module task is to set up and install flow rules for new incoming flows or update existing ones in forwarding devices.
3.1.3. Data Plane
3.2. The VQoSRR QoS Routing Mechanism
- Initially, the controller uses the topology manager and statistics collector to discover the network topology and collect network status information from the forwarding elements. Then, we generate a weighted graph where each link is associated with packet loss rate and available bandwidth values. These two steps run periodically for a specified configured time.
- Secondly, when the server initiates a new video stream flow, the switch sends a copy of the first packet of the flow to the controller QoS routing manager to find the routing path.
- Next, we find QoS-based routing feasible paths by QoS routing manager algorithms, where the VQoSRR determines two routing paths to balance between frequent dynamic updating of network state and reduces routing computation overheads. The idea is to use one route for the current flow routing and store the other as an alternative path for rerouting purposes.
- After that, the QoS resource manager sends back the routing rules of the flow routing path to the switches by using the OpenFlow protocol.
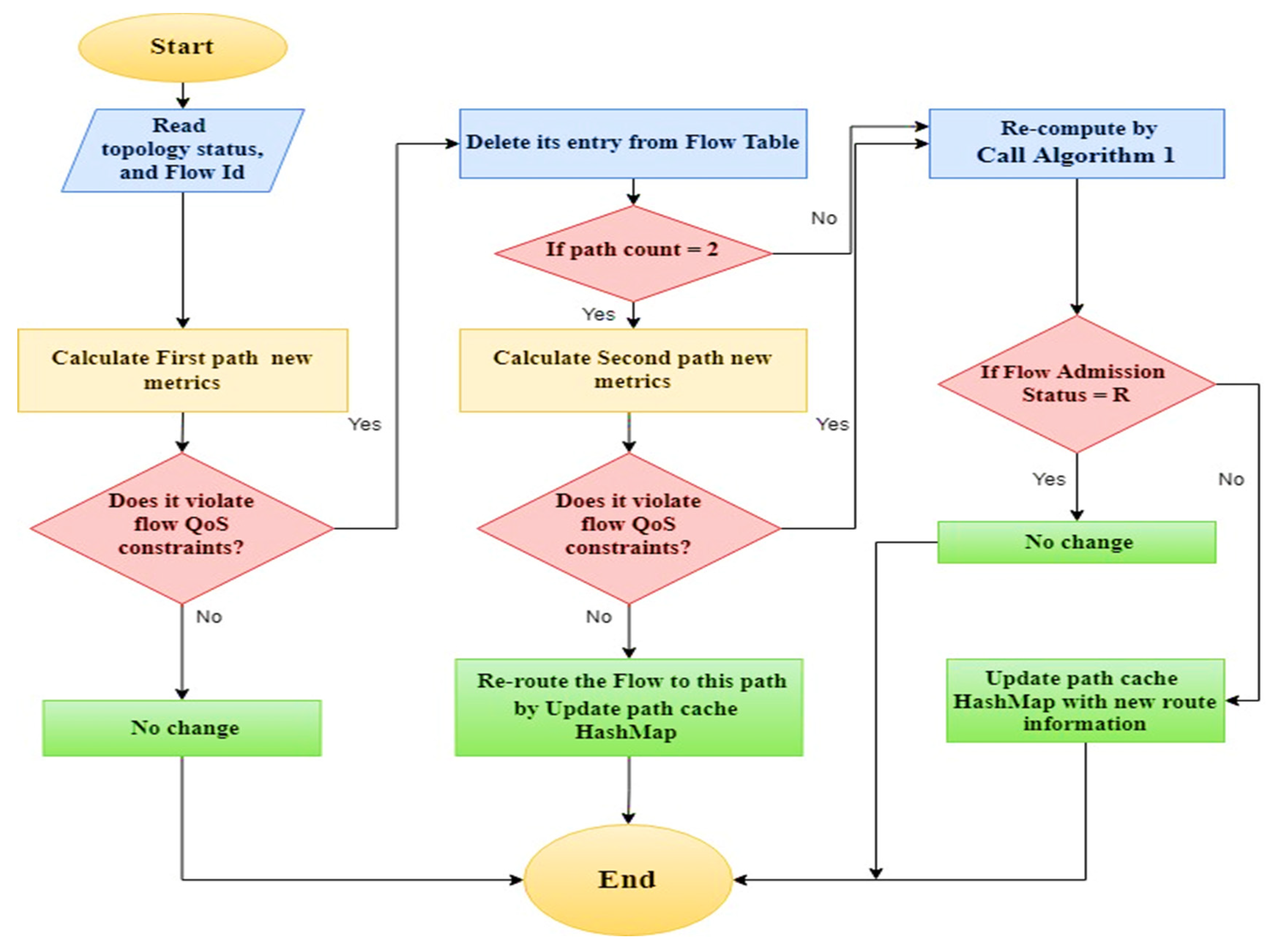
- Finally, a dynamic routing modification happens whenever the state changes. As metrics need to be updated frequently, flow path procedures should minimize computation overhead associated with routing. Therefore, when the VQoSRR controller receives a new network status, it does not calculate a new path directly for running flows; it instead uses an algorithm and predefined flags to determine whether to use the alternative routing paths or generate a new one. These flags facilitate the admission control process under policies. Table 2 shows an example of the routing path and flags’ storage structure; for example, the first row indicates there is ongoing flow with ID 1. In addition, we find two paths that meet their thresholds: the first path is the current flow path, and the second path is an alternative in case the first path violates the flow thresholds. The path count field indicates the number of paths attached to this flow (there are two paths available: one primary and one alternative). Finally, the admission field tells whether this flow has admitted its QoS requirement or been rejected (it admitted for Flow 1).
3.2.1. The Dynamic Traffic Rerouting Algorithm (DR-RA)
3.2.2. Installing or Updating Flow Path (IUFP) Algorithm
| Algorithm 1: Installing or Updating Flow Path (IUFP) | |
| Input: | Packet_In request |
| Output: | Packet_Out response |
| Step 1: | //Identify if request for new or for proceeding flow by searching in the HashMap paths cache using flow Id: if flow Id not found, then isNewFlow go to Step 2. else isOldFlow go to Step 3. |
| Step 2: | Call Algorithm 1 (TwoLLWPs), if: Flow Admission Status == R, then delete its flow entry from HashMap, reject this flow, end procedure. else pick first path from HashMap, send Flow path response to the switches, end procedure. |
| Step 3: | Call Algorithm 2 (DR-RA), if: Flow Admission Status == A, then pick first path from HashMap, send Flow path response to the switches, end procedure else delete its flow entry from HashMap, reject this flow, end procedure. |
3.3. The VQoSRR Reservation Method
3.3.1. Reservation Policy Control Strategy
- importance factor of .
- importance factor of .
3.3.2. Queue Creation and Management
3.3.3. Controlling QoS Resource and Classifying Process
4. Experiments and Results
4.1. Experimental Setup
4.2. QoE Measurement Metrics
4.3. Dynamic Rerouting Algorithm Experimental Results
4.4. QBR with Reservation Experimental Results
Statistical Analysis
4.5. Results Comparison
5. Conclusions and Future Work
Author Contributions
Funding
Conflicts of Interest
References
- Cisco. Visual Network Index (VNI) Complete Forecast Highlights. 2016, p. 3. Available online: https://www.cisco.com/c/dam/m/en_us/solutions/service-provider/vni-forecasthighlights/pdf/Global_2021_Forecast_Highlights.pdf (accessed on 12 October 2021).
- Wang, Z.; Crowcroft, J. Quality-of-service routing for supporting multimedia applications. IEEE J. Sel. Areas Commun. 1996, 14, 1228–1234. [Google Scholar] [CrossRef] [Green Version]
- Crawley, E.; Nair, R.; Rajagopalan, B.; Sandick, H. A Framework for QoS-Based Routing in the Internet; Network Working Group: Washington, DC, USA, 1998. [Google Scholar] [CrossRef] [Green Version]
- Masip-Bruin, X.; Yannuzzi, M.; Domingo-Pascual, J.; Fonte, A.; Curado, M.; Monteiro, E.; Kuipers, F.; Van Mieghem, P.; Avallone, S.; Ventre, G.; et al. Research challenges in QoS routing. Comput. Commun. 2006, 29, 563–581. [Google Scholar] [CrossRef] [Green Version]
- Pokhrel, J. Intelligent Quality of Experience (Qoe) Analysis of Network Served Multimedia and Web Contents; Institut National des Télécommunications: Paris, France, 2015. [Google Scholar]
- Lloret, J.; Garcia, M.; Atenas, M.; Canovas, A. A QoE management system to improve the IPTV network. Int. J. Commun. Syst. 2011, 24, 118–138. [Google Scholar] [CrossRef]
- Elbasheer, M.O.; Aldegheishem, A.; Lloret, J.; Alrajeh, N. A QoS-Based routing algorithm over software defined networks. J. Netw. Comput. Appl. 2021, 194, 103215. [Google Scholar] [CrossRef]
- Ghalwash, H.; Huang, C.-H. A QoS Framework for SDN-Based Networks. In Proceedings of the 4th IEEE International Conference on Collaboration and Internet Computing, CIC, Philadelphia, PA, USA, 18–20 October 2018. [Google Scholar] [CrossRef]
- Egilmez, H.E.; Civanlar, S.; Tekalp, A.M. An Optimization Framework for QoS-Enabled Adaptive Video Streaming Over OpenFlow Networks. IEEE Trans. Multimed. 2012, 15, 710–715. [Google Scholar] [CrossRef]
- Egilmez, E.H.; Dane, T.S.; Bagci, T.K.; Tekalp, M.A. OpenQoS: An OpenFlow controller design for multimedia delivery with end-to-end Quality of Service over Software-Defined Networks. In Proceedings of the 2012 Conference Handbook—Proceedings of the Asia-Pacific Signal and Information Processing Association Annual Summit and Conference, APSIPA ASC, Hollywood, CA, USA, 3–6 December 2012; IEEE: Red Hook, NY, USA, 2012. [Google Scholar]
- Egilmez, H.E.; Gorkemli, B.; Tekalp, A.M.; Civanlar, S. Scalable video streaming over OpenFlow networks: An optimization framework for QoS routing. In Proceedings of the IEEE International Conference on Image Processing, Brussels, Belgium, 11–14 September 2011. [Google Scholar] [CrossRef]
- Sendra, S.; Rego, A.; Lloret, J.; Jimenez, J.M.; Romero, O. Including artificial intelligence in a routing protocol using Software Defined Networks. In Proceedings of the IEEE International Conference on Communications Workshops, Paris, France, 21–25 May 2017; pp. 670–674. [Google Scholar]
- Yu, Y.-S.; Ke, C.-H. Genetic algorithm-based routing method for enhanced video delivery over software defined networks. Int. J. Commun. Syst. 2017, 31, e3391. [Google Scholar] [CrossRef]
- Parsaei, M.R.; Boveiri, H.R.; Javidan, R.; Khayami, R. Telesurgery QoS improvement over SDN based on a Type-2 fuzzy system and enhanced cuckoo optimization algorithm. Int. J. Commun. Syst. 2020, 33, e4426. [Google Scholar] [CrossRef]
- Henni, D.E.; Ghomari, A.; Hadjadj-Aoul, Y. A consistent QoS routing strategy for video streaming services in SDN networks. Int. J. Commun. Syst. 2019, 33, e4177. [Google Scholar] [CrossRef] [Green Version]
- Volpato, F.; Da Silva, M.P.; Goncalves, A.L.; Dantas, M.A.R. An Autonomic QoS management architecture for Software-Defined Networking environments. In Proceedings of the IEEE Symposium on Computers and Communications, Heraklion, Greece, 3–6 July 2017. [Google Scholar] [CrossRef]
- Sharma, S.; Staessens, D.; Colle, D.; Palma, D.; Goncalves, J.; Figueiredo, R.; Morris, D.; Pickavet, M.; Demeester, P. Implementing quality of service for the software defined networking enabled future internet. In Proceedings of the 2014 3rd European Workshop on Software-Defined Networks, EWSDN 2014, Budapest, Hungary, 1–3 September 2014. [Google Scholar] [CrossRef] [Green Version]
- Seddiki, M.S.; Shahbaz, M.; Donovan, S.; Grover, S.; Park, M.; Feamster, N.; Song, Y.-Q. FlowQoS. In Proceedings of the Third Workshop on Hot Topics in Software Defined Networking, Chicago, IL, USA, 4 August 2014. [Google Scholar] [CrossRef] [Green Version]
- Khater, A.; Hashemi, M.R. Dynamic Flow Management Based on DiffServ in SDN Networks. In Proceedings of the 6th Iranian Conference on Electrical Engineering (ICEE), Mashhad, Iran, 8–10 May 2018. [Google Scholar] [CrossRef]
- Rego, A.; Garcia, L.; Sendra, S.; Lloret, J. Software Defined Network-based control system for an efficient traffic management for emergency situations in smart cities. Future Gener. Comput. Syst. 2018, 88, 243–253. [Google Scholar] [CrossRef]
- Canovas, A.; Rego, A.; Romero, O.; Lloret, J. A robust multimedia traffic SDN-Based management system using patterns and models of QoE estimation with BRNN. J. Netw. Comput. Appl. 2019, 150, 102498. [Google Scholar] [CrossRef]
- Xu, C.; Chen, B.; Qian, H. Quality of Service Guaranteed Resource Management Dynamically in Software Defined Network. J. Commun. 2015, 10, 843–850. [Google Scholar] [CrossRef]
- Ii, H.O.; Durresi, A. Video over Software-Defined Networking (VSDN). Comput. Netw. 2015, 92, 341–356. [Google Scholar] [CrossRef] [Green Version]
- Yan, J.; Zhang, H.; Shuai, Q.; Liu, B.; Guo, X. HiQoS: An SDN-based multipath QoS solution. China Commun. 2015, 12, 123–133. [Google Scholar] [CrossRef]
- Braden, R.; Clark, D.; Shenker, S. RFC1633: Integrated Services in the Internet Architecture: An Overview. Request for Comments (RFC) 1633 (IETF). 1994. Available online: www.rfc-archieve.org (accessed on 10 February 2020).
- Blake, S.; Black, D.; Carlson, M.; Davies, E.; Wang, Z.; Weiss, W. An Architecture for Differentiated Services. RFC 2475. 1998. Available online: https://www.hjp.at/doc/rfc/rfc2475.html (accessed on 3 March 2020).
- Rosen, E.; Rekhter, Y. RFC2547: BGP/MPLS VPNs. RFC 2547. March 1999. Available online: https://www.rfc-archive.org/getrfc?rfc=2547 (accessed on 20 February 2020).
- Gstreamer. 2020. Available online: https://gstreamer.freedesktop.org/ (accessed on 15 June 2020).
- Babiarz, J.; Chan, K.; Baker, F. Configuration Guidelines for DiffServ Service Classes Status; Network Working Group: Washington, DC, USA, 2006. [Google Scholar]
- Floodlight. 2020. Available online: https://floodlight.atlassian.net/wiki/spaces/floodlightcontroller/overview (accessed on 8 June 2021).
- Lantz, B.; Heller, B.; McKeown, N. A network in a laptop: Rapid prototyping for software-defined networks. In Proceedings of the ACM SIGCOMM Workshop on Hot Topics in Networks, Hotnets-9, Monterey, CA, USA, 20–21 October 2010. [Google Scholar] [CrossRef]
- OpenVSwitch. Available online: https://www.openvswitch.org/ (accessed on 27 January 2021).
- Iperf. TCP/UDP Bandwidth Measurement Tool. 2021. Available online: https://iperf.fr/ (accessed on 6 November 2021).
- Caminandes. 2021. Available online: http://www.caminandes.com/ (accessed on 19 May 2021).
- MSU Video Quality Measurement Tool. 2021. Available online: https://www.compression.ru/video/ (accessed on 2 September 2021).
- Wang, Z.; Lu, L.; Bovik, A.C. Video quality assessment based on structural distortion measurement. Signal Process. Image Commun. 2004, 19, 121–132. [Google Scholar] [CrossRef] [Green Version]
- Li, Z.; Aaron, A.; Katsavounidis, I.; Moorthy, A.; Manohara, M. Toward a Practical Perceptual Video Quality Metric. Netflix Blog. 2006, 6. Available online: http://techblog.netflix.com/2016/06/towardpractical-perceptual-video.html (accessed on 25 August 2020).
- ITU-T RECOMMENDATION. Subjective Video Quality Assessment Methods for Multimedia Applications. 2008. Available online: https://www.itu.int/rec/T-REC-P.910 (accessed on 15 July 2021).
















| Techniques | QoS Solution | Video Threshold Metric | Video QoS/QoE Parameters | Flow Resource Management Model |
|---|---|---|---|---|
| Ghalwash and Huang [8] | SP | Not used | Not used | Not used |
| Egilmez et al. [9,10,11] | QR | Jitter: Guaranteed | Bitrate | Not used |
| Volpato et al. [16] | DRE | Bandwidth, Loss, Latency: Optimized | Not used | Differentiation by Transport Port Address and protocol. Queues provided according to the Knowledge Base context. |
| Sharma et al. [17], Seddiki et al. [18] | DRE | Not used | Not used | Queue reservation with differentiating service based on IP header. |
| Khater and Hashemi [19] | DRE | Not used | Not used | Queue reservation with differentiating service based on DSCP. |
| Xu et al. [22] | QR or DRE | Delay: Guaranteed | N/D | Queue reservation with differentiating service based on different level of priority. |
| Owens and Durresi [23] | QR+RE | N/D | Video Resolution | Queue Reservation similar to IntServ. |
| Yan et al. [24] | SR+DRE | No metric used | N/D | Queue Reservation with differentiating service based on source IP Address |
| VQoSRR (proposed) | QR+DRE | Bandwidth and Packet Loss Rate: Guaranteed | Video Resolution | Queue reservation with differentiating service based on DSCP. |
| Flow id | First Path | Alternative Path | Path Type | Path Count | Flow Admission |
|---|---|---|---|---|---|
| Flow 1 | S1-S3-S5 | S1-S2-S4-S5 | meet two metrics | 2 | Admitted |
| Flow 2 | - | - | - | - | Rejected |
| Flow 3 | S1-S2-S4-S7 | null | meet one metrics | 1 | Admitted |
| Video Name | Type | Bitrate kbps | Size MB | Duration | Frame/s |
|---|---|---|---|---|---|
| caminandes_llamigos_480p | SD (854 × 480) | 847 | 17.5 | 1:30 | 24 |
| caminandes_llamigos_720p | HD (1280 × 720) | 1660 | 32.1 | 2:30 | 24 |
| Video Type | No_VQoSRR | VQoS-R | VQoS-RR | |||
|---|---|---|---|---|---|---|
| Loss Metric | Bandwidth Metric | Loss Metric | Bandwidth Metric | Queues Rates | ||
| Video 1, SD | - | 0.5% | 3 Mb/s | 0.5% | 3 Mb/s | Estimated around 30% |
| Video 2, HD | - | 0.05% | 10 Mb/s | 0.05% | 10 Mb/s | Estimated around 45% |
| Video 3, HD | - | Best Effort | Best Effort | Best Effort | Best Effort | Estimated around 25% |
| Source of Variation | Sums of Squares (SS) | Degrees of Freedom (df) | Mean Squares (MS) | F | p-Value | Remark |
|---|---|---|---|---|---|---|
| Between Treatments | 60.6 | 2 | 30.3 | 75.8 | <0.0001 | Significant |
| Error (or Residual) | 18.6 | 42 | 0.44 | |||
| Total | 79.2 | 44 |
Publisher’s Note: MDPI stays neutral with regard to jurisdictional claims in published maps and institutional affiliations. |
© 2022 by the authors. Licensee MDPI, Basel, Switzerland. This article is an open access article distributed under the terms and conditions of the Creative Commons Attribution (CC BY) license (https://creativecommons.org/licenses/by/4.0/).
Share and Cite
Elbasheer, M.O.; Aldegheishem, A.; Alrajeh, N.; Lloret, J. Video Streaming Adaptive QoS Routing with Resource Reservation (VQoSRR) Model for SDN Networks. Electronics 2022, 11, 1252. https://doi.org/10.3390/electronics11081252
Elbasheer MO, Aldegheishem A, Alrajeh N, Lloret J. Video Streaming Adaptive QoS Routing with Resource Reservation (VQoSRR) Model for SDN Networks. Electronics. 2022; 11(8):1252. https://doi.org/10.3390/electronics11081252
Chicago/Turabian StyleElbasheer, Majda Omer, Abdulaziz Aldegheishem, Nabil Alrajeh, and Jaime Lloret. 2022. "Video Streaming Adaptive QoS Routing with Resource Reservation (VQoSRR) Model for SDN Networks" Electronics 11, no. 8: 1252. https://doi.org/10.3390/electronics11081252
APA StyleElbasheer, M. O., Aldegheishem, A., Alrajeh, N., & Lloret, J. (2022). Video Streaming Adaptive QoS Routing with Resource Reservation (VQoSRR) Model for SDN Networks. Electronics, 11(8), 1252. https://doi.org/10.3390/electronics11081252

