Vehicle Logo Detection Method Based on Improved YOLOv4
Abstract
1. Introduction
- Aiming at the characteristics of small vehicle logo objects, the backbone feature extraction network of YOLOv4 is improved;
- The shape of the logo is complex and irregular, which leads to our model reconstructing the neck part of YOLOv4;
- A detection head named CT-Head is designed. CT-Head is suitable for reducing the influence of complex backgrounds on vehicle logo detection.
2. Related Work
3. Methodology
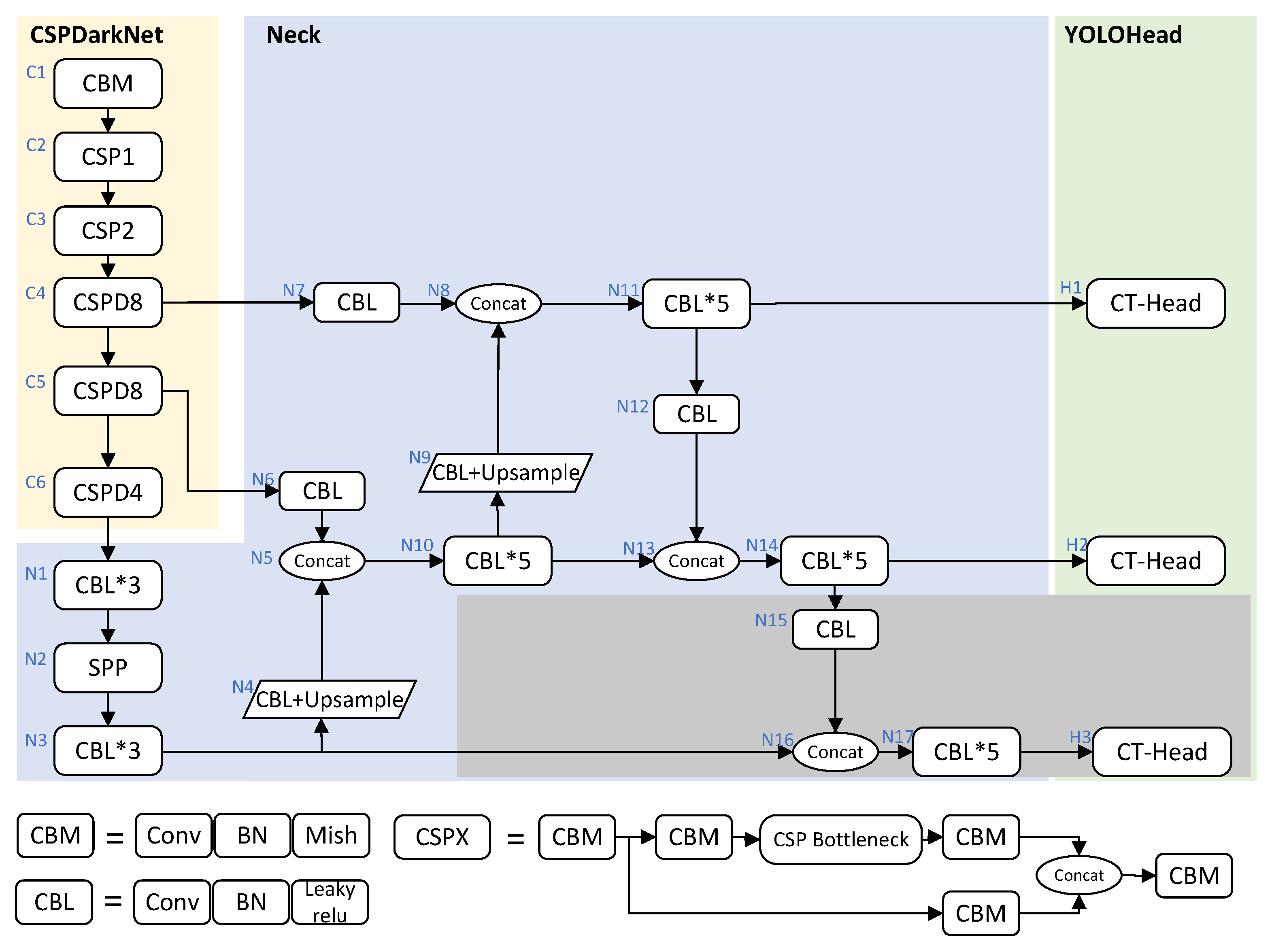
3.1. Model Overview
3.2. The CSPVLnet
3.3. New Neck Structure
3.3.1. Additional Layer for Small Objects
3.3.2. Deformable convolution
3.4. CT-Head
4. Results
4.1. Experimental Environment and Parameter Description
4.2. Evaluation Metrics
4.3. Dataset
4.4. Experimental Results and Analysis
5. Discussion
6. Conclusions
Author Contributions
Funding
Institutional Review Board Statement
Informed Consent Statement
Data Availability Statement
Acknowledgments
Conflicts of Interest
References
- Raskar, R.R.; Dabhade, R.G. Automatic Number Plate Recognition (ANPR). Available online: https://www.scinapse.io/papers/2320385793 (accessed on 15 August 2022).
- Llorca, D.F.; Arroyo, R.; Sotelo, M. Vehicle logo recognition in traffic images using HOG features and SVM. In Proceedings of the IEEE Intelligent Transportation Systems Conference (ITSC), Hague, The Netherlands, 6–9 October 2013. [Google Scholar]
- Soon, F.C.; Hui, Y.K.; Chuah, J.H. Pattern recognition of Vehicle Logo using Tchebichef and Legendre moment. In Proceedings of the 2015 IEEE Student Conference on Research and Development (SCOReD), Kuala Lumpur, Malaysia, 13–14 December 2015. [Google Scholar]
- Yu, S.; Zheng, S.; Hua, Y.; Liang, L. Vehicle logo recognition based on Bag-of-Words. In Proceedings of the IEEE International Conference on Advanced Video and Signal Based Surveillance, Krakow, Poland, 27–30 August 2013. [Google Scholar]
- Huang, Y.; Wu, R.; Sun, Y.; Wang, W.; Ding, X. Vehicle Logo Recognition System Based on Convolutional Neural Networks with a Pretraining Strategy. IEEE Trans. Intell. Transp. Syst. 2015, 16, 1951–1960. [Google Scholar] [CrossRef]
- Yu, Y.; Li, H.; Wang, J.; Min, H.; Chen, C. A Multilayer Pyramid Network Based on Learning for Vehicle Logo Recognition. IEEE Trans. Intell. Transp. Syst. 2020, 22, 3123–3134. [Google Scholar] [CrossRef]
- Yang, S.; Bo, C.; Zhang, J.; Gao, P.; Li, Y.; Serikawa, S. VLD-45: A big dataset for vehicle logo recognition and detection. IEEE Trans. Intell. Transp. Syst. 2021, 1–7. [Google Scholar] [CrossRef]
- Zhang, J.; Chen, L.; Bo, C.; Yang, S. Multi-Scale Vehicle Logo Detector. Mob. Netw. Appl. 2021, 26, 67–76. [Google Scholar] [CrossRef]
- Bochkovskiy, A.; Wang, C.Y.; Liao, H.Y.M. Yolov4: Optimal speed and accuracy of object detection. arXiv 2020, arXiv:2004.10934. [Google Scholar]
- Pan, H.; Zhang, B. An integrative approach to accurate vehicle logo detection. J. Electr. Comput. Eng. 2013, 2013, 18. [Google Scholar] [CrossRef]
- Thubsaeng, W.; Kawewong, A.; Patanukhom, K. Vehicle logo detection using convolutional neural network and pyramid of histogram of oriented gradients. In Proceedings of the 2014 11th International Joint Conference on Computer Science and Software Engineering (JCSSE), Chon Buri, Thailand, 14–16 May 2014; pp. 34–39. [Google Scholar]
- Peng, H.; Wang, X.; Wang, H.; Yang, W. Recognition of low-resolution logos in vehicle images based on statistical random sparse distribution. IEEE Trans. Intell. Transp. Syst. 2014, 16, 681–691. [Google Scholar] [CrossRef]
- Zhao, J.; Wang, X. Vehicle-logo recognition based on modified HU invariant moments and SVM. Multimed. Tools Appl. 2019, 78, 75–97. [Google Scholar] [CrossRef]
- Yu, Y.; Wang, J.; Lu, J.; Xie, Y.; Nie, Z. Vehicle logo recognition based on overlapping enhanced patterns of oriented edge magnitudes. Comput. Electr. Eng. 2018, 71, 273–283. [Google Scholar] [CrossRef]
- Xia, Y.; Jing, F.; Zhang, B. Vehicle Logo Recognition and attributes prediction by multi-task learning with CNN. In Proceedings of the 2016 12th International Conference on Natural Computation and 13th Fuzzy Systems and Knowledge Discovery (ICNC-FSKD), Changsha, China, 13–15 August 2016. [Google Scholar]
- Li, B.; Hu, X. Effective vehicle logo recognition in real-world application using mapreduce based convolutional neural networks with a pre-training strategy. J. Intell. Fuzzy Syst. 2018, 34, 1985–1994. [Google Scholar] [CrossRef]
- Yu, Y.; Guan, H.; Li, D.; Yu, C. A Cascaded Deep Convolutional Network for Vehicle Logo Recognition From Frontal and Rear Images of Vehicles. IEEE Trans. Intell. Transp. Syst. 2019, 22, 758–771. [Google Scholar] [CrossRef]
- Ke, X.; Du, P. Vehicle logo recognition with small sample problem in complex scene based on data augmentation. Math. Probl. Eng. 2020, 2020, 6591873. [Google Scholar] [CrossRef]
- Liu, R.; Han, Q.; Min, W.; Zhou, L.; Xu, J. Vehicle logo recognition based on enhanced matching for small objects, constrained region and SSFPD network. Sensors 2019, 19, 4528. [Google Scholar] [CrossRef]
- Redmon, J.; Divvala, S.; Girshick, R.; Farhadi, A. You only look once: Unified, real-time object detection. In Proceedings of the Proceedings of the IEEE Conference on Computer Vision and Pattern Recognition, Las Vegas, NV, USA, 27–30 June 2016; pp. 779–788. [Google Scholar]
- Redmon, J.; Farhadi, A. YOLO9000: Better, Faster, Stronger. In Proceedings of the IEEE Conference on Computer Vision and Pattern Recognition, Honolulu, HI, USA, 21–26 July 2017; pp. 6517–6525. [Google Scholar]
- Zhang, J.; Yang, S.; Bo, C.; Zhang, Z. Vehicle logo detection based on deep convolutional networks. Comput. Electr. Eng. 2021, 90, 107004. [Google Scholar] [CrossRef]
- Liu, W.; Anguelov, D.; Erhan, D.; Szegedy, C.; Reed, S.; Fu, C.Y.; Berg, A.C. SSD: Single Shot MultiBox Detector. arXiv 2015, arXiv:1512.02325. [Google Scholar]
- Lu, W.; Zhao, H.; He, Q.; Huang, H.; Jin, X. Category-consistent deep network learning for accurate vehicle logo recognition. Neurocomputing 2021, 463, 623–636. [Google Scholar] [CrossRef]
- Yi, J.; Wu, P.; Liu, B.; Huang, Q.; Qu, H.; Metaxas, D. Oriented Object Detection in Aerial Images with Box Boundary-Aware Vectors. arXiv 2020, arXiv:2008.07043. [Google Scholar]
- Zand, M.; Etemad, A.; Greenspan, M. Oriented Bounding Boxes for Small and Freely Rotated Objects. IEEE Trans. Geosci. Remote. Sens. 2022, 60, 1–15. [Google Scholar] [CrossRef]
- Wang, Q.; Wu, B.; Zhu, P.; Li, P.; Zuo, W.; Hu, Q. ECA-Net: Efficient Channel Attention for Deep Convolutional Neural Networks. arXiv 2019, arXiv:1910.03151. [Google Scholar]
- Wang, C.Y.; Liao, H.Y.M.; Wu, Y.H.; Chen, P.Y.; Hsieh, J.W.; Yeh, I.H. CSPNet: A new backbone that can enhance learning capability of CNN. In Proceedings of the IEEE/CVF conference on computer vision and pattern recognition workshops, Seattle, WA, USA, 14–19 June 2020; pp. 390–391. [Google Scholar]
- Jaderberg, M.; Simonyan, K.; Zisserman, A. Spatial transformer networks. arXiv 2015, arXiv:1506.02025. [Google Scholar]
- Q, H.F.; M, C.; F, F.G. Improved YOLO object detection algorithm based on deformable convolution. Comput. Eng. 2021, 47, 8. [Google Scholar]
- Dosovitskiy, A.; Beyer, L.; Kolesnikov, A.; Weissenborn, D.; Zhai, X.; Unterthiner, T.; Dehghani, M.; Minderer, M.; Heigold, G.; Gelly, S.; et al. An image is worth 16x16 words: Transformers for image recognition at scale. arXiv 2020, arXiv:2010.11929. [Google Scholar]
- Vaswani, A.; Shazeer, N.; Parmar, N.; Uszkoreit, J.; Jones, L.; Gomez, A.N.; Kaiser, Ł.; Polosukhin, I. Attention is all you need. arXiv 2017, arXiv:1706.03762v5. [Google Scholar]
- Wu, H.; Xiao, B.; Codella, N.; Liu, M.; Dai, X.; Yuan, L.; Zhang, L. Cvt: Introducing convolutions to vision transformers. In Proceedings of the IEEE/CVF International Conference on Computer Vision, Montreal, BC, Canada, 11–17 October 2021; pp. 22–31. [Google Scholar]
- Zhu, X.; Lyu, S.; Wang, X.; Zhao, Q. TPH-YOLOv5: Improved YOLOv5 Based on Transformer Prediction Head for Object Detection on Drone-captured Scenarios. In Proceedings of the IEEE/CVF International Conference on Computer Vision, Montreal, BC, Canada, 11–17 October 2021; pp. 2778–2788. [Google Scholar]
- Chollet, F. Xception: Deep learning with depthwise separable convolutions. In Proceedings of the IEEE Conference on Computer Vision and Pattern Recognition, Honolulu, HI, USA, 21–26 July 2017; pp. 1251–1258. [Google Scholar]
- Lin, T.Y.; Goyal, P.; Girshick, R.; He, K.; Dollár, P. Focal Loss for Dense Object Detection. IEEE Trans. Pattern Anal. Mach. Intell. 2017, 1, 2999–3007. [Google Scholar]
- Zhang, X.; Wan, F.; Liu, C.; Ji, R.; Ye, Q. FreeAnchor: Learning to Match Anchors for Visual Object Detection. Adv. Neural Inf. Process. Syst. 2019, 32, 147–155. [Google Scholar]
- Zhou, X.; Wang, D.; Krhenbühl, P. Objects as Points. arXiv 2019, arXiv:1904.07850. [Google Scholar]
- Tan, M.; Pang, R.; Le, Q.V. EfficientDet: Scalable and Efficient Object Detection. In Proceedings of the 2020 IEEE/CVF Conference on Computer Vision and Pattern Recognition (CVPR), Seattle, WD, USA, 14–19 June 2020. [Google Scholar]
- Jocher, G.; Stoken, A.; Borovec, J.; Chaurasia, A.; Changyu, L.; Laughing, A.; Hogan, A.; Hajek, J.; Diaconu, L.; Marc, Y.; et al. ultralytics/yolov5: v5.0-YOLOv5-P6 1280 models AWS Supervise. ly and YouTube integrations. Zenodo 2021, 11. Available online: https://zenodo.org/record/4679653#.Y1ENIXZBxPY (accessed on 15 August 2022).













| Experiment | Model | NSF | DN | RD | CT-Head | ECA | mAP (%) | Recall (%) |
|---|---|---|---|---|---|---|---|---|
| 1 | YOLOv4 | - | - | - | - | - | 57.22 | 62.05 |
| 2 | YOLO-NSF | 🗸 | - | - | - | - | 58.13 | 63.11 |
| 3 | YOLO-NSF-DN | 🗸 | 🗸 | - | - | - | 59.70 | 64.01 |
| 4 | YOLO-NSF-RD | 🗸 | - | 🗸 | - | - | 59.39 | 60.67 |
| 5 | CT-YOLO-NSF | 🗸 | - | - | 🗸 | - | 59.55 | 64.49 |
| 6 | CT-YOLO-NSF-DN-RD | 🗸 | 🗸 | 🗸 | 🗸 | - | 61.97 | 66.30 |
| 7 | My Model | 🗸 | 🗸 | 🗸 | 🗸 | 🗸 | 62.94 | 67.63 |
| Number | Class | AP (YOLOv4) | AP (My Model) |
|---|---|---|---|
| 01 | BAIC Group | 0.67 | 0.70 (+0.03) |
| 02 | Ford | 0.56 | 0.63 (+0.07) |
| 03 | SKODA | 0.51 | 0.59 (+0.08) |
| 04 | Venucia | 0.59 | 0.66 (+0.07) |
| 05 | HONDA | 0.63 | 0.66 (+0.03) |
| 06 | NISSAN | 0.59 | 0.67 (+0.08) |
| 07 | Cadillac | 0.62 | 0.67 (+0.05) |
| 08 | SUZUKI | 0.59 | 0.62 (+0.03) |
| 09 | GEELY | 0.55 | 0.62 (+0.07) |
| 10 | Porsche | 0.48 | 0.51 (+0.03) |
| 11 | Jeep | 0.45 | 0.52 (+0.07) |
| 12 | BAOJUN | 0.58 | 0.67 (+0.09) |
| 13 | ROEWE | 0.62 | 0.67 (+0.05) |
| 14 | LINCOLN | 0.40 | 0.52 (+0.12) |
| 15 | TOYOTA | 0.60 | 0.67 (+0.07) |
| 16 | Buick | 0.60 | 0.67 (+0.07) |
| 17 | CHERY | 0.52 | 0.57 (+0.05) |
| 18 | KIA | 0.59 | 0.62 (+0.03) |
| 19 | HAVAL | 0.47 | 0.48 (+0.01) |
| 20 | Audi | 0.65 | 0.68 (+0.03) |
| 21 | LAND ROVER | 0.55 | 0.56 (+0.01) |
| 22 | Volkswagen | 0.59 | 0.70 (+0.11) |
| 23 | Trumpchi | 0.60 | 0.65 (+0.05) |
| 24 | CHANGAN | 0.54 | 0.61 (+0.07) |
| 25 | Morris Garages | 0.62 | 0.69 (+0.07) |
| 26 | Renault | 0.54 | 0.64 (+0.10) |
| 27 | LEXUS | 0.67 | 0.71 (+0.04) |
| 28 | BMW | 0.57 | 0.62 (+0.05) |
| 29 | MAZDA | 0.64 | 0.70 (+0.06) |
| 30 | Mercedes-Benz | 0.63 | 0.73 (+0.10) |
| 31 | HYUNDAI | 0.58 | 0.64 (+0.06) |
| 32 | Chevrolet | 0.53 | 0.58 (+0.05) |
| 33 | BYD | 0.61 | 0.63 (+0.02) |
| 34 | PEUGEOT | 0.54 | 0.59 (+0.05) |
| 35 | Citroen | 0.56 | 0.62 (+0.06) |
| 36 | Brilliance Auto | 0.60 | 0.63 (+0.03) |
| 37 | Volvo | 0.57 | 0.62 (+0.05) |
| 38 | Mitsubishi | 0.52 | 0.57 (+0.05) |
| 39 | Subaru | 0.55 | 0.59 (+0.04) |
| 40 | GMC | 0.53 | 0.57 (+0.04) |
| 41 | Infiniti | 0.60 | 0.66 (+0.06) |
| 42 | FAW Haima | 0.61 | 0.67 (+0.06) |
| 43 | SGMW | 0.62 | 0.65 (+0.03) |
| 44 | Soueast Motor | 0.60 | 0.67 (+0.07) |
| 45 | QOROS | 0.54 | 0.62 (+0.08) |
| Model | Backbone | mAP (%) | AP50 (%) | AP75 (%) | APS (%) | Recall (%) |
|---|---|---|---|---|---|---|
| SSD | VGG | 49.87 | 85.5 | 52.8 | 41.2 | 51.64 |
| RetinaNet | Resnet50 | 44.33 | 65.4 | 54.8 | 31.1 | 40.12 |
| Free Anchor | Resnet50 | 56.20 | 92.7 | 63.6 | 50.7 | 63.70 |
| Centernet | Resnet50 | 56.37 | 93.1 | 63.8 | 49.0 | 54.68 |
| EfficientDet_d2 | Efficient | 59.00 | 86.6 | 72.4 | 51.8 | 63.10 |
| YOLOv5 | CSPDarknet | 56.46 | 94.2 | 62.4 | 48.3 | 57.64 |
| My Model | CSPVLnet | 62.94 | 98.5 | 76.3 | 58.9 | 67.63 |
Publisher’s Note: MDPI stays neutral with regard to jurisdictional claims in published maps and institutional affiliations. |
© 2022 by the authors. Licensee MDPI, Basel, Switzerland. This article is an open access article distributed under the terms and conditions of the Creative Commons Attribution (CC BY) license (https://creativecommons.org/licenses/by/4.0/).
Share and Cite
Jiang, X.; Sun, K.; Ma, L.; Qu, Z.; Ren, C. Vehicle Logo Detection Method Based on Improved YOLOv4. Electronics 2022, 11, 3400. https://doi.org/10.3390/electronics11203400
Jiang X, Sun K, Ma L, Qu Z, Ren C. Vehicle Logo Detection Method Based on Improved YOLOv4. Electronics. 2022; 11(20):3400. https://doi.org/10.3390/electronics11203400
Chicago/Turabian StyleJiang, Xiaoli, Kai Sun, Liqun Ma, Zhijian Qu, and Chongguang Ren. 2022. "Vehicle Logo Detection Method Based on Improved YOLOv4" Electronics 11, no. 20: 3400. https://doi.org/10.3390/electronics11203400
APA StyleJiang, X., Sun, K., Ma, L., Qu, Z., & Ren, C. (2022). Vehicle Logo Detection Method Based on Improved YOLOv4. Electronics, 11(20), 3400. https://doi.org/10.3390/electronics11203400

