YOLOv3_ReSAM: A Small-Target Detection Method
Abstract
:1. Introduction
2. Related Work
3. Materials and Methods
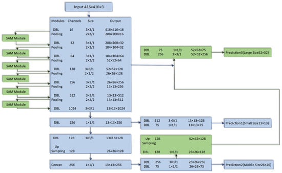
3.1. Expand the Image Feature Pyramid Structure
3.2. Spatial Attention Module Is Injected Based on the Residual Structure
3.3. K-Means Algorithm Improves the Prior Size of the Target Prediction Candidate Box
- Step 1: Randomly select an object from the input object set as the first cluster center;
- Step 2: Calculate the distance between each object and the nearest cluster center;
- Step 3: Select a new object as the new cluster center. The principle of selection is that the points with large distance are more likely to be selected as the cluster center;
- Step 4: Repeat steps (2) and (3) until K clustering centers are selected;
- Step 5: Finally, the k clustering centers are used as the initial clustering centers of the standard k-means algorithm.
3.4. The Goal Frame Regression Strategy Model Based on the Reward Module Is Established
4. Experimental Setup
4.1. Test the Target Detection Accuracy of the Improved Network Structure
4.2. Improved K-Means Clustering Algorithm and Gave a Priori Box Size Resultse
4.3. Improved Boundary Regression Algorithm and Gave Accuracy Test Results
5. Conclusions
Author Contributions
Funding
Data Availability Statement
Conflicts of Interest
References
- Wang, H.; Liu, B.; Liu, Z.; Shi, J.; Wang, P. LSS target threat estimation and capture prediction trajectory simulation. In Proceedings of the 2020 7th International Conference on Information Science and Control Engineering (ICISCE), Changsha, China, 18–20 December 2020; pp. 806–813. [Google Scholar] [CrossRef]
- Chen, T.; Zhang, Y.; Zhang, S.; Shao, Q. Research on small target detection algorithm based on deep learning network. Electron. Design Eng. 2020, 28, 84–87. [Google Scholar]
- Azimi, S.M.; Vig, E.; Bahmanyar, R.; Körner, M.; Reinartz, P. Towards multi-class object detection in unconstrained remote sensing imagery. In Proceedings of the Asian Conference on Computer Vision, Perth, Australia, 2–6 December 2018; Springer: Berlin/Heidelberg, Germany, 2018; pp. 150–165. [Google Scholar]
- Sevo, I.; Avramovic, A. Convolutional neural net-work based automatic object detection on aerial images. IEEE Geosci. Remote Sens. Lett. 2016, 13, 740–744. [Google Scholar] [CrossRef]
- Sommer, L.W.; Schuchert, T.; Beyerer, J. Fast deep vehicle detection in aerial images. In Proceedings of the WACV 2017: 2017 IEEE Winter Conference on Applications of Computer Vision, Santa Rosa, CA, USA, 24–31 March 2017; IEEE Computer Society: Washington, DC, USA, 2017; pp. 311–319. [Google Scholar]
- Yoshihashi, R.; Trinh, T.T.; Kawakami, R.; You, S.; Iida, M.; Naemura, T. Differentiating Objects by Motion: Joint Detection and Tracking of Small Flying Objects. arXiv 2017, arXiv:1709.04666. [Google Scholar]
- Alqaysi, H.; Fedorov, I.; Qureshi, F.Z.; O’Nils, M. A temporal boosted yolo-based model for birds detection around wind farms. J. Imaging 2021, 7, 227. [Google Scholar] [CrossRef] [PubMed]
- Lin, S.; Dollar, P.; Girshick, R.; He, K.; Hariharan, B.; Belongie, S. Feature pyramid networks for object detection. In Proceedings of the 2017 IEEE Conference on Computer Vision and Pattern Recognition, Honolulu, HI, USA, 21–26 July 2017; IEEE Computer Society: Washington, DC, USA, 2017; pp. 2117–2125. [Google Scholar]
- Yang, X.; Sun, H.; Fu, K.; Yang, J.; Sun, X.; Yan, M.; Guo, Z. Automatic ship detection in remote sensing images from google earth of complex scenes based on multiscale rotation dense feature pyramid networks. Remote Sens. 2018, 10, 132. [Google Scholar] [CrossRef] [Green Version]
- Wang, J.; Ding, J.; Guo, H.; Chen, W.; Pan, T.; Yang, W. Mask OBB: A semantic attention-based mask oriented bounding box representation for multi-category object detection in aerial images. Remote Sens. 2019, 11, 2930. [Google Scholar] [CrossRef] [Green Version]
- Hu, J.; Shen, L.; Albanie, S.; Sun, G.; Wu, E. Squeeze-and-Excitation Networks. In Proceedings of the IEEE Conference on Computer Vision and Pattern Recognition (CVPR), Long Beach, CA, USA, 16–20 June 2019. [Google Scholar]
- Jaderberg, M.; Simonyan, K.; Zisserman, A.; Kavukcuoglu, K. Spatial transformer networks. In Proceedings of the Neural Information Processing Systems 2015, Montreal, QC, Canada, 7–12 December 2015; pp. 2017–2025. [Google Scholar]
- Woo, S.; Park, J.; Lee, J.; Kweon, I.S. CBAM: Convolutional Block Attention Module. In Proceedings of the European Conference on Computer Vision, Munich, Germany, 8–14 September 2018; pp. 3–19. [Google Scholar]
- Zhu, Y.; Zhao, C.; Guo, H.; Wang, J.; Zhao, X.; Lu, H. Attention CoupleNet: Fully Convolutional Attention Coupling Network for Object Detection. IEEE Trans. Image Process. 2019, 28, 113–126. [Google Scholar] [CrossRef] [PubMed]
- Li, H.; Li, C.; An, J.; Ren, J. Remote sensing image target detection based on improved convolutional neural network with attention module. Chin. J. Image Graph. 2019, 24, 1400–1408. [Google Scholar]
- Xiang, Y.; Wang, Q.; Li, X.; Yu, M.; Jiang, H.; Gao, J.; Liu, Z.; Yu, R. Multi-Attention Object Detection Model in Remote Sensing Images Based on Multi-Scale. IEEE Access 2019, 7, 94508–94519. [Google Scholar]
- Zhu, Y.; Zhao, C.; Wang, J.; Zhao, X.; Wu, Y.; Lu, H. CoupleNet: Coupling Global Structure with Local Parts for Object Detection. In Proceedings of the 2019 IEEE International Conference on Computer Vision, Seoul, Korea, 27–28 October 2019; IT: Venice, DC, USA, 2017; pp. 4146–4154. [Google Scholar]
- Redmon, J.; Divvala, S.; Girshick, R.; Farhadi, A. You only look once: Unified, real-time object detection. In Proceedings of the IEEE Conference on Computer Vision and Pattern Recognition, Las Vegas, NV, USA, 27–30 June 2016; pp. 779–788. [Google Scholar]
- Caicedo, J.C.; Lazebnik, S. Active object localization with deep reinforcement learning. In Proceedings of the IEEE International Conference on Computer Vision, Santiago, Chile, 7–13 December 2015; pp. 2488–2496. [Google Scholar]
- Kong, X.; Xin, B.; Wang, Y.; Hua, Y. Collaborative deep reinforcement learning for joint object search. In Proceedings of the 2017 IEEE Conference on Computer Vision and Pattern Recognition, Honolulu, HI, USA, 21–26 July 2017; IEEE Computer Society: Washington, DC, USA, 2017; pp. 1695–1704. [Google Scholar]
- Yao, H.-G.; Zhang, W.; Yang, H.-Q.; Yu, J. Joint regression object localization based on deep reinforcement learning. Acta Autom. Sin. 2020, 41, 1–10. [Google Scholar] [CrossRef]
- Hamid, R.; Nathan, T.; Gwak, J.; Sadeghian, A.; Reid, I.; Savarese, S. Generalized Intersection over Union: A Metric and A Loss for Bounding Box Regression. In Proceedings of the 2019 IEEE Conference on Computer Vision and Pattern Recognition (CVPR), Long Beach, CA, USA, 16–20 June 2019; IEEE Computer Society: Washington, DC, USA, 2019; pp. 658–666. [Google Scholar]
- Samyal, A.S.; Hans, S. Analysis and Adaptation of YOLOv4 for Object Detection in Aerial Images. arXiv 2022, arXiv:2203.10194. [Google Scholar]
- Zhu, X.; Lyu, S.; Wang, X.; Zhao, Q. TPH-YOLOv5: Improved YOLOv5 Based on Transformer Prediction Head for Object Detection on Drone-captured Scenarios. In Proceedings of the IEEE/CVF International Conference on Computer Vision, Montreal, BC, Canada, 11–17 October 2021; pp. 2778–2788. [Google Scholar]














| VisDrone2019-DET-Test | mAP | ||||||||||
|---|---|---|---|---|---|---|---|---|---|---|---|
| Pedestrian | People | Bicycle | Car | Van | Trunk | Tricycle | Awing- Tricycle | Bus | Motor | ||
| YOLOv3_Tiny | 15.52% | 15.66% | 25.19% | 80.21% | 43.83% | 25.64% | 16.75% | 14.22% | 34.85% | 38.96% | 22.08% |
| YOLOv3_ReSAM | 17.28% | 15.78% | 28.70% | 84.31% | 53.77% | 42.96% | 30.48% | 24.38% | 62.35% | 61.57% | 33.15% |
| YOLOv4 [23] | 44.03% | 28.18% | 23.14% | 84.67% | 52.67% | 54.31% | 31.416% | 26.72% | 65.36% | 45.87% | 35.72% |
| TPH_YOLOv5 [24] | 29% | 16.75% | 15.69% | 68.94% | 49.79% | 45.16% | 27.33% | 24.72% | 61.80% | 30.90% | 37.32% |
| Ranking | Model and Method | mAP (%) |
|---|---|---|
| 1 | DPNetV3 | 37.37 |
| 2 | SMPNet | 35.98 |
| 3 | DBNet | 35.73 |
| 4 | CDNet | 34.19 |
| 5 | ECascade R-CNN | 34.09 |
| 6 | FPAFS-CenterNet | 32.34 |
| 7 | DOHR-RetinalNet | 21.68 |
| 8 | YOLOv3-Tiny-ReSAM | 33.15% |
| Serial Number | 13 ∗ 13 Prediction Frame (w, h) | 26 ∗ 26 Prediction Frame (w, h) | 52 ∗ 52 Prediction Frame (w, h) | Accuracy | ||||||
|---|---|---|---|---|---|---|---|---|---|---|
| 1 | 2, 3 | 4, 12 | 3, 7 | 21, 18 | 13, 18 | 12, 11 | 33, 43 | 27, 18 | 26, 26 | 31.24% |
| 2 | 1, 3 | 4, 5 | 2, 6 | 8, 9 | 3, 11 | 6, 16 | 17, 15 | 12, 26 | 30, 38 | 39.79% |
| 3 | 2, 9 | 6, 5 | 11, 10 | 13, 28 | 33, 26 | 45, 12 | 61, 34 | 58, 109 | 112, 103 | 58.63% |
| 4 | 1, 3 | 2, 8 | 4, 5 | 7, 18 | 17, 15 | 4.12 | 13.28 | 31.39 | 78, 55 | 48.51% |
| 5 | 5, 7 | 10, 11 | 12, 13 | 20, 10 | 14, 18 | 22, 11 | 56, 33 | 45, 67 | 106, 137 | 60.99% |
| 6 | 7, 18 | 12, 11 | 17, 15 | 13, 29 | 21, 18 | 33, 43 | 72, 63 | 52, 121 | 116, 124 | 67.88% |
| 7 | 1, 4 | 3, 6 | 6, 7 | 4, 12 | 7, 18 | 12, 11 | 21, 18 | 13, 30 | 33, 42 | 30.08% |
| 8 | 2, 4 | 6, 8 | 9, 7 | 11, 10 | 16, 15 | 29, 16 | 30, 49 | 40, 56 | 83, 64 | 55.39% |
| 9 | 6, 5 | 13, 9 | 10, 15 | 21, 13 | 19, 33 | 34, 15 | 74, 55 | 29, 89 | 124, 135 | 60.78% |
| 10 | 7, 3 | 13, 14 | 12, 11 | 13, 11 | 16, 23 | 33, 41 | 71, 68 | 73, 75 | 127, 118 | 67.63% |
| 11 | 6, 10 | 11, 12 | 15, 15 | 16, 12 | 20, 34 | 36, 39 | 79, 54 | 59, 88 | 121, 133 | 65.24% |
| 12 | 2, 4 | 10, 5 | 9, 8 | 14, 12 | 23, 19 | 39, 24 | 45, 57 | 67, 81 | 113, 97 | 61.27% |
| 13 | 2, 3 | 4, 7 | 9, 9 | 10, 15 | 17, 14 | 18, 26 | 30, 21 | 37, 43 | 86, 43 | 43.45% |
| 14 | 2.8 | 6.6 | 10.9 | 15.13 | 20.11 | 30.24 | 33.41 | 54, 49 | 76, 51 | 49.64% |
| 15 | 10, 13 | 16, 30 | 33, 23 | 30, 61 | 62, 45 | 59, 119 | 116, 90 | 156, 198 | 373, 326 | 43.64% |
Publisher’s Note: MDPI stays neutral with regard to jurisdictional claims in published maps and institutional affiliations. |
© 2022 by the authors. Licensee MDPI, Basel, Switzerland. This article is an open access article distributed under the terms and conditions of the Creative Commons Attribution (CC BY) license (https://creativecommons.org/licenses/by/4.0/).
Share and Cite
Liu, B.; Luo, H.; Wang, H.; Wang, S. YOLOv3_ReSAM: A Small-Target Detection Method. Electronics 2022, 11, 1635. https://doi.org/10.3390/electronics11101635
Liu B, Luo H, Wang H, Wang S. YOLOv3_ReSAM: A Small-Target Detection Method. Electronics. 2022; 11(10):1635. https://doi.org/10.3390/electronics11101635
Chicago/Turabian StyleLiu, Bailin, Huan Luo, Haotong Wang, and Shaoxu Wang. 2022. "YOLOv3_ReSAM: A Small-Target Detection Method" Electronics 11, no. 10: 1635. https://doi.org/10.3390/electronics11101635
APA StyleLiu, B., Luo, H., Wang, H., & Wang, S. (2022). YOLOv3_ReSAM: A Small-Target Detection Method. Electronics, 11(10), 1635. https://doi.org/10.3390/electronics11101635
