A Topical Review on Machine Learning, Software Defined Networking, Internet of Things Applications: Research Limitations and Challenges
Abstract
1. Introduction
2. Methodology
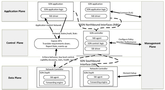
3. Background of SDN
3.1. OpenFlow
3.2. Data Plane
3.3. Control Plane
3.4. Application Plane
3.5. P4 (Programming Protocol-Independent Packet Processors)
4. Background of IoT
5. Machine Learning Algorithms for SDN
5.1. Traffic Classification
5.2. Routing Optimization
Traffic Prediction
5.3. Resource Management
6. IoT Leveraging SDN
Real World Applications
7. Limitations and Future Research Directions
8. Conclusions
Author Contributions
Funding
Acknowledgments
Conflicts of Interest
References
- Ande, R.; Adebisi, B.; Hammoudeh, M.; Saleem, J. Internet of Things: Evolution and technologies from a security perspective. Sustain. Cities Soc. 2020, 54, 101728. [Google Scholar] [CrossRef]
- Sestino, A.; Prete, M.I.; Piper, L.; Guido, G. Internet of Things and Big Data as enablers for business digitalization strategies. Technovation. 2020, 98, 102173. [Google Scholar] [CrossRef]
- Weber, R.H.; Weber, R. Internet of Things; Springer: Singapore, 2010; Volume 12. [Google Scholar]
- Metcalfe. Available online: https://en.wikipedia.org/wiki/Metcalfe%27s_law (accessed on 13 March 2021).
- Deore, R.K.; Sonawane, V.R.; Satpute, P.H. Activating the Internet of Thing. Guest Ed. Introd. 2015, 48, 16–20. [Google Scholar]
- Sezer, O.B.; Dogdu, E.; Ozbayoglu, A.M. Context-aware computing, learning, and big data in internet of things: a survey. IEEE Internet Things J. 2018, 5, 1–27. [Google Scholar] [CrossRef]
- Conti, M.; Dehghantanha, A.; Franke, K.; Watson, S. Internet of Things security and forensics: Challenges and opportunities. Future Gener. Syst. 2018, 78, 544–546. [Google Scholar] [CrossRef]
- Amirinasab, M.; Shamshirband, S.; Chronopoulos, A.T.; Mosavi, A.; Nabipour, N. Energy-efficient method for wireless sensor networks low-power radio operation in internet of things. Electronics 2020, 9, 320. [Google Scholar] [CrossRef]
- Sicari, S.; Rizzardi, A.; Grieco, L.A.; Coen-Porisini, A. Security, privacy and trust in Internet of Things: The road ahead. Comput. Netw. 2015, 76, 146–164. [Google Scholar] [CrossRef]
- Al-Fuqaha, A.; Guizani, M.; Mohammadi, M.; Aledhari, M.; Ayyash, M. Internet of things: A survey on enabling technologies, protocols, and applications. IEEE Commun. Surv. Fourthquarter 2015, 17, 2347–2376. [Google Scholar] [CrossRef]
- Bera, S.; Misra, S.; Vasilakos, A.V. Software-defined networking for internet of things: A survey. IEEE Internet Things J. 2017, 4, 1994–2008. [Google Scholar] [CrossRef]
- Stoyanova, M.; Nikoloudakis, Y.; Panagiotakis, S.; Pallis, E.; Markakis, E.K. A survey on the internet of things (IoT) forensics: challenges, approaches, and open issues. IEEE Commun. Surv. Tutorials. 2020, 22, 1191–1221. [Google Scholar] [CrossRef]
- Graur, F. Dynamic network configuration in the Internet of Things. In Proceedings of the 2017 5th International Symposium on Digital Forensic and Security (ISDFS), Tirgu Mures, Mures, Romania, 26–28 April 2017; pp. 1–4. [Google Scholar]
- Xu, G.; Mu, Y.; Liu, J. Inclusion of artificial intelligence in communication networks and services. ITU J. ICT Discov. Spec. 2017, 1, 1–6. [Google Scholar]
- Klimis, V. Abstractions and optimisations for model-checking software-defined networks. Ph.D. Thesis, University of Sussex, Falmer, Brighton, UK, 2021. [Google Scholar]
- Open Networking Foundation. Available online: https://www.opennetworking.org/ (accessed on 13 March 2021).
- Haleplidis, E.; Pentikousis, K.; Denazis, S.; Salim, J.H.; Meyer, D.; Koufopavlou, O. Software-defined networking (SDN): Layers and architecture terminology. Internet Res. Task Force (IRTF) RFC 7426 2015, 7426. [Google Scholar] [CrossRef]
- Alsaeedi, M.; Mohamad, M.M.; Al-Roubaiey, A.A. Toward adaptive and scalable OpenFlow-SDN flow control: A survey. IEEE Access. 2019, 7, 107346–107379. [Google Scholar] [CrossRef]
- Forwarding and Control Element Separation (ForCES) Protocol Specification. Available online: https://rfc-editor.org/rfc/rfc5810.tx (accessed on 13 March 2021).
- Popic, S.; Vuleta, M.; Cvjetkovic, P.; Todorović, B.M. Secure Topology Detection in Software-Defined Networking with Network Configuration Protocol and Link Layer Discovery Protocol. In Proceedings of the 2020 International Symposium on Industrial Electronics and Applications (INDEL), Banja Luka, Bosnia and Herzegovina, 4–6 November 2020. [Google Scholar]
- The Open vSwitch Database Management Protocol. Available online: https://rfceditor.org/rfc/rfc7047.txt (accessed on 13 March 2021).
- Asadollahi, S.; Goswami, B.; Sameer, M. Controller’s scalability experiment on software defined networks. In Proceedings of the 2018 IEEE International Conference on Current Trends in Advanced Computing (ICCTAC), Bangalore, India, 1–2 February 2018. [Google Scholar]
- The locator/ID Separation Protocol (LISP). Available online: http://www.rfc-editor.org/rfc/rfc6830.txt (accessed on 13 March 2021).
- Dargahi, T.; Caponi, A.; Ambrosin, M.; Bianchi, G.; Conti, M. A survey on the security of stateful SDN data planes. IEEE Commun. Surv. Tutor. 2017, 19, 1701–1725. [Google Scholar] [CrossRef]
- Bakhshi, T. State of the art and recent research advances in software defined networking. Wirel. Commun. Mob. Comput. 2017, 2017, 71916472017. [Google Scholar] [CrossRef]
- Dong, L.; Chen, L.; He, B.; Wang, W. The research on designs of multiple flow tables in the openflow protocol. In Proceedings of the 27th International Conference on Computer Communication and Networks, Hangzhou, China, 30 July–2 August 2018. [Google Scholar]
- OpenFlow Version Roadmap. Tech. Rep. Available online: http://speed.cis.nctu.edu.tw/ydlin/miscpub/indep_frank.pdf (accessed on 13 March 2021).
- Mondal, A.; Misra, S.; Maity, I. AMOPE: Performance analysis of OpenFlow systems in software-defined networks. IEEE Syst. J. 2019, 14, 124–131. [Google Scholar] [CrossRef]
- Salih, M.A.; Cosmas, J.; Zhang, Y. OpenFlow 1.3 extension for OMNeT++. In Proceedings of the 2015 IEEE International Conference on Computer and Information Technology; Ubiquitous Computing and Communications; Dependable, Autonomic and Secure Computing; Pervasive Intelligence and Computing, Liverpool, UK, 26–28 October 2015. [Google Scholar]
- Kuźniar, M.; Perešíni, P.; Kostić, D.; Canini, M. Methodology, measurement and analysis of flow table update characteristics in hardware openflow switches. Comput. Networks 2018, 136, 22–36. [Google Scholar] [CrossRef]
- Zhao, B.; Zhao, J.; Wang, X.; Wolf, T. Ruletailor: Optimizing flow table updates in openflow switches with rule transformations. IEEE Trans. Netw. Serv. Manag. 2019, 16, 1581–1594. [Google Scholar] [CrossRef]
- Samociuk, D. Secure communication between OpenFlow switches and controllers. AFIN 2015, 39, 2015. [Google Scholar]
- González, S.; De la Oliva, A.; Bernardos, C.J.; Contreras, L.M. Towards a resilient OpenFlow channel through MPTCP. In Proceedings of the 2018 IEEE International Symposium on Broadband Multimedia Systems and Broadcasting (BMSB), Valencia, Spain, 6–8 June 2018. [Google Scholar]
- Kotani, D.; Okabe, Y. Fast failure detection of OpenFlow channels. In Proceedings of the AINTEC 15: Asian Internet Engineering Conference, Bangkok, Thailand, 18–20 November 2015. [Google Scholar]
- Li, W.; Meng, W.; Kwok, L.F. A survey on OpenFlow-based Software Defined Networks: Security challenges and countermeasures. J. Netw. Comput. Appl. 2016, 68, 126–139. [Google Scholar] [CrossRef]
- Azzouni, A.; Braham, O.; Nguyen, T.M.T.; Pujolle, G.; Boutaba, R. Fingerprinting OpenFlow controllers: The first step to attack an SDN control plane. In Proceedings of the 2016 IEEE Global Communications Conference (GLOBECOM), Washington, DC, USA, 4–8 December 2016. [Google Scholar]
- Gamess, E.; Tovar, D.; Cavadia, A. Design and implementation of a benchmarking tool for OpenFlow controllers. Int. J. Inf. Technol. Comput. Sci. 2018, 10, 1–13. [Google Scholar] [CrossRef]
- Darianian, M.; Williamson, C.; Haque, I. Experimental evaluation of two openflow controllers. In Proceedings of the 25th International Conference on Network Protocols, Toronto, ON, Canada, 10–13 October 2017. [Google Scholar]
- Priya, A.V.; Radhika, N. Performance comparison of SDN OpenFlow controllers. Int. J. Comput. Aided Eng. Technol. 2019, 11, 467–479. [Google Scholar] [CrossRef]
- Open vSwitch, March. 2021. Available online: https://www.openvswitch.org/ (accessed on 27 August 2020).
- Pantou: OpenFlow 1.3 for OpenWRT,” March 2021. Available online: https://github.com/CPqD/ofsoftswitch13/wiki/OpenFlow-1.3-forOpenWRT (accessed on 27 August 2020).
- Yang, C.; Liu, J.; Chen, W.; Leu, F.; Chu, W.C. Implementation of a virtual switch monitoring system using OpenFlow on cloud. Int. J. Hoc Ubiquitous Comput. 2017, 24, 162–172. [Google Scholar] [CrossRef]
- Chu, T.-W.; Shen, C.; Wu, C. The hardware and software co-design of a configurable QoS for video streaming based on OpenFlow protocol and NetFPGA platform. Multimed. Tools Appl. 2018, 77, 9071–9091. [Google Scholar] [CrossRef]
- Zeng, T.; Wang, S.; Liu, S. Research on Intelligent Linkage Server Switch in Case of Power Loss in Computer Room. In Proceedings of the IEEE 11th International Conference on Software Engineering and Service Science (ICSESS), Beijing, China, 16–18 October 2020; pp. 493–496. [Google Scholar]
- Yan, J.; Jia, C.; Tang, L.; Li, T.; Lv, G.; Quan, W.; Yang, H. Network Programming Interface in General-Purpose Multi-core Processor: A Survey. In Proceedings of the 15th International Conference on Computer Science & Education (ICCSE), Delft, The Netherlands, 18–22 August 2020; pp. 675–680. [Google Scholar]
- Badotra, S.; Panda, S.N. Evaluation and comparison of OpenDayLight and open networking operating system in software-defined networking. Clust. Comput. 2019, 23, 1–11. [Google Scholar] [CrossRef]
- Badotra, S.; Singh, J. Open Daylight as a Controller for Software Defined Networking. Int. J. Adv. Res. Comput. Sci. 2017, 8. [Google Scholar]
- Pox. Available online: http://www.noxrepo.org/pox/ (accessed on 27 August 2020).
- Chandramouli, M.; Clemm, A. Model-driven analytics in SDN networks. In Proceedings of the 2017 IFIP/IEEE Symposium on Integrated Network and Service Management (IM), Lisbon, Portugal, 8–12 July 2017; pp. 668–673. [Google Scholar]
- Islam, M.T.; Islam, N.; Al Refat, M. Node to node performance evaluation through RYU SDN controller. Wirel. Pers. Commun. 2020, 112, 1–16. [Google Scholar] [CrossRef]
- Mamushiane, L.; Lysko, A.; Dlamini, S. A comparative evaluation of the performance of popular SDN controllers. In Proceedings of the Wireless Days, Dubai, United Arab Emirates, 3–5 April 2018; pp. 54–59. [Google Scholar]
- Aly, W.H.F.; Al-anazi, A.M.A. Enhanced CONTROLLER Fault Tolerant (ECFT) model for software defined networking. In Proceedings of the Fifth International Conference on Software Defined Systems (SDS), Barcelona, Spain, 23–26 April 2018; pp. 217–222. [Google Scholar]
- Paliwal, M.; Shrimankar, D.; Tembhurne, O. Controllers in SDN: A review report. IEEE Access. 2018, 6, 36256–36270. [Google Scholar] [CrossRef]
- Latif, Z.; Sharif, K.; Li, F.; Karim, M.M.; Biswas, S.; Wang, Y. A comprehensive survey of interface protocols for software defined networks. J. Netw. Comput. Appl. 2020, 156, 102563. [Google Scholar] [CrossRef]
- Benamrane, F.; Benaini, R. An East-West interface for distributed SDN control plane: Implementation and evaluation. Comput. Electr. Eng. 2017, 57, 162–175. [Google Scholar] [CrossRef]
- Sarmiento, D.E.; Lebre, A.; Nussbaum, L.; Chari, A. Decentralized SDN Control Plane for a Distributed Cloud-Edge Infrastructure: A Survey. IEEE Commun. Surv. Tutorials 2021, 23, 256–281. [Google Scholar] [CrossRef]
- Mendiola, A.; Astorga, J.; Jacob, E.; Higuero, M. A survey on the contributions of software-defined networking to traffic engineering. IEEE Commun. Surv. Tutor. 2016, 25, 918–953. [Google Scholar] [CrossRef]
- Ahmad, I.; Namal, S.; Ylianttila, M.; Gurtov, A. Security in software defined networks: A survey. IEEE Commun. Surv. Tutor. 2015, 18, 2317–2346. [Google Scholar] [CrossRef]
- Yan, Q.; Yu, F.R.; Gong, Q.; Li, J. Software-defined networking (SDN) and distributed denial of service (DDoS) attacks in cloud computing environments: A survey, some research issues, and challenges. IEEE Commun. Surv. Tutor. 2015, 18, 602–622. [Google Scholar] [CrossRef]
- Fonseca, P.C.; Mota, E.S. A survey on fault management in software-defined networks. IEEE Commun. Surv. Tutor. 2017, 19, 2284–2321. [Google Scholar] [CrossRef]
- Haque, I.T.; Abu-Ghazaleh, N. Wireless software defined networking: A survey and taxonomy. IEEE Commun. Surv. Tutor. 2016, 18, 2713–2737. [Google Scholar] [CrossRef]
- Chen, T.; Matinmikko, M.; Chen, X.; Zhou, X.; Ahokangas, P. Software defined mobile networks: Concept, survey, and research directions. IEEE Commun. Mag. 2015, 53, 126–133. [Google Scholar] [CrossRef]
- Thyagaturu, A.S.; Mercian, A.; McGarry, M.P.; Reisslein, M.; Kellerer, W. Software defined optical networks (SDONs): A comprehensive survey. IEEE Commun. Surv. Tutor. 2016, 18, 2738–2786. [Google Scholar] [CrossRef]
- Michel, O.; Keller, E. SDN in wide-area networks: A survey. In Proceedings of the 2017 Fourth International Conference on Software Defined Systems (SDS), Valencia, Spain, 8–11 May 2017; pp. 37–42. [Google Scholar]
- Baktir, A.C.; Ozgovde, A.; Ersoy, C. How can edge computing benefit from software-defined networking: A survey, use cases, and future directions. IEEE Commun. Surv. Tutor. 2017, 19, 2359–2391. [Google Scholar] [CrossRef]
- Rafique, W.; Qi, L.; Yaqoob, I.; Imran, M.; Rasool, R.U.; Dou, W. Complementing IoT services through software defined networking and edge computing: A comprehensive survey. IEEE Commun. Surv. Tutorials. 2020, 22, 1761–1804. [Google Scholar] [CrossRef]
- Zolfaghari, H.; Rossi, D.; Nurmi, J. A custom processor for protocol-independent packet parsing. Microprocess. Microsys. 2020, 72, 102910. [Google Scholar] [CrossRef]
- Han, S.; Jang, S.; Choi, H.; Lee, H.; Pack, S. Virtualization in Programmable Data Plane: A Survey and Open Challenges. IEEE Open J. Commun. Soc. 2020, 1, 527–534. [Google Scholar] [CrossRef]
- Dang, H.T.; Wang, H.; Jepsen, T.; Brebner, G.; Kim, C.; Rexford, J.; Soulé, R.; Weatherspoon, H. Whippersnapper: A p4 language benchmark suite. In Proceedings of the Symposium on SDN Research, Santa Clara, CA, USA, 3–4 April 2017; pp. 95–101. [Google Scholar]
- Imran, S.A.; Kim, D.H. Design and implementation of thermal comfort system based on tasks allocation mechanism in smart homes. Sustainability 2019, 11, 5849. [Google Scholar] [CrossRef]
- Imran, S.A.; Kim, D.H. A task orchestration approach for efficient mountain fire detection based on microservice and predictive analysis In IoT environment. J. Intell. Fuzzy Syst. 2021, 40, 5681–5696. [Google Scholar] [CrossRef]
- Imran, I.N.; Ahmad, S.; Kim, D.H. Health Monitoring System for Elderly Patients Using Intelligent Task Mapping Mechanism in Closed Loop Healthcare Environment. Symmetry 2021, 13, 357. [Google Scholar] [CrossRef]
- Imran, I.N.; Ahmad, S.; Kim, D.H. Towards Mountain Fire Safety Using Fire Spread Predictive Analytics and Mountain Fire Containment in IoT Environment. Sustainability 2021, 13, 2461. [Google Scholar] [CrossRef]
- Minerva, R.; Biru, A.; Rotondi, D. Towards a definition of the Internet of Things (IoT). IEEE Internet Initiat. 2015, 1, 1–86. [Google Scholar]
- Park, B.; Kwon, K. 2.4-GHz Bluetooth Low Energy Receiver Employing New Quadrature Low-Noise Amplifier for Low-Power Low-Voltage IoT Applications. IEEE Trans. Microw. Theory Tech. 2020, 69, 1887–1895. [Google Scholar] [CrossRef]
- Alladi, T.; Chamola, V.; Sikdar, B.; Choo, K.R. Consumer IoT: Security vulnerability case studies and solutions. IEEE Consum. Electron. Mag. 2020, 9, 17–25. [Google Scholar] [CrossRef]
- Babun, L.; Aksu, H.; Ryan, L.; Akkaya, K.; Bentley, E.S.; Uluagac, A.S. Z-iot: Passive device-class fingerprinting of zigbee and z-wave iot devices. In Proceedings of the ICC 2020–2020 IEEE International Conference on Communications (ICC), Dublin, Ireland, 7–11 June 2020. [Google Scholar]
- Krasniqi, Z.; Vershevci, B. Smart Home: Automatic Control Of Lighting Through Z-Wave Iot Technology. In Proceedings of the UBT International Conference, Lipjan, Kosovo, 31 October 2020. [Google Scholar]
- Fraga-Lamas, P.; Celaya-Echarri, M.; Azpilicueta, L.; Lopez-Iturri, P.; Falcone, F.; Fernández-Caramés, T.M. Design and empirical validation of a lorawan IoT smart irrigation system. Multidiscip. Digit. Publ. Inst. Proc. 2020, 42, 62. [Google Scholar] [CrossRef]
- Basford, P.J.; Bulot, F.M.J.; Apetroaie-Cristea, M.; Cox, S.J.; Ossont, S.J. LoRaWAN for smart city IoT deployments: A long term evaluation. Sensors 2020, 20, 648. [Google Scholar] [CrossRef]
- Codeluppi, G.; Cilfone, A.; Davoli, L.; Ferrari, G. LoRaFarM: A LoRaWAN-based smart farming modular IoT architecture. Sensors 2020, 20, 2028. [Google Scholar] [CrossRef]
- Langley, D.J.; van Doorn, J.; Ng, I.C.L.; Stieglitz, S.; Lazovik, A.; Boonstra, A. The Internet of Everything: Smart things and their impact on business models. J. Bus. Res. 2021, 122, 853–863. [Google Scholar] [CrossRef]
- de Amorim Silva, R.; Braga, R.T.V. Enhancing Future Classroom Environments Based on Systems of Systems and the Internet of Anything. IEEE Internet Things J. 2020, 7, 10475–10482. [Google Scholar] [CrossRef]
- Rahman, M.A.; Asyhari, A.T. The emergence of Internet of Things (IoT): Connecting anything, anywhere. Computers 2019, 8, 40. [Google Scholar] [CrossRef]
- Chen, S.; Ma, R.; Chen, H.H.; Zhang, H.; Meng, W.; Liu, J. Machine-to-machine communications in ultra-dense networks—A survey. IEEE Commun. Surv. Tutor. 2017, 19, 1478–1503. [Google Scholar] [CrossRef]
- Tur, M.R.; Bayindir, R. The Requirements of the Technique of Communication from Machine to Machine Applied in Smart Grids. In Artificial Intelligence and Evolutionary Computations in Engineering Systems; Springer: Singapore, 2020; pp. 405–418. [Google Scholar]
- Gonçalves, P.; Ferreira, J.; Pedreiras, P.; Corujo, D. Adapting SDN datacenters to support Cloud IIoT applications. In Proceedings of the 2015 IEEE 20th Conference on Emerging Technologies & Factory Automation (ETFA), Luxembourg, 8–11 September 2015. [Google Scholar]
- Sadeghi, A.-R.; Wachsmann, C.; Waidner, M. Security and privacy challenges in industrial internet of things. In Proceedings of the 2015 52nd ACM/EDAC/IEEE Design Automation Conference (DAC), San Francisco, CA, USA, 7–11 July 2015. [Google Scholar]
- Dujovne, D.; Watteyne, T.; Vilajosana, X.; Thubert, P. 6TiSCH: deterministic IP-enabled industrial internet (of things). IEEE Commun. Mag. 2014, 52, 36–41. [Google Scholar] [CrossRef]
- Espinoza, H.; Kling, G.; McGroarty, F.; O’Mahony, M.; Ziouvelou, X. Estimating the impact of the Internet of Things on productivity in Europe. Heliyon 2020, 6, e03935. [Google Scholar] [CrossRef] [PubMed]
- Andore, D.B. AWS IOT Platform based Remote Monitoring by using Raspberry Pi. Int. J. Latest Technol. Eng. Manag. Appl. Sci. 2017, 6, 38–42. [Google Scholar]
- Libelium: Connecting Sensors to the Cloud. Available online: http://www.libelium.com (accessed on 27 August 2020).
- Hewlett Packard Enterprise (HPE). Available online: https://www.hpe.com/us/en/home.html (accessed on 27 August 2020).
- IBM Watson Internet of Things (IoT). Available online: http://www.ibm.com/internet-of-things/ (accessed on 27 August 2020).
- Enterprise IoT Solutions and Platform Technology. Available online: https://www.thingworx.com/ (accessed on 12 July 2020).
- IoT InterDigital. Available online: http://www.interdigital.com/iot/ (accessed on 27 August 2020).
- De Paolis, L.T.; de Luca, V.; Paiano, R. Sensor data collection and analytics with thingsboard and spark streaming. In Proceedings of the 2018 IEEE Workshop on Environmental, Energy, and Structural Monitoring Systems (EESMS), Salerno, Italy, 21–22 June 2018. [Google Scholar]
- Internet of Things, Cisco. Available online: http://www.cisco.com/c/en/us/solutions/internet-of-things/iot-products/solutions.html (accessed on 27 August 2020).
- Pflanzner, T.; Kertész, A. A survey of IoT cloud providers. In Proceedings of the 2016 39th International Convention on Information and Communication Technology, Electronics and Microelectronics (MIPRO), Opatija, Croatia, 30 May–3 June 2016; pp. 730–735. [Google Scholar]
- Sengupta, J.; Ruj, S.; Bit, S.D. A comprehensive survey on attacks, security issues and blockchain solutions for IoT and IIoT. J. Netw. Comput. Appl. 2020, 149, 102481. [Google Scholar] [CrossRef]
- Guan, G.; Dong, W.; Gao, Y.; Fu, K.; Cheng, Z. TinyLink: A Holistic System for Rapid Development of IoT Applications. ACM Trans. Sens. Netw. (TOSN). 2020, 17, 1–29. [Google Scholar]
- Lueth, K.L. Get started with the Internet of Things in your organization. Introd. Microsoft Azur. Internet Things Suite. Microsoft Corp 2015. [Google Scholar]
- Internet of Things, Dell United States. Available online: http://www.dell.com/en-us/work/learn/internet-of-things-solutions (accessed on 27 August 2020).
- OpenMTC. Available online: http://www.openmtc.org/index.html (accessed on 27 August 2020).
- Antonio, I.; Morabito, G.; Atzori, L. The Social Internet of Things, Cloud Engineering (IC2E). In Proceedings of the 2015 IEEE International Conference, Tempe, AZ, USA, 9–13 March 2015; p. 1. [Google Scholar]
- Amato, F.; Moscato, V.; Picariello, A.; Sperlí, G. Recommendation in social media networks. In Proceedings of the IEEE Third International Conference on Multimedia Big Data(BigMM), Laguna Hills, CA, USA, 19–21 April 2017. [Google Scholar]
- Amato, F.; Moscato, V.; Picariello, A.; Sperlí, G. Kira: A system for knowledge-based access to multimedia art collections. In Proceedings of the IEEE 11th international conference on semantic computing (ICSC), San Diego, CA, USA, 30 January–1 February 2017. [Google Scholar]
- Chahal, R.K.; Kumar, N.; Batra, S. Trust management in social Internet of Things: A taxonomy, open issues, and challenges. Comput. Commun. 2020, 150, 13–46. [Google Scholar] [CrossRef]
- Leminen, S.; Rajahonka, M.; Wendelin, R.; Westerlund, M. Industrial internet of things business models in the machine-to-machine context. Ind. Mark. Manag. 2020, 84, 298–311. [Google Scholar] [CrossRef]
- Raju, P.S.; Rajendran, R.A.; Mahalingam, M. Perspectives of Machine Learning and Deep Learning in Internet of Things and Cloud: Artificial Intelligence-Based Internet of Things System. In Challenges and Opportunities for the Convergence of IoT, Big Data, and Cloud Computing; IGI Global: Enver, CO, USA, 2021; pp. 279–295. [Google Scholar]
- Kim, G.; Kim, J.; Lee, S. An SDN based fully distributed NAT traversal scheme for IoT global connectivity. In Proceedings of the 2015 International Conference on Information and Communication Technology Convergence (ICTC), Jeju Island, Korea, 28–30 October 2015. [Google Scholar]
- Gazis, V.; Görtz, M.; Huber, M.; Leonardi, A.; Mathioudakis, K.; Wiesmaier, A.; Zeiger, F.; Vasilomanolakis, E. A Survey of Technologies for the Internet of Things. In Proceedings of the 2015 International Wireless Communications and Mobile Computing Conference (IWCMC), Dubrovnik, Croatia, 24–28 August 2015; pp. 1090–1095. [Google Scholar]
- Datta, S.K.; Bonnet, C.; Haerri, J. Fog computing architecture to enable consumer centric internet of things services. In Proceedings of the 2015 International Symposium on Consumer Electronics (ISCE), Madrid, Spain, 24–26 June 2015. [Google Scholar]
- Pourghebleh, B.; Hayyolalam, V.; Anvigh, A.A. Service discovery in the Internet of Things: review of current trends and research challenges. Wireless Netw. 2020, 26, 5371–5391. [Google Scholar] [CrossRef]
- Salam, A. Internet of things for sustainable mining. In Internet of Things for Sustainable Community Development; Springer: Cham, Switzerland, 2020; pp. 243–271. [Google Scholar]
- Alhaidari, F.; Rahman, A.; Zagrouba, R. Cloud of Things: architecture, applications and challenges. J. Ambient. Intell. Humaniz. Comput. 2020, 1–19. [Google Scholar] [CrossRef]
- Chowdhury, A.U.; Elahi, M.M. Design of a Smart Gateway for Edge Enabled IoT Applications. In Proceedings of the IEEE Region 10 Symposium (TENSYMP), Dhaka, Bangladesh, 5–7 June 2020; pp. 417–420. [Google Scholar]
- Balasubramanian, S.; Meyyappan, T. Game Theory Based Offload and Migration-Enabled Smart Gateway for Cloud of Things in Fog Computing. In Computing in Engineering and Technology; Springer: Singapore, 2020; pp. 253–266. [Google Scholar]
- Seol, S.; Shin, Y.; Kim, W. Design and realization of personal IoT architecture based on mobile gateway. Int. J. Smart Home 2015, 9, 133–144. [Google Scholar] [CrossRef]
- Al Asif, M.R.; Mahfuz, N.; Momin, M.A. An SDN-Enabled IoT Architecture with Fog Computing and Edge. In Proceedings of International Joint Conference on Computational Intelligence; Springer Nature: Singapore, 2020; p. 409. [Google Scholar]
- Sun, L. Service Chaining Security Based on Blockchain. J. Phys. Conf. Ser. Publ. 2020, 1634, 012031. [Google Scholar] [CrossRef]
- Callegati, F.; Cerroni, W.; Contoli, C.; Santandrea, G. Dynamic chaining of virtual network functions in cloud-based edge networks. In Proceedings of the 2015 1st IEEE Conference on Network Softwarization (NetSoft), London, UK, 13–17 April 2015. [Google Scholar]
- Czarnecka, P. The Multi-Tenant Cloud Computing Architecture Allows the Service Consumers to Share the Computing. Tenn. Res. Int. Soc. Sci. 2020, 2, 1–21. [Google Scholar]
- Distefano, S.; Merlino, G.; Puliafito, A. A utility paradigm for IoT: The sensing Cloud. Pervasive Mob. Comput. 2015, 20, 127–144. [Google Scholar] [CrossRef]
- Atzori, L.; Iera, A.; Morabito, G. Understanding the Internet of Things: definition, potentials, and societal role of a fast evolving paradigm. Ad Hoc Netw. 2017, 56, 122–140. [Google Scholar] [CrossRef]
- Sandor, H.; Genge, B.; Sebestyen-Pal, G. Resilience in the Internet of Things: The Software Defined Networking approach, In Intelligent Computer Communication and Processing (ICCP). In Proceedings of the 2015 IEEE International Conference on, Cluj-Napoca, Romania, 3–5 September 2015; pp. 545–552. [Google Scholar]
- Home-FIWARE. Available online: https://www.fiware.org/ (accessed on 11 November 2020).
- iCore. Available online: http://www.iot-icore.eu/ (accessed on 11 November 2020).
- Miladinovic, I.; Schefer-Wenzl, S. A highly scalable iot architecture through network function virtualization. Open J. Internet Things (OJIOT) 2017, 3, 127–135. [Google Scholar]
- Sobin, C.C. A survey on architecture, protocols and challenges in iot. Wirel. Pers. Commun. 2020, 112, 1383–1429. [Google Scholar] [CrossRef]
- Why Elastic Scalability Matters in Network Functions Virtualization. Available online: https://www.metaswitch.com/blog/why-elastic-scalability-matters-in-network-functions-virtualization (accessed on 27 August 2020).
- Moon, J.-H.; Shine, Y.-T. A study of distributed SDN controller based on apache kafka. In Proceedings of the 2020 IEEE International Conference on Big Data and Smart Computing (BigComp), Pusan, Korea, 19–22 February 2020; pp. 44–47. [Google Scholar]
- Ahmad, M.; Alowibdi, J.S.; Ilyas, M.U. vIoT: A first step towards a shared, multi-tenant IoT Infrastructure architecture. In Proceedings of the 2017 IEEE International Conference on Communications Workshops (ICC Workshops), Kansas City, MO, USA, 20–24 May 2017. [Google Scholar]
- SAM, The Ultimate Internet Connected Electronics Kit. Available online: https://www.kickstarter.com/projects/1842650056/sam-the-ultimate-internet-connected-electronics-ki (accessed on 12 July 2020).
- Dweet, Share Your Thing- Like It Ain’T no Thang. Available online: http://dweet.io/ (accessed on 12 July 2020).
- Particle, Connect Your Internet of Things (IoT) Devices. Available online: https://www.particle.io/ (accessed on 12 July 2020).
- Mahapatra, T. Composing high-level stream processing pipelines. J. Big Data 2020, 7, 1–28. [Google Scholar] [CrossRef]
- How IBM’s Node-RED is Hacking Together the Internet of Things. Available online: http://www.techrepublic.com/article/node-red/ (accessed on 12 July 2020).
- Amaral, P.; Dinis, J.; Pinto, P.; Bernardo, L.; Tavares, J.; Mamede, H.S. Machine learning in software defined networks: Data collection and traffic classification. In Proceedings of the 2016 IEEE 24th International Conference on Network Protocols (ICNP), Singapore, 8–11 November 2016. [Google Scholar]
- Alqahtani, J.; Alanazi, S.; Hamdaoui, B. Traffic Behavior in Cloud Data Centers: A Survey. In Proceedings of the 2020 International Wireless Communications and Mobile Computing (IWCMC), Limassol, Cyprus, 27 July 2020; pp. 2106–2111. [Google Scholar]
- Glick, M.; Rastegarfar, H. Scheduling and control in hybrid data centers. In Proceedings of the 2017 IEEE Photonics Society Summer Topical Meeting Series (SUM), San Juan, PR, USA, 21 August 2017. [Google Scholar]
- Xiao, P.; Qu, W.; Qi, H.; Xu, Y.; Li, Z. NAn efficient elephant flow detection with cost-sensitive in SDN. In Proceedings of the IEEE INISCom’15, Tokyo, Japan, 16 July 2015; pp. 24–28. [Google Scholar]
- Owusu, A.I.; Nayak, A. An Intelligent Traffic Classification in SDN-IoT: A Machine Learning Approach. In Proceedings of the 2020 IEEE International Black Sea Conference on Communications and Networking (BlackSeaCom), Odessa, Ukraine, 26–29 May 2020; pp. 1–6. [Google Scholar]
- Wang, P.; Hao, W.; Jin, Y. Fine-grained traffic flow prediction of various vehicle types via fusison of multisource data and deep learning approaches. IEEE Trans. Intell. Transp. Syst. 2020. [Google Scholar] [CrossRef]
- Uddin, M.; Nadeem, T. rafficVision: A case for pushing software defined networks to wireless edges. In Proceedings of the 2016 IEEE 13th International Conference on Mobile Ad Hoc and Sensor Systems (MASS), Brasilia, Brazil, 10–13 October 2016. [Google Scholar]
- Wang, P.; Lin, S.-C.; Luo, M. A framework for QoS-aware traffic classification using semi-supervised machine learning in SDNs. In Proceedings of the IEEE SCC’16, San Francisco, CA, USA, 1 September 2016; pp. 760–765. [Google Scholar]
- Ahmad, S.; Jamil, F.; Iqbal, N.; Jamil, F.; Kim, D. Optimal Route Recommendation for Waste Carrier Vehicles for Efficient Waste Collection: A Step Forward Towards Sustainable Cities. IEEE Access. 2020, 8, 77875–77887. [Google Scholar] [CrossRef]
- Ahmad, S.; Imran; Iqbal, N.; Jamil, F.; Kim, D. Optimal Policy-Making for Municipal Waste Management Based on Predictive Model Optimization. IEEE Access. 2020, 8, 218458–218469. [Google Scholar] [CrossRef]
- Wahid, F.; Fayaz, M.; Aljarbouh, A.; Mir, M.; Amir, M.; Imra. Energy consumption optimization and user comfort maximization in smart buildings using a hybrid of the firefly and genetic algorithms. Energies. 2020, 13, 4363. [Google Scholar] [CrossRef]
- Awad, M.K.; Ahmed, M.H.H.; Almutairi, A.F.; Ahmad, I. Machine learning-based multipath routing for software defined networks. J. Netw. Syst. Manag. 2021, 29, 1–30. [Google Scholar] [CrossRef]
- Azzouni, A.; Boutaba, R.; Pujolle, G. NeuRoute: Predictive dynamic routing for software-defined networks. In Proceedings of the 2017 13th International Conference on Network and Service Management (CNSM), Tokyo, Japan, 26–30 November 2017. [Google Scholar]
- Sendra, S.; Rego, A.; Lloret, J.; Jimenez, J.M.; Romero, O. Including artificial intelligence in a routing protocol using software defined networks. In Proceedings of the 2017 IEEE International Conference on Communications Workshops (ICC Workshops), Paris, France, 21–25 May 2017. [Google Scholar]
- Francois, F.; Gelenbe, E. Optimizing secure SDN-enabled inter-data centre overlay networks through cognitive routing. In Proceedings of the 2016 IEEE 24th International Symposium on Modeling, Analysis and Simulation of Computer and Telecommunication Systems (MASCOTS), London, UK, 19–21 September 2016. [Google Scholar]
- Lin, S.-C.; Akyildiz, I.F.; Wang, P.; Luo, M. QoS-aware adaptive routing in multi-layer hierarchical software defined networks: A reinforcement learning approach. In Proceedings of the 2016 IEEE International Conference on Services Computing (SCC), San Francisco, CA, USA, 27 June–2 July 2016. [Google Scholar]
- Azzouni, A.; Boutaba, R.; Pujolle, G. NeuRoute: Predictive dynamic routing for software-defined networks. IEEE Access. 2020, 8, 46193–46205. [Google Scholar]
- Iqbal, N.; Jamil, F.; Ahmad, S.; Kim, D. A Novel Blockchain-Based Integrity and Reliable Veterinary Clinic Information Management System Using Predictive Analytics for Provisioning of Quality Health Services. IEEE Access. 2021, 9, 8069–8098. [Google Scholar] [CrossRef]
- Jamil, F.; Iqbal, N.; Imran; Ahmad, S.; Kim, D. Peer-to-Peer Energy Trading Mechanism based on Blockchain and Machine Learning for Sustainable Electrical Power Supply in Smart Grid. IEEE Access. 2021, 9, 39193–39217. [Google Scholar] [CrossRef]
- Iqbal, N.; Ahmad, R.; Jamil, F.; Kim, D. Hybrid features prediction model of movie quality using Multi-machine learning techniques for effective business resource planning. J. Intell. Fuzzy Syst. 2021, 1–22. [Google Scholar] [CrossRef]
- Khan, A.N.; Iqbal, N.; Ahmad, R.; Kim, D. Ensemble Prediction Approach Based on Learning to Statistical Model for Efficient Building Energy Consumption Management. Symmetry. 2021, 13, 405. [Google Scholar] [CrossRef]
- Iqbal, N.; Jamil, F.; Ahmad, S.; Kim, D. Toward effective planning and management using predictive analytics based on rental book data of academic libraries. IEEE Access 2020, 8, 81978–81996. [Google Scholar] [CrossRef]
- López-Raventós, Á.; Wilhelmi, F.; Barrachina-Muñoz, S.; Bellalta, B. Combining Software Defined Networks and Machine Learning to enable Self Organizing WLANs. In Proceedings of the 2019 International Conference on Wireless and Mobile Computing, Networking and Communications (WiMob), Barcelona, Spain, 21–23 October 2019. [Google Scholar]
- Alvizu, R.; Troia, S.; Maier, G.; Pattavina, A. Matheuristic with machine-learning-based prediction for software-defined mobile metro-core networks. J. Opt. Commun. Netw. 2017, 9, D19–D30. [Google Scholar] [CrossRef]
- Cui, C.-X.; Xu, Y.-B. Research on load balance method in SDN. Int. J. Grid Distrib. Comput. 2016, 9, 25–36. [Google Scholar]
- Azzouni, A.; Pujolle, G. NeuTM: A neural network-based framework for traffic matrix prediction in SDN. In Proceedings of the NOMS 2018-2018 IEEE/IFIP Network Operations and Management Symposium, Taipei, Taiwan, 23–27 April 2018. [Google Scholar]
- Michael, S.; Anna, Z.J. An Identity Provider as a Service platform for the eduGAIN research and education community. In Proceedings of the 2019 IFIP/IEEE Symposium on Integrated Network and Service Management (IM), Arlington, VA, USA, 8–12 April 2019. [Google Scholar]
- Carner, J.; Mestres, A.; Alarcón, E.; Cabellos, A. Machine learning-based network modeling: An artificial neural network model vs a theoretical inspired model. In Proceedings of the 2017 Ninth International Conference on Ubiquitous and Future Networks (ICUFN), Milan, Italy, 4–7 July 2017. [Google Scholar]
- Abar, T.; Letaifa, A.B.; El Asmi, S. Machine learning based QoE prediction in SDN networks. In Proceedings of the 2017 13th International Wireless Communications and Mobile Computing Conference (IWCMC), Valencia, Spain, 26–30 June 2017. [Google Scholar]
- Letaifa, A.B. Adaptive QoE monitoring architecture in SDN networks: Video streaming services case. In Proceedings of the IEEE IWCMC 17, Valencia, Spain, 26–30 June 2017; pp. 1383–1388. [Google Scholar]
- Huo, R.; Yu, F.R.; Huang, T.; Xie, R.; Liu, J.; Leung, V.C.M.; Liu, Y. Software defined networking, caching, and computing for green wireless networks. IEEE Commun. Mag. 2016, 54, 185–193. [Google Scholar] [CrossRef]
- He, Y.; Yu, F.R.; Zhao, N.; Yin, H.; Boukerche, A. Deep reinforcement learning (DRL)-based resource management in software-defined and virtualized vehicular ad hoc networks. In Proceedings of the 6th ACM Symposium on Development and Analysis of Intelligent Vehicular Networks and Applications, Miami, FL, USA, 13–17 November 2017. [Google Scholar]
- He, Y.; Yu, F.R.; Zhao, N.; Leung, V.C.M.; Yin, H. Software-defined networks with mobile edge computing and caching for smart cities: A big data deep reinforcement learning approach. IEEE Commun. Mag. 2017, 55, 31–37. [Google Scholar] [CrossRef]
- Narmanlioglu, O.; Zeydan, E. Learning in SDN-based multi-tenant cellular networks: A game-theoretic perspective. In Proceedings of the 2017 IFIP IEEE Symposium on Integrated Network and Service Management (IM), Lisbon, Portugal, 8–12 May 2017. [Google Scholar]
- Ranadheera, S.; Maghsudi, S.; Hossain, E. Mobile edge computation offloading using game theory and reinforcement learning. arXiv 2017, arXiv:1711.09012. [Google Scholar]
- Xiang, Z.; Pandi, S.; Cabrera, J.; Granelli, F.; Seeling, P.; Fitzek, F.H.P. An Open Source Testbed for Virtualized Communication Networks. IEEE Commun. Mag. 2021, 59, 77–83. [Google Scholar] [CrossRef]
- Yang, G.; Yu, B.; Jin, H.; Yoo, C. Libera for programmable network virtualization. IEEE Commun. Mag. 2020, 58, 38–44. [Google Scholar] [CrossRef]
- Sieber, C.; Basta, A.; Blenk, A.; Kellerer, W. Online resource mapping for SDN network hypervisors using machine learning. In Proceedings of the 2016 IEEE NetSoft Conference and Workshops (NetSoft), Seoul, Korea, 6–10 June 2016. [Google Scholar]
- He, M.; Kalmbach, P.; Blenk, A.; Kellerer, W.; Schmid, S. Algorithm-data driven optimization of adaptive communication networks. In Proceedings of the 2017 IEEE 25th International Conference on Network Protocols (ICNP), Toronto, ON, Canada, 10–13 October 2017. [Google Scholar]
- Blenk, A.; Kalmbach, P.; Kellerer, W.; Schmid, S. CO’zapft is: Tap your network algorithm’s big data! In Proceedings of the Workshop on Big Data Analytics and Machine Learning for Data Communication Networks, Los Angeles, CA, USA, 21 August 2017. [Google Scholar]
- Kakiz, M.T.; Öztürk, E.; Çavdar, T. A novel SDN-based IoT architecture for big data. In Proceedings of the 2017 International Artificial Intelligence and Data Processing Symposium (IDAP), Malatya, Turkey, 16–17 September 2017. [Google Scholar]
- Nguyen, C.; Hoang, D. Software-Defined Virtual Sensors for Provisioning IoT Services on Demand. In Proceedings of the 5th International Conference on Computer and Communication Systems (ICCCS), Shanghai, China, 15–18 May 2020; pp. 796–802. [Google Scholar]
- Bakshi, K. Network considerations for open source based clouds. In Proceedings of the 2015 IEEE Aerospace Conference, Big Sky, MT, USA, 7–14 March 2015. [Google Scholar]
- Munir, A.; Kansakar, P.; Khan, S.U. IFCIoT: Integrated Fog Cloud IoT: A novel architectural paradigm for the future Internet of Things. IEEE Consum. Electron. Mag. 2017, 6, 74–82. [Google Scholar] [CrossRef]
- Alli, A.A.; Alam, M.M. The fog cloud of things: A survey on concepts, architecture, standards, tools, and applications. Internet Things 2020, 9, 100177. [Google Scholar] [CrossRef]
- Wen, Z.; Yang, R.; Garraghan, P.; Lin, T.; Xu, J.; Rovatsos, M. Fog orchestration for internet of things services. IEEE Internet Comput. 2017, 21, 16–24. [Google Scholar] [CrossRef]
- Bansal, S.; Kumar, D. IoT ecosystem: A survey on devices, gateways, operating systems, middleware and communication. Int. J. Wirel. Inf. Netw. 2020, 27, 1–25. [Google Scholar] [CrossRef]
- Omnes, N.; Bouillon, M.; Fromentoux, G.; le Grand, O. A programmable and virtualized network and IT infrastructure for the internet of things: How can NFV & SDN help for facing the upcoming challenges. In Proceedings of the 2015 18th International Conference on Intelligence in Next Generation Networks, Paris, France, 17–19 February 2015. [Google Scholar]
- Wen, Z.; Liu, X.; Xu, Y.; Zou, J. A RESTful framework for Internet of things based on software defined network in modern manufacturing. Int. J. Adv. Manuf. Technol. 2016, 84, 361–369. [Google Scholar] [CrossRef]
- Mohammed, A.H.; Khaleefah, R.M.; Abdulateef, I.A. A Review Software Defined Networking for Internet of Things. In Proceedings of the 2020 International Congress on Human-Computer Interaction, Optimization and Robotic Applications (HORA), Ankara, Turkey, 26–28 June 2020; pp. 1–8. [Google Scholar]
- Bekri, W.; Jmal, R.; Fourati, L.C. Internet of things management based on software defined networking: a survey. Int. J. Wirel. Inf. Netw. 2020, 27, 385–410. [Google Scholar] [CrossRef]
- Boussard, M.; Bui, D.T.; Ciavaglia, L.; Douville, R.; le Pallec, M.; le Sauze, N.; Noirie, L.; Papillon, S.; Peloso, P.; Santoro, F. Software-defined lans for interconnected smart environment. In Proceedings of the 2015 27th International Teletraffic Congress, Ghent, Belgium, 8–10 September 2015. [Google Scholar]
- Hakiri, A.; Berthou, P.; Gokhale, A.; Abdellatif, S. Publish/subscribe-enabled software defined networking for efficient and scalable IoT communications. IEEE Commun. Mag. 2015, 53, 48–54. [Google Scholar] [CrossRef]
- Nisar, K.; Welch, I.; Hassan, R.; Sodhro, A.H.; Pirbhulal, S. A Survey on the Architecture, Application, and Security of Software Defined Networking. Internet of Things. Internet Things 2020, 12, 100289. [Google Scholar] [CrossRef]
- Anadiotis, A.-C.G.; Galluccio, L.; Milardo, S.; Morabito, G.; Palazzo, S. Towards a Software-Defined Network Operating System for the IoT, In Internet of Things (WFIoT). In Proceedings of the 2015 IEEE 2nd World Forum, Milan, Italy, 14–16 December 2015; pp. 579–584. [Google Scholar]
- Wani, A.; Revath, S. Ransomware protection in loT using software defined networking. Int. J. Electr. Comput. Eng. 2020, 10, 3166–3175. [Google Scholar]
- Jararweh, Y.; Al-Ayyoub, M.; Benkhelifa, E.; Vouk, M.; Rindos, A. SDIoT: A software defined based internet of things framework. J. Ambient. Intell. Humaniz. Comput. 2015, 6, 453–461. [Google Scholar] [CrossRef]
- Rahouti, M.; Xiong, K.; Xin, Y. Secure Software-Defined Networking Communication Systems for Smart Cities: Current Status, Challenges, and Trends. IEEE Access. 2020, 9, 12083–12113. [Google Scholar] [CrossRef]
- Zhou, L.; Chiu, A.; Satterlee, M.; Mahar, D.; Zhang, Q.; Palacharla, P.; Tadashi, I. IoT Gateway Edge VNFs on uCPE. In Proceedings of the 2018 IEEE Conference on Network Function Virtualization and Software Defined Networks (NFV-SDN), Verona, Italy, 27–29 November 2018. [Google Scholar]
- Czaja, S.; Gawron, Z.; Kaczmarek, P. Virtualized SD-WAN: Practical Implementation of NFV. Przegląd Telekomunikacyjny+ Wiadomości Telekomunikacyjne 2018, 12, 911–919. [Google Scholar]
- Shi, Z.; Tian, Y.; Wang, X.; Pan, J.; Zhang, X. Po-Fi: Facilitating innovations on WiFi networks with an SDN approach. Comput. Netw. 2021, 187, 107781. [Google Scholar] [CrossRef]
- Zhang, Q.; Liu, A. An unequal redundancy level-based mechanism for reliable data collection in wireless sensor networks. EURASIP JOurnal Wirel. Commun. Netw. 2016, 2016, 1–22. [Google Scholar] [CrossRef]
- Anbalagan, S.; Kumar, D.; Raja, G.; Ejaz, W.; Bashir, A.K. SDN-assisted efficient LTE-WiFi aggregation in next generation IoT networks. Future Gener. Comput. Syst. 2020, 107, 898–908. [Google Scholar] [CrossRef]
- Holik, F.; Roedig, U.; Race, N. LoRa-SDN: Providing Wireless IoT Edge Network Functions via SDN. In Proceedings of the 43rd International Convention on Information, Communication and Electronic Technology (MIPRO), Opatija, Croatia, 28 September–2 October 2020. [Google Scholar]
- Dawaliby, S.; Bradai, A.; Pousset, Y. Network slicing optimization in large scale Lora wide area networks. In Proceedings of the 2019 IEEE Conference on Network Softwarization (NetSoft), Paris, France, 24–28 June 2019. [Google Scholar]
- Ray, P.P.; Kumar, N. SDN/NFV architectures for edge-cloud oriented IoT: A systematic review. Comput. Commun. 2021, 169, 129–153. [Google Scholar] [CrossRef]
- Vilalta, R.; Ciungu, R.; Mayoral, A.; Casellas, R.; Martinez, R.; Pubill, D.; Serra, J.; Munoz, R.; Verikoukis, C. Improving security in Internet of Things with software defined networking. In Proceedings of the 2016 IEEE Global Communications Conference (GLOBECOM), Washington, DC, USA, 4–8 December 2016. [Google Scholar]
- Sivanathan, A.; Sherratt, D.; Gharakheili, H.H.; Sivaraman, V.; Vishwanath, A. Low-cost flow-based security solutions for smart-home IoT devices. In Proceedings of the 2016 IEEE International Conference on Advanced Networks and Telecommunications Systems, Bangalore, India, 6–9 November 2016. [Google Scholar]
- Salman, O.; Elhajj, I.; Chehab, A.; Kayssi, A. IoT Survey: An SDN and Fog Computing Perspective. Comput. Networks 2018, 143, 221–246. [Google Scholar] [CrossRef]
- Tomovic, S.; Yoshigoe, K.; Maljevic, I.; Radusinovic, I. Software-defined fog network architecture for IoT. Wirel. Pers. Commun. 2017, 92, 181–196. [Google Scholar] [CrossRef]
- Sharma, P.K.; Chen, M.; Park, J.H. A software defined fog node based distributed blockchain cloud architecture for IoT. IEEE Access 2017, 6, 115–124. [Google Scholar] [CrossRef]
- Cerroni, W.; Buratti, C.; Cerboni, S.; Davoli, G.; Contoli, C.; Foresta, F.; Callegati, F.; Verdone, R. Intent-based management and orchestration of heterogeneous openflow/IoT SDN domains. In Proceedings of the IEEE Conference on Network Softwarization (NetSoft), Bologna, Italy, 3–7 July 2017; pp. 1–9. [Google Scholar] [CrossRef]
- Khakimov, A.; Ateya, A.A.; Muthanna, A.; Gudkova, I.; Markova, E.; Koucheryavy, A. IoT-fog based system structure with SDN enabled. In Proceedings of the International Conference on Future Networks and Distributed Systems, Amman, Jordan, 26–27 June 2018. [Google Scholar]
- Tahaei, H.; Ko, K.; Seo, W.; Joo, S. A QoE Based Trustable SDN Framework for IoT Devices in Mobile Edge Computing. In Advances in Computer Science and Ubiquitous Computing; Park, J., Loia, V., Yi, G., Sung, Y., Eds.; CUTE 2017; CSA 2017; Lecture Notes in Electrical Engineering; Springer: Singapore, 2017; Volume 474. [Google Scholar]
- Nguyen, B.; Choi, N.; Thottan, M.; van der Merwe, J. SIMECA: SDN-based IoT mobile edge cloud architecture. In Proceedings of the 2017 IFIP/IEEE Symposium on Integrated Network and Service Management (IM), Lisbon, Portugal, 8–12 May 2017. [Google Scholar]
- Maksymyuk, T.; Dumych, S.; Brych, M.; Satria, D.; Jo, M. An IoT based monitoring framework for software defined 5G mobile networks. In Proceedings of the 11th International Conference On Ubiquitous Information Management And Communication, Beppu, Japan, 5–7 January 2017. [Google Scholar]
- Hernando, A.B.G.; Da Silva Farina, A.; Triana, L.B.; Pinar, F.J.R.; Cambronero, D.F. Virtualization of residential IoT functionality by using NFV and SDN. In Proceedings of the 2017 IEEE International Conference on Consumer Electronics (ICCE), Las Vegas, NV, USA, 8–10 January 2017. [Google Scholar]
- Muthanna, A.; Gimadinov, R.; Kirichek, R.; Koucheryavy, A.; Muthanna, M.S.A. Software development for the centralized management of iot-devices in the “smart home” systems. In Proceedings of the 2017 IEEE Conference of Russian Young Researchers in Electrical and Electronic Engineering (EIConRus), St. Petersburg and Moscow, Russia, 1–3 February 2017. [Google Scholar]
- Han, G.; Guizani, M.; Bi, Y.; Luan, T.H.; Ota, K.; Zhou, H.; Guibene, W.; Rayes, A. Software-defined vehicular networks: Architecture, algorithms, and applications: Part 1. IEEE Commun. Mag. 2017, 55, 78–79. [Google Scholar] [CrossRef][Green Version]
- Al-Rubaye, S.; Kadhum, E.; Ni, Q.; Anpalagan, A. Industrial internet of things driven by SDN platform for smart grid resiliency. IEEE Internet Things J. 2017, 6, 267–277. [Google Scholar] [CrossRef]
- Volkov, A.; Muhathanna, A.; Pirmagomedov, R.; Kirichek, R. SDN approach to control internet of thing medical applications traffic. In International Conference on Distributed Computer and Communication Networks; Springer: Cham, Switzerland, 2017. [Google Scholar]
- Sallabi, F.; Naeem, F.; Awad, M.; Shuaib, K. Managing IoT-based smart healthcare systems traffic with software defined networks. In Proceedings of the 2018 International Symposium on Networks, Computers and Communications (ISNCC), Rome, Italy, 19–21 June 2018. [Google Scholar]
- Walport, M. The Internet of Things: Making the Most of the Second Digital Revolution; UK Government Office for Science: London, UK, 2020.
- Lai, S.; Zhao, R.; Tang, S.; Xia, J.; Zhou, F.; Fan, L. Intelligent secure mobile edge computing for beyond 5G wireless networks. Phys. Commun. 2020, 45, 299–327. [Google Scholar]
- Salam, A. Internet of things for Sustainability: Perspectives in Privacy, Cybersecurity, and Future Trends; Springer: Cham, Switzerland, 2020; pp. 299–327. [Google Scholar]
- AWS IoT Services Overview-Amazon Web Services. Available online: https://aws.amazon.com/iot/ (accessed on 13 August 2020).




| S.No | Research Question | Description |
|---|---|---|
| 1 | What are the major challenges addressed in the literature regarding IoT networks-based applications? | To investigate different IoT concepts, challenges, and solutions used to address these challenges. |
| 2 | What techniques were used in the literature to protect IoT systems? | To understand and investigate techniques and solutions proposed by researchers to protect and enhance IoT systems. |
| 3 | What is SDN, and different concepts related to SDN ? | Investigate research contribution to SDN and identifying known solutions based on SDN. |
| 4 | What machine learning techniques have been applied to SDN? | To identify the most used and recommended machine learning methods used with SDN based solutions. |
| 5 | What measures are taken for IoT leveraging SDN? | To investigate solutions proposed for IoT leveraging SDN by the researchers to address IoT systems challenges. |
| 6 | How often is machine learning-based SDN proposed as a solution for IoT challenges? | Analysis and comparison of machine learning-based SDN solutions for IoT challenges. Identifying if machine learning-based SDN significantly improves IoT solutions. |
| Key | Criteria |
|---|---|
| Search keyword | (SDN OR “software defined networking”) AND (IoT OR “Internet of Things”) AND (machine learning OR applications of SDN OR “IoT challenges” OR IoT solutions using SDN) |
| Limiters | Article date between 2015 and 2020. |
| Expanders | Without the word “optimization”. |
| Search keyword | Search keyword occur anywhere in the article. |
| IoT Software Platforms Projects | Company | Open Source |
|---|---|---|
| AWS IoT platform [91] | Amazon | No |
| Smart World Sensor [92] | Libelium | No |
| vCore [93] | Hewlett Packard Enterprise | No |
| Watson IoT, IBM IoT Foundation Device Cloud [94] | IBM | No |
| ThingWorx - MDM IoT Platform [95] | ThingWorx | No |
| M2M/IoT [96] | InterDigital | yes |
| Particle.IO | Particle | No |
| ThingsBoard [97] | ThingsBoard | Yes |
| Cisco IoT System [98] | Cisco | yes |
| Google Cloud IoT [99] | No | |
| Intel IoT Platform [100] | Intel | No |
| Microsoft .NET Gadgeteer [101], Azure IoT Suite [102] | Microsoft | Yes |
| Edge Gateway [103] | Dell | yes |
| OpenMTC [104] | Frankhaufer FOKUS | yes |
| Architecture | Description |
|---|---|
| FIWARE [127] | IoT applications development based on APIs |
| iCore [128] | An IoT project providing user level management and abstracting the heterogeneity |
| IEEE Project P2413 [129] | enable compatibility between different architectures |
| IoT-A [130]. | IoT Architecture Reference Model (ARM). |
| TRESCIMO [131]. | Smart City M2M Communications Testbeds |
| OneM2M [132]. | A service layer abstraction to overcome the vertical heterogeneity |
| COMPOSE [133]. | Collaborative Open Market to Place Objects at your Service |
| IoTDM [126] | data Broker for M2M |
| SAM [134] | proprietary DIY IoT platform with offline access and cloud support |
| Dweet.IO [135] | Open source middleware based IoT platform |
| Particle.IO [136] | Proprietary middleware based IoT platform |
| Glue.thing [137] | Proprietary DIY based IoT platform |
| Node-red [138] | Open source partial DIY supported IoT platform |
| Supervised Learning | Unsupervised Learning | Reinforcement Learning |
|---|---|---|
| K nearest neighbour | K means | Reinforcement Learning (RL) |
| Decision Tree | Self organizing map | Deep RL (DRL) |
| Neural Network (DNN) | RL game Theory | |
| BayeBaye’s Theorem | ||
| Hidden Markov Model |
| Literature | Approach | Complementary Technologies | Relative Merits |
|---|---|---|---|
| Heterogeneous IoT SDN [210] | Intent-based management and orchestration | NFV and VNF | Orchestration and high level management capabilities to improve scalability and latency. |
| Virtualized IoT network [186] | NFV and SDN based programmable information technology infrastructure | NFV | Interoperability, security, but too general and insufficient in the components working details. Lack of new scenarios discussions, and presentation of cooperation functionalities between SDN and NFV. |
| Network architecture for IoT [208] | Software-Defined Fog based IoT architecture | Fog Computing | Supports mobility, fexibility, real-time delivery, fast latency resolving services and increase efficiency. |
| IoT-fog based systems [211] | SDN and Fog based IoT systems | Fog Computing | Decrease latency, enabling IoT nodes leverage cloud capabilities and increase bandwidth. |
| Trustable Framework for IoT Devices [212] | QoE based Trustable SDN approach | Mobile edge computing | Orchestrate based on resource abstraction, security using authentication mechanism, coordinate management. |
| IoT edge cloud architecture [213] | SDN based IoT mobile edge cloud architecture | Mobile edge computing | Improve latency of control and data plane, reduce overhead and improve flexibility. |
| IoT monitoring framework [214] | Software defined 5G mobile networks based framework | NFV | Data filtering using MQTT, custom monitoring system, handle load balance through NFV, and improve network intelligence. |
| Smart homes [215] | Residential functionalities virtualization | NFV and VNF | Low cost, Security updates with no service disruption, fexible gateway but there are limitations of VNF distribution and Management of tunnels. |
| Centralized IoT devices management [216] | Software development for virtualization | No | Network management for monitoring smart home sensors. |
| Vehicular networks [217] | Software-defined architecture | No | Maintain functional state stability, reduce control overhead, high rates of delivered data but poor resources allocations and management using the controller. |
| Smart grid application [218] | IIoT SDN platform | NFV | Reliable and fexible to adapt to natural troubles or failure. Backup to the smart grid resiliency but fault detection and latency managment is poor. |
| E-health medical applications [219] | Control IoT using SDN | No | Transmission optimization during high peak load. |
| Smart healthcare systems [220] | Traffic management using SDN | No | Heterogeneous traffic management, improve reliability and usability but management functionalities. |
Publisher’s Note: MDPI stays neutral with regard to jurisdictional claims in published maps and institutional affiliations. |
© 2021 by the authors. Licensee MDPI, Basel, Switzerland. This article is an open access article distributed under the terms and conditions of the Creative Commons Attribution (CC BY) license (https://creativecommons.org/licenses/by/4.0/).
Share and Cite
Imran; Ghaffar, Z.; Alshahrani, A.; Fayaz, M.; Alghamdi, A.M.; Gwak, J. A Topical Review on Machine Learning, Software Defined Networking, Internet of Things Applications: Research Limitations and Challenges. Electronics 2021, 10, 880. https://doi.org/10.3390/electronics10080880
Imran, Ghaffar Z, Alshahrani A, Fayaz M, Alghamdi AM, Gwak J. A Topical Review on Machine Learning, Software Defined Networking, Internet of Things Applications: Research Limitations and Challenges. Electronics. 2021; 10(8):880. https://doi.org/10.3390/electronics10080880
Chicago/Turabian StyleImran, Zeba Ghaffar, Abdullah Alshahrani, Muhammad Fayaz, Ahmed Mohammed Alghamdi, and Jeonghwan Gwak. 2021. "A Topical Review on Machine Learning, Software Defined Networking, Internet of Things Applications: Research Limitations and Challenges" Electronics 10, no. 8: 880. https://doi.org/10.3390/electronics10080880
APA StyleImran, Ghaffar, Z., Alshahrani, A., Fayaz, M., Alghamdi, A. M., & Gwak, J. (2021). A Topical Review on Machine Learning, Software Defined Networking, Internet of Things Applications: Research Limitations and Challenges. Electronics, 10(8), 880. https://doi.org/10.3390/electronics10080880

