Next Article in Journal
Development of an Employability Thinking Scale for Use with Young People in Training: Exploratory and Confirmatory Factor Analysis
Previous Article in Journal
Forecasting Demand for Emergency Material Classification Based on Casualty Population
Previous Article in Special Issue
Bridging Information from Manufacturing to the AEC Domain: The Development of a Conversion Framework from STEP to IFC
 
 
Font Type:
Arial Georgia Verdana
Font Size:
Aa Aa Aa
Line Spacing:
Column Width:
Background:
Article

Ontology-Based Integration of Enterprise Architecture and Project Management: A Systems Thinking Approach for Project-Based Organizations in the Architecture, Engineering, and Construction Sector

1
School of Civil Engineering, Pontificia Universidad Católica de Valparaíso, Av. Brasil 2147, Valparaíso 2340000, Chile
2
Department of Management, Economics and Industrial Engineering, Politecnico di Milano, Via Lambruschini 4b, Bovisa, 20156 Milan, Italy
3
School of Industrial Engineering, Pontificia Universidad Católica de Valparaíso, Av. Brasil 2241, Valparaíso 2340000, Chile
*
Author to whom correspondence should be addressed.
Systems 2025, 13(6), 477; https://doi.org/10.3390/systems13060477
Submission received: 12 April 2025 / Revised: 2 June 2025 / Accepted: 9 June 2025 / Published: 16 June 2025
(This article belongs to the Special Issue Complex Construction Project Management with Systems Thinking)

Abstract

Construction projects are becoming increasingly complex due to their dynamic nature, the integration of multiple disciplines, and the need for strategic alignment between organizational processes and project management. However, traditional project management approaches often fail to address this complexity effectively. This study presents the application of IModel, a web-based semantic model grounded in systems thinking, designed to integrate enterprise architecture and project management. Through a case study conducted in a multinational AEC company, IModel was evaluated for its ability to enhance system interoperability, optimize processes, and support strategic decision-making. The methodology combined web semantic modeling with expert interviews and organizational data analysis. Findings indicate that IModel provides a comprehensive framework for knowledge management, reduces uncertainty, and improves decision-making in dynamic project environments. However, challenges related to model adoption, including the need for training in systems thinking and ontological modeling, were identified. This study contributes to the literature on innovation in construction project management, highlighting the potential of systems thinking and semantic tools to address complex problems in dynamic and evolving environments.

1. Introduction

The Architecture, Engineering, and Construction (AEC) sector is undergoing a profound transformation driven by increasing project complexity, digitalization demands, and the growing need for strategic alignment across all organizational layers. These pressures arise partly due to the fragmented and project-based nature of AEC companies, which must coordinate diverse disciplines, stakeholders, and technological systems while delivering projects under tight regulatory and financial constraints [1,2]. As organizations struggle to bridge the gap between strategy and operations, particularly in multinational environments, new tools and methods are required to enable greater coherence, adaptability, and performance.
Enterprise architecture (EA) has emerged as a promising discipline for addressing organizational complexity in recent years. EA is rooted in systems thinking and provides a structured approach to aligning business goals, processes, capabilities, and technologies [2,3]. However, while EA is widely used in IT-centric sectors, its adoption in the AEC industry remains limited. Barriers include a lack of tailored methodologies, insufficient awareness of EA’s value beyond IT, and the difficulty of integrating it with project-oriented practices typical of AEC firms [4,5].
At the same time, project management (PM) is evolving in parallel. The seventh edition of the Project Management Body of Knowledge (PMBOK® Guide) reframes PM as a principle-based discipline supporting value delivery through interdependent capability systems [6]. This shift brings PM conceptually closer to EA, opening the door for their integration into project-based organizations (PBOs). Despite this, the literature shows that EA and PM continue to operate largely in silos, and tools that effectively unify them remain scarce [2,7,8].
A previous study introduced the IModel, an ontology-based modeling tool that integrates EA and PM perspectives into a unified, semantic framework. The IModel provides a machine-readable representation of enterprise and project knowledge that supports reasoning, alignment, and design [2]. While the theoretical foundation and structure of the IModel have been established, a critical step remained: validating its usability and value in a real-world organizational setting.
This paper addresses that gap by presenting a field-based application of the IModel in a multinational AEC company called Ontoconst. Through a consultancy engagement, the IModel was implemented to analyze the strategic alignment and operational structure of the Human Resources (HR) function, particularly its relationship with project development. The study involved collaborative architecture modeling, instantiation of EA views into an ontology, and subsequent evaluation of the model’s usefulness and quality by domain experts within the company.
The primary aim of this research is not to reiterate the design of the IModel but to test its actual performance in practice. Specifically, the paper investigates whether the IModel can (i) help uncover hidden misalignments and inefficiencies in a complex enterprise system and (ii) be understood and valued by end users outside the academic or technical modeling domain. It contributes to the empirical body of knowledge on EA and PM integration, demonstrating how a semantic approach can support strategy execution and organizational redesign in real settings.
The validation of the IModel followed a dual path. On one hand, the model was used to conduct a structured diagnosis of the HR function and its support to projects, identifying gaps, misalignments, and opportunities for redesign. On the other hand, the tool itself was assessed qualitatively by its users through structured interviews and semantic quality coding using the SEQUAL framework [9]. Results showed strong perceived value across several dimensions, particularly in integrating knowledge, facilitating analysis, and supporting communication. Despite the challenges related to the model’s complexity and the need for specialized skills, users emphasized its potential as a strategic tool to manage complexity and improve organizational understanding.
This study contributes practical evidence that supports the adoption of ontological tools like the IModel in dynamic, project-based environments. It shows that EA and PM integration can move beyond theory and provide tangible benefits for decision-making, alignment, and organizational coherence—especially in industries, like AEC, where these capabilities are most needed.
This research is guided by the following questions:
  • RQ1: How can the IModel support integration between quality assurance and project management in the AEC sector?
  • RQ2: What are the perceived benefits and challenges of implementing the IModel in a project-based organizational context?
By addressing these questions, the study offers both methodological and practical insights into the applicability and value of ontology-driven enterprise architecture within complex organizational environments.
The remaining document is structured as follows. Section 2 comprises the literature review presenting the state of the art about the complexity of AEC project management, an overview of EA, and its application in the AEC sector. In addition, the description of the IModel is presented. The methodology for conducting this work is presented in Section 3. Section 4 shows the results of applying the IModel in the real world. In Section 5, the discussion of the results is presented. Finally, the conclusions are presented in Section 5.

2. Literature Review

2.1. Complexity in the AEC Project Management

The AEC (Architecture, Engineering, and Construction) industry faces increasing complexity due to technological advancements, demanding client expectations, and evolving regulations [1]. Addressing this complexity requires a paradigm shift toward systems thinking and integrated management models [10]. These models must incorporate multifunctional processes and dynamic environments to manage product and project complexity effectively. The industry is also moving toward environmental sustainability, requiring companies to adapt their management practices and implement lifecycle approaches for better decision-making [11].
Traditional engineering and project management practices can benefit from adopting approaches such as systems thinking [12]. This approach has gained prominence as a useful perspective in project management due to its numerous benefits [13,14]. These benefits include providing a holistic view, addressing complexity, uncovering underlying patterns and structures, breaking down silos, promoting adaptability, encouraging long-term thinking, facilitating better decision-making, fostering continuous learning, and promoting interdisciplinary collaboration [15,16].
Recent studies confirm that managing complexity in the AEC sector also involves addressing deep systemic vulnerabilities linked to design–construction interfaces in sustainable projects. Ref. [17] highlights how a lack of coordination across disciplines and fragmented decision-making in sustainable construction projects often leads to delays, cost overruns, and lower performance. Their findings emphasize the role of interface management and integrated project delivery methods in mitigating systemic design and execution gaps [17]. Additionally, ref. [18] propose the Theory of Faults (ToF) as a paradigm for managing risk in complex infrastructure systems. Their work introduces data-driven tools based on digital signal processing and fault network analysis, allowing real-time monitoring and adaptive responses to disruptions. This framework is especially relevant under aleatoric and cascading risks, where conventional models fail to capture emergent system behaviors [18]. Finally, ref. [19] stresses that external macroeconomic shocks increasingly shape the complexity of infrastructure projects. Their empirical study demonstrates how construction cost escalation under global crises, such as the COVID-19 pandemic and geopolitical tension, can severely impact planning and delivery, especially when procurement and delivery systems are not resilient. They advocate for early procurement strategies and adaptive delivery models integrating risk propagation analysis through network science [19].
Thus, a holistic approach combining systems thinking, integrated management, and sustainability considerations is crucial for managing complexity in the AEC sector.

2.2. Systems Thinking in Project Management and Construction Sector

Systems thinking has become a powerful approach in project management, particularly in complex and dynamic environments such as the construction industry [7,13]. Unlike traditional linear methods that address isolated tasks, this approach focuses on the interdependencies and feedback loops that define system behavior over time. As noted by Sterman, understanding systems as dynamic networks allows for deeper diagnosis and more effective decision-making [20]. In project settings, this perspective improves the capacity to anticipate unintended consequences, identify risks, and support adaptive planning and strategic learning [13].
The construction sector, marked by fragmented supply chains, project uniqueness, and frequent changes in regulations and resources, presents an ideal setting for systems thinking [21,22]. These characteristics often produce nonlinear dynamics and emergent challenges that traditional management tools are ill-equipped to address. Systems thinking enables a broader view that captures systemic patterns, making it a valuable asset for performance improvement across multiple project dimensions.
In recent years, various studies have demonstrated its practical value through the use of system dynamics and related tools. For example, systems thinking has been used to model the adoption of circular business models (CBMs) in the Chilean construction sector, emphasizing the importance of information flows, certification, and capacity-building as critical enablers [23]. Similarly, research on wastewater management in Victoria highlighted poor regulatory awareness and institutional fragmentation, using systems maps to reveal leverage points and propose inter-agency collaboration as a corrective mechanism [24]. Other studies have explored barriers to circularity, such as the limited use of Design for Disassembly (DfD), proposing standardized components and legal infrastructure to support material reuse [25].
Applications also extend to project governance and digital coordination. A study conducted in the UK identified governance, regulation, and communication as critical variables shaping project outcomes under complexity [21]. Moreover, integrating systems thinking with systems engineering has been proposed as a solution to the coordination challenges in BIM-based environments, supporting structured decision-making in digital project management [26].
Beyond operations, systems thinking has informed national construction policy. The Integrated Development Management Model (IDMM), grounded in this perspective, was used to assess Turkey’s five-year development plans, uncovering misalignments between goals, policies, and management levels [27].
Emerging research is also extending systems thinking into the domains of resilience and adaptability. It has proven useful in navigating disruptions like supply chain shocks and shifting regulations [28], and is increasingly seen as a strategic foundation for digital transformation, real-time decision-making, and institutional learning. Cultivating a capability-based mindset rooted in systems thinking enables organizations to manage complexity more effectively, transforming it into a competitive advantage [29].

2.3. Enterprise Architecture

Enterprise architecture (EA) is recognized as a management discipline that addresses the complexity of organizational components and is rooted in systems thinking [2,30]. It provides a strategic perspective on aligning, governing, and optimizing these elements to achieve organizational objectives [12]. The concept of “architecture” originates from the design of a building’s components, carried out by an architect, where all elements work together to achieve a goal [2,30]. In systems engineering, architecture is defined as “the fundamental concepts of a system in its environment, embodied in its elements, relationships, and principles of design and evolution” [31].
Enterprise engineering views organizations as systems designed to adapt and systematically redesign themselves, characterized as “any collection of organizations with a common set of goals and/or a single bottom line” [32]. This architectural approach designs enterprises with interconnected components working together to achieve organizational objectives [3].
Combining the concepts of architecture and enterprise, EA can be defined as “the organizational logic for business processes and IT infrastructure, reflecting the integration and standardization requirements of the company’s operating model, providing a long-term vision to build capabilities and not just meet immediate needs”. EA is built upon the stability of core business and IT elements, ensuring their preservation while promoting flexibility and adaptability. The absence of a robust architecture can hinder business excellence [33,34].
Recent research confirms that EA is not only a static documentation discipline but an evolving managerial practice. Ref. [35] argues that EA must be institutionalized through structured EA functions, organizational units responsible for facilitating and governing the use of architectural artifacts. These functions are highly contingent on organizational properties such as size, business diversity, and IT governance maturity, which must inform the optimal structuring of EA roles, responsibilities, and communication flows [35].
In parallel, ref. [36] emphasizes the importance of adaptability and agility in dynamic environments. Through a systematic literature review and bibliometric analysis, they show that existing architectural models often fail to address the rapid alignment needs of modern digital enterprises. Their proposal integrates the “building blocks” concept as a modular approach to EA, supporting flexible architectural development and seamless integration with legacy systems in volatile environments [36]. Moreover, ref. [37] highlights the need for ontological clarity in EA modeling. They propose a comprehensive ontology that defines the structural relationships among concepts such as model quality, model audience, and model objectives. This framework addresses a longstanding fragmentation in the field, where modeling practices lack consistent conceptual grounding and hinder empirical comparability across projects [37].
EA is facilitated through frameworks consisting of conventions, principles, and practices for applying architectural descriptions in specific domains [24]. A set of models known as architectural description languages (ADLs) is used to formalize EA representations [31,34]. Among the most recognized frameworks are Zachman, TOGAF, DoDAF, GERAM, and FEAF.
TOGAF, created by The Open Group, remains widely adopted due to its structured Architecture Development Method (ADM) and iterative process model [38]. ArchiMate, a modeling language also standardized by The Open Group, has gained popularity for its compatibility with TOGAF and its clear graphical notation. The integration of TOGAF and ArchiMate enables organizations to represent architectures across strategic, business, application, and technology layers coherently and dynamically [35].
Recent advances now call for a rethinking of traditional frameworks. Ref. [36] suggests that modular, adaptive architectures built on building blocks could improve organizational agility. Similarly, ref. [35] proposes that EA functions be structured according to empirical evidence rather than reference models alone, ensuring alignment with enterprise-specific contingencies. Finally, ref. [37] urges EA practitioners and researchers to adopt a well-defined ontology for EA modeling to improve model quality and usability across stakeholders.

2.4. Enterprise Architecture in the AEC Sector

The AEC sector, characterized by fragmented workflows and project-based operations, increasingly requires systemic approaches to manage complexity, align strategic objectives, and support digital modernization [4,39]. EA has emerged as a promising framework in this context, offering a holistic method to structure, coordinate, and transform organizational practices across technological and business domains [3].
EA has shown value in enhancing interoperability and collaboration within construction processes. Studies report how EA can align BIM implementations with broader enterprise processes, improving collaboration maturity and standardizing roles, guidelines, and data flows [4]. This integration supports reliable and timely decision-making by embedding technological infrastructure within the enterprise logic.
The application of EA frameworks in construction companies has also enabled the optimization of resource allocation and coordination across geographically distributed projects through distributed information systems and mathematical models [40].
Geospatial integration is another strategic extension of EA. Incorporating Geographical Information System (GIS) data into EA frameworks supports the alignment of infrastructure development with zoning regulations, environmental constraints, and site-specific factors [41]. This fusion of BIM and the GIS within EA enhances the precision of planning and execution processes.
EA further delineates boundaries between automated and human responsibilities, improving transparency and control, especially in Industry 4.0 contexts [5].
EA also enables unified cost management systems, allowing for consistent budgeting, monitoring, and benchmarking across project phases through integrated IT platforms and databases [8].
Its support for implementing Enterprise Resource Planning (ERP) systems in the construction industry is also noted. These frameworks structure cost estimation, bidding, contract management, and monitoring within centralized and interconnected systems [42].
EA has the potential to standardize fundamental business components, such as value propositions, revenue streams, key activities, and partner networks, thereby improving consistency and strategic clarity [43]. It also improves coordination between human and machine-based activities in digitally enhanced construction environments, supporting the integration of smart sensors and intelligent agents [44].
At the ecosystem level, EA has been used to map buyer–supplier relations across the infrastructure sector using multilayer network models [45]. Reference architectures for platforms like Construction Logistics Control Towers have also been developed, integrating BIM, GIS, and transport systems to support emissions reduction and real-time logistics coordination [46].
Despite these contributions, barriers still hinder EA adoption. These include limited standardization, institutional resistance to change, and a lack of regulatory support for digital integration [4,5,8]. Nonetheless, EA remains a critical enabler for aligning processes, technologies, and strategies. It supports coordinated implementation of BIM, GIS, ERP, and IoT systems, enhancing adaptability, performance, and long-term competitiveness [3]. Theoretically, EA reinforces systems thinking in construction management, while practically, it provides a roadmap for delivering smart, sustainable, and digitally integrated infrastructure.

2.5. Integration Between Project Management Domain and Enterprise Architecture: The IModel

The IModel [2] is a novel ontology-driven tool developed to model, design, and analyze project-based organizations (PBOs) using an integrated approach that combines enterprise architecture (EA) and project management (PM) principles. Conceived through the Design Science Research Method (DSRM) [47], the IModel aims to address a real-world problem: the complexity and dynamism inherent in PBOs, where tasks, structures, and roles are constantly reconfigured. This reconfiguration often leads to misalignment between organizational components such as strategy, processes, structure, and human resources. To manage this complexity, the IModel adopts a systems thinking perspective, viewing a PBO as a system composed of interdependent subsystems.
At its core, the IModel conceptually integrates the PMBOK 7th edition (Project Management Body of Knowledge) [13] and the ArchiMate 3.2 EA modeling language. On the one hand, PMBOK provides the principles, functions, and performance domains that define project management best practices. On the other hand, ArchiMate 3.2 provides an organizational taxonomy. The innovation of IModel lies in fusing these domains into a semantic web model (an ontology) that enables machine-readable representations of knowledge. Ontologies allow sophisticated reasoning and querying, helping organizations to model, reuse, and interrelate their key components across domains in a standardized, interpretable way [48].
The IModel was developed through a rigorous process based on Methontology [49], a widely used methodology for building ontologies. The process included source collection, ontology development, integration of EA and PM concepts, and expert validation. Ontological modeling was performed using Protégé [50], and the integration of the ArchiMate and PMBOK ontologies involved complex ontology matching techniques to align shared concepts such as “value”, “function”, and “project”. For example, in IModel, the PMBOK concept of “project” as a temporary endeavor is mapped to the “WorkPackage” concept in ArchiMate, enabling interoperability.
The result is a powerful and flexible artifact that can be used for various purposes, including project alignment assessment, strategic planning, organizational analysis, knowledge and resource management, risk assessment, and even system interoperability. By offering a machine-readable, structured, and integrated representation of EA and PM knowledge, IModel enables organizations—especially those operating as PBOs—to analyze better how their projects align with strategic and operational goals. It also provides the foundation for more dynamic, adaptable, and intelligent project governance systems.
The model was evaluated by 14 domain experts from both academia and industry through a structured instrument derived from the SEQUAL (Semiotic Quality) [9] framework. The results shows the IModel’s comprehensibility, alignment capabilities, and practical utility across multiple use cases. The experts noted that IModel could significantly contribute to decision-making, especially in complex environments where alignment between enterprise architecture and project execution is essential.
IModel represents an advancement in the intersection of EA and PM. It provides an integrated, ontology-based tool tailored to the needs of dynamic, project-driven organizations. Bridging gaps between PM and EA offers a unified model that enhances strategic alignment, operational efficiency, and organizational coherence—features crucial for any modern enterprise navigating digital transformation.

3. Methodology

This research seeks to applying EA in the AEC sector. In this regard, the IModel developed by Atencio et al. [2] is tested in a case study. This case study examines a construction and real estate company with a presence in Europe. For confidentiality reasons, this company will be referred to in this study as Ontoconst. As of 2022, the firm boasted a workforce of approximately 8000 European employees and reported revenues exceeding EUR 4 billion. It offers architectural, engineering, and construction solutions for intricate infrastructure ventures to public and private stakeholders [51]. Its offerings are categorized into the design and construction of both residential and commercial structures, tunneling, civil projects, foundational work, and niche solutions such as timber-based construction.
According to the Ontoconst Report, the company’s strategy aims to establish it as a top multinational in construction and real estate services. The strategy hinges on four main pillars: (i) enhancing and coordinating the company’s portfolio of specialized services; (ii) achieving profitable growth by applying best practices and operational excellence; (iii) becoming a benchmark in organizational development and talent management; and (iv) driving innovation through a focus on industrialized processes, digital transformation, BIM, and sustainable practices. Regarding the second pillar, the company’s CEO has highlighted the business process perspective as a suitable approach to achieve the goals associated with this pillar. In this regard, the challenge addressed through IModel seeks to analyze a low level of satisfaction in the HR business function from the project’s development groups. There are no existing tools and skills in the company to understand the complexity of processes, artifacts, the systems involved, and the geographical distribution of projects. Therefore, the IModel proposal and its functionalities were presented to the Quality Department (QD). The following requirement was proposed to cover using the IModel.
Answering the following questions:
  • Q1: How does HR support the project development as a whole entity?
  • Q2: How does HR align with the strategy?
With the following expected outcomes:
  • O1: A landscape of the HR entity and projects and their interrelationships.
  • O2: Architectural redesign proposals.
The established requirements are related to the following dimensions of the IModel, as presented in Table A1 of [2], referred to as a quality assessment issue Qi (Available in the Appendix A.):
  • The mapping of organizational and the project’s components, as well as their interrelationships (Q2, Q2, Q4, Q5).
  • The cohesion assessment of the mentioned components (Q6).
  • The strategic alignment of these components (Q7).
  • The use of the model as a communication tool and the enterprise’s understanding (Q8).
  • Enabling GAP analysis (Q9).
  • Computer-assisted analysis (Q10).
  • Supporting complexity management (Q17).
  • PBO modeling, analyzing, and design (Q19).
The following activities were performed as a consultancy to achieve the expected outcomes and analysis, as shown in Figure 1.
(1)
Developing Architecture Views: This is the starting point where architecture views are created to represent the organization’s current state (as-is). These views can be built using modeling languages like ArchiMate and help visualize the organization’s structure, roles, processes, and technologies.
(2)
Validation by Stakeholders: Once the views are developed, they must be validated with key stakeholders—such as project managers, technical leads, or clients—to ensure the representations accurately reflect the real-world system. Their feedback ensures that the models are relevant and actionable.
(3)
Instancing Ontology: This step instantiates the validated architecture views into an ontology. This involves populating a semantic model with real data and elements specific to the organization. The ontology enables structured reasoning and data analysis across EA and project management domains.
(4)
Analysis: With the instantiated ontology, stakeholders and analysts perform diagnostic analysis. This includes identifying misalignments, inefficiencies, knowledge gaps, or organizational bottlenecks, using the semantic relationships and properties captured in the ontology.
(5)
Redesign Proposals: Based on the analysis, proposals for redesign or improvement are developed. These proposals aim to enhance alignment between strategy, operations, and technology, often suggesting changes to processes, structures, or information systems.
(6)
Assessment: Finally, the impact of the proposed redesigns is evaluated through assessment. This can include measuring improvements in performance, alignment, knowledge flow, or stakeholder satisfaction. The insights gained may lead to a new iteration of the process.
Given the exploratory nature of this application and the limited number of interviewees directly involved in the model’s implementation (as shown in Section 4), a qualitative and semi-structured interview approach has been adopted. This allowed for an in-depth discussion of the perceived benefits, challenges, and alignment outcomes associated with the IModel. While the questions were broad, their responses were systematically coded and interpreted using the quality criteria (Qi) defined and validated in [2], including aspects such as strategic alignment (Q7), model comprehensibility (Q8), and support for complexity management (Q17). As such, the qualitative data collected was not standalone, but rather embedded within a validated evaluative framework, enhancing the robustness and coherence of the assessment.

4. Results

This section follows the activities structure presented in Figure 1 in the previous section.

4.1. Developing Architecture Views

Based on the phases of TOGAF [32], a set of architecture views was modeled using the ArchiMate language. These models were developed collaboratively using the Visual Paradigm Online modeler [52] through successive work sessions between the researcher and the GQD. These sessions included the analysis of the existing documentation and models of the studied company.
The modeled views were the following:
  • Organization view: This model highlights a company’s internal structure, which can be depicted as nested block diagrams or traditional organizational charts. It is valuable for pinpointing competencies, authority, and responsibilities within an entity [53]. A general overview of the organization is presented in Figure A1 (see Appendix B).
  • Business functions view: A business function categorizes behavior according to selected criteria, usually based on necessary business resources and competencies [53]. Figure A2 (see Appendix B) shows the business functions performed by the HR business actor.
  • Stakeholders’ view: This viewpoint lets the analyst depict stakeholders, their concerns, and evaluations of these concerns regarding strengths, weaknesses, opportunities, and threats. It can also outline the primary goals addressing these concerns and assessments [53]. Figure A3 (see Appendix B) shows the main stakeholders (customers and the Ontoconst board) connected with some business drivers (customer satisfaction, employee satisfaction, and profit), constraints (project deadlines), and requirements (project quality).
  • Principles view: This model enables the analyst or designer to outline principles pertinent to the current design challenge and the goals driving them. It also facilitates modeling relationships between these principles and their associated goals, noting how principles might positively or negatively affect one another. Figure A4 (see Appendix B) shows Ontoconst’s principles connected with its main courses of action.
  • Business goals view: This model typically shows the drivers motivating the development of specific business goals [53]. A set of Ontoconst’s goals supporting business drivers are shown in Figure A5 (see Appendix B).
  • Business process view: This model illustrates key business processes, their interrelationships, and potentially their primary steps. It typically omits detailed process flow specifics, which are the domain of business process design languages [53]. Figure A6 (see Appendix B) shows a high-level view of business processes.
  • Application view: This model shows how applications support business processes and their interplay with other applications. It aids application design by pinpointing required services and business process design by detailing available services. It highlights dependencies between business processes and applications and offers insights for operational managers [53]. A summary view of Ontoconst applications is presented in Figure A7.

4.2. Validation by Stakeholders

The modeling process was conducted in 15 sessions between April 2023 and September 2023. The first session was performed in person at the Ontoconst headquarters with the GQD team. The remaining meetings were conducted online. The models were developed iteratively, shared with stakeholders to gather input and validation, and refined through each iteration to ultimately secure stakeholder acceptance.

4.3. Instancing Ontology

With the modeled ArchiMate views as an input (from activity i of this section), the IModel was instanced in Protégé. For instance, Figure A4 (see Appendix B) contains the Ontoconst principles. The concept of “principle” exists in the ArchiMate taxonomy as a “declaration of intent that outlines a universal characteristic relevant to any system within a specific architectural context” [54]. This component is also part of the IModel as a class. Therefore, the existing principles of Ontococonst are modeled as an individual of the Principle’s class, as shown in the Protégé overview presented in Figure 2.

4.4. Analysis

To examine how HR supports project execution and contributes to Ontoconst’s strategic alignment, a set of semantic queries was applied to the IModel using the ArchiMate metamodel. The results, fully detailed in Appendix B, revealed three key connections: (i) the HR_request artifact, which links the Talent Acquisition function with Project Preparation activities and is managed through the MyHR_SAP_INSPIRE application; (ii) the HR_contract artifact, which connects hiring procedures to HR’s Compensation and Benefits function; and (iii) the application-based integration of compensation systems with business functions and project-related processes. These relationships, mapped through formal SQWRL queries and visualized using OntoGraf, demonstrate the operational role of HR in enabling project delivery and resource coordination. Additionally, the model highlighted an emerging but still limited strategic alignment, reflected in a recently implemented rewards program tied to performance and financial outcomes. While these links represent progress toward architectural integration, gaps remain in terms of traceability to higher-level strategic drivers. For verification and replication purposes, the full set of queries, ontology answers, and graphical models is provided in Appendix C.
The three presented connections enabled the recognition of how HR (as a business process, business function, and business actor) supports project development. The HR_request artifact is how project managers perform different requests, such as recruitment, search and hiring of personnel, or salary review. Through an interview with Ontoconst users, the following issues were discussed with the GQD:
  • There is no Service Level Agreement (SLA) that formalizes a maximum response time for the different types of requirements. Therefore, the response time performance for these requests is not controlled through a key performance indicator (KPI).
  • There is no clear definition for the appropriate responses to HR requests. For instance, one response to a client’s request was the sharing of 30 curriculum vitae when the client had expected to receive a recommendation based on the required profile.
  • The profile descriptions for project professionals are not uniformly corporate. Each requester from the projects defines it freely.

4.5. Redesign Proposals

The previously presented findings were analyzed with the GQD, with its manager summarizing the diagnostic as “our company is composed of disconnected elements” and “we need to rewire these elements”. This insight reflects the situation of HR, which, though it has a defined strategy and principles that guide the organization to an expected level of performance, does not materialize in HR’s support of projects. There are no formal definitions that align this business function with the strategy. Based on the perspective of Galbraith [40] and Miterev [41], the main goal of PBO design is that the organizational component must be aligned with the strategy, which also provides cohesion. In this regard, the following redesign proposals are modeled to achieve the goal.
  • Proposal 1: Improving HR performance through service delivery to projects
Excellence, Collaboration, and Agility are the principles that should influence the services provided by HR to the project development. (i) Excellence. “We are committed to delivering the highest quality across our operations, services, and initiatives. By integrating time-tested approaches with forward-thinking solutions, we aim to consistently exceed the expectations of our partners, now and in the long term”. (ii) Collaboration. “Through a combination of market expertise and technical skills, we generate value for clients and stakeholders alike. Our culture of collaboration is built on mutual trust and is guided by principles of fairness, openness, and respect in every partnership”. (iii) Agility. “We swiftly identify and respond to emerging challenges and opportunities, adapting strategically and practically. As a diverse and energetic global team, we reflect agility in action—constantly innovating and pushing boundaries to deliver optimal outcomes for our clients”.
Based on these principles, a BusinessGoal component is proposed to improve business process performance, titled Business_process_performance. This definition means that the achievement of this goal may be monitored and measured.
The rule has modeled this definition, and the individual answer is presented in Figure 3.
The proposed goal is then associated with three main components—HR actor, HR business process, and HR business partner—to align them with the strategy, as shown in Figure 4.
The formalization of an HR service is proposed—HR request service—to standardize and extend it to the different PM units and countries. An SLA controls the expected performance of this service for each type of request. This SLA has been modeled as an artifact called HR request SLA. In addition, a description (called Services description) of each service is provided in the supporting system MyHR_SAP_INSPIRE, which clearly articulates the intended response for each service. Then, when the request is closed, the user provides a satisfaction valuation (HR request valuation). HR request performance is monitored through a KPI panel (HR request metrics panel) to provide information for decision-making.
Another proposal is the formalization of the existing role of HR business partner to support HR-related project needs. An HR business partner is typically an internal or external service an individual or firm provides that assists organizations in achieving their strategic objectives within HR management [55]. They are pivotal in devising and executing long-term workplace success strategies. While organizations are their primary clientele, they also cater to individuals, particularly job seekers, offering personal HR consultancy services [55].
This proposal also aligns with the PMBOK 7th guidelines, which establish that a project and organization comprises a System of Value Delivery. Several business functions are associated with projects to ensure proper project delivery [13]. These business functions (presented in Figure 5, from the IModel) should be shared by project managers and organizational actors, such as the HR business partner.
To improve the supporting activities of the HR business partner, a specialization of these business functions was associated with this actor, modeled as a group of individuals, as shown in Figure 6.
Each associated business function was formalized in the IModel through an annotation property and object property, as shown in Figure 7.
  • Proposal 2. Connecting the HR business function with the strategy
Complementary with the previous proposal, the business principles should guide the HR function. In this regard, three associated principles are proposed: excellence, agility, and collaboration. The inclusion of the integrity principle is also proposed, considering the company’s relationship with its customers. Consequently, this principle is also connected with the business process performance goal (see Figure 8).
Therefore, as presented in Figure 8, business_process_performance goals are the proposed bridge connecting the HR components with the strategy.

4.6. Assessment

To evaluate the perceived value and limitations of the IModel in supporting enterprise and project integration, a qualitative assessment was conducted through a semi-structured interview with the quality director (QD) and one of the quality engineers (QEs) involved in the case study. The assessment focused on the IModel’s application after its presentation and was guided by two questions: perceived benefits and observed limitations. The responses were transcribed and coded using the SEQUAL quality dimensions framework, processed with MAXQDA 2022 v7. As detailed in Appendix C, the analysis revealed that while the IModel is positively valued for offering an integrated view of organizational and project components (Q5), enabling cross-domain analyses (Q6, Q7), and supporting strategic modeling (Q17, Q19), it also raised concerns regarding usability and internal adoption (Q2, Q8, Q9). The interviewees recognized the model’s potential to enhance decision-making and process optimization, especially through its capacity to manage complexity and heterogeneity. However, challenges such as dependency on specialized experts and lack of user autonomy were noted as barriers to its institutionalization. This dual perspective, combining operational benefits and systemic constraints, offers insight into how digital tools like the IModel can contribute to transformation in project-based organizations. The detailed coding structure, citations, and extended interview excerpts can be found in Appendix D for traceability and replication purposes.
A conceptual co-occurrence map was generated based on the qualitative analysis of expert interviews to enhance the readability and analytical clarity of the interview data (see Figure 9). The map was constructed by identifying key themes from the transcripts and extracting concept pairs that co-occurred within the same or adjacent responses. These concept pairs were then used to form a co-occurrence network graph, where each node represents a theme and edges indicate thematic linkage [56]. The size of each node reflects its degree centrality, that is, how often the concept was connected with others, while the clustering coefficient provides insight into the local cohesiveness of related themes. This visualization aims to capture the structure and density of the thematic space surrounding the IModel implementation.
Table 1 summarizes the degree centrality and clustering coefficient of each concept identified in the interview analysis. Degree centrality indicates how frequently a theme is connected to other themes in the co-occurrence network, reflecting its prominence in the discourse [56].
The conceptual co-occurrence map (Figure 9) derived from the expert interviews reveals a modular and loosely connected thematic structure, where several clusters appear relatively isolated from one another. This configuration shows the discursive structure of the interviews.
The most central and interconnected theme is “Service Clarity”, which exhibits the highest degree of centrality. This indicates that clarity around HR services, enabled by the IModel, was repeatedly mentioned and co-occurred with other concepts such as “HR Request”, “Ontological Querying”, and “Decision-Making Support”. This cluster reflects how the model supported the formalization of HR service structures and how semantic queries helped stakeholders visualize and adjust the contribution of HR to project goals.
Another densely connected area is formed by “Ontological Querying” and “Decision-Making Support”, which also demonstrate high clustering coefficients. This suggests that these concepts were discussed in joint narratives where stakeholders highlighted the model’s analytical potential, particularly in surfacing latent knowledge and supporting more informed operational decisions.
Meanwhile, the “KPI Definition”–“Process Performance”–“Strategic Support” cluster reflects the model’s impact on performance measurement and its role in aligning local practices with broader organizational objectives. Interviewees emphasized that the IModel made it easier to identify indicators, gaps, and areas for redesign in the HR contribution to project execution.
The relatively isolated position of some clusters, such as “Digital Integration”, “Architecture Modeling” or “HR Business Partner”, or “Conflict Mediation”, is analytically meaningful. These thematic pairs represent specific, domain-focused insights that, while not heavily connected to other interview discourse themes, nonetheless reflect the IModel’s distinct contributions. For example, the discussion of digital integration points to infrastructural challenges in aligning the IModel with BIM or other operational platforms—topics not strongly tied to the strategic or procedural themes. Similarly, the notion of HR as a business partner emerged in the context of internal alignment and role definition, with limited overlap in the rest of the conversation.

5. Discussion

This study explored the implementation of the IModel, an ontology-based enterprise architecture (EA) tool, in a real-world quality management context within a project-based organization in the AEC sector. The investigation was guided by two research questions: (RQ1) How can the IModel support integration between quality assurance and project management in the AEC sector? (RQ2) What are the perceived benefits and challenges of implementing the IModel in a project-based organizational context?
In response to RQ1, the findings indicate that the IModel effectively supported integration by making organizational structures, processes, and relationships more explicit. By leveraging its multilayered ontology (aligned with frameworks such as TOGAF and ArchiMate), the model enabled cross-departmental communication, alignment of roles and responsibilities, and a clearer understanding of how strategic goals cascade into operational activities. This supports previous claims by Atencio et al. (2022) [7] and Goh (2023) [44] that EA can provide a backbone for digital coordination in fragmented environments. It also aligns with the growing call for systematized digital modeling in construction, as argued by Underwood et al. (2022) [42].
Moreover, the model helped represent abstract elements such as values, principles, and quality expectations in a structured way. This is particularly relevant in the AEC sector, where project performance is often hindered by misalignment between contractual, operational, and strategic domains. Our case confirms that enterprise modeling can serve as a mediator between formal quality systems and the informal practices through which people coordinate work—an issue widely discussed by Yun (2023) [8] and Schoonderbeek and Proper (2024) [37].
In regard to RQ2, the interviews revealed clear benefits: increased transparency, more consistent quality documentation, improved collaboration across departments, and support for knowledge reuse. The ability to run queries on the model allowed stakeholders to identify gaps in service delivery, analyze roles, and assess alignment with project goals. These functionalities resonate with findings by Kotusev et al. (2024) [35], who emphasize the value of EA when it becomes embedded as an operational function rather than a documentation activity.
These qualitative insights were further supported by a conceptual co-occurrence map derived from the interview data (see Figure 9). The map revealed several clusters of closely related concepts, such as Service Clarity, Ontological Querying, and Strategic Support, which emerged as structurally central within the discourse. This supports RQ1 by confirming that the IModel enabled multilayered integration across organizational dimensions. The relatively isolated position of other clusters, such as digital integration or HR business partner, reflects the modular nature of both the model and the implementation process, in which stakeholders addressed specific aspects relevant to their functional responsibilities. This semi-fragmented structure reinforces the adaptability of the IModel to decentralized project environments and provides further evidence in support of RQ2, indicating that perceived benefits were domain-specific but collectively aligned with broader strategic objectives.
Nonetheless, the study also identified significant challenges. First, the adoption process was hampered by resistance to formal modeling practices and a lack of prior exposure to EA tools among some participants. Second, the model’s effectiveness was constrained by the absence of digital integration with existing quality management systems. These limitations are echoed in studies by Pancote et al. (2025) [36], who underline the need for agile, modular EA solutions, and by Harmelink et al. (2025) [46], who demonstrate how EA must be supported by technological infrastructure and institutional buy-in to succeed.
Additionally, the single-case nature of this study limits its generalizability. While the IModel performed well in the context studied, further research is needed to validate its scalability across different types of AEC organizations with varying degrees of digital maturity and managerial support.
Ultimately, it can be noted that EA, when supported by formal ontologies and tailored to the operational logic of project-based environments, can provide substantial value in aligning quality assurance and project execution. It also illustrates the importance of institutional, cultural, and technical enablers for the success of such integration efforts.

Potential for Application in Other Sectors

Beyond the AEC context, the IModel, presents opportunities for broader application across other project-based and process-intensive industries. Sectors such as manufacturing, healthcare, logistics, and public infrastructure management often face challenges similar to those encountered in construction: fragmented processes, regulatory complexity, multiple stakeholder layers, and the need for alignment between operational and strategic goals. The ontology-driven structure of the IModel, particularly its layered representation of goals, processes, roles, and technologies, can be adapted to map service delivery workflows, compliance procedures, and resource planning in these domains. For example, in healthcare, the IModel, could support the integration of patient care pathways with quality protocols and digital health records. In manufacturing, it could be used to align production operations with lean management standards and strategic performance indicators. These possibilities open new avenues for future research and validation in multi-sectoral settings.

6. Conclusions

This research examined the application of the IModel, an ontology-based enterprise architecture tool, in supporting the integration of quality assurance and project management practices within a project-based organization in the AEC sector. Through a single-case study and expert interviews, we explored both the theoretical contribution of the model and its practical implications in a real-world context.
The findings indicate that the IModel provides a coherent structure for capturing enterprise logic across multiple layers—from strategic intent and business processes to supporting applications and technologies. By doing so, it enhances transparency, supports decision-making, and aligns operational practices with long-term organizational objectives. These results confirm that EA can serve not only as a planning instrument but also as a coordination and governance mechanism when embedded in day-to-day quality practices.
Interviewed experts reported that the model helped clarify responsibilities, standardize documentation, and identify systemic inefficiencies. Its ability to simulate alternative configurations through ontological queries also enabled forward-looking planning and alignment verification. These capabilities respond directly to the challenges of complexity and fragmentation identified in the literature and reinforce the value of model-based approaches in the AEC sector.
However, several limitations must be acknowledged. The study’s scope was limited to a single case within one organization, which restricts the generalizability of the findings. The qualitative methodology, while appropriate for exploratory analysis, could be complemented in future research with quantitative validation or mixed methods. Additionally, the lack of integration between the IModel and existing digital platforms such as BIM or ERP systems may have constrained its full potential.
Future research could extend this work in several directions. First, by applying the IModel in a broader set of organizations across different regions or levels of digital maturity. Second, by developing integration mechanisms that connect the IModel with operational platforms (e.g., real-time dashboards, BIM-GIS interfaces). Third, by incorporating feedback loops or simulation engines to assess dynamic performance over time. Lastly, further development of training materials and user guides could support wider adoption and institutionalization. Moreover, future work could also explore the application of the IModel in other domains such as manufacturing, healthcare, or logistics, where similar alignment challenges exist.
To further strengthen the empirical grounding of the IModel, future research should incorporate quantitative evaluation methods such as pre- and post-implementation KPIs, cost–benefit assessments, and structured user satisfaction surveys. These metrics would complement the qualitative insights and SNA presented in this study, enabling a more comprehensive understanding of the model’s impact on organizational performance, stakeholder engagement, and digital maturity progression.
While the current study focuses on a single case applied to the Human Resources function, future research will seek to extend the application of the IModel to other organizational domains, such as operations, procurement, or finance, as well as to diverse types of PBOs. This broader validation would support the model’s generalizability and its adaptability to varying structural and strategic contexts. Moreover, conducting comparative case studies may reveal how different organizational characteristics influence the effectiveness of ontology-based modeling for business alignment and transformation.
Finally, the IModel represents a pathway for operationalizing EA in complex, project-based environments. Its formal structure, practical usability, and capacity to mediate between strategy and execution make it a valuable contribution to the advancement of digital transformation in the AEC sector.

Author Contributions

Conceptualization, E.A.; methodology, E.A.; software, E.A.; validation, E.A., M.M. and G.B.; investigation, E.A., M.M. and G.B.; data curation, E.A.; writing—review and editing, E.A., M.M. and G.B. All authors have read and agreed to the published version of the manuscript.

Funding

This research received no external funding.

Data Availability Statement

The raw data supporting the conclusions of this article will be made available by the authors on request.

Conflicts of Interest

The authors declare no conflicts of interest.

Appendix A

Table A1. Model assessment questions.
Table A1. Model assessment questions.
IDSEQUAL Quality DimensionQuestion
Q1PhysicalThe model and its relevant parts are available (the model has been presented in an application where its components are accessible and manipulable).
Q2EmpiricalThe model is understandable.
Q3SemanticThere is correspondence between the model and the project management domain.
Q4SemanticThere is correspondence between the model and the enterprise/organizational domain.
Q5DeonticThe model provides an integrated view between the organizational/enterprise and the project domains.
Q6DeonticThe model could support analyzing and assessing the cohesion between the organizational and project components.
Q7DeonticThe model could support assessing the alignment between organizational and project components to be analyzed. For example: analyzing the strategic alignment of business processes.
Q8DeonticThe model provides insight into different facets of the enterprise and could be a tool for communication and shared understanding of the enterprise.
Q9DeonticThe model could be used to perform business/project analysis, e.g., conformance analysis, gap analysis, resource analysis.
Q10DeonticThe model could facilitate the analysis and would allow it to be performed in less time than with non-computer-processable diagrams, e.g., a flowchart.
Q11DeonticThe model could be used for quality assurance of work processes, e.g., conformance with project management guidelines.
Q12DeonticThe model could be deployed directly to be used for controlling, supporting, and performing work. The activation can either be manual, automatic, or interactive, e.g., developing and managing a risk breakdown structure.
Q13DeonticThe model could be used as a tool for knowledge management, e.g., knowledge documentation, knowledge retrieval.
Q14DeonticThe model could be used as a tool for resources management, e.g., human resources competencies, mapping/documentation, resources allocation.
Q15DeonticThe model could be used as a collaboration tool between organizational and project actors, e.g., sharing an enterprise resources directory to be used on projects.
Q16DeonticThe model could be used for supporting systems integration and interoperability, e.g., the integration of multiple work standards used in an organization, the integration of organizational resources available to projects, application integration (e.g., between two software programs).
Q17DeonticThe model could be used to manage the heterogeneity and complexity of the organization and projects, e.g., identifying people and their competencies along the projects represented in the model.
Q18DeonticThe model could be used to support risk management, e.g., developing a risk database and assessing the relationship between risks and organizational/projects components.
Q19DeonticThe model (as a tool) has the potential to be used for modeling, analyzing, and designing a PBO.
Q20SocialIs there correspondence between the actor’s interpretation of the model?
Q21SyntacticThe modeling language is correctly used.

Appendix B

The following images have been referred from Section 4.1.
Figure A1. Ontoconst organization view.
Figure A1. Ontoconst organization view.
Systems 13 00477 g0a1
Figure A2. Business function view for HR business actor.
Figure A2. Business function view for HR business actor.
Systems 13 00477 g0a2
Figure A3. Stakeholders’ view connected with business drivers.
Figure A3. Stakeholders’ view connected with business drivers.
Systems 13 00477 g0a3
Figure A4. Principles view.
Figure A4. Principles view.
Systems 13 00477 g0a4
Figure A5. Business goals view.
Figure A5. Business goals view.
Systems 13 00477 g0a5
Figure A6. Business process view.
Figure A6. Business process view.
Systems 13 00477 g0a6
Figure A7. Application view.
Figure A7. Application view.
Systems 13 00477 g0a7

Appendix C

This appendix contains the complete set of semantic queries, visual outputs, and ontological reasoning steps that support the traceability assessment presented in Section 4.3. The analysis was conducted using the IModel implemented in Protégé and formalized through ArchiMate-based constructs. The queries, formulated in SQWRL, explore cross-layer relationships between HR and project management elements, focusing on artifacts, functions, business processes, and actors.
Each query is presented with a brief description, its syntactic formulation, and the corresponding visual representation (when applicable) generated via the OntoGraf plug-in. These outputs served to identify and validate the three key connections discussed in Section 4.4, offering reproducible evidence of how HR practices are embedded within project development workflows.
Researchers and practitioners interested in methodological replication or deeper model inspection can use this appendix to trace back the technical foundations of the summarized results.

Appendix C.1. HR Relationship with the PM

Three connections were identified. (i) Querying in the business layer, the HR_request artifact was found to connect HR with PM. This artifact is provided from the Talent_acquisition HR business function. The performed query is presented in SQWRL query 1, and the obtained ontology answer is presented in Figure A8.
Figure A8. Answer to SQWRL query 1.
Figure A8. Answer to SQWRL query 1.
Systems 13 00477 g0a8
This artifact is connected with the Project_preparation business process, part of the entire PM business process. This relationship was found through SQWRL query 2 and its answer is presented in Figure A9.
Figure A9. Answer to SQWRL query 2.
Figure A9. Answer to SQWRL query 2.
Systems 13 00477 g0a9
The identified artifact is also related with an ApplicationComponent called MyHR_SAP_INSPIRE, which means the supporting application where the users open, analyze, and respond to HR requests. This finding was obtained through performing SQWRL query 3 and its answer is presented in Figure A10.
Figure A10. Answer to SQWRL query 3.
Figure A10. Answer to SQWRL query 3.
Systems 13 00477 g0a10
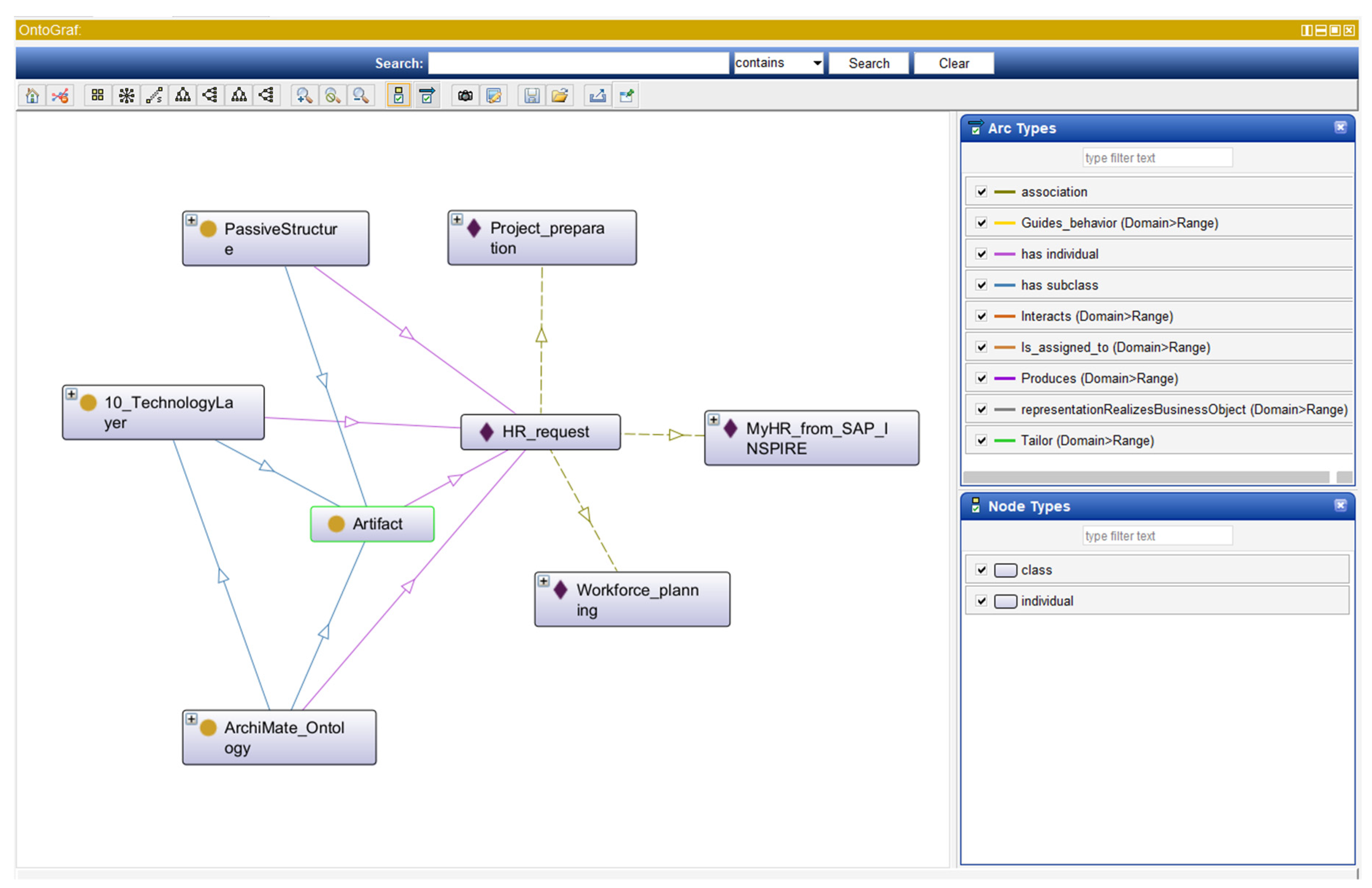
Graphically, the described relationship can be observed through Protégé’s Ontograf tool, as presented in Figure A11. Ontograf is plug-in for the Protégé Desktop ontology editor that enables visual and interactive exploration of relationships in OWL ontologies [57].
Figure A11. Connection presentation in Ontograf.
Figure A11. Connection presentation in Ontograf.
Systems 13 00477 g0a11
The (ii) second connection is materialized through the contracts signed when one person is hired. This contract was formalized as an artifact called HR_contract that is connected with the Talent_acquisition and Compensation_and_benefits HR business functions. This finding was obtained though SQWRL query 4 and its answer is presented in Figure A12.
Figure A12. Answer to SQWRL query 4.
Figure A12. Answer to SQWRL query 4.
Systems 13 00477 g0a12
This connection can be seen graphically in Figure A13.
Figure A13. Connection presentation in Ontograf.
Figure A13. Connection presentation in Ontograf.
Systems 13 00477 g0a13
The (iii) third connection is materialized through the systems where the compensations (salaries) are processed.
Figure A14. Answer to SQWRL query 5.
Figure A14. Answer to SQWRL query 5.
Systems 13 00477 g0a14
This connection can be seen graphically as shown in Figure A15.
Figure A15. Connection presentation in Ontograf.
Figure A15. Connection presentation in Ontograf.
Systems 13 00477 g0a15

Appendix C.2. HR Strategic Alignment

Every part of the organization should align with its strategy. The organization is better positioned to achieve its goals when structure, processes, rewards, and practices support desired actions [58]. Strategy elements model an enterprise’s strategic direction and architectural impact, detailing how it plans to deliver value to stakeholders, utilize resources, and achieve its goals [54].
To assess the strategic alignment of the HR component of Ontoconst, the connections with the views containing the strategic components are presented in Figure A17. The stakeholders’ views connected with the business drivers are presented in Figure 6 and Figure 7.
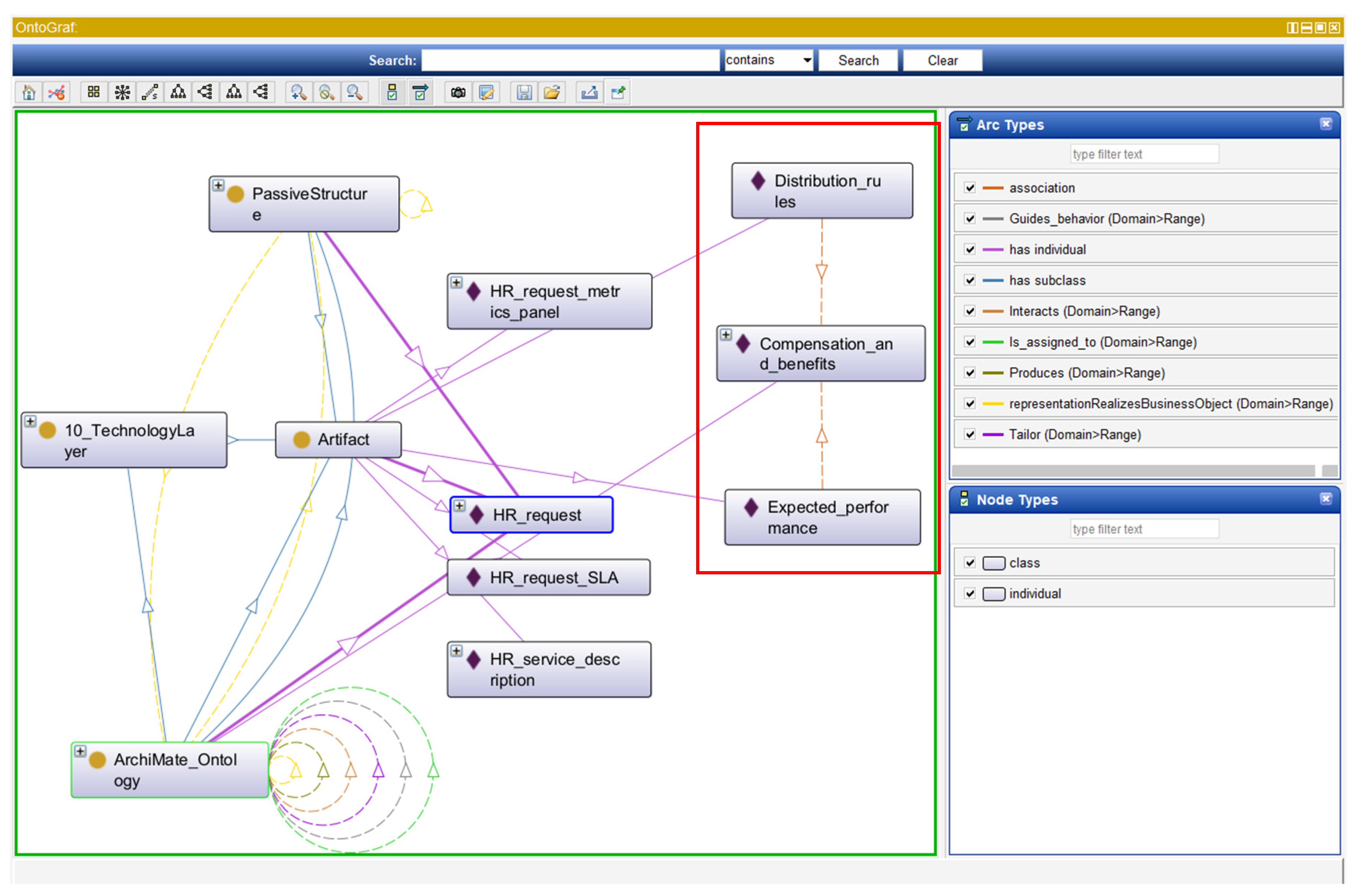
In developing a set of queries, no formal connections were found with the strategic elements of HR. However, some strategic elements were found in a recently implemented rewards program, in which Expected_performance and Distribution_rules are associated with the Compensation_and_benefits business function. These connections were found through SQWRL query 6 and its answer is shown in Figure A16.
Figure A16. Answer to SQWRL query 6.
Figure A16. Answer to SQWRL query 6.
Systems 13 00477 g0a16
The abovementioned relationship is presented graphically in Figure A17.
Figure A17. Artifacts related to the Compensation and Benefits business function.
Figure A17. Artifacts related to the Compensation and Benefits business function.
Systems 13 00477 g0a17
This finding reflects a recent implementation by Ontoconst to provide a structure for the annual reward calculation, which is distributed based on the annual business financial results and the assessment of the employee’s direct supervisor.

Appendix D

This appendix provides the technical and analytical foundations supporting the results summarized in Section 4.6. This contains the full results of the qualitative assessment conducted with Ontoconst stakeholders, including coding structures, selected quotations, and an interpretation based on the SEQUAL framework for model quality.
These materials are provided to ensure transparency, reproducibility, and methodological rigor for readers seeking to examine the underlying logic and evidence behind the traceability analysis and interview-based evaluation.
The case study assessment follows a qualitative approach. Case studies are viewed as a means to formulate theories because they can be adapted to address specific situations and often utilize a mix of data collection techniques, including archives, interviews, questionnaires, and observations. The gathered information can be qualitative or quantitative [59]. Qualitative research is undertaken because of its credibility in examining organizations and detailing their processes and dynamics based on established frameworks a [60].
Qualitative research provides a comprehensive opportunity to identify synergies and connections from qualitative data, uncovering distinct patterns that can later be generalized. The data stems from the significance of words in, for instance, interviewee conversations, which are then categorized and assessed based on specific categories and concepts [59,61].
As presented in the previous step, the IModel was tested by the QD team through the consultancy exercise. This team comprises three people: the QD and two quality engineers (QEs). The assessment was developed through a semi-structured interview. Interviewing offers a flexible approach to collecting conversational data on individuals’ thoughts and beliefs for subsequent analysis [62]. Moreover, interviews are useful in qualitative research when phenomena cannot be directly observed, allowing interviewees to supply historical context. This enables the researcher to steer the conversation, probe deeper into topics, and seek supplemental data for comparison [63].
About the data collection, the following two questions were defined: (i) What benefits and advantages do you see from this approach? This question was formulated to capture positive insights concerning the application of the IModel. The second question is (ii) What downsides do you see from the exercise presented? This question was designed to gather negative feedback that can be used as opportunities to improve certain aspects.
These questions were formulated after the case study presentation and its results as a post-presentation activity via video call. This presentation was attended by the QD and one of the QEs with whom the case study was developed. This meeting lasted 1 h, 47 min, and 44 s.
The data was processed through the audio transcripts obtained using the Converter App online application [64]. Then, the text file of the interview was processed, defining several codes and connecting them with significant segments of information from the interviews, as proposed by Saunders [61]. The codes used are based on the SEQUAL quality dimensions described in Section Potential for Application in Other Sectors. The codification process was carried out with the assistance of the MAXQDA 2022 application for qualitative data analysis [65], as presented in Figure A18.
Figure A18. Codification of interview transcript using MAXQDA 2022.
Figure A18. Codification of interview transcript using MAXQDA 2022.
Systems 13 00477 g0a18
As shown in Figure A18, the codes are based on the quality dimensions (Qi) assessing the IModel. As the two interview questions seek to capture positive and negative insights, each codification has the pair Qi with a positive or negative qualification.
Based on the codification process, the insights assessing the case study supported by the IModel are presented in Table 1, available in Appendix C.
Following Table 1, the dimensions addressed are related with the understanding of the model (Q2), how the model reflects the PM and the EA domain (Q5) and the intended uses of the IModel (deontic dimensions related to Q6, Q7, Q8, Q9, Q11, Q17, and Q19 of Table A1). These dimensions are analyzed as follows:
Q2. Model understanding. This dimension obtained the main negative insights. The IModel is perceived as too complex and maintaining this tool in the company could require specialized skills. There is concern about who could take over the IModel:
Maybe that’s the future role of a process manager…They are not used to work like that”.
(QUALITY MANAGER)
Q5. Providing an integrated view between the organizational/enterprise and project domains. This dimension of the IModel was positively evaluated. The QUALITY MANAGER highlights that the model provides a vision of the components and connections, providing answers to business questions:
So I could gain a clear picture where we are, what are the possibilities? I have a better picture”.
(QUALITY MANAGER)
Q6: Enabling component’s cohesion analysis. The QE involved directly with the IModel highlights how the tool enables the observation of the interconnections between components and how that facilitates analysis when the model is more complex:
The software can provide you the links. I mean that should be easy. OK. Maybe there are 50 different links and you say, oh, that’s a lot. You know, I need to do 50 different analyses to see what which one I should use or prior”.
(QE)
Q7. Enabling assessing alignment analysis. The IModel has supported the analysis of the enterprise components with the strategy and the importance of these analyses:
We know…that is not explicit…We could draw that. And then we could try to link here some goals, … But this is an exercise we need to do with our people, with our managers”.
(QUALITY MANAGER)
Q8. Model as a communication tool. As mentioned in Q2, the QUALITY MANAGER highlights a negative aspect related to the complex usability of the tool and shares his concern about its use:
Now, a bit, in terms of complexity of the tool, where I see a bit of downside or still a challenge, I mean, basically, I could not use the tool right now. I don’t know”.
(QUALITY MANAGER)
However, as a positive valuation, the ability of the IModel to provide an integrated view of elements that otherwise should be analyzed separately is recognized:
…paper or our house (process repository) with some documents, I mean, it’s always difficult. If we have strategy papers, PowerPoint, it’s always difficult. With that tool, we would have, let’s say, a basis to discuss and to analyze internally”.
(QUALITY MANAGER)
Q9. Enabling business analysis. On the one hand, as a negative aspect, the QUALITY MANAGER emphasizes the usability of the IModel and the need for a more comprehensive and interactive system that could be integrated with tools like Chat GPT:
So that’s a bit where we should need or we should use that tool. Not to find the hypothesis, because there also the tool gives you not like chat GPT…There we still need to think. So that’s why we still need these people that know where we have issues”.
(QUALITY MANAGER)
On the other hand, the QUALITY MANAGER and QE highlight the benefits of the IModel in terms of efficiency, cost-effectiveness, the ability to conduct diverse and in-depth analyses, and the potential for dynamic updating and decision-making:
It could help us to analyze…if we have some hypothesis, too, let’s say, prove them wrong or right, or let’s say, find a reasoning why this hypothesis is correct or why we should do something. And for that, I clearly see benefits, because it’s quite complex”.
(QUALITY MANAGER)
Q11. Enabling quality assurance of work processes. As a positive valuation, the QE notes the IModel’s ability to manage the company’s backlog of business improvement activities:
And here is to optimize your current backlog. It’s true, those both are internally, and you could find synergies that in order to get the best from each of them…”
(QE)
Q16. Supporting systems integration and interoperability. Both interviewees positively recognize the potential of the IModel to merge various standards and domains. This is particularly significant given the company’s multinational nature and the diverse guidelines it must adhere to:
Like the collection of the best practices, of the best practices of the world of all the standards in one single one, we know overlapping and the best outcome possible. And just dreaming in a potential”.
(QE)
As a negative valuation, the dependency on an expert to exploit the IModel is an issue:
Like the dependency from an expert, because we will still have like a lack of autonomy to merge the domains of the ontologies. For that, we will need help”.
(QE)
Q17. Supporting the heterogeneity and complexity management of the organization and projects. In this dimension, the QE mentions the importance of the systems-thinking approach in managing complexity. She stresses that there is no other way to go.
Digitalization is here, integration is the solution and that is no way to manage complexity. And currently without that approach, maybe in the future will be different approaches and it will nice that that will happen. But at the moment, I don’t see any other direction than to integrate as much as possible”.
(QE)
Q19. Supporting PBO modeling, design, and analysis. Both interviewees recognize the IModel’s strategic utility and the need to identify overlaps for efficiency. The QE points out the company’s ability to depict its structure and emphasizes enriching the tool with information from project management and enterprise architecture for better analysis.
“…We have demonstrated that we are able to more or less draw the entire company with the name and components related to people or actual systems or software tools and processes, business, vertical or process-oriented core, horizontally, and in one landscape, and we could take everything and more or less explain how it works. But what we have not done yet is to enrich this with valuable information that will enable us to make the right analysis later… the ontology thing…How we enrich this with the language of project management and enterprise architecture at the same time and get useful analysis…
(QE)
Table A2. Codification results of the interview transcript.
Table A2. Codification results of the interview transcript.
DimensionDescriptionNegative InsightsPositive Insights
Q2Model understandingYou always need to have a hypothesis and then you check with the software. Yeah. It’s not that the software gives you”. (QUALITY MANAGER)
So we really need to think for what kind of use we see benefit of that tool. And I clearly see it in a smaller group of process management professionals that could use that more”. (QUALITY MANAGER)
If you would have a professional strategy department or a department that takes care about the hourly operating model, basically. It’s all about our operating model….So if we have process management and operating model strategy a bit together, that would make sense to have such a tool”. (QUALITY MANAGER)
Maybe that’s the future role of a process manager…They are not used to work like that”. (QUALITY MANAGER)
Q5Providing an integrated view between the organizational/enterprise and the project domains You find answers from the model…for your discussion”. (QUALITY MANAGER)
So I could gain a clear picture where we are, what are the possibilities? I have a better picture”. (QUALITY MANAGER)
…Clearly, the benefits that we have, we ask, let’s say, the global process management group or quality group, we have a basis to discuss, first of all, internally”. (QUALITY MANAGER)
We have a tool that we easily can, let’s say, put a new standard into the tool and see, OK, what are the connections? It could help us to analyze”. (QUALITY MANAGER)
Q6Enabling component’s cohesion analysis The software can provide you the links. I mean that should be easy. OK. Maybe there are 50 different links and you say, oh, that’s a lot. You know, I need to do 50 different analyses to see what which one I should use or prior”. (QE)
Q7Enabling assessing alignment analysis We know…that is not explicit…We could draw that. And then we could try to link here some goals, some targets and so on. For the others, values, we haven’t found a way. We could stress it and do it on purpose. But this is an exercise we need to do with our people, with our managers. So, here are some open questions. Why do we have these values? Why these five are not others? And how do they support our goals? They should be linked. And how do they serve our business architecture? So, they should be really designed to help us to achieve our business goals”. (QUALITY MANAGER)
So the other function will be here, what they serve to the process is if they are aligned and where they are redundant”. (QE)
Q8Model as a enterprise communication toolNow, a bit, in terms of complexity of the tool, where I see a bit of downside or still a challenge, I mean, basically, I could not use the tool right now. I don’t know”. (QUALITY MANAGER)…paper or our house (process repository) with some documents, I mean, it’s always difficult. If we have strategy papers, PowerPoint, it’s always difficult. With that tool, we would have, let’s say, a basis to discuss and to analyze internally”. (QUALITY MANAGER)
Q9Enabling business analysisNow, the question is, if in the future, we want to have it by team like chat, or whatever, he can just place the question. I have that role…to answer that question, it’s not sufficient to only have, let’s say, word documents, directives. You should also show the interactions between the different and, let’s say, the setup…If somehow could combine business architectural model, that model is basically our operating model. Together with, let’s say, some directives, whatever, and details process, detailed processes together with an intelligent chat GPT, whatever algorithms to really. Maybe he’s really a step ahead in the future of our house (process repository)”. (QUALITY MANAGER)It’s more a tool I see find the right solution to find the right setup for a challenge problem issue we see within our operating model. It also helps us to assess where we are, basically, in a more structured way”. (QUALITY MANAGER)
So that’s a bit where we should need or we should use that tool. Not to find the hypothesis, because there also the tool gives you not like chat GPT…There we still need to think. So that’s why we still need these people that know where we have issues”. (QUALITY MANAGER)If we are able to run this system in a software, we could do different analysis according to what the content of each box has”. (QUALITY MANAGER)
The advantage that we can start…simple and cheap. But once you have…model entire company in…a layer, then to enrich the analysis and to really get something we need to, we need to invest a bit”. (QE)
I see it as an alternative for that…to speed up this to make it cheaper (the business analysis), more available and to keep it up to date to keep it dynamic and not to depend to be dependent on going again with your consultants and make the update and run the analysis again…” (QE)
…We need to, in order to use that model for the right decision, we need to know how about the company…” (QE)
And we can start doing good analysis and the right ones, complete analysis…It’s very important to proceed doing the right analysis”. (QE)
It could help us to analyze…if we have some hypothesis, too, let’s say, prove them wrong or right, or let’s say, find a reasoning why this hypothesis is correct or why we should do something. And for that, I clearly see benefits, because it’s quite complex”. (QUALITY MANAGER)
Q11Enabling quality assurance of work processes And here is to optimize your current backlog. It’s true, those both are internally, and you could find synergies that in order to get the best from each of them…” (QE)
Q16Supporting systems integration and interoperabilityLike the dependency from an expert, because we will still have like a lack of autonomy to merge the domains of the ontologies. For that, we will need help”. (QE)Can you load two different ontologies like the PMBOK and ISO at the same time and combine them?… Imagine in a future where this is accepted and is really successful, you could basically kill all these standards and merge them all in one, you know? And in a very dreaminess scenario”. (QE)
Yeah, exactly. And that’s a huge topic because we are in different countries and everywhere we have legal obligations coming from the country in regards of environmental and mainly HR or safety health topics, less quality topics. And now, coming to the project level, we have a lot of, let’s say, rules regulations coming from the customer”. (QUALITY MANAGER)
Like the collection of the best practices, of the best practices of the world of all the standards in one single one, we know overlapping and the best outcome possible. And just dreaming in a potential”. (QE)
Q17Supporting the heterogeneity and complexity management of the organization and projects Digitalization is here, integration is the solution and that is no way to manage complexity. And currently without that approach, maybe in the future will be different approaches and it will nice that that will happen. But at the moment, I don’t see any other direction than to integrate as much as possible”. (QE)
Q19Supporting PBO modeling, design, and analysis …And do we have all core processes of each function or are the process of design for this business function, the right one for our core. We have not even questioned that. But we are cascading top down when we think it is needed from a generic perspective. But we haven’t done the customization for our core activity, which is also not explicit, which is project matching. So, and maybe there are more things that are needed and where are those”. (QE)
So we have these systems because they help us to…achieve a strategic view…facilitate the processes…the overlapping between these systems is important to have in mind…they serve to the process if they are aligned and where they are redundant…” (QE)
… We have demonstrated that we are able to more or less draw the entire company with the name and components related to people or actual systems or software tools and processes, business, vertical or process-oriented core, horizontally, and in one landscape, and we could take everything and more or less explain how it works. But what we have not done yet is to enrich this with valuable information that will enable us to make the right analysis later… the ontology thing…How we enrich this with the language of project management and enterprise architecture at the same time and get useful analysis…” (QE)
Table A1 shows the questions applied to assess the IModel based on the SEQUAL framework for model’s evaluation [66].

References

  1. Wood, H.L.; Piroozfar, P.; Farr, E.R.P. Understanding Complexity in the AEC Industry. In Proceedings of the 29th Annual Association of Researchers in Construction Management Conference, ARCOM 2013, Reading, UK, 2–4 September 2013; pp. 859–869. [Google Scholar]
  2. Atencio, E.; Mancini, M.; Bustos, G. Enterprise Architecture Approach for Project-Based Organizations Modeling, Design, and Analysis: An Ontology-Driven Tool Proposal. Alex. Eng. J. 2024, 98, 312–327. [Google Scholar] [CrossRef]
  3. Lankhorst, M. Enterprise Architecture at Work, 4th ed.; Springer: Berlin, Germany, 2017; ISBN 9783662539323. [Google Scholar]
  4. Atencio, E.; Muñoz-La Rivera, F.; Mancini, M.; Bustos, G. Towards the Integration Between Construction Projects and the Organization: The Connections Between BIM and Enterprise Architecture. In Complexity and Sustainability in Megaprojects—MerIT; Favari, E., Cartoni, F., Eds.; Springer: Cham, Switzerland; Milan, Italy, 2022; pp. 161–176. [Google Scholar]
  5. Zykov, S.V. The Agile Way; Springer: Berlin/Heidelberg, Germany, 2018; Volume 92, ISBN 9783319779171. [Google Scholar]
  6. PMI. A Guide to the Project Management Body of Knowledge (PMBOK® Guide), 7th ed.; Project Management Institute: Newtown Square, PA, USA, 2021. [Google Scholar]
  7. Atencio, E.; Bustos, G.; Mancini, M. Enterprise Architecture Approach for Project Management and Project-Based Organizations: A Review. Sustainability 2022, 14, 9801. [Google Scholar] [CrossRef]
  8. Yun, Y. Thoughts on the Engineering Project Cost Information of the Top-Level Design. In Proceedings of the 2015 8th International Conference on Intelligent Computation Technology and Automation, ICICTA 2015, Nanchang, China, 14–15 June 2015; pp. 1063–1066. [Google Scholar] [CrossRef]
  9. Krogstie, J. Capturing Enterprise Data Integration Challenges Using a Semiotic Data Quality Framework. Bus. Inf. Syst. Eng. 2015, 57, 27–36. [Google Scholar] [CrossRef]
  10. Jonkers, R.K.; Shahroudi, K.E. Complexity, Systems Thinking and an Integrated Systems Engineering and Project Management Model. INCOSE Int. Symp. 2020, 30, 546–560. [Google Scholar] [CrossRef]
  11. Dalla Valle, A. Change Management towards Life Cycle AE(C) Practice; Springer: Milan, Italy, 2021; ISBN 9783030699802. [Google Scholar]
  12. Atencio, E.; Mancini, M.; Bustos, G. Enterprise Architecture Modelling for PBO: A Case Study. In Proceedings of the 13th IEOM International Conference on Industrial Engineering and Operations Management, Manila, Phillippines, 7–9 March 2023. [Google Scholar] [CrossRef]
  13. Atencio, E.; Mancini, M.; Bustos, G. Developing a Tool for PBO Design and Analysis: An Integration Between Enterprise Architecture and Project Management Domains. In Proceedings of the Proceedings of the 6th European Conference on Industrial Engineering and Operations Management (IEOM), Lisbon, Portugal, 18–20 July 2023; IEOM: Lisbon, Portugal, 2023. [Google Scholar] [CrossRef]
  14. Faraji, A.; Rashidi, M.; Perera, S.; Samali, B. Applicability-Compatibility Analysis of PMBOK Seventh Edition from the Perspective of the Construction Industry Distinctive Peculiarities. Buildings 2022, 12, 210. [Google Scholar] [CrossRef]
  15. Hossain, N.U.I.; Dayarathna, V.L.; Nagahi, M.; Jaradat, R. Systems Thinking: A Review and Bibliometric Analysis. Systems 2020, 8, 23. [Google Scholar] [CrossRef]
  16. Arnold, R.D.; Wade, J.P. A Definition of Systems Thinking: A Systems Approach. Procedia Comput. Sci. 2015, 44, 669–678. [Google Scholar] [CrossRef]
  17. Al Qasem, D.; El-Sayegh, S.M. Design–Construction Interface Problems in Sustainable Construction Projects. J. Archit. Eng. 2025, 31, 1–11. [Google Scholar] [CrossRef]
  18. Yonat, N.; Isaac, S.; Shohet, I.M. Complex Infrastructure Systems Analysis and Management: The Theory of Faults. Smart Sustain. Built Environ. 2023, 14, 599–624. [Google Scholar] [CrossRef]
  19. Castelblanco, G.; Fenoaltea, E.M.; De Marco, A.; Chiaia, B. Influence of Macroeconomic Factors on Construction Costs: An Analysis of Project Cases. Constr. Manag. Econ. 2024, 43, 196–212. [Google Scholar] [CrossRef]
  20. Sterman, J.D. Business Dynamics: Systems Thinking and Modeling for a Complex World; McGraw-Hill Education: Boston, MA, USA, 2000; ISBN 978-0-07-231135-8. [Google Scholar]
  21. Omotayo, T.S.; Ross, J.; Oyetunji, A.; Udeaja, C. Systems Thinking Interplay Between Project Complexities, Stakeholder Engagement, and Social Dynamics Roles in Influencing Construction Project Outcomes. SAGE Open 2024, 14, 21582440241255872. [Google Scholar] [CrossRef]
  22. Ghamarimajd, Z.; Ghanbaripour, A.; Tumpa, R.J.; Watanabe, T.; Mbachu, J.; Skitmore, M. Application of Systems Thinking and System Dynamics in Managing Risks and Stakeholders in Construction Projects: A Systematic Literature Review. Syst. Res. Behav. Sci. 2024, 1–15. [Google Scholar] [CrossRef]
  23. Véliz, K.D.; Pabón-Pereira, C.; Walters, J.P.; Fernandez, J. Applying Circular Business Models in the Chilean Construction Sector: A System Dynamics Perspective. Bus. Strateg. Environ. 2025, 34, 1302–1319. [Google Scholar] [CrossRef]
  24. Karunsena, G.; Gajanayake, A.; Udawatta, N. Wastewater Management in the Construction Sector: A Systemic Analysis of Current Practice in Victoria, Australia. Int. J. Constr. Manag. 2024, 24, 1166–1175. [Google Scholar] [CrossRef]
  25. Anastasiades, K.; Dockx, J.; van den Berg, M.; Rinke, M.; Blom, J.; Audenaert, A. Stakeholder Perceptions on Implementing Design for Disassembly and Standardisation for Heterogeneous Construction Components. Waste Manag. Res. 2023, 41, 1372–1381. [Google Scholar] [CrossRef]
  26. Redmond, A.M.; Alshawi, M. Applying System Science and System Thinking Techniques to BIM Management. In Proceedings of the 2017 10th International Conference on Developments in eSystems Engineering (DeSE), Paris, France, 14–16 June 2017; pp. 3–8. [Google Scholar] [CrossRef]
  27. Atilla Oner, M.; Saritas, O. A Systems Approach to Policy Analysis and Development Planning. Technol. Forecast. Soc. Change 2005, 72, 886–911. [Google Scholar] [CrossRef]
  28. Li, J.; Yu, H.; Deng, X. A Systematic Review of the Evolution of the Concept of Resilience in the Construction Industry. Buildings 2024, 14, 2643. [Google Scholar] [CrossRef]
  29. Martinsuo, M.; Hoverfält, P. Change Program Management: Toward a Capability for Managing Value-Oriented, Integrated Multi-Project Change in Its Context. Int. J. Proj. Manag. 2018, 36, 134–146. [Google Scholar] [CrossRef]
  30. Jonkers, H.; Lankhorst, M.M.; Hoppenbrouwers, S.; Arnhem, H.; Bonsangue, M. Concepts For Modeling Enterprise Architectures. Int. J. Coop. Inf. Systems. 2004, 13, 257–287. [Google Scholar] [CrossRef]
  31. ISO/IEC/IEEE© Std. 42010:2011; ISO/IEC/IEEE Systems and Software Engineering—Architecture Description. ISO/IEC/IEEE 26515 First Edtion; Institute of Electrical and Electronics Engineers: Piscataway, NJ, USA, 2011.
  32. The Open Group. The TOGAF Standard—Version 9.2; The Open Group: Boston, MA, USA, 2018; p. 504. [Google Scholar]
  33. Jonkers, H.; Lankhorst, M.M.; Ter Doest, H.W.L.; Arbab, F.; Bosma, H.; Wieringa, R.J. Enterprise Architecture: Man-agement Tool and Blueprint for the Organisation. Inf. Syst. Front. 2006, 8, 63–66. [Google Scholar] [CrossRef]
  34. Gonzalez-Lopez, F.; Bustos, G. Integration of Business Process Architectures within Enterprise Architecture Approaches: A Literature Review. EMJ—Eng. Manag. J. 2019, 31, 127–140. [Google Scholar] [CrossRef]
  35. Kotusev, S.; Kurnia, S.; Dilnutt, R.; van de Wetering, R. The Structuring of Enterprise Architecture Functions in Organizations: Towards a Systematic Theory. Bus. Inf. Syst. Eng. 2024, 66, 465–488. [Google Scholar] [CrossRef]
  36. Pancote, A.; Souza, A.; Veiga, C.P. da Enterprise Architecture and Building Blocks: Steering Digital Transformation in Dynamic Environments. Kybernetes 2025. [Google Scholar] [CrossRef]
  37. Schoonderbeek, J.A.H.; Proper, H.A. Toward an Ontology for EA Modeling and EA Model Quality. Softw. Syst. Model. 2024, 23, 535–558. [Google Scholar] [CrossRef]
  38. OMG The Open Group—Standards Development Organization. Available online: https://www.omg.org/ (accessed on 19 September 2023).
  39. Herrera, R.F.; Mourgues, C.; Alarcón, L.F.; Pellicer, E. An Assessment of Lean Design Management Practices in Construction Projects. Sustainability 2020, 12, 19. [Google Scholar] [CrossRef]
  40. Valeev, S.S.; Kondratyeva, N.V.; Karimov, R.R.; Verkhoturov, M.A.; Islamgulov, T.V.; Shekhtman, L.I. Production Planning in a Construction Company as an Element of Gartner Enterprise Architecture. CEUR Workshop Proc. 2021, 2913, 198–208. [Google Scholar] [CrossRef]
  41. León Girón, C. Modelo de Arquitectura Empresarial Orientado a La Industria de La Arquitectura, Ingeniería y Construcción. In Proceedings of the 2020 15th Iberian Conference on Information Systems and Technologies (CISTI), Sevilla, Spain, 24–27 June 2020; pp. 24–27. [Google Scholar]
  42. Underwood, J.; Kuruoglu, M.; Acikalin, U.; Isikdag, U. Evaluating the Integrative Function of ERP Systems Used within the Construction Industry. In eWork and eBusiness in Architecture, Engineering and Construction; CRC Press: Boca Raton, FL, USA, 2008; pp. 245–254. [Google Scholar] [CrossRef]
  43. Ireland, V. Some Neglected Variables in Construction Management Research Contributing to a Competitive Advantage Research Approach. In Proceedings of the CME 2007 Conference—Inaugural Construction Management and Economics: “Past, Present and Future”, Reading, UK, 16–18 July 2007; pp. 837–851. [Google Scholar]
  44. Goh, B.H. Intelligent Enterprises for Construction: Bridging the Technology and Knowledge GAps through Innovation and Education. IFIP Int. Fed. Inf. Process. 2006, 205, 119–131. [Google Scholar] [CrossRef]
  45. Vigren, O.; Eriksson, K. A Multilayer Network Model for Studying Business Ecosystems: Insights from Enterprise Architectures in the Real Estate Sector. J. Eur. Real Estate Res. 2025, 18, 170–191. [Google Scholar] [CrossRef]
  46. StrategicHarmelink, R.; van Merrienboer, S.; Adriaanse, A.; van Hillegersberg, J.; Topan, E.; Vrijhoef, R. Strategic and Operational Construction Logistics Control Tower. Dev. Built Environ. 2025, 21, 100625. [Google Scholar] [CrossRef]
  47. Peffers, K.; Tuunanen, T.; Rothenberger, M.A.; Chatterjee, S. A Design Science Research Methodology for Information Systems Research. J. Manag. Inf. Syst. 2007, 24, 45–77. [Google Scholar] [CrossRef]
  48. Wu, C.; Wu, P.; Wang, J.; Jiang, R.; Chen, M.; Wang, X. Ontological Knowledge Base for Concrete Bridge Rehabilitation Project Management. Autom. Constr. 2021, 121, 103428. [Google Scholar] [CrossRef]
  49. Fernández-López, M.; Gómez-p, A.; Juristo, N. Methontology: From Ontological Art Towards Ontological Engineering. In Proceedings of the Symposium on Ontological Engineering of AAAI, Palo Alto, CA, USA, 24–25 March 1997; AAAI: Stanford, CA, USA, 1997. [Google Scholar]
  50. Stanford University. Protégé: A Free, Open-Source Ontology Editor and Framework for Building Intelligent Systems. Available online: https://protege.stanford.edu/ (accessed on 5 October 2023).
  51. Becerra, P.; Von Krogh, G.; Lenzner, A. An Integrated Model of Dynamic Capabilities and Enterprise Architecture in Project-Based Organizations; ETH: Zurich, Switzerland, 2023. [Google Scholar]
  52. VisualParadigm Visual Paradigm Online. Available online: https://online.visual-paradigm.com/es/ (accessed on 22 September 2023).
  53. Jonkers, H.; Band, I.; Quartel, D. ArchiSurance Case Study; The Open Group: Boston, MA, USA, 2012. [Google Scholar]
  54. The Open Group. The ArchiMate® Specification. Available online: https://www.opengroup.org/archimate-home (accessed on 7 June 2022).
  55. Matuska, E.; Niedzielski, P. HR Business Partner—The Range of Roles and Services. Eur. J. Serv. Manag. 2018, 28, 191–197. [Google Scholar] [CrossRef] [PubMed]
  56. Edwards, G. Mixed-Method Approaches to Social Network Analysis; Economic and Social Research Council: Manchester, UK, 2010. [Google Scholar]
  57. MVN Ontograf. Available online: https://mvnrepository.com/artifact/edu.stanford.protege/ontograf (accessed on 23 September 2023).
  58. Galbraith, J. Designing Your Organization; Bass, J., Ed.; Wiley: Hoboken, NJ, USA, 2007; ISBN 9780787994945. [Google Scholar]
  59. Eisenhardt, K.M. Building Theories from Case Study Research Published by: Academy of Management Stable. Acad. Manag. Rev. 1989, 14, 532–550. [Google Scholar] [CrossRef]
  60. Gioia, D.A.; Corley, K.G.; Hamilton, A.L. Seeking Qualitative Rigor in Inductive Research: Notes on the Gioia Methodology. Organ. Res. Methods 2013, 16, 15–31. [Google Scholar] [CrossRef]
  61. Saunders, M.; Lewis, P. ThornhillAdrian Research Methods for Business Students, 5th ed.; Pearson Prentice Hall: London, UK, 2009; ISBN 9781292208787. [Google Scholar]
  62. Langdridge, D.; Hagger-Johnson, G. Introduction to Research Methods and Data Analysis in Psychology, 2nd ed.; Pearson Education: Harlow, UK, 2009. [Google Scholar]
  63. Creswell, J. Qualitative, Quantitative, and Mixed Methods Approaches. In Research Design; SAGE Publications, Inc.: Los Angeles, CA, USA, 2009; pp. xiii–xxix. ISBN 987142965569. [Google Scholar]
  64. Converter App. Available online: https://converter.app/audio-to-text/ (accessed on 10 October 2023).
  65. VERBI. MAXQDA 2022. VERBI Software-Consult-Sozialforschung GmbH: Berlin, Germany, 2023; Available online: https://www.maxqda.com/legalinfo (accessed on 12 June 2025).
  66. Krogstie, J. Quality in Business Process Modeling; Springer: Cham, Switzerland, 2016; ISBN 9783319425122. [Google Scholar]
Figure 1. Case study activities.
Figure 1. Case study activities.
Systems 13 00477 g001
Figure 2. Example of individual’s modeling for principle’s class.
Figure 2. Example of individual’s modeling for principle’s class.
Systems 13 00477 g002
Figure 3. Rule connecting business principles with Business_process_performance goal.
Figure 3. Rule connecting business principles with Business_process_performance goal.
Systems 13 00477 g003
Figure 4. Business process performance goal relationships.
Figure 4. Business process performance goal relationships.
Systems 13 00477 g004
Figure 5. PM business functions related with projects.
Figure 5. PM business functions related with projects.
Systems 13 00477 g005
Figure 6. Redesign of HR business partner supporting activities.
Figure 6. Redesign of HR business partner supporting activities.
Systems 13 00477 g006
Figure 7. Redesign of HR business partner functions formalization.
Figure 7. Redesign of HR business partner functions formalization.
Systems 13 00477 g007
Figure 8. Business process performance goals associated with integrity principle.
Figure 8. Business process performance goals associated with integrity principle.
Systems 13 00477 g008
Figure 9. Conceptual co-occurrence map of interview themes.
Figure 9. Conceptual co-occurrence map of interview themes.
Systems 13 00477 g009
Table 1. Node-level metrics from the conceptual co-occurrence map.
Table 1. Node-level metrics from the conceptual co-occurrence map.
ConceptDegree Centrality
Service Clarity0.20
KPI Definition0.13
Ontological Querying0.13
Decision-Making Support0.13
Architecture Modeling0.13
HR Business Partner0.13
Strategic Support0.13
HR Request0.07
Process Performance0.07
Alignment with Strategy0.07
Values and Principles0.07
Digital Integration0.07
Business Roles0.07
PMBOK Integration0.07
Conflict Mediation0.07
Strategy Alignment0.07
Disclaimer/Publisher’s Note: The statements, opinions and data contained in all publications are solely those of the individual author(s) and contributor(s) and not of MDPI and/or the editor(s). MDPI and/or the editor(s) disclaim responsibility for any injury to people or property resulting from any ideas, methods, instructions or products referred to in the content.

Share and Cite

MDPI and ACS Style

Atencio, E.; Mancini, M.; Bustos, G. Ontology-Based Integration of Enterprise Architecture and Project Management: A Systems Thinking Approach for Project-Based Organizations in the Architecture, Engineering, and Construction Sector. Systems 2025, 13, 477. https://doi.org/10.3390/systems13060477

AMA Style

Atencio E, Mancini M, Bustos G. Ontology-Based Integration of Enterprise Architecture and Project Management: A Systems Thinking Approach for Project-Based Organizations in the Architecture, Engineering, and Construction Sector. Systems. 2025; 13(6):477. https://doi.org/10.3390/systems13060477

Chicago/Turabian Style

Atencio, Edison, Mauro Mancini, and Guillermo Bustos. 2025. "Ontology-Based Integration of Enterprise Architecture and Project Management: A Systems Thinking Approach for Project-Based Organizations in the Architecture, Engineering, and Construction Sector" Systems 13, no. 6: 477. https://doi.org/10.3390/systems13060477

APA Style

Atencio, E., Mancini, M., & Bustos, G. (2025). Ontology-Based Integration of Enterprise Architecture and Project Management: A Systems Thinking Approach for Project-Based Organizations in the Architecture, Engineering, and Construction Sector. Systems, 13(6), 477. https://doi.org/10.3390/systems13060477

Note that from the first issue of 2016, this journal uses article numbers instead of page numbers. See further details here.

Article Metrics

Back to TopTop