Ontology-Based Integration of Enterprise Architecture and Project Management: A Systems Thinking Approach for Project-Based Organizations in the Architecture, Engineering, and Construction Sector
Abstract
1. Introduction
- RQ1: How can the IModel support integration between quality assurance and project management in the AEC sector?
- RQ2: What are the perceived benefits and challenges of implementing the IModel in a project-based organizational context?
2. Literature Review
2.1. Complexity in the AEC Project Management
2.2. Systems Thinking in Project Management and Construction Sector
2.3. Enterprise Architecture
2.4. Enterprise Architecture in the AEC Sector
2.5. Integration Between Project Management Domain and Enterprise Architecture: The IModel
3. Methodology
- Q1: How does HR support the project development as a whole entity?
- Q2: How does HR align with the strategy?
- O1: A landscape of the HR entity and projects and their interrelationships.
- O2: Architectural redesign proposals.
- The mapping of organizational and the project’s components, as well as their interrelationships (Q2, Q2, Q4, Q5).
- The cohesion assessment of the mentioned components (Q6).
- The strategic alignment of these components (Q7).
- The use of the model as a communication tool and the enterprise’s understanding (Q8).
- Enabling GAP analysis (Q9).
- Computer-assisted analysis (Q10).
- Supporting complexity management (Q17).
- PBO modeling, analyzing, and design (Q19).
- (1)
- Developing Architecture Views: This is the starting point where architecture views are created to represent the organization’s current state (as-is). These views can be built using modeling languages like ArchiMate and help visualize the organization’s structure, roles, processes, and technologies.
- (2)
- Validation by Stakeholders: Once the views are developed, they must be validated with key stakeholders—such as project managers, technical leads, or clients—to ensure the representations accurately reflect the real-world system. Their feedback ensures that the models are relevant and actionable.
- (3)
- Instancing Ontology: This step instantiates the validated architecture views into an ontology. This involves populating a semantic model with real data and elements specific to the organization. The ontology enables structured reasoning and data analysis across EA and project management domains.
- (4)
- Analysis: With the instantiated ontology, stakeholders and analysts perform diagnostic analysis. This includes identifying misalignments, inefficiencies, knowledge gaps, or organizational bottlenecks, using the semantic relationships and properties captured in the ontology.
- (5)
- Redesign Proposals: Based on the analysis, proposals for redesign or improvement are developed. These proposals aim to enhance alignment between strategy, operations, and technology, often suggesting changes to processes, structures, or information systems.
- (6)
- Assessment: Finally, the impact of the proposed redesigns is evaluated through assessment. This can include measuring improvements in performance, alignment, knowledge flow, or stakeholder satisfaction. The insights gained may lead to a new iteration of the process.
4. Results
4.1. Developing Architecture Views
- Organization view: This model highlights a company’s internal structure, which can be depicted as nested block diagrams or traditional organizational charts. It is valuable for pinpointing competencies, authority, and responsibilities within an entity [53]. A general overview of the organization is presented in Figure A1 (see Appendix B).
- Business functions view: A business function categorizes behavior according to selected criteria, usually based on necessary business resources and competencies [53]. Figure A2 (see Appendix B) shows the business functions performed by the HR business actor.
- Stakeholders’ view: This viewpoint lets the analyst depict stakeholders, their concerns, and evaluations of these concerns regarding strengths, weaknesses, opportunities, and threats. It can also outline the primary goals addressing these concerns and assessments [53]. Figure A3 (see Appendix B) shows the main stakeholders (customers and the Ontoconst board) connected with some business drivers (customer satisfaction, employee satisfaction, and profit), constraints (project deadlines), and requirements (project quality).
- Principles view: This model enables the analyst or designer to outline principles pertinent to the current design challenge and the goals driving them. It also facilitates modeling relationships between these principles and their associated goals, noting how principles might positively or negatively affect one another. Figure A4 (see Appendix B) shows Ontoconst’s principles connected with its main courses of action.
- Business goals view: This model typically shows the drivers motivating the development of specific business goals [53]. A set of Ontoconst’s goals supporting business drivers are shown in Figure A5 (see Appendix B).
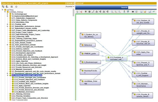
- Business process view: This model illustrates key business processes, their interrelationships, and potentially their primary steps. It typically omits detailed process flow specifics, which are the domain of business process design languages [53]. Figure A6 (see Appendix B) shows a high-level view of business processes.
- Application view: This model shows how applications support business processes and their interplay with other applications. It aids application design by pinpointing required services and business process design by detailing available services. It highlights dependencies between business processes and applications and offers insights for operational managers [53]. A summary view of Ontoconst applications is presented in Figure A7.
4.2. Validation by Stakeholders
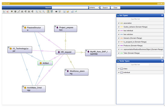
4.3. Instancing Ontology
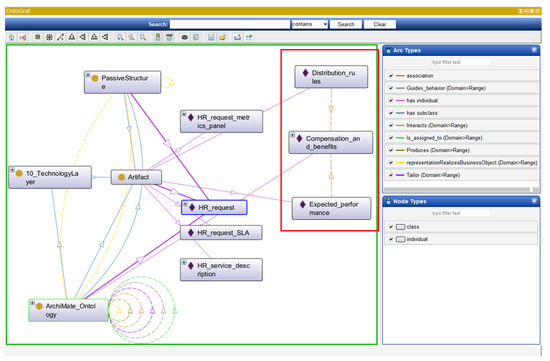
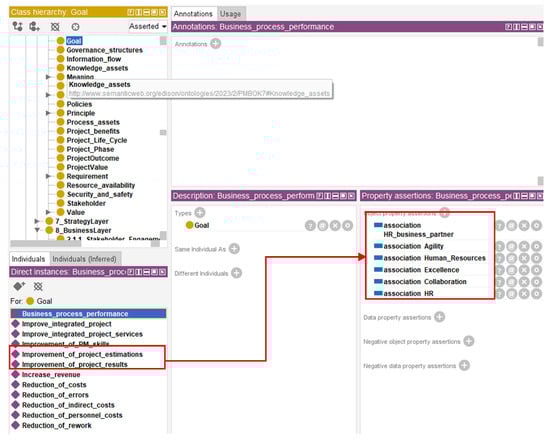
4.4. Analysis
- There is no Service Level Agreement (SLA) that formalizes a maximum response time for the different types of requirements. Therefore, the response time performance for these requests is not controlled through a key performance indicator (KPI).
- There is no clear definition for the appropriate responses to HR requests. For instance, one response to a client’s request was the sharing of 30 curriculum vitae when the client had expected to receive a recommendation based on the required profile.
- The profile descriptions for project professionals are not uniformly corporate. Each requester from the projects defines it freely.
4.5. Redesign Proposals
- Proposal 1: Improving HR performance through service delivery to projects
- Proposal 2. Connecting the HR business function with the strategy
4.6. Assessment
5. Discussion
Potential for Application in Other Sectors
6. Conclusions
Author Contributions
Funding
Data Availability Statement
Conflicts of Interest
Appendix A
| ID | SEQUAL Quality Dimension | Question |
|---|---|---|
| Q1 | Physical | The model and its relevant parts are available (the model has been presented in an application where its components are accessible and manipulable). |
| Q2 | Empirical | The model is understandable. |
| Q3 | Semantic | There is correspondence between the model and the project management domain. |
| Q4 | Semantic | There is correspondence between the model and the enterprise/organizational domain. |
| Q5 | Deontic | The model provides an integrated view between the organizational/enterprise and the project domains. |
| Q6 | Deontic | The model could support analyzing and assessing the cohesion between the organizational and project components. |
| Q7 | Deontic | The model could support assessing the alignment between organizational and project components to be analyzed. For example: analyzing the strategic alignment of business processes. |
| Q8 | Deontic | The model provides insight into different facets of the enterprise and could be a tool for communication and shared understanding of the enterprise. |
| Q9 | Deontic | The model could be used to perform business/project analysis, e.g., conformance analysis, gap analysis, resource analysis. |
| Q10 | Deontic | The model could facilitate the analysis and would allow it to be performed in less time than with non-computer-processable diagrams, e.g., a flowchart. |
| Q11 | Deontic | The model could be used for quality assurance of work processes, e.g., conformance with project management guidelines. |
| Q12 | Deontic | The model could be deployed directly to be used for controlling, supporting, and performing work. The activation can either be manual, automatic, or interactive, e.g., developing and managing a risk breakdown structure. |
| Q13 | Deontic | The model could be used as a tool for knowledge management, e.g., knowledge documentation, knowledge retrieval. |
| Q14 | Deontic | The model could be used as a tool for resources management, e.g., human resources competencies, mapping/documentation, resources allocation. |
| Q15 | Deontic | The model could be used as a collaboration tool between organizational and project actors, e.g., sharing an enterprise resources directory to be used on projects. |
| Q16 | Deontic | The model could be used for supporting systems integration and interoperability, e.g., the integration of multiple work standards used in an organization, the integration of organizational resources available to projects, application integration (e.g., between two software programs). |
| Q17 | Deontic | The model could be used to manage the heterogeneity and complexity of the organization and projects, e.g., identifying people and their competencies along the projects represented in the model. |
| Q18 | Deontic | The model could be used to support risk management, e.g., developing a risk database and assessing the relationship between risks and organizational/projects components. |
| Q19 | Deontic | The model (as a tool) has the potential to be used for modeling, analyzing, and designing a PBO. |
| Q20 | Social | Is there correspondence between the actor’s interpretation of the model? |
| Q21 | Syntactic | The modeling language is correctly used. |
Appendix B







Appendix C
Appendix C.1. HR Relationship with the PM








Appendix C.2. HR Strategic Alignment


Appendix D

“Maybe that’s the future role of a process manager…They are not used to work like that”.(QUALITY MANAGER)
“So I could gain a clear picture where we are, what are the possibilities? I have a better picture”.(QUALITY MANAGER)
“The software can provide you the links. I mean that should be easy. OK. Maybe there are 50 different links and you say, oh, that’s a lot. You know, I need to do 50 different analyses to see what which one I should use or prior”.(QE)
“We know…that is not explicit…We could draw that. And then we could try to link here some goals, … But this is an exercise we need to do with our people, with our managers”.(QUALITY MANAGER)
“Now, a bit, in terms of complexity of the tool, where I see a bit of downside or still a challenge, I mean, basically, I could not use the tool right now. I don’t know”.(QUALITY MANAGER)
“…paper or our house (process repository) with some documents, I mean, it’s always difficult. If we have strategy papers, PowerPoint, it’s always difficult. With that tool, we would have, let’s say, a basis to discuss and to analyze internally”.(QUALITY MANAGER)
“So that’s a bit where we should need or we should use that tool. Not to find the hypothesis, because there also the tool gives you not like chat GPT…There we still need to think. So that’s why we still need these people that know where we have issues”.(QUALITY MANAGER)
“It could help us to analyze…if we have some hypothesis, too, let’s say, prove them wrong or right, or let’s say, find a reasoning why this hypothesis is correct or why we should do something. And for that, I clearly see benefits, because it’s quite complex”.(QUALITY MANAGER)
“And here is to optimize your current backlog. It’s true, those both are internally, and you could find synergies that in order to get the best from each of them…”(QE)
“Like the collection of the best practices, of the best practices of the world of all the standards in one single one, we know overlapping and the best outcome possible. And just dreaming in a potential”.(QE)
“Like the dependency from an expert, because we will still have like a lack of autonomy to merge the domains of the ontologies. For that, we will need help”.(QE)
“Digitalization is here, integration is the solution and that is no way to manage complexity. And currently without that approach, maybe in the future will be different approaches and it will nice that that will happen. But at the moment, I don’t see any other direction than to integrate as much as possible”.(QE)
“…We have demonstrated that we are able to more or less draw the entire company with the name and components related to people or actual systems or software tools and processes, business, vertical or process-oriented core, horizontally, and in one landscape, and we could take everything and more or less explain how it works. But what we have not done yet is to enrich this with valuable information that will enable us to make the right analysis later… the ontology thing…How we enrich this with the language of project management and enterprise architecture at the same time and get useful analysis…”(QE)
| Dimension | Description | Negative Insights | Positive Insights |
|---|---|---|---|
| Q2 | Model understanding | “You always need to have a hypothesis and then you check with the software. Yeah. It’s not that the software gives you”. (QUALITY MANAGER) | |
| “So we really need to think for what kind of use we see benefit of that tool. And I clearly see it in a smaller group of process management professionals that could use that more”. (QUALITY MANAGER) | |||
| “If you would have a professional strategy department or a department that takes care about the hourly operating model, basically. It’s all about our operating model….So if we have process management and operating model strategy a bit together, that would make sense to have such a tool”. (QUALITY MANAGER) | |||
| “Maybe that’s the future role of a process manager…They are not used to work like that”. (QUALITY MANAGER) | |||
| Q5 | Providing an integrated view between the organizational/enterprise and the project domains | “You find answers from the model…for your discussion”. (QUALITY MANAGER) | |
| “So I could gain a clear picture where we are, what are the possibilities? I have a better picture”. (QUALITY MANAGER) | |||
| “…Clearly, the benefits that we have, we ask, let’s say, the global process management group or quality group, we have a basis to discuss, first of all, internally”. (QUALITY MANAGER) | |||
| “We have a tool that we easily can, let’s say, put a new standard into the tool and see, OK, what are the connections? It could help us to analyze”. (QUALITY MANAGER) | |||
| Q6 | Enabling component’s cohesion analysis | “The software can provide you the links. I mean that should be easy. OK. Maybe there are 50 different links and you say, oh, that’s a lot. You know, I need to do 50 different analyses to see what which one I should use or prior”. (QE) | |
| Q7 | Enabling assessing alignment analysis | “We know…that is not explicit…We could draw that. And then we could try to link here some goals, some targets and so on. For the others, values, we haven’t found a way. We could stress it and do it on purpose. But this is an exercise we need to do with our people, with our managers. So, here are some open questions. Why do we have these values? Why these five are not others? And how do they support our goals? They should be linked. And how do they serve our business architecture? So, they should be really designed to help us to achieve our business goals”. (QUALITY MANAGER) | |
| “So the other function will be here, what they serve to the process is if they are aligned and where they are redundant”. (QE) | |||
| Q8 | Model as a enterprise communication tool | “Now, a bit, in terms of complexity of the tool, where I see a bit of downside or still a challenge, I mean, basically, I could not use the tool right now. I don’t know”. (QUALITY MANAGER) | “…paper or our house (process repository) with some documents, I mean, it’s always difficult. If we have strategy papers, PowerPoint, it’s always difficult. With that tool, we would have, let’s say, a basis to discuss and to analyze internally”. (QUALITY MANAGER) |
| Q9 | Enabling business analysis | “Now, the question is, if in the future, we want to have it by team like chat, or whatever, he can just place the question. I have that role…to answer that question, it’s not sufficient to only have, let’s say, word documents, directives. You should also show the interactions between the different and, let’s say, the setup…If somehow could combine business architectural model, that model is basically our operating model. Together with, let’s say, some directives, whatever, and details process, detailed processes together with an intelligent chat GPT, whatever algorithms to really. Maybe he’s really a step ahead in the future of our house (process repository)”. (QUALITY MANAGER) | “It’s more a tool I see find the right solution to find the right setup for a challenge problem issue we see within our operating model. It also helps us to assess where we are, basically, in a more structured way”. (QUALITY MANAGER) |
| “So that’s a bit where we should need or we should use that tool. Not to find the hypothesis, because there also the tool gives you not like chat GPT…There we still need to think. So that’s why we still need these people that know where we have issues”. (QUALITY MANAGER) | “If we are able to run this system in a software, we could do different analysis according to what the content of each box has”. (QUALITY MANAGER) | ||
| “The advantage that we can start…simple and cheap. But once you have…model entire company in…a layer, then to enrich the analysis and to really get something we need to, we need to invest a bit”. (QE) | |||
| “I see it as an alternative for that…to speed up this to make it cheaper (the business analysis), more available and to keep it up to date to keep it dynamic and not to depend to be dependent on going again with your consultants and make the update and run the analysis again…” (QE) | |||
| “…We need to, in order to use that model for the right decision, we need to know how about the company…” (QE) | |||
| “And we can start doing good analysis and the right ones, complete analysis…It’s very important to proceed doing the right analysis”. (QE) | |||
| “It could help us to analyze…if we have some hypothesis, too, let’s say, prove them wrong or right, or let’s say, find a reasoning why this hypothesis is correct or why we should do something. And for that, I clearly see benefits, because it’s quite complex”. (QUALITY MANAGER) | |||
| Q11 | Enabling quality assurance of work processes | “And here is to optimize your current backlog. It’s true, those both are internally, and you could find synergies that in order to get the best from each of them…” (QE) | |
| Q16 | Supporting systems integration and interoperability | “Like the dependency from an expert, because we will still have like a lack of autonomy to merge the domains of the ontologies. For that, we will need help”. (QE) | “Can you load two different ontologies like the PMBOK and ISO at the same time and combine them?… Imagine in a future where this is accepted and is really successful, you could basically kill all these standards and merge them all in one, you know? And in a very dreaminess scenario”. (QE) |
| “Yeah, exactly. And that’s a huge topic because we are in different countries and everywhere we have legal obligations coming from the country in regards of environmental and mainly HR or safety health topics, less quality topics. And now, coming to the project level, we have a lot of, let’s say, rules regulations coming from the customer”. (QUALITY MANAGER) | |||
| “Like the collection of the best practices, of the best practices of the world of all the standards in one single one, we know overlapping and the best outcome possible. And just dreaming in a potential”. (QE) | |||
| Q17 | Supporting the heterogeneity and complexity management of the organization and projects | “Digitalization is here, integration is the solution and that is no way to manage complexity. And currently without that approach, maybe in the future will be different approaches and it will nice that that will happen. But at the moment, I don’t see any other direction than to integrate as much as possible”. (QE) | |
| Q19 | Supporting PBO modeling, design, and analysis | “…And do we have all core processes of each function or are the process of design for this business function, the right one for our core. We have not even questioned that. But we are cascading top down when we think it is needed from a generic perspective. But we haven’t done the customization for our core activity, which is also not explicit, which is project matching. So, and maybe there are more things that are needed and where are those”. (QE) | |
| “So we have these systems because they help us to…achieve a strategic view…facilitate the processes…the overlapping between these systems is important to have in mind…they serve to the process if they are aligned and where they are redundant…” (QE) | |||
| “… We have demonstrated that we are able to more or less draw the entire company with the name and components related to people or actual systems or software tools and processes, business, vertical or process-oriented core, horizontally, and in one landscape, and we could take everything and more or less explain how it works. But what we have not done yet is to enrich this with valuable information that will enable us to make the right analysis later… the ontology thing…How we enrich this with the language of project management and enterprise architecture at the same time and get useful analysis…” (QE) |
References
- Wood, H.L.; Piroozfar, P.; Farr, E.R.P. Understanding Complexity in the AEC Industry. In Proceedings of the 29th Annual Association of Researchers in Construction Management Conference, ARCOM 2013, Reading, UK, 2–4 September 2013; pp. 859–869. [Google Scholar]
- Atencio, E.; Mancini, M.; Bustos, G. Enterprise Architecture Approach for Project-Based Organizations Modeling, Design, and Analysis: An Ontology-Driven Tool Proposal. Alex. Eng. J. 2024, 98, 312–327. [Google Scholar] [CrossRef]
- Lankhorst, M. Enterprise Architecture at Work, 4th ed.; Springer: Berlin, Germany, 2017; ISBN 9783662539323. [Google Scholar]
- Atencio, E.; Muñoz-La Rivera, F.; Mancini, M.; Bustos, G. Towards the Integration Between Construction Projects and the Organization: The Connections Between BIM and Enterprise Architecture. In Complexity and Sustainability in Megaprojects—MerIT; Favari, E., Cartoni, F., Eds.; Springer: Cham, Switzerland; Milan, Italy, 2022; pp. 161–176. [Google Scholar]
- Zykov, S.V. The Agile Way; Springer: Berlin/Heidelberg, Germany, 2018; Volume 92, ISBN 9783319779171. [Google Scholar]
- PMI. A Guide to the Project Management Body of Knowledge (PMBOK® Guide), 7th ed.; Project Management Institute: Newtown Square, PA, USA, 2021. [Google Scholar]
- Atencio, E.; Bustos, G.; Mancini, M. Enterprise Architecture Approach for Project Management and Project-Based Organizations: A Review. Sustainability 2022, 14, 9801. [Google Scholar] [CrossRef]
- Yun, Y. Thoughts on the Engineering Project Cost Information of the Top-Level Design. In Proceedings of the 2015 8th International Conference on Intelligent Computation Technology and Automation, ICICTA 2015, Nanchang, China, 14–15 June 2015; pp. 1063–1066. [Google Scholar] [CrossRef]
- Krogstie, J. Capturing Enterprise Data Integration Challenges Using a Semiotic Data Quality Framework. Bus. Inf. Syst. Eng. 2015, 57, 27–36. [Google Scholar] [CrossRef]
- Jonkers, R.K.; Shahroudi, K.E. Complexity, Systems Thinking and an Integrated Systems Engineering and Project Management Model. INCOSE Int. Symp. 2020, 30, 546–560. [Google Scholar] [CrossRef]
- Dalla Valle, A. Change Management towards Life Cycle AE(C) Practice; Springer: Milan, Italy, 2021; ISBN 9783030699802. [Google Scholar]
- Atencio, E.; Mancini, M.; Bustos, G. Enterprise Architecture Modelling for PBO: A Case Study. In Proceedings of the 13th IEOM International Conference on Industrial Engineering and Operations Management, Manila, Phillippines, 7–9 March 2023. [Google Scholar] [CrossRef]
- Atencio, E.; Mancini, M.; Bustos, G. Developing a Tool for PBO Design and Analysis: An Integration Between Enterprise Architecture and Project Management Domains. In Proceedings of the Proceedings of the 6th European Conference on Industrial Engineering and Operations Management (IEOM), Lisbon, Portugal, 18–20 July 2023; IEOM: Lisbon, Portugal, 2023. [Google Scholar] [CrossRef]
- Faraji, A.; Rashidi, M.; Perera, S.; Samali, B. Applicability-Compatibility Analysis of PMBOK Seventh Edition from the Perspective of the Construction Industry Distinctive Peculiarities. Buildings 2022, 12, 210. [Google Scholar] [CrossRef]
- Hossain, N.U.I.; Dayarathna, V.L.; Nagahi, M.; Jaradat, R. Systems Thinking: A Review and Bibliometric Analysis. Systems 2020, 8, 23. [Google Scholar] [CrossRef]
- Arnold, R.D.; Wade, J.P. A Definition of Systems Thinking: A Systems Approach. Procedia Comput. Sci. 2015, 44, 669–678. [Google Scholar] [CrossRef]
- Al Qasem, D.; El-Sayegh, S.M. Design–Construction Interface Problems in Sustainable Construction Projects. J. Archit. Eng. 2025, 31, 1–11. [Google Scholar] [CrossRef]
- Yonat, N.; Isaac, S.; Shohet, I.M. Complex Infrastructure Systems Analysis and Management: The Theory of Faults. Smart Sustain. Built Environ. 2023, 14, 599–624. [Google Scholar] [CrossRef]
- Castelblanco, G.; Fenoaltea, E.M.; De Marco, A.; Chiaia, B. Influence of Macroeconomic Factors on Construction Costs: An Analysis of Project Cases. Constr. Manag. Econ. 2024, 43, 196–212. [Google Scholar] [CrossRef]
- Sterman, J.D. Business Dynamics: Systems Thinking and Modeling for a Complex World; McGraw-Hill Education: Boston, MA, USA, 2000; ISBN 978-0-07-231135-8. [Google Scholar]
- Omotayo, T.S.; Ross, J.; Oyetunji, A.; Udeaja, C. Systems Thinking Interplay Between Project Complexities, Stakeholder Engagement, and Social Dynamics Roles in Influencing Construction Project Outcomes. SAGE Open 2024, 14, 21582440241255872. [Google Scholar] [CrossRef]
- Ghamarimajd, Z.; Ghanbaripour, A.; Tumpa, R.J.; Watanabe, T.; Mbachu, J.; Skitmore, M. Application of Systems Thinking and System Dynamics in Managing Risks and Stakeholders in Construction Projects: A Systematic Literature Review. Syst. Res. Behav. Sci. 2024, 1–15. [Google Scholar] [CrossRef]
- Véliz, K.D.; Pabón-Pereira, C.; Walters, J.P.; Fernandez, J. Applying Circular Business Models in the Chilean Construction Sector: A System Dynamics Perspective. Bus. Strateg. Environ. 2025, 34, 1302–1319. [Google Scholar] [CrossRef]
- Karunsena, G.; Gajanayake, A.; Udawatta, N. Wastewater Management in the Construction Sector: A Systemic Analysis of Current Practice in Victoria, Australia. Int. J. Constr. Manag. 2024, 24, 1166–1175. [Google Scholar] [CrossRef]
- Anastasiades, K.; Dockx, J.; van den Berg, M.; Rinke, M.; Blom, J.; Audenaert, A. Stakeholder Perceptions on Implementing Design for Disassembly and Standardisation for Heterogeneous Construction Components. Waste Manag. Res. 2023, 41, 1372–1381. [Google Scholar] [CrossRef]
- Redmond, A.M.; Alshawi, M. Applying System Science and System Thinking Techniques to BIM Management. In Proceedings of the 2017 10th International Conference on Developments in eSystems Engineering (DeSE), Paris, France, 14–16 June 2017; pp. 3–8. [Google Scholar] [CrossRef]
- Atilla Oner, M.; Saritas, O. A Systems Approach to Policy Analysis and Development Planning. Technol. Forecast. Soc. Change 2005, 72, 886–911. [Google Scholar] [CrossRef]
- Li, J.; Yu, H.; Deng, X. A Systematic Review of the Evolution of the Concept of Resilience in the Construction Industry. Buildings 2024, 14, 2643. [Google Scholar] [CrossRef]
- Martinsuo, M.; Hoverfält, P. Change Program Management: Toward a Capability for Managing Value-Oriented, Integrated Multi-Project Change in Its Context. Int. J. Proj. Manag. 2018, 36, 134–146. [Google Scholar] [CrossRef]
- Jonkers, H.; Lankhorst, M.M.; Hoppenbrouwers, S.; Arnhem, H.; Bonsangue, M. Concepts For Modeling Enterprise Architectures. Int. J. Coop. Inf. Systems. 2004, 13, 257–287. [Google Scholar] [CrossRef]
- ISO/IEC/IEEE© Std. 42010:2011; ISO/IEC/IEEE Systems and Software Engineering—Architecture Description. ISO/IEC/IEEE 26515 First Edtion; Institute of Electrical and Electronics Engineers: Piscataway, NJ, USA, 2011.
- The Open Group. The TOGAF Standard—Version 9.2; The Open Group: Boston, MA, USA, 2018; p. 504. [Google Scholar]
- Jonkers, H.; Lankhorst, M.M.; Ter Doest, H.W.L.; Arbab, F.; Bosma, H.; Wieringa, R.J. Enterprise Architecture: Man-agement Tool and Blueprint for the Organisation. Inf. Syst. Front. 2006, 8, 63–66. [Google Scholar] [CrossRef]
- Gonzalez-Lopez, F.; Bustos, G. Integration of Business Process Architectures within Enterprise Architecture Approaches: A Literature Review. EMJ—Eng. Manag. J. 2019, 31, 127–140. [Google Scholar] [CrossRef]
- Kotusev, S.; Kurnia, S.; Dilnutt, R.; van de Wetering, R. The Structuring of Enterprise Architecture Functions in Organizations: Towards a Systematic Theory. Bus. Inf. Syst. Eng. 2024, 66, 465–488. [Google Scholar] [CrossRef]
- Pancote, A.; Souza, A.; Veiga, C.P. da Enterprise Architecture and Building Blocks: Steering Digital Transformation in Dynamic Environments. Kybernetes 2025. [Google Scholar] [CrossRef]
- Schoonderbeek, J.A.H.; Proper, H.A. Toward an Ontology for EA Modeling and EA Model Quality. Softw. Syst. Model. 2024, 23, 535–558. [Google Scholar] [CrossRef]
- OMG The Open Group—Standards Development Organization. Available online: https://www.omg.org/ (accessed on 19 September 2023).
- Herrera, R.F.; Mourgues, C.; Alarcón, L.F.; Pellicer, E. An Assessment of Lean Design Management Practices in Construction Projects. Sustainability 2020, 12, 19. [Google Scholar] [CrossRef]
- Valeev, S.S.; Kondratyeva, N.V.; Karimov, R.R.; Verkhoturov, M.A.; Islamgulov, T.V.; Shekhtman, L.I. Production Planning in a Construction Company as an Element of Gartner Enterprise Architecture. CEUR Workshop Proc. 2021, 2913, 198–208. [Google Scholar] [CrossRef]
- León Girón, C. Modelo de Arquitectura Empresarial Orientado a La Industria de La Arquitectura, Ingeniería y Construcción. In Proceedings of the 2020 15th Iberian Conference on Information Systems and Technologies (CISTI), Sevilla, Spain, 24–27 June 2020; pp. 24–27. [Google Scholar]
- Underwood, J.; Kuruoglu, M.; Acikalin, U.; Isikdag, U. Evaluating the Integrative Function of ERP Systems Used within the Construction Industry. In eWork and eBusiness in Architecture, Engineering and Construction; CRC Press: Boca Raton, FL, USA, 2008; pp. 245–254. [Google Scholar] [CrossRef]
- Ireland, V. Some Neglected Variables in Construction Management Research Contributing to a Competitive Advantage Research Approach. In Proceedings of the CME 2007 Conference—Inaugural Construction Management and Economics: “Past, Present and Future”, Reading, UK, 16–18 July 2007; pp. 837–851. [Google Scholar]
- Goh, B.H. Intelligent Enterprises for Construction: Bridging the Technology and Knowledge GAps through Innovation and Education. IFIP Int. Fed. Inf. Process. 2006, 205, 119–131. [Google Scholar] [CrossRef]
- Vigren, O.; Eriksson, K. A Multilayer Network Model for Studying Business Ecosystems: Insights from Enterprise Architectures in the Real Estate Sector. J. Eur. Real Estate Res. 2025, 18, 170–191. [Google Scholar] [CrossRef]
- StrategicHarmelink, R.; van Merrienboer, S.; Adriaanse, A.; van Hillegersberg, J.; Topan, E.; Vrijhoef, R. Strategic and Operational Construction Logistics Control Tower. Dev. Built Environ. 2025, 21, 100625. [Google Scholar] [CrossRef]
- Peffers, K.; Tuunanen, T.; Rothenberger, M.A.; Chatterjee, S. A Design Science Research Methodology for Information Systems Research. J. Manag. Inf. Syst. 2007, 24, 45–77. [Google Scholar] [CrossRef]
- Wu, C.; Wu, P.; Wang, J.; Jiang, R.; Chen, M.; Wang, X. Ontological Knowledge Base for Concrete Bridge Rehabilitation Project Management. Autom. Constr. 2021, 121, 103428. [Google Scholar] [CrossRef]
- Fernández-López, M.; Gómez-p, A.; Juristo, N. Methontology: From Ontological Art Towards Ontological Engineering. In Proceedings of the Symposium on Ontological Engineering of AAAI, Palo Alto, CA, USA, 24–25 March 1997; AAAI: Stanford, CA, USA, 1997. [Google Scholar]
- Stanford University. Protégé: A Free, Open-Source Ontology Editor and Framework for Building Intelligent Systems. Available online: https://protege.stanford.edu/ (accessed on 5 October 2023).
- Becerra, P.; Von Krogh, G.; Lenzner, A. An Integrated Model of Dynamic Capabilities and Enterprise Architecture in Project-Based Organizations; ETH: Zurich, Switzerland, 2023. [Google Scholar]
- VisualParadigm Visual Paradigm Online. Available online: https://online.visual-paradigm.com/es/ (accessed on 22 September 2023).
- Jonkers, H.; Band, I.; Quartel, D. ArchiSurance Case Study; The Open Group: Boston, MA, USA, 2012. [Google Scholar]
- The Open Group. The ArchiMate® Specification. Available online: https://www.opengroup.org/archimate-home (accessed on 7 June 2022).
- Matuska, E.; Niedzielski, P. HR Business Partner—The Range of Roles and Services. Eur. J. Serv. Manag. 2018, 28, 191–197. [Google Scholar] [CrossRef] [PubMed]
- Edwards, G. Mixed-Method Approaches to Social Network Analysis; Economic and Social Research Council: Manchester, UK, 2010. [Google Scholar]
- MVN Ontograf. Available online: https://mvnrepository.com/artifact/edu.stanford.protege/ontograf (accessed on 23 September 2023).
- Galbraith, J. Designing Your Organization; Bass, J., Ed.; Wiley: Hoboken, NJ, USA, 2007; ISBN 9780787994945. [Google Scholar]
- Eisenhardt, K.M. Building Theories from Case Study Research Published by: Academy of Management Stable. Acad. Manag. Rev. 1989, 14, 532–550. [Google Scholar] [CrossRef]
- Gioia, D.A.; Corley, K.G.; Hamilton, A.L. Seeking Qualitative Rigor in Inductive Research: Notes on the Gioia Methodology. Organ. Res. Methods 2013, 16, 15–31. [Google Scholar] [CrossRef]
- Saunders, M.; Lewis, P. ThornhillAdrian Research Methods for Business Students, 5th ed.; Pearson Prentice Hall: London, UK, 2009; ISBN 9781292208787. [Google Scholar]
- Langdridge, D.; Hagger-Johnson, G. Introduction to Research Methods and Data Analysis in Psychology, 2nd ed.; Pearson Education: Harlow, UK, 2009. [Google Scholar]
- Creswell, J. Qualitative, Quantitative, and Mixed Methods Approaches. In Research Design; SAGE Publications, Inc.: Los Angeles, CA, USA, 2009; pp. xiii–xxix. ISBN 987142965569. [Google Scholar]
- Converter App. Available online: https://converter.app/audio-to-text/ (accessed on 10 October 2023).
- VERBI. MAXQDA 2022. VERBI Software-Consult-Sozialforschung GmbH: Berlin, Germany, 2023; Available online: https://www.maxqda.com/legalinfo (accessed on 12 June 2025).
- Krogstie, J. Quality in Business Process Modeling; Springer: Cham, Switzerland, 2016; ISBN 9783319425122. [Google Scholar]









| Concept | Degree Centrality |
|---|---|
| Service Clarity | 0.20 |
| KPI Definition | 0.13 |
| Ontological Querying | 0.13 |
| Decision-Making Support | 0.13 |
| Architecture Modeling | 0.13 |
| HR Business Partner | 0.13 |
| Strategic Support | 0.13 |
| HR Request | 0.07 |
| Process Performance | 0.07 |
| Alignment with Strategy | 0.07 |
| Values and Principles | 0.07 |
| Digital Integration | 0.07 |
| Business Roles | 0.07 |
| PMBOK Integration | 0.07 |
| Conflict Mediation | 0.07 |
| Strategy Alignment | 0.07 |
Disclaimer/Publisher’s Note: The statements, opinions and data contained in all publications are solely those of the individual author(s) and contributor(s) and not of MDPI and/or the editor(s). MDPI and/or the editor(s) disclaim responsibility for any injury to people or property resulting from any ideas, methods, instructions or products referred to in the content. |
© 2025 by the authors. Licensee MDPI, Basel, Switzerland. This article is an open access article distributed under the terms and conditions of the Creative Commons Attribution (CC BY) license (https://creativecommons.org/licenses/by/4.0/).
Share and Cite
Atencio, E.; Mancini, M.; Bustos, G. Ontology-Based Integration of Enterprise Architecture and Project Management: A Systems Thinking Approach for Project-Based Organizations in the Architecture, Engineering, and Construction Sector. Systems 2025, 13, 477. https://doi.org/10.3390/systems13060477
Atencio E, Mancini M, Bustos G. Ontology-Based Integration of Enterprise Architecture and Project Management: A Systems Thinking Approach for Project-Based Organizations in the Architecture, Engineering, and Construction Sector. Systems. 2025; 13(6):477. https://doi.org/10.3390/systems13060477
Chicago/Turabian StyleAtencio, Edison, Mauro Mancini, and Guillermo Bustos. 2025. "Ontology-Based Integration of Enterprise Architecture and Project Management: A Systems Thinking Approach for Project-Based Organizations in the Architecture, Engineering, and Construction Sector" Systems 13, no. 6: 477. https://doi.org/10.3390/systems13060477
APA StyleAtencio, E., Mancini, M., & Bustos, G. (2025). Ontology-Based Integration of Enterprise Architecture and Project Management: A Systems Thinking Approach for Project-Based Organizations in the Architecture, Engineering, and Construction Sector. Systems, 13(6), 477. https://doi.org/10.3390/systems13060477

