Dependable and Non-Dependable Multi-Authentication Access Constraints to Regulate Third-Party Libraries and Plug-Ins across Platforms
Abstract
1. Introduction
1.1. Motivation
1.2. Research Contributions
- To enhance the security of web applications by integrating dependable and non-dependable (D-ND) multi-authentication access constraints (MAAC) and specific parameters for analyzing third-party applications and libraries in CPF’s development.
- Adding D-ND-MAAC-specific parameters enables web desensitization methods to be chained together for easy deployment, ensuring that libraries and local–global environments can work safely by including several dependent libraries.
- The research also looked at different end-user and client-based decision-making indicators with supporting factors and data metrics, enabling accurate decisions about how to avoid or block unwanted libraries and plug-ins.
- This proposed approach enhances the security of web applications by providing a more comprehensive and practical approach to analyzing third-party applications and libraries, ensuring that web applications remain secure in the face of evolving security threats.
2. Related Work
- Execution of random malicious code on client systems;
- Loss of control over system resources on client and end-user systems;
- Loss of control over changes to the client application;
- Disclosure or leakage of sensitive information to unauthorized people;
- Compromise the local network systems, appliances, and applications.
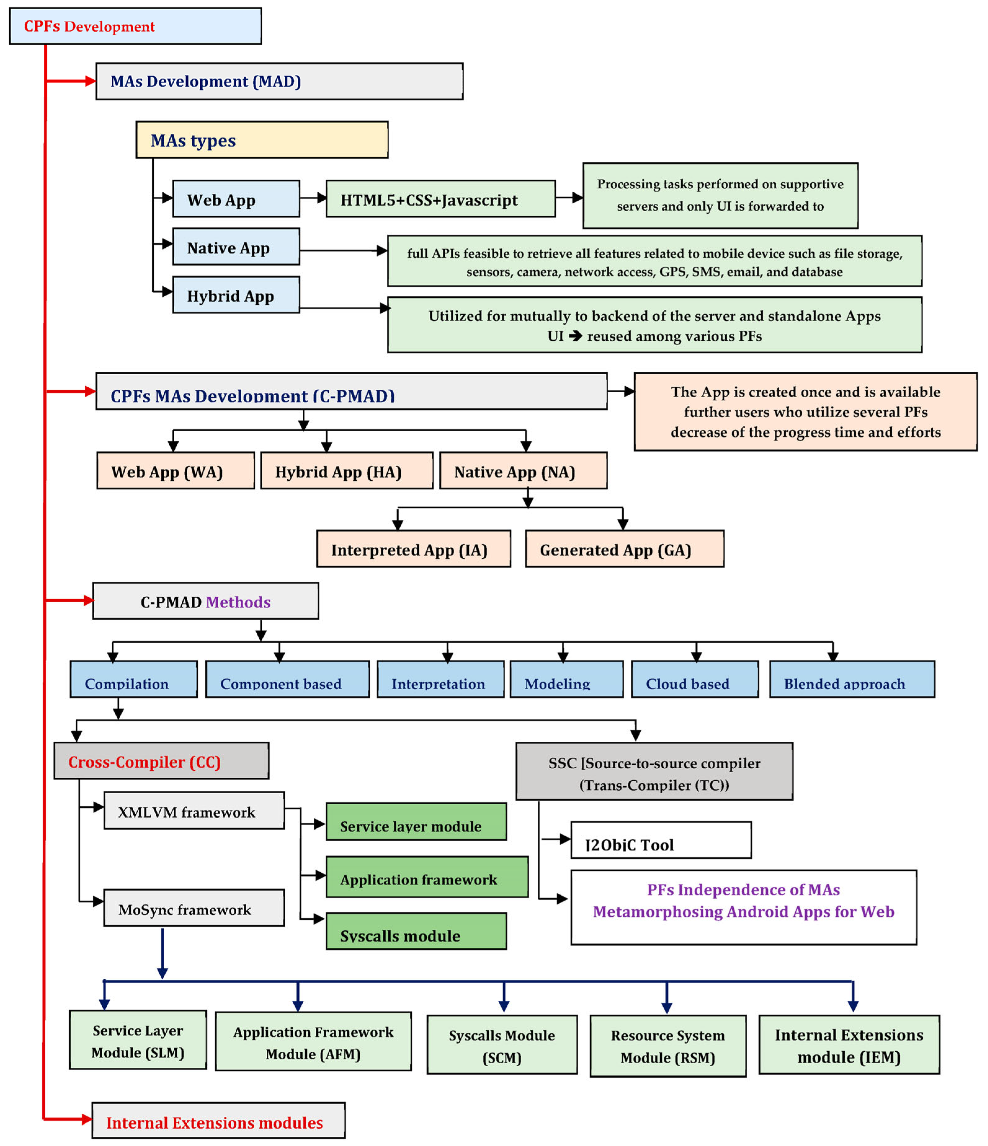
3. Methodology: Dependable and Non-Dependable (D-ND) Multi-Authentication Access Constraints (MAAC) Approach
3.1. Analysis of Suspicious TPLs’ and PIs’ Injection Levels and Their Impact on Cross-Platform (CPF) Development Types in D-ND-MAAC
3.1.1. Cross-Platform (CPFs)—Web-Based Apps (WbA)
3.1.2. Cross-Platform (CPFs)—Hybrid-Based Apps (HbA)
3.1.3. Cross-Platform (CPFs)—Interpreted-Based Apps (IbA)
3.1.4. Cross-Platform (CPFs)—Generated-Based Apps (GbA)
3.2. D-ND-MAAC-Based Cross-Platform Mobile Development (CPMD)-Based Security Analysis Systems (SAS) and Third-Party Libraries
3.2.1. Cross-Platform Mobile Development (CPMD)
3.2.2. CPMD-Based Security Analysis Systems (SAS) and Third-Party Libraries
3.2.3. Secure Integration of Third-Party Libraries
4. Results and Discussion
4.1. Secure Injection Access Constraints for Third-Party Libraries in Node JS Cross-Platform Development: A Rules-Based Approach to Prevent TPLs’ and PIs’ State-Level Injection in Security Analysis Systems (SAS)
- The best option is to mitigate this risk using a local repository environment (LRE) that will not allow blindly updating dependencies remotely. For this, the LRE uses well-known secure releases that are not corrupted by receiving the code from the source code.
- The rule-based filters and checksums are used to validate the entry point of TPLs and PIs. If there is potential, verify the code reliability along with policy-based checksums if they are accessible with specific library versions, which help to keep the risk at lower levels.
- Do not be worried about minimal use of the newest version of the software libraries and patches out of practicality.
- Update the versions consciously and effectively on time and interpret the release notes carefully before advancing any TPL.
- Pining dependency versions in the source code ensure they are not in an auto-updating mode, which prevents malicious updates and backdoors from sneaking in unnoticed.
- Maintenance of a catalogue of the source code used in creation is the initial step in the defence of it—observance of the source code record on-demandable updating.
- Web-based apps (WbA) 🡺 {WbA1, WbA2, WbA3, WbA4, WbA5}
- Hybrid-based apps (HbA) 🡺 {HbA 1, HbA2, HbA3, HbA4, HbA5}
- Interpreted-based apps (IbA) 🡺 {IbA1, IbA2, IbA3, IbA4, IbA5}
- Generated-based apps (GbA) 🡺 {GbA1, GbA2, GbA3, GbA4, GbA5}
- Model-driven software development (MDSD) 🡺 {MDSD1, MDSD2, MDSD3, MDSD4, MDSD5}
4.2. Mapping of TPLs’ and PIs’ State-Level Injections in Security Analysis Systems (SAS)
- Cluster Rule1 (CR1) = {WbA: HbA:IbA:GbA} 🡺 ({WbA1, WbA2, WbA3, WbA4}) && (UPP-P:{Low, Medium, High}) && (IbA:{IbA1, IbA2, IbA3, IbA4}) 🡺 (IbA:{IbA1, IbA2, IbA3, IbA4}) 🡺 (GbA:{GbA1, GbA2, GbA3, GbA4}) 🡺 (MDSD):{MDSD1, MDSD2, MDSD3, DSD 4})
- Cluster Rule2 (CR2) = {WbA: HbA:IbA:GbA} 🡺 ({HbA 1, HbA2, HbA3, HbA4}) && (UPP-P:{Low, Medium, High}) && (IbA:{IbA1, IbA2, IbA3, IbA4}) 🡺 (IbA:{IbA1, IbA2, IbA3, IbA4}) 🡺 (GbA:{GbA1, GbA2, GbA3, GbA4}) 🡺 (MDSD):{MDSD1, MDSD2, MDSD3, DSD 4})
- Cluster Rule 3 (CR3) = {WbA: HbA:IbA:GbA} 🡺 ({IbA1, IbA2, IbA3, IbA4}) && (UPP-P:{Low, Medium, High}) && (IbA:{IbA1, IbA2, IbA3, IbA4}) 🡺 (IbA:{IbA1, IbA2, IbA3, IbA4}) 🡺 (GbA:{GbA1, GbA2, GbA3, GbA4}) 🡺 (MDSD):{MDSD1, MDSD2, MDSD3, DSD 4})
- Cluster Rule 4 (CR4) = {WbA: HbA:IbA:GbA} 🡺 ({GbA1, GbA2, GbA3, GbA4}) && (UPP-P:{Low, Medium, High}) && (IbA:{IbA1, IbA2, IbA3, IbA4}) 🡺 (IbA:{IbA1, IbA2, IbA3, IbA4}) 🡺 (GbA:{GbA1, GbA2, GbA3, GbA4}) 🡺 (MDSD):{MDSD1, MDSD2, MDSD3, DSD 4})
- Cluster Rule 5 (CR5) = {WbA: HbA:IbA:GbA} 🡺 ({MDSD1, MDSD2, MDSD3, DSD4}) && (UPP-P:{Low, Medium, High}) && (IbA:{IbA1, IbA2, IbA3, IbA4}) 🡺 (IbA: {IbA1, IbA2, IbA3, IbA4}) 🡺 (GbA:{GbA1, GbA2, GbA3, GbA4}) 🡺 (MDSD):{MDSD1, MDSD2, MDSD3, DSD 4})
- Cluster Rule 6 (CR6) = {WbA: HbA:IbA:GbA} 🡺 ({WbA1, WbA2, WbA3, WbA4}) || (UPP-P:{Low, Medium, High}) && (IbA:{IbA1, IbA2, IbA3, IbA4}) 🡺 (IbA:{IbA1, IbA2, IbA3, IbA4}) 🡺 (GbA:{GbA1, GbA2, GbA3, GbA4}) 🡺 (MDSD):{MDSD1, MDSD2, MDSD3, DSD 4})
- Cluster Rule 7 (CR7) = {WbA: HbA:IbA:GbA} 🡺 ({HbA 1, HbA2, HbA3, HbA4}) || (UPP-P:{Low, Medium, High}) && (IbA:{IbA1, IbA2, IbA3, IbA4}) 🡺 (IbA:{IbA1, IbA2, IbA3, IbA4}) 🡺 (GbA:{GbA1, GbA2, GbA3, GbA4}) 🡺 (MDSD):{MDSD1, MDSD2, MDSD3, DSD 4})
- Cluster Rule 8 (CR8) = {WbA: HbA:IbA:GbA} 🡺 ({IbA1, IbA2, IbA3, IbA4}) || (UPP-P:{Low, Medium, High}) && (IbA:{IbA1, IbA2, IbA3, IbA4}) 🡺 (IbA:{IbA1, IbA2, IbA3, IbA4}) 🡺 (GbA:{GbA1, GbA2, GbA3, GbA4}) 🡺 (MDSD):{MDSD1, MDSD2, MDSD3, DSD 4})
- Cluster Rule 9 (CR9) = {WbA: HbA:IbA:GbA} 🡺 ({GbA1, GbA2, GbA3, GbA4}) || (UPP-P:{Low, Medium, High}) && (IbA:{IbA1, IbA2, IbA3, IbA4}) 🡺 (IbA:{IbA1, IbA2, IbA3, IbA4}) 🡺 (GbA:{GbA1, GbA2, GbA3, GbA4}) 🡺 (MDSD):{MDSD1, MDSD2, MDSD3, DSD 4})
- Cluster Rule 10 (CR10) = {WbA: HbA:IbA:GbA} 🡺 ({MDSD1, MDSD2, MDSD3, DSD4}) || (UPP-P:{Low, Medium, High}) && (IbA:{IbA1, IbA2, IbA3, IbA4}) 🡺 (IbA:{IbA1, IbA2, IbA3, IbA4}) 🡺 (GbA:{GbA1, GbA2, GbA3, GbA4}) 🡺 (MDSD):{MDSD1, MDSD2, MDSD3, DSD 4}).
5. Conclusions
Author Contributions
Funding
Institutional Review Board Statement
Informed Consent Statement
Data Availability Statement
Acknowledgments
Conflicts of Interest
References
- Hashizume, K.; Rosado, D.G.; Fernández-Medina, E.; Fernandez, E.B. An analysis of security issues for cloud computing. J. Internet Serv. Appl. 2013, 4, 5–13. [Google Scholar] [CrossRef]
- Zhao, G.; Liu, J.; Tang, Y.; Sun, W.; Zhang, F.; Ye, X.; Tang, N. Cloud Computing: A Statistics Aspect of Users. In Cloud Computing, Proceedings of the First International Conference on Cloud Computing (CloudCom), Beijing, China, 1–4 December 2009; Springer: Berlin/Heidelberg, Germany, 2009; pp. 347–358. [Google Scholar]
- Zhang, S.; Zhang, S.; Chen, X.; Huo, X. Cloud Computing Research and Development Trend. In Proceedings of the Second International Conference on Future Networks (ICFN’10), Sanya, China, 22–24 January 2010; IEEE Computer Society: Washington, DC, USA, 2010; pp. 93–97. [Google Scholar]
- Cloud Security Alliance. Security Guidance for Critical Areas of Focus in Cloud Computing V3.0. 2011. Available online: https://cloudsecurityalliance.org/guidance/csaguide.v3.0.pdf (accessed on 1 February 2023).
- Marinos, A.; Briscoe, G. Community cloud computing. In Cloud Computing, Proceedings of the First International Conference, CloudCom 2009, Beijing, China, 1–4 December 2009; Proceedings 1; Springer: Berlin/Heidelberg, Germany, 2009; pp. 472–484. [Google Scholar]
- Centre for the Protection of National Infrastructure. Information Security Briefing 01/2010 Cloud Computing. 2010. Available online: http://www.cpni.gov.uk/Documents/Publications/2010/2010007-ISB_cloud_computing.pdf (accessed on 1 February 2023).
- Khalid, A. Cloud Computing: Applying issues in Small Business. In Proceedings of the International Conference on Signal Acquisition and Processing (ICSAP’10), Bangalore, India, 9–10 February 2010; pp. 278–281. [Google Scholar]
- KPMG. From Hype to Future: KPMG’s 2010 Cloud Computing Survey. 2010. Available online: http://www.techrepublic.com/whitepapers/from-hype-to-futurekpmgs-2010-cloud-computing-survey/2384291 (accessed on 1 February 2023).
- Rosado, D.G.; Gómez, R.; Mellado, D.; Fernández-Medina, E. Security analysis in the migration to cloud environments. Future Internet 2012, 4, 469–487. [Google Scholar] [CrossRef]
- Mather, T.; Kumaraswamy, S.; Latif, S. Cloud Security and Privacy; O’Reilly Media, Inc.: Sebastopol, CA, USA, 2009. [Google Scholar]
- Kaur, G.; Vashisth, A.; Batth, R.S. X-Ortho: Fuzzy Rule Based Expert System for Diagnosing Infective Diseases of Hinge Joint Knee. In Proceedings of the 2019 International Conference on Automation, Computational and Technology Management (ICACTM), London, UK, 24–26 April 2019; IEEE: New York, NY, USA, 2019; pp. 518–524. [Google Scholar]
- Dimple, S.; Agrawal, P.; Madaan, V. X-Tumour: Fuzzy Rule Based Medical Expert System to Detect Tumours in Gynaecology. Int. J. Control Theory Appl. 2016, 9, 5073–5084. [Google Scholar]
- Li, W.; Ping, L. Trust model to enhance security and interoperability of Cloud environment. In Cloud Computing, Proceedings of the 1st International conference on Cloud Computing, Beijing, China, 1–4 December 2009; Springer: Berlin/Heidelberg, Germany, 2009; pp. 69–79. [Google Scholar]
- Rittinghouse, J.W.; Ransome, J.F. Ransome. Cloud Computing: Implementation, Management, and Security; CRC Press: Boca Raton, FL, USA, 2017. [Google Scholar]
- Kalpana, G.; Kumar, P.V.; Krishnaiah, R.V.; Homomorphic Encryption Environment-Service Provider based Encryption and Decryption Endpoints for Third-party Cloud Provider. Int. J. Comput. Sci. Inf. Secur. 2017, 15, 7–15. Available online: https://sites.google.com/site/ijcsis/ (accessed on 1 February 2023).
- Claesson, A. Securing Third-Party Dependencies in Development. Available online: https://www.mnemonic.no/globalassets/security-report/securing-third-party-dependencies-in-development.pdf (accessed on 2 February 2022).
- Tebaa, M.; El Hajji, S.; El Ghazi, A. Homomorphic encryption method applied to Cloud Computing. In National Days of Network Security and Systems (JNS2); IEEE Computer Society: Washington, DC, USA, 2012; pp. 86–89. [Google Scholar]
- Naehrig, M.; Lauter, K.; Vaikuntanathan, V. Can homomorphic encryption be practical? In Proceedings of the 3rd ACM workshop on Cloud Computing Security workshop, Chicago, IL, USA, 21 October 2011; ACM: New York, NY, USA, 2011; pp. 113–124. [Google Scholar]
- Xanthopoulos, S.; Xinogalos, S. A Comparative Analysis of Cross-platform Development Approaches for Mobile Applications. In Proceedings of the 6th Balkan Conference in Informatics, Thessaloniki, Greece, 19–21 September 2013. ACM 978-1-4503-1851-8/13/09. [Google Scholar]
- Rieger, C.; Majchrzak, T.A. Towards the definitive evaluation framework for cross-platform app development approaches. J. Syst. Softw. 2019, 153, 175–199. [Google Scholar] [CrossRef]
- Chaves, L.C.; Ismail, H.I.; Bessa, I.V.; Cordeiro, L.C.; de Lima Filho, E.B. Verifying fragility in digital systems with uncertainties using DSVerifier v2.0. J. Syst. Softw. 2019, 153, 22–43. [Google Scholar] [CrossRef]
- Heitkötter, H.; Kuchen, H.; Majchrzak, T.A. Extending a model-driven cross-platform development approach for business apps. Sci. Comput. Program. 2015, 97, 31–36. [Google Scholar] [CrossRef]
- Pustišek, M.; Umek, A.; Kos, A. Approaching the Communication Constraints of Ethereum-Based Decentralized Applications. Sensors 2019, 19, 2647. [Google Scholar] [CrossRef]
- Akasiadis, C.; Pitsilis, V.; Spyropoulos, C.D. A Multi-Protocol IoT Platform Based on Open-Source Frameworks. Sensors 2019, 19, 4217. [Google Scholar] [CrossRef]
- Palviainen, M.; Kuusijärvi, J.; Ovaska, E. Framework for End-User Programming of Cross-Smart Space Applications. Sensors 2012, 12, 14442–14466. [Google Scholar] [CrossRef]
- Biørn-Hansen, A.; Grønli, T.-M.; Ghinea, G. Animations in Cross-Platform Mobile Applications: An Evaluation of Tools, Metrics and Performance. Sensors 2019, 19, 2081. [Google Scholar] [CrossRef]
- Hang, L.; Kim, D.-H. Design and Implementation of an Integrated IoT Blockchain Platform for Sensing Data Integrity. Sensors 2019, 19, 2228. [Google Scholar] [CrossRef]
- Acharya, S.; Rawat, U.; Bhatnagar, R. A Comprehensive Review of Android Security: Threats, Vulnerabilities, Malware Detection, and Analysis. Secur. Commun. Netw. 2022, 2022, 7775917. [Google Scholar] [CrossRef]
- Alyas, T.; Ali, S.; Khan, H.U.; Samad, A.; Alissa, K.; Saleem, M.A. Container Performance and Vulnerability Management for Container Security Using Docker Engine. Secur. Commun. Netw. 2022, 2022, 6819002. [Google Scholar] [CrossRef]
- Shammar, E.A.; Zahary, A.T.; Al-Shargabi, A.A. An Attribute-Based Access Control Model for Internet of Things Using Hyperledger Fabric Blockchain. Wirel. Commun. Mob. Comput. 2022, 2022, 6926408. [Google Scholar] [CrossRef]
- Biørn-Hansen, A.; Grønli, T.-M.; Ghinea, G.; Alouneh, S. An Empirical Study of Cross-Platform Mobile Development in Industry. Wirel. Commun. Mob. Comput. 2019, 2019, 5743892. [Google Scholar] [CrossRef]
- Van Ginkel, N.; De Groef, W.; Massacci, F.; Piessens, F. A Server-Side JavaScript Security Architecture for Secure Integration of Third-Party Libraries. Secur. Commun. Netw. 2019, 2019, 9629034. [Google Scholar] [CrossRef]
- Dhiman, P.; Henge, S.K.; Singh, S.; Kaur, A.; Singh, P.; Hadabou, M. Blockchain merkle-tree ethereum approach in enterprise multi-tenant cloud environment. Comput. Mater. Contin. 2023, 74, 3297–3313. [Google Scholar]
- Dhiman, P.; Henge, S.K.; Ramalingam, R.; Dumka, A.; Singh, R.; Gehlot, A.; Rashid, M.; Alshamrani, S.S.; AlGhamdi, A.S.; Alshehri, A. Secure Token–Key Implications in an Enterprise Multi-Tenancy Environment Using BGV–EHC Hybrid Homomorphic Encryption. Electronics 2022, 11, 1942. [Google Scholar] [CrossRef]
- Dhiman, P.; Henge, S.K. Comparative Analysis of Cloud Security Complexities and Past Proposed Non-Homomorphic and Homomorphic Encryption Methodologies with Limitation. In Proceedings of the 4th International Conference on Information and Communication Technology for Competitive Strategies (ICTCS-2019), Udaipur, India, 13–14 December 2019; CRC Press: Boca Raton, FL, USA, 2019; pp. 787–799. [Google Scholar]
- Dhiman, P.; Henge, S.K. Analysis of Blockchain Secure Models and Approaches Based on Various Services in Multi-tenant Environment. In Recent Innovations in Computing. Lecture Notes in Electrical Engineering; Singh, P.K., Singh, Y., Chhabra, J.K., Illés, Z., Verma, C., Eds.; Springer: Singapore, 2022; Volume 855. [Google Scholar] [CrossRef]
- El-Kassas, W.S.; Abdullah, B.A.; Yousef, A.H.; Wahba, A.M. Taxonomy of Cross-Platform Mobile Applications Development Approaches. Ain Shams Eng. J. 2017, 8, 163–190. [Google Scholar] [CrossRef]
- Hamza, A.A.; Halim, I.T.A.; Sobh, M.A.; Bahaa-Eldin, A.M. HSAS-MD Analyzer: A Hybrid Security Analysis System Using Model-Checking Technique and Deep Learning for Malware Detection in IoT Apps. Sensors 2022, 22, 1079. [Google Scholar] [CrossRef]
- Nobakht, M.; Sui, Y.; Seneviratne, A.; Hu, W. PGFit: Static permission analysis of health and fitness apps in IoT programming frameworks. J. Netw. Comput. Appl. 2019, 152, 102509. [Google Scholar] [CrossRef]
- Celik, Z.B.; McDaniel, P.; Tan, G. Soteria: Automated Iot Safety and Security Analysis. In Proceedings of the 2018 {USENIX} Annual Technical Conference, Boston, MA, USA, 11–13 July 2018; pp. 147–158. [Google Scholar]
- Wang, Q.; Hassan, W.U.; Bates, A.; Gunter, C. Fear and Logging in the Internet of Things. In Proceedings of the Network and Distributed Systems Symposium, San Diego, CA, USA, 18–21 February 2018. [Google Scholar]
- Celik, Z.B.; Tan, G.; McDaniel, P.D. IoTGuard: Dynamic Enforcement of Security and Safety Policy in Commodity IoT. In Proceedings of the NDSS, San Diego, CA, USA, 24–27 February 2019. [Google Scholar]
- Tian, Y.; Zhang, N.; Lin, Y.H.; Wang, X.; Ur, B.; Guo, X.; Tague, P. Smartauth: User-Centered Authorization for the Internet of Things. In Proceedings of the 26th {USENIX} Security Symposium, Vancouver, BC, Canada, 5 May 2017; pp. 361–378. [Google Scholar]
- Chen, J.; Diao, W.; Zhao, Q.; Zuo, C.; Lin, Z.; Wang, X.; Lau, W.C.; Sun, M.; Yang, R.; Zhang, K. IoTFuzzer: Discovering Memory Corruptions in IoT Through App-Based Fuzzing. In Proceedings of the NDSS, San Diego, CA, USA, 18–21 February 2018. [Google Scholar]
- Roundy, K.A.; Miller, B.P. Hybrid analysis and control of malware. In International Workshop on Recent Advances in Intrusion Detection; Springer: Berlin/Heidelberg, Germany, 2010; pp. 317–338. [Google Scholar]
- Zhan, X.; Liu, T.; Fan, L.; Li, L.; Chen, S.; Luo, X.; Liu, Y. Research on Third-Party Libraries in Android Apps: A Taxonomy and Systematic Literature Review. arXiv 2021, arXiv:2108.03787v1. [Google Scholar] [CrossRef]
- Schneider, F.B. Enforceable Security Policies. ACM Trans. Inf. Syst. Secur. 2000, 3, 30–50. [Google Scholar] [CrossRef]
- Flanagan, D. JavaScript: The Definitive Guide, 6th ed.; O’Reilly Media, Inc.: Sebastopol, CA, USA, 2011. [Google Scholar]
- Lekies, S.; Stock, B.; Johns, M. 25 Million Flows Later Large-scale Detection of DOM-based XSS. In Proceedings of the ACM Conference on Computer and Communications Security (CCS), Berlin, Germany, 4–8 November 2013. [Google Scholar]
- Nikiforakis, N.; Invernizzi, L.; Kapravelos, A.; Van Acker, S.; Joosen, W.; Kruegel, C.; Piessens, F.; Vigna, G. You are what you include: Large-scale evaluation of remote Javascript inclusions. In Proceedings of the ACM Conference on Computer and Communications Security (CCS’12), Raleigh, CA, USA, 16–18 October 2012; pp. 736–747. [Google Scholar]





| Author and Citation | Proposed Approach | Key Constraints | Functional Environment | Integrated Environment | Proposed Solution |
|---|---|---|---|---|---|
| Tebaa M et al., 2012 [17] | HE method applied to CC | Data processing, storing, and transferring stages | data security and privacy | Mobile platforms (PFs) with processing–storing–transit modes | Security and privacy of data at storage, transit, CC server, and user mode |
| Spyros Xanthopoulos et al., 2013 [19] | Relative Analysis of CPFs Development Approaches for Mobile Applications | End-users’ data in CC servers’ mode | end-user EU-RT and PC for data security and privacy among the end-users and CC servers | Mobile platforms (PFs) | Security and privacy of data at CC server, storage, transit, and end-user mode |
| Christoph Rieger et al., 2019 [20] | Evaluation of framework for CPF app development approaches | User choice-based special settings such as the selection of regional language and language translation | Assesses web apps and NA | Web apps’ and NA progression | Secure auto-integration of end-user level as well as app-level certain settings |
| Lennon C. et al., 2019 [21] | Verifying fragility in digital systems with uncertainties using DSVerifier v2.0 | Software standard testing and satisfiability modulo assumptions of DSVerifier v2.0 | Closed-loop management systems regarding finite word-length effects | Authentication procedures for digital systems | Vulnerability auto-filter and alerting mechanism |
| Henning Heitkötter et al., 2015 [22] | Extending a model-driven CPF development approach to business apps, the science of computer programming | Model-driven cross-platform approach MD2. It is integrated on an MVC-based DSL and is routinely renovated into NAs for iOS and Android. | Specifically, design-certain outline with expanded control structures, and offline computation | MVC-based DSL. Business apps for iOS and Android | Multi-authentication cross-platform process for personal and commercial applications |
| Pustišek, M et al., 2019 [23] | Communication Constraints of Ethereum-Based Decentralized Applications | It evaluated three application designs varying in interaction, computation, storage space, and protection constraints | Blockchain clients and their applications | Integrated IoT-based devices | Secure auto-integration of end-user level as well as app-level secure settings |
| Akasiadis, C et al., 2019 [24] | Multi-Protocol IoT CPFs based on open-source frameworks | Chains multiple application layer message protocols such as Representational State Transfer or HTTP, Message Queuing Telemetry Transport, Advanced Message Queuing Protocol, Constrained Application Protocol, and WebSockets | It was self-possessed with open-source frameworks such as RabbitMQ, Ponte, OM2M, and RDF4J. | Integrated IoT-based devices. | Integrated the web applications and mobile apps to analyze vulnerability through the various supporting plug-in filters and auto-alerting mechanism |
| Palviainen, M et al., 2012 [25] | Framework for End-User Programming of Cross-Smart Space Applications | Performance of the structure, tools and methods for the driver component enhancement and end-user programming | Cross-smart space applications | Smart space applications and devices | Full, partial, and on-demand integration of web and mobile apps based on multi-authentication and access control |
| Biørn-Hansen et al., 2019 [26] | Animations in Cross-CPFs Mobile Applications: An Evaluation of Tools, Metrics and Performance | Analysis and evaluation to inform on the machine hardware influence and consequences triggered by modifications and activities | Prominence on Apps created using cross-PF expansion structures, along with the involvement of performance measuring of animation | Eight mobile apps | Multi-authentication cross-platform process for personal and commercial applications. |
| Hang, L et al., 2019 [27] | Design and Implementation of an Integrated IoT Blockchain CPFs for Sensing Data Integrity | Unchangeable log and permits easy access to their devices utilized in various fields. | PF is to offer the device vendor that requires thorough a functional application | Integrated IoT PF using blockchain technology | Secure auto-integration of data services based on the user’s behavioral factors |
| Saket Acharya et al., 2022 [28] | A Comprehensive Review of Android Security: Threats, Vulnerabilities, Malware Detection, and Analysis | Assessment of recent Android security interests, security execution improvements, substantial malware identified from 2017 to 2021 | Secrecy processes utilized by the malware designers | Android-based Apps | Vulnerability auto-filter and alerting mechanism |
| Tahir Alyas et al., 2022 [29] | Container Performance and Vulnerability Management for Container Security Using Docker Engine | Docker Security Engine (DSE) practices four mechanisms such as innovative gathering | Container runtime by supplementary rules | Preparation, procedures, file system, scanning of vulnerabilities, network isolation | Vulnerability auto-filter and alerting mechanism |
| Elham A et al., 2022 [30] | Attribute-based access control (AbAC) approach using Hyperledger Fabric blockchain (HLFBC) | Attribute-based access and HLFBC | Implications of various access controls | Role-based user systems | Multi-authentication cross-platform process approach |
| Biørn-Hansen et al., 2019 [31] | An Empirical Study of cross-platform mobile development in Industry | Highlighted attractiveness, acceptance, and evolving issues associated. | Acceptance of various access controls | The use of technological expansion contexts and tool | Security and privacy of data at CC server, storage, transit, and as well as end-user mode |
| Neline van Ginkel et al., 2019 [32] | A Server-Side JavaScript Security Architecture for Secure Integration of third-party libraries | Web-strengthening methods and access control strategies on exchanges among their environments | Supportive libraries along with dependable plug-ins. | Data exchange among various multi-tenants | Vulnerability auto-filter and alerting mechanism |
| Dhiman et al., 2023 [33] | Blockchain Merkle-tree Ethereum approach in enterprise multi-tenant CC environment | It has implicated cypher-text policy attribute encryption algorithmic sequences through various levels of MT such as inner, outer, inner–outer, inner–outer–external, outer–inner, and external–outer–inner | Validity and data access control (DAC) | CE-based multi-tenants | Integrated the web applications and mobile apps to analyze vulnerability through the various supporting plug-in filters and auto-alerting mechanism |
| Dhiman et al., 2022 [34] | Secure Token Key in an EMT CMT using Brakerski–Gentry–Vaikuntanathan (BGV) hybrid HE | Multi-factor authentication–authorization modes. | Integration of Secure Token and Key | Security and privacy data exchange among various multi-tenants | Vulnerability filter and auto-alerting mechanism |
| Dhiman et al., 2022 [35] | Qualified scrutiny complications in cloud security along with non-HE and HE Practices | Comparative analysis | Integration of Secure Token, Key, and Salting techniques | security and privacy data exchange among various multi-tenants | security and privacy of data at CC server, storage, transit, and end-user mode |
| Dhiman et al., 2022 [36] | Analysis of BC Secure Models and Approaches Based on Various Services in Multi-tenant Environment | Multi-tenant environment | Analysis of various existing models with secure parameters | Security and privacy data exchange among various multi-tenants | Integrated the web applications and mobile apps to analyze vulnerability through the different supporting plug-in filters and auto-alerting mechanism |
| Type of App versus Software and Hardware Parameters | User-Perceived Performance | Hardware and Data Access | User Interface and Look and Feel | Marketplace Deployment | Widespread Technologies | APIs through Software and Hardware | Auto-Integration | Software Libraries |
|---|---|---|---|---|---|---|---|---|
| Web-based Apps (WbA) | Low | Limited | Simulated | No | Yes | Standard Interface | Partial | JQuery Mobile, Sencha Touch, JQTouch, WebApp.net, Xui, and many others. |
| Hybrid-based Apps (HbA) | Medium | Limited | Simulated | Yes, but not guaranteed | Yes | Hybrid High-level Interface | Full | Native thin containers such as UIWeb view in Ios and WebView in Android. Containers such as Cordova, Capacitor, PhoneGap |
| Interpreted-based Apps (IbA) | Medium | Limited | Native | Yes | Yes | High-level Interface Special APIs such as SQLite API applied to store App status and data | Full | Appcelerator Titanium Mobile SDEs for designing inferred Apps. |
| Generated-based Apps (GbA) | High | Full Access | Native | Yes | No | High-level Interface | Full | Foremost PFs such as Android, iOS, and Windows Phone, which produces SC of Java, Objective-C, C#, Python, etc. |
| Model-driven software development (MDSD) | High | On-demand Access | Native | Yes | Yes | Problem domain-based development. App functionality and specifications | Full | iPhonical and applause utilize a domain-exact language (based on the XText framework) as input |
| User-Perceived Performance | Hardware and Data Access | User Interface and Look and Feel | Marketplace Deployment | Widespread Technologies | APIs through Software and Hardware | Auto-Integration | Software Libraries | |
|---|---|---|---|---|---|---|---|---|
| Web-based apps (WbA) | Low | Limited | Simulated | No | Yes | Standard Interface | Partial | JQuery Mobile, Sencha Touch, JQTouch, WebApp.net, Xui, and many others |
| Hybrid-based apps (HbA) | Medium | Limited | Simulated | Yes, but not guaranteed* | Yes | Hybrid High-level Interface | Full | Native thin containers such as UIWeb view in Ios and WebView in Android. The container’s such as Cordova, Capacitor, PhoneGap |
| Interpreted-based apps (IbA) | Medium | Limited | Native | Yes | Yes | High-level Interfaces Special APIs such as SQLite API applied to store app status and data | Full | Appcelerator Titanium Mobile SDEs for designing-inferred apps. |
| Generated-based apps (GbA) | High | Full Access | Native | Yes | No | High-level Interface | Full | foremost PFs like Android, iOS, and Windows Phone. Which produces SC of Java, Objective-C, C#, Python, etc. |
| Model-driven software development (MDSD) | High | On-demand Access | Native | Yes | Yes | Problem domain-based development. App functionality and specifications | Full | iPhonical and applause utilizes a domain-exact language (based on the XText framework) as input |
| Environment Type | Apps Type | Third-Party Libraries (TPLs) | Trigger Level | Behaviour Level | Auto-Integration of TPL Requirement | Harm-Level |
|---|---|---|---|---|---|---|
| Alternatives apps to Google | Bloatware apps | Auto-addable | Reduce the device’s usability | It controls other device services | Not Required | High |
| Inactive applications | Redundant apps | Not Required | Reduce the device’s performance | Auto-transfer mode of behaviour | Not Required | High |
| Cluster workspace apps | Google Workspace apps such as Gmail, Google Keep, Docs, Sheets, Slides, Meet, Calendar, and more. | Not Required | It will compromise the device credentials | Auto-upgradation mode of behaviour | Not Required | High |
| Performance booster apps | Performance booster apps such as RAM cleaners, battery savers, and game optimizers | Not Required | Reduce the device’s hardware and software performance | Not Required | High | |
| Duplicate apps holding the same functionalities. | Data backup apps, web browsers, note carrying apps, and messaging apps | Not Required | Includes critical vulnerabilities that potentially steal personal info, including credit card details, photos, and private chats | Similar nature grants different features | Not Required | High |
| Social media | Instagram, TikTok, or Snapchat | On-demand TPLs | Auto-popups and holding the wrong options | Not Required | ||
| Unauthorized Personal healthcare apps | Fitness, dating, and meditation | Not Required | Bypass the access control | Auto-popups and holding the wrong options | Not Required | High |
| Unauthorized VPN apps | SuperVPN Free VPN Client apps | Not Required | includes critical vulnerabilities | Man-in-middle attacks. Exploit the vulnerabilities to take over an end-user’s trusted connections to malicious websites that could further endanger user privacy and security. | Not Required | High |
| Local device-supportive service apps | Super Clean and Master of Cleaner apps It will automatically add unnecessary plug-ins at the time of installation and updates. | Not Required | Super Clean by Magical Dev has registered over 26 million installs on the Play Store. | Auto-spreading apps among the devices. It promises to optimize battery usage, clean junk files, and boost memory, none of which requires a third-party app. | Not Required | High |
| Entertainment apps | Fildo music app | Not Required | It will automatically add unnecessary plug-ins at the time of installation and updates. | Auto-downloading functionality | Not Required | High |
| User-Perceived Performance in Percentage (UPP-P) | Hardware and Data Access in Percentage (HDA-P) | User Interface and Look and Feel in Percentage (UI-LF-P) | Marketplace Deployment in Percentage (MP-D-P) | Widespread Technologies in Percentage (WST-P) | APIs Through Software and Hardware in Percentage (APIs-SWHW-P) | Auto-Integration in Percentage (AI-P) | No. of Software Libraries and Level of Integration (SL-LI-P) | |||||||||||||
|---|---|---|---|---|---|---|---|---|---|---|---|---|---|---|---|---|---|---|---|---|
| Low | Medium | High | Limited | Full | On-Demand | Simulated | Native | No | Yes | Yes, but Not Guaranteed | Yes | Standard Interface | High-Level Interface | Hybrid High-Level Interface | High-level Interface Special APIs | Problem Domain-Based Development App Functionality and Specifications | Partial | Full | SL-LI-P | |
| WbA1 | 50 | 50 | 60 | 0 | 80 | 80 | 85 | 70 | 80 | |||||||||||
| WbA2 | 60 | 70 | 70 | 0 | 100 | 100 | 100 | 70 | 80 | |||||||||||
| WbA3 | 60 | 50 | 80 | 0 | 100 | 80 | 100 | 60 | 80 | |||||||||||
| WbA4 | 75 | 50 | 100 | 60 | 100 | 100 | 100 | 100 | 90 | |||||||||||
| WbA5 | 80 | 100 | 90 | 100 | 100 | 90 | 100 | 60 | 80 | |||||||||||
| WbA6 | 90 | 100 | 100 | 100 | 100 | 100 | 100 | 100 | 80 | |||||||||||
| HbA1 | 50 | 50 | 60 | 0 | 90 | 100 | 70 | 100 | ||||||||||||
| HbA2 | 50 | 50 | 60 | 0 | 100 | 100 | 70 | 100 | ||||||||||||
| HbA3 | 60 | 50 | 80 | 60 | 95 | 100 | 100 | 100 | ||||||||||||
| HbA4 | 75 | 40 | 60 | 100 | 100 | 100 | 100 | 100 | ||||||||||||
| HbA5 | 90 | 100 | 80 | 100 | 97 | 100 | 100 | 100 | ||||||||||||
| HbA6 | 100 | 100 | 100 | 100 | 100 | 90 | 100 | 100 | ||||||||||||
| IbA1 | 50 | 50 | 60 | 0 | 70 | 100 | 70 | 70 | ||||||||||||
| IbA2 | 50 | 50 | 60 | 0 | 100 | 100 | 100 | 70 | ||||||||||||
| IbA3 | 60 | 50 | 60 | 60 | 82 | 100 | 70 | 70 | ||||||||||||
| IbA4 | 75 | 40 | 60 | 100 | 100 | 100 | 100 | 70 | ||||||||||||
| IbA5 | 90 | 100 | 80 | 100 | 94 | 100 | 70 | 70 | ||||||||||||
| IbA6 | 100 | 100 | 100 | 100 | 100 | 90 | 100 | 70 | ||||||||||||
| GbA1 | 50 | 50 | 60 | 0 | 70 | 100 | 70 | 100 | ||||||||||||
| GbA2 | 50 | 50 | 60 | 0 | 100 | 100 | 100 | 100 | ||||||||||||
| GbA3 | 60 | 50 | 80 | 60 | 82 | 100 | 100 | 100 | ||||||||||||
| GbA4 | 75 | 40 | 60 | 100 | 100 | 100 | 100 | 100 | ||||||||||||
| GbA5 | 90 | 100 | 80 | 100 | 94 | 100 | 100 | 100 | ||||||||||||
| GbA6 | 100 | 100 | 100 | 100 | 100 | 90 | 100 | 100 | ||||||||||||
| MDSD1 | 50 | 50 | 60 | 0 | 76 | 100 | 70 | 85 | ||||||||||||
| MDSD2 | 50 | 50 | 60 | 0 | 100 | 100 | 100 | 85 | ||||||||||||
| MDSD3 | 60 | 50 | 80 | 60 | 89 | 100 | 100 | 85 | ||||||||||||
| MDSD4 | 75 | 40 | 60 | 100 | 100 | 100 | 100 | 85 | ||||||||||||
| MDSD5 | 90 | 100 | 80 | 100 | 98 | 100 | 100 | 85 | ||||||||||||
| MDSD6 | 100 | 90 | 100 | 100 | 100 | 100 | 100 | 85 | ||||||||||||
| Custer Rule1 | Filter1— Level1 Integration | Filter2— Level2 Integration | Filter3— Level3 Integration | Filter4— Level4 Integration | Filter5— Level5 Integration |
|---|---|---|---|---|---|
| Cluster Rule1 (CR1) | {WbA:HbA:IbA: GbA} | ({WbA1, WbA2, WbA3, WbA4}) && (UPP-P:{Low, Medium, High}) && (IbA:{IbA1, IbA2, IbA3, IbA4}) | (IbA:{IbA1, IbA2, IbA3, IbA4}) | (GbA:{GbA1, GbA2, GbA3, GbA4}) | (MDSD):{MDSD1, MDSD2, MDSD3, DSD 4}) |
| Cluster Rule2 (CR2) | {WbA:HbA:IbA:GbA} | ({HbA 1, HbA2, HbA3, HbA4}) && (UPP-P:{Low, Medium, High}) && (IbA:{IbA1, IbA2, IbA3, IbA4}) | (IbA:{IbA1, IbA2, IbA3, IbA4}) | (GbA:{GbA1, GbA2, GbA3, GbA4}) | (MDSD):{MDSD1, MDSD2, MDSD3, DSD 4}) |
| Cluster Rule 3 (CR3) | {WbA:HbA:IbA:GbA} | ({IbA1, IbA2, IbA3, IbA4}) && (UPP-P:Low, Medium, High}) && (IbA:{IbA1, IbA2, IbA3, IbA4}) | (IbA:{IbA1, IbA2, IbA3, IbA4}) | (GbA:{GbA1, GbA2, GbA3, GbA4}) | (MDSD):{MDSD1, MDSD2, MDSD3, DSD 4}) |
| Cluster Rule 4 (CR4) | {WbA:HbA:IbA:GbA} | ({GbA1, GbA2, GbA3, GbA4}) && (UPP-P:{Low, Medium, High}) && (IbA:{IbA1, IbA2, IbA3, IbA4}) | (IbA:{IbA1, IbA2, IbA3, IbA4}) | (GbA:{GbA1, GbA2, GbA3, GbA4}) | (MDSD):{MDSD1, MDSD2, MDSD3, DSD 4}) |
| Cluster Rule 5 (CR5) | {WbA:HbA:IbA:GbA} | ({MDSD1, MDSD2, MDSD3, DSD4}) && (UPP-P:{Low, Medium, High}) && (IbA:{IbA1, IbA2, IbA3, IbA4}) | (IbA:{IbA1, IbA2, IbA3, IbA4}) | (GbA:{GbA1, GbA2, GbA3, GbA4}) | (MDSD):{MDSD1, MDSD2, MDSD3, DSD 4}) |
| Cluster Rule 6 (CR6) | {WbA:HbA:IbA:GbA} | ({WbA1, WbA2, WbA3, WbA4}) || (UPP-:{Low, Medium, High}) && (IbA:{IbA1, IbA2, IbA3, IbA4}) | (IbA:{IbA1, IbA2, IbA3, IbA4}) | (GbA:{GbA1, GbA2, GbA3, GbA4}) | (MDSD):{MDSD1, MDSD2, MDSD3, DSD 4}) |
| Cluster Rule 7 (CR7) | {WbA:HbA:IbA:GbA} | ({HbA 1, HbA2, HbA3, HbA4}) || (UPP-P:{Low, Medium, High}) && (IbA:{IbA1, IbA2, IbA3, IbA4}) | (IbA:{IbA1, IbA2, IbA3, IbA4}) | (GbA:{GbA1, GbA2, GbA3, GbA4}) | (MDSD):{MDSD1, MDSD2, MDSD3, DSD 4}) |
| Cluster Rule 8 (CR8) | {WbA:HbA:IbA:GbA} | ({IbA1, IbA2, IbA3, IbA4}) || (UPP-P:{Low, Medium, High}) && (IbA:{IbA1, IbA2, IbA3, IbA4}) | (IbA:{IbA1, IbA2, IbA3, IbA4}) | (GbA:{GbA1, GbA2, GbA3, GbA4}) | (MDSD):{MDSD1, MDSD2, MDSD3, DSD 4}) |
| Cluster Rule 9 (CR9) | {WbA:HbA:IbA:GbA} | ({GbA1, GbA2, GbA3, GbA4}) || (UPP-P:{Low, Medium, High}) && (IbA:{IbA1, IbA2, IbA3, IbA4}) | (IbA:{IbA1, IbA2, IbA3, IbA4}) | (GbA:{GbA1, GbA2, GbA3, GbA4}) | (MDSD):{MDSD1, MDSD2, MDSD3, DSD 4}) |
| Cluster Rule 10 (CR10) | {WbA:HbA:IbA:GbA} | ({MDSD1, MDSD2, MDSD3, DSD4}) || (UPP-P:{Low, Medium, High}) && (IbA:{IbA1, IbA2, IbA3, IbA4}) | (IbA:{IbA1, IbA2, IbA3, IbA4}) | (GbA:{GbA1, GbA2, GbA3, GbA4}) | (MDSD):{MDSD1, MDSD2, MDSD3, DSD 4}) |
| UPP-P-Low | UPP-P-Medium | UPP-P-High | HDA-P-Limited | HDA-P-Full | HDA-P-On-Demand | UI-LF-P-Simulated | UI-LF-P-Native | MP-D-P-No | MP-D-P-Yes | MP-D-P-Yes, but Not Guaranteed | WST-P-Yes | APIs-SWHW-P-Standard Interface | APIs-SWHW-P-High level Interface | APIs-SWHW-P-Hybrid High-Level Interface | APIs-SWHW-P-High-level Interface Special APIs | Problem Domain-Based Development App Functionality and Specifications | AI-P-Partial | AI-P-Full | SL-LI-P | |
|---|---|---|---|---|---|---|---|---|---|---|---|---|---|---|---|---|---|---|---|---|
| WbA1 | 50 | X | X | 50 | X | X | 60 | X | 0 | X | 80 | 80 | 85 | X | X | X | X | 70 | X | 80 |
| WbA2 | 60 | X | X | 70 | X | X | 70 | X | 0 | X | 100 | 100 | 100 | X | X | X | X | 70 | X | 80 |
| WbA3 | X | 60 | X | 50 | X | X | 80 | X | 0 | X | 100 | 80 | 100 | X | X | X | X | 60 | X | 80 |
| WbA4 | X | 75 | X | 50 | X | X | 100 | X | 60 | X | 100 | 100 | X | X | 100 | X | X | X | 100 | 90 |
| WbA5 | X | X | 80 | X | 100 | X | 90 | X | 100 | X | 100 | 90 | 100 | X | X | X | X | 60 | X | 80 |
| WbA6 | X | X | 90 | X | 100 | X | 100 | X | 100 | X | 100 | 100 | X | X | 100 | X | X | X | 100 | 80 |
| HbA1 | 50 | X | X | 50 | X | X | 60 | X | X | 0 | X | 90 | 100 | X | X | X | X | 70 | X | 100 |
| HbA2 | 50 | X | X | 50 | X | X | 60 | X | X | 0 | X | 100 | X | X | 100 | X | X | 70 | X | 100 |
| HbA3 | X | 60 | X | 50 | X | X | 80 | X | X | X | 60 | 95 | 100 | X | X | X | X | X | 100 | 100 |
| HbA4 | X | 75 | X | 40 | X | X | X | 60 | X | 100 | X | 100 | X | X | X | 100 | X | X | 100 | 100 |
| HbA5 | X | X | 90 | X | 100 | X | X | 80 | X | 100 | X | 97 | X | 100 | X | X | X | X | 100 | 100 |
| HbA6 | X | X | 100 | X | X | 100 | X | 100 | X | 100 | X | 100 | X | X | X | X | 90 | X | 100 | 100 |
| IbA1 | 50 | X | X | 50 | X | X | 60 | X | 0 | X | X | 70 | 100 | X | X | X | X | 70 | X | 70 |
| IbA2 | 50 | X | X | 50 | X | X | 60 | X | 0 | X | X | 100 | 100 | X | X | X | X | X | 100 | 70 |
| IbA3 | X | 60 | X | 50 | X | X | 60 | X | X | X | 60 | 82 | X | X | 100 | X | X | 70 | X | 70 |
| IbA4 | X | 75 | X | 40 | X | X | X | 60 | X | 100 | X | 100 | X | X | X | 100 | X | X | 100 | 70 |
| IbA5 | X | X | 90 | X | 100 | X | X | 80 | X | 100 | X | 94 | X | 100 | X | X | X | 70 | X | 70 |
| IbA6 | X | X | 100 | X | X | 100 | X | 100 | X | 100 | X | 100 | X | X | X | X | 90 | X | 100 | 70 |
| GbA1 | 50 | X | X | 50 | X | X | 60 | X | 0 | X | X | 70 | 100 | X | X | X | X | 70 | X | 100 |
| GbA2 | 50 | X | X | 50 | X | X | 60 | X | 0 | X | X | 100 | 100 | X | X | X | X | X | 100 | 100 |
| GbA3 | X | 60 | X | 50 | X | X | 80 | X | X | X | 60 | 82 | X | X | 100 | X | X | X | 100 | 100 |
| GbA4 | X | 75 | X | 40 | X | X | X | 60 | X | 100 | X | 100 | X | X | X | 100 | X | X | 100 | 100 |
| GbA5 | X | X | 90 | X | 100 | X | X | 80 | X | 100 | X | 94 | X | 100 | X | X | X | X | 100 | 100 |
| GbA6 | X | X | 100 | X | X | 100 | X | 100 | X | 100 | X | 100 | X | X | X | X | 90 | X | 100 | 100 |
| MDSD1 | 50 | X | X | 50 | X | X | 60 | X | 0 | X | X | 76 | 100 | X | X | X | X | 70 | X | 85 |
| MDSD2 | 50 | X | X | 50 | X | X | 60 | X | 0 | X | X | 100 | 100 | X | X | X | X | X | 100 | 85 |
| MDSD3 | X | 60 | X | 50 | X | X | 80 | X | X | X | 60 | 89 | X | X | 100 | X | X | X | 100 | 85 |
| MDSD4 | X | 75 | X | 40 | X | X | X | 60 | X | 100 | X | 100 | X | X | X | 100 | X | X | 100 | 85 |
| MDSD5 | X | X | 90 | X | 100 | X | X | 80 | X | 100 | X | 98 | X | 100 | X | X | X | X | 100 | 85 |
| MDSD6 | X | X | 100 | X | X | 90 | X | 100 | X | 100 | X | 100 | X | X | X | X | 100 | X | 100 | 85 |
Disclaimer/Publisher’s Note: The statements, opinions and data contained in all publications are solely those of the individual author(s) and contributor(s) and not of MDPI and/or the editor(s). MDPI and/or the editor(s) disclaim responsibility for any injury to people or property resulting from any ideas, methods, instructions or products referred to in the content. |
© 2023 by the authors. Licensee MDPI, Basel, Switzerland. This article is an open access article distributed under the terms and conditions of the Creative Commons Attribution (CC BY) license (https://creativecommons.org/licenses/by/4.0/).
Share and Cite
Henge, S.K.; Maheswari, G.U.; Ramalingam, R.; Alshamrani, S.S.; Rashid, M.; Murugan, J. Dependable and Non-Dependable Multi-Authentication Access Constraints to Regulate Third-Party Libraries and Plug-Ins across Platforms. Systems 2023, 11, 262. https://doi.org/10.3390/systems11050262
Henge SK, Maheswari GU, Ramalingam R, Alshamrani SS, Rashid M, Murugan J. Dependable and Non-Dependable Multi-Authentication Access Constraints to Regulate Third-Party Libraries and Plug-Ins across Platforms. Systems. 2023; 11(5):262. https://doi.org/10.3390/systems11050262
Chicago/Turabian StyleHenge, Santosh Kumar, Gnaniyan Uma Maheswari, Rajakumar Ramalingam, Sultan S. Alshamrani, Mamoon Rashid, and Jayalakshmi Murugan. 2023. "Dependable and Non-Dependable Multi-Authentication Access Constraints to Regulate Third-Party Libraries and Plug-Ins across Platforms" Systems 11, no. 5: 262. https://doi.org/10.3390/systems11050262
APA StyleHenge, S. K., Maheswari, G. U., Ramalingam, R., Alshamrani, S. S., Rashid, M., & Murugan, J. (2023). Dependable and Non-Dependable Multi-Authentication Access Constraints to Regulate Third-Party Libraries and Plug-Ins across Platforms. Systems, 11(5), 262. https://doi.org/10.3390/systems11050262

