Online-Review-Driven Products Ranking: A Hybrid Approach
Abstract
1. Introduction
- Classify products and analyze them at a more fine-grained level. Previous studies have rarely considered the classification of products, ignoring the error caused by product classification, which makes it easy to mislead consumers into making wrong decisions;
- Integrate subjective weight and objective weight into the VIKOR method, correct the deviation caused by the traditional method that only considers subjective or objective weight and help consumers choose more satisfactory and suitable products;
- Verify the effectiveness of the method via an example analysis. A mobile game case study shows that our method can reduce the complexity of accurately obtaining consumers’ personal preferences and help consumers make more accurate decisions.
2. Literature Review
2.1. Studies on Sentiment Analysis
2.2. Studies on Ranking Products through Online Reviews
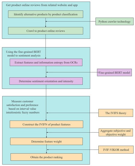
3. Research Method
3.1. Collecting and Processing Online Reviews
3.1.1. Crawling Online Reviews Concerning Alternative Products
3.1.2. Crawling and Preprocessing Data
3.2. Using the Fine-Grained BERT Model for Sentiment Analysis
3.2.1. Extracting Product Aspect Features from Online Reviews
3.2.2. Calculating the Sentiment Orientation
3.3. Measure Consumer Satisfaction and Preference Based on Interval Value Intuitionistic Fuzzy Number
3.3.1. Interval Value Intuitionistic Fuzzy Set
- (1):
- If , then ;
- (2):
- If: , as follows:If , then ;If , then .
3.3.2. Construct the Interval Value Intuitionistic Fuzzy Number of Product Features
3.3.3. Use Fuzzy Best–Worst Method (FBWM) to Calculate Product Attribute Weight
- Define the indicator set. A set of indicators is used to describe the target object for evaluation;
- Select the best indicator and the worst indicator. The decision maker selects the best indicator and the worst indicator from the indicator set , according to the actual situation;
- Determine the importance of other indicators relative to the best indicators. Numbers 1–9 were used to represent the importance of other indicators relative to the best indicator, and a comparison vector was constructed, where represented the importance of the best indicator relative to the indicator . A value of 1 means that and are equally important, and 9 means that is extremely important relative to ;
- Determine how important other indicators are relative to the worst indicators. Numbers 1 to 9 are used to represent the importance of other indicators relative to the worst indicator, and a comparison vector is constructed, where represents the importance of the worst indicator relative to the indicator . A value of 1 means that and are equally important, and 9 means that is extremely important relative to ;
- Determine the index weight . A mathematical programming model is constructed and solved:
3.3.4. Ranking Products Based on the Improved Interval Value Intuitionistic Fuzzy VIKOR Method
4. Case Study
4.1. Decision-Making Process
4.2. Sensitivity Analysis
4.3. Comparative Analysis
4.4. Discussion
4.5. Research Hypothesis and Limitations
5. Conclusions
Author Contributions
Funding
Institutional Review Board Statement
Informed Consent Statement
Data Availability Statement
Acknowledgments
Conflicts of Interest
References
- Wu, Y.Y.; Liu, T.J.; Teng, L.F.; Zhang, H.; Xie, C.X. The impact of online review variance of new products on consumer adoption intentions. J. Bus. Res. 2021, 136, 209–218. [Google Scholar] [CrossRef]
- Emadi, M.; Rahgozar, M. Twitter sentiment analysis using fuzzy integral classifier fusion. J. Inf. Sci. 2020, 46, 226–242. [Google Scholar] [CrossRef]
- Rana, T.A.; Cheah, Y.N. Sequential patterns rule-based approach for opinion target extraction from customer reviews. J. Inf. Sci. 2019, 45, 643–655. [Google Scholar] [CrossRef]
- Bi, J.W.; Liu, Y.; Fan, Z.P. Representing sentiment analysis results of online reviews using interval type-2 fuzzy numbers and its application to product ranking. Inf. Sci. 2019, 504, 293–307. [Google Scholar] [CrossRef]
- Park, D.H.; Lee, J. eWOM overload and its effect on consumer behavioral intention depending on consumer involvement. Electron. Commer. Res. Appl. 2008, 7, 386–398. [Google Scholar] [CrossRef]
- Wang, X.H.; Dong, S. Users’ sentiment analysis of shopping websites based on online reviews. Appl. Math. Nonlinear Sci. 2020, 5, 493–502. [Google Scholar] [CrossRef]
- Abu-Salih, B.; Wongthongtham, P.; Chan, K.Y.; Zhu, D.Y. CredSaT: Credibility ranking of users in big social data incorporating semantic analysis and temporal factor. J. Inf. Sci. 2019, 45, 259–280. [Google Scholar] [CrossRef]
- Liang, L.; Tian, F. Using normal dictionaries to extract multiple semantic relationships. J. Eng. 2020, 2020, 595–600. [Google Scholar] [CrossRef]
- Zabha, N.I.; Ayop, Z.; Anawar, S.; Hamid, E.; Zainal, Z. Developing cross-lingual sentiment analysis of malay twitter data using lexicon-based approach. Int. J. Adv. Comput. Sci. Appl. 2019, 10, 346–351. [Google Scholar] [CrossRef]
- Moussa, M.E.; Mohamed, E.H.; Haggag, M.H. A generic lexicon-based framework for sentiment analysis. Int. J. Comput. Appl. 2018, 42, 463–473. [Google Scholar] [CrossRef]
- Cyril, C.P.D.; Beulah, J.R.; Subramani, N.; Mohan, P.; Harshavardhan, A.; Sivabalaselvamani, D. An automated learning model for sentiment analysis and data classification of Twitter data using balanced CA-SVM. Concurr. Eng. 2021, 29, 386–395. [Google Scholar] [CrossRef]
- Patil, H.P.; Atique, M. CDNB: CAVIAR-dragonfly optimization with naive bayes for the sentiment and affect analysis in social media. Big Data 2020, 8, 107–124. [Google Scholar] [CrossRef]
- Dogra, V.; Alharithi, F.S.; Alvarez, R.M.; Singh, A.; Qahtani, A.M. NLP-Based application for analyzing private and public banks stocks reaction to news events in the Indian stock exchange. Systems 2022, 10, 233. [Google Scholar] [CrossRef]
- Araci, D. FinBERT: Financial sentiment analysis with pre-trained language models. arXiv 2019, arXiv:1908.10063. [Google Scholar]
- Kumar, G.; Parimala, N. An integration of sentiment analysis and MCDM approach for smartphone recommendation. Int. J. Inf. Technol. Decis. Mak. 2020, 19, 1037–1063. [Google Scholar] [CrossRef]
- Ji, P.; Zhang, H.Y.; Wang, J.Q. A fuzzy decision support model with sentiment analysis for items comparison in e-commerce: The case study of http://PConline.com. IEEE Trans. Syst. Man Cybern. Syst. 2019, 49, 1993–2004. [Google Scholar] [CrossRef]
- Liu, Y.; Bi, J.W.; Fan, Z.P. Ranking products through online reviews: A method based on sentiment analysis technique and intuitionistic fuzzy set theory. Inf. Fusion 2017, 36, 149–161. [Google Scholar] [CrossRef]
- Li, H.M.; Liang, M.X.; Zhang, C.Y.; Cao, Y.C. Risk evaluation of water environmental treatment PPP projects based on the intuitionistic fuzzy MULTIMOORA improved FMEA method. Systems 2022, 10, 163. [Google Scholar] [CrossRef]
- Song, J.K.; Jiang, L.N.; Liu, Z.C.; Leng, X.L.; He, Z.G. Selection of third-party reverse logistics service provider based on intuitionistic fuzzy multi-criteria decision making. Systems 2022, 10, 188. [Google Scholar] [CrossRef]
- Cali, S.; Balaman, S.Y. Improved decisions for marketing, supply and purchasing: Mining big data through an integration of sentiment analysis and intuitionistic fuzzy multi criteria assessment. Comput. Ind. Eng. 2019, 129, 315–332. [Google Scholar] [CrossRef]
- Abdi, A.; Shamsuddin, S.M.; Hasan, S.; Piran, J. Deep learning-based sentiment classification of evaluative text based on multi-feature fusion. Inf. Process. Manag. 2019, 56, 1245–1259. [Google Scholar] [CrossRef]
- Alaei, A.R.; Becken, S.; Stantic, B. Sentiment analysis in tourism: Capitalizing on big data. J. Travel Res. 2019, 58, 175–191. [Google Scholar] [CrossRef]
- Karami, A.; Shah, V.; Vaezi, R.; Bansal, A. Twitter speaks: A case of national disaster situational awareness. J. Inf. Sci. 2020, 46, 313–324. [Google Scholar] [CrossRef]
- Keramatfar, A.; Amirkhani, H. Bibliometrics of sentiment analysis literature. J. Inf. Sci. 2019, 45, 3–15. [Google Scholar] [CrossRef]
- Rhanoui, M.; Mikram, M.; Yousfi, S.; Barzali, S. A CNN-BiLSTM model for document-level sentiment analysis. Mach. Learn. Knowl. Extr. 2019, 1, 832–847. [Google Scholar] [CrossRef]
- Chen, T.; Xu, R.; He, Y.; Wang, X. Improving sentiment analysis via sentence type classification using BiLSTM-CRF and CNN. Expert Syst. Appl. 2017, 72, 221–230. [Google Scholar] [CrossRef]
- Ding, Y.G.; Li, S.J.; Fu, X.; Liu, M.J. Temporal-aware multi-category products recommendation model based on aspect-level sentiment analysis. J. Electron. Inf. Technol. 2018, 40, 1453–1460. [Google Scholar] [CrossRef]
- Li, Z.; Fan, Y.; Jiang, B.; Lei, T.; Liu, W. A survey on sentiment analysis and opinion mining for social multimedia. Multimed. Tools Appl. 2019, 78, 6939–6967. [Google Scholar] [CrossRef]
- Anastasiei, B.; Dospinescu, N.; Dospinescu, O. The impact of social media peer communication on customer behaviour-evidence from romania. Argum. Oeconomica 2022, 48, 247–264. [Google Scholar] [CrossRef]
- Kauffmann, E.; Peral, J.; Gil, D.; Ferrández, A.; Sellers, R.; Mora, H. Managing marketing decision-making with sentiment analysis: An evaluation of the main product features using text data mining. Sustainability 2019, 11, 4235. [Google Scholar] [CrossRef]
- Meng, Y.; Yang, N.; Qian, Z.; Zhang, G. What makes an online review more helpful: An interpretation framework using XGBoost and SHAP values. J. Theor. Appl. Electron. Commer. Res. 2021, 16, 466–490. [Google Scholar] [CrossRef]
- Zhang, C.; Tian, Y.x.; Fan, L.w.; Li, Y.h. Customized ranking for products through online reviews: A method incorporating prospect theory with an improved VIKOR. Appl. Intell. 2020, 50, 1725–1744. [Google Scholar] [CrossRef]
- Liu, Y.; Bi, J.W.; Fan, Z.P. A method for ranking products through online reviews based on sentiment classification and interval-valued intuitionistic fuzzy TOPSIS. Int. J. Inf. Technol. Decis. Mak. 2017, 16, 1497–1522. [Google Scholar] [CrossRef]
- Li, M.; Li, W.; Wang, F.; Jia, X.; Rui, G. Applying BERT to analyze investor sentiment in stock market. Neural Comput. Appl. 2020, 33, 4663–4676. [Google Scholar] [CrossRef]
- Khoo, C.S.G.; Johnkhan, S.B. Lexicon-based sentiment analysis: Comparative evaluation of six sentiment lexicons. J. Inf. Sci. 2018, 44, 491–511. [Google Scholar] [CrossRef]
- Najmi, E.; Hashmi, K.; Malik, Z.; Rezgui, A.; Khan, H.U. CAPRA: A comprehensive approach to product ranking using customer reviews. Computing 2015, 97, 843–867. [Google Scholar] [CrossRef]
- Wu, C.; Zhang, D. Ranking products with IF-based sentiment word framework and TODIM method. Kybernetes 2019, 48, 990–1010. [Google Scholar] [CrossRef]
- Chen, K.; Kou, G.; Shang, J.; Chen, Y. Visualizing market structure through online product reviews: Integrate topic modeling, TOPSIS, and multi-dimensional scaling approaches. Electron. Commer. Res. Appl. 2015, 14, 58–74. [Google Scholar] [CrossRef]
- Peng, Y.; Kou, G.; Li, J. A fuzzy PROMETHEE approach for mining customer reviews in Chinese. Arab. J. Sci. Eng. 2014, 39, 5245–5252. [Google Scholar] [CrossRef]
- Mahdiraji, H.A.; Kazimieras Zavadskas, E.; Kazeminia, A.; Abbasi Kamardi, A. Marketing strategies evaluation based on big data analysis: A CLUSTERING-MCDM approach. Econ. Res.-Ekon. Istraživanja 2019, 32, 2882–2898. [Google Scholar] [CrossRef]
- Atanassov, K.; Gargov, G. Interval valued intuitionistic fuzzy sets. Fuzzy Sets Syst. 1989, 31, 343–349. [Google Scholar] [CrossRef]
- Xu, Z.S.; Xia, M.M. Induced generalized intuitionistic fuzzy operators. Knowl. Based Syst. 2011, 24, 197–209. [Google Scholar] [CrossRef]
- Xu, Y.J.; Zhu, X.T.; Wen, X.W.; Herrera-Viedma, E. Fuzzy best-worst method and its application in initial water rights allocation. Appl. Soft Comput. 2021, 101, 107007. [Google Scholar] [CrossRef]
- Jeppesen, L.B.; Frederiksen, L. Why do users contribute to firm-hosted user communities? The case of computer-controlled music instruments. Organ. Sci. 2006, 17, 45–63. [Google Scholar] [CrossRef]
- Bujang, M.A.; Omar, E.D.; Baharum, N.A. A review on sample size determination for cronbach’s alpha test: A simple guide for researchers. Malays. J. Med. Sci. 2018, 25, 85–99. [Google Scholar] [CrossRef]
- Ah, K.H.; Song, H. Constructing sentiment lexicon for subject-specific sentiment analysis. Korean Linguist. 2021, 93, 83–110. [Google Scholar] [CrossRef]
- Liu, H.; Chen, X.; Liu, X.X. A study of the application of weight distributing method combining sentiment dictionary and TF-IDF for text sentiment analysis. IEEE Access 2022, 10, 32280–32289. [Google Scholar] [CrossRef]
- Sıcakyüz, Ç. Analyzing healthcare and wellness products’ Quality embedded in online customer reviews: Assessment with a hybrid fuzzy LMAW and fermatean fuzzy WASPAS method. Sustainability 2023, 15, 3428. [Google Scholar]





| Literature | Theories and Methods | |||||
|---|---|---|---|---|---|---|
| Classification of Products | Fusion Weight | Aspect-Level SA | Interval Intuitionistic Fuzzy Set | MCDM | BERT Model | |
| [19] | ✓ | ✓ | ||||
| [21] | ✓ | |||||
| [27] | ✓ | |||||
| [32] | ✓ | ✓ | ||||
| [33] | ✓ | |||||
| [34] | ✓ | ✓ | ||||
| [35] | ✓ | |||||
| [28] | ✓ | ✓ | ✓ | |||
| [29] | ✓ | ✓ | ||||
| [30] | ✓ | |||||
| [35] | ✓ | ✓ | ||||
| [36] | ✓ | ✓ | ||||
| Our method | ✓ | ✓ | ✓ | ✓ | ✓ | ✓ |
| Game Type | Name of the Game | ||||
|---|---|---|---|---|---|
| STG | Clash of Clans | Lords Mobile | Boom Beach | Game Science | Late Shift |
| RPG | Journey to the West | Brawl Stars | Identity V | Onmyoji | Aotu World |
| RCG | QQ Speed | Need For Speed | Crazyracing Kartrider | Ace Race Overdrive | Asphalt 9 Legends |
| PUZG | Happy Elimination | Snake | Plants vs. Zombies 2 | Angry Birds 2 | Hearth Stone: Heroes of Warcraft |
| SIMG | Township | Mole’s World | Hay Day | Simcity Buildlt | Family Island |
| FPS | Call of Duty | Cross Fire | Game For Peace | Knives Out | Wefire |
| CAG | Clash Royale | Ark Nights | Happy landlords | Night of Full Moon | Battle Hand |
| MUG | Chameleon Run | QQ Dance | Piano Tiles 2 | Rolling Sky | Dancing Line |
| TRPG | Werewolf | Killers of Three Kingdom | Armello | Pansdemic: the board game | Through the Ages |
| SPG | Street Basketball | Dream league Soccer | Ski Safari | Slam Dunk | FIFA Mobile |
| MOBA | Honor of Kings | Onmyoji Arena | Soul Blade | MARVEL Super War | Time and Space Call |
| F1 | F2 | F3 | F4 | F5 | |
|---|---|---|---|---|---|
| P1 | Game loading stability | Game Graphics | Game vs. Mechanics | Game props | Game combat items |
| Flash back, Disconnect, Loading | Graphics, Content, Design | Opponents, Upgrades, Mechanics | Architecture, Diamonds, Resources | Base, Task force, Carrier | |
| P2 | Game characters | Picture harmony | Game effects | Game atmosphere | Game matching mechanism |
| Overseer, Butcher, Human | Map, skill | Golden, Purple, Knife air | Quality, Ethos, Actor | Match, Teammate, Balance | |
| P3 | Loading speed | Game scene | Racing mechanism | Racing props | Game touch |
| Network, Login, Time | Mode, Screen, Map | Racing, System, Mechanism | Racing Cars, Clothes, props | Broken, Broken, Stuck | |
| P4 | Match balance | Card props | Gameplay mechanics | Client stability | Interface design |
| Classes, Balance, Arenas | Cards, Coins | War chess, Turns, Adventures | Flashbacks, Drops, Freezes | Logins, Interfaces, Stores | |
| P5 | Game experience | Loading speed | Character modeling | Game scene | Server stability |
| System, Customer Service | Loading, Login, Interface | Screen, Clothes, Modeling | Fishing, Planting vegetables, Scene | Flash back, Lag, Server | |
| P6 | Operation related | Game optimization | Anti-addiction Settings | Cheating penalty mechanism | Weapon props |
| Network, Flashback, Stuck | Repair, Optimization, Improvement | Anti-addiction, Minors, Face recognition | Plugins, Matching, Sealing | Skin, Clothing, Quarterback | |
| P7 | Game balance | Card equipment | Character props | Game stability | Functional modules |
| Fair, Balanced, Matching | Cards, Holy water | King, Cup, Treasure chest | Flashback, Offline, Optimization | Customer service, Functions | |
| P8 | Props raffle | Dance pictures and costumes | Game matching experience | Character dance movements | Game stability |
| Lucky draw, Gift box, Explosion rate | Dazzle dance, Picture, Clothing | Experience, Customer service, Matching | People, Dance, Action | Flashback, Server, Offline | |
| P9 | General occupation | Skills and equipment | Combat special effects | Game scene | Gameplay |
| General, Master | Skills, Equipment | Combat, Special effects | Pictures, Scenes | Simple, Playable | |
| P10 | Character action | Game content | Game optimization | Character design | Game experience |
| Shooting, Passing, Long shot | Play, Attack, Rank | Flashback, Optimization, Stuck | Player, Movement, Fluency | Experience, System, Customer service | |
| P11 | Character design | Anti-addiction mechanism | Game fairness | Game experience | Run related |
| Hero, Skin | Addiction prevention, Minors, Face recognition | Matching, Fairness, Actors | Hang up, Mentality | Flashback, Scoring |
| F1 | F2 | F3 | F4 | F5 | ||||||
|---|---|---|---|---|---|---|---|---|---|---|
| P1 | 0.136 | 0.841 | 0.612 | 0.371 | 0.499 | 0.475 | 0.573 | 0.404 | 0.544 | 0.434 |
| P2 | 0.556 | 0.394 | 0.732 | 0.236 | 0.683 | 0.269 | 0.565 | 0.397 | 0.510 | 0.448 |
| P3 | 0.267 | 0.704 | 0.529 | 0.444 | 0.380 | 0.584 | 0.542 | 0.420 | 0.229 | 0.717 |
| P4 | 0.312 | 0.655 | 0.354 | 0.599 | 0.181 | 0.783 | 0.065 | 0.918 | 0.042 | 0.947 |
| P5 | 0.122 | 0.865 | 0.136 | 0.833 | 0.379 | 0.575 | 0.379 | 0.594 | 0.129 | 0.851 |
| P6 | 0.206 | 0.771 | 0.401 | 0.550 | 0.359 | 0.590 | 0.315 | 0.646 | 0.436 | 0.523 |
| P7 | 0.259 | 0.708 | 0.444 | 0.502 | 0.348 | 0.605 | 0.176 | 0.804 | 0.313 | 0.666 |
| P8 | 0.294 | 0.662 | 0.711 | 0.263 | 0.213 | 0.746 | 0.653 | 0.302 | 0.123 | 0.839 |
| P9 | 0.793 | 0.179 | 0.912 | 0.078 | 0.856 | 0.144 | 0.749 | 0.250 | 0.668 | 0.328 |
| P10 | 0.343 | 0.616 | 0.345 | 0.618 | 0.158 | 0.828 | 0.458 | 0.514 | 0.204 | 0.777 |
| P11 | 0.254 | 0.695 | 0.326 | 0.604 | 0.180 | 0.783 | 0.169 | 0.800 | 0.171 | 0.600 |
| F1 | F2 | F3 | F4 | F5 | |
|---|---|---|---|---|---|
| P1 | ([0.0914,0.1551], [0.7276,0.7954]) | ([0.4983,0.6093], [0.2806,0.3096]) | ([0.3894,0.4113], [0.4711,0.4931]) | ([0.4736,0.5650], [0.3202,0.4109]) | ([0.4556,0.5556], [0.3296,0.4288]) |
| P2 | ([0.4856,0.5448], [0.3355,0.3936]) | ([0.6516,0.7040], [0.1936,0.2439]) | ([0.6029,0.6614], [0.2214,0.2771]) | ([0.4771,0.5697], [0.3217,0.4131]) | ([0.4490,0.5036], [0.3805,0.4375]) |
| P3 | ([0.1993,0.2877], [0.5977,0.6890]) | ([0.3495,0.4267], [0.4627,0.5405]) | ([0.2974,0.3967], [0.4831,0.5841]) | ([0.3312,0.4371], [0.4414,0.5488]) | ([0.1438,0.2749], [0.5845,0.7250]) |
| P4 | ([0.2177,0.3445], [0.5253,0.6554]) | ([0.4893,0.5915], [0.2692,0.3689]) | ([0.6696,0.7428], [0.1290,0.1973]) | ([0.0495,0.0682], [0.8177,0.8386]) | ([0.0208,0.0539], [0.8351,0.8724]) |
| P5 | ([0.0700,0.1495], [0.7386,0.8217]) | ([0.0847,0.1612], [0.7096,0.7928]) | ([0.2719,0.4111], [0.4480,0.5898]) | ([0.4636,0.6088], [0.2698,0.4131]) | ([0.1022,0.1300], [0.7523,0.7820]) |
| P6 | ([0.1504,0.2346], [0.6778,0.7653]) | ([0.3350,0.4154], [0.4742,0.5558]) | ([0.2906,0.3815], [0.5062,0.5994]) | ([0.2527,0.3377], [0.5608,0.6484]) | ([0.3802,0.4357], [0.4621,0.5180]) |
| P7 | ([0.2094,0.2453], [0.6038,0.6409]) | ([0.3587,0.4041], [0.4096,0.4729]) | ([0.2682,0.3433], [0.4937,0.5709]) | ([0.1291,0.1813], [0.6796,0.7342]) | ([0.2063,0.3439], [0.5160,0.6560]) |
| P8 | ([0.2197,0.3256], [0.5577,0.6677]) | ([0.6223,0.6943], [0.2082,0.2781]) | ([0.1466,0.2486], [0.6368,0.7451]) | ([0.5468,0.6636], [0.2236,0.3363]) | ([0.0824,0.1457], [0.7421,0.8128]) |
| P9 | ([0.6857,0.7403], [0.1346,0.1863]) | ([0.7984,0.8414], [0.0499,0.0908]) | ([0.7195,0.8205], [0.0784,0.1794]) | ([0.6508,0.6964], [0.2018,0.2474]) | ([0.5588,0.6429], [0.2526,0.3363]) |
| P10 | ([0.2548,0.3743], [0.5033,0.6256]) | ([0.2818,0.3511], [0.5307,0.6016]) | ([0.1183,0.1711], [ 0.7318,07865]) | ([0.4004,0.4395], [0.4518,0.4910]) | ([0.1602,0.2143], [0.6845,0.7403]) |
| P11 | ([0.5961,0.6935], [0.1892,0.2812]) | ([0.5335,0.5880], [0.2767,0.3290]) | ([0.1315,0.2021], [0.6890,0.7648]) | ([0.1077,0.2056], [0.6899,0.7943]) | ([0.4986,0.6151], [0.1141,0.2036]) |
| P1 | P2 | P3 | P4 | P5 | P6 | P7 | P8 | P9 | P10 | P11 | |
|---|---|---|---|---|---|---|---|---|---|---|---|
| 0.20 | 0.15 | 0.22 | 0.20 | 0.24 | 0.28 | 0.21 | 0.17 | 0.18 | 0.16 | 0.21 | |
| 0.19 | 0.31 | 0.28 | 0.14 | 0.19 | 0.11 | 0.15 | 0.25 | 0.19 | 0.18 | 0.19 | |
| 0.20 | 0.15 | 0.16 | 0.16 | 0.17 | 0.15 | 0.18 | 0.22 | 0.21 | 0.24 | 0.23 | |
| 0.20 | 0.18 | 0.15 | 0.25 | 0.20 | 0.23 | 0.24 | 0.16 | 0.22 | 0.2 | 0.22 | |
| 0.21 | 0.21 | 0.19 | 0.25 | 0.20 | 0.23 | 0.22 | 0.20 | 0.20 | 0.22 | 0.15 |
| P1 | P2 | P3 | P4 | P5 | P6 | P7 | P8 | P9 | P10 | P11 | |
|---|---|---|---|---|---|---|---|---|---|---|---|
| 0.11 | 0.16 | 0.17 | 0.23 | 0.20 | 0.14 | 0.34 | 0.10 | 0.13 | 0.36 | 0.12 | |
| 0.30 | 0.27 | 0.22 | 0.13 | 0.14 | 0.30 | 0.26 | 0.31 | 0.18 | 0.20 | 0.20 | |
| 0.19 | 0.17 | 0.13 | 0.16 | 0.30 | 0.10 | 0.12 | 0.15 | 0.31 | 0.10 | 0.27 | |
| 0.15 | 0.28 | 0.15 | 0.17 | 0.19 | 0.30 | 0.21 | 0.30 | 0.23 | 0.14 | 0.20 | |
| 0.25 | 0.12 | 0.32 | 0.31 | 0.17 | 0.22 | 0.08 | 0.16 | 0.15 | 0.20 | 0.21 |
| Different Methods | Ranking Result |
|---|---|
| The proposed method | P4 > P5 > P7 > P10 > P3 > P6 > P11 > P8 > P1 > P2 > P9 |
| The method proposed by [48] | P4 > P5 > P10 > P7 > P11 > P3 > P6 > P8 > P1 > P2 > P9 |
| The method proposed by [46] | P4 > P5 > P6 > P10 > P7 > P8 > P1 > P11 > P3 > P2 > P9 |
| The method proposed by [47] | P4 > P5 > P3 > P6 > P7 > P10 > P11 > P1 > P8 > P2 > P9 |
Disclaimer/Publisher’s Note: The statements, opinions and data contained in all publications are solely those of the individual author(s) and contributor(s) and not of MDPI and/or the editor(s). MDPI and/or the editor(s) disclaim responsibility for any injury to people or property resulting from any ideas, methods, instructions or products referred to in the content. |
© 2023 by the authors. Licensee MDPI, Basel, Switzerland. This article is an open access article distributed under the terms and conditions of the Creative Commons Attribution (CC BY) license (https://creativecommons.org/licenses/by/4.0/).
Share and Cite
Qu, S.; Zhang, Y.; Ji, Y.; Wang, Z.; Geng, R. Online-Review-Driven Products Ranking: A Hybrid Approach. Systems 2023, 11, 148. https://doi.org/10.3390/systems11030148
Qu S, Zhang Y, Ji Y, Wang Z, Geng R. Online-Review-Driven Products Ranking: A Hybrid Approach. Systems. 2023; 11(3):148. https://doi.org/10.3390/systems11030148
Chicago/Turabian StyleQu, Shaojian, Yang Zhang, Ying Ji, Zheng Wang, and Ruijuan Geng. 2023. "Online-Review-Driven Products Ranking: A Hybrid Approach" Systems 11, no. 3: 148. https://doi.org/10.3390/systems11030148
APA StyleQu, S., Zhang, Y., Ji, Y., Wang, Z., & Geng, R. (2023). Online-Review-Driven Products Ranking: A Hybrid Approach. Systems, 11(3), 148. https://doi.org/10.3390/systems11030148

