DEEPEIA: Conceptualizing a Generative Deep Learning Foreign Market Recommender for SMEs
Abstract
1. Introduction
1.1. AI and SME Internationalization
1.2. Research Objectives
- (RQ1) What is the current state of the art in DL foreign market entry recommenders?
- (RQ2) What limitations do these platforms reveal, and how can they be solved?
- (RQ3) How can a DL platform be conceptualized to successfully assist SMEs in their foreign market selection process?
- (O1) Enumerate the existing state-of-the-art DL foreign market recommenders.
- (O2) Summarize their known limitations and ways to improve them.
- (O3) Conceptualize a generative DL platform that identifies and explains the optimal foreign market to any SME product or service and proposes the ideal foreign champion for it.
1.3. Structure
2. Literature Review
2.1. Generative AI, DL, and Its Applications in SME Internationalization
2.2. Decision Support Systems and Generative AI
2.3. LSTMs in Financial Times Series Prediction and Generative AI
2.4. Ethical Considerations and AI
3. Method
3.1. Systematic Literature Review
3.2. Conceptual Model Development and Validation
4. Findings
5. Discussion
5.1. Theoretical Contribution
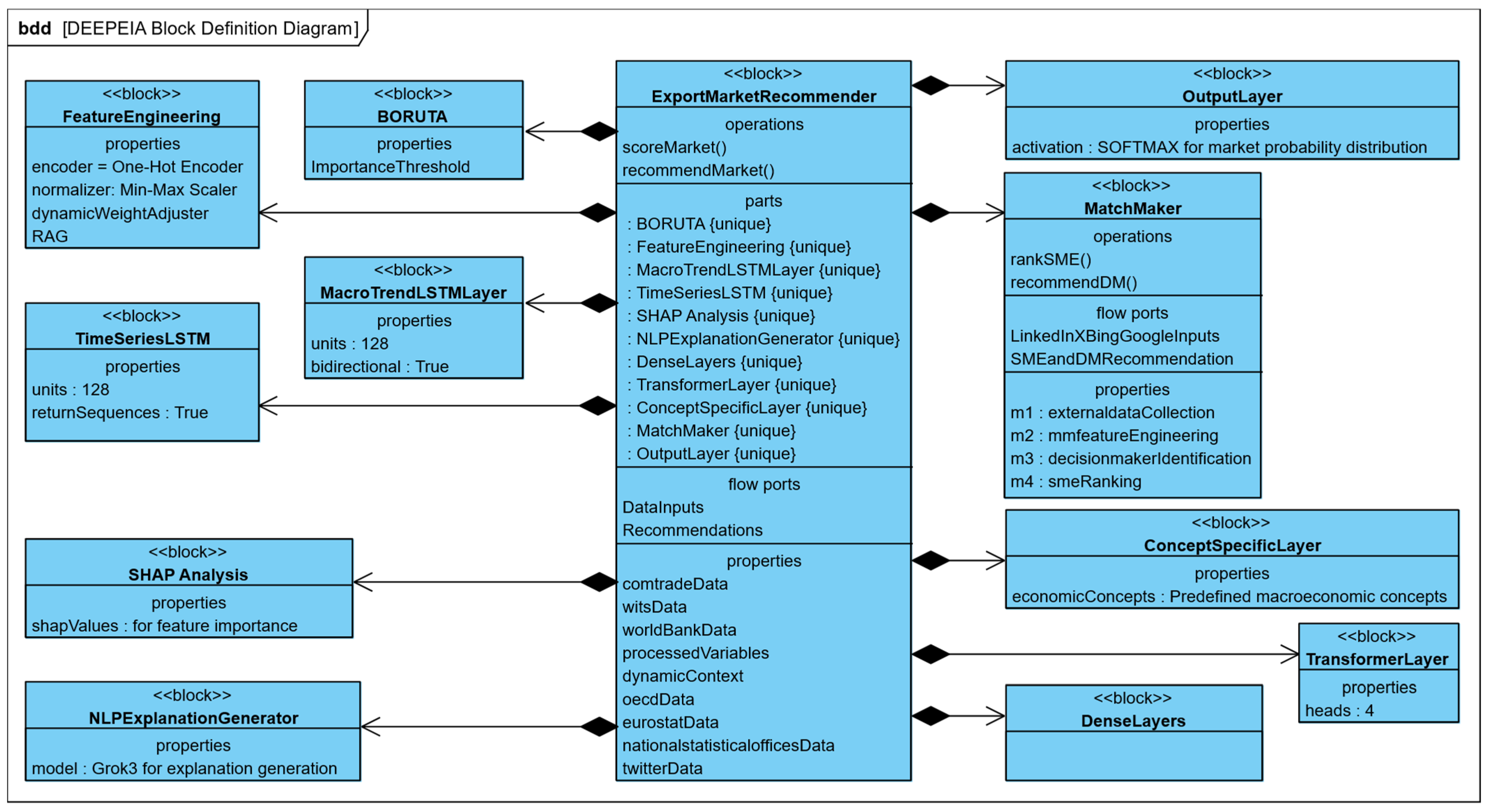
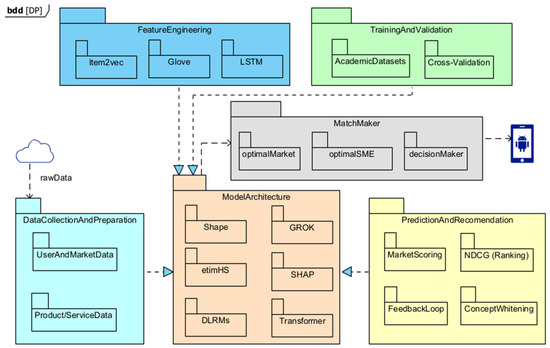
5.2. DEEPEIA—Generative Deep Learning Optimal Foreign Market Recommender
UIX
5.3. Managerial and Policy Implications
5.4. Comparision with World-Renowned Platforms
5.5. Future Deep Learning Platform Implications
5.6. Recent Similar Work
5.7. Limitations and Future Research
6. Conclusions
Author Contributions
Funding
Institutional Review Board Statement
Informed Consent Statement
Data Availability Statement
Acknowledgments
Conflicts of Interest
References
- Cox, A.M.; Mazumdar, S. Defining Artificial Intelligence for Librarians. J. Librariansh. Inf. Sci. 2024, 56, 330–340. [Google Scholar] [CrossRef]
- Kapoor, R.; Walters, S.P.; Al-Aswad, L.A. The Current State of Artificial Intelligence in Ophthalmology. Surv. Ophthalmol. 2019, 64, 233–240. [Google Scholar] [CrossRef]
- Berente, N.; Gu, B.; Recker, J.; Santanam, R. Special Issue Editor’s Comments: Managing Artificial Intelligence. MIS Q. 2021, 45, 1433–1450. [Google Scholar] [CrossRef]
- Brynjolfsson, E.; Hui, X.; Liu, M. Does Machine Translation Affect International Trade? Evidence from a Large Digital Platform. Manag. Sci. 2019, 65, 5449–5460. [Google Scholar] [CrossRef]
- Brynjolfsson, E.; Li, D.; Raymond, L. Generative AI at Work. Q. J. Econ. 2025, 140, 889–942. [Google Scholar] [CrossRef]
- Arinez, J.F.; Chang, Q.; Gao, R.X.; Xu, C.; Zhang, J. Artificial Intelligence in Advanced Manufacturing: Current Status and Future Outlook. J. Manuf. Sci. Eng. 2020, 142, 110804. [Google Scholar] [CrossRef]
- Baryannis, G.; Validi, S.; Dani, S.; Antoniou, G. Supply Chain Risk Management and Artificial Intelligence: State of the Art and Future Research Directions. Int. J. Prod. Res. 2019, 57, 2179–2202. [Google Scholar] [CrossRef]
- Di Vaio, A.; Palladino, R.; Hassan, R.; Escobar, O. Artificial Intelligence and Business Models in the Sustainable Development Goals Perspective: A Systematic Literature Review. J. Bus. Res. 2020, 121, 283–314. [Google Scholar] [CrossRef]
- Woschank, M.; Rauch, E.; Zsifkovits, H. A Review of Further Directions for Artificial Intelligence, Machine Learning, and Deep Learning in Smart Logistics. Sustainability 2020, 12, 3760. [Google Scholar] [CrossRef]
- Hasan, R.; Ojala, A. Managing Artificial Intelligence in International Business: Toward a Research Agenda on Sustainable Production and Consumption. Thunderbird Int. Bus. Rev. 2024, 66, 151–170. [Google Scholar] [CrossRef]
- Ericsson, M.; Persson, T. A Review of Business Intelligence and Analytics in Small and Mediumsized Enterprises. J. Enterp. Bus. Intell. 2022, 2, 77–88. [Google Scholar] [CrossRef]
- Ingalagi, S.S.; Mutkekar, R.R.; Kulkarni, P.M. Artificial Intelligence (AI) Adaptation: Analysis of Determinants among Small to Medium-Sized Enterprises (SME’s). IOP Conf. Ser. Mater. Sci. Eng. 2021, 1049, 012017. [Google Scholar] [CrossRef]
- Oldemeyer, L.; Jede, A.; Teuteberg, F. Investigation of Artificial Intelligence in SMEs: A Systematic Review of the State of the Art and the Main Implementation Challenges. Manag. Rev. Q. 2024, 75, 1185–1227. [Google Scholar] [CrossRef]
- Javaid, M.; Haleem, A.; Singh, R.P.; Suman, R. Artificial Intelligence Applications for Industry 4.0: A Literature-Based Study. J. Ind. Intg. Mgmt. 2022, 7, 83–111. [Google Scholar] [CrossRef]
- Calheiros-Lobo, N.; Vasconcelos Ferreira, J.; Au-Yong-Oliveira, M. SME Internationalization and Export Performance: A Systematic Review with Bibliometric Analysis. Sustainability 2023, 15, 8473. [Google Scholar] [CrossRef]
- Calheiros-Lobo, N.; Palma-Moreira, A.; Au-Yong-Oliveira, M.; Ferreira, J.V. Internationalization of Small and Medium-Sized Enterprises: Best Practices and the Emerging Concept of Foreign Champion, an Empirical Investigation. Adm. Sci. 2024, 14, 159. [Google Scholar] [CrossRef]
- Ayemowa, M.O.; Ibrahim, R.; Khan, M.M. Analysis of Recommender System Using Generative Artificial Intelligence: A Systematic Literature Review. IEEE Access 2024, 12, 87742–87766. [Google Scholar] [CrossRef]
- Das, R.; Favaro, L.; Heimel, T.; Krause, C.; Plehn, T.; Shih, D. How to Understand Limitations of Generative Networks. SciPost Phys. 2024, 16, 031. [Google Scholar] [CrossRef]
- Wang, C.; Niepert, M.; Li, H. RecSys-DAN: Discriminative Adversarial Networks for Cross-Domain Recommender Systems. IEEE Trans. Neural Netw. Learn. Syst. 2020, 31, 2731–2740. [Google Scholar] [CrossRef]
- Wang, Q.; Zhao, W.; Yang, J.; Wu, J.; Xue, S.; Xing, Q.; Yu, P.S. C-DeepTrust: A Context-Aware Deep Trust Prediction Model in Online Social Networks. IEEE Trans. Neural Netw. Learn. Syst. 2023, 34, 2767–2780. [Google Scholar] [CrossRef]
- Cui, Y.; van Esch, P.; Phelan, S. How to Build a Competitive Advantage for Your Brand Using Generative AI. Bus. Horiz. 2024, 67, 583–594. [Google Scholar] [CrossRef]
- Guha, A.; Grewal, D.; Atlas, S. Generative AI and Marketing Education: What the Future Holds. J. Mark. Educ. 2023, 46, 6–17. [Google Scholar] [CrossRef]
- Law, R.; Lin, K.J.; Ye, H.; Fong, D.K.C. Artificial Intelligence Research in Hospitality: A State-of-the-Art Re View and Future Directions. Int. J. Contemp. Hosp. Manag. 2023, 36, 2049–2068. [Google Scholar] [CrossRef]
- Chang, W.; Park, J. A Comparative Study on the Effect of ChatGPT Recommendation and AI Recommender Systems on the Formation of a Consideration Set. J. Retail. Consum. Serv. 2024, 78, 103743. [Google Scholar] [CrossRef]
- Rajput, S.; Mehta, N.; Singh, A.; Keshavan, R.H.; Vu, T.; Heldt, L.; Hong, L.; Tay, Y.; Tran, V.Q.; Samost, J.; et al. Recommender Systems with Generative Retrieval. Adv. Neural Inf. Process. Syst. 2023, 36, 10299–10315. [Google Scholar]
- Wang, Y.; Pan, Y.; Yan, M.; Su, Z.; Luan, T.H. A Survey on ChatGPT: AI–Generated Contents, Challenges, and Solutions. IEEE Open J. Comput. Soc. 2023, 4, 280–302. [Google Scholar] [CrossRef]
- Chen, B.; Wu, Z.; Zhao, R. From Fiction to Fact: The Growing Role of Generative AI in Business and Finance. J. Chin. Econ. Bus. Stud. 2023, 21, 471–496. [Google Scholar] [CrossRef]
- Bengesi, S.; El-Sayed, H.; Sarker, M.K.; Houkpati, Y.; Irungu, J.; Oladunni, T. Advancements in Generative AI: A Comprehensive Review of GANs, GPT, Autoencoders, Diffusion Model, and Transformers. IEEE Access 2024, 12, 69812–69837. [Google Scholar] [CrossRef]
- Gupta, M.; Akiri, C.; Aryal, K.; Parker, E.; Praharaj, L. From ChatGPT to ThreatGPT: Impact of Generative AI in Cybersecurity and Privacy. IEEE Access 2023, 11, 80218–80245. [Google Scholar] [CrossRef]
- Alla, K.R.; Thangarasu, G. Designing and Evaluating DSS for Complex Decision Making Environment. In Proceedings of the 2023 IEEE Symposium on Wireless Technology & Applications (ISWTA), Kuala Lumpur, Malaysia, 15–16 August 2023; pp. 149–152. [Google Scholar] [CrossRef]
- LeCun, Y.; Bengio, Y.; Hinton, G. Deep Learning. Nature 2015, 521, 436–444. [Google Scholar] [CrossRef]
- Zhang, X.; Chan, F.T.S.; Yan, C.; Bose, I. Towards Risk-Aware Artificial Intelligence and Machine Learning Systems: An Overview. Decis. Support Syst. 2022, 159, 113800. [Google Scholar] [CrossRef]
- Picon, A.; Irusta, U.; Álvarez-Gila, A.; Aramendi, E.; Alonso-Atienza, F.; Figuera, C.; Ayala, U.; Garrote, E.; Wik, L.; Kramer-Johansen, J.; et al. Mixed Convolutional and Long Short-Term Memory Network for the Detection of Lethal Ventricular Arrhythmia. PLoS ONE 2019, 14, e0216756. [Google Scholar] [CrossRef]
- Janiesch, C.; Zschech, P.; Heinrich, K. Machine Learning and Deep Learning. Electron. Mark. 2021, 31, 685–695. [Google Scholar] [CrossRef]
- Tung, T.-Y.; Gündüz, D. DeepWiVe: Deep-Learning-Aided Wireless Video Transmission. IEEE J. Sel. Areas Commun. 2022, 40, 2570–2583. [Google Scholar] [CrossRef]
- Reim, W.; Yli-Viitala, P.; Arrasvuori, J.; Parida, V. Tackling Business Model Challenges in SME Internationalization through Digitalization. J. Innov. Knowl. 2022, 7, 100199. [Google Scholar] [CrossRef]
- Owusu, J.; Boateng, P.A.; Yeboah, N. Strategic Decision Support Systems for Enhancing Competitive Advantage in Small and Medium Enterprises. In Proceedings of the 2024 IEEE SmartBlock4Africa, Accra, Ghana, 30 September–4 October 2024; pp. 1–10. [Google Scholar] [CrossRef]
- Cater-Steel, A.; Valverde, R.; Shrestha, A.; Toleman, M. Decision Support Systems for IT Service Management. Int. J. Inf. Decis. Sci. 2016, 8, 284. [Google Scholar] [CrossRef]
- Ikegwu, A.C.; Nweke, H.F.; Anikwe, C.V.; Alo, U.R.; Okonkwo, O.R. Big Data Analytics for Data-Driven Industry: A Review of Data Sources, Tools, Challenges, Solutions, and Research Directions. Clust. Comput. 2022, 25, 3343–3387. [Google Scholar] [CrossRef]
- Mora, M.; Marx Gomez, J.; Reyes-Delgado, P.Y.; Adelakun, O. An Integrative Agile Itsm Framework of Tenets and Practices—Its Design and Exploratory Utilization. J. Organ. Comput. Electron. Commer. 2022, 32, 99–129. [Google Scholar] [CrossRef]
- Felsberger, A.; Oberegger, B.; Reiner, G. A Review of Decision Support Systems for Manufacturing Systems. In Proceedings of the 1st International Workshop on Science, Application and Methods in Industry 4.0 (SamI40), co-located with i-KNOW 2016, Graz, Austria, 18–19 October 2016. [Google Scholar]
- Frank, A.G.; Dalenogare, L.S.; Ayala, N.F. Industry 4.0 Technologies: Implementation Patterns in Manufacturing Companies. Int. J. Prod. Econ. 2019, 210, 15–26. [Google Scholar] [CrossRef]
- Lin, H.W.; Nagalingam, S.V.; Kuik, S.S.; Murata, T. Design of a Global Decision Support System for a Manufacturing SME: Towards Participating in Collaborative Manufacturing. Int. J. Prod. Econ. 2012, 136, 1–12. [Google Scholar] [CrossRef]
- Aldahwan, N.; Alsaeed, N. Use of Artificial Intelligent in Learning Management System (LMS): A Systematic Literature Review. Int. J. Comput. Appl. 2020, 175, 975–8887. [Google Scholar] [CrossRef]
- Gavriushenko, M.; Kankaanranta, M.; Neittaanmäki, P. Semantically Enhanced Decision Support for Learning Management Systems. In Proceedings of the Proceedings of the 2015 IEEE 9th International Conference on Semantic Computing (IEEE ICSC 2015), Anhheim, CA, USA, 9–11 February 2015; pp. 298–305. [Google Scholar]
- Kavitha, V.; Lohani, R. A Critical Study on the Use of Artificial Intelligence, e-Learning Technology and Tools to Enhance the Learners Experience. Clust. Comput. 2019, 22, 6985–6989. [Google Scholar] [CrossRef]
- Lapp, L.; Egan, K.; McCann, L.; Mackenzie, M.; Wales, A.; Maguire, R. Decision Support Tools in Adult Long-Term Care Facilities: Scoping Review. J. Med. Internet Res. 2022, 24, e39681. [Google Scholar] [CrossRef]
- Marasinghe, K.M. Computerised Clinical Decision Support Systems to Improve Medication Safety in Long-Term Care Homes: A Systematic Review. BMJ Open 2015, 5, e006539. [Google Scholar] [CrossRef] [PubMed]
- Shrestha, A.; Mahmood, A. Review of Deep Learning Algorithms and Architectures. IEEE Access 2019, 7, 53040–53065. [Google Scholar] [CrossRef]
- Md Saleh, N.I.; Ab Ghani, H.; Jilani, Z. Defining Factors in Hospital Admissions during COVID-19 Using LSTM-FCA Explainable Model. Artif. Intell. Med. 2022, 132, 102394. [Google Scholar] [CrossRef]
- Shrestha, A.; Cater-Steel, A.; Toleman, M. Innovative Decision Support for IT Service Management. J. Decis. Syst. 2016, 25, 486–499. [Google Scholar] [CrossRef]
- Cowie, J.; Burstein, F. A Decision Support Tool for Supporting Individuals Living with Long-Term Conditions Make Informed Choices: LTC-Choices Tool for Continuous Healthcare. J. Decis. Syst. 2018, 27, 123–131. [Google Scholar] [CrossRef]
- Abioye, S.O.; Oyedele, L.O.; Akanbi, L.; Ajayi, A.; Davila Delgado, J.M.; Bilal, M.; Akinade, O.O.; Ahmed, A. Artificial Intelligence in the Construction Industry: A Review of Present Status, Opportunities and Future Challenges. J. Build. Eng. 2021, 44, 103299. [Google Scholar] [CrossRef]
- Guerlain, C.; Renault, S.; Ferrero, F.; Faye, S. Decision Support Systems for Smarter and Sustainable Logistics of Construction Sites. Sustainability 2019, 11, 2762. [Google Scholar] [CrossRef]
- Waqar, A. Intelligent Decision Support Systems in Construction Engineering: An Artificial Intelligence and Machine Learning Approaches. Expert Syst. Appl. 2024, 249, 123503. [Google Scholar] [CrossRef]
- Ljungdahl, V.; Jradi, M.; Veje, C. A Decision Support Model for Waste Heat Recovery Systems Design in Data Center and High-Performance Computing Clusters Utilizing Liquid Cooling and Phase Change Materials. Appl. Therm. Eng. 2022, 201, 117671. [Google Scholar] [CrossRef]
- Martell, D.L. A Review of Recent Forest and Wildland Fire Management Decision Support Systems Research. Curr. For. Rep. 2015, 1, 128–137. [Google Scholar] [CrossRef]
- Chalal, M.; Boucher, X.; Marques, G. Decision Support System for Servitization of Industrial SMEs: A Modelling and Simulation Approach. J. Decis. Syst. 2015, 24, 355–382. [Google Scholar] [CrossRef]
- Gonçalves, T.S.H.; Ferreira, F.A.F.; Jalali, M.S.; Meidutė-Kavaliauskienė, I. An Idiosyncratic Decision Support System for Credit Risk Analysis of Small and Medium-Sized Enterprises. Technol. Econ. Dev. Econ. 2016, 22, 598–616. [Google Scholar] [CrossRef]
- Borade, A.B.; Sweeney, E. Decision Support System for Vendor Managed Inventory Supply Chain: A Case Study. Int. J. Prod. Res. 2015, 53, 4789–4818. [Google Scholar] [CrossRef]
- Siimon, Õ.R.; Lukason, O. A Decision Support System for Corporate Tax Arrears Prediction. Sustainability 2021, 13, 8363. [Google Scholar] [CrossRef]
- Hernández, J.E.; Lyons, A.C.; Stamatopoulos, K. A DSS-Based Framework for Enhancing Collaborative Web-Based Operations Management in Manufacturing SME Supply Chains. Group Decis. Negot. 2016, 25, 1237–1259. [Google Scholar] [CrossRef]
- Saka, A.B.; Chan, D.W.M.; Wuni, I.Y. Knowledge-Based Decision Support for BIM Adoption by Small and Medium-Sized Enterprises in Developing Economies. Autom. Constr. 2022, 141, 104407. [Google Scholar] [CrossRef]
- Ali, O.; Abdelbaki, W.; Shrestha, A.; Elbasi, E.; Alryalat, M.A.A.; Dwivedi, Y.K. A Systematic Literature Review of Artificial Intelligence in the Healthcare Sector: Benefits, Challenges, Methodologies, and Functionalities. J. Innov. Knowl. 2023, 8, 100333. [Google Scholar] [CrossRef]
- Botha, M.; Terblanche, S.E.; Luies, R. A Decision Support System for Business Development around Decentralised Waste Utilisation in South Africa. Clean. Environ. Syst. 2022, 7, 100101. [Google Scholar] [CrossRef]
- Van Houdt, G.; Mosquera, C.; Nápoles, G. A Review on the Long Short-Term Memory Model. Artif. Intell. Rev. 2020, 53, 5929–5955. [Google Scholar] [CrossRef]
- Wang, Z.; Cheng, Z.; Ding, X.; Xia, L. Research on Intelligent Decision Support Systems for Oil and Gas Exploration Based on Machine Learning. PLoS ONE 2024, 19, e0314108. [Google Scholar] [CrossRef] [PubMed]
- Shi, Z.; Pan, Q.; Xu, M. LSTM-Cubic A*-Based Auxiliary Decision Support System in Air Traffic Management. Neurocomputing 2020, 391, 167–176. [Google Scholar] [CrossRef]
- Zhu, T.; Li, K.; Herrero, P.; Georgiou, P. Deep Learning for Diabetes: A Systematic Review. IEEE J. Biomed. Health Inform. 2021, 25, 2744–2757. [Google Scholar] [CrossRef]
- Hsu, W.; Warren, J.; Riddle, P. Multivariate Sequential Analytics for Cardiovascular Disease Event Prediction. Methods Inf. Med. 2022, 61, e149–e171. [Google Scholar] [CrossRef]
- Gupta, K.D.; Nigam, R.; Sharma, D.K.; Dhurandher, S.K. LSTM-Based Energy-Efficient Wireless Communication with Reconfigurable Intelligent Surfaces. IEEE Trans. Green Commun. Netw. 2022, 6, 704–712. [Google Scholar] [CrossRef]
- Fadoul, F.F.; Hassan, A.A.; Çağlar, R. Assessing the Feasibility of Integrating Renewable Energy: Decision Tree Analysis for Parameter Evaluation and LSTM Forecasting for Solar and Wind Power Generation in a Campus Microgrid. IEEE Access 2023, 11, 124690–124708. [Google Scholar] [CrossRef]
- Ansari, Y.; Yasmin, S.; Naz, S.; Zaffar, H.; Ali, Z.; Moon, J.; Rho, S. A Deep Reinforcement Learning-Based Decision Support System for Automated Stock Market Trading. IEEE Access 2022, 10, 127469–127501. [Google Scholar] [CrossRef]
- Jobin, A.; Lenca, M.; Vayena, E. The Global Landscape of AI Ethics Guidelines | Nature Machine Intelligence. Nat. Mach. Intell. 2019, 1, 389–399. [Google Scholar] [CrossRef]
- Huang, C.; Zhang, Z.; Mao, B.; Yao, X. An Overview of Artificial Intelligence Ethics. IEEE Trans. Artif. Intell. 2023, 4, 799–819. [Google Scholar] [CrossRef]
- Xu, Y.; Liu, X.; Cao, X.; Huang, C.; Liu, E.; Qian, S.; Liu, X.; Wu, Y.; Dong, F.; Qiu, C.-W.; et al. Artificial Intelligence: A Powerful Paradigm for Scientific Research. Innovation 2021, 2, 100179. [Google Scholar] [CrossRef]
- Creswell, J.W.; Creswell, J.D. Research Design: Qualitative, Quantitative, and Mixed Methods Approaches, 5th ed.; SAGE Publications: Thousand Oaks, CA, USA, 2018. [Google Scholar]
- Page, M.J.; McKenzie, J.E.; Bossuyt, P.M.; Boutron, I.; Hoffmann, T.C.; Mulrow, C.D. The PRISMA 2020 Statement: An Updated Guideline for Reporting Systematic Reviews. BMJ 2021, 372, n71. [Google Scholar] [CrossRef]
- Linstone, H.A.; Turoff, M. The Delphi Method Techniques and Applications; Addison-Wesley Reading: Boston, MA, USA, 2002; ISBN 0-201-04294-0. [Google Scholar]
- Alerasoul, S.A.; Afeltra, G.; Hakala, H.; Minelli, E.; Strozzi, F. Organisational Learning, Learning Organisation, and Learning Orientation: An Integrative Review and Framework. Hum. Resour. Manag. Rev. 2022, 32, 100854. [Google Scholar] [CrossRef]
- Scuotto, V.; Del Giudice, M.; Tarba, S.; Messeni Petruzzelli, A.; Chang, V. International Social SMEs in Emerging Countries: Do Governments Support Their International Growth? J. World Bus. 2020, 55, 100995. [Google Scholar] [CrossRef]
- Guerola-Navarro, V.; Gil-Gomez, H.; Oltra-Badenes, R.; Soto-Acosta, P. Customer Relationship Management and Its Impact on Entrepreneurial Marketing: A Literature Review. Int. Entrep. Manag. J. 2024, 20, 507–547. [Google Scholar] [CrossRef]
- Ferrer-Serrano, M.; Fuentelsaz, L.; Latorre-Martinez, M.P. Examining Knowledge Transfer and Networks: An Overview of the Last Twenty Years. J. Knowl. Manag. 2022, 26, 2007–2037. [Google Scholar] [CrossRef]
- Anwar, M.; Scheffler, M.A.; Clauss, T. Digital Capabilities, Their Role in Business Model Innovativeness, and the Internationalization of SMEs. IEEE Trans. Eng. Manag. 2024, 71, 4131–4143. [Google Scholar] [CrossRef]
- Mukherjee, D.; Kumar, S.; Pandey, N.; Lahiri, S. Is Offshoring Dead? A Multidisciplinary Review and Future Directions. J. Int. Manag. 2023, 29, 101017. [Google Scholar] [CrossRef]
- AlMalki, H.A.; Durugbo, C.M. Systematic Review of Institutional Innovation Literature: Towards a Multi-Level Management Model. Manag. Rev. Q. 2023, 73, 731–785. [Google Scholar] [CrossRef]
- Moeini Gharagozloo, M.M.; Askarzadeh, F.; Moeini Gharagozloo, A. More Power for International Entrepreneurs: The Effect of Digital Readiness of Economies on Channeling National R&D Resources to Entrepreneurship. J. Int. Entrep. 2022, 20, 474–502. [Google Scholar] [CrossRef]
- AL-Khatib, A.W. The Determinants of Export Performance in the Digital Transformation Era: Empirical Evidence from Manufacturing Firms. Int. J. Emerg. Mark. 2024, 19, 2597–2622. [Google Scholar] [CrossRef]
- Castagna, F.; Centobelli, P.; Cerchione, R.; Oropallo, E.; Shashi; Strazzullo, S. Assessing SMEs’ Internationalisation Strategies in Action. Appl. Sci. Switz. 2020, 10, 4743. [Google Scholar] [CrossRef]
- Naveed, H.; Khan, A.U.; Qiu, S.; Saqib, M.; Anwar, S.; Usman, M. A Comprehensive Overview of Large Language Models. ACM Trans. Intell. Syst. Technol. 2024. [Google Scholar] [CrossRef]
- Menzies, J.; Sabert, B.; Hassan, R.; Mensah, P.K. Artificial Intelligence for International Business: Its Use, Challenges, and Suggestions for Future Research and Practice. Thunderbird Int. Bus. Rev. 2024, 66, 185–200. [Google Scholar] [CrossRef]
- Averineni, A.; Jothibasu, L.; Jain, D.; Karishma, S.; Naga Lakshmi, D.K.S.; Purohit, A. Machine Learning and Business Strategy—An Exploration of Predictive Analytics for Market Expansion. In Proceedings of the 2024 2nd International Conference on Disruptive Technologies (ICDT), Greater Noida, India, 15–16 March 2024; pp. 71–74. [Google Scholar] [CrossRef]
- Tsilingeridis, O.; Moustaka, V.; Vakali, A. Design and Development of a Forecasting Tool for the Identification of New Target Markets by Open Time-Series Data and Deep Learning Methods. Appl. Soft Comput. 2023, 132, 109843. [Google Scholar] [CrossRef]
- Tiits, M.; Kalvet, T.; Ounoughi, C.; Ben Yahia, S. Relatedness and Product Complexity Meet Gravity Models of International Trade. J. Open Innov. Technol. Mark. Complex. 2024, 10, 100288. [Google Scholar] [CrossRef]
- Saleem, I.; Al-Breiki, N.S.S.; Asad, M. The Nexus of Artificial Intelligence, Frugal Innovation and Business Model Innovation to Nurture Internationalization: A Survey of SME’s Readiness. J. Open Innov. Technol. Mark. Complex. 2024, 10, 100326. [Google Scholar] [CrossRef]
- Da Rocha, A.; da Fonseca, L.N.; Kogut, C.S. Kogut Small Firm Internationalization Using Digital Platforms: An Assessment and Future Research Directions. Int. Mark. Rev. 2024, 41, 981–1015. [Google Scholar] [CrossRef]
- Hong, D.; Zhang, B.; Li, X.; Li, Y.; Li, C.; Yao, J.; Yokoya, N.; Li, H.; Ghamisi, P.; Jia, X.; et al. SpectralGPT: Spectral Remote Sensing Foundation Model. IEEE Trans. Pattern Anal. Mach. Intell. 2024, 46, 5227–5244. [Google Scholar] [CrossRef]
- HS 6105.10-2022; Men’s or Boys’ Shirts, of Cotton, Knitted or Crocheted. World Customs Organization: Brussels, Belgium, 2022.
- Kapoor, R.; Teece, D.J. Three Faces of Technology’s Value Creation: Emerging, Enabling, Embedding. Strategy Sci. 2021, 6, 1–4. [Google Scholar] [CrossRef]
- Teece, D.J. Business Models, Business Strategy and Innovation. Long Range Plan. 2010, 43, 172–194. [Google Scholar] [CrossRef]
- Chesbrough, H.W. Open Innovation: The New Imperative for Creating and Profiting from Technology; Harvard Business School Press: Boston, MA, USA, 2003; p. 52. ISBN 1-57851-837-7. [Google Scholar]
- Hausmann, R.; Hidalgo, C.A.; Bustos, S.; Coscia, M.; Simoes, A. The Atlas of Economic Complexity: Mapping Paths to Prosperity; Mit Press: Cambridge, MA, USA, 2014. [Google Scholar] [CrossRef]
- Simoes, A.J.G.; Hidalgo, C. The Economic Complexity Observatory: An Analytical Tool for Understanding the Dynamics of Economic Development. In Proceedings of the Scalable Integration of Analytics and Visualization: Papers from the 2011 AAAI Workshop (WS-11-17), San Francisco, CA, USA, 7 August 2011; AAAI Press: Palo Alto, CA, USA, 2011; pp. 39–42. [Google Scholar]








| Authors | Title | Source | Cited |
|---|---|---|---|
| [80] | Organisational learning, learn. org., and learn. orientation: […] review and framework | Human Resource Management Review | 103 |
| [81] | Int. social SMEs in emerging countries: Do govs. support their international growth? | Journal of World Business | 75 |
| [82] | Customer Relationship Mgmt. and its impact on entrepreneurial marketing: a literature review | Int. Entrepreneurship and Management Journal | 51 |
| [83] | Examining knowledge transfer and networks: an overview of the last twenty years | Journal of Knowledge Management | 33 |
| [84] | Digital Capabilities, Their Role in Business Model Innovativeness, and the Int. of SMEs | IEEE Transactions on Eng. Management | 30 |
| [85] | Is offshoring dead? A multidisciplinary review and future directions | Journal of International Management | 30 |
| [86] | Systematic review of institutional innovation literature: towards a multi-level Mgmt. model | Management Review Quarterly | 28 |
| [87] | More power for international entrepreneurs: the effect of digital readiness of economies on […] | Journal of International Entrepreneurship | 15 |
| [88] | The determinants of exp. perf. in the digital transformation era: […] from manuf. firms | M International Journal of Emerging Markets | 13 |
| [89] | Assessing SMEs’ internationalisation strategies in action | Applied Sciences (Switzerland) | 9 |
| Feature | DEEPEIA (This Study) | MIT Observatory | Harvard Atlas |
|---|---|---|---|
| Level of Analysis | ETIM product/service | Product category | Product category |
| Variable Set | 184 (SLR + expert) | ~60 (trade/econ) | ~50 (trade/econ) |
| Explainable AI | Yes (SHAP, NLP) | No | No |
| Decision-Maker Identification | Yes (MatchMaker) | No | No |
| Data Sources | Trade, econ, social, e-commerce | Trade, econ | Trade, econ |
| User Customization | High (sliders, explainability) | Low | Low |
| Real-Time Updates | Yes (planned) | No | No |
| Cloud Infrastructure | AWS, scalable | Not specified | Not specified |
Disclaimer/Publisher’s Note: The statements, opinions and data contained in all publications are solely those of the individual author(s) and contributor(s) and not of MDPI and/or the editor(s). MDPI and/or the editor(s) disclaim responsibility for any injury to people or property resulting from any ideas, methods, instructions or products referred to in the content. |
© 2025 by the authors. Licensee MDPI, Basel, Switzerland. This article is an open access article distributed under the terms and conditions of the Creative Commons Attribution (CC BY) license (https://creativecommons.org/licenses/by/4.0/).
Share and Cite
Calheiros-Lobo, N.; Au-Yong-Oliveira, M.; Vasconcelos Ferreira, J. DEEPEIA: Conceptualizing a Generative Deep Learning Foreign Market Recommender for SMEs. Information 2025, 16, 636. https://doi.org/10.3390/info16080636
Calheiros-Lobo N, Au-Yong-Oliveira M, Vasconcelos Ferreira J. DEEPEIA: Conceptualizing a Generative Deep Learning Foreign Market Recommender for SMEs. Information. 2025; 16(8):636. https://doi.org/10.3390/info16080636
Chicago/Turabian StyleCalheiros-Lobo, Nuno, Manuel Au-Yong-Oliveira, and José Vasconcelos Ferreira. 2025. "DEEPEIA: Conceptualizing a Generative Deep Learning Foreign Market Recommender for SMEs" Information 16, no. 8: 636. https://doi.org/10.3390/info16080636
APA StyleCalheiros-Lobo, N., Au-Yong-Oliveira, M., & Vasconcelos Ferreira, J. (2025). DEEPEIA: Conceptualizing a Generative Deep Learning Foreign Market Recommender for SMEs. Information, 16(8), 636. https://doi.org/10.3390/info16080636

