IoT-Based SHM Using Digital Twins for Interoperable and Scalable Decentralized Smart Sensing Systems
Abstract
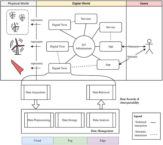
1. Introduction
2. Related Work
2.1. Organizational Schemes of SHM Systems
2.2. The Role of DTs
2.3. Dimensions of IoT-Based SHM Systems
2.3.1. Interoperability
2.3.2. Offline Capability
2.3.3. Decentralized Data Collection and Centralized Data Analysis
2.3.4. Flexibility and Scalability
2.3.5. Secure Communication
2.4. Existing IoT Infrastructures for SHM Systems
| Features | Bosch IoT Things [55] | Microsoft Azure [56] | ThingBoard [57,58,59] | S3I [51,52,53] |
|---|---|---|---|---|
| Interoperability | - | + | o | ++ |
| Offline Capability | + | ++ | + | ++ |
| Decentralized Data Collection | ++ | ++ | ++ | ++ |
| Centralized Data Aggregation | o | ++ | ++ | o |
| Flexibility and Scalability | - | - | + | ++ |
| Communication and Data Security | + | + | + | + |
| Open Source | o | - - | ++ | ++ |
3. Concept
3.1. Hierarchical Structure of the Proposed SHM System
3.2. Data Model for IoT-Based SHM Systems
3.3. Decentralized Communication and Security
Event-Driven Communication in the SHM System
4. The Digital Cantilever in the IoT-Based SHM System
4.1. Setup
4.2. Structural Model and Computation
4.3. Communication Architecture
4.3.1. Physical Twin
4.3.2. Digital Twin
4.3.3. Edge Device
4.3.4. Simulation Services
4.3.5. IoT Infrastructure (S3I)
| Listing 1. An example of an event message in json format that denotes the current operational values of the cantilever beam |
![]() |
4.3.6. User and App
5. Discussion
5.1. Variations of Sensors
5.2. Variations of Components
5.3. Variations of Execution Platforms
6. Conclusions
Author Contributions
Funding
Institutional Review Board Statement
Informed Consent Statement
Data Availability Statement
Conflicts of Interest
Abbreviations
| AD | Analog Digital |
| CIA | Confidentiality, Integrity, and Availability |
| DC | Direct Current |
| DT | Digital Twin |
| F4.0 | Forestry 4.0 |
| ForestML 4.0 | Forest Modeling Language 4.0 |
| JSON | JavaScript Object Notation |
| HMI | Human–Machine Interface |
| I2C | Inter-Integrated Circuit |
| IoT | Internet of Things |
| MQTT | Message Queuing Telemetry Transport |
| PT | Physical Twin |
| REST | Representational State Transfer |
| S3I | Smart Systems Service Infrastructure |
| SHM | Structural Health Monitoring |
| UML | Unified Modeling Language |
| WSN | Wireless Sensor Network |
References
- Charef, A.; Ghauch, A.; Baussand, P.; Martin-Bouyer, M. Water quality monitoring using a smart sensing system. Measurement 2000, 28, 219–224. [Google Scholar] [CrossRef]
- Ullo, S.L.; Sinha, G.R. Advances in smart environment monitoring systems using IoT and sensors. Sensors 2020, 20, 3113. [Google Scholar] [CrossRef]
- An, B.W.; Shin, J.H.; Kim, S.Y.; Kim, J.; Ji, S.; Park, J.; Lee, Y.; Jang, J.; Park, Y.G.; Cho, E.; et al. Smart sensor systems for wearable electronic devices. Polymers 2017, 9, 303. [Google Scholar] [CrossRef]
- Lorenzi, P.; Rao, R.; Romano, G.; Kita, A.; Serpa, M.; Filesi, F.; Parisi, R.; Suppa, A.; Bologna, M.; Berardelli, A.; et al. Smart sensing systems for the detection of human motion disorders. Procedia Eng. 2015, 120, 324–327. [Google Scholar] [CrossRef]
- Chen, Z.; Zhou, X.; Wang, X.; Dong, L.; Qian, Y. Deployment of a Smart Structural Health Monitoring System for Long-Span Arch Bridges: A Review and a Case Study. Sensors 2017, 17, 2151. [Google Scholar] [CrossRef] [PubMed]
- Güemes, A. SHM technologies and applications in aircraft structures. In Proceedings of the 5th International Symposium on NDT in Aerospace, Singapore, 13–15 November 2013; Volume 1315. [Google Scholar]
- Malekimoghadam, R.; Krause, S.; Czichon, S. A Critical Review on the Structural Health Monitoring Methods of the Composite Wind Turbine Blades. In Proceedings of the 1st International Conference on Structural Damage Modelling and Assessment, Ghent, Belgium, 4–5 August 2020; Springer: Singapore, 2021; pp. 409–438. [Google Scholar] [CrossRef]
- Balageas, D.; Fritzen, C.P.; Güemes, A. Structural Health Monitoring; John Wiley & Sons: Hoboken, NJ, USA, 2010; Volume 90. [Google Scholar]
- Farrar, C.R.; Worden, K. An introduction to structural health monitoring. Philos. Trans. Ser. Math. Phys. Eng. Sci. 2007, 365, 303–315. [Google Scholar] [CrossRef] [PubMed]
- Noel, A.B.; Abdaoui, A.; Elfouly, T.; Ahmed, M.H.; Badawy, A.; Shehata, M.S. Structural Health Monitoring Using Wireless Sensor Networks: A Comprehensive Survey. IEEE Commun. Surv. Tutor. 2017, 19, 1403–1423. [Google Scholar] [CrossRef]
- Mishra, M.; Lourenço, P.B.; Ramana, G.V. Structural health monitoring of civil engineering structures by using the internet of things: A review. J. Build. Eng. 2022, 48, 103954. [Google Scholar] [CrossRef]
- Mahmud, M.A.; Bates, K.; Wood, T.; Abdelgawad, A.; Yelamarthi, K. A complete internet of things (IoT) platform for structural health monitoring (shm). In Proceedings of the 2018 IEEE 4th World Forum on Internet of Things (WF-IoT), Singapore, 5–8 February 2018; pp. 275–279. [Google Scholar]
- Abdelgawad, A.; Yelamarthi, K. Internet of things (IoT) platform for structure health monitoring. Wirel. Commun. Mob. Comput. 2017, 2017, 6560797. [Google Scholar] [CrossRef]
- Scuro, C.; Lamonaca, F.; Porzio, S.; Milani, G.; Olivito, R. Internet of Things (IoT) for masonry structural health monitoring (SHM): Overview and examples of innovative systems. Constr. Build. Mater. 2021, 290, 123092. [Google Scholar] [CrossRef]
- Kamal, M.; Mansoor, A. Structural Health Monitoring and IoT: Opportunities and Challenges. In Proceedings of the International Conference on Intelligence of Things, Hanoi, Vietnam, 17–19 August 2022; pp. 3–15. [Google Scholar]
- Alcaraz, C.; Lopez, J. Digital twin: A comprehensive survey of security threats. IEEE Commun. Surv. Tutor. 2022, 24, 1475–1503. [Google Scholar] [CrossRef]
- Xu, H.; Wu, J.; Pan, Q.; Guan, X.; Guizani, M. A survey on digital twin for industrial internet of things: Applications, technologies and tools. IEEE Commun. Surv. Tutor. 2023, 25, 2569–2598. [Google Scholar] [CrossRef]
- Bado, M.F.; Tonelli, D.; Poli, F.; Zonta, D.; Casas, J.R. Digital twin for civil engineering systems: An exploratory review for distributed sensing updating. Sensors 2022, 22, 3168. [Google Scholar] [CrossRef] [PubMed]
- Ye, C.; Butler, L.; Calka, B.; Iangurazov, M.; Lu, Q.; Gregory, A.; Girolami, M.; Middleton, C. A digital twin of bridges for structural health monitoring. In Proceedings of the 12th International Workshop on Structural Health Monitoring 2019, Standford, CA, USA, 10–12 September 2019. [Google Scholar]
- Pillai, S.; Iyengar, V.; Pathak, P. Monitoring Structural Health Using Digital Twin. In Digital Twin Technology: Fundamentals and Applications; Scrivener Publishing: Beverly, MA, USA, 2022; pp. 125–139. [Google Scholar]
- Rainieri, C.; Rosati, I.; Cieri, L.; Fabbrocino, G. Development of the digital twin of a historical structure for SHM purposes. In Proceedings of the European Workshop on Structural Health Monitoring, Palermo, Italy, 4–7 July 2022; pp. 639–646. [Google Scholar]
- Gao, Y.; Li, H.; Xiong, G.; Song, H. AIoT-informed digital twin communication for bridge maintenance. Autom. Constr. 2023, 150, 104835. [Google Scholar] [CrossRef]
- Zhu, Y.C.; Wagg, D.; Cross, E.; Barthorpe, R. Real-time digital twin updating strategy based on structural health monitoring systems. In Model Validation and Uncertainty Quantification, Volume 3, Proceedings of the 38th IMAC, A Conference and Exposition on Structural Dynamics 2020, Austin, TX, USA, 13–16 February 2023; Springer: Berline/Heidelberg, Germany, 2020; pp. 55–64. [Google Scholar]
- Dang, H.V.; Tatipamula, M.; Nguyen, H.X. Cloud-based digital twinning for structural health monitoring using deep learning. IEEE Trans. Ind. Inform. 2021, 18, 3820–3830. [Google Scholar] [CrossRef]
- Wenner, M.; Meyer-Westphal, M.; Herbrand, M.; Ullerich, C. The concept of digital twin to revolutionise infrastructure maintenance: The pilot project smartBRIDGE Hamburg. In Proceedings of the 27th ITS World Congress, Hamburg, Germany, 11–15 October 2021; pp. 11–15. [Google Scholar]
- Chiachío, M.; Megía, M.; Chiachío, J.; Fernandez, J.; Jalón, M.L. Structural digital twin framework: Formulation and technology integration. Autom. Constr. 2022, 140, 104333. [Google Scholar] [CrossRef]
- Aguzzi, C.; Gigli, L.; Sciullo, L.; Trotta, A.; Zonzini, F.; De Marchi, L.; Di Felice, M.; Marzani, A.; Cinotti, T.S. MODRON: A Scalable and Interoperable Web of Things Platform for Structural Health Monitoring. In Proceedings of the 2021 IEEE 18th Annual Consumer Communications and Networking Conference (CCNC), Las Vegas, NV, USA, 9–12 January 2021; pp. 1–7. [Google Scholar] [CrossRef]
- Lamonaca, F.; Scuro, C.; Grimaldi, D.; Sante Olivito, R.; Sciammarella, P.F.; Carnì, D.L. A layered IoT-based architecture for a distributed structural health monitoring system System. Acta Imeko 2019, 8, 45. [Google Scholar] [CrossRef]
- Zonzini, F.; Aguzzi, C.; Gigli, L.; Sciullo, L.; Testoni, N.; de Marchi, L.; Di Felice, M.; Cinotti, T.S.; Mennuti, C.; Marzani, A. Structural Health Monitoring and Prognostic of Industrial Plants and Civil Structures: A Sensor to Cloud Architecture. IEEE Instrum. Meas. Mag. 2020, 23, 21–27. [Google Scholar] [CrossRef]
- Tokognon, C.A.; Gao, B.; Tian, G.Y.; Yan, Y. Structural health monitoring framework based on Internet of Things: A survey. IEEE Internet Things J. 2017, 4, 619–635. [Google Scholar] [CrossRef]
- Jones, D.; Snider, C.; Nassehi, A.; Yon, J.; Hicks, B. Characterising the Digital Twin: A systematic literature review. CIRP J. Manuf. Sci. Technol. 2020, 29, 36–52. [Google Scholar] [CrossRef]
- Richstein, R.; Schröder, K.U. Characterizing the Digital Twin in Structural Mechanics. Designs 2024, 8, 8. [Google Scholar] [CrossRef]
- Tao, F.; Xiao, B.; Qi, Q.; Cheng, J.; Ji, P. Digital twin modeling. J. Manuf. Syst. 2022, 64, 372–389. [Google Scholar] [CrossRef]
- Konduru, V.R.; Bharamagoudra, M.R. Challenges and solutions of interoperability on IoT: How far have we come in resolving the IoT interoperability issues. In Proceedings of the 2017 International Conference On Smart Technologies For Smart Nation (SmartTechCon), Bengaluru, India, 17–19 August 2017; pp. 572–576. [Google Scholar]
- Gigli, L.; Sciullo, L.; Montori, F.; Marzani, A.; Di Felice, M. Blockchain and Web of Things for Structural Health Monitoring Applications: A Proof of Concept. In Proceedings of the 2022 IEEE 19th Annual Consumer Communications and Networking Conference (CCNC), Las Vegas, NV, USA, 8–11 January 2022; pp. 699–702. [Google Scholar] [CrossRef]
- Dragos, K.; Theiler, M.; Magalhães, F.; Moutinho, C.; Smarsly, K. On-board data synchronization in wireless structural health monitoring systems based on phase locking. Struct. Control. Health Monit. 2018, 25, e2248. [Google Scholar] [CrossRef]
- Sakr, M.; Sadhu, A. Visualization of structural health monitoring information using Internet-of-Things integrated with building information modeling. J. Infrastruct. Intell. Resil. 2023, 2, 100053. [Google Scholar] [CrossRef]
- Swartz, R.A. Decentralized algorithms for SHM over wireless and distributed smart sensor networks. In Earthquakes and Health Monitoring of Civil Structures; Springer: Dordrecht, The Netherlands, 2013; pp. 109–131. [Google Scholar]
- Chang, F.K.; Markmiller, J.F.; Yang, J.; Kim, Y. Structural health monitoring. In System Health Management: With Aerospace Applications; John Wiley & Sons: Haboken, NJ, USA, 2011; pp. 419–428. [Google Scholar]
- Reshan, A.; Saleh, M. IoT-based Application of Information Security Triad. Int. J. Interact. Mob. Technol. 2021, 15, 61–76. [Google Scholar] [CrossRef]
- Chiranjeevi, S.; Manimegalai, R.; Saravanan, U. Program Architecture for Structural Health Monitoring of Pamban Bridge. In Computational Intelligence, Cyber Security, and Computational Models, Preceedings of the 5th International Conference, ICC3 2021, Coimbatore, India, 16–18 December 2021; Springer: Berlin/Heidelberg, Germany, 2022; pp. 18–30. [Google Scholar]
- Toutsop, O.; Kornegay, K.; Smith, E. A comparative analyses of current IoT middleware platforms. In Proceedings of the 2021 8th International Conference on Future Internet of Things and Cloud (FiCloud), Virtual, 23–25 August 2021; pp. 413–420. [Google Scholar]
- Jung, S.; Ferber, S.; Cramer, I.; Bronner, W.; Wortmann, F. Bosch IoT Suite: Exploiting the Potential of Smart Connected Products. In Connected Business; Springer: Berlin/Heidelberg, Germany, 2021; pp. 267–282. [Google Scholar]
- Petrik, D.; Herzwurm, G. iIoT ecosystem development through boundary resources: A Siemens MindSphere case study. In Proceedings of the 2nd ACM SIGSOFT International Workshop on Software-Intensive Business: Start-Ups, Platforms, and Ecosystems, Tallinn, Estonia, 26 August 2019; pp. 1–6. [Google Scholar]
- Copeland, M.; Soh, J.; Puca, A.; Manning, M.; Gollob, D. Microsoft Azure; Apress: New York, NY, USA, 2015; pp. 3–26. [Google Scholar]
- Malik, S.; Rouf, R.; Mazur, K.; Kontsos, A. The industry Internet of Things (IIoT) as a methodology for autonomous diagnostics in aerospace structural health monitoring. Aerospace 2020, 7, 64. [Google Scholar] [CrossRef]
- Nath, S.V.; Van Schalkwyk, P.; Isaacs, D. Building Industrial Digital Twins: Design, Develop, and Deploy Digital Twin Solutions for Real-World Industries Using Azure Digital Twins; Packt Publishing Ltd.: Birmingham, UK, 2021. [Google Scholar]
- De Paolis, L.T.; De Luca, V.; Paiano, R. Sensor data collection and analytics with thingsboard and spark streaming. In Proceedings of the 2018 IEEE Workshop on Environmental, Energy, and Structural Monitoring Systems (EESMS), Taranto, Italy, 21–22 June 2018; pp. 1–6. [Google Scholar]
- Tyagi, H.; Kumar, R. Cloud computing for iot. In Internet of Things (IoT) Concepts and Applications; Springer: Cham, Switzerland, 2020; pp. 25–41. [Google Scholar]
- Ismail, A.A.; Hamza, H.S.; Kotb, A.M. Performance evaluation of open source IoT platforms. In Proceedings of the 2018 IEEE Global Conference on Internet of Things (GCIoT), Alexandria, Eqypt, 5–7 December 2018; pp. 1–5. [Google Scholar]
- Chen, J.; Schluse, M.; Roßmann, J. Enabling a Secured Communication in Distributed IoT Using the Smart Systems Service Infrastructure. In Proceedings of the 2021 IEEE International Conference on Pervasive Computing and Communications Workshops and other Affiliated Events (PerCom Workshops), Kassel, Germany, 22–26 March 2021; pp. 674–679. [Google Scholar]
- Hoppen, M. Smart Systems Service Infrastructure (S3I)—Design and Deployment of the Smart Systems Service Infrastructure (S3I) for Decentralized Networking in Forestry 4.0, A KWH4.0 Position Paper. 2022. Available online: https://www.kwh40.de/wp-content/uploads/2022/02/KWH40-Standpunkt-S3I-EN.pdf (accessed on 26 December 2022).
- Chen, J.; Hoppen, M.; Böken, D.; Reitz, J.; Schluse, M.; Roßmann, J. Identity, Authentication and Authorization in Forestry 4.0 Using OAuth 2.0. In Proceedings of the 2022 3rd International Informatics and Software Engineering Conference (IISEC), Ankara, Turkey, 15–16 December 2022; pp. 1–6. [Google Scholar]
- Hoppen, M. Forest Modeling Language 4.0—Konzeption und Einsatz der Forest Modeling Language (fml40) zur Modellierung von Wald und Holz 4.0-Dingen. 2020. Available online: https://www.kwh40.de/wp-content/uploads/2020/03/KWH40-Standpunkt-fml40-Version-1.0.pdf (accessed on 26 December 2022).
- Thiele, C.D.; Brötzmann, J.; Huyeng, T.J.; Rüppel, U.; Lorenzen, S.; Berthold, H.; Schneider, J. A Digital Twin as a framework for a machine learning based predictive maintenance system. In ECPPM 2021-eWork and eBusiness in Architecture, Engineering and Construction; CRC Press: Boca Raton, FL, USA, 2021; pp. 313–319. [Google Scholar]
- Peplinski, J.; Singh, P.; Sadhu, A. Real-Time Structural Inspection Using Augmented Reality. In Proceedings of the Canadian Society of Civil Engineering Annual Conference, Whistler, BC, Canada, 25–28 May 2022; pp. 1045–1057. [Google Scholar]
- Lorusso, A.; Guida, D. IoT system for structural monitoring. In Proceedings of the International Conference “New Technologies, Development and Applications”, Sarajevo, Bosnia and Herzegovina, 22–24 June 2022; pp. 599–606. [Google Scholar]
- Colace, F.; Elia, C.; Guida, C.G.; Lorusso, A.; Marongiu, F.; Santaniello, D. An IoT-based framework to protect cultural heritage buildings. In Proceedings of the 2021 IEEE International Conference on Smart Computing (SMARTCOMP), Irvine, CA, USA, 23–27 August 2021; pp. 377–382. [Google Scholar]
- de Alteriis, G.; Caputo, E.; Moriello, R.S.L. On the suitability of redundant accelerometers for the implementation of smart oscillation monitoring system: Preliminary assessment. Acta IMEKO 2023, 12, 1–9. [Google Scholar] [CrossRef]
- Callas, J.; Donnerhacke, L.; Finney, H.; Shaw, D.; Thayer, R. RFC 4880: OpenPGP Message Format. 2007. Available online: https://www.rfc-editor.org/rfc/rfc4880 (accessed on 26 December 2022).
- Spura, C. Herleitung der E uler-B ernoulli-Balkentheorie. In Einführung in die Balkentheorie nach Timoshenko und Euler-Bernoulli; Springer: Wiesbaden, Germany, 2019. [Google Scholar]
- Krause, M.; Schröder, K.U.; Kaufmann, D.; Osterloh, T.; Roßmann, H.J. Coupling of rigid body dynamics with structural mechanics to include elastic deformations in a real-time capable holistic simulation for digital twins. In Proceedings of the 2018 European Simulation and Modelling Conference, ESM, Ghent, Belgium, 24–26 October 2018; pp. 77–81. [Google Scholar]
- Chen, J.; Roßmann, J. Enabling Digitalization in Forestry 4.0 Using ForestML 4.0-based Digital Twins. In Proceedings of the 2022 International Conference on Artificial Intelligence of Things (ICAIoT), Istanbul, Turkey, 29–30 December 2022; pp. 1–6. [Google Scholar]
- Schagerl, M.; Viechtbauer, C.; Schaberger, M. Optimal Placement of Fiber Optical Sensors along Zero-strain Trajectories to Detect Damages in Thin-walled Structures with Highest Sensitivity. In Proceedings of the Structural Health Monitoring 2015, Stanford, CA, USA, 1–3 September 2015; Chang, F.K., Kopsaftopoulos, F., Eds.; Destech Publications: Lancaster, PA, USA, 2015. [Google Scholar] [CrossRef]
- Richstein, R.; Schmid, S.; Schröder, K.U. Using SHM for the representation of structural components over their service life within digital twins. In European Workshop on Structural Health Monitoring; Rizzo, P., Milazzo, A., Eds.; Springer eBook Collection; Springer International Publishing and Imprint Springer: Cham, Switzerland, 2023; pp. 433–442. [Google Scholar]









Disclaimer/Publisher’s Note: The statements, opinions and data contained in all publications are solely those of the individual author(s) and contributor(s) and not of MDPI and/or the editor(s). MDPI and/or the editor(s) disclaim responsibility for any injury to people or property resulting from any ideas, methods, instructions or products referred to in the content. |
© 2024 by the authors. Licensee MDPI, Basel, Switzerland. This article is an open access article distributed under the terms and conditions of the Creative Commons Attribution (CC BY) license (https://creativecommons.org/licenses/by/4.0/).
Share and Cite
Chen, J.; Reitz, J.; Richstein, R.; Schröder, K.-U.; Roßmann, J. IoT-Based SHM Using Digital Twins for Interoperable and Scalable Decentralized Smart Sensing Systems. Information 2024, 15, 121. https://doi.org/10.3390/info15030121
Chen J, Reitz J, Richstein R, Schröder K-U, Roßmann J. IoT-Based SHM Using Digital Twins for Interoperable and Scalable Decentralized Smart Sensing Systems. Information. 2024; 15(3):121. https://doi.org/10.3390/info15030121
Chicago/Turabian StyleChen, Jiahang, Jan Reitz, Rebecca Richstein, Kai-Uwe Schröder, and Jürgen Roßmann. 2024. "IoT-Based SHM Using Digital Twins for Interoperable and Scalable Decentralized Smart Sensing Systems" Information 15, no. 3: 121. https://doi.org/10.3390/info15030121
APA StyleChen, J., Reitz, J., Richstein, R., Schröder, K.-U., & Roßmann, J. (2024). IoT-Based SHM Using Digital Twins for Interoperable and Scalable Decentralized Smart Sensing Systems. Information, 15(3), 121. https://doi.org/10.3390/info15030121


