Optimization of Business Processes Through BPM Methodology: A Case Study on Data Analysis and Performance Improvement
Abstract
1. Introduction
- RQ1—How can BPM methodologies be effectively applied to virtual and unstructured processes?
- RQ2—What specific challenges exist within the company’s current market analysis process?
- RQ3—How can these challenges be mitigated or resolved using modern technological solutions?
- RQ4—What measurable improvements can be achieved in process efficiency and effectiveness after implementing BPM-driven changes?
2. Materials and Methods
2.1. Process Identification
2.2. Process Discovery
- Defining the Setting—Building a team within the company that includes process analysts responsible for analyzing and modeling processes using BPMN. Domain experts, who have practical knowledge but may lack modeling skills, also play a crucial role;
- Gathering Information—Employing three main methods: evidence-based discovery, interview-based discovery, and workshop-based discovery. Document analysis and observation provide initial insights, complemented by interviews with various stakeholders to capture different perspectives and scenarios;
- Conducting the Modeling Task—Creating the initial AS-IS BPMN model to capture process boundaries, activities, control flow, and additional elements like business objects and exceptions. This prototype serves as a foundational structure for further refinement;
- Assuring Process Model Quality—Ensuring compliance with BPMN syntactic rules and behavioral rules to prevent anomalies like deadlocks. Validating the model against real-world processes for semantic accuracy and ensuring it is pragmatic for end-users. Continuous improvement cycles refine the model based on feedback and new information.
2.3. Process Analysis
- Move wastes (e.g., unnecessary document exchanges);
- Hold wastes (e.g., work-in-process delays); and
- Overdo wastes (e.g., defects and overprocessing).
2.4. Process Redesign
2.5. Process Implementation
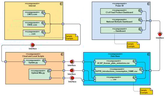
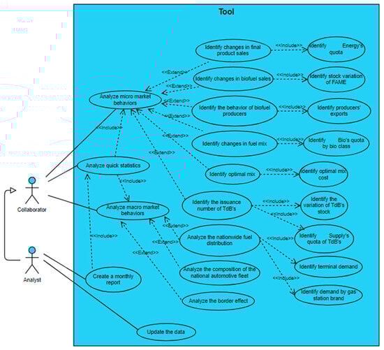
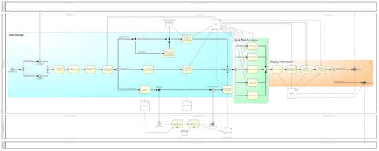
2.6. Tool Development
- Data Storage: Focuses on designing and implementing an efficient database to support reliable data processing and analysis, ensuring accuracy and accessibility; and
- Data Transformation and Display: Covers methods for transforming raw data into insights and creating interactive Power BI dashboards for data exploration and manipulation.
3. Results
3.1. Validation
3.2. Process Monitoring
4. Discussion
4.1. Implications for Practitioners
4.2. Implications for Research
4.3. Future Research
5. Conclusions
Author Contributions
Funding
Institutional Review Board Statement
Informed Consent Statement
Data Availability Statement
Acknowledgments
Conflicts of Interest
References
- Azizan, S.; Ismail, R.; Baharum, A.; Zain, N.H.M. Exploring the Factors That Influence the Success of Digitalization in An Organization’s IT Department. In Proceedings of the 2021 6th IEEE International Conference on Recent Advances and Innovations in Engineering, ICRAIE 2021, Kedah, Malaysia, 1–3 December 2021. [Google Scholar] [CrossRef]
- Kumar, P.; Sharma, D.; Pandey, P. Industry 4.0 (I4.0) Based Virtual Organization Model for the Coordination of Sustainable Textile Supply Chain. Am. Bus. Rev. 2022, 25, 186–208. [Google Scholar] [CrossRef]
- Salvadorinho, J.; Teixeira, L. Organizational knowledge in the I4.0 using BPMN: A case study. Procedia Comput. Sci. 2021, 181, 981–988. [Google Scholar] [CrossRef]
- Kady, C.; Jalloul, K.; Trousset, F.; Yaacoub, C.; Akl, A.; Daclin, N.; Zacharewicz, G. Addressing Business Process Deviations through the Evaluation of Alternative Pattern-Based Models. Appl. Sci. 2023, 13, 7722. [Google Scholar] [CrossRef]
- Novak, C.; Pfahlsberger, L.; Bala, S.; Revoredo, K.; Mendling, J. Enhancing decision-making of IT demand management with process mining. Bus. Process Manag. J. 2023, 29, 230–259. [Google Scholar] [CrossRef]
- Mendling, J.; Baesens, B.; Bernstein, A.; Fellmann, M. Challenges of smart business process management: An introduction to the special issue. Decis. Support Syst. 2017, 100, 1–5. [Google Scholar] [CrossRef]
- Prys, M.; Różewski, P. How to benefit more from business process documentation? Framework for calculation personality—Process role fit. Procedia Comput. Sci. 2022, 207, 3208–3216. [Google Scholar] [CrossRef]
- Kovach, J.V.; Cardoso-Grilo, T.; Cardoso, M.; Kalakou, S.; Martins, A.L. Advancing business process management lifecycle implementation through the integration of the design for Six Sigma method. Bus. Process Manag. J. 2024, 30, 341–365. [Google Scholar] [CrossRef]
- Ammirato, S.; Cutrì, L.; Felicetti, A.M.; Di Maio, F. Business process management and digital transition. The case study of an Italian Public University. Transform. Gov. People Process Policy 2024, 18, 825–855. [Google Scholar] [CrossRef]
- Macedo de Morais, R.; Kazan, S.; Inês Dallavalle de Pádua, S.; Lucirton Costa, A. An analysis of BPM lifecycles: From a literature review to a framework proposal. Bus. Process Manag. J. 2014, 20, 412–432. [Google Scholar] [CrossRef]
- Bernardo, R.; Galina, S.V.R.; Pádua, S.I.D.d. The BPM lifecycle: How to incorporate a view external to the organization through dynamic capability. Bus. Process Manag. J. 2017, 23, 155–175. [Google Scholar] [CrossRef]
- Van Looy, A.; Devos, J. A roadmap for (un)successful BPM: Positivist case studies. Bus. Process Manag. J. 2019, 25, 1164–1190. [Google Scholar] [CrossRef]
- Mahendrawathi, E.R.; Hanggara, B.T.; Astuti, H.M. Model for BPM implementation assessment: Evidence from companies in Indonesia. Bus. Process Manag. J. 2019, 25, 825–859. [Google Scholar] [CrossRef]
- Szelągowski, M.; Berniak-Woźny, J. BPM challenges, limitations and future development directions—A systematic literature review. Bus. Process Manag. J. 2024, 30, 505–557. [Google Scholar] [CrossRef]
- Benraad, M.; Ozkan, B.; Turetken, O.; Vanderfeesten, I. The influence of BPM-supportive culture and individual process orientation on process conformance. Bus. Process Manag. J. 2022, 28, 1–22. [Google Scholar] [CrossRef]
- Christiansson, M.T.; Rentzhog, O. Lessons from the “BPO journey” in a public housing company: Toward a strategy for BPO. Bus. Process Manag. J. 2020, 26, 373–404. [Google Scholar] [CrossRef]
- Corradini, F.; Marcelletti, A.; Morichetta, A.; Polini, A.; Re, B.; Tiezzi, F. A Flexible Approach to Multi-party Business Process Execution on Blockchain. Future Gener. Comput. Syst. 2023, 147, 219–234. [Google Scholar] [CrossRef]
- Ferrigno, G.; Del Sarto, N.; Piccaluga, A.; Baroncelli, A. Industry 4.0 base technologies and business models: A bibliometric analysis. Eur. J. Innov. Manag. 2023, 26, 502–526. [Google Scholar] [CrossRef]
- Fowler, M. UML Distilled: A Brief Guide to the Standard Object Modeling Language, 3rd ed.; Pearson Education: London, UK, 2004. [Google Scholar]
- Larman, C. Applying UML and Patterns: An Introduction to Object-Oriented Analysis and Design and the Unified Process, 2nd ed.; Prentice Hall PTR: Englewood Cliffs, NJ, USA, 2001. [Google Scholar]
- Erickson, J.; Siau, K. Theoretical and Practical Complexity of UML. Presented at the Tenth Americas Conference on Information Systems, New York, NY, USA, 6 August 2004. [Google Scholar]
- BCSD Portugal. Agenda 2030—Objetivos de Desenvolvimento Sustentável. Available online: https://ods.pt/ (accessed on 22 May 2024).
- ERSE. Análise do Mercado de Biocombustíveis 2018–2020. 2021. Available online: https://www.erse.pt/media/eknhoezr/relat%C3%B3rio-biocombust%C3%ADveis.pdf (accessed on 8 August 2024).
- ERSE. Metodologia de Supervisão do Sistema Petrolífero Nacional. 2022. Available online: https://www.erse.pt/ebooks/regulamentosmanuaisguias/combustiveis-e-gpl/regulamento-de-supervisao-do-sistema-petrolifero-nacional/ (accessed on 8 August 2024).
- Dumas, M.; La Rosa, M.; Mendling, J.; Reijers, H.A. Fundamentals of Business Process Management, 2nd ed.; Springer: Berlin/Heidelberg, Germany, 2018. [Google Scholar] [CrossRef]
- Porter, M. Competitive Advantage: Creating and Sustaining Superior Performance, 1st ed.; The Free Press: Florence, MA, USA, 1985. [Google Scholar]
- Calçado, R.; Ávila, L.; Rosa, M.J. Combining business process management and lean manufacturing to improve information and documentation flows: A case study. Bus. Process Manag. J. 2024; ahead of print. [Google Scholar] [CrossRef]












| Subprocesses | Value | Position |
|---|---|---|
| Retail Pricing | 0.0970 | 5° |
| Retail Margins | 0.0902 | 6° |
| Bios | 0.1765 | 2° |
| Network Expansion | 0.0462 | 9° |
| Optimal Mix | 0.2176 | 1° |
| Benchmark TGL | 0.0601 | 8° |
| Border Effect | 0.1005 | 4° |
| Sales Forecast | 0.0706 | 7° |
| TdBs | 0.1366 | 3° |
| BPMN Process | BPMN Activity | Performer | Class |
|---|---|---|---|
| Data Storage | Identify the proposed analysis | DA (Data Analyst) | BVA |
| Identify the necessary data | DA | BVA | |
| Identify the data sources | DA | NVA | |
| Create a request | DA | BVA | |
| Record the data in Excel from response | DA | BVA | |
| Locate the external source | DA | NVA | |
| Record the data from the external source in Excel | DA | BVA | |
| Update the data from Internal Data Department DB | DA | BVA | |
| Copy the data to Excel from Internal Data Department DB | DA | NVA | |
| Data Transformation | Data Filtering | DA | VA |
| Unit Conversion | DA | VA | |
| Data Integration | DA | VA | |
| Algorithm Application | DA | VA | |
| Trend Analysis | DA | VA | |
| Display Information | Report Creation | DA | BVA |
| Graph Creation and Integration into the Report | DA | VA | |
| Indicator Creation and Integration into the Report | DA | VA | |
| Explanatory Text Creation and Integration into the Report | DA | VA | |
| Identify Required Data | - | ED (External Department) | NVA |
| Create Response File | - | ED | BVA |
| Topic | BPMN Activity | Average Score |
|---|---|---|
| System Quality | Is Power BI flexible? | 7 |
| Is Power BI reliable? | 9 | |
| Is Power BI easy to use? | 9 | |
| Does Power Bi allow the integration of new data? | 9 | |
| Is Power BI’s response time acceptable? | 8 | |
| Information Quality | Is the information provided by Power BI useful? | 10 |
| Is the information provided by Power BI easily accessible? | 8 | |
| Is the information provided by Power BI understandable? | 9 | |
| Is the information provided by Power BI understandable? | 8 | |
| Is the information provided by Power BI relevant for decision-making? | 9 | |
| Data Quality | Are the underlying data in Power BI accurate (scale)? | 10 |
| Are the underlying data in Power BI correct? | 10 | |
| Are the underlying data in Power BI consistent? | 10 | |
| Are the underlying data in Power BI comprehensive? | 10 | |
| Information Quality | Does Power BI increase individual productivity? | 8 |
| Does Power BI improve individual performance? | 8 | |
| Does Power BI improve the quality of decisions? | 8 | |
| Does Power BI allow individuals to perform tasks more quickly? | 9 | |
| Information Quality | Did Power BI meet expectations? | 9 |
| What is the level of satisfaction with the efficiency of Power BI? | 8 | |
| What is the level of satisfaction whit the effectiveness of Power BI? | 9 | |
| What is the overall satisfaction level with Power BI? | 9 |
| Question | Time Without Power BI | Time with Power BI |
|---|---|---|
| What is the stock variation of TdBs in August 2022? | 56 s | 7 s |
| How much is the company quota in the use of advanced raw materials in the production of Biofuel? | 170 s | 5 s |
| Did the company follow the market’s diesel CI in the first semester of 2023 compared to the first semester of 2022? | 583 s | 7 s |
| What are the top 3 raw materials used in Portugal in 2023 to produce biofuel? | 302 s | 7 s |
| Which biofuel producers in Portugal exhibit export behavior from 2022 to 2023? | 141 s | 3 s |
Disclaimer/Publisher’s Note: The statements, opinions and data contained in all publications are solely those of the individual author(s) and contributor(s) and not of MDPI and/or the editor(s). MDPI and/or the editor(s) disclaim responsibility for any injury to people or property resulting from any ideas, methods, instructions or products referred to in the content. |
© 2024 by the authors. Licensee MDPI, Basel, Switzerland. This article is an open access article distributed under the terms and conditions of the Creative Commons Attribution (CC BY) license (https://creativecommons.org/licenses/by/4.0/).
Share and Cite
Teixeira, A.R.; Ferreira, J.V.; Ramos, A.L. Optimization of Business Processes Through BPM Methodology: A Case Study on Data Analysis and Performance Improvement. Information 2024, 15, 724. https://doi.org/10.3390/info15110724
Teixeira AR, Ferreira JV, Ramos AL. Optimization of Business Processes Through BPM Methodology: A Case Study on Data Analysis and Performance Improvement. Information. 2024; 15(11):724. https://doi.org/10.3390/info15110724
Chicago/Turabian StyleTeixeira, António Ricardo, José Vasconcelos Ferreira, and Ana Luísa Ramos. 2024. "Optimization of Business Processes Through BPM Methodology: A Case Study on Data Analysis and Performance Improvement" Information 15, no. 11: 724. https://doi.org/10.3390/info15110724
APA StyleTeixeira, A. R., Ferreira, J. V., & Ramos, A. L. (2024). Optimization of Business Processes Through BPM Methodology: A Case Study on Data Analysis and Performance Improvement. Information, 15(11), 724. https://doi.org/10.3390/info15110724

