News Recommendation Based on User Topic and Entity Preferences in Historical Behavior
Abstract
1. Introduction
2. Related Work
3. Problem Formulation
4. Preliminaries
4.1. Knowledge-Graph Embedding
4.2. Triple Set
4.3. The doc2vec Model
4.4. Self-Attention Mechanism
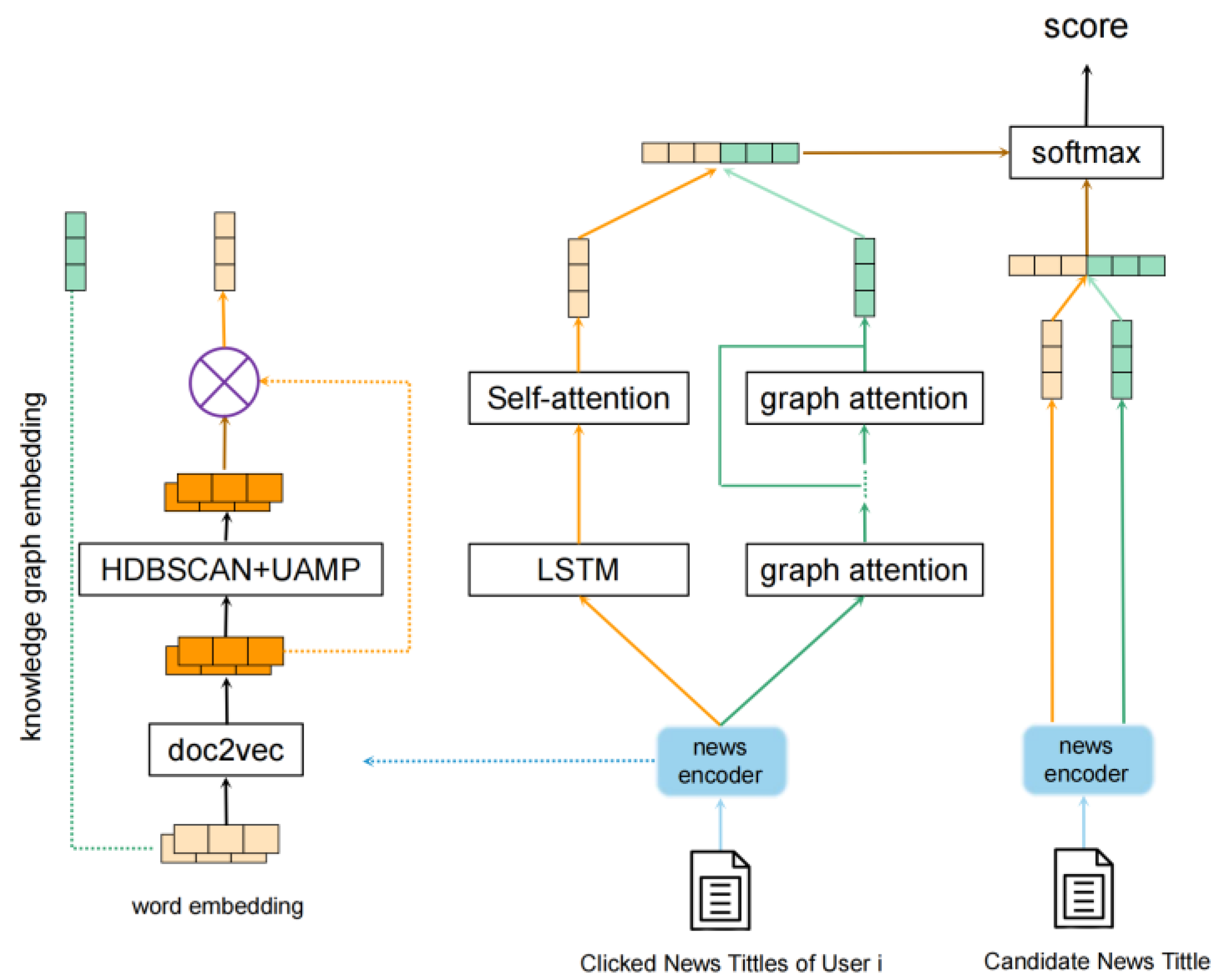
5. Our Approach
5.1. News Encoder
5.1.1. Word-Embedding Module
5.1.2. Knowledge-Graph Embedding Module
5.1.3. Topic-Level Embedding Module
5.2. User-Encoder Module
5.2.1. Topic-Preference-Learning Module
5.2.2. KG-Level Preference-Propagation Module
5.3. Click Predictor
6. Experiments
6.1. Datasets
6.2. Experiment Setup
6.3. Baselines
- LSTUR [1] determined the comprehensive representation of news through the news encoder. In the user encoder, LSTUR determined the short-term representation of the user from the user’s recent news clicks through the GRU network.
- LibFM [46] is a feature-based factorization model. In this paper, we took the TF-IDF features and average entity embeddings of each news item as the input feature of LibFM. In addition, we concatenated the feature of users and candidate news to feed into LibFM.
- DSSM [12] is a deep structured semantic model that uses word hashing and multiple fully connected layers to sort documents. We used the user’s clicked news as the query and the candidate news as the documents.
- DeepWide [15] is a deep model for recommendation that combines a (deep) non-linear channel with a (wide) linear channel. We used the same input as for LibFM to feed both channels.
- DeepFM [13] is also a deep model for recommendation that combines a component of factorization machines and a component of deep neural networks that share the input. We used the same input as for LibFM to feed into DeepFM.
- DKN [3] is a deep knowledge-aware network for news recommendation that treats entity embedding and word embedding as multi-channel then designs a CNN model to aggregate the features together.
- RippleNet [4] is a memory-network-like approach that automatically propagates the clicked entities in the knowledge graph to capture the higher-order preferences of users.
6.4. Results
6.5. Ablation Study
6.6. Parameter Sensitivity
7. Conclusions
Author Contributions
Funding
Informed Consent Statement
Data Availability Statement
Conflicts of Interest
References
- An, M.; Wu, F.; Wu, C.; Zhang, K.; Liu, Z.; Xie, X. Neural news recommendation with long-and short-term user representations. In Proceedings of the 57th Annual Meeting of the Association for Computational Linguistics, Florence, Italy, 28 July–2 August 2019; pp. 336–345. [Google Scholar]
- Konstan, J.A.; Miller, B.N.; Maltz, D.; Herlocker, J.L.; Gordon, L.R.; Riedl, J. GroupLens: Applying collaborative filtering to Usenet news. Commun. ACM 1997, 40, 77–87. [Google Scholar] [CrossRef]
- Wang, H.; Zhang, F.; Xie, X.; Guo, M. DKN: Deep knowledge-aware network for news recommendation. In Proceedings of the 2018 World Wide Web Conference, Lyon, France, 23–27 April 2018; pp. 1835–1844. [Google Scholar]
- Wang, H.; Zhang, F.; Wang, J.; Zhao, M.; Li, W.; Xie, X.; Guo, M. Ripplenet: Propagating user preferences on the knowledge graph for recommender systems. In Proceedings of the 27th ACM International Conference on Information and Knowledge Management, Torino, Italy, 22–26 October 2018; pp. 417–426. [Google Scholar]
- Lian, J.; Zhang, F.; Xie, X.; Sun, G. Towards better representation learning for personalized news recommendation: A multi- channel deep fusion approach. In Proceedings of the International Foint Conferences on Artificial Intelligence, Stockholm, Sweden, 13–19 July 2018; pp. 3805–3811. [Google Scholar]
- Son, J.-W.; Kim, A.-Y.; Park, S.-B. A location-based news article recommendation with explicit localized semantic analysis. In Proceedings of the 36th International ACM SIGIR Conference on Research and Development Ininformation Retrieval, New York, NY, USA, 28 July–1 August 2013; pp. 293–302. [Google Scholar]
- Li, L.; Wang, D.; Li, T.; Knox, D.; Padmanabhan, B. SCENE: A scalable two-stage personalized news recommendation system. In Proceedings of the 34th International ACM SIGIR Conference on Research and Development in Information Retrieval, Beijing, China, 24–28 July 2011; pp. 125–134. [Google Scholar]
- Okura, S.; Tagami, Y.; Ono, S.; Tajima, A. Embedding-based news recommendation for millions of users. In Proceedings of the 23rd ACM SIGKDD International Conference on Knowledge Discovery and Data Mining, New York, NY, USA, 13–17 August 2017; pp. 1933–1942. [Google Scholar]
- Wang, F.; Wang, Y.; Li, D.; Gu, H.; Lu, T.; Zhang, P.; Gu, N. Enhancing CTR Prediction with Context-Aware Feature Representation Learning. arXiv 2022, arXiv:2204.08758. [Google Scholar]
- Phelan, O.; McCarthy, K.; Smyth, B. Using twitter to recommend real-time topical news. In Proceedings of the Third ACM Conference on Recommender Systems, New York, NY, USA, 23–25 October 2009; pp. 385–388. [Google Scholar]
- Bansal, T.; Das, M.; Bhattacharyya, C. Content driven user profiling for comment-worthy recommendations of news and blog articles. In Proceedings of the 9th AMC Conference on Recommender Systems, New York, NY, USA, 16–20 September 2015; pp. 195–202. [Google Scholar]
- Huang, P.-S.; He, X.; Gao, J.; Deng, L.; Acero, A.; Heck, L. Learning deep structured semantic models for web search using clickthrough data. In Proceedings of the 22nd ACM International Conference on Information & Knowledge Management, New York, NY, USA, 27 October–1 November 2013; pp. 2333–2338. [Google Scholar]
- Guo, H.; Tang, R.; Ye, Y.; Li, Z.; He, X. DeepFM: A factorization-machine based neural network for CTR prediction. arXiv 2017, arXiv:1703.04247. [Google Scholar]
- Xue, H.-J.; Dai, X.; Zhang, J.; Huang, S.; Chen, J. Deep Matrix Factorization Models for Recommender Systems. In Proceedings of the International Foint Conferences on Artificial Intelligence, Melbourne, Australia, 19–25 August 2017; pp. 3203–3209. [Google Scholar]
- Cheng, H.-T.; Koc, L.; Harmsen, J.; Shaked, T.; Chandra, T.; Aradhye, H.; Anderson, G.; Corrado, G.; Chai, W.; Ispir, M.; et al. Wide & deep learning for recommender systems. In Proceedings of the 1st Workshop on Deep Learning for Recommender Systems, Boston, MA, USA, 16 September 2016; pp. 7–10. [Google Scholar]
- Sajjadi Ghaemmaghami, S.; Salehi-Abari, A. DeepGroup: Group Recommendation with Implicit Feedback. In Proceedings of the 30th ACM International Conference on Information & Knowledge Management, Queensland, Australia, 1–5 November 2021; pp. 3408–3412. [Google Scholar]
- Elkahky, A.M.; Song, Y.; He, X. A multi-view deep learning approach for cross domain user modeling in recommendation systems. In Proceedings of the 24th International Conference on World Wide Web, Florence, Italy, 18–22 May 2015; pp. 278–288. [Google Scholar]
- Wang, H.; Zhang, F.; Hou, M.; Xie, X.; Guo, M.; Liu, Q. Shine: Signed heterogeneous information network embedding for sentiment link prediction. In Proceedings of the 11th ACM International Conference on Web Search and Data Mining, Marina Del Rey, CA, USA, 5–9 February 2018; pp. 592–600. [Google Scholar]
- Shi, S.; Ma, W.; Wang, Z.; Zhang, M.; Fang, K.; Xu, J.; Liu, Y.; Ma, S. WG4Rec: Modeling Textual Content with Word Graph for News Recommendation. In Proceedings of the 30th ACM International Conference on Information & Knowledge Management, Queensland, Australia, 1–5 November 2021; pp. 1651–1660. [Google Scholar]
- Hoffart, J.; Suchanek, F.M.; Berberich, K.; Weikum, G. YAGO2: A spatially and temporally enhanced knowledge base from Wikipedia. Artif. Intell. 2013, 194, 28–61. [Google Scholar] [CrossRef]
- Bollacker, K.; Evans, C.; Paritosh, P.; Sturge, T.; Taylor, J. Freebase: A collaboratively created graph database for structuring human knowledge. In Proceedings of the 2008 ACM SIGMOD international conference on Management of data, Vancouver, Canada, 9–12 June 2008; pp. 1247–1250. [Google Scholar]
- Singhal, A. Introducing the knowledge graph: Things, not strings. Off. Google Blog 2012, 5, 16. [Google Scholar]
- Wang, X.; He, X.; Cao, Y.; Liu, M.; Chua, T.-S. Kgat: Knowledge graph attention network for recommendation. In Proceedings of the 25th ACM SIGKDD International Conference on Knowledge Discovery & Data Mining, Anchorage, AK, USA, 4–8 August 2019; pp. 950–958. [Google Scholar]
- Bordes, A.; Usunier, N.; Garcia-Duran, A.; Weston, J.; Yakhnenko, O. Translating embeddings for modeling multi-relational data. Adv. Neural Inf. Process. Syst. 2013, 16, 2787–2795. [Google Scholar]
- Wang, Z.; Zhang, J.; Feng, J.; Chen, Z. Knowledge graph embedding by translating on hyperplanes. Proc. AAAI Conf. Artif. Intell. 2014, 28, 1112–1119. [Google Scholar] [CrossRef]
- Ji, G.; He, S.; Xu, L.; Liu, K.; Zhao, J. Knowledge graph embedding via dynamic mapping matrix. In Proceedings of the 53rd Annual Meeting of the Association for Computational Linguistics and the 7th International Joint Conference on Natural Language Processing, Beijing, China, 26–31 July 2015; Volume 1, pp. 687–696. [Google Scholar]
- Lin, Y.; Liu, Z.; Sun, M.; Liu, Y.; Zhu, X. Learning entity and relation embeddings for knowledge graph completion. In Proceedings of the 29th AAAI Conference on Artificial Intelligence, Austin, TX, USA, 25–30 January 2015; p. 2187. [Google Scholar]
- Wang, H.; Wang, Y.; Lian, D.; Gao, J. A lightweight knowledge graph embedding framework for efficient inference and storage. In Proceedings of the 30th ACM International Conference on Information & Knowledge Management, Queensland, Australia, 1–5 November 2021; pp. 1909–1918. [Google Scholar]
- Dong, L.; Wei, F.; Zhou, M.; Xu, K. Question answering over freebase with multi-column convolutional neural networks. In Proceedings of the 53rd Annual Meeting of the Association for Computational Linguistics and the 7th International Joint Conference on Natural Language Processing, Beijing, China, 26–31 July 2015; Volume 1, pp. 260–269. [Google Scholar]
- Wang, J.; Wang, Z.; Zhang, D.; Yan, J. Combining Knowledge with Deep Convolutional Neural Networks for Short Text Classification. In Proceedings of the International Joint Conferences on Artificial Intelligence, Melbourne, Australia, 19–25 August 2017; pp. 2915–2921. [Google Scholar]
- Jin, X.; Oh, B.; Lee, S.; Lee, D.; Lee, K.-H.; Chen, L. Learning Region Similarity over Spatial Knowledge Graphs with Hierarchical Types and Semantic Relations. In Proceedings of the 28th ACM International Conference on Information and Knowledge Management, Beijing, China, 3–7 November 2019; pp. 669–678. [Google Scholar]
- Wang, H.; Zhang, F.; Zhang, M.; Leskovec, J.; Zhao, M.; Li, W.; Wang, Z. Knowledge-aware graph neural networks with label smoothness regularization for recommender systems. In Proceedings of the 25th ACM SIGKDD International Conference on Knowledge Discovery & Data Mining, Anchorage, AK, USA, 4–8 August 2019; pp. 968–977. [Google Scholar]
- Duvenaud, D.K.; Maclaurin, D.; Iparraguirre, J.; Bombarell, R.; Hirzel, T.; Aspuru-Guzik, A.; Adams, R.P. Convolutional networks on graphs for learning molecular fingerprints. In Proceedings of the 29th Conference on Neural Information Processing Systems, Montreal, Canada, 7–12 December 2015; pp. 2224–2232. [Google Scholar]
- Hamilton, W.; Ying, Z.; Leskovec, J. Inductive representation learning on large graphs. In Proceedings of the 31st Conference on Neural Information Processing Systems, Long Beach, CA, USA, 4–9 December 2017; pp. 1024–1034. [Google Scholar]
- Niepert, M.; Ahmed, M.; Kutzkov, K. Learning convolutional neural networks for graphs. In Proceedings of the International Conference on Machine Learning, New York, NY, USA; 2016; pp. 2014–2023. [Google Scholar]
- Liu, Y.; Li, B.; Zang, Y.; Li, A.; Yin, H. A Knowledge-aware recommender with attention-enhanced dynamic convolutional network. In Proceedings of the 30th ACM International Conference on Information & Knowledge Management, Queensland, Australia, 1–5 November 2021; pp. 1079–1088. [Google Scholar]
- Rehůřek, R.; Sojka, P. Software Framework for Topic Modelling with Large Corpora. In Proceedings of the LREC 2010 Workshop on New Challenges for NLP Frameworks, Valletta, Malta, 22 May 2010; pp. 45–50. Available online: http://is.muni.cz/publication/884893/en (accessed on 10 September 2021).
- Vaswani, A.; Shazeer, N.; Parmar, N.; Uszkoreit, J.; Jones, L.; Gomez, A.N.; Kaiser, Ł.; Polosukhin, I. Attention is all you need. Adv. Neural Inf. Process. Syst. 2017, 30, 6000–6010. [Google Scholar]
- Griffiths, T.L.; Steyvers, M.; Tenenbaum, J.B. Topics in semantic representation. Psychol. Rev. 2007, 114, 211. [Google Scholar] [CrossRef] [PubMed]
- Campello, R.J.; Moulavi, D.; Sander, J. Density-based clustering based on hierarchical density estimates. In Pacific-Asia Conference on Knowledge Discovery and Data Mining; Springer: Cham, Switzerland, 2013; pp. 160–172. [Google Scholar]
- McInnes, L.; Healy, J. Accelerated hierarchical density based clustering. In Proceedings of the 2017 IEEE International Conference on Data Mining Workshops (ICDMW), New Orleans, LA, USA, 18–21 November 2017; pp. 33–42. [Google Scholar]
- McInnes, L.; Healy, J.; Astels, S. hdbscan: Hierarchical density based clustering. J. Open Source Softw. 2017, 2, 205. [Google Scholar] [CrossRef]
- Marimont, R.B.; Shapiro, M.B. Nearest neighbour searches and the curse of dimensionality. IMA J. Appl. Math. 1979, 24, 59–70. [Google Scholar] [CrossRef]
- McInnes, L.; Healy, J.; Melville, J. Umap: Uniform manifold approximation and projection for dimension reduction. arXiv 2018, arXiv:1802.03426. [Google Scholar]
- McInnes, L.; Healy, J.; Saul, N.; Grossberger, L. Umap: Uniform manifold approximation and projection. J. Open Source Softw. 2018, 3, 861. [Google Scholar] [CrossRef]
- Rendle, S. Factorization machines with libfm. ACM Trans. Intell. Syst. Technol. (TIST) 2012, 3, 57. [Google Scholar] [CrossRef]




| # users | 132,747 | avg. # words per title | 10.34 |
| # news | 511,726 | avg. # entities per title | 3.8 |
| # impressions | 1,116,589 | #triples | 7,558,695 |
| Model | LSTUR | LibFM | DSSM | DeepFM | DeepWide | DKN | RippleNet | NRTEH |
|---|---|---|---|---|---|---|---|---|
| AUC | 0.643 | 0.590 | 0.635 | 0.601 | 0.619 | 0.653 | 0.678 | 0.704 |
| ACC | 0.604 | 0.554 | 0.606 | 0.574 | 0.567 | 0.607 | 0.645 | 0.678 |
| Hop Number | 1 | 2 | 3 | 4 | 5 |
|---|---|---|---|---|---|
| AUC | 0.692 | 0.701 | 0.704 | 0.687 | 0.673 |
| Models | Bing News | |
|---|---|---|
| AUC | ACC | |
| Without attention | 0.587 | 0.569 |
| With self-attention | 0.656 | 0.628 |
| With graph attention | 0.689 | 0.653 |
| Both | 0.704 | 0.678 |
Disclaimer/Publisher’s Note: The statements, opinions and data contained in all publications are solely those of the individual author(s) and contributor(s) and not of MDPI and/or the editor(s). MDPI and/or the editor(s) disclaim responsibility for any injury to people or property resulting from any ideas, methods, instructions or products referred to in the content. |
© 2023 by the authors. Licensee MDPI, Basel, Switzerland. This article is an open access article distributed under the terms and conditions of the Creative Commons Attribution (CC BY) license (https://creativecommons.org/licenses/by/4.0/).
Share and Cite
Zhang, H.; Shen, Z. News Recommendation Based on User Topic and Entity Preferences in Historical Behavior. Information 2023, 14, 60. https://doi.org/10.3390/info14020060
Zhang H, Shen Z. News Recommendation Based on User Topic and Entity Preferences in Historical Behavior. Information. 2023; 14(2):60. https://doi.org/10.3390/info14020060
Chicago/Turabian StyleZhang, Haojie, and Zhidong Shen. 2023. "News Recommendation Based on User Topic and Entity Preferences in Historical Behavior" Information 14, no. 2: 60. https://doi.org/10.3390/info14020060
APA StyleZhang, H., & Shen, Z. (2023). News Recommendation Based on User Topic and Entity Preferences in Historical Behavior. Information, 14(2), 60. https://doi.org/10.3390/info14020060

