CBIR-DSS: Business Decision Oriented Content-Based Recommendation Model for E-Commerce
Abstract
1. Introduction
2. Related Work
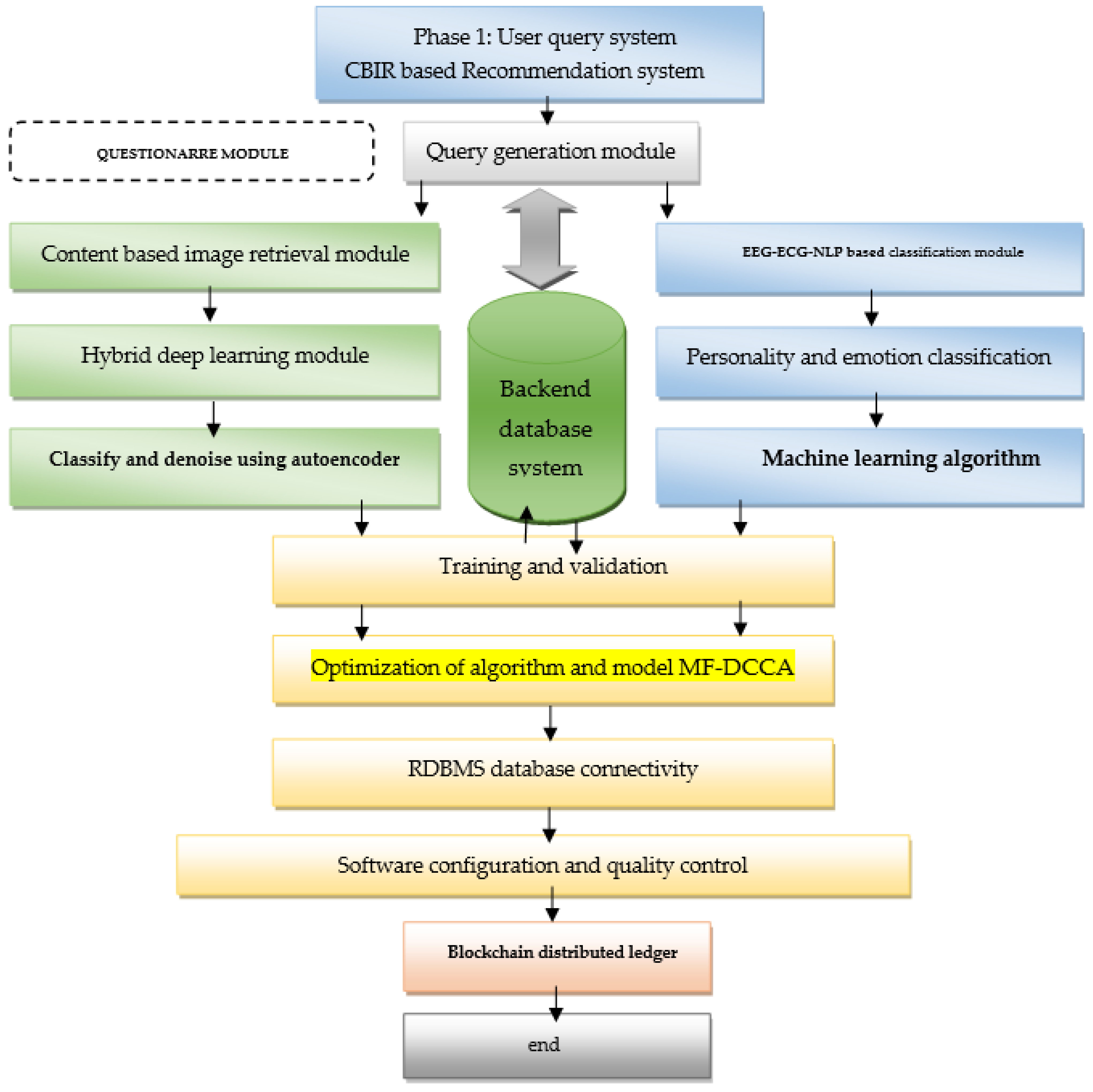
3. Proposed Framework
4. Methodology
| Algorithm 1: CBIR query retrieval system. |
| 1: Start –M ← MNIST fashion dataset/deap dataset/MBTI datset 2: Feature FO = {n1m1,n2m2,n3m3……nzmz} 3: n = samples; m = features TrainX, Trainy, TestX, Testy = TestTrain(X,y) 4: Feature extraction |FM| < |FO| 5: M←MC corrupting operation on M using 6: PW1.W’a1.a2 (M) ≈ MC 7: W1.W’→weight matrix of hidden layer A = [a ij] R n × n 8: a1, a2 →bias vectors of hidden layer 9: Use MC as input for coding phase using 10: encoding ← h = f(W × M + a1) 11: decoding ←Q = g(W’ × h + a2) 1 = BaggingDT(T rainx)j) =gh(T rainq) =il(T rainb) 12: Calculate loss← L (W1.W’.a1.a2.M) = Q-M2 13: when Q ≈ M 14: Use reconstruction to optimize the biases and Weight 15: Repeat step 5–12 to calculate loss value 16: end for 17. return |
5. Implementation
5.1. Dataset
5.2. CBIR-Based Textile Image Retrieval

5.3. Personality Classification and Emotion Recognition Module Based on MBTI Factors and EEG Data
- Naive Bayes: Strong independence is assumed when using the NAIVE Bayes classifier. The probability of one attribute does not alter the probability of the other according to this. The naive Bayes classifier makes 2n separate hypotheses given a set of n attributes. The naive Bayes classifier’s output is frequently accurate despite this. Training data noise, bias, and variation are the three causes of error. By picking high-quality training data, noise in the data can be reduced. The machine-learning algorithm needs to separate the training data into several categories. As a result of the training data’s massive groups, bias is the inaccuracy that results from this. As a result of the categories being too small, variance results in a mistake, as shown in one of the steps in Figure 4a [26].
- Random forest: A decision tree is a graph that resembles a tree and is composed of leaf nodes that represent a class name, internal nodes that represent tests on attributes, and branches that indicate test results. By choosing a particular route from the root node to the leaf, classification rules are generated. The tree is built by choosing the qualities and values that will be used to examine the input data. The tree can prefigure incoming data by traversing it once it has been created. This suggests that it follows a path from the root node to the leaf node, stopping at each internal node along the way and testing the properties at each node as needed. Decision trees can examine data and pinpoint important traits.
- The expansion of convolution neural networks is more efficient than traditional models such as ResNet and VggNet. Extended network depth is applied in the training of neural networks. This kind of network can extract features with higher complexity and semantic levels due to a deeper structure. This method is used to adjust the CNN network with a composite coefficient, which uniformly scales the depth, width, and resolution of the image to change the dimension of the network layers. Figure 1 shows the architecture of the EfficientNet-b4 model. There are more than 7 blocks and more than 31 modules in this network. In this paper, we refer to the design of this model and carry out some modifications to make it more suitable for the dataset.
- In this model, we use the backbone of EfficientNet-b4. As is shown in Figure 4b, the segmentation architecture of our proposed model is based on the nested Unet model, which is also called Unet++. It is an encoder-decoder network where the encoder and decoder sub-networks are connected through a series of nested, dense skip pathways. In many medical image segmentation tasks, the UNet++ architecture outperforms the UNet and wide UNet architectures. However, the Unet++’s backbones are based on Vgg19, Resnet152, and DenseNet201, which is inferior to the EfficientNet-B4. To improve the segmentation performance, we replaced the original backbone in Unet++ and made some modifications to the layer numbers and neuron unit numbers of this network, as shown in Figure 4c.The sixteen sorts are normally mentioned through an abbreviation of four letters: the preliminary letters of each of their four type alternatives (in case of instinct, which makes use of the abbreviation N to differentiate it from introversion) [25]. For instance:

5.4. Blockchain-Based Security and Software Quality Assurance Module
5.5. Software Quality Measures
5.6. Feature Selection and Performance Evaluation
- The Reverse Elimination Method: All the prospective characteristics are added to the model in the beginning, and its performance is squared. After that, until the model’s total performance reaches a respectable level, incrementally remove each of the worst-execution characteristics.
- Removal of the Recursive Feature (RFE) This method works by iteratively removing attributes and creating a model from those that remain. It uses an accuracy metric to rank the characteristics following their standing. Inputs into the RFE technique include the number of required features and the model to be used. The significance of each variable is then indicated, with 1 denoting its highest priority. Additionally, it offers assistance, with the true designation of an important trait and the false unimportant one.
6. Result and Discussion
6.1. CBIR Result
6.2. Personality Classification
6.3. EEG Emotion Classification
6.4. Data Fusion Result of Multimodality
7. Conclusions and Future Scope
8. Limitation of Proposed Work
Author Contributions
Funding
Data Availability Statement
Acknowledgments
Conflicts of Interest
References
- Ahmad, H.; Asghar, M.U.; Asghar, M.Z.; Khan, A.; Mosavi, A.H. A Hybrid Deep Learning Technique for Personality Trait Classification from Text. IEEE Access 2021, 9, 146214–146232. [Google Scholar] [CrossRef]
- Ali, I.; Lashari, H.N.; Hassan, S.M.; Maitlo, A.; Qureshi, B.H. Image Denoising with Color Scheme by Using Autoencoders. Int. J. Comput. Sci. Netw. Secur. 2018, 18, 5. [Google Scholar]
- Anju, J.; Shreelekshmi, R. FSeCBIR: A Faster Secure Content-Based Image Retrieval for Cloud. Softw. Impacts 2022, 11, 100224. [Google Scholar] [CrossRef]
- Babenko, A.; Slesarev, A.; Chigorin, A.; Lempitsky, V. Neural Codes for Image Retrieval. arXiv 2014, arXiv:1404.1777 [cs]. Available online: http://arxiv.org/abs/1404.1777 (accessed on 30 November 2021).
- Chen, Y.; Wang, J.Z.; Krovetz, R. An unsupervised learning approach to content-based image retrieval. In Proceedings of the Seventh International Symposium on Signal Processing and Its Applications, 2003, Paris, France, 4 July 2003; Volume 1, pp. 197–200. [Google Scholar] [CrossRef][Green Version]
- Christian, H.; Suhartono, D.; Chowanda, A.; Zamli, K.Z. Text based personality prediction from multiple social media data sources using pre-trained language model and model averaging. J. Big Data 2021, 8, 68. [Google Scholar] [CrossRef]
- Dagnew, T.M.; Castellani, U. Advanced Content Based Image Retrieval for Fashion. In Image Analysis and Processing—ICIAP; Murino, V., Puppo, E., Eds.; Springer International Publishing: Cham, Switzerland, 2015; Volume 9279, pp. 705–715. [Google Scholar] [CrossRef]
- Deshmane, M.; Madhe, S. ECG Based Biometric Human Identification Using Convolutional Neural Network in Smart Health Applications. In Proceedings of the 2018 Fourth International Conference on Computing Communication Control and Automation (ICCUBEA), Pune, India, 16–18 August 2018; pp. 1–6. [Google Scholar] [CrossRef]
- Dewan, H.; Thepade, S.D. Image Retrieval Using Low Level and Local Features Contents: A Comprehensive Review. Appl. Comput. Intell. Soft Comput. 2020, 2020, 8851931. [Google Scholar] [CrossRef]
- Dharani, T.; Aroquiaraj, I.L. A survey on content based image retrieval. In Proceedings of the 2013 International Conference on Pattern Recognition, Informatics and Mobile Engineering, Salem, MA, USA, 21–22 February 2013; pp. 485–490. [Google Scholar] [CrossRef]
- Di Crosta, A.; Ceccato, I.; Marchetti, D.; La Malva, P.; Maiella, R.; Cannito, L.; Cipi, M.; Mammarella, N.; Palumbo, R.; Verrocchio, M.C.; et al. Psychological factors and consumer behavior during the COVID-19 pandemic. PLoS ONE 2021, 16, e0256095. [Google Scholar] [CrossRef]
- Dorneles, S.O.; Francisco, R.; Barbosa, D.N.F.; Barbosa, J.L.V. Context Awareness in Recognition of Affective States: A Systematic Mapping of the Literature. Int. J. Hum.-Comput. Interact. 2022, 212, 1–19. [Google Scholar] [CrossRef]
- Dos Santos, V.; Paraboni, I. Myers-Briggs personality classification from social media text using pre-trained language models. J. Univers. Comput. Sci. 2022, 28, 378–395. [Google Scholar] [CrossRef]
- Feng, H.; Golshan, H.M.; Mahoor, M.H. A wavelet-based approach to emotion classification using EDA signals. Expert Syst. Appl. 2018, 112, 77–86. [Google Scholar] [CrossRef]
- Imani, M.; Montazer, G.A. A survey of emotion recognition methods with emphasis on E-Learning environments. J. Netw. Comput. Appl. 2019, 147, 102423. [Google Scholar] [CrossRef]
- Laaksonen, J.; Koskela, M.; Laakso, S.; Oja, E. PicSOM–content-based image retrieval with self-organizing maps. Pattern Recognit. Lett. 2000, 21, 1199–1207. [Google Scholar] [CrossRef]
- Li, M.; Jullien, S.; Ariannezhad, M.; de Rijke, M. A Next Basket Recommendation Reality Check. arXiv 2022, arXiv:2109.14233. [Google Scholar]
- Li, T.-M.; Chao, H.-C.; Zhang, J. Emotion classification based on brain wave: A survey. Hum. Cent. Comput. Inf. Sci. 2019, 9, 42. [Google Scholar] [CrossRef]
- Liu, C.; Wang, S.; Jia, G. Exploring E-Commerce Big Data and Customer-Perceived Value: An Empirical Study on Chinese Online Customers. Sustainability 2020, 12, 8649. [Google Scholar] [CrossRef]
- Marques, O.; Mayron, L.M.; Borba, G.B.; Gamba, H.R. An Attention-Driven Model for Grouping Similar Images with Image Retrieval Applications. EURASIP J. Adv. Signal Process. 2006, 2007, 043450. [Google Scholar] [CrossRef][Green Version]
- Wong, K.-M.; Cheung, K.-W.; Po, L.-M. MIRROR: An Interactive Content Based Image Retrieval System. In Proceedings of the 2005 IEEE International Symposium on Circuits and Systems, Kobe, Japan, 23–26 May 2005; pp. 1541–1544. [Google Scholar] [CrossRef]
- Zong, K.; Yuan, Y.; Montenegro-Marin, C.E.; Kadry, S.N. Or-Based Intelligent Decision Support System for E-Commerce. J. Theor. Appl. Electron. Commer. Res. 2021, 16, 1150–1164. [Google Scholar] [CrossRef]
- Roy, B.; Banerjee, S.; Pal, S. e\Effective web based on Social Media Data. Ph.D. Thesis, West Bengal University of Technology, Kolkata, India, 2021; p. 46. [Google Scholar]
- Liu, Y.; Zhang, D.; Lu, G.; Ma, W.-Y. A survey of content-based image retrieval with high-level semantics. Pattern Recognit. 2007, 40, 262–282. [Google Scholar] [CrossRef]
- Lehmann, T.M.; Güld, M.O.; Deselaers, T.; Keysers, D.; Schubert, H.; Spitzer, K.; Ney, H.; Wein, B.B. Automatic categorization of medical images for content-based retrieval and data mining. Comput. Med. Imaging Graph. 2005, 29, 143–155. [Google Scholar] [CrossRef]
- Miranda-Correa, J.A.; Abadi, M.K.; Sebe, N.; Patras, I. AMIGOS: A Dataset for Affect, Personality and Mood Research on Individuals and Groups. arXiv 2017, arXiv:1702.02510. Available online: https://arxiv.org/abs/1702.02510 (accessed on 30 November 2021). [CrossRef]
- Nandi, A.; Xhafa, F.; Subirats, L.; Fort, S. Real-Time Emotion Classification Using EEG Data Stream in E-Learning Contexts. Sensors 2021, 21, 1589. [Google Scholar] [CrossRef] [PubMed]
- Phan, T.-D.-T.; Kim, S.-H.; Yang, H.-J.; Lee, G.-S. EEG-Based Emotion Recognition by Convolutional Neural Network with Multi-Scale Kernels. Sensors 2021, 21, 5092. [Google Scholar] [CrossRef] [PubMed]
- Sharma, S.; Dhole, A. Content Based Image Retrieval Based on Shape Feature using Accurate Legendre Moments and Support Vector Machines. Int. J. Sci. Eng. Comput. Technol. 2013, 3, 6. [Google Scholar]
- Stankov, L. Low Correlations between Intelligence and Big Five Personality Traits: Need to Broaden the Domain of Personality. J. Intell. 2018, 6, 26. [Google Scholar] [CrossRef] [PubMed]
- Trojacanec, K.; Dimitrovski, I.; Loskovska, S. Content based image retrieval in medical applications: An improvement of the two-level architecture. In Proceedings of the IEEE EUROCON 2009, St. Petersburg, Russia, 18–23 May 2009; pp. 118–121. [Google Scholar] [CrossRef]
- Velmurugan, M.S.; Narayanasamy, K. Application of Decision Support System in E-commerce. Commun. IBIMA 2008, 5, 15. [Google Scholar]
- Yadegaridehkordi, E.; Noor, N.F.B.M.; Bin Ayub, M.N.; Affal, H.B.; Hussin, N.B. Affective computing in education: A systematic review and future research. Comput. Educ. 2019, 142, 103649. [Google Scholar] [CrossRef]
- Zhang, D.; Islam, M.; Lu, G. A review on automatic image annotation techniques. Pattern Recognit. 2012, 45, 346–362. [Google Scholar] [CrossRef]
- Zheng, B. Computer-Aided Diagnosis in Mammography Using Content-Based Image Retrieval Approaches: Current Status and Future Perspectives. Algorithms 2009, 2, 828–849. [Google Scholar] [CrossRef]













| References | Focus | Publication Year | Method | Accuracy |
|---|---|---|---|---|
| [11] | Psychological factors and consumer behavior during the COVID-19 | 2021 | ENSEMBLE, bagging | 78 |
| [3] | Content-based image classification | 2022 | ANN, CNN | 82.2 |
| [7] | Content-Based Image Retrieval Approaches | 2014 | STACKING | 89.0 |
| [22] | Intelligent Decision Support System for E-Commerce | 2011 | DECISION TREE | 78.9 |
| [6] | Text based personality prediction from multiple social media | 2020 | RANDOM FOREST | 67.9 |
| [23] | Effect of web-based Intelligence Tutoring System | 2019 | SVM | 78 |
| [13] | Myers-Briggs personality classification from social media text using pre-trained language models | 2021 | ANN | 81 |
| Algorithm | ACCURACY | Ratio = 10% | Ratio = 20% | Ratio = 30% | Ratio = 40% | ||||
|---|---|---|---|---|---|---|---|---|---|
| PRECISION | F-SCORE | RECALL | SUPPORT | ||||||
| SVM | 79% | 0.83 | 0.68 | 0.83 | 0.68 | 0.83 | 0.68 | 0.83 | 0.68 |
| 0.75 | 1997 | 0.75 | 1997 | 0.75 | 1997 | 0.75 | 1997 | ||
| DTC | 84% | 0.88 | 0.94 | 0.88 | 0.94 | 0.88 | 0.94 | 0.88 | 0.94 |
| 0.91 | 3709 | 0.91 | 3709 | 0.91 | 3709 | 0.91 | 3709 | ||
| RFC | 89% | 0.75 | 0.57 | 0.75 | 0.57 | 0.75 | 0.57 | 0.75 | 0.57 |
| 0.64 | 1997 | 0.64 | 1997 | 0.64 | 1997 | 0.64 | 1997 | ||
| Approaches | Parameters of Qualitative and Quantitative Analysis | Elements of Classification | ||||||||
|---|---|---|---|---|---|---|---|---|---|---|
| Architecture Complexity | Space Complexity | Time Complexity | Error | Memory stability | LOC | Algorithm | EEG | MBTI | MNIST | |
| [29] | ✓ | ✓ | ✓ | |||||||
| [12] | ✓ | ✓ | ✓ | ✓ | ||||||
| [9] | ✓ | ✓ | ✓ | ✓ | ||||||
| [32] | ✓ | ✓ | ✓ | |||||||
| [23] | ✓ | ✓ | ✓ | |||||||
| [7] | ✓ | ✓ | ✓ | ✓ | ✓ | ✓ | ||||
| [13] | ✓ | ✓ | ✓ | ✓ | ||||||
| [4] | ✓ | ✓ | ✓ | ✓ | ✓ | |||||
| [16] | ✓ | ✓ | ✓ | |||||||
| [24] | ✓ | ✓ | ✓ | ✓ | ✓ | |||||
| PROPOSED | ✓ | ✓ | ✓ | ✓ | ✓ | ✓ | ✓ | ✓ | ✓ | ✓ |
| Measure | Accuracy before Feature Selection | Formula |
|---|---|---|
| Sensitivity | 0.3258 | TPR = TP/(TP + FN) |
| Specificity | 0.4091 | SPC = TN/(FP + TN) |
| Positive Predictive Value (Precision) | 0.3981 | PPV = TP/(TP + FP) |
| Negative Predictive Value | 0.3358 | NPV = TN/(TN + FN) |
| False Positive Rate | 0.5909 | FPR = FP/(FP + TN) |
| False Discovery Rate | 0.6019 | FDR = FP/(FP + TP) |
| False Negative Rate | 0.6742 | FNR = FN/(FN + TP) |
| Accuracy | 0.3636 | ACC = (TP + TN)/(TP + TN + FP + FN) |
| F1 Score | 0.3583 | F1 = 2TP/(2TP + FP + FN) |
| Matthews Correlation Coefficient | −0.2656 | MCC = (TP × TN − FP × FN)/(sqrt((TP + FP) × (TP + FN) × (TN + FP) × (TN + FN))) |
| Model | Batch Size | Epochen | Train Size | Val Size | f-Weighted | Accuracy after Feature Selection |
|---|---|---|---|---|---|---|
| Unet | 20 | 20 | 1000 | 500 | 0.6251 | 0.5188 |
| kernel | 20 | 20 | 1000 | 500 | 0.7047 | 0.5183 |
| PSPNet | 20 | 20 | 1000 | 500 | 0.5574 | 0.5068 |
| DS | 5 | 20 | 1000 | 500 | 0.6581 | 0.539 |
| DS | 6 | 40 | 1000 | 500 | 0.6581 | 0.5388 |
| RF | 5 | 20 | 1000 | 500 | 0.7469 | 0.5118 |
| RF | 10 | 20 | 90% | 10% | 0.853 | 0.5728 |
| Linknet | 10 | 20 | 90% | 10% | 0.853 | 0.5759 |
| Unet | 25 | 20 | 90% | 10% | 0.853 | 0.5619 |
| VGG-net | 15 | 20 | 99% | 1% | 0.853 | 0.5619 |
| Unet | 6 | 20 | 99% | 1% | 0.5263 | 0.5267 |
| Naïve bayes | 10 | 20 | 99% | 1% | 0.5582 | 0.5589 |
| Inception | 5 | 20 | 99% | 1% | 0.5597 | 0.5597 |
| SVM | 10 | 20 | 99% | 1% | 0.7066 | 0.5671 |
Publisher’s Note: MDPI stays neutral with regard to jurisdictional claims in published maps and institutional affiliations. |
© 2022 by the authors. Licensee MDPI, Basel, Switzerland. This article is an open access article distributed under the terms and conditions of the Creative Commons Attribution (CC BY) license (https://creativecommons.org/licenses/by/4.0/).
Share and Cite
Bagwari, A.; Sinha, A.; Singh, N.K.; Garg, N.; Kanti, J. CBIR-DSS: Business Decision Oriented Content-Based Recommendation Model for E-Commerce. Information 2022, 13, 479. https://doi.org/10.3390/info13100479
Bagwari A, Sinha A, Singh NK, Garg N, Kanti J. CBIR-DSS: Business Decision Oriented Content-Based Recommendation Model for E-Commerce. Information. 2022; 13(10):479. https://doi.org/10.3390/info13100479
Chicago/Turabian StyleBagwari, Ashish, Anurag Sinha, N. K. Singh, Namit Garg, and Jyotshana Kanti. 2022. "CBIR-DSS: Business Decision Oriented Content-Based Recommendation Model for E-Commerce" Information 13, no. 10: 479. https://doi.org/10.3390/info13100479
APA StyleBagwari, A., Sinha, A., Singh, N. K., Garg, N., & Kanti, J. (2022). CBIR-DSS: Business Decision Oriented Content-Based Recommendation Model for E-Commerce. Information, 13(10), 479. https://doi.org/10.3390/info13100479

