Comparative Analysis among Discrete Fourier Transform, K-Means and Artificial Neural Networks Image Processing Techniques Oriented on Quality Control of Assembled Tires
Abstract
1. Introduction
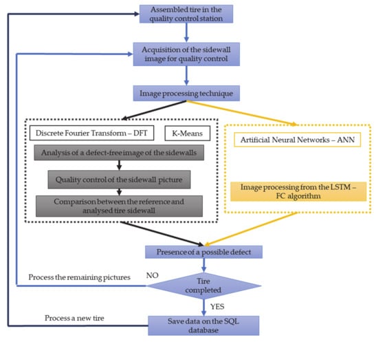
2. Materials and Methods: Measurement Setup
3. Defect Detection Techniques
3.1. K-Means Clustering
3.2. Discrete Fourier Transform
3.3. Neural Networks
4. Results
4.1. K-Means
4.2. Discrete Fourier Transform
4.3. Neural Networks
5. Summary and Discussion
6. Conclusions
- The comparison of the DFT, K-Means and LSTM-FC neural network algorithms reveal the possibility to in-line monitor and identify the produced defects. The mentioned techniques were successfully applied in the quality control case of the assembled tires, making possible to detect and characterize the defects generated from possible material stresses not correct tire-wheel rim coupling caused during assembling;
 - The methodology includes the individual and simultaneous application of 2D image processing techniques, i.e., the DFT approach and the K-Means image processing, which are fundamental to infer the presence of possible defects on the tire surface. All the image processing aspects, i.e., computational cost, sensitivity, error and integration, are analysed in the work;
 - The usage of LSTM-FC proves to be effective on identifying the defects of assembled tires. However, the computational cost is seen to be largely affecting the results. Further network optimisation in terms of computational time would be required to train the network, in order to make this technique more promising for an industrial application;
 - The proposed approach is suitable for image processing techniques in the field of Industry 4.0 technologies and can be applicable also to other manufacturing processes for quality check.
 
Author Contributions
Funding
Acknowledgments
Conflicts of Interest
Appendix A


References
- Chavda, A.; Patil, P.M.Y. Increased Productivity of Tyre Manufacturing Process using Lean Methodology. In Proceedings of the International Conference on Current Trends in Technology, NUiCONE–2011, Ahmedabad, Gujarat, India, 8–10 December 2011; pp. 382–481. [Google Scholar]
 - Womack, J.P.; Jones, D.T. Lean Thinking; Mass: Brookline, MA, USA, 2003; ISBN 0774779497. [Google Scholar]
 - Womack, J.P.; Jones, D.T. Lean Journal of the Operational Research Society. Thinking—Banish Waste and Create Wealth in your Corporation. J. Oper. Res. Soc. 1997, 48, 1148. [Google Scholar] [CrossRef]
 - Tire Building Machine, White Paper Rockwell Automation Tire Building Machine Reduce Design Time and Improve TCO for Tire Manufacturers 2013. Available online: https://docplayer.net/21471375-Tire-building-machine.html (accessed on 8 May 2020).
 - U.S. Department of Transportation the Pneumatic Tire. Available online: https://www.nhtsa.gov/staticfiles/safercar/pdf/PneumaticTire_HS-810-561.pdf (accessed on 8 May 2020).
 - Cao, M.; Wang, G.; Sun, L. Research on Key Technology of New Concept Tyre Building Production Line. Int. J. Intell. Syst. Appl. 2012, 4, 46–52. [Google Scholar]
 - Beckhoff PC Based Control for Tire And Rubber Industry. Available online: https://m.beckhoff.com/english/applicat/rubber_text.htm (accessed on 5 September 2019).
 - Swedberg, C. The HF RFID solution can be used to monitor tire production, as well as to manage the trays used to transport and store uncured tires. Available online: https://www.rfidjournal.com/articles/pdf?14554 (accessed on 5 September 2019).
 - Bahmankhah, B.; Alvelos, H. Exploring the Potential of Quality Tools in Tire Retreading Industry: A Case Study. Int. J. Eng. Sci. Technol. 2011, 3, 5337–5345. [Google Scholar]
 - Chen, P.; Shubinsky, G.D.; Jan, K.-H.; Chen, C.-A.; Sidla, O.; Poelzleitner, W. Inspection of tire tread defects using image processing and pattern recognition techniques. In Proceedings of the SPIE 2063, Vision, Sensors, and Control for Automated Manufacturing Systems, Boston, Massachusetts, 9–10 September 1993; Breidenthal, S.S., Desrochers, A.A., Eds.; pp. 14–21. [Google Scholar]
 - Donahue, E.; Quach, T.-T.; Potter, K.; Martinez, C.; Smith, M.D.; Turner, C. Deep learning for automated defect detection in high-reliability electronic parts. In Proceedings of the Applications of Machine Learning, San Diego, CA, USA, 11–15 August 2019; Zelinski, M.E., Taha, T.M., Howe, J., Awwal, A.A., Iftekharuddin, K.M., Eds.; p. 4. [Google Scholar] [CrossRef]
 - Schlegl, T.; Seeböck, P.; Waldstein, S.M.; Langs, G.; Schmidt-Erfurth, U. f-AnoGAN: Fast unsupervised anomaly detection with generative adversarial networks. Med. Image Anal. 2019, 54, 30–44. [Google Scholar] [CrossRef] [PubMed]
 - Xu, H.; Chen, W.; Zhao, N.; Li, Z.; Bu, J.; Li, Z.; Liu, Y.; Zhao, Y.; Pei, D.; Feng, Y.; et al. Unsupervised Anomaly Detection via Variational Auto-Encoder for Seasonal KPIs in Web Applications. In Proceedings of the 2018 World Wide Web Conference, Lyon, France, 23–27 April 2018. [Google Scholar]
 - Nguyen, Q.P.; Lim, K.W.; Divakaran, D.M.; Kian Hsiang Low, M.C.C. GEE: A Gradient-based Explainable Variational Autoencoder for Network Anomaly Detection. In Proceedings of the 2019 IEEE Conference on Communications and Network Security (CNS), Washington, DC, USA, 10–12 June 2019. [Google Scholar]
 - An, J.; Cho, S. Variational Autoencoder based Anomaly Detection using Reconstruction Probability. 2015. Available online: http://dm.snu.ac.kr/static/docs/TR/SNUDM-TR-2015-03.pdf (accessed on 8 May 2020).
 - Zimmerer, D.; Petersen, J.; Kohl, S.A.A.; Maier-Hein, K.H. A Case for the Score: Identifying Image Anomalies using Variational Autoencoder Gradients. In Proceedings of the 32nd Conference on Neural Information Processing Systems (NeurIPS 2018), Montreal, QC, Canda, 3–8 December 2018. [Google Scholar]
 - Bergmann, P.; Löwe, S.; Fauser, M.; Sattlegger, D.; Steger, C. Improving Unsupervised Defect Segmentation by Applying Structural Similarity to Autoencoders. In Proceedings of the 14th International Joint Conference on Computer Vision, Imaging and Computer Graphics Theory and Applications, SCITEPRESS—Science and Technology Publications, Prague, Czech Republic, 25–27 Febuary 2019; pp. 372–380. [Google Scholar]
 - Dehaene, D.; Frigo, O.; Combrexelle, S.; Eline, P. Iterative energy-based projection on a normal data manifold for anomaly localization. In Proceedings of the The International Conference on Learning Representations (ICLR 2020), Addis Ababa, Ethiopia, 26–30 April 2020. [Google Scholar]
 - Gros, X.E. Technical Note: Detection of delamination in tyres using eddy currents. Proc. Inst. Mech. Eng. Part D J. Automob. Eng. 1997, 211, 79–82. [Google Scholar] [CrossRef]
 - Gray, W.H.; Dumont, C.; Abidi, M.A. Simulation of a tire inspection system. Available online: https://www.semanticscholar.org/paper/SIMULATION-OF-A-TIRE-INSPECTION-SYSTEM-Gray-Dumont/33a8d7badf8984d4bb265f12346b1c9f379f39b2 (accessed on 8 May 2020).
 - Cicala, G.; Massaro, A.; Velardi, L.; Senesi, G.S.; Valentini, A. Self-Assembled Pillar-like Structures in Nanodiamond Layers by Pulsed Spray Technique. ACS Appl. Mater. Interfaces 2014, 6, 21101–21109. [Google Scholar] [CrossRef]
 - Beniguel, J.F.; Gaudin, A.; Abbadi, Z.; Le Pen, D. Tire-Wheel-Cavity dynamic model for Structure-borne road noise simulation. In Proceedings of the Acoustics 2012 Nantes Conference, Nantes, France, 23–27 April 2012. [Google Scholar]
 - Massaro, A.; Vitti, V.; Galiano, A. Automatic Image Processing Engine Oriented on Quality Control of Electronic Boards. Signal Image Process. Int. J. 2018, 9, 1–14. [Google Scholar] [CrossRef]
 - Ashok, V.; Vinod, D.S.. Using K-Means Cluster and Fuzzy C Means for Defect. Int. J. Comput. Eng. Technol. 2014, 11–19. [Google Scholar]
 - Bulnes, F.G.; Usamentiaga, R.; Garcia, D.F.; Molleda, J. An efficient method for defect detection during the manufacturing of web materials. J. Intell. Manuf. 2016, 27, 431–445. [Google Scholar] [CrossRef]
 - Xu, D.; Tian, Y. A Comprehensive Survey of Clustering Algorithms. Ann. Data Sci. 2015, 2, 165–193. [Google Scholar] [CrossRef]
 - Pal, N.R.; Pal, S.K. A review on image segmentation techniques. Pattern Recognit. 1993, 26, 1277–1294. [Google Scholar] [CrossRef]
 - Fan, J.; Yau, D.K.Y.; Elmagarmid, A.K.; Aref, W.G. Automatic image segmentation by integrating color-edge extraction and seeded region growing. IEEE Trans. Image Process. 2001, 10, 1454–1466. [Google Scholar] [CrossRef] [PubMed]
 - Massaro, A.; Galiano, A.; Meuli, G.; Massari, S.F. Overview and Application of Enabling Technologies Oriented on Energy Routing Monitoring, on Network Installation and on Predictive Maintenance. Int. J. Artif. Intell. Appl. 2018, 9, 1–20. [Google Scholar] [CrossRef]
 - Arora, S.; Kaur, P.; Arora, P. Economical Maintenance and Replacement Decision Making in Fleet Management using Data Mining. SIJ Trans. Comput. Sci. Eng. Appl. 2013, 1, 09–20. [Google Scholar] [CrossRef]
 - IJ Plugins K-means Clustering. Available online: http://ij-plugins.sourceforge.net/plugins/segmentation/k-means.html (accessed on 10 September 2019).
 - Morrison, N. Introduction to Fourier Analysis; Wiley: London, UK, 1994. [Google Scholar]
 - Marion, A. Introduction to Image Processing; Springer US: Boston, MA, USA, 1991; ISBN 978-0-442-31202-2. [Google Scholar]
 - Oberst, U. The Fast Fourier Transform. SIAM J. Control Optim. 2007, 46, 496–540. [Google Scholar] [CrossRef]
 - Shapiro, L.G. Computer vision: The last 50 years. Int. J. Parallel Emergent Distrib. Syst. 2018, 1–6. [Google Scholar] [CrossRef]
 - Fanti, G.; Basso, R. A diagnostic tool for the quality control of gear pumps. Int. J. Mater. Prod. Technol. 2004, 20, 193. [Google Scholar] [CrossRef]
 - LeCun, Y.; Bengio, Y.; Hinton, G. Deep learning. Nature 2015, 521, 436–444. [Google Scholar] [CrossRef]
 - Wang, R.; Guo, Q.; Lu, S.; Zhang, C. Tire Defect Detection Using Fully Convolutional Network. IEEE Access 2019, 7, 43502–43510. [Google Scholar] [CrossRef]
 



















| Algorithm | Accuracy | Computational time | Advance Knowledge of the Whole Image | 
|---|---|---|---|
| DFT | High | < 1 s | not required | 
| K-Means | High | Around 10 s | not required | 
| LSTM-FC | High | > 1 min | required | 
© 2020 by the authors. Licensee MDPI, Basel, Switzerland. This article is an open access article distributed under the terms and conditions of the Creative Commons Attribution (CC BY) license (http://creativecommons.org/licenses/by/4.0/).
Share and Cite
Massaro, A.; Dipierro, G.; Cannella, E.; Galiano, A.M. Comparative Analysis among Discrete Fourier Transform, K-Means and Artificial Neural Networks Image Processing Techniques Oriented on Quality Control of Assembled Tires. Information 2020, 11, 257. https://doi.org/10.3390/info11050257
Massaro A, Dipierro G, Cannella E, Galiano AM. Comparative Analysis among Discrete Fourier Transform, K-Means and Artificial Neural Networks Image Processing Techniques Oriented on Quality Control of Assembled Tires. Information. 2020; 11(5):257. https://doi.org/10.3390/info11050257
Chicago/Turabian StyleMassaro, Alessandro, Giovanni Dipierro, Emanuele Cannella, and Angelo Maurizio Galiano. 2020. "Comparative Analysis among Discrete Fourier Transform, K-Means and Artificial Neural Networks Image Processing Techniques Oriented on Quality Control of Assembled Tires" Information 11, no. 5: 257. https://doi.org/10.3390/info11050257
APA StyleMassaro, A., Dipierro, G., Cannella, E., & Galiano, A. M. (2020). Comparative Analysis among Discrete Fourier Transform, K-Means and Artificial Neural Networks Image Processing Techniques Oriented on Quality Control of Assembled Tires. Information, 11(5), 257. https://doi.org/10.3390/info11050257
        
