Integrating Real-Time Monitoring Data in Risk Assessment for Crane Related Offshore Operations
Abstract
1. Introduction
2. Methodology
- Definition of a set of appropriate risk indicators analyzing the hazard due to the interaction between the normal activity of the plant and the operations made by cranes;
- Calculation of indicators;
- Application of the bowtie method for frequency assessment;
- Aggregation of risk indicators;
- Frequency updating;
- Data collection for the calculation, review, and update of indicators.
2.1. Definition and Calculation of Indicators
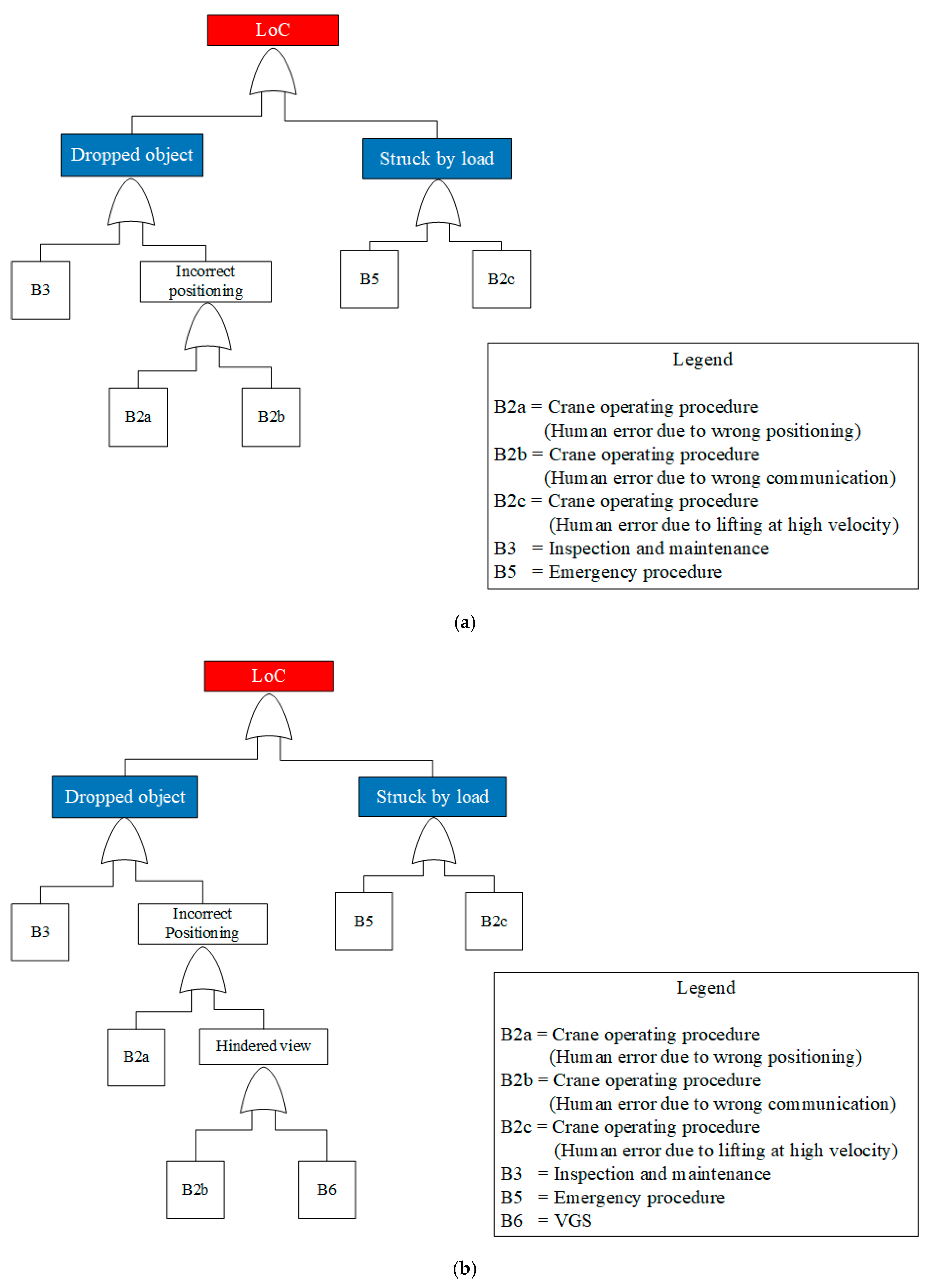
2.2. Application of the Bowtie Approach
- Plant operating procedures (B1)-set of procedures that regulate plant operability.
- Crane operating procedures (B2)-set of procedures that regulate the crane operability.
- Inspection and maintenance procedures (B3)-procedures inherent inspections and maintenance.
- Work permit procedures (B4)-procedures to perform certain tasks that are outside the routine activities, e.g., maintenance operations.
- Emergency procedures (B5)-set of procedures that must be implemented during an emergency.
- Visual Guidance System VGS (B6)-innovative tool, developed by Ancione et al. [34], supporting crane-operators in situation in which they have a hindered view of the workspace during the load lifting/handling.
- Plant design (B7)-criteria adopted to design measures controlling or mitigating potential hazard scenarios.
Importance of Barriers
2.3. Aggregation of Indicators
- -
- Level 1 => Indicators for the barriers (Ii,Bj), which assume value vi,Bj
- -
- Level 2 => Global indicators for the barriers (Bj)
- -
- Level 3 => Barrier function (BH), which collects the global indicators for all the barriers, preventing the same event (i.e., barriers placed on the same branch of the FTA).
- The value of each indicator vi,Bj must be converted in a score (si,Bj), ranging from 1 to 6; this helps to compare scores of different indicators for the same barrier at the level 1. In converting results in scores, the value 1 represents the most positive score (the barrier works as desired) and 6 the most negative one.
- A percentage weight (wi,Bj) must be assigned to each indicator reflecting its relative importance with respect to the other indicators associated with the same barrier (level 2).
- The score of each barrier (sBj) is obtained by means of a weighed summation of the scores of the indicators associated with the same barrier.
- 4.
- All barriers that aims preventing the same event are grouped in an upper level (level 3) to obtain the barrier function (BH).
- 5.
- A percentage weight (wBj) is assigned to each barrier. This weight reflects its relative importance in relation to the others belonging at the same barrier function.
- 6.
- The sum (sH) of the products of the scores for each barrier and related weight (wBj) gives the barrier function.
- 7.
- The scores of each barrier function must be translated into a probability of failure (PH) by means of a direct proportionality in the range of variation of failure probability. Alternatively, other mathematical functions may be also applied by the analyst.
2.4. Data Collection and Review
3. Case Study
4. Results
4.1. Risk Indicators for the Crane-Related Operations
4.2. Frequency Assessment
4.3. Aggregation of Indicators and Frequency Updating
5. Conclusions
Author Contributions
Funding
Acknowledgments
Conflicts of Interest
Nomenclature
| Symbol | Description |
| IB | Birnbaum’s measure |
| k | The event of failure of the barrier system |
| t | Time |
| PCE | Probability of the Critical Event |
| Pk | Probability of an input event k |
| Ii,Bj | Indicators for the barriers |
| vi,Bj | Value of indicators for the barriers |
| j | Number of barriers |
| PH | Probability of occurrence of an event |
| i | Number of indicators assigned to each barrier |
| Ii,Bj | Indicators for the barriers |
| Bj | Global indicators of the barriers |
| BH | Barrier function |
| vi,Bj | Value of the indicator Ii,Bj |
| si,Bj | Score of the indicator Ii,Bj |
| wi,Bj | Percentage weight of the indicator Ii,Bj |
| sBj | score of the barrier system |
| wBj | percentage weight of the barrier system |
| SH | scores for the barrier function |
| LOCwithout tech.device | Loss of containment due to crane operation without any technological device |
| PLOC without tech.device | Probability of LOCwithout tech.device |
| B2a | Barrier system - Crane operating procedures (Human error due to wrong positioning) |
| B2b | Barrier system - Crane operating procedures (Human error due to wrong communication) |
| B2c | Barrier system - Crane operating procedures (Human error due to lifting at high velocity) |
| B3 | Barrier system-Inspection and maintenance procedures |
| B5 | Barrier system-Emergency procedures |
| B6 | Barrier system-VGS |
| LOCwith VGS | Loss of containment due to crane operation with the VGS |
| PLOC with VGS | Probability of LOCwith VGS |
| PB2a | Probability of B2a |
| PB2b | Probability of B2b |
| PB2c | Probability of B2c |
| PB3 | Probability of B3 |
| PB5 | Probability of B5 |
| PB6 | Probability of B6 |
| PBj | Probability of barrier j |
| SH1 | Score of the barrier function 1 (branch dropped object) |
| SH2 | Score of the barrier function 2 (branch struck by load) |
| Fupdated | Frequency updated |
| RMRF | Risk Metric Reduction Factor |
| Finitial | Initial frequency |
| FLOC | Frequency of the LOC |
| FDrop | Frequency of the DROP |
| FStruck | Frequency of the STRUCK |
References
- Milazzo, M.F.; Ancione, G.; Spasojevic Brkic, V.; Vališ, D. Investigation of crane operation safety by analysing main accident causes. In Risk, Reliability and Safety: Innovating Theory and Practice—Proceedings of the 26th European Safety and Reliability Conference, ESREL 2016, Glasgow, UK (25–29 September 2016); Taylor & Francis Group: London, UK, 2016; pp. 74–80. ISBN 978-113802997-2. [Google Scholar]
- EN 13852-1:2013. European Standard. Cranes Offshore Cranes—Part 1: General-Purpose Offshore Cranes; European Committee for Standardization: Brussels, Belgium, 2013. [Google Scholar]
- Cheng, T.; Teizer, J. Modelling tower crane operator visibility to minimize the risk of limited situational aware-ness. Asce J. Comput. Civ. Eng. 2014, 28. [Google Scholar] [CrossRef]
- Spasojević-Brkić, V.K.; Milazzo, M.F.; Brkić, A.; Maneski, T. Emerging risks in smart process industry cranes sur-vey: SAF€RA research project SPRINCE. Serb. J. Manag. 2015, 10, 247–254. [Google Scholar] [CrossRef]
- Occupational Safety and Health Administration (OSHA). Fatality Inspection Data; Reports of Fatalities. Available online: https://www.osha.gov (accessed on 20 January 2018).
- European Commission. Safety of Offshore Oil and Gas Operations: Lessons from Past Accident Analysis; Report EUR 25646 EN; Joint Research Centre Institute for Energy and Transport: Brussels Belgium, 2012. [Google Scholar]
- Ancione, G.; Kavasidis, I.; Merlino, G.; Milazzo, M.F. Real-time guidance system for cranes to manage risks due to releases of hazardous materials. In Risk, Reliability and Safety: Innovating Theory and Practice—Proceedings of the 26th European Safety and Reliability Conference, ESREL 2016, Glasgow, UK (25–29 September 2016); Taylor & Francis Group: London, UK, 2016; pp. 742–749. ISBN 978-1-138-02997-2. [Google Scholar]
- Report MMS 2001-015. Incidents Associated with Oil and Gas Operations. Outer Continental Shelf 1999; U.S. Department of the Interior Minerals Management Service Engineering and Operations Division: Herndon, VA, USA, 2001.
- Bureau of Safety and Environmental Enforcement, Offshore Incident Investigations. Available online: https://www.bsee.gov (accessed on 26 January 2018).
- Paltrinieri, N.; Khan, F. New Definitions of Old Issues and need for Continuous Improvement. In Dynamic Risk Analysis in the Chemical and Petroleum Industry; Paltrinieri, N., Khan, F., Eds.; Butterworth-Heinemann: Oxford, UK, 2016; pp. 13–21. [Google Scholar] [CrossRef]
- Paltrinieri, N.; Reniers, G. Dynamic risk analysis for Seveso sites. J. Loss Prev. Process Ind. 2017, 49, 111–119. [Google Scholar] [CrossRef]
- Paltrinieri, N.; Khan, F. Dynamic Risk Analysis in the Chemical and Petroleum Industry: Evolution and Interaction with Parallel Disciplines in the Perspective of Industrial Application; Butterworth-Heinemann: Oxford, UK, 2016. [Google Scholar] [CrossRef]
- Yang, X.; Haugen, S.; Paltrinieri, N. Clarifying the concept of operational risk assessment in the oil and gas industry. Saf. Sci. 2018, 108, 259–268. [Google Scholar] [CrossRef]
- Landucci, G.; Paltrinieri, N. A methodology for frequency tailorization dedicated to the Oil & Gas sector. Process Saf. Environ. Prot. 2016, 104, 123–141. [Google Scholar] [CrossRef]
- Eide, M.; Endresen, Ø.; Ervik, J.L.; Brett, P.O.; Røang, K. Intelligent ship traffic monitoring for oil spill prevention: Risk-based decision support building on AIS. Mar. Pollut. Bull. 2006, 54, 145–148. [Google Scholar] [CrossRef] [PubMed]
- Eide, M.S.; Endresen, Ø.; Breivik, Ø.; Brude, O.W.; Ellingsen, I.H.; Røang, K.; Hauge, J.; Brett, P.O. Prevention of oil spill from shipping by modelling of dynamic risk. Mar. Pollut. Bull. 2007, 54, 1619–1633. [Google Scholar] [CrossRef] [PubMed]
- Vairo, T.; Quagliati, M.; Del Giudice, T.; Barbucci, A.; Fabiano, B. From land- to water-use-planning: A consequence based case-study related to cruise ship risk. Saf. Sci. 2017, 97, 120–133. [Google Scholar] [CrossRef]
- Milazzo, M.F.; Ancione, G.; Lisi, R.; Vianello, C.; Maschio, G. Risk management of terrorist attacks in the transport of hazardous materials using dynamic. J. Loss Prev. Process Ind. 2009, 22, 625–633. [Google Scholar] [CrossRef]
- Podofillini, L.; Zio, E.; Mercurio, D.; Dang, V.N. Dynamic safety assessment: Scenario identification via a possibilistic clustering approach. Reliab. Eng. Syst. Saf. 2010, 95, 534–549. [Google Scholar] [CrossRef]
- Wang, H.; Khan, F.; Ahmed, S.; Imtiaz, S. Dynamic quantitative operational risk assessment of chemical processes. Chem. Eng. Sci. 2016, 142, 62–78. [Google Scholar] [CrossRef]
- Valis, D.; Zak, L.; Walek, A.; Pietrucha-Urbanik, K. Selected mathematical functions used for operation data information. In Safety, Reliability and Risk Analysis: Beyond the Horizon; Taylor & Francis Group: London, UK, 2014; pp. 1303–1308. [Google Scholar]
- Khan, F.; Rathnayaka, S.; Ahmed, S. Methods and models in process safety and risk management: Past, present and future. Process Saf. Environ. Prot. 2015, 98, 116–147. [Google Scholar] [CrossRef]
- Villa, V.; Paltrinieri, N.; Khan, F.; Cozzani, V. Towards dynamic risk analysis: A review of the risk assessment approach and its limitations in the chemical process industry. Saf. Sci. 2016, 89, 77–93. [Google Scholar] [CrossRef]
- Kanes, R.; Ramirez Marengo, M.C.; Abdel-Moati, H.; Cranefield, J.; Vechot, L. Developing a framework for dynamic risk assessment using Bayesian networks and reliability data. J. Loss Prev. Process Ind. 2017, 50, 142–153. [Google Scholar] [CrossRef]
- Paltrinieri, N.; Landucci, G.; Nelson, W.R.; Hauge, S. Proactive Approaches of Dynamic Risk Assessment Based on Indicators. In Dynamic Risk Analysis in the Chemical and Petroleum Industry; Paltrinieri, N., Khan, F., Eds.; Butterworth-Heinemann: Oxford, UK, 2016; pp. 63–73. [Google Scholar] [CrossRef]
- Scarponi, G.E.; Paltrinieri, N.; Khan, F.; Cozzani, V. Reactive and proactive approaches: Tutorials and example. Dynamic. In Dynamic Risk Analysis in the Chemical and Petroleum Industry; Paltrinieri, N., Khan, F., Eds.; Butterworth-Heinemann: Oxford, UK, 2016; pp. 75–92. [Google Scholar] [CrossRef]
- Scarponi, G.E.; Paltrinieri, N. Comparison and Complementarity between Reactive and Proactive Approaches. In Dynamic Risk Analysis in the Chemical and Petroleum Industry; Paltrinieri, N., Khan, F., Eds.; Butterworth-Heinemann: Oxford, UK, 2016; pp. 93–101. [Google Scholar] [CrossRef]
- Health and Safety Executive, (HSE). Developing Process Safety Indicators; HSE book: London, UK, 2006. [Google Scholar]
- Hauge, S.; Øien, K. Guidance for Barrier Management in the Petroleum Industry; Report SINTEF Technology and Society, Safety Research: Trondheim, Norway, 2016; ISBN 978-82-14-05947-2. [Google Scholar]
- Delvosalle, C.; Fiévez, C. Pipart, Accidental Risk Assessment Methodology for Industries in the Framework of the SEVESO II Directive, ARAMIS Eu-Project; Deliverable D.1.C.in WP 1: Mons, Belgium, 2004. [Google Scholar]
- Ancione, G.; Paltrinieri, N.; Milazzo, M.F. Risk indicators for safety performance assessment of crane-operations in the chemical industry. In Safety and Reliability—Safe Societies in a Changing World—Proceedings of the 28th International European Safety and Reliability Conference, ESREL 2018, Trondheim, Norway (17–21 June 2018); Taylor & Francis Group: London, UK, 2018; pp. 2751–2759. ISBN 978-0-8153-8682-7. [Google Scholar]
- De Ruijter, A.; Guldenmund, F. The Bowtie Method: A Review. Saf. Sci. 2016, 88, 211–218. [Google Scholar] [CrossRef]
- De Dianous, V.; Fiévez, C. Aramis project: A more explicit demonstration of risk control through the use of bow-tie diagrams and the evaluation of safety barrier performance. J. Hazard. Mater. 2006, 130, 220–233. [Google Scholar] [CrossRef] [PubMed]
- Ancione, G.; Kavasidis, I.; Milazzo, M.F. Improving safety of crane-related operations in chemical industry by the support of a real-time computer-aided visual guidance system. In Safety and Reliability—Theory and Applications—Proceedings of the 27th European Safety and Reliability Conference, ESREL 2017, Portoroz, Slovenia (18–22 June 2017); Taylor & Francis Group: London, UK, 2017; pp. 1787–1792. [Google Scholar] [CrossRef]
- Rausand, M. Risk Assessment: Theory, Methods, and Applications; Wiley: Hoboken, NJ, USA, 2011; ISBN 978-0-470-63764-7. [Google Scholar]
- Bureau of Safety and Environmental Enforcement (BSEE). Potentially Catastrophic Crane and Lifting Incidents; Safety Alert No. 329; BSEE: Washington, DC, USA, 2018.
- Sutton, I. Process Risk and Reliability Management, 2nd ed.; Elsevier Inc.: Amsterdam, The Netherlands, 2015. [Google Scholar]
- Halme, J.; Aikala, A. Fault tree analysis for maintenance needs. J. Phys. Conf. Ser. 2012, 364, 012102. [Google Scholar] [CrossRef]
- Petroleumstilsynet. Available online: http://www.ptil.no/ (accessed on 17 September 2018).

















| Year | Place | Description |
|---|---|---|
| 1999 | Gulf of Mexico | A crane-operator was moving a bundle of drill pipes when he struck a section of handrail. Such section was knocked out of its mounting sockets and fell down striking a worker on the shoulder. The blow knocked him down and he struck a welding machine with his head [8]. |
| 2013 | Gulf of Mexico | An accident was due to a lack of adequate communication with the signal man during a blind lift operation that involved offloading equipment from a motor vessel to the platform. The event caused the injuring of a worker [9] |
| 2015 | US | A misunderstanding or an errata communication was the cause of a crane accident, occurred in an offshore platform during the relocation of two joints of damaged production tubing on the rig’s main deck. Injured workers were recorded [9] |
| 2016 | Gulf of Mexico | A crane crew was conducting a blind crane lift from the safe welding area/production deck to the pipe rack. This event caused an injured worker [9] |
| 2017 | Gulf of Mexico | An accident, occurred in an offshore company, was due to a human error. A worker was severely injured. The investigation reports that the crane-operator could not see the rigger on the cellar deck, communications with rigger were made by radios. As the load was being lifted, it came in contact with a piece of channel iron. The channel iron was located behind the load represented by a tool house, approximately 3 m above the deck connected to a structural member [9] |
| 2016 | North Dakota (US) | A worker lost his life as he was struck by the boom during the replacement of a pipeline [5] |
| ID Barrier | Description |
|---|---|
| B2a | Crane operating procedures (Procedure for the positioning operation) |
| B2b | Crane operating procedures (Communication rules between the crane-operator and the intermediary (worker) during the positioning phase) |
| B2c | Crane operating procedures (Procedure for lifting/handling operations) |
| B3 | Inspection and Maintenance procedure |
| B5 | Emergency procedure |
| B6 | VGS |
| Barrier | Desired outcomes | Lagging Indicators | Critical items | Leading Indicators |
|---|---|---|---|---|
| Crane operating procedures (B2a) | Correct execution of the procedure for the positioning operation | No. of times the lifting/handling/positioning does not proceed as planned | Execution of risk analysis for crane-operation | Percentage of activities covered by a preliminary risk assessment |
| Training coverage: hazardous-properties of products handled, communication systems, load transfer controls and monitoring, and emergency actions | - Percentage of staff trained within the reference period. | |||
| Crane operating procedures (B2b) | Correct communication between the crane-operator and the intermediary (worker) during the positioning phase | No. of times the communication between the crane-operator and the intermediary (worker) does not support correctly the positioning phase | Execution of risk analysis for crane-operation | Percentage of activities covered by a preliminary risk assessment |
| Training coverage: hazardous-properties of products handled, communication systems, load transfer controls and monitoring, and emergency actions | Percentage of staff trained within the reference period. | |||
| Crane operating procedures (B2c) | Respect of the threshold limit of velocity of lifting/handling operations | No. of times the velocity of lifting/handling has been exceeded | Execution of risk analysis for crane-operation | Percentage of activities covered by a preliminary risk assessment |
| Training coverage: hazardous-properties of products handled, communication systems, load transfer controls and monitoring, and emergency actions | Percentage of staff trained within the reference period. | |||
| Inspection and maintenance procedures (B3) | No LOC due to crane failures or to control instrumentation failures. | No. of LOCs due to crane failures or to control instrumentation failures. | Failures of critical elements of the crane and identified malfunctions | Percentage of critical elements of the crane inspected and repaired |
| No fires or explosions caused by faulty or damaged electrical elements. | Scope and frequency of the inspection and maintenance | Percentage of procedures reviewed and revised within the reference period | ||
| Work permit procedures (B4) | High-risk maintenance activities are undertaken in a way that will not cause damage/injury | No. of incidents due to error during maintenance activity. | Clear identification of the scope of activities covered by the permit-to-work | |
| Permits specify hazards, risks and control measures | Percentage of issued permits with adequate specification of hazards, risks and control measures | |||
| Permits are only issued according to proper authorization procedures | ||||
| Duration of the permit | ||||
| Work is conducted as per permit conditions, including demonstration of satisfactory completion of work | Percentage of work conducted in accordance with permit conditions | |||
| Emergency arrangements (B5) | Minimum consequence in case of LOC | No. of elements of the emergency procedures that fail | Emergency plan covers all relevant elements (emergency plan, alarms, shutdown/isolation procedures, firefighting, communication, evacuation) | Percentage of elements that have not failed |
| Percentage of staff/contractors who take correctly emergency actions | ||||
| Visual guidance System (B6) | Full view of the working area and warning in case of approaching collision | No. collision between load/crane and obstacles | Device correctly shows the workspace and included elements | Percentage of correct indications |
| No impact between crane/load handled and trespasser in the working area | Alarm activated at the desired set points | Percentage of warning at the set point | ||
| Knowledge of tasks and relevant experience about substances, work processes, hazards, and emergency actions |
| ID Barrier | PBj [event/year] |
|---|---|
| B2a | 0.54 |
| B2b | 0.02 |
| B2c | 0.190 |
| B3 | 0.236 |
| B5 | 0.10 |
| B6 | 0.020 |
| Indicator | Score 1 | Score 2 | Score 3 | Score 4 | Score 5 | Score 6 |
|---|---|---|---|---|---|---|
| No. of times the lifting/handling/ positioning does not proceed as planned (IB2a,1) | 0 ev./year | 5 ev./year | 10 ev./year | 20 ev./year | 30 ev./year | 50 ev./year |
| Percentage of activities covered by a preliminary risk assessment (IB2a,2) | 100% | 80% | 60% | 40% | 20 | 0% |
| Percentage of staff trained within the reference period (IB2a,3) | 100% | 80% | 60% | 40% | 20 | 0% |
| No. of times the communication between the crane-operator and the intermediary (worker) does not support correctly the positioning phase (IB2b,1) | 0 ev./year | 5 ev./year | 10 ev./year | 20 ev./year | 30 ev./year | 50 ev./year |
| Percentage of activities covered by a preliminary risk assessment (IB2b,2) | 100% | 80% | 60% | 40% | 20 | 0% |
| Percentage of staff trained within the reference period (IB2b,3) | 100% | 80% | 60% | 40% | 20 | 0% |
| No. of times the threshold limit of velocity of lifting/handling operations is not respected (IB2c,1) | 0 ev./year | 5 ev./year | 10 ev./year | 20 ev./year | 30 ev./year | 50 ev./year |
| Percentage of activities covered by a preliminary risk assessment (IB2c,2) | 100% | 80% | 60% | 40% | 20 | 0% |
| Percentage of staff trained within the reference period (IB2c,3) | 100% | 80% | 60% | 40% | 20 | 0% |
| No. of LOCs due to crane failures or to control instrumentation failures (IB3,1) | 0 ev./year | 10−2 ev./year | 5·10−2 ev./year | 10−1 ev./year | 0.5 ev./year | 1 ev./year |
| Percentage of critical elements of the crane inspected and repaired (IB3,2) | 100% | 80% | 60% | 40% | 20 | 0% |
| Percentage of procedures reviewed and revised within the reference period (IB3,3) | 100% | 80% | 60% | 40% | 20 | 0% |
| No. of elements of the emergency procedures that fail (IB5,1) | 0 | 1 | 2 | 3 | 4 | 5 |
| Percentage of elements that have not failed (IB5,2) | 100% | 80% | 60% | 40% | 20 | 0% |
| Percentage of staff/contractors who take correctly emergency actions (IB5,3) | 100% | 80% | 60% | 40% | 20 | 0% |
| No. collision between load/crane and obstacles (IB6,1) | 0 | 1 | 2 | 3 | 4 | 5 |
| Percentage of correct indications (IB6,2) | 100% | 80% | 60% | 40% | 20 | 0% |
| Percentage of warning at the set point (IB6,3) | 100% | 80% | 60% | 40% | 20 | 0% |
| ID Barrier | Indicator | Score Indicator si,Bj | Weight [%] wi,Bj | Score Global Indicator sBj |
|---|---|---|---|---|
| B2a | No. of times the lifting/handling/ positioning does not proceed as planned | 2 | 70% | 1.85 |
| Percentage of activities covered by a preliminary risk assessment | 1 | 15% | ||
| Percentage of staff trained within the reference period. | 2 | 15% | ||
| B2b | No. of times the communication between the crane-operator and the intermediary (worker) does not correctly support the positioning phase | 2 | 70% | 2 |
| Percentage of activities covered by a preliminary risk assessment | 3 | 15% | ||
| Percentage of staff trained within the reference period. | 1 | 15% | ||
| B2c | No. of times the threshold limit of velocity of lifting/handling operations is not respected | 1 | 70% | 1 |
| Percentage of activities covered by a preliminary risk assessment | 1 | 15% | ||
| Percentage of staff trained within the reference period. | 1 | 15% | ||
| B3 | No. of LOCs due to crane failures or to control instrumentation failures. | 3 | 50% | 2.5 |
| Percentage of critical elements of the crane inspected and repaired | 2 | 20% | ||
| Percentage of procedures reviewed and revised within the reference period | 2 | 30% | ||
| B5 | No. of elements of the emergency procedures that fail | 3 | 50% | 3 |
| Percentage of elements that have not failed | 3 | 20% | ||
| Percentage of staff/contractors who take correctly emergency actions | 3 | 30% | ||
| B6 | No. collision between load/crane and obstacles | 1 | 20% | 1 |
| Percentage of correct indications | 1 | 20% | ||
| Percentage of warning at the set point | 1 | 60% |
| Barrier | Barrier Function 1 (BH1) SH1 | Barrier Function 2 (BH2) SH2 | ||
|---|---|---|---|---|
| Score sBj | Weight [%] wBj | Score sBj | Weight [%] wBj | |
| Crane operating procedures (B2) | 1.92 | 50% | 1 | 50% |
| Inspection and maintenance procedures (B3) | 2.5 | 25% | Not included | |
| Emergency procedures (B5) | Not included | 3 | 50% | |
| VGS (B6) | 1 | 25% | Not included | |
| Barrier Function results | 1.84 | 2.00 | ||
| Parameters | FInitial [event/year] | FUpdated [event/year] |
|---|---|---|
| FDrop | 1.13·10−03 | 1.89·10−04 |
| FStruck | 2.82·10−04 | 5.64·10−05 |
| FLOC | 1.41·10−03 | 2.45·10−04 |
© 2020 by the authors. Licensee MDPI, Basel, Switzerland. This article is an open access article distributed under the terms and conditions of the Creative Commons Attribution (CC BY) license (http://creativecommons.org/licenses/by/4.0/).
Share and Cite
Ancione, G.; Paltrinieri, N.; Milazzo, M.F. Integrating Real-Time Monitoring Data in Risk Assessment for Crane Related Offshore Operations. J. Mar. Sci. Eng. 2020, 8, 532. https://doi.org/10.3390/jmse8070532
Ancione G, Paltrinieri N, Milazzo MF. Integrating Real-Time Monitoring Data in Risk Assessment for Crane Related Offshore Operations. Journal of Marine Science and Engineering. 2020; 8(7):532. https://doi.org/10.3390/jmse8070532
Chicago/Turabian StyleAncione, Giuseppa, Nicola Paltrinieri, and Maria Francesca Milazzo. 2020. "Integrating Real-Time Monitoring Data in Risk Assessment for Crane Related Offshore Operations" Journal of Marine Science and Engineering 8, no. 7: 532. https://doi.org/10.3390/jmse8070532
APA StyleAncione, G., Paltrinieri, N., & Milazzo, M. F. (2020). Integrating Real-Time Monitoring Data in Risk Assessment for Crane Related Offshore Operations. Journal of Marine Science and Engineering, 8(7), 532. https://doi.org/10.3390/jmse8070532

