Sea Surface Small Target Detection Integrating OTFS and Deep Unfolding
Abstract
1. Introduction
- (1)
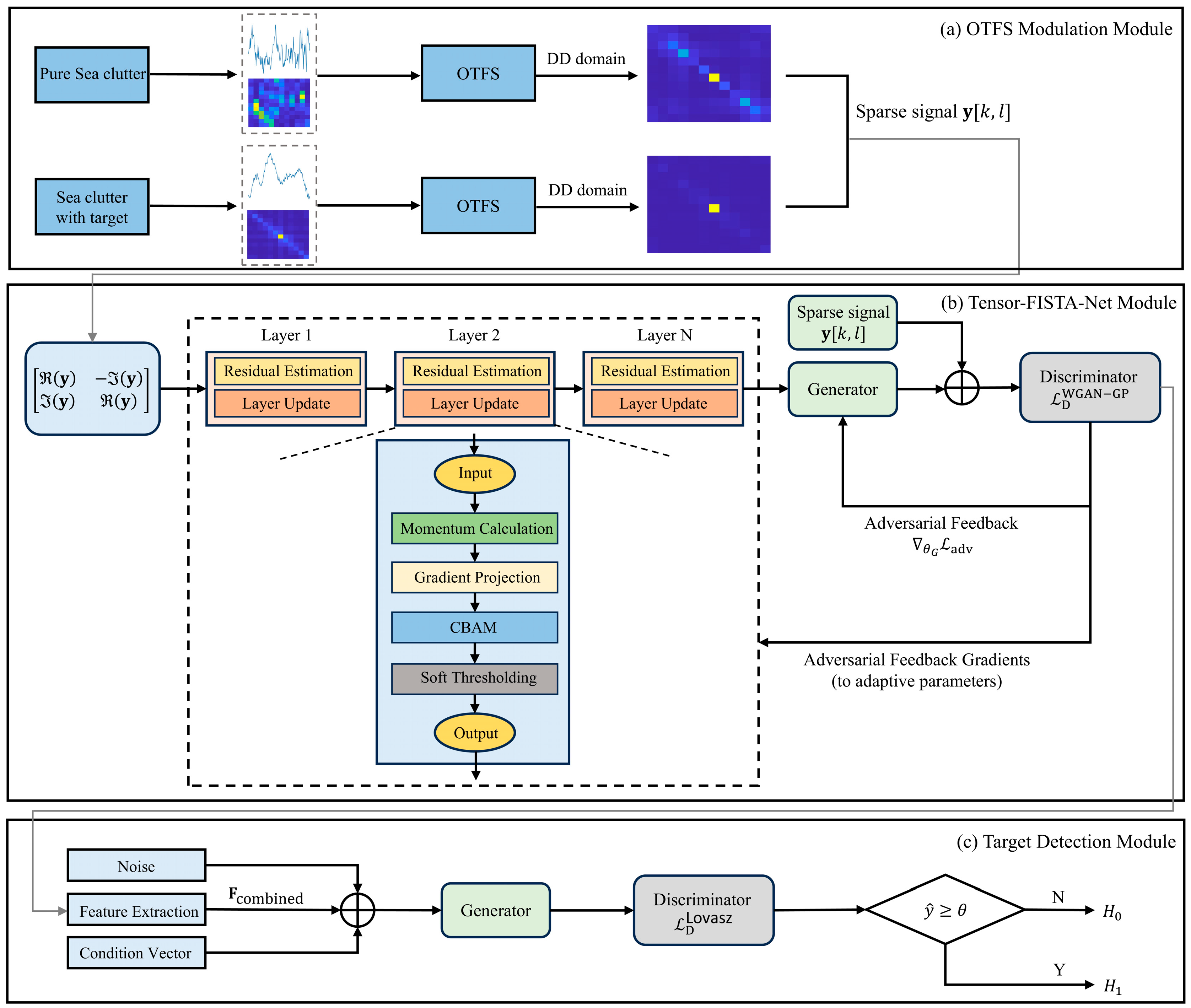
- A deep unfolding method for detecting small targets over the sea surface based on OTFS modulation is proposed. By transforming signals from the time domain to the DD domain, this approach effectively enhances the sparsity of target signals while reducing interference from sea clutter. The deep unfolding technique embeds the FISTA iterative process into a trainable network architecture, enabling adaptive parameter optimization that significantly improves detection accuracy and real-time performance.
- (2)
- A deep unfolding network architecture based on a dual attention mechanism with tensor modeling has been constructed. By incorporating tensors and CBAM, this approach adaptively enhances the response of key features in both spatial and channel dimensions, thereby effectively improving the discrimination capability of weak targets in complex sea conditions.
- (3)
- Stable detection performance is achieved across multiple polarization modes. This approach overcomes the detection limitations of traditional methods under low signal-to-noise ratio conditions. Experimental results demonstrate that on the IPIX dataset, the average detection rate across four polarization modes reaches 88.3%, with a peak of 91.5%, showcasing strong robustness and reliability.
- (4)
- This approach provides a lightweight solution for real-time maritime monitoring. Through joint optimization of sparse feature extraction and classification decision-making, the proposed method not only effectively enhances detection accuracy for small maritime targets but also offers technical support for intelligent maritime radar systems, demonstrating strong practical application potential.
2. The Theoretical Basis of Data Processing
2.1. Channel Estimation as Sparse Recovery
2.2. Delay-Doppler Signal Mapping via OTFS
2.3. Group-Sparsity Regularization and FISTA Iterations
2.4. GAN-Based Adversarial Adaptation and Attention
2.5. Statistical Significance Analysis Method
3. Tensor-FISTA-Net Architecture and Optimization for Small Target Detection
3.1. Architecture of Tensor-FISTA-Net
3.1.1. FISTA Unrolling and Proximal Mapping
3.1.2. GAN Module Configuration and Training
3.2. Sparse Recovery and Feature Extraction
- (1)
- Sparsity Features
- (2)
- Energy Distribution Feature
3.3. False Alarm Control
4. Experiments and Performance Analyses
4.1. Sparse Recovery Performance Evaluation
4.2. Feature Separability and Visualization
4.3. Ablation Study Analysis
4.4. Detection Performance Analysis
4.5. Model Complexity and Efficiency Analysis
4.6. Statistical Significance Test
4.7. Analysis Under the SDRDSP Dataset
5. Conclusions
Author Contributions
Funding
Data Availability Statement
Acknowledgments
Conflicts of Interest
References
- Das, N.; Hossain, M.S. Investigation of the Impact of Sea Conditions on the Sea Surface Reflectivity in Maritime Radar Sea Clutter Modeling. In Proceedings of the 2023 International Conference on Electrical, Computer and Communication Engineering (ECCE), Chittagong, Bangladesh, 23–25 February 2023; IEEE: New York, NY, USA, 2023; pp. 1–4. [Google Scholar] [CrossRef]
- Yang, B.; Jiang, M.; Wang, J. Analysis of Extendibility of Sea Clutter Model in High Sea States Based on Measured Data. In Proceedings of the 2022 3rd International Conference on Computer Vision, Image and Deep Learning & International Conference on Computer Engineering and Applications (CVIDL & ICCEA), Changchun, China, 20–22 May 2022; IEEE: New York, NY, USA, 2022; pp. 140–143. [Google Scholar] [CrossRef]
- He, H.; Li, Z.; Zhang, X.; Jia, J.; He, Y.; You, Y. Characteristic Description and Statistical Model-Based Method for Sea Clutter Modeling. Remote Sens. 2024, 16, 4429. [Google Scholar] [CrossRef]
- Liu, Y.; Xing, H.; Hou, T. Sea Surface Floating Small-Target Detection Based on Dual-Feature Images and Improved MobileViT. J. Mar. Sci. Eng. 2025, 13, 572. [Google Scholar] [CrossRef]
- Sen, S.; Nehorai, A. OFDM MIMO Radar With Mutual-Information Waveform Design for Low-Grazing Angle Tracking. IEEE Trans. Signal Process. 2010, 58, 3152–3162. [Google Scholar] [CrossRef]
- Wang, Z.; Chen, X.; Ning, X. BER Analysis of Integrated WFRFT-OTFS Waveform Framework Over Static Multipath Channels. IEEE Commun. Lett. 2021, 25, 754–758. [Google Scholar] [CrossRef]
- Yan, T.; Chen, J.; Bao, Z. Sea Clutter Suppression Method for Over-the-Horizon Radar with Short Coherent Integration Time Based on Compressed Sensing. J. Electron. Inf. Technol. 2017, 39, 945–952. [Google Scholar] [CrossRef]
- Wu, F.-Y.; Yang, K.; Tong, F.; Tian, T. Compressed Sensing of Delay and Doppler Spreading in Underwater Acoustic Channels. IEEE Access 2018, 6, 36031–36038. [Google Scholar] [CrossRef]
- Yang, X.; Zhou, Y.; Yao, J.; Tong, F. Impulsive Noise Estimation for Underwater Acoustic OFDM Communication Using Signal-Noise Separation and Distributed Compressed Sensing Methods. Alex. Eng. J. 2025, 122, 243–254. [Google Scholar] [CrossRef]
- Cai, Y.; Hu, S.; Lang, S.; Guo, Y.; Liu, J. End-to-End Classification Network for Ice Sheet Subsurface Targets in Radar Imagery. Appl. Sci. 2020, 10, 2501. [Google Scholar] [CrossRef]
- Cao, X.; Du, M.; Chen, Y.; Zhang, G.; Zhang, J.; Li, W.; Li, K.; Zhao, F. FISTA-NET: Deep Algorithm Unrolling for Cerenkov Luminescence Tomography. In Proceedings of the 2023 45th Annual International Conference of the IEEE Engineering in Medicine & Biology Society (EMBC), Sydney, Australia, 24–27 July 2023; IEEE: New York, NY, USA, 2023; pp. 1–4. [Google Scholar] [CrossRef]
- Ye, R.; Xing, H.; Zhou, X. Sea-Surface Small Target Detection Based on Improved Markov Transition Fields. J. Mar. Sci. Eng. 2024, 12, 582. [Google Scholar] [CrossRef]
- Lai, B.; Bernstein, D.S. Efficient Batch and Recursive Least Squares for Matrix Parameter Estimation. IEEE Control Syst. Lett. 2024, 8, 1403–1408. [Google Scholar] [CrossRef]
- Li, B.; Wei, Z.; Yang, S.; Zhang, Y.; Zhang, J.; Zhao, C.; Chen, S. Beyond MMSE: Rank-1 Subspace Channel Estimator for Massive MIMO Systems. arXiv 2024. [Google Scholar] [CrossRef]
- Liao, Y.; Luo, Y.; Liao, Y.; Ye, Y. TA-DD-TransNet: A CSI Feedback Method for Delay-Doppler Domain. Telecommun. Eng. 2025, 65, 653–662. [Google Scholar] [CrossRef]
- Aromal, C.J.; Datta, S. FISTA-NET: Compressed Sensing MRI Reconstruction Using Unrolled Iterative Networks. In Proceedings of the 2024 IEEE 21st India Council International Conference (INDICON), Kharagpur, India, 19–21 December 2024; IEEE: New York, NY, USA, 2024; pp. 1–6. [Google Scholar] [CrossRef]
- Ma, R.; Xu, L.; Qu, K. An Improved Iterative Reduction FISTA-Barzilai-Borwein Algorithm for Large-Scale LASSO. In Proceedings of the 2023 International Conference on New Trends in Computational Intelligence (NTCI), Qingdao, China, 3–5 November 2023; IEEE: New York, NY, USA, 2023; pp. 165–170. [Google Scholar] [CrossRef]
- Luo, Z.; Gong, Y.; Li, J.; Lu, K. Land-Sea Clutter Image Enhancement and Detector Design for Sky-Wave Over-the-Horizon Radar. Acta Electron. Sin. 2024, 52, 4037–4047. [Google Scholar] [CrossRef]
- Ma, Q. YOLOv5-CBAM: A Small Object Detection Model Based on YOLOv5 and CBAM. In Proceedings of the 2024 6th International Conference on Robotics, Intelligent Control and Artificial Intelligence (RICAI), Nanjing, China, 6–8 December 2024; IEEE: New York, NY, USA, 2024; pp. 618–623. [Google Scholar] [CrossRef]
- Lessmann, S.; Baesens, B.; Mues, C.; Pietsch, S. Benchmarking Classification Models for Software Defect Prediction: A Proposed Framework and Novel Findings. IEEE Trans. Softw. Eng. 2008, 34, 485–496. [Google Scholar] [CrossRef]
- Liu, X.-Y.; Huang, Q.; Han, X.; Wu, B.; Kong, L.; Walid, A.; Wang, X. Real-Time Decoding of Snapshot Compressive Imaging Using Tensor FISTA-Net. IEEE Trans. Neural Netw. Learn. Syst. 2024, 35, 13312–13326. [Google Scholar] [CrossRef]
- Si, L.; Li, G.; Dong, H.; Zheng, C.; Xu, F.; Sun, F. Radardiff: Improving Sea Clutter Suppression Using Diffusion Models for Radar Images. In Proceedings of the 2024 IEEE International Conference on Acoustics, Speech and Signal Processing (ICASSP), Seoul, Republic of Korea, 14–19 April 2024. [Google Scholar]
- Guo, Z.; Bai, X.; Shui, P.; Xu, S. Small Target Detection in Sea Clutter based on Normalized Hurst Exponent and Phase Linearity Degree. In Proceedings of the 2021 IEEE 6th International Conference on Signal and Image Processing (ICSIP), Xi’an, China, 9–11 July 2021; IEEE: New York, NY, USA, 2021; pp. 123–134. [Google Scholar] [CrossRef]
- Watts, S.; Rosenberg, L. Challenges in Radar Sea Clutter Modelling. IET Radar Sonar Navig. 2022, 16, 1403–1414. [Google Scholar] [CrossRef]
- Zou, Z.; Ma, J.; Huang, P.; Xia, X.-G.; Chen, J.; Xi, P.; Liu, X. Multichannel Sea Clutter Modeling and Clutter Suppression Performance Analysis for Spaceborne Bistatic Surveillance Radar Systems. IEEE Trans. Geosci. Remote Sens. 2024, 62, 5108424. [Google Scholar] [CrossRef]
- Lo, T.; Leung, H.; Litva, J.; Haykin, S. Fractal Characterisation of Sea-Scattered Signals and Detection of Sea-Surface Targets. IEE Proc. F Radar Signal Process. 1993, 140, 243. [Google Scholar] [CrossRef]
- Kingma, D.P.; Ba, J. Adam: A Method for Stochastic Optimization. arXiv 2017. [Google Scholar] [CrossRef]
- Habib, M.A.; Barkat, M.; Aıssa, B.; Denidni, T.A. CA-CFAR detection performance of radar targets embedded in “non centered chi-2 gamma” clutter. Prog. Electromagn. Res. 2008, 88, 135–148. [Google Scholar] [CrossRef]
- Li, D.; Shui, P. Floating Small Target Detection in Sea Clutter via Normalised Hurst Exponent. Electron. Lett. 2014, 50, 1240–1242. [Google Scholar] [CrossRef]
- Zhao, D.; Xing, H.; Wang, H.; Zhang, H.; Liang, X.; Li, H. Sea-Surface Small Target Detection Based on Four Features Extracted by FAST Algorithm. J. Mar. Sci. Eng. 2023, 11, 339. [Google Scholar] [CrossRef]
- Wan, H.; Tian, X.; Liang, J.; Shen, X. Sequence-Feature Detection of Small Targets in Sea Clutter Based on Bi-LSTM. IEEE Trans. Geosci. Remote Sens. 2022, 60, 4208811. [Google Scholar] [CrossRef]
- Li, B.; Qi, H.; Tang, C.; Liu, Y.; Gao, Y.; Lian, J. Sea Clutter Suppression Method Based on Neural Networks. In Proceedings of the 2023 IEEE International Conference on Signal Processing, Communications and Computing (ICSPCC), Zhengzhou, China, 14–17 November 2023; IEEE: New York, NY, USA, 2023; pp. 1–5. [Google Scholar] [CrossRef]
- Ji, H.; Zhang, J.; Guo, L.; Wei, Y. A Gramian Angular Field and Dual-Stream Transformer-Based Inversion Model for Retrieving Evaporation Duct from Radar Sea Clutter. In Proceedings of the 2024 14th International Symposium on Antennas, Propagation and EM Theory (ISAPE), Hefei, China, 23–26 October 2024; IEEE: New York, NY, USA, 2024; pp. 1–4. [Google Scholar] [CrossRef]
- Wang, L.; Guo, Q.; Bi, H.; Li, Y. A Sea Clutter Suppression Method Based on Neighborhood Self-Supervised for Ship Detection in SAR Images. In Proceedings of the 2024 IEEE 7th International Conference on Electronic Information and Communication Technology (ICEICT), Xi’an, China, 30 July–2 August 2024; IEEE: New York, NY, USA, 2024; pp. 933–938. [Google Scholar] [CrossRef]
- Chen, S.; Wu, Y.; Sun, W.; Yu, H.; Luo, F. Target Detection in Sea Clutter Background via Deep Multi-Domain Feature Fusion. Remote Sens. 2025, 17, 3213. [Google Scholar] [CrossRef]
- Liu, N.; Wang, G.; Ding, H.; Dong, Y.; Huang, Y.; Tian, K.; Zhang, M. Sea-detecting Radar Experiment and Target Feature Data Acquisition for Dual Polarization Multistate Scattering Dataset of Marine Targets. J. Radars 2023, 12, 456–469. [Google Scholar] [CrossRef]
- Shui, P.-L.; Li, D.-C.; Xu, S.-W. Tri-Feature-Based Detection of Floating Small Targets in Sea Clutter. IEEE Trans. Aerosp. Electron. Syst. 2014, 50, 1416–1430. [Google Scholar] [CrossRef]
- Dong, Y.; Luo, X.; Ding, H.; Wang, G.; Liu, N. A Detection Method of Small Target in Sea Clutter Environment Based on Feature Temporal Sequence. J. Electron. Inf. Technol. 2025, 47, 707–719. [Google Scholar] [CrossRef]

















| Layer | Name | Output Size | Output Channel | Kernel Size | Step | Padding | Activation Function |
|---|---|---|---|---|---|---|---|
| 1 | Linear | 131,072 | 1 | ||||
| 2 | View | 32 32 | 128 | ||||
| 3 | Conv2D | 32 32 | 64 | 1 1 | 1 | 0 | ReLU |
| 4 | Conv2D | 32 32 | 64 | 3 3 | 1 | 1 | ReLU |
| 5 | Conv2D | 32 32 | 128 | 1 1 | 1 | 0 | ReLU |
| 6 | UpSampling | 64 64 | 128 | ||||
| 79 | Conv2D | 64 64 | 128 | 3 3 | 1 | 1 | LeakyReLU |
| 10 | UpSampling | 128 128 | 128 | ||||
| 1113 | Conv2D | 128 128 | 64 | 3 3 | 1 | 1 | LeakyReLU |
| 14 | Conv2D | 128 128 | 32 | 3 3 | 1 | 1 | LeakyReLU |
| 15 | Conv2D | 128 128 | 3 | 3 3 | 1 | 1 | Tanh |
| Number | Index | Wind Speed (km/h) | Wave Height (m) | Primary Target Unit | Sub-Target Unit | SCR/dB HH/HV/VH/VV |
|---|---|---|---|---|---|---|
| 1 | #17 | 9 | 2.2 | 9 | 8, 10, 11 | 16.9/12.5/12.5/3.5 |
| 2 | #26 | 9 | 1.1 | 7 | 6, 8 | 4.3/5.9/5.9/5.7 |
| 3 | #30 | 19 | 0.9 | 7 | 6, 8 | −0.3/3.6/3.6/2.0 |
| 4 | #31 | 19 | 0.9 | 7 | 6, 8, 9 | 6.5/7.4/7.4/8.2 |
| 5 | #40 | 9 | 1.0 | 7 | 5, 6, 8 | 9.5/12.9/12.8/11.0 |
| 6 | #54 | 20 | 0.7 | 8 | 7, 9, 10 | 18.0/16.1/16.2/8.8 |
| 7 | #280 | 10 | 1.6 | 8 | 7, 9, 10 | 4.0/7.3/7.4/4.4 |
| 8 | #310 | 33 | 0.9 | 7 | 6, 8, 9 | 2.3/5.0/5.0/−1.5 |
| 9 | #311 | 33 | 0.9 | 7 | 6, 8, 9 | 11.9/14.7/14.7/8.7 |
| 10 | #320 | 28 | 0.9 | 7 | 6, 8, 9 | 11.8/13.7/13.7/6.8 |
| 11 | #202225 | - | - | 24 | 23, 25, 26 | 4.9/26.7/28.5/4.4 |
| 12 | #202525 | - | - | 7 | 6, 8, 9 | 4.8/24.5/26.3/4.3 |
| 13 | #163113 | - | - | 24 | 23, 25, 26 | −2.2/16.9/16.7/−2.1 |
| 14 | #171437 | - | - | 7 | 6, 8, 9 | 0.9/20.0/20.4/0.3 |
| 15 | #180558 | - | - | 7 | 6, 8, 9 | 8.0/23.3/22.5/7.6 |
| 16 | #195704 | - | - | 7 | 6, 8, 9 | 10.0/25.1/23.8/9.2 |
| 17 | #164055 | - | - | 31 | 30, 32, 33 | −1.8/20.3/20.1/−1.3 |
| 18 | #173317 | - | - | 32 | 31, 33, 34 | 1.5/13.6/17.7/3.6 |
| 19 | #173950 | - | - | 29 | 28, 30, 34 | 2.2/12.8/13.1/1.5 |
| 20 | #184537 | - | - | 21 | 20, 22 | 7.9/7.0/15.4/8.5 |
| Method | SCR (dB) | TA | F1-Score | mIoU |
|---|---|---|---|---|
| OMP | −1.5 | 76.68% | 69.41% | 63.84% |
| FISTA | −1.5 | 83.16% | 73.04% | 69.11% |
| OTFS-FISTA-Net (-CBAM) | −1.5 | 89.69% | 84.72% | 79.64% |
| OTFS-FISTA-Net | −1.5 | 94.09% | 89.07% | 84.08% |
| OMP | 9.5 | 85.41% | 80.42% | 73.25% |
| FISTA | 9.5 | 90.91% | 85.14% | 77.22% |
| OTFS-FISTA-Net (-CBAM) | 9.5 | 96.33% | 90.27% | 86.36% |
| OTFS-FISTA-Net | 9.5 | 97.86% | 95.47% | 91.38% |
| OMP | 18 | 94.24% | 88.64% | 79.92% |
| FISTA | 18 | 97.55% | 92.69% | 85.13% |
| OTFS-FISTA-Net (-CBAM) | 18 | 98.27% | 93.51% | 91.41% |
| OTFS-FISTA-Net | 18 | 99.14% | 98.56% | 97.24% |
| Index | Model Variant | Average Detection Probability |
|---|---|---|
| A1 | Only traditional FISTA | 68.14% |
| A2 | A1 + OTFS | 76.61% |
| A3 | A2 + deep unfolding | 81.57% |
| A4 | A3 + CBAM | 84.34% |
| A5 | A3 + GAN | 85.26% |
| A6 | A5 + CBAM | 87.17% |
| A7 | A6 + dynamic threshold detection | 88.74% |
| Detector | Time/s | HH | HV | VH | VV |
|---|---|---|---|---|---|
| Hurst index detector | 0.256 | 15.2% | 30.2% | 34.2% | 14.7% |
| 0.512 | 22.3% | 40.4% | 44.8% | 24.1% | |
| 1.024 | 30.1% | 53.6% | 57.6% | 32.8% | |
| GA-XGBoost detector | 0.256 | 56.2% | 70.9% | 76.2% | 55.7% |
| 0.512 | 57.7% | 73.6% | 77.6% | 56.9% | |
| 1.024 | 62.2% | 79.7% | 81.3% | 59.8% | |
| Bi-LSTM detector | 0.256 | 67.7% | 78.7% | 81.3% | 63.6% |
| 0.512 | 71.7% | 82.6% | 81.2% | 70.6% | |
| 1.024 | 82.1% | 88.2% | 87.8% | 78.9% | |
| OTFS-FISTA-Net detector | 0.256 | 73.6% | 79.8% | 81.7% | 68.7% |
| 0.512 | 81.6% | 85.9% | 85.1% | 76.1% | |
| 1.024 | 88.2% | 91.5% | 90.0% | 83.3% |
| Method | mAP | PA (Byte) | OA (FLOPs) | Inference Time |
|---|---|---|---|---|
| U-Net | 69.62% | 10.49 M | 10.47 G | 1.25 ms |
| Dual-Stream Transformer | 73.51% | 11.73 M | 10.46 G | 1.28 ms |
| YOLOv5s | 70.5% | 15.13 M | 15.62 G | 2.39 ms |
| OTFS-FISTA-Net | 85.57% | 2.82 M | 5.51 G | 0.52 ms |
| #17 | #26 | #30 | #31 | #40 | #54 | #280 | #310 | #311 | #320 | AR | |
|---|---|---|---|---|---|---|---|---|---|---|---|
| Hurst | 33.25 | 29.5 | 24.75 | 22.75 | 30.0 | 73.0 | 30.0 | 24.75 | 65.5 | 64.75 | 5.0 |
| GA-XGBoost | 37.5 | 48.25 | 31.25 | 47.0 | 43.25 | 93.75 | 58.5 | 44.0 | 91.5 | 92.25 | 3.5 |
| Bi-LSTM | 39.5 | 53.75 | 30.5 | 38.5 | 46.5 | 88.75 | 53.25 | 47.25 | 92.5 | 89.5 | 3.4 |
| MP-FFN | 50.42 | 53.04 | 41.21 | 53.97 | 53.12 | 95.35 | 69.53 | 73.26 | 95.1 | 94.09 | 2.1 |
| OTFS-FISTA-Net | 52.25 | 54.97 | 42.7 | 55.19 | 55.04 | 96.96 | 72.05 | 75.92 | 96.44 | 96.31 | 1.0 |
| Name | Pulse Count | Wave Height (m) | Direction | Sea Condition Level |
|---|---|---|---|---|
| 20221113210051_stare_HH | 131072 | 1.3 | North-Northeast | level 4 |
| 20221113210023_stare_VV | 131072 | 1.3 | North-Northeast | level 4 |
| 20221113040027_stare_HH | 131072 | 2.6 | North | level 5 |
| 20221113040009_stare_VV | 131072 | 2.6 | North | level 5 |
| Detector | Pulse Count | Level 4_HH | Level 4_VV | Level 5_HH | Level 5_VV |
|---|---|---|---|---|---|
| Tri-feature detector | 64 | 30.6% | 68.2% | 21.8% | 15.6% |
| 128 | 45.7% | 80.8% | 45.3% | 33.5% | |
| 256 | 63.3% | 90.7% | 64.8% | 45.9% | |
| Feature temporal detector | 64 | 44.2% | 77.9% | 43.4% | 25.6% |
| 128 | 64.7% | 92.3% | 72.8% | 49.8% | |
| 256 | 80.3% | 97.7% | 86.6% | 59.8% | |
| OTFS-FISTA-Net detector | 64 | 49.6% | 78.2% | 47.2% | 24.1% |
| 128 | 66.4% | 91.6% | 78.6% | 49.9% | |
| 256 | 86.5% | 98.2% | 92.6% | 61.1% |
Disclaimer/Publisher’s Note: The statements, opinions and data contained in all publications are solely those of the individual author(s) and contributor(s) and not of MDPI and/or the editor(s). MDPI and/or the editor(s) disclaim responsibility for any injury to people or property resulting from any ideas, methods, instructions or products referred to in the content. |
© 2025 by the authors. Licensee MDPI, Basel, Switzerland. This article is an open access article distributed under the terms and conditions of the Creative Commons Attribution (CC BY) license (https://creativecommons.org/licenses/by/4.0/).
Share and Cite
Bi, X.; Xing, H. Sea Surface Small Target Detection Integrating OTFS and Deep Unfolding. J. Mar. Sci. Eng. 2025, 13, 1946. https://doi.org/10.3390/jmse13101946
Bi X, Xing H. Sea Surface Small Target Detection Integrating OTFS and Deep Unfolding. Journal of Marine Science and Engineering. 2025; 13(10):1946. https://doi.org/10.3390/jmse13101946
Chicago/Turabian StyleBi, Xuewen, and Hongyan Xing. 2025. "Sea Surface Small Target Detection Integrating OTFS and Deep Unfolding" Journal of Marine Science and Engineering 13, no. 10: 1946. https://doi.org/10.3390/jmse13101946
APA StyleBi, X., & Xing, H. (2025). Sea Surface Small Target Detection Integrating OTFS and Deep Unfolding. Journal of Marine Science and Engineering, 13(10), 1946. https://doi.org/10.3390/jmse13101946

