Research on the Construction of a Digital Twin System for the Long-Term Service Monitoring of Port Terminals
Abstract
1. Introduction
2. Methodology
2.1. Port Terminal Data Resource
2.2. Multi-Source Heterogeneous Data Fusion and Storage
2.3. Digital Twin Construction Technology for Port Terminals
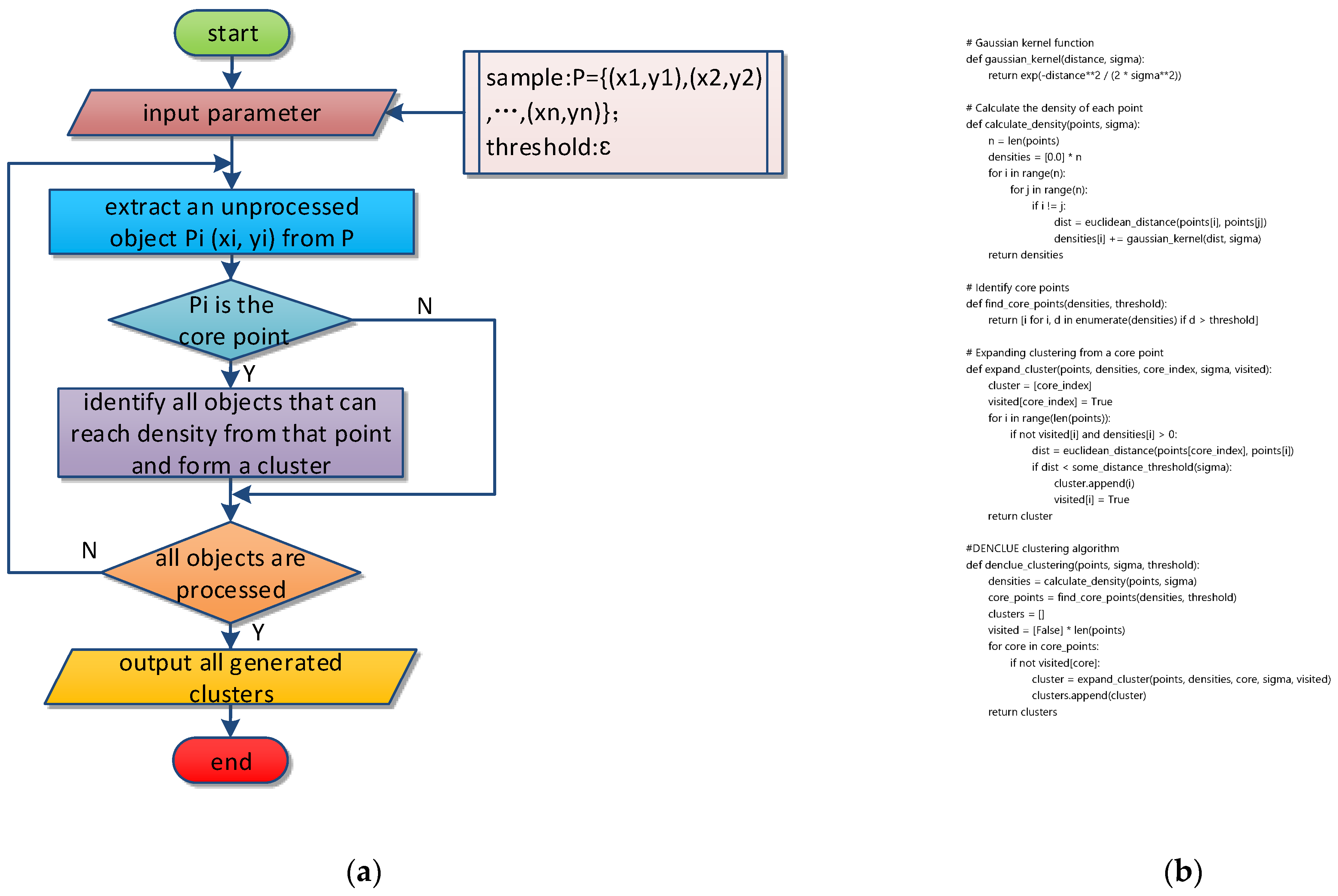
2.3.1. Construction Method for Wharf Digital Twin
2.3.2. Expression of Marine Hydrometeorological Elements
2.3.3. Driven by the Fusion of Digital Twin Scenes and Feature Data
2.4. Analysis of Long-Term Service Monitoring and Early Warnings for the Wharf
3. Performance Optimization, Comparative Experiments, and Results
3.1. Efficiency Optimization Methods for Scene Data
3.2. Twin Scenes and Platform Construction
3.3. Efficiency Optimization Experimental Analysis
4. Conclusions
Author Contributions
Funding
Institutional Review Board Statement
Informed Consent Statement
Data Availability Statement
Conflicts of Interest
References
- Vytiniotis, A.; Panagiotidou, A.I.; Whittle, A.J. Analysis of seismic damage mitigation for a pile-supported wharf structure. Soil Dyn. Earthq. Eng. 2019, 119, 21–35. [Google Scholar] [CrossRef]
- Zhou, Y.; Zheng, Y.; Liu, Y.; Pan, T.; Zhou, Y. A hybrid methodology for structural damage detection uniting FEM and 1D-CNNs: Demonstration on typical high-pile wharf. Mech. Syst. Signal Process. 2022, 168, 108738. [Google Scholar] [CrossRef]
- Su, L.; Wan, H.P.; Dong, Y.; Frangopol, D.M.; Ling, X.Z. Seismic fragility assessment of large-scale pile-supported wharf structures considering soil-pile interaction. Eng. Struct. 2019, 186, 270–281. [Google Scholar] [CrossRef]
- Sony, S.; Laventure, S.; Sadhu, A. A literature review of next-generation smart sensing technology in structural health monitoring. Struct. Control Health Monit. 2019, 26, e2321. [Google Scholar] [CrossRef]
- Yau KL, A.; Peng, S.; Qadir, J.; Low, Y.C.; Ling, M.H. Towards smart port infrastructures: Enhancing port activities using information and communications technology. IEEE Access 2020, 8, 83387–83404. [Google Scholar]
- Abdulkarem, M.; Samsudin, K.; Rokhani, F.Z.; ARasid, M.F. Wireless sensor network for structural health monitoring: A contemporary review of technologies, challenges, and future direction. Struct. Health Monit. 2020, 19, 693–735. [Google Scholar] [CrossRef]
- Botín-Sanabria, D.M.; Mihaita, A.S.; Peimbert-García, R.E.; Ramírez-Moreno, M.A.; Ramírez-Mendoza, R.A.; Lozoya-Santos JD, J. Digital twin technology challenges and applications: A comprehensive review. Remote Sens. 2022, 14, 1335. [Google Scholar] [CrossRef]
- Kirchhof, J.C.; Michael, J.; Rumpe, B.; Varga, S.; Wortmann, A. Model-driven digital twin construction: Synthesizing the integration of cyber-physical systems with their information systems. In Proceedings of the 23rd ACM/IEEE International Conference on Model Driven Engineering Languages and Systems, Montreal, QC, Canada, 18–23 October 2020; pp. 90–101. [Google Scholar]
- Liu, M.; Fang, S.; Dong, H.; Xu, C. Review of digital twin about concepts, technologies, and industrial applications. J. Manuf. Syst. 2021, 58, 346–361. [Google Scholar] [CrossRef]
- Zheng, Y.; Yang, S.; Cheng, H. An application framework of digital twin and its case study. J. Ambient Intell. Humaniz. Comput. 2019, 10, 1141–1153. [Google Scholar] [CrossRef]
- Qi, Q.; Tao, F.; Hu, T.; Anwer, N.; Liu, A.; Wei, Y.; Wang, L.; Nee, A.Y.C. Enabling technologies and tools for digital twin. J. Manuf. Syst. 2021, 58, 3–21. [Google Scholar] [CrossRef]
- Tuegel, E.J.; Ingraffea, A.R.; Eason, T.G.; Spottswood, S.M. Reengineering Aircraft Structural Life Prediction Using a Digital Twin. Int. J. Aerosp. Eng. 2011, 2011, 154798. [Google Scholar] [CrossRef]
- Korth, B.; Schwede, C.; Zajac, M. Simulation-ready digital twin for realtime management of logistics systems. In Proceedings of the 2018 IEEE International Conference on Big Data (Big Data), IEEE, Seattle, WA, USA, 10–13 December 2018. [Google Scholar]
- Eramo, R.; Bordeleau, F.; Combemale, B.; van Den Brand, M.; Wimmer, M.; Wortmann, A. Conceptualizing digital twins. IEEE Softw. 2021, 39, 39–46. [Google Scholar] [CrossRef]
- Wang, K.; Hu, Q.; Zhou, M.; Zun, Z.; Qian, X. Multi-aspect applications and development challenges of digital twin-driven management in global smart ports. Case Stud. Transp. Policy 2021, 9, 1298–1312. [Google Scholar] [CrossRef]
- Yao, H.; Wang, D.; Su, M.; Qi, Y. Application of digital twins in port system. J. Phys. Conf. Ser. 2021, 1846, 012008. [Google Scholar] [CrossRef]
- Ding, Y.; Zhang, Z.; Chen, K.; Ding, H.; Voss, S.; Heilig, L.; Chen, Y.; Chen, X. Real-Time Monitoring and Optimal Resource Allocation for Automated Container Terminals: A Digital Twin Application at the Yangshan Port. J. Adv. Transp. 2023, 2023, 6909801. [Google Scholar] [CrossRef]
- Zhou, C.; Zhu, S.; Bell, M.G.; Lee, L.H.; Chew, E.P. Emerging technology and management research in the container terminals: Trends and the COVID-19 pandemic impacts. Ocean Coast. Manag. 2022, 230, 106318. [Google Scholar] [CrossRef] [PubMed]
- Cheng, J.; Lian, F.; Yang, Z. The impacts of port governance reform on port competition in China. Transp. Res. Part E Logist. Transp. Rev. 2022, 160, 102660. [Google Scholar] [CrossRef]
- Wang, L.; Lau, Y.Y.; Su, H.; Zhu, Y.; Kanrak, M. Dynamics of the Asian shipping network in adjacent ports: Comparative case studies of Shanghai-Ningbo and Hong Kong-Shenzhen. Ocean Coast. Manag. 2022, 221, 106127. [Google Scholar] [CrossRef]
- Yu, P.; Zhaoyu, W.; Yifen, G.; Nengling, T.; Jun, W. Application prospect and key technologies of digital twin technology in the integrated port energy system. Front. Energy Res. 2023, 10, 1044978. [Google Scholar] [CrossRef]
- Hofmann, W.; Branding, F. Implementation of an IoT-and cloud-based digital twin for real-time decision support in port operations. IFAC-PapersOnLine 2019, 52, 2104–2109. [Google Scholar] [CrossRef]
- Li, Y.; Chang, D.; Gao, Y.; Zou, Y.; Bao, C. Automated Container Terminal Production Operation and Optimization via an AdaBoost-Based Digital Twin Framework. J. Adv. Transp. 2021, 2021, 1936764. [Google Scholar] [CrossRef]
- Martínez-Gutiérrez, A.; Díez-González, J.; Ferrero-Guillén, R.; Verde, P.; Álvarez, R.; Perez, H. Digital twin for automatic transportation in industry 4.0. Sensors 2021, 21, 3344. [Google Scholar] [CrossRef] [PubMed]
- Keegan, M.J. Driving digital transformation: A perspective from Erwin Rademaker, program manager, port of Rotterdam authority. Digit. Transform. 2019, 5, 68–72. [Google Scholar]
- Neugebauer, J.; Heilig, L.; Voß, S. Digital twins in seaports: Current and future applications. In Proceedings of the International Conference on Computational Logistics, Berlin, Germany, 6–8 September 2023; Springer: Cham, Switzerland, 2023; pp. 202–218. [Google Scholar]
- Klar, R.; Fredriksson, A.; Angelakis, V. Digital twins for ports: Derived from smart city and supply chain twinning experience. IEEE Access 2023, 11, 71777–71799. [Google Scholar] [CrossRef]
- Chen, X.; Liu, S.; Zhao, J.; Wu, H.; Xian, J.; Montewka, J. Autonomous port management based AGV path planning and optimization via an ensemble reinforcement learning framework. Ocean Coast. Manag. 2024, 251, 107087. [Google Scholar] [CrossRef]
- Chen, X.; Lv, S.; Shang, W.-L.; Wu, H.; Xian, J.; Song, C. Ship energy consumption analysis and carbon emission exploitation via spatial-temporal maritime data. Appl. Energy 2024, 360, 122886. [Google Scholar] [CrossRef]









| Serial Number | Data Item | Data Description |
|---|---|---|
| 1 | Topographic data of port area | Including port infrastructure, elevation, and other data. |
| 2 | Port infrastructure data | Including data of docks and berths. |
| 3 | Marine topographic data | Including data such as the water depth at the wharf front. |
| 4 | Wharf model data | Including model data such as wharf components. |
| 5 | Sensor model data | Include sensor model data such as stress and strain. |
| 6 | Sensor layout position data | Includes sensor point, line, and area data. |
| Serial Number | Data Item | Data Description |
|---|---|---|
| 1 | Dynamic response monitoring data | Including fundamental frequency, amplitude, acceleration, sensor position, and other data. |
| 2 | Stress and strain data of components | Including stress value, strain value, sensor position, and other data. |
| 3 | Dynamic inclination data of components | Including vibration, angle, sensor position, and other data. |
| 4 | Component crack width data | Include data such as crack length, width, and sensor position. |
| 5 | Settlement data of wharf structure | Include data such as settlement depth and sensor position. |
| 6 | Ship mooring force data | Including data such as stress and sensor position. |
| 7 | Marine hydrological element data | Including ocean wind, waves, currents, and other data. |
| 8 | Meteorological element data | Including temperature, humidity, air pressure, and other data. |
| Number of Access Data | 100 | 865 | 1985 | 7582 | 13,500 | 21,000 | |
|---|---|---|---|---|---|---|---|
| Before optimization | First rendering time | 150.14 | 681.84 | 1146.1 | 6095.36 | 15,652.38 | 36,034.96 |
| View change rendering time | 130.22 | 319.32 | 461.38 | 641.96 | 1351.74 | 2977.05 | |
| After the optimization | First rendering time | 148.82 | 345.96 | 393.22 | 667.04 | 1450.74 | 3036.52 |
| View change rendering time | 146.3 | 270.24 | 273.34 | 558.56 | 1243.26 | 2560.84 | |
| Comparative analysis before and after | Efficiency improvement in first rendering | 0.88% | 49.26% | 65.69% | 89.06% | 90.73% | 91.57% |
| Efficiency improvement in rendering after view changed | −12.35% | 15.37% | 40.76% | 12.99% | 8.03% | 13.98% | |
| Display Model | Average Frame Rate/fps | Switching Rate/(ms) |
|---|---|---|
| Digital twin scene | 18.53 | - |
| Ship point (original) | 34.49 | 0.183 |
| Ship location (clustering) | 23.94 | 0.245 |
| Three-dimensional model of ship | 21.65 | 0.159 |
Disclaimer/Publisher’s Note: The statements, opinions and data contained in all publications are solely those of the individual author(s) and contributor(s) and not of MDPI and/or the editor(s). MDPI and/or the editor(s) disclaim responsibility for any injury to people or property resulting from any ideas, methods, instructions or products referred to in the content. |
© 2024 by the authors. Licensee MDPI, Basel, Switzerland. This article is an open access article distributed under the terms and conditions of the Creative Commons Attribution (CC BY) license (https://creativecommons.org/licenses/by/4.0/).
Share and Cite
Bi, J.; Wang, P.; Zhang, W.; Bao, K.; Qin, L. Research on the Construction of a Digital Twin System for the Long-Term Service Monitoring of Port Terminals. J. Mar. Sci. Eng. 2024, 12, 1215. https://doi.org/10.3390/jmse12071215
Bi J, Wang P, Zhang W, Bao K, Qin L. Research on the Construction of a Digital Twin System for the Long-Term Service Monitoring of Port Terminals. Journal of Marine Science and Engineering. 2024; 12(7):1215. https://doi.org/10.3390/jmse12071215
Chicago/Turabian StyleBi, Jinqiang, Peiren Wang, Wenjia Zhang, Kexin Bao, and Liu Qin. 2024. "Research on the Construction of a Digital Twin System for the Long-Term Service Monitoring of Port Terminals" Journal of Marine Science and Engineering 12, no. 7: 1215. https://doi.org/10.3390/jmse12071215
APA StyleBi, J., Wang, P., Zhang, W., Bao, K., & Qin, L. (2024). Research on the Construction of a Digital Twin System for the Long-Term Service Monitoring of Port Terminals. Journal of Marine Science and Engineering, 12(7), 1215. https://doi.org/10.3390/jmse12071215

