Advancing Ton-Bag Detection in Seaport Logistics with an Enhanced YOLOv8 Algorithm
Abstract
1. Introduction
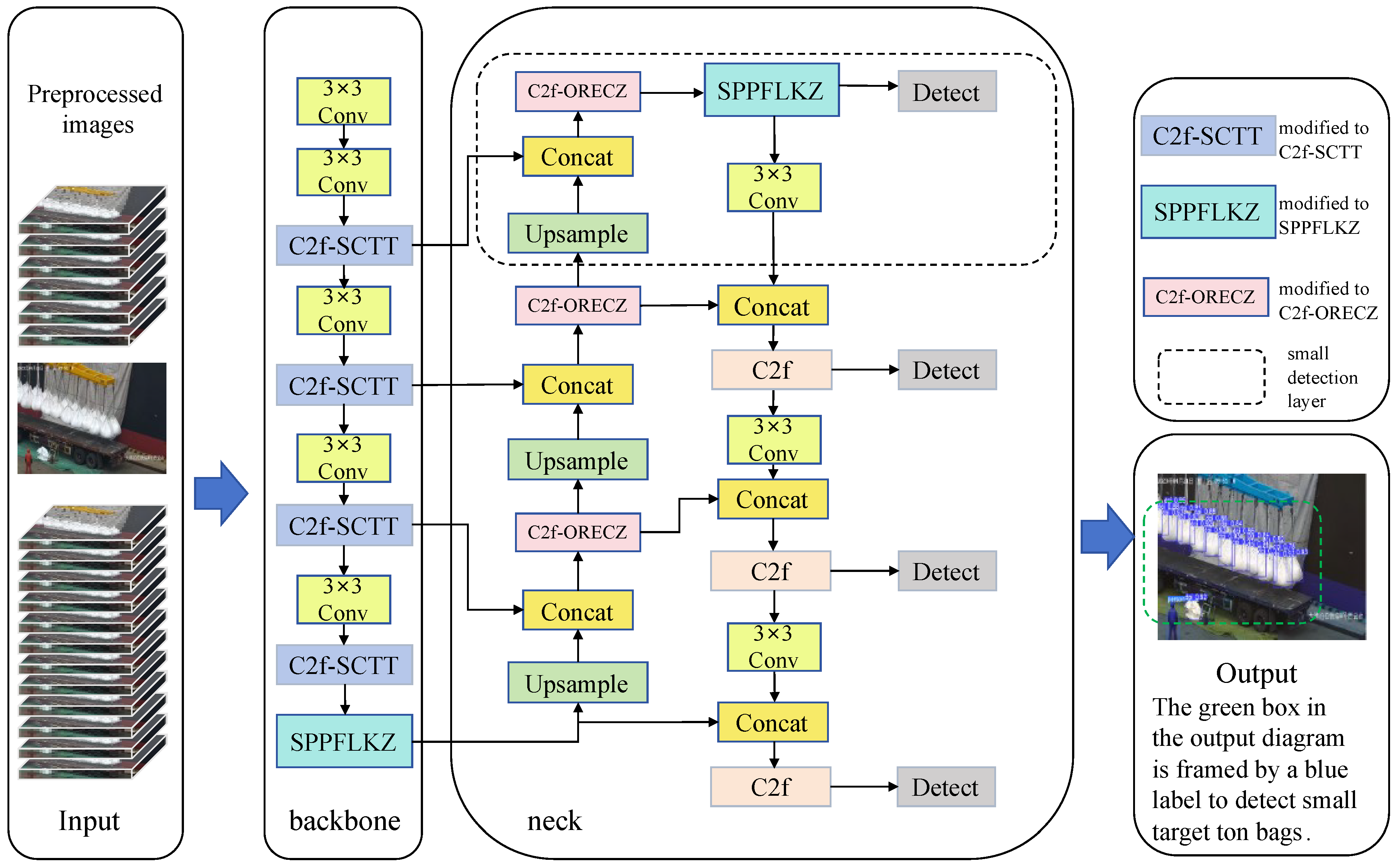
- Introduce the new attention module SPPFLKZ (Modified SPPF module with Large Kernel Attention with Convolution) and combine it with the backbone and neck to greatly enhance the feature extraction of small targets.
- Add the C2f-SCTT block (Modified C2f block with DSRU and DCRU) composed of DSRU (Deformable Spatial Reconstruction Unit) and DCRU (Deformable Channel Reconstruction Unit) reduces the spatial and channel redundancy between features in the network and increases accuracy while achieving lightweight requirements.
- Design the C2f-ORECZ (Modified C2f block with ORECZ) block based on ORECZ (Online Convolutional Reparameterization Extended Block), which reduces a certain amount of training overhead and strengthens the feature extraction network for feature learning of targets in complex backgrounds of ports, and better adapts to complex and changeable situations with small targets in ton bags.
- Add a 160 × 160 scale detection layer to strengthen small target detection capabilities and improve the accuracy of small target positioning and identification.
2. Related Work
2.1. Traditional Small Target Detection in Harbors
2.2. Deep-Learning-Based Detection of Small Targets in Harbors
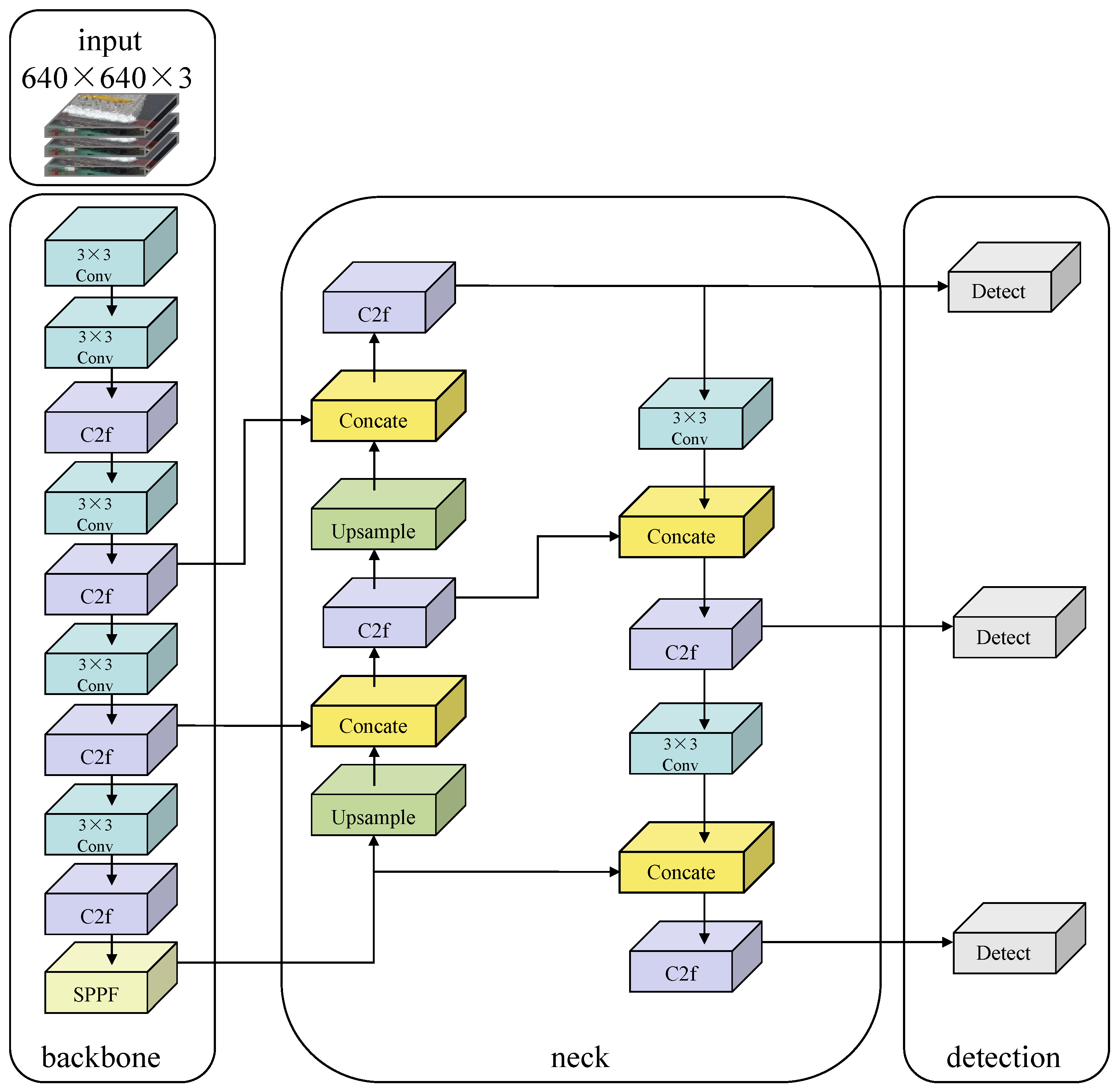
3. YOLOv8 Model
4. YOLOv8-Based Ton Bag Innovation Model for Port Logistics: YOLOv8-TB
4.1. YOLOv8-TB Structure
4.2. SPPFLKZ Attention Mechanism
4.2.1. LZKAC
4.2.2. SPPFLKZ
4.3. C2f-SCTT
4.3.1. DSRU
4.3.2. DCRU
4.4. C2f-ORECZ
4.5. Small Detection Layer
5. Results and Discussion
5.1. Data Preparation
5.2. Experimental Environment and Parameter Configuration
5.3. Evaluation Indicators
5.4. Experimental Results
5.4.1. SPPFLKZ Validity Analysis
5.4.2. Model Comparison Experiment
5.4.3. Ablation Experiment
5.4.4. Cross-Validation Experiment
5.5. Algorithm Effect Verification
5.6. Data Analysis
5.7. Performance Evaluation of the Training, Validation, and Test Sets
6. Conclusions
Author Contributions
Funding
Institutional Review Board Statement
Informed Consent Statement
Data Availability Statement
Conflicts of Interest
Abbreviations
| TB | Ton Bag |
| YOLOv8 | You Only Look Once version 8 |
| SPPFLKZ | Modified SPPF module with Large Kernel Attention with Convolution |
| C2f-SCTT | Modified C2f block with DSRU and DCRU |
| DSRU | Deformable Spatial Reconstruction Unit |
| DCRU | Deformable Channel Reconstruction Unit |
| C2f-ORECZ | Modified C2f block with ORECZ |
| ORECZ | Online Convolutional Reparameterization Extended Block |
| C2f | Cross Stage Partial Bottleneck with 2 Conv layers and Feature Fusion |
| LZKAC | Large Kernel Attention with Convolution |
| SPPF | Spatial Pyramid Pooling Fast |
| LKA | Large Kernel Attention |
| LSKA | Large Separable Kernel Attention |
| MaxPool2d | Max Pooling 2D |
| SCConv | Split Convolution |
| GN | Group Normalization |
| DW | Deep Width |
| GWConv | Group Convolution |
| PWConv | Point-by-point Convolution |
| CNN | Convolutional neural network |
| BN | Batch Normalization |
| ReLU | Rectified Linear Unit |
| mAP | mean Average Precision |
References
- Argyriou, I.; Tsoutsos, T. Assessing Critical Entities: Risk Management for IoT Devices in Ports. J. Mar. Sci. Eng. 2024, 12, 1593. [Google Scholar] [CrossRef]
- Li, J.; Xiao, R.; Zhao, Y. Docked ship detection based on edge line analysis and aggregation channel features. Acta Opt. Sin. 2019, 39, 0815004. [Google Scholar]
- Li, K.; Wan, G.; Cheng, G.; Meng, L.; Han, J. Object detection in optical remote sensing images: A survey and a new benchmark. ISPRS J. Photogramm. Remote Sens. 2020, 159, 296–307. [Google Scholar] [CrossRef]
- Liu, C.; Xiao, Y.; Yang, J.; Yin, J. Harbor detection in polarimetric sar images based on the characteristics of parallel curves. IEEE Geosci. Remote Sens. Lett. 2016, 13, 1400–1404. [Google Scholar] [CrossRef]
- Burns, J.B.; Hanson, A.R.; Riseman, E.M. Extracting straight lines. IEEE Trans. Pattern Anal. Mach. Intell. 1986, PAMI-8, 425–455. [Google Scholar] [CrossRef]
- Jintao, Y.; Haitao, G.; Chuanguang, L.; Jun, L. Coast dock extraction method based on waterline and perceptual organization. In Proceedings of the 2016 IEEE International Geoscience and Remote Sensing Symposium (IGARSS), Beijing, China, 10–15 July 2016; pp. 6201–6204. [Google Scholar]
- Bhagavathy, S.; Newsam, S.; Manjunath, B. Modeling object classes in aerial images using texture motifs. In Proceedings of the 2002 International Conference on Pattern Recognition, Quebec City, QC, Canada, 11–15 August 2002; Volume 2, pp. 981–984. [Google Scholar]
- Bovolo, F.; Marin, C.; Bruzzone, L. A hierarchical approach to change detection in very high resolution SAR images for surveillance applications. IEEE Trans. Geosci. Remote Sens. 2012, 51, 2042–2054. [Google Scholar] [CrossRef]
- Girshick, R.; Donahue, J.; Darrell, T.; Malik, J. Rich feature hierarchies for accurate object detection and semantic segmentation. In Proceedings of the IEEE Conference on Computer Vision and Pattern Recognition, Columbus, OH, USA, 23–28 June 2014; pp. 580–587. [Google Scholar]
- Girshick, R. Fast r-cnn. In Proceedings of the IEEE International Conference on Computer Vision, Santiago, Chile, 7–13 December 2015; pp. 1440–1448. [Google Scholar]
- Ren, S.; He, K.; Girshick, R.; Sun, J. Faster r-cnn: Towards real-time object detection with region proposal networks. Adv. Neural Inf. Process. Syst. 2015, 28. [Google Scholar] [CrossRef] [PubMed]
- He, K.; Gkioxari, G.; Dollár, P.; Girshick, R. Mask r-cnn. In Proceedings of the IEEE International Conference on Computer Vision, Venice, Italy, 22–29 October 2017; pp. 2961–2969. [Google Scholar]
- Redmon, J.; Farhadi, A. Yolov3: An incremental improvement. arXiv 2018, arXiv:1804.02767. [Google Scholar]
- Bochkovskiy, A.; Wang, C.Y.; Liao, H.Y.M. Yolov4: Optimal speed and accuracy of object detection. arXiv 2020, arXiv:2004.10934. [Google Scholar]
- Wang, C.Y.; Bochkovskiy, A.; Liao, H.Y.M. YOLOv7: Trainable bag-of-freebies sets new state-of-the-art for real-time object detectors. In Proceedings of the IEEE/CVF Conference on Computer Vision and Pattern Recognition, Vancouver, BC, Canada, 17–24 June 2023; pp. 7464–7475. [Google Scholar]
- Liu, W.; Anguelov, D.; Erhan, D.; Szegedy, C.; Reed, S.; Fu, C.Y.; Berg, A.C. Ssd: Single shot multibox detector. In Proceedings of the Computer Vision–ECCV 2016: 14th European Conference, Amsterdam, The Netherlands, 11–14 October 2016; Proceedings, Part I 14. Springer: Berlin/Heidelberg, Germany, 2016; pp. 21–37. [Google Scholar]
- Yan, Y.; Xing, H. Small floating target detection method based on chaotic long short-term memory network. J. Mar. Sci. Eng. 2021, 9, 651. [Google Scholar] [CrossRef]
- Zhang, F.; Zhang, W.; Cheng, C.; Hou, X.; Cao, C. Detection of small objects in side-scan sonar images using an enhanced YOLOv7-based approach. J. Mar. Sci. Eng. 2023, 11, 2155. [Google Scholar] [CrossRef]
- Li, Z.; Ren, H.; Yang, X.; Wang, D.; Sun, J. LWS-YOLOv7: A Lightweight Water-Surface Object-Detection Model. J. Mar. Sci. Eng. 2024, 12, 861. [Google Scholar] [CrossRef]
- Talaat, F.M.; ZainEldin, H. An improved fire detection approach based on YOLO-v8 for smart cities. Neural Comput. Appl. 2023, 35, 20939–20954. [Google Scholar] [CrossRef]
- Jocher, G.; Chaurasia, A.; Stoken, A.; Borovec, J.; Kwon, Y.; Michael, K.; Fang, J.; Wong, C.; Zeng, Y.; Montes, D.; et al. YOLOv5 by Ultralytics. 2023. Available online: https://github.com/ultralytics/yolov5 (accessed on 25 May 2024).
- Guo, M.H.; Lu, C.Z.; Liu, Z.N.; Cheng, M.M.; Hu, S.M. Visual attention network. Comput. Vis. Media 2023, 9, 733–752. [Google Scholar] [CrossRef]
- Lau, K.W.; Po, L.M.; Rehman, Y.A.U. Large separable kernel attention: Rethinking the large kernel attention design in cnn. Expert Syst. Appl. 2024, 236, 121352. [Google Scholar] [CrossRef]
- Shaw, P.; Uszkoreit, J.; Vaswani, A. Self-attention with relative position representations. arXiv 2018, arXiv:1803.02155. [Google Scholar]
- Li, J.; Wen, Y.; He, L. Scconv: Spatial and channel reconstruction convolution for feature redundancy. In Proceedings of the IEEE/CVF Conference on Computer Vision and Pattern Recognition, Vancouver, BC, Canada, 17–24 June 2023; pp. 6153–6162. [Google Scholar]
- Dai, J.; Qi, H.; Xiong, Y.; Li, Y.; Zhang, G.; Hu, H.; Wei, Y. Deformable convolutional networks. In Proceedings of the IEEE International Conference on Computer Vision, Venice, Italy, 22–29 October 2017; pp. 764–773. [Google Scholar]
- Hu, M.; Feng, J.; Hua, J.; Lai, B.; Huang, J.; Gong, X.; Hua, X.S. Online convolutional re-parameterization. In Proceedings of the IEEE/CVF Conference on Computer Vision and Pattern Recognition, New Orleans, LA, USA, 18–24 June 2022; pp. 568–577. [Google Scholar]
- Pan, X.; Ge, C.; Lu, R.; Song, S.; Chen, G.; Huang, Z.; Huang, G. On the integration of self-attention and convolution. In Proceedings of the IEEE/CVF Conference on Computer Vision and Pattern Recognition, New Orleans, LA, USA, 18–24 June 2022; pp. 815–825. [Google Scholar]
- Hu, J.; Shen, L.; Sun, G. Squeeze-and-excitation networks. In Proceedings of the IEEE Conference on Computer Vision and Pattern Recognition, Salt Lake City, UT, USA, 18–23 June 2018; pp. 7132–7141. [Google Scholar]
- Li, X.; Zhong, Z.; Wu, J.; Yang, Y.; Lin, Z.; Liu, H. Expectation-maximization attention networks for semantic segmentation. In Proceedings of the IEEE/CVF International Conference on Computer Vision, Seoul, Republic of Korea, 27 October–2 November 2019; pp. 9167–9176. [Google Scholar]
- Wang, Q.; Wu, B.; Zhu, P.; Li, P.; Zuo, W.; Hu, Q. ECA-Net: Efficient channel attention for deep convolutional neural networks. In Proceedings of the IEEE/CVF Conference on Computer Vision and Pattern Recognition, Seattle, WA, USA, 14–19 June 2020; pp. 11534–11542. [Google Scholar]
- Wang, C.Y.; Yeh, I.H.; Liao, H.Y.M. YOLOv9: Learning What You Want to Learn Using Programmable Gradient Information. arXiv 2024, arXiv:2402.13616. [Google Scholar]
- Lu, Y.; Lin, Y.; Wu, H.; Xian, X.; Shi, Y.; Lin, L. SIRST-5K: Exploring Massive Negatives Synthesis with Self-supervised Learning for Robust Infrared Small Target Detection. IEEE Trans. Geosci. Remote Sens. 2024. [Google Scholar] [CrossRef]
- Xu, X.; Sun, Z.; Wang, Z.; Liu, H.; Zhou, J.; Lu, J. DSPDet3D: Dynamic Spatial Pruning for 3D Small Object Detection. arXiv 2023, arXiv:2305.03716. [Google Scholar]



















| Category | Number |
|---|---|
| Dai | 95,453 |
| Truck | 31,263 |
| Person | 14,589 |
| Emptytruck | 16,728 |
| Category | Number |
|---|---|
| Dai | 26,453 |
| Truck | 25,271 |
| Person | 25,589 |
| Emptytruck | 25,728 |
| Parameters | Settings | Parameters | Settings |
|---|---|---|---|
| Optimizer | SGD | lrf | 0.01 |
| Epochs | 400 | weight_decay | 0.0005 |
| Batchsize | 8 | momentum | 0.937 |
| Workers | 2 | warmup_epochs | 3 |
| Imgs | 640 | warmup_momentum | 0.8 |
| lr0 | 0.01 | close_mosaic | 10 |
| Model | Precision | Recall | mAP50 | mAP50-95 | FLOPs/G | Model Size/MB |
|---|---|---|---|---|---|---|
| ACmix | 94.2 | 91.1 | 95.1 | 77.2 | 9.3 | 13.21 |
| SE | 93.8 | 90.3 | 92.7 | 76.8 | 9.1 | 12.01 |
| EMA | 93.7 | 90.7 | 92.5 | 76.6 | 9.0 | 10.11 |
| ECA | 93.4 | 90.5 | 94.7 | 76.3 | 9.1 | 11.15 |
| LKA | 94.3 | 91.2 | 94.9 | 77.4 | 9.4 | 13.16 |
| LSKA | 94.2 | 90.6 | 94.6 | 76.9 | 9.3 | 12.06 |
| SPPFLKZ | 94.5 | 91.9 | 95.3 | 78.1 | 9.2 | 12.03 |
| Model | Precision | Recall | mAP50 | mAP50-95 | FLOPs/G | Model Size/MB |
|---|---|---|---|---|---|---|
| SSD | 79.6 | 23.8 | 42.1 | 56.3 | 34.8 | 46.1 |
| Faster R-CNN | 80.8 | 71.5 | 76.2 | 62.7 | 206.6 | 108 |
| YOLOv3-tiny | 61.7 | 56.8 | 62.5 | 51.2 | 5.6 | 5.8 |
| YOLOv4-tiny | 63.5 | 58.2 | 65.7 | 49.8 | 7.0 | 6.4 |
| YOLOX-s | 77.1 | 62.4 | 76.5 | 59.4 | 26.8 | 39.3 |
| YOLOv5s | 74.9 | 59.7 | 73.6 | 56.1 | 16.5 | 27.1 |
| YOLOv7-tiny | 81.6 | 78.2 | 82.5 | 66.9 | 13.9 | 18.6 |
| YOLOv8n | 91.4 | 91.7 | 92.7 | 76.1 | 8.9 | 11.3 |
| YOLOv9-c | 90.1 | 88.9 | 91.8 | 75.1 | 238.9 | 98.6 |
| 33 | 93.3 | 89.6 | 92.3 | 76.2 | 8.5 | 7.11 |
| 34 | 93.5 | 89.1 | 92.4 | 76.6 | 8.6 | 7.32 |
| YOLOv8-TB | 95.7 | 92.2 | 96.4 | 81.1 | 8.0 | 6.88 |
| Small Detection Layer | SPPFLKZ | C2f-SCTT | C2f-ORECZ | Precision | Recall | mAP50 | mAP50-95 | FLOPs/G | Model Size/MB |
|---|---|---|---|---|---|---|---|---|---|
| × | × | × | × | 91.4 | 91.7 | 92.7 | 76.1 | 8.9 | 11.3 |
| ✓ | × | × | × | 94.8 | 90.3 | 95.4 | 77.7 | 9.2 | 12.18 |
| × | ✓ | × | × | 94.5 | 91.9 | 95.3 | 78.1 | 9.2 | 12.03 |
| × | × | ✓ | × | 92.5 | 91.1 | 94.5 | 75.2 | 8.2 | 7.67 |
| × | × | × | ✓ | 93.9 | 90.2 | 94.7 | 74.8 | 8.1 | 7.51 |
| ✓ | ✓ | × | × | 94.6 | 91.6 | 96.4 | 79.8 | 9.5 | 13.49 |
| ✓ | × | ✓ | × | 93.2 | 91.7 | 95.2 | 77.1 | 8.5 | 8.78 |
| ✓ | × | × | ✓ | 95.1 | 91.3 | 95.6 | 78.4 | 8.4 | 8.45 |
| × | ✓ | ✓ | × | 94.3 | 90.9 | 94.6 | 79.2 | 8.4 | 8.50 |
| × | ✓ | × | ✓ | 94.6 | 91.8 | 95.7 | 78.6 | 8.5 | 8.67 |
| × | × | ✓ | ✓ | 93.1 | 90.6 | 94.9 | 76.9 | 7.4 | 5.07 |
| ✓ | ✓ | ✓ | × | 95.1 | 91.6 | 96.2 | 79.6 | 8.8 | 9.44 |
| ✓ | ✓ | × | ✓ | 93.7 | 90.1 | 96.3 | 79.2 | 8.7 | 9.15 |
| × | ✓ | ✓ | ✓ | 94.8 | 91.2 | 96.2 | 79.1 | 7.7 | 5.43 |
| ✓ | × | ✓ | ✓ | 95.3 | 91.8 | 96.1 | 79.4 | 7.8 | 5.62 |
| ✓ | ✓ | ✓ | ✓ | 95.7 | 92.2 | 96.4 | 81.1 | 8.0 | 6.88 |
| Folds | Precision | Recall | mAP50 | mAP50-95 |
|---|---|---|---|---|
| 1 | 95.6 | 92.2 | 96.3 | 80.9 |
| 2 | 95.7 | 92.4 | 96.5 | 81.1 |
| 3 | 95.9 | 92.3 | 96.4 | 80.9 |
| 4 | 95.8 | 92.5 | 96.6 | 81.3 |
| 5 | 95.5 | 92.1 | 96.2 | 80.8 |
| Average | 95.7 | 92.3 | 96.4 | 81 |
| Set | Precision | Recall | mAP50 | mAP50-95 |
|---|---|---|---|---|
| Train | 96.4 | 91.8 | 96.5 | 80.4 |
| Val | 95.7 | 92.2 | 96.4 | 81.1 |
| Test | 96.1 | 92.4 | 96.4 | 80.6 |
Disclaimer/Publisher’s Note: The statements, opinions and data contained in all publications are solely those of the individual author(s) and contributor(s) and not of MDPI and/or the editor(s). MDPI and/or the editor(s) disclaim responsibility for any injury to people or property resulting from any ideas, methods, instructions or products referred to in the content. |
© 2024 by the authors. Licensee MDPI, Basel, Switzerland. This article is an open access article distributed under the terms and conditions of the Creative Commons Attribution (CC BY) license (https://creativecommons.org/licenses/by/4.0/).
Share and Cite
Qiu, X.; Zhang, H.; Yuan, C.; Liu, Q.; Yao, H. Advancing Ton-Bag Detection in Seaport Logistics with an Enhanced YOLOv8 Algorithm. J. Mar. Sci. Eng. 2024, 12, 1916. https://doi.org/10.3390/jmse12111916
Qiu X, Zhang H, Yuan C, Liu Q, Yao H. Advancing Ton-Bag Detection in Seaport Logistics with an Enhanced YOLOv8 Algorithm. Journal of Marine Science and Engineering. 2024; 12(11):1916. https://doi.org/10.3390/jmse12111916
Chicago/Turabian StyleQiu, Xiulin, Haozhi Zhang, Chang Yuan, Qinghua Liu, and Hongzhi Yao. 2024. "Advancing Ton-Bag Detection in Seaport Logistics with an Enhanced YOLOv8 Algorithm" Journal of Marine Science and Engineering 12, no. 11: 1916. https://doi.org/10.3390/jmse12111916
APA StyleQiu, X., Zhang, H., Yuan, C., Liu, Q., & Yao, H. (2024). Advancing Ton-Bag Detection in Seaport Logistics with an Enhanced YOLOv8 Algorithm. Journal of Marine Science and Engineering, 12(11), 1916. https://doi.org/10.3390/jmse12111916

