Quantitative Risk Analysis of Disconnect Operations in a Marine Nuclear Power Platform Using Fuzzy Bayesian Network
Abstract
1. Introduction
2. Disconnect Operation of MNPP
3. Methodology
3.1. FMEA
3.2. Expert Elicitation and Fuzzy Failure Probability
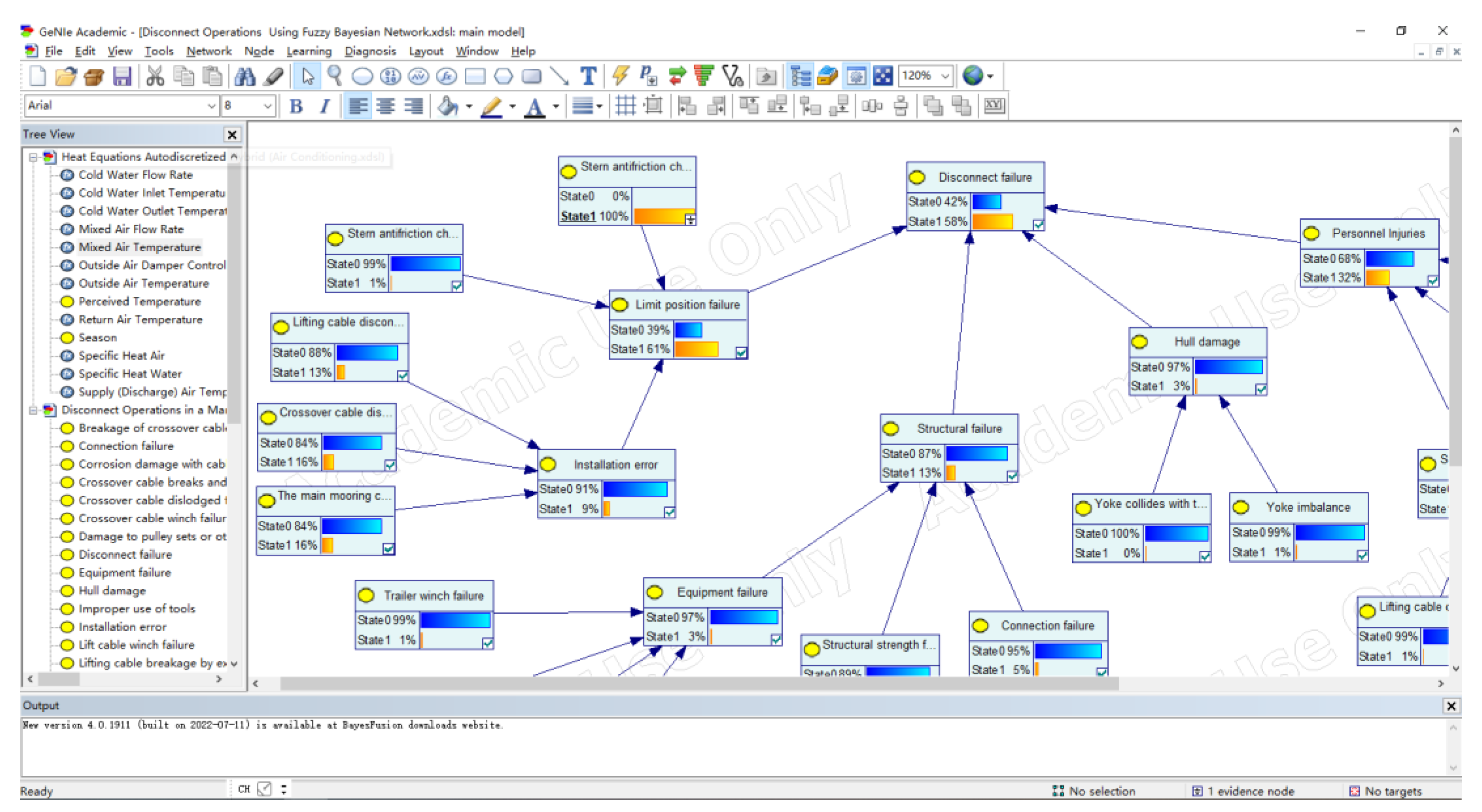
3.3. Bayesian Networks
4. Application of the Methodology in an MNPP Disconnect Operation: A Case Study
4.1. FMEA Analysis in Each Operation Stage
4.2. BN Model for Yoke Disconnect Operation
4.2.1. BN Structure
4.2.2. BN Parameters
4.2.3. BN Analysis
5. Results and Discussion
5.1. Risk Factor Sensitivity Analysis
5.2. Risk Factor Updating Probability
5.3. Measures for Risk Factors
6. Conclusions
Author Contributions
Funding
Institutional Review Board Statement
Informed Consent Statement
Data Availability Statement
Acknowledgments
Conflicts of Interest
Notation List
| RPN | Risk Priority Number |
| O | The probability of failure |
| S | The severity |
| D | The ease of failure detection |
| The trapezoidal number | |
| FPS | Fuzzy probability score |
| FFP | Fuzzy failure probability |
| K | A Constant |
| The joint probability distribution | |
| The parent set of the variable | |
| E | Evidence |
| Pi | Priori probability |
| Pp | Posterior probability |
References
- Buongiorno, J.; Jurewicz, J.; Golay, M. The offshore floating nuclear plant concept. Nucl. Technol. 2016, 194, 1–14. [Google Scholar] [CrossRef]
- Lee, K.H.; Kim, M.G.; Lee, J.I. Recent advances in ocean nuclear power plants. Energies 2015, 8, 11470–11492. [Google Scholar] [CrossRef]
- Hirdaris, S.E.; Cheng, Y.F.; Shallcross, P. Considerations on the potential use of Nuclear Small Modular Reactor (SMR) technology for merchant marine propulsion. Ocean. Eng. 2014, 79, 101–130. [Google Scholar] [CrossRef]
- Russia, G.C.; Kuznetsov, V.M.; Yablokov, A.V. Floating Nuclear Power Plants in Russia: A Threat to the Arctic, World Oceans and Non-Proliferation Treaty; Agenstvo Rakurs Production: Moscow, Russia, 2004; Available online: http://www.greencross.ch/pdf/gc_fnpp_book.pdf (accessed on 30 August 2022).
- Kostin, V.I.; Samoilov, O.B.; Vavilkin, V.N. Small floating nuclear power plants with ABV reactors for electric power generation, heat production and sea water desalination. In Proceedings of the Fifteenth Annual Conference of the Indian Nuclear Society, INSAC 2004: Nuclear Technology and Social Needs, Mumbai, India, 15–17 November 2004. [Google Scholar]
- Zhong, J.; Yan, X.; Jiang, S. The overview of natural circulation characteristics of a marine reactor under ocean condition. In Proceedings of the 17th International Conference on Nuclear Engineering, Brussels, Belgium, 12–16 July 2009; pp. 573–585. [Google Scholar] [CrossRef]
- Subki, H. Advances in Small Modular Reactor Technology Developments; IAEA: Vienna, Austria, 2020; Available online: http://www.iaea.org/books (accessed on 30 August 2022).
- Gravina, J.; James, I.R.; Shenoi, R.A.; Turnock, S.R. Concepts for a modular nuclear powered containership. In Proceedings of the 7th International Conference on Ships and Shipping Research, Naples, Italy, 30 September 2013. [Google Scholar]
- Dedes, E.; Turnock, S.R.; Hudson, D.A.; Hirdaris, S. Possible power train concepts for nuclear powered merchant ships. In Proceedings of the LCS 2011: International Conference on Technologies, Operations, Logistics and Modelling for Low Carbon Shipping, Glasgow City, UK, 22–24 June 2011. [Google Scholar]
- Cao, G.M.; Wu, G.D.; Zheng, S.K. The Integrated Maintenance Information System of Marine Nuclear Power Platform Based on Data Cloud. In Proceedings of the International Symposium on Mechatronics and Industrial Informatics (ISMII), Haikou, China, 27–29 October 2017. [Google Scholar] [CrossRef]
- Lavasani, S.M.; Ramzali, N.; Sabzalipour, F. Utilisation of Fuzzy Fault Tree Analysis (FFTA) for quantified risk analysis of leakage in abandoned oil and natural-gas wells. Ocean Eng. 2015, 108, 729–737. [Google Scholar] [CrossRef]
- Filz, M.A.; Langner, J.E.B.; Herrmann, C. Data-driven failure mode and effect analysis (FMEA) to enhance maintenance planning. Comput. Ind. 2021, 129, 103451. [Google Scholar] [CrossRef]
- Vanem, E.; Antao, P.; Østvik, I. Analysing the risk of LNG carrier operations. Reliab. Eng. Syst. Saf. 2008, 93, 1328–1344. [Google Scholar] [CrossRef]
- Melani, A.H.d.A.; Silva, D.W.R.; Souza, G.F.M. Use of Bayesian network to support risk-based analysis of LNG carrier loading operation. In Proceedings of the Probabilistic Safety Assessment and Management (PSAM’14), Los Angeles, CA, USA, 16–21 September 2014. [Google Scholar]
- Yeo, C.T.; Bhandari, J.; Abbassi, R. Dynamic risk analysis of offloading process in floating liquefied natural gas (FLNG) platform using Bayesian Network. J. Loss Prev. Process Ind. 2016, 41, 259–269. [Google Scholar] [CrossRef]
- Abimbola, M.; Khan, F.; Khakzad, N. Safety and risk analysis of managed pressure drilling operation using Bayesian network. Saf. Sci. 2015, 76, 133–144. [Google Scholar] [CrossRef]
- Yin, B.; Li, B.; Liu, G. Quantitative risk analysis of offshore well blowout using bayesian network. Saf. Sci. 2021, 135, 105080. [Google Scholar] [CrossRef]
- Bijay, B.; George, P.; Renjith, V.R. Application of dynamic risk analysis in offshore drilling processes. J. Loss Prev. Process Ind. 2020, 68, 104326. [Google Scholar] [CrossRef]
- Li, X.; Chen, G.; Zhu, H. Quantitative risk analysis on leakage failure of submarine oil and gas pipelines using Bayesian network. Process Saf. Environ. Prot. 2016, 103, 163–173. [Google Scholar] [CrossRef]
- Guo, X.; Ji, J.; Khan, F. Fuzzy Bayesian network based on an improved similarity aggregation method for risk assessment of storage tank accident. Process Saf. Environ. Prot. 2021, 149, 817–830. [Google Scholar] [CrossRef]
- Ullah, E.; Baig, M.M.; Gholam, H.H. Failure mode and effect analysis (FMEA) to identify and mitigate failures in a hospital rapid response system (RRS). Heliyon 2022, 8, e08944. [Google Scholar] [CrossRef] [PubMed]
- Reda, H.; Dvivedi, A. Decision-making on the selection of lean tools using fuzzy QFD and FMEA approach in the manufacturing industry. Expert Syst. Appl. 2022, 192, 116416. [Google Scholar] [CrossRef]
- Sugeno, M. Fuzzy Modelling and Control, 1st ed.; CRC Press: Boca Raton, FL, USA, 1999. [Google Scholar]
- Onisawa, T. An approach to human reliability in man-machine systems using error possibility. Fuzzy Sets Syst. 1988, 27, 87–103. [Google Scholar] [CrossRef]
- Bhandari, J.; Abbassi, R.; Garaniya, V. Risk analysis of deepwater drilling operations using Bayesian network. J. Loss Prev. Process Ind. 2015, 38, 11–23. [Google Scholar] [CrossRef]
- Asadayoobi, N.; Taghipour, S.; Jaber, M.Y. Predicting human reliability based on probabilistic mission completion time using Bayesian network. Reliab. Eng. Syst. Saf. 2022, 221, 108324. [Google Scholar] [CrossRef]
- Li, X.; Tang, W. Structural risk analysis model of damaged membrane LNG carriers after grounding based on Bayesian belief networks. Ocean Eng. 2019, 171, 332–344. [Google Scholar] [CrossRef]
- Sule, I.; Khan, F.; Butt, S. Kick control reliability analysis of managed pressure drilling operation. J. Loss Prev. Process Ind. 2018, 52, 7–20. [Google Scholar] [CrossRef]












| NO. | Core Expertise | Service Time | Educational Level |
|---|---|---|---|
| Expert 1 | Installation of the positioning system during operation | 12 | Master |
| Expert 2 | Disconnect operations of the positioning system | 15 | Master |
| Expert 3 | Risk assessment of MNPP operations | 25 | Doctor |
| Expert 4 | Structure design and Numerical study of MNPP | 32 | Doctor |
| Expert 5 | Dynamic analysis of the positioning system | 27 | Doctor |
| Failure Occurrence Steps | Failure Mode | Severity (S) | Occurrence (O) | Detection (D) | NRPN |
|---|---|---|---|---|---|
| Stern tug in position | Stern antifriction chain is broken by excessive force | 7 | 2 | 1 | 14 |
| Stern antifriction chain rusted and broken | 7 | 4 | 1 | 28 | |
| Trailer winch failure | 4 | 3 | 3 | 36 | |
| Install and pre-tighten the lifting cable | Lifting cable disconnect | 1 | 4 | 1 | 4 |
| Damage to pulley sets or other components | 4 | 2 | 4 | 32 | |
| Lift cable winch failure | 5 | 1 | 1 | 5 | |
| Install and pre-tighten the main mooring cable | The main mooring cable disconnected | 1 | 4 | 1 | 4 |
| Damage to pulley sets or other components | 4 | 1 | 2 | 8 | |
| The main mooring cable detached from the bollard | 1 | 7 | 1 | 7 | |
| Main mooring cable winch failure | 5 | 1 | 1 | 5 | |
| Install and pre-tighten crossover cables | The crossover cable detached from the bollard | 1 | 7 | 1 | 7 |
| Crossover cable winch failure | 5 | 1 | 1 | 5 | |
| Installation of lifting cables | Lifting cable disconnects and injures people | 5 | 1 | 1 | 5 |
| Person overboard | 7 | 2 | 1 | 14 | |
| Installation of main mooring cable | The main mooring cable is detached and injured | 5 | 1 | 1 | 5 |
| Person overboard | 7 | 1 | 1 | 7 | |
| Installation of crossover cables | Person overboard | 7 | 1 | 1 | 7 |
| Failure Occurrence Steps | Failure Mode | Severity (S) | Occurrence (O) | Detection (D) | NRPN |
|---|---|---|---|---|---|
| Yoke Ballast Fluid Drain, Removal Bolt | The cable comes off the bollard | 1 | 7 | 1 | 7 |
| Snap ring breakage | 6 | 4 | 1 | 24 | |
| Corrosion/force damage of cable posts | 6 | 1 | 1 | 6 | |
| Yoke Ballast Fluid Drainage | Yoke blind damage | 1 | 2 | 4 | 8 |
| Submersible pump failure | 1 | 3 | 1 | 3 | |
| Broken or leaking hoses | 6 | 4 | 2 | 48 | |
| Incomplete ballast fluid discharge | 2 | 8 | 1 | 16 | |
| Pre-removal of some bolts | Lifting cable disconnect | 1 | 5 | 1 | 5 |
| Lifting cable breakage by excessive force | 5 | 2 | 1 | 10 | |
| Damage to pulley sets or other components | 4 | 1 | 2 | 8 | |
| Bolt shear damage by force | 5 | 6 | 1 | 30 | |
| Bolt rust damage | 5 | 1 | 1 | 5 | |
| Yoke Ballast Fluid Drainage | Lifting cable disconnects and injures people | 5 | 1 | 1 | 5 |
| Person overboard | 7 | 1 | 1 | 7 | |
| Cable breakage injury | 5 | 2 | 1 | 10 | |
| Removal of remaining bolts | Person overboard | 7 | 2 | 1 | 14 |
| Improper use of tools | 5 | 6 | 2 | 60 | |
| Flange (bolt) detachment injury | 5 | 3 | 1 | 15 |
| Failure Occurrence Steps | Failure Mode | Severity (S) | Occurrence (O) | Detection (D) | NRPN |
|---|---|---|---|---|---|
| Drop yoke | Stern antifriction chain is broken by excessive force | 7 | 2 | 1 | 14 |
| Stern antifriction chain rusted and broken | 7 | 4 | 1 | 28 | |
| Trailer winch failure | 4 | 3 | 3 | 36 | |
| Lifting cable disconnect | 1 | 5 | 1 | 5 | |
| Lifting cable breakage by excessive force | 7 | 1 | 1 | 7 | |
| Lift cable winch failure | 6 | 2 | 1 | 12 | |
| The main mooring cable detached from the bollard | 1 | 7 | 1 | 7 | |
| Snap ring breakage | 6 | 4 | 1 | 24 | |
| The main mooring cable broke under too much force | 5 | 2 | 1 | 10 | |
| Corrosion damage with cable posts | 6 | 1 | 1 | 6 | |
| With cable column force damage | 8 | 1 | 1 | 8 | |
| Main mooring cable winch failure | 6 | 1 | 1 | 6 | |
| Breakage of crossover cable by excessive force | 4 | 1 | 1 | 4 | |
| The crossover cable detached from the bollard | 3 | 2 | 1 | 6 | |
| Crossover cable winch failure | 6 | 1 | 1 | 6 | |
| Damage to pulley sets or other components | 4 | 1 | 2 | 8 | |
| Yoke collides with the hull | 5 | 6 | 1 | 30 | |
| Yoke imbalance | 5 | 2 | 1 | 10 | |
| Lifting cable disconnects and injures people | 5 | 1 | 1 | 5 | |
| Person overboard | 7 | 1 | 1 | 7 | |
| Lifting cable breaks and injures people | 5 | 2 | 1 | 10 | |
| The main mooring cable is detached and injured | 5 | 3 | 1 | 15 | |
| The main mooring cable broke and injured a person | 5 | 1 | 1 | 5 | |
| Crossover cable breaks and injures people | 5 | 1 | 1 | 5 | |
| Yoke falls and injures people | 8 | 1 | 1 | 8 | |
| Improper use of tools | 5 | 6 | 2 | 60 |
| Failure Occurrence Steps | Failure Mode | Severity (S) | Occurrence (O) | Detection (D) | NRPN |
|---|---|---|---|---|---|
| Temporary positioning | Stern antifriction chain is broken by excessive force | 7 | 2 | 1 | 14 |
| Stern antifriction chain rusted and broken | 7 | 4 | 1 | 28 | |
| Trailer winch failure | 4 | 3 | 3 | 36 | |
| Lift cable winch failure | 4 | 2 | 3 | 24 | |
| Lifting cable breakage by excessive force | 1 | 1 | 1 | 1 | |
| Damage to pulley sets or other components | 2 | 2 | 4 | 16 | |
| Lifting cable can’t be disconnected | 1 | 7 | 1 | 7 | |
| The main mooring cable cannot be disconnected | 1 | 5 | 1 | 5 | |
| Crossed cables cannot be disconnected | 1 | 5 | 1 | 5 | |
| Damage to pulley sets or other components | 2 | 2 | 4 | 16 | |
| Mooring leg fixed cable decoupling | 5 | 2 | 1 | 10 | |
| Mooring leg fixed cable breakage | 5 | 1 | 1 | 5 | |
| Recycling cable | Lifting cable disconnects and injures people | 5 | 2 | 1 | 10 |
| The main mooring cable is detached and injured | 5 | 1 | 1 | 5 | |
| Person overboard | 7 | 1 | 1 | 7 | |
| Lifting cable breaks and injures people | 5 | 1 | 1 | 5 | |
| Mooring leg fixing cable release injury | 5 | 1 | 1 | 5 | |
| Mooring leg fixed cable breakage injury | 5 | 1 | 1 | 5 | |
| Improper use of tools | 5 | 6 | 2 | 60 | |
| Person overboard | 7 | 1 | 1 | 7 |
| Factor Number | Risk Factors | Factor Number | Risk Factors |
|---|---|---|---|
| S1 | Lifting cable disconnect | X3 | Breakage of crossover cable under excessive force |
| S2 | Crossover cable dislodged from the bollard | Z1 | Stern antifriction chain is broken by excessive force |
| S3 | The main mooring cable detached from the bollard | Z2 | Stern antifriction chain rusted and broken |
| Y1 | Trailer winch failure | E1 | Yoke collides with the hull |
| Y2 | Lift cable winch failure | E2 | Yoke imbalance |
| Y3 | Main mooring cable winch failure | G1 | Lifting cable disconnects and injures people |
| Y4 | Crossover cable winch failure | G2 | The main mooring cable is detached and injured |
| M1 | Snap ring breakage | A1 | Lifting cable breaks and injures people |
| M2 | Corrosion damage with cable posts | A2 | The main mooring cable broke and injured a person |
| M3 | With cable column force damage | A3 | Crossover cable breaks and injures people |
| M4 | Damage to pulley sets or other components | A4 | Yoke falls and injures people |
| X1 | Lifting cable breakage by excessive force | B1 | Person overboard |
| X2 | The main mooring cable broke under too much force | B2 | Improper use of tools |
| Factor Number | Intermediate Events | Factor Number | Intermediate Events |
|---|---|---|---|
| Z3 | Installation error | R3 | Operation error |
| Q1 | Equipment failure | P1 | Limit position failure |
| Q2 | Structural strength failure | P2 | Structural failure |
| Q3 | Connection failure | P3 | Hull damage |
| R1 | Structural damage injury | P4 | Personnel Injuries |
| R2 | Structure detachment injury | T (top event) | Disconnect failure |
| Linguistic Terms | Fuzzy Numbers |
|---|---|
| Very Low (VL) | (0, 0, 0.1, 0.2) |
| Low (L) | (0.1, 0.2, 0.2, 0.3) |
| Mildly Low (ML) | (0.2, 0.3, 0.4, 0.5) |
| Medium (M) | (0.4, 0.5, 0.5, 0.6) |
| Mildly High (MH) | (0.5, 0.6, 0.7, 0.8) |
| High (H) | (0.7, 0.8, 0.8, 0.9) |
| Very High (VH) | (0.8, 0.9, 1, 1) |
| Risk Factor Number | Description | Priori Probability (Pi) | Posterior Probability (Pp) | Ratio (Pp/Pi) |
|---|---|---|---|---|
| S1 | Lifting cable disconnect | 1.25 × 10−3 | 1.36 × 10−3 | 1.088 |
| S2 | Crossover cable dislodged from the bollard | 1.63 × 10−3 | 1.82 × 10−3 | 1.117 |
| S3 | The main mooring cable detached from the bollard | 1.56 × 10−3 | 1.71 × 10−3 | 1.096 |
| Y1 | Trailer winch failure | 1.36 × 10−4 | 1.41 × 10−4 | 1.037 |
| Y2 | Lift cable winch failure | 1.94 × 10−4 | 1.99 × 10−4 | 1.026 |
| Y3 | Main mooring cable winch failure | 4.44 × 10−4 | 4.63 × 10−4 | 1.043 |
| Y4 | Crossover cable winch failure | 1.38 × 10−4 | 1.42 × 10−4 | 1.029 |
| M1 | Snap ring breakage | 1.94 × 10−4 | 2.06 × 10−4 | 1.062 |
| M2 | Corrosion damage with cable posts | 1.06 × 10−3 | 1.32 × 10−3 | 1.245 |
| M3 | With cable column force damage | 2.50 × 10−5 | 2.66 × 10−5 | 1.064 |
| M4 | Damage to pulley sets or other components | 1.00 × 10−3 | 1.25 × 10−3 | 1.250 |
| X1 | Lifting cable breakage by excessive force | 4.44 × 10−4 | 5.50 × 10−4 | 1.239 |
| X2 | The main mooring cable broke under too much force | 8.13 × 10−5 | 9.51 × 10−5 | 1.170 |
| X3 | Breakage of crossover cable under excessive force | 2.50 × 10−5 | 2.76 × 10−5 | 1.104 |
| Z1 | Stern antifriction chain broken by excessive force | 1.38 × 10−4 | 2.08 × 10−4 | 1.507 |
| Z2 | Stern anti-friction chain rusted and broken | 4.44 × 10−4 | 7.18 × 10−4 | 1.617 |
| E1 | Yoke collides with the hull | 2.50 × 10−5 | 4.30 × 10−5 | 1.720 |
| E2 | Yoke imbalance | 1.38 × 10−4 | 1.73 × 10−4 | 1.254 |
| G1 | Lifting cable disconnects and injures people | 8.13 × 10−5 | 8.83 × 10−5 | 1.086 |
| G2 | The main mooring cable is detached and injured | 2.50 × 10−5 | 2.56 × 10−5 | 1.024 |
| A1 | Lifting cable breaks and injures people | 8.13 × 10−5 | 8.33 × 10−5 | 1.025 |
| A2 | The main mooring cable broke and injured a person | 1.38 × 10−4 | 1.50 × 10−4 | 1.087 |
| A3 | Crossover cable breaks and injures people | 8.13 × 10−5 | 8.33 × 10−5 | 1.025 |
| A4 | Yoke falls and injures people | 2.50 × 10−5 | 2.53 × 10−5 | 1.012 |
| B1 | Person overboard | 1.56 × 10−3 | 2.19 × 10−3 | 1.404 |
| B2 | Improper use of tools | 2.19 × 10−3 | 3.10 × 10−3 | 1.416 |
| Number | Description | Occurrence Probability | Posterior Probability | Number | Description | Occurrence Probability | Posterior Probability |
|---|---|---|---|---|---|---|---|
| Z3 | Installation error | 8.99 × 10−4 | 1.50 × 10−3 | R3 | Operation error | 4.21 × 10−3 | 6.27 × 10−3 |
| Q1 | Equipment failure | 3.14 × 10−4 | 4.42 × 10−4 | P1 | Limit position failure | 1.10 × 10−3 | 2.31 × 10−3 |
| Q2 | Structural strength failure | 1.05 × 10−3 | 1.72 × 10−3 | P2 | Structural Failure | 1.27 × 10−3 | 2.53 × 10−3 |
| Q3 | Connection failure | 5.30 × 10−4 | 7.60 × 10−4 | P3 | Hull damage | 3.07 × 10−4 | 5.93 × 10−4 |
| R1 | Structural damage injury | 3.02 × 10−4 | 3.94 × 10−4 | P4 | Personnel Injuries | 3.23 × 10−3 | 6.05 × 10−3 |
| R2 | Structure detachment injury | 2.74 × 10−4 | 3.59 × 10−4 | T | Disconnect failure | 3.61 × 10−3 | ------ |
| Risk Factor Number | Description | Ratio | ||
|---|---|---|---|---|
| S1 | Lifting cable disconnect | 3.57 × 10−3 | 3.92 × 10−3 | 1.098 |
| S2 | Crossover cable dislodged from the bollard | 3.53 × 10−3 | 4.03 × 10−3 | 1.142 |
| S3 | Main mooring cable detached from the bollard | 3.55 × 10−3 | 3.96 × 10−3 | 1.115 |
| Y1 | Trailer winch failure | 3.61 × 10−3 | 3.71 × 10−3 | 1.028 |
| Y2 | Lift cable winch failure | 3.61 × 10−3 | 3.73 × 10−3 | 1.033 |
| Y3 | Main mooring cable winch failure | 3.60 × 10−3 | 3.77 × 10−3 | 1.047 |
| Y4 | Crossover cable winch failure | 3.61 × 10−3 | 3.73 × 10−3 | 1.033 |
| M1 | Snap ring breakage | 3.61 × 10−3 | 3.83 × 10−3 | 1.061 |
| M2 | Corrosion damage with cable posts | 3.51 × 10−3 | 4.50 × 10−3 | 1.282 |
| M3 | With cable column force damage | 3.61 × 10−3 | 3.84 × 10−3 | 1.064 |
| M4 | Damage to pulley sets or other components | 3.51 × 10−3 | 4.51 × 10−3 | 1.285 |
| X1 | Lifting cable breakage by excessive force | 3.57 × 10−3 | 4.48 × 10−3 | 1.255 |
| X2 | The main mooring cable broke under too much force | 3.61 × 10−3 | 4.22 × 10−3 | 1.169 |
| X3 | Breakage of crossover cable under excessive force | 3.61 × 10−3 | 3.99 × 10−3 | 1.105 |
| Z1 | Stern antifriction chain broken by excessive force | 3.89 × 10−3 | 5.47 × 10−3 | 1.406 |
| Z2 | Stern antifriction chain rusted and broken | 3.51 × 10−3 | 5.84 × 10−3 | 1.664 |
| E1 | Yoke collides with the hull | 3.61 × 10−3 | 6.22 × 10−3 | 1.723 |
| E2 | Yoke imbalance | 3.60 × 10−3 | 4.56 × 10−3 | 1.267 |
| G1 | Lifting cable disconnects and injures people | 3.61 × 10−3 | 3.93 × 10−3 | 1.089 |
| G2 | The main mooring cable is detached and injured | 3.61 × 10−3 | 3.70 × 10−3 | 1.025 |
| A1 | Lifting cable breaks and injures people | 3.61 × 10−3 | 3.70 × 10−3 | 1.025 |
| A2 | The main mooring cable broke and injured a person | 3.61 × 10−3 | 3.93 × 10−3 | 1.089 |
| A3 | Crossover cable breaks and injures people | 3.61 × 10−3 | 3.70 × 10−3 | 1.025 |
| A4 | Yoke falls and injures people | 3.61 × 10−3 | 3.65 × 10−3 | 1.011 |
| B1 | Person overboard | 3.35 × 10−3 | 5.05 × 10−3 | 1.507 |
| B2 | Improper use of tools | 3.19 × 10−3 | 5.12 × 10−3 | 1.605 |
| Risk Factors | Measures |
|---|---|
| Improper use of tools | (1) Check the quality of the tools used before the operation, and typically perform a good job of maintenance and repair; (2) Operate according to the scope of tool usage; (3) Operate step by step according to the process of utilizing tools; (4) Do a good job of supervision when complex tools are used. |
| Person overboard | (1) Strengthen the safety training of operators, enhance safety knowledge and awareness, familiar with operational skills; (2) Control the site operating environment, and warning signs at locations prone to falling into the water; (3) Strengthen the safety supervision and management of the work site; (4) Underwater life-saving equipment in place, ready to start rescue operations. |
| Yoke hull collision | (1) The cable and stern tug to the hull limit state to maintain dynamic stability; (2) Reduce the rate of yoke lowering; (3) The stern tug towing the hull to maintain a certain safety distance from the yoke. |
| Stern antifriction chain rusted and broken | (1) Test the corrosion and wear rate of the stern antifriction chain and evaluate whether it is available according to the design specification; (2) Do a good job of anticorrosion and antifriction maintenance of the stern antifriction chain and leave enough margin for wear and corrosion. (3) Select a spare anchor chain or cable for replacement. |
| Stern antifriction chain is broken by excessive force | (1) Monitor the force on the stern anti-friction chain and perform strength calibration; (2) Select a spare anchor chain or cable for replacement. |
Publisher’s Note: MDPI stays neutral with regard to jurisdictional claims in published maps and institutional affiliations. |
© 2022 by the authors. Licensee MDPI, Basel, Switzerland. This article is an open access article distributed under the terms and conditions of the Creative Commons Attribution (CC BY) license (https://creativecommons.org/licenses/by/4.0/).
Share and Cite
Guo, C.; Wu, W. Quantitative Risk Analysis of Disconnect Operations in a Marine Nuclear Power Platform Using Fuzzy Bayesian Network. J. Mar. Sci. Eng. 2022, 10, 1479. https://doi.org/10.3390/jmse10101479
Guo C, Wu W. Quantitative Risk Analysis of Disconnect Operations in a Marine Nuclear Power Platform Using Fuzzy Bayesian Network. Journal of Marine Science and Engineering. 2022; 10(10):1479. https://doi.org/10.3390/jmse10101479
Chicago/Turabian StyleGuo, Chongchong, and Wenhua Wu. 2022. "Quantitative Risk Analysis of Disconnect Operations in a Marine Nuclear Power Platform Using Fuzzy Bayesian Network" Journal of Marine Science and Engineering 10, no. 10: 1479. https://doi.org/10.3390/jmse10101479
APA StyleGuo, C., & Wu, W. (2022). Quantitative Risk Analysis of Disconnect Operations in a Marine Nuclear Power Platform Using Fuzzy Bayesian Network. Journal of Marine Science and Engineering, 10(10), 1479. https://doi.org/10.3390/jmse10101479
