A Knowledge-Driven Smart System Based on Reinforcement Learning for Pork Supply-Demand Regulation
Abstract
1. Introduction
- A knowledge-driven smart system was designed to regulate the pork supply and demand balance, which includes a knowledge base for some information like pork prices, pig quantities, pork import and export volumes, an expert system that is a rule-based decision-making module that utilizes mathematical models to analyze data and simulate scenarios, an optimizer using the reinforcement learning-enhanced honey badger algorithm (RLEHBA), and a real-time feedback mechanism for each module. The system achieves the full-cycle optimization and regulation of the pork supply and demand through the deep integration of multiple technologies;
- As the core of the regulation system, the expert system based on a quantitative mathematical model was developed to regulate the balance of the pork supply–demand. This model takes the adjustment amount of newly retained gilts as the decision variable and aims to minimize the sum of squares of the errors between the pork demand and supply. This model consists of four parts: pork production, pork consumption, pork import and export volumes, and comprehensively considers the growth characteristics of pigs, epidemic factors, consumption, and international trade;
- Given the nonlinearity and complexity of the proposed regulation model, a customized RLEHBA was proposed, providing a promising optimization framework for the regulation system. The proposed RLEHBA introduces two different position update strategies, forming strategy pools to help the algorithm break out of local stagnation. It also incorporates the Q-learning mechanism in RL to help the algorithm achieve intelligent strategy selection based on historical experience and information feedback. The proposed RLEHBA also offers a sound methodology for solving the complex and non-linear problems;
- A series of experiments were conducted to verify the effectiveness and superiority of the proposed regulation system. Firstly, the proposed RLEHBA and other comparative algorithms were tested on the CEC 2017 test set, verifying the superiority of the RLEHBA in solving complex optimization problems. Secondly, the inference and equilibrium process of the pork supply and demand balance were simulated, and the supply and demand of pork in China in 2025 and 2026 were predicted. On this basis, a pork regulation model for 2026 was established, and the RLEHBA was employed to address this model and obtain the optimal regulation strategy. Finally, relevant countermeasures and suggestions were provided;
- A significant contribution is the provision of feasible and rational grounds for the formulation of production plans by various departments and pig farmers based on the obtained optimal regulatory strategies. This contributes to the sustainable growth of the pig sector, aligning with stable pork prices and food security goals.
2. Literature Review
2.1. Pork Supply Prediction
2.2. Pork Demand Analysis
2.3. Pork Supply and Demand Regulation
2.4. The Application of RL in Agriculture
2.5. Research Gaps
- Existing research on pork supply-demand balance regulation is predominantly grounded in market theory and relies on historical data to predict future supply and demand. The regulation strategies are qualitative analyses derived from market theories; they lack systematic and quantitative model analysis. Therefore, it is not feasible to formulate production plans and scientifically reasonable regulations based on the quantitative analysis results of supply and demand balance. The purpose of pork supply-demand balance regulation is to effectively manage the supply and demand of pork to achieve a relatively balanced state in terms of quantity, so as to reconcile supply and demand gaps and stabilize pork prices. The current approaches fail to establish a closed-loop feedback mechanism between regulation decisions and market responses, particularly lacking adaptive learning capabilities for emergent scenarios like African swine fever outbreaks. Therefore, a scientific and rational regulation system needs to be designed to formulate matching regulation strategies based on the regulation results.
- The existing research exhibits insufficient environmental adaptability to the effects of multiple factors. Firstly, regarding the intrinsic factor of pig growth characteristics, the research [17] adopts simplified processing and directly extrapolates yield predictions from historical data. Although short-term statistical significance can be obtained, the biological temporal patterns of pig population age transfer are ignored. It is not conducive to formulating specific production plans based on the results, hence demonstrating limited practical application. Secondly, when considering external factors such as the pandemic, the model [15] that takes into account growth characteristics fails to effectively integrate the nonlinear effects of pandemic shocks on the pig inventory and fattening success rates. Thirdly, the existing research [5] only analyzes how the pork import volume affects the pork supply and demand relationship during the epidemic period, and there is no reported research on incorporating the pork import and export volume into the model for regulating the pork supply and demand. This omission becomes particularly critical given the increasing globalization of agricultural markets, where trade policy changes can induce supply shocks in regional markets. The approach of considering only a single factor makes it difficult for current models to adapt to the multi-dimensional dynamic environment of the Agriculture 4.0 era. It cannot establish a relationship between the growth stage of pig herds and market demand fluctuations, nor can it achieve the collaborative optimization of supply and demand parameters in sudden epidemics and international trade changes, ultimately limiting the model’s decision support capabilities in complex real-world scenarios.
3. Proposed Regulation System
3.1. Supply-Demand Balance Regulation Model
3.1.1. Problem Description
3.1.2. Model Formulation
- Objective function
- Decision variables
- Constraints
- Prediction of annual total pork production PorkP(T)
- (1)
- The calculation method for determining the number of newly retained gilts is below.where f1, f2, f3, and f4 are the parameters to be solved, which are obtained by using the method in reference [19] and the proposed RLEHBA algorithm. We will provide a detailed description of the RLEHBA algorithm in Section 3.2.
- (2)
- The number of monthly breeding sows is determined based on the principle of sow age transfer [18,19]. Considering the impact of external factors such as the epidemic on live pigs, we introduce a random disturbance term in the recursive formula for the status of sows to simulate the impact of external factors. The calculation method for the number of breeding sows is summarized as follows:
- (3)
- Similarly, we incorporate the random disturbance term into the recursive formula to calculate the number of newborn piglets:
- (4)
- Calculate the quantity of boars and hogs separately by employing the following calculation method:
- (5)
- The SMERs of hogs are adjusted using random disturbance terms to obtain the quantity of slaughtered hogs, as formulated in Equation (12).
- (6)
- Based on the average meat production of each slaughtered hog, Meat, over the years, we can calculate the pork production in the t-th month. The calculation method is as follows:
- Prediction of pork consumption, PorkC(T), and import and export volumes, PorkI(T) and PorkE(T)
3.2. RLEHBA for Optimization
3.2.1. Improved HBA with Q-Learning Mechanism
- Population initialization
- 2.
- Defining intensity (I)
- 3.
- Update density factor
- 4.
- Digging phase
- 5.
- Honey phase
- 6.
- Q-learning mechanism
- (1)
- State
- (2)
- Action
- (3)
- Reward
- (4)
- Adaptive ε-greedy strategy
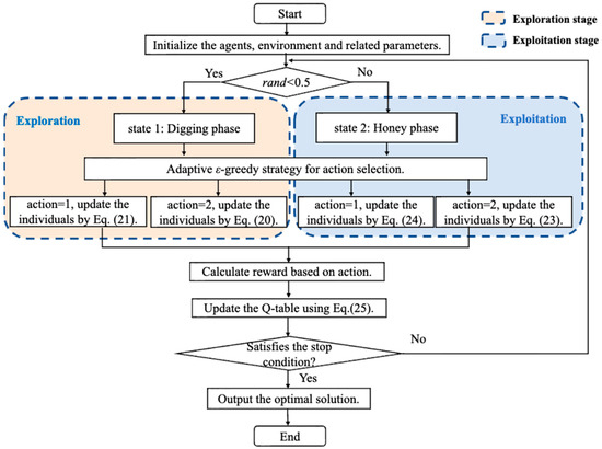
3.2.2. The Flowchart and Pseudo-Code of the Proposed RLEHBA
| Algorithm 1: The pseudocode of RLEHBA |
| 1: Initialize the population and related parameters (N, D, runtime, Maxruntime, α, γ, Q-table, εinitial, d, εmin). |
| 2: Evaluate the fitness values and find the best solution Xprey. |
| 3: While runtime < Maxruntime do |
| 4: For i = 1:N |
| 5: Update the density factor α using Equation (19). |
| 6: Calculate the intensity I using Equation (16). |
| 7: Calculate the exploration rate ε using Equation (27). |
| 8: If rand < 0.5 |
| 9: current_state = 1(Digging phase). |
| 10: else |
| 11: current_state = 2 (Honey phase). |
| 12: End |
| 13: If rand < ε |
| 14: Randomly select action a∈{1,2}. |
| 15: else |
| 16: Select the action corresponding to the highest Q value, namely, a = argmax Q(current_state, :). |
| 17: End |
| 18: If current_state = 1 |
| 19: If a = 1 |
| 20: Update the individuals using Equation (21). |
| 21: elseif a = 2 |
| 22: Update the individuals using Equation (20). |
| 23: End |
| 24: elseif current_state = 2 |
| 25: If a = 1 |
| 26: Update the individuals using Equation (24). |
| 27: elseif a = 2 |
| 28: Update the individuals using Equation (23). |
| 29: End |
| 30: End |
| 31: Evaluate the fitness values of the updated individuals |
| 32: If temFitness < fitness(i) |
| 33: Reward = 1; |
| 34: elseif temFitness > fitness(i) |
| 35: Reward = −1; |
| 36: else |
| 37: Reward = 0. |
| 38: End |
| 39: Update the individuals in the population. |
| 40: Update the Q-table based on Equation (25). |
| 41: End for |
| 42: Update the global optimal solution. |
| 43: End while |
| 44: Output the best solution Xprey and fprey. |
3.3. Knowledge Base
3.3.1. Data Integration
- The SMER of pigs
- 2.
- The value of the AMLSBS
- 3.
- The retention ratio of sows and boars
- 4.
- The average meat production of each slaughtered hog
3.3.2. Supply and Demand Prediction Knowledge
3.4. The Framework of the Regulation System
4. Performance Validation of the RLEHBA
4.1. Experimental Setup
4.2. Results and Discussion
5. Case Study
5.1. Data Collection and Related Settings
5.2. Prediction of Pork Supply and Demand
5.2.1. The Quantity Status of the Pig Herd System
- (1)
- The RLEHBA was employed to resolve the unknown parameters in Equation (5), and the optimal parameter combination was obtained as follows: f1 = 0.0069674, f2 = −0.6721457, f3 = 19.0208246, and f4 = 47.8363813. For the method of solving parameters (f1–f4), reference [19] provides detailed mechanism derivation, a model establishment process, and effectiveness verification. In order to reduce repetition and focus more on the validation of the proposed pork supply and demand regulation model, we have included the fitting results of the parameter solving model (f1–f4) in Supplementary Material Section C. Subsequently, the calculation method for the newly retained gilts can be obtained, as formulated in Equation (29).
- (2)
- By substituting the pork prices into Equation (29), the quantity of newly retained gilts was calculated, as shown in Table 4. According to the formulas in Equation (6), the number of monthly breeding sows was calculated, as presented in Table 5. The results of the RE and MRAE are also given in Table 5.
- (3)
- Based on the results in Table 4 and Table 6, the quantity status of newborn piglets can be calculated using Equations (7)–(9). Subsequently, the monthly slaughtered hogs and the total annual slaughtered hogs from 2010 to 2024 can be obtained according to Equations (10)–(12), as displayed in Table 7.
- (4)
- According to Equation (28), the monthly pork production for each year was obtained, as presented in Table 10.
5.2.2. Pork Supply and Demand Prediction for 2025 and 2026
5.3. Regulation Results
5.3.1. Model Establishment and Solution
5.3.2. Optimal Regulation Strategy
5.4. Managerial Insights
- The proposed smart regulation system provides a robust theoretical basis for the sustainable development of the swine industry chain while facilitating enhanced information exchange and sharing. By integrating real-time data across the entire industrial chain, the system establishes a knowledge-driven database and theoretical framework. It develops a quantitative analysis-based regulation model to support decision-making, thereby creating a closed-loop intelligent regulation system characterized by “data monitoring—model analysis—expert decision-making—timely feedback”. This architecture achieves an equilibrium that considers multifactorial interactions from production to consumption ends. Decision-makers can utilize this system framework to implement multiple functions and facilitate long-term development, such as market monitoring and early warning, emergency risk simulation, flexible production planning, and market information sharing;
- The proposed regulation model comprehensively incorporates multi-dimensional factors, including the growth characteristics of pigs, external influences such as epidemic risks, and import–export trade. The derived optimal solutions are reasonable and feasible, providing practical guidance for optimizing the governance of the swine industry chain. On the one hand, decision-makers can develop differentiated subsidy policies to incentivize breeders in maintaining optimal gilt retention levels for supply-demand equilibrium. On the other hand, an emergency management mechanism for pig production can be established. By simulating, predicting, and analyzing random disturbance terms, the impact of external factors can be deeply analyzed. Based on the different influencing factors, corresponding regulation measures and emergency management mechanisms can be established. The immediate market stabilization protocols when abnormal fluctuations exceed the predefined tolerance ranges effectively minimize losses and adverse impacts;
- The proposed RLEHBA provides an efficient and flexible optimization framework for addressing complex system optimization and prediction challenges. This framework enables the transformation of algorithms from static tools into intelligent decision-making partners, providing robust technical support for managers to gain strategic advantages in uncertain environments. Managers can deploy the RLEHBA in high-dimensional, nonlinear problem domains such as production scheduling and multi-objective supply chain management, particularly excelling in scenarios involving non-differentiable objective functions or complex constraints. They can also customize different metaheuristic algorithms according to their actual needs to improve the adaptability and solution quality of the algorithm when tackling similar problems, and simultaneously minimize unnecessary costs.
6. Conclusions and Future Research
Supplementary Materials
Author Contributions
Funding
Institutional Review Board Statement
Data Availability Statement
Conflicts of Interest
References
- Wu, Y.; Duan, Y.; Wei, Y.; An, D.; Liu, J. Application of intelligent and unmanned equipment in aquaculture: A review. Comput. Electron. Agric. 2022, 199, 107201. [Google Scholar] [CrossRef]
- Walter, A.; Finger, R.; Huber, R.; Buchmann, N. Smart farming is key to developing sustainable agriculture. Proc. Natl. Acad. Sci. USA 2017, 114, 6148–6150. [Google Scholar] [CrossRef]
- China Animal Husbandry and Veterinary Yearbook. Available online: https://www.shujuku.org/china-animal-husbandry-and-veterinary-yearbook.html (accessed on 1 November 2024).
- General Administration of Customs of the People’s Republic of China. Available online: http://www.customs.gov.cn (accessed on 1 July 2025).
- Wang, J.; Wang, G.; Cui, Y.; Zhang, J. How does imported pork regulate the supply and demand of China’s pig market during the epidemic?—Based on the analysis of African swine fever and COVID-19. Front. Vet. Sci. 2022, 9, 1028460. [Google Scholar] [CrossRef] [PubMed]
- Li, X.K.; Ma, J.X.; Li, X.Y.; Hu, J.J.; Ding, C.Y.; Han, F.K.; Jin, X.M. High-efficiency reinforcement learning with hybrid architecture photonic integrated circuit. Nat. Commun. 2024, 15, 10. [Google Scholar] [CrossRef] [PubMed]
- Shu, T.; Pan, Z.J.; Ding, Z.H.; Zu, Z.Q. Resource scheduling optimization for industrial operating system using deep reinforcement learning and WOA algorithm. Expert Syst. Appl. 2024, 255, 25. [Google Scholar] [CrossRef]
- Zong, K.; Luo, C.C. Reinforcement learning based framework for COVID-19 resource allocation. Comput. Ind. Eng. 2022, 167, 10. [Google Scholar] [CrossRef]
- He, Y.; Wang, Y.H.; Lin, Q.Z.; Li, J.Q. Meta-Hierarchical Reinforcement Learning (MHRL)-Based Dynamic Resource Allocation for Dynamic Vehicular Networks. IEEE Trans. Veh. Technol. 2022, 71, 3495–3506. [Google Scholar] [CrossRef]
- Hashim, F.A.; Houssein, E.H.; Hussain, K.; Mabrouk, M.S.; Al-Atabany, W. Honey Badger Algorithm: New metaheuristic algorithm for solving optimization problems. Math. Comput. Simul. 2022, 192, 84–110. [Google Scholar] [CrossRef]
- Bei, J.L.; Wang, J.Q.; Song, H.H.; Liu, H.L. Slime mould algorithm with mechanism of leadership and self-phagocytosis for multilevel thresholding of color image. Appl. Soft Comput. 2024, 163, 28. [Google Scholar] [CrossRef]
- Song, H.H.; Bei, J.L.; Zhang, H.Y.; Wang, J.Q.; Zhang, P.L. Hybrid algorithm of differential evolution and flower pollination for global optimization problems. Expert Syst. Appl. 2024, 237, 34. [Google Scholar] [CrossRef]
- Coase, R.H.; Fowler, R.F. Bacon Production and the Pig-Cycle in Great Britain. Economica 1935, 2, 142–167. [Google Scholar] [CrossRef]
- Kim, T.W.; Kim, C.W.; Noh, C.W.; Kim, S.W.; Kim, I.S. Identification of Association between Supply of Pork and Production of Meat Products in Korea by Canonical Correlation Analysis. Korean J. Food Sci. Anim. Resour. 2018, 38, 794–805. [Google Scholar]
- Zhang, F.; Wang, F.L. Prediction of pork supply via the calculation of pig population based on population prediction model. Int. J. Agric. Biol. Eng. 2020, 13, 208–217. [Google Scholar] [CrossRef]
- Zielinska-Sitkiewicz, M.; Chrzanowska, M. Prediction of pork meat prices by selected methods as an element supporting the decision-making process. Oper. Res. Decis. 2021, 31, 137–152. [Google Scholar] [CrossRef]
- Wang, J.-Q.; Zhang, H.-Y.; Song, H.-H.; Zhang, P.-L.; Bei, J.-L. Prediction of Pork Supply Based on Improved Mayfly Optimization Algorithm and BP Neural Network. Sustainability 2022, 14, 16559. [Google Scholar] [CrossRef]
- Song, H.H.; Zhang, H.Y.; Yang, J.N.; Wang, J.Q. Forecasting Model for the Number of Breeding Sows Based on Pig’s Months of Age Transfer and Improved Flower Pollination Algorithm-Back Propagation Neural Network. Appl. Intell. 2024, 54, 5826–5858. [Google Scholar] [CrossRef]
- Song, H.H.; Wang, J.Q.; Xu, G.; Tian, Z.W.; Xu, F.; Deng, H. Novel Model for Pork Supply Prediction in China Based on Modified Self-Organizing Migrating Algorithm. Agriculture 2024, 14, 30. [Google Scholar] [CrossRef]
- Chuluunsaikhan, T.; Kim, J.H.; Park, S.H.; Nasridinov, A. Analyzing Internal and External Factors in Livestock Supply Forecasting Using Machine Learning: Sustainable Insights from South Korea. Sustainability 2024, 16, 21. [Google Scholar] [CrossRef]
- Fousekis, P.; Revell, B.J. Quadratic Differential Demand Systems and the Retail Demand for Pork in Great Britain. J. Agric. Econ. 2003, 54, 417–430. [Google Scholar] [CrossRef]
- Bekkerman, A.; Brester, G.W.; Tonsor, G.T. An alternative approach to measuring demand changes in meat markets. Int. Food Agribus. Manag. Rev. 2019, 22, 397–412. [Google Scholar] [CrossRef]
- Yu, W.S.; Jensen, J.D. Sustainability implications of rising global pork demand. Anim. Front. 2022, 12, 56–60. [Google Scholar] [CrossRef]
- Agricultural Outlook 2012–2021. Manag. Environ. Qual. 2012, 24. Available online: https://www.agriculture.gov.au/abares/research-topics/agricultural-outlook (accessed on 1 July 2025).
- Delgado, C.L.; Rosegrant, M.W.; Steinfeld, H.; Ehui, S.K.; Courbois, C. Livestock to 2020: The next food revolution. 2020 vision briefs. Outlook Agric. 1999, 30, 27–29. [Google Scholar] [CrossRef]
- Nedkov, S.; Burkhard, B. Flood regulating ecosystem services-Mapping supply and demand, in the Etropole municipality, Bulgaria. Ecol. Indic. 2012, 21, 67–79. [Google Scholar] [CrossRef]
- Cohen, E. Regulating Demand or Supply: Examining Israel’s Public Policy for Reducing Housing Prices During 2015–2019. Hous. Policy Debate 2022, 32, 533–548. [Google Scholar] [CrossRef]
- Zhou, K.L.; Chu, Y.B.; Hu, R. Energy supply-demand interaction model integrating uncertainty forecasting and peer-to-peer energy trading. Energy 2023, 285, 18. [Google Scholar] [CrossRef]
- Wang, L.S.; Li, M.T.; Pei, X.; Zhang, J. Optimal Breeding Strategy for Livestock with a Dynamic Price. Mathematics 2022, 10, 24. [Google Scholar] [CrossRef]
- Yao, H.Z.; Zang, C.F.; Zuo, X.X.; Xian, Y.Y.; Lu, Y.Q.; Huang, Y.T.; Li, X.B. Tradeoff analysis of the pork supply and food security under the influence of African swine fever and the COVID-19 outbreak in China. Geogr. Sustain. 2022, 3, 32–43. [Google Scholar] [CrossRef]
- Pang, J.; Yin, J.; Lu, G.C.; Li, S.M. Supply and Demand Changes, Pig Epidemic Shocks, and Pork Price Fluctuations: An Empirical Study Based on an SVAR Model. Sustainability 2023, 15, 16. [Google Scholar] [CrossRef]
- Sarttra, T.; Kittitanasak, K.; Wongwaitayakul, K.; Phaophu, C.; Kiatcharoenpol, T. An optimal approach for supply and demand management with the consideration of cattle herd structure management: A case study of medium-size dairy cooperative in Thailand. Comput. Ind. Eng. 2023, 182, 15. [Google Scholar] [CrossRef]
- Pamuklu, T.; Nguyen, A.C.; Syed, A.; Kennedy, W.S.; Erol-Kantarci, M. IoT-Aerial Base Station Task Offloading With Risk-Sensitive Reinforcement Learning for Smart Agriculture. IEEE Trans. Green Commun. Netw. 2023, 7, 171–182. [Google Scholar] [CrossRef]
- Chen, D.; Zhang, Q.S.; Chen, I.R.; Ha, D.S.; Cho, J.H. Energy-Adaptive and Robust Monitoring for Smart Farms Based on Solar-Powered Wireless Sensors. IEEE Internet Things J. 2024, 11, 29781–29797. [Google Scholar] [CrossRef]
- Ali, N.; Wahid, A.; Shaw, R.; Mason, K. A reinforcement learning approach to dairy farm battery management using Q learning. J. Energy Storage 2024, 93, 13. [Google Scholar] [CrossRef]
- Lu, Y.C.; Yu, X.B.; Hu, Z.P.; Wang, X.M. Convolutional neural network combined with reinforcement learning-based dual-mode grey wolf optimizer to identify crop diseases and pests. Swarm Evol. Comput. 2025, 94, 24. [Google Scholar] [CrossRef]
- Farid, A.M.; Roshanian, J.; Mouhoub, M. Multiple aerial/ground vehicles coordinated spraying using reinforcement learning. Eng. Appl. Artif. Intell. 2025, 151, 11. [Google Scholar]
- Liu, X.; Chen, X.; Ding, X. Predictions on the Supply and Demand of Pig in China and the Supply and Demand Gap. Stat. Decis. 2008, 3, 109–111. [Google Scholar]
- He, Y. The Investigation and Analysis on the Difference of Sow Farrowing Level in a Pig Farm. Master’s Thesis, HUNAN Agricultural University, Changsha, China.
- Huang, Y.; Sun, H.; Shu, D. The Effect of Litter Number and Mating Season on Litter Size of Different Breed Pigs. Acta Agric. Univ. Jiangxiensis 2000, 22, 106–109. [Google Scholar]
- Ye, R.; Lv, M.; Li, A.; Yin, A.; Luo, W.; Gu, W. Reproductive performance and correlation regression analysis of different parity sows. Anim. Husb. Vet. Med. 2006, 38, 20–22. [Google Scholar]
- Wang, R.; Bi, H.Y. A predictive model for Chinese children with developmental dyslexia-Based on a genetic algorithm optimized back-propagation neural network. Expert Syst. Appl. 2022, 187, 115949. [Google Scholar] [CrossRef]
- Che, Z.G.; Chiang, T.A.; Che, Z.H. Feed-forward neural networks training: A comparison between genetic algorithm and back-propagation learning algorithm. Int. J. Innov. Comput. I 2011, 7, 5839–5850. [Google Scholar]
- Wang, L.; Zeng, Y.; Chen, T. Back propagation neural network with adaptive differential evolution algorithm for time series forecasting. Expert Syst. Appl. 2015, 42, 855–863. [Google Scholar] [CrossRef]
- Mian, Z.; Bin, W.; Chao, L.; Zhenhui, Y.; Liu, J.X. Process parameter optimization for ionic liquids as gas separation membranes based on a GWO-BPNN model. J. Appl. Polym. Sci. 2023, 141, e55068. [Google Scholar] [CrossRef]
- Abasi, A.K.; Aloqaily, M.; Guizani, M. Optimization of CNN using modified Honey Badger Algorithm for Sleep Apnea detection. Expert Syst. Appl. 2023, 229, 120484. [Google Scholar] [CrossRef]
- Alshathri, S.; Abd Elaziz, M.; Yousri, D.; Hassan, O.F.; Ibrahim, R.A. Quantum Chaotic Honey Badger Algorithm for Feature Selection. Electronics 2022, 11, 3463. [Google Scholar] [CrossRef]
- Chandrasekharan, S.; Subramaniam, S.; Veerakgoundar, V. Honey badger optimization algorithm based maximum power point tracking for solar photovoltaic systems. Electr. Power Syst. Res. 2023, 221, 109393. [Google Scholar] [CrossRef]
- Hu, G.; Zhong, J.; Wei, G. SaCHBA_PDN: Modified honey badger algorithm with multi-strategy for UAV path planning. Expert Syst. Appl. 2023, 223, 119941. [Google Scholar] [CrossRef]
- Abd Elaziz, M.; Mabrouk, A.; Dahou, A.; Chelloug, S.A. Medical Image Classification Utilizing Ensemble Learning and Levy Flight-Based Honey Badger Algorithm on 6G-Enabled Internet of Things. Comput. Intell. Neurosci. 2022, 2022, 5830766. [Google Scholar] [CrossRef]
- Karthika, K.P.; Priya, S.K. An integrated approach for depression diagnosis using 3S feature embeddings and G-BLS with T-pHBGO optimizer. Expert Syst. Appl. 2024, 235, 121189. [Google Scholar]
- Nagarajan, S.; Kayalvizhi, S.; Subhashini, R.; Anitha, V. Hybrid honey badger-world cup algorithm-based deep learning for malicious intrusion detection in industrial control systems. Comput. Ind. Eng. 2023, 180, 109166. [Google Scholar] [CrossRef]
- Dayan, P.; Watkins, C. Q-learning. In Machine Learning; Springer: Berlin/Heidelberg, Germany, 1992; Volume 8, pp. 279–292. [Google Scholar]
- Zhao, S.; Wu, Y.; Tan, S.; Wu, J.; Cui, Z.; Wang, Y.G. QQLMPA: A quasi-opposition learning and Q-learning based marine predators algorithm. Expert Syst. Appl. 2022, 213, 119246. [Google Scholar] [CrossRef]
- Ye, T.Y.; Zhang, P.; Wang, H.; Zeng, H.L.; Wang, J.H.; Zeng, T. Reinforcement learning-driven dual neighborhood structure artificial bee colony algorithm for continuous optimization problem. Appl. Soft Comput. 2025, 169, 17. [Google Scholar] [CrossRef]
- Yu, X.B.; Xu, P.P.; Wang, F.; Wang, X.M. Reinforcement learning-based differential evolution algorithm for constrained multi-objective optimization problems. Eng. Appl. Artif. Intell. 2024, 131, 17. [Google Scholar] [CrossRef]
- China Statistical Yearbook. Available online: http://www.stats.gov.cn/sj/ndsj/ (accessed on 1 July 2025).
- U.S. Department of Agriculture. Available online: https://www.usda.gov/ (accessed on 1 December 2024).
- Wu, G.; Mallipeddi, R.; Suganthan, P. Problem Definitions and Evaluation Criteria for the CEC 2017 Competition and Special Session on Constrained Single Objective Real-Parameter Optimization. Tech. Report 2017, 1–18. Available online: https://www.researchgate.net/publication/317228117_Problem_Definitions_and_Evaluation_Criteria_for_the_CEC_2017_Competition_and_Special_Session_on_Constrained_Single_Objective_Real_Parameter_Optimization (accessed on 1 July 2025).
- Song, H.H.; Wang, J.Q.; Song, L.; Zhang, H.Y.; Bei, J.L.; Ni, J.; Ye, B. Improvement and application of hybrid real-coded genetic algorithm. Appl. Intell. 2022, 52, 17410–17448. [Google Scholar] [CrossRef]
- Friedman, M. A comparison of alternative tests of significance for the problem of m rankings. Ann. Math. Stat. 1940, 11, 86–92. [Google Scholar] [CrossRef]
- Abdollahzadeh, B.; Gharehchopogh, F.S.; Khodadadi, N.; Mirjalili, S. Mountain Gazelle Optimizer: A new Nature-inspired Metaheuristic Algorithm for Global Optimization Problems. Adv. Eng. Softw. 2022, 174, 34. [Google Scholar] [CrossRef]
- Wang, J.Q.; Bei, J.L.; Song, H.H.; Zhang, H.Y.; Zhang, P.L. A whale optimization algorithm with combined mutation and removing similarity for global optimization and multilevel thresholding image segmentation. Appl. Soft Comput. 2023, 137, 30. [Google Scholar] [CrossRef]
- Ingle, K.K.; Jatoth, R.K. Non-linear Channel Equalization using Modified Grasshopper Optimization Algorithm. Appl. Soft Comput. 2024, 153, 15. [Google Scholar] [CrossRef]
- Lang, Y.F.; Gao, Y.L. Dream Optimization Algorithm (DOA): A novel metaheuristic optimization algorithm inspired by human dreams and its applications to real-world engineering problems. Comput. Methods Appl. Mech. Eng. 2025, 436, 80. [Google Scholar] [CrossRef]





| Abbreviation | Definition |
|---|---|
| PorkD(T) | The predicted annual total pork demand. |
| PorkS(T) | The predicted annual total pork supply. |
| PorkP(T) | The predicted annual total pork production. |
| PorkC(T) | The predicted annual total pork consumption. |
| PorkI(T) | The predicted annual total pork import volume. |
| PorkE(T) | The predicted annual total pork export volume. |
| gilt(t) | The number of newly retained gilts. |
| x(t) | The adjustment quantity of newly retained gilts. |
| The threshold value that serves as a cautionary limit. | |
| Sr(t) | The number of sows at r months old in t-th month (r = 1, 2, …, 54). |
| SN(T) | The number of breeding sows at the end of the T-th year. |
| Br(t) | The number of boars at r months old in t-th month (r = 1, 2, …, 54). |
| Hr(t) | The number of hogs at r months old in t-th month (r = 1, 2, …, 6). |
| SMER | The sum of mortality and elimination rates for live pigs. |
| The SMER of r-month-old sows. | |
| The SMER of r-month-old boars. | |
| The SMER of r-month-old hogs. | |
| k | The proportion coefficient of newly retained gilts to boars aged over 1 month old. |
| A | The average number of piglets produced per litter by breeding sows. |
| λ(t) | The average number of litters per breeding sow within the t-th month breeding interval. |
| hr(t) | The breeding pattern of breeding sows at r months old in the t-th month. |
| P00(t) | The total number of piglets produced by all breeding sows within the t-th month interval. |
| P0(t) | The number of piglets aged less than 1 month old among those born in the t-th month. |
| P1(t) | The number of piglets aged 1 month old or less than 2 months old in t-th month. |
| Meat | The average meat production of each slaughtered hog. |
| AMLSBS | The average monthly litter size of each breeding sow. |
| Disturbance1 | The random disturbance term used to correct the impact of external factors on sows. |
| Disturbance2 | The random disturbance term used to adjust the AMLSBS. |
| Disturbance3 | The random disturbance term used to correct the impact of external factors on hogs. |
| Algorithms | Parameters |
|---|---|
| MGO | N = 30 |
| CRWOA | N = 40, c ∈ [0, 2], F = [0.4, 0.7], b = 1, ε1 = ε2 = 0.1 |
| MGOA | N = 25 |
| DOA | N = 50 |
| HBA | N = 50, = 6, C = 2. |
| RLEHBA | N = 50, = 6, C = 2, λ = 0.2, γ = 0.9, εinitial = 0.3, d = 0.01, εmin = 0.1 |
| Dimension | Significance Level | Degree of Freedom | χ2 | p-Value | |
|---|---|---|---|---|---|
| 10D | 0.05 | 5 | 45.94 | 11.07 | 9.08 × 10−9 |
| 30D | 0.05 | 5 | 51.35 | 11.07 | 7.34 × 10−10 |
| Year | Jan. | Feb. | Mar. | Apr. | May | Jun. | Jul. | Aug. | Sept. | Oct. | Nov. | Dec. |
|---|---|---|---|---|---|---|---|---|---|---|---|---|
| 2005 | 202.10 | 202.88 | 201.29 | 199.63 | 198.16 | 197.57 | 197.18 | 196.52 | 196.82 | 193.29 | 190.56 | 191.04 |
| 2006 | 193.80 | 192.39 | 189.28 | 185.88 | 183.01 | 182.09 | 185.41 | 191.40 | 195.89 | 196.77 | 198.55 | 203.16 |
| 2007 | 205.11 | 205.32 | 203.56 | 203.12 | 208.23 | 212.63 | 215.37 | 214.56 | 215.16 | 215.38 | 214.99 | 213.44 |
| 2008 | 211.28 | 210.34 | 211.03 | 211.03 | 212.58 | 213.39 | 213.98 | 214.37 | 214.84 | 215.38 | 214.78 | 215.27 |
| 2009 | 215.37 | 215.35 | 214.66 | 212.38 | 207.69 | 206.99 | 209.39 | 212.97 | 214.35 | 214.06 | 213.76 | 214.49 |
| 2010 | 214.67 | 214.01 | 211.85 | 209.23 | 208.89 | 208.75 | 212.27 | 214.66 | 215.19 | 215.30 | 215.36 | 215.19 |
| 2011 | 215.08 | 214.55 | 214.45 | 214.17 | 213.53 | 209.13 | 203.35 | 202.10 | 200.77 | 202.20 | 206.54 | 208.19 |
| 2012 | 206.78 | 207.80 | 210.84 | 213.04 | 214.24 | 214.70 | 214.82 | 214.57 | 213.73 | 213.59 | 213.78 | 212.40 |
| 2013 | 209.67 | 209.88 | 213.52 | 215.15 | 215.33 | 214.68 | 214.13 | 212.55 | 211.52 | 211.76 | 212.02 | 211.79 |
| 2014 | 213.03 | 214.54 | 215.33 | 214.96 | 215.38 | 215.28 | 215.20 | 214.32 | 213.62 | 213.95 | 214.37 | 214.62 |
| 2015 | 214.97 | 215.16 | 215.34 | 215.32 | 215.00 | 214.41 | 211.43 | 206.50 | 205.73 | 207.41 | 209.15 | 209.09 |
| 2016 | 207.15 | 204.43 | 204.17 | 201.15 | 199.19 | 198.37 | 201.05 | 202.39 | 202.64 | 205.45 | 206.56 | 205.93 |
| 2017 | 204.21 | 205.11 | 207.69 | 209.36 | 211.77 | 213.36 | 213.50 | 213.02 | 212.25 | 212.47 | 212.79 | 211.96 |
| 2018 | 211.40 | 212.16 | 214.81 | 215.37 | 214.84 | 215.04 | 215.29 | 215.18 | 214.31 | 214.00 | 214.04 | 213.85 |
| 2019 | 214.38 | 214.86 | 213.94 | 212.74 | 212.56 | 211.13 | 206.32 | 191.52 | 177.25 | 191.52 | 219.20 | 194.32 |
| 2020 | 210.64 | 259.92 | 240.94 | 204.91 | 181.82 | 182.44 | 211.66 | 229.02 | 218.22 | 189.08 | 179.17 | 187.99 |
| 2021 | 209.43 | 193.36 | 178.41 | 179.79 | 193.05 | 208.52 | 210.12 | 211.45 | 214.31 | 214.96 | 207.61 | 205.48 |
| 2022 | 209.08 | 211.71 | 214.56 | 214.60 | 212.19 | 209.44 | 192.62 | 191.70 | 186.95 | 179.58 | 179.38 | 186.73 |
| 2023 | 202.15 | 208.32 | 209.37 | 212.40 | 213.10 | 213.79 | 214.18 | 209.22 | 208.79 | 210.43 | 212.18 | 212.59 |
| 2024 | 213.00 | 211.27 | 212.21 | 211.85 | 211.76 | 205.71 | 203.88 | 198.58 | 198.04 | 202.02 | 204.83 | 206.54 |
| Year | Jan. | Feb. | Mar. | Apr. | May | Jun. | Jul. | Aug. | Sept. | Oct. | Nov. | Dec. | Actual Value | RE |
|---|---|---|---|---|---|---|---|---|---|---|---|---|---|---|
| 2010 | 4980.40 | 4990.75 | 5000.45 | 5007.25 | 5013.20 | 5019.90 | 5029.92 | 5042.07 | 5055.08 | 5068.73 | 5083.09 | 5096.06 | 4854.86 | −0.0496830 |
| 2011 | 5105.97 | 5112.24 | 5115.95 | 5118.64 | 5119.39 | 5122.22 | 5126.83 | 5132.46 | 5138.25 | 5142.02 | 5143.90 | 5144.60 | 4911.58 | −0.0474428 |
| 2012 | 5145.17 | 5145.41 | 5145.34 | 5144.92 | 5141.56 | 5134.43 | 5126.79 | 5117.95 | 5110.41 | 5105.89 | 5102.48 | 5097.75 | 5043.2 | −0.0108173 |
| 2013 | 5093.78 | 5092.14 | 5092.09 | 5093.24 | 5094.55 | 5095.89 | 5097.03 | 5097.72 | 5099.18 | 5102.57 | 5105.06 | 5104.38 | 5132.3 | 0.0054399 |
| 2014 | 5102.50 | 5103.06 | 5105.03 | 5107.23 | 5108.58 | 5109.39 | 5109.17 | 5108.96 | 5109.96 | 5111.29 | 5112.46 | 5113.25 | 4962.5 | −0.0303772 |
| 2015 | 5114.31 | 5115.80 | 5116.92 | 5118.32 | 5119.69 | 5121.02 | 5121.82 | 5122.08 | 5122.71 | 5123.91 | 5127.00 | 5132.54 | 4693 | −0.0936584 |
| 2016 | 5138.61 | 5145.24 | 5151.19 | 5155.10 | 5157.83 | 5158.66 | 5155.12 | 5149.85 | 5145.17 | 5141.51 | 5137.68 | 5132.33 | 4456.2 | −0.1517270 |
| 2017 | 5124.96 | 5117.84 | 5108.47 | 5097.62 | 5086.82 | 5079.42 | 5073.15 | 5065.78 | 5060.18 | 5055.49 | 5050.63 | 5044.68 | 4471.5 | −0.1281859 |
| 2018 | 5040.17 | 5038.21 | 5037.53 | 5038.70 | 5041.23 | 5043.34 | 5044.44 | 5044.60 | 5045.08 | 5045.65 | 5045.57 | 5045.08 | 4261 | −0.1840135 |
| 2019 | 5045.55 | 5048.41 | 5051.55 | 5054.03 | 5056.55 | 5059.08 | 5061.42 | 5062.94 | 5064.19 | 5065.57 | 5067.01 | 5070.00 | 3080.5 | −0.6458372 |
| 2020 | 5075.23 | 5079.92 | 5082.91 | 5085.04 | 5086.01 | 5083.83 | 5070.84 | 5046.69 | 5035.61 | 5047.74 | 5039.96 | 5044.42 | 4161.3 | −0.2122220 |
| 2021 | 5087.92 | 5115.29 | 5112.13 | 5090.02 | 5069.04 | 5072.59 | 5089.70 | 5096.82 | 5079.74 | 5054.05 | 5035.28 | 5034.05 | 4328.7 | −0.1629465 |
| 2022 | 5020.08 | 4994.63 | 4970.65 | 4957.62 | 4957.59 | 4959.06 | 4961.28 | 4964.74 | 4968.45 | 4966.39 | 4962.56 | 4961.61 | 4390 | −0.1302070 |
| 2023 | 4962.83 | 4966.66 | 4970.56 | 4972.46 | 4972.18 | 4958.17 | 4943.48 | 4925.58 | 4902.52 | 4879.77 | 4863.88 | 4862.53 | 4142 | −0.1739574 |
| 2024 | 4871.87 | 4887.40 | 4899.59 | 4901.46 | 4913.44 | 4919.23 | 4901.93 | 4891.90 | 4897.27 | 4912.85 | 4928.25 | 4932.45 | 4078 | −0.2095260 |
| MRAE | 0.1490694 |
| Year | Jan. | Feb. | Mar. | Apr. | May | Jun. | Jul. | Aug. | Sept. | Oct. | Nov. | Dec. | Actual Value | RE |
|---|---|---|---|---|---|---|---|---|---|---|---|---|---|---|
| 2010 | 4851.40 | 4861.47 | 4870.83 | 4877.30 | 4882.91 | 4889.32 | 4898.98 | 4910.70 | 4923.23 | 4936.34 | 4950.14 | 4962.60 | 4854.86 | −0.0221926 |
| 2011 | 4978.07 | 4984.05 | 4987.51 | 4989.99 | 4990.61 | 4993.31 | 4997.78 | 5003.24 | 5008.84 | 5012.52 | 5014.37 | 5015.09 | 4911.58 | −0.0210746 |
| 2012 | 5115.32 | 5115.57 | 5115.51 | 5115.09 | 5111.73 | 5104.62 | 5096.99 | 5088.17 | 5080.64 | 5076.14 | 5072.74 | 5068.04 | 5043.2 | −0.0049253 |
| 2013 | 5108.79 | 5107.14 | 5107.08 | 5108.23 | 5109.53 | 5110.87 | 5111.99 | 5112.69 | 5114.14 | 5117.54 | 5120.03 | 5119.36 | 5132.3 | 0.0025207 |
| 2014 | 5019.76 | 5020.34 | 5022.32 | 5024.52 | 5025.88 | 5026.71 | 5026.52 | 5026.31 | 5027.28 | 5028.57 | 5029.70 | 5030.49 | 4962.5 | −0.0137001 |
| 2015 | 4863.93 | 4865.46 | 4866.63 | 4868.08 | 4869.49 | 4870.85 | 4871.67 | 4871.96 | 4872.61 | 4873.81 | 4876.72 | 4881.90 | 4693 | −0.0402515 |
| 2016 | 4738.76 | 4744.66 | 4749.95 | 4753.44 | 4755.85 | 4756.36 | 4752.69 | 4747.48 | 4742.95 | 4739.46 | 4735.84 | 4730.75 | 4456.2 | −0.0616109 |
| 2017 | 4783.63 | 4776.77 | 4767.74 | 4757.29 | 4746.87 | 4739.68 | 4733.61 | 4726.61 | 4721.39 | 4717.08 | 4712.59 | 4707.02 | 4471.5 | −0.0526717 |
| 2018 | 4563.77 | 4562.08 | 4561.65 | 4563.00 | 4565.62 | 4567.90 | 4569.27 | 4569.76 | 4570.54 | 4571.41 | 4571.65 | 4571.48 | 4261 | −0.0728659 |
| 2019 | 3587.78 | 3590.83 | 3594.11 | 3596.85 | 3599.59 | 3602.36 | 3604.94 | 3606.80 | 3608.39 | 3610.03 | 3611.62 | 3614.14 | 3080.5 | −0.1732331 |
| 2020 | 4534.52 | 4538.67 | 4541.28 | 4543.15 | 4543.91 | 4541.56 | 4528.76 | 4505.37 | 4494.37 | 4505.45 | 4497.46 | 4501.33 | 4161.3 | −0.0817131 |
| 2021 | 4663.10 | 4689.15 | 4685.80 | 4664.23 | 4643.79 | 4647.00 | 4663.32 | 4670.07 | 4653.53 | 4628.84 | 4610.97 | 4610.05 | 4328.7 | −0.0649970 |
| 2022 | 4678.60 | 4654.08 | 4631.04 | 4618.71 | 4618.99 | 4620.71 | 4623.18 | 4626.93 | 4630.92 | 4629.28 | 4625.93 | 4625.37 | 4390 | −0.0536155 |
| 2023 | 4519.80 | 4523.90 | 4528.05 | 4530.25 | 4530.33 | 4517.22 | 4503.51 | 4486.70 | 4464.92 | 4443.48 | 4428.65 | 4427.61 | 4142 | −0.0689556 |
| 2024 | 4352.55 | 4366.12 | 4377.24 | 4379.94 | 4390.95 | 4396.88 | 4383.37 | 4375.78 | 4380.96 | 4394.65 | 4408.18 | 4412.53 | 4078 | −0.0820326 |
| MRAE | 0.0544240 |
| Year | Jan. | Feb. | Mar. | Apr. | May | Jun. | Jul. | Aug. | Sept. | Oct. | Nov. | Dec. | Predicted Value | Actual Value | RE |
|---|---|---|---|---|---|---|---|---|---|---|---|---|---|---|---|
| 2010 | 5426.03 | 5436.11 | 5448.71 | 5461.21 | 5473.27 | 5485.88 | 5358.67 | 5372.13 | 5385.20 | 5392.89 | 5399.44 | 5403.62 | 65,043.14 | 66,686.43 | 0.0246420 |
| 2011 | 5412.53 | 5425.47 | 5439.70 | 5454.64 | 5470.58 | 5484.94 | 5503.11 | 5510.05 | 5514.26 | 5517.66 | 5522.33 | 5530.60 | 65,785.86 | 66,326.10 | 0.0081452 |
| 2012 | 5536.84 | 5544.27 | 5549.40 | 5549.71 | 5550.34 | 5552.44 | 5666.20 | 5663.76 | 5661.71 | 5660.15 | 5655.91 | 5647.66 | 67,238.38 | 69,789.50 | 0.0365544 |
| 2013 | 5639.15 | 5629.81 | 5621.33 | 5616.02 | 5613.36 | 5610.43 | 5656.86 | 5651.70 | 5650.18 | 5651.33 | 5653.40 | 5655.43 | 67,649.00 | 71,557.30 | 0.0546178 |
| 2014 | 5658.13 | 5659.85 | 5661.30 | 5664.95 | 5668.02 | 5666.13 | 5550.82 | 5550.77 | 5553.37 | 5555.51 | 5557.16 | 5558.18 | 67,304.19 | 73,510.40 | 0.0844263 |
| 2015 | 5558.75 | 5559.14 | 5559.95 | 5561.05 | 5562.12 | 5562.70 | 5371.98 | 5373.56 | 5374.92 | 5376.87 | 5379.01 | 5383.23 | 65,623.28 | 70,825.00 | 0.0734447 |
| 2016 | 5388.61 | 5389.63 | 5388.86 | 5388.67 | 5392.06 | 5399.72 | 5238.39 | 5245.38 | 5254.14 | 5259.88 | 5263.38 | 5261.56 | 63,870.27 | 70,073.90 | 0.0885299 |
| 2017 | 5256.15 | 5249.97 | 5242.27 | 5237.28 | 5233.70 | 5229.42 | 5289.12 | 5278.95 | 5267.12 | 5253.00 | 5239.65 | 5231.30 | 63,007.92 | 70,202.10 | 0.1024781 |
| 2018 | 5224.79 | 5217.47 | 5211.30 | 5206.09 | 5201.68 | 5195.82 | 5031.24 | 5026.94 | 5025.94 | 5027.96 | 5030.78 | 5033.16 | 61,433.16 | 69,382.40 | 0.1145714 |
| 2019 | 5034.82 | 5036.17 | 5037.33 | 5038.30 | 5038.74 | 5038.07 | 3912.15 | 3916.47 | 3921.30 | 3924.59 | 3929.02 | 3936.51 | 53,763.48 | 54,419.20 | 0.0120494 |
| 2020 | 3952.73 | 3967.66 | 3956.68 | 3933.72 | 3957.86 | 3946.10 | 4954.93 | 4976.71 | 5012.01 | 5034.87 | 5035.18 | 5006.28 | 53,734.73 | 52,704.10 | −0.0195551 |
| 2021 | 4976.06 | 4958.99 | 4972.54 | 4994.11 | 4977.06 | 4962.25 | 5161.76 | 5204.98 | 5199.90 | 5163.33 | 5126.06 | 5128.30 | 60,825.35 | 67,128.00 | 0.0938901 |
| 2022 | 5145.77 | 5150.94 | 5131.44 | 5109.78 | 5091.24 | 5086.96 | 5163.02 | 5132.41 | 5106.02 | 5094.07 | 5096.86 | 5113.92 | 61,422.44 | 69,995.00 | 0.1224739 |
| 2023 | 5117.57 | 5126.12 | 5137.31 | 5135.60 | 5125.17 | 5110.70 | 4984.38 | 4988.13 | 4990.15 | 4992.04 | 4991.52 | 4976.17 | 60,674.85 | 72,662 | 0.1649714 |
| 2024 | 4964.92 | 4946.09 | 4919.69 | 4893.60 | 4876.26 | 4874.71 | 4790.37 | 4805.06 | 4818.10 | 4821.28 | 4839.30 | 4847.73 | 58,397.11 | 70,256 | 0.1687954 |
| MRAE | 0.0779430 |
| Year | Jan. | Feb. | Mar. | Apr. | May | Jun. | Jul. | Aug. | Sept. | Oct. | Nov. | Dec. | Predicted Value | Actual Value | RE |
|---|---|---|---|---|---|---|---|---|---|---|---|---|---|---|---|
| 2010 | 5447.50 | 5457.63 | 5470.28 | 5482.82 | 5494.94 | 5507.59 | 5379.89 | 5393.39 | 5406.51 | 5414.24 | 5420.82 | 5425.01 | 65,300.61 | 66,686.43 | 0.0207811 |
| 2011 | 5419.60 | 5432.56 | 5446.81 | 5461.77 | 5477.73 | 5492.11 | 5510.31 | 5517.25 | 5521.47 | 5524.88 | 5529.55 | 5537.83 | 65,871.85 | 66,326.10 | 0.0068488 |
| 2012 | 5569.37 | 5576.85 | 5582.01 | 5582.32 | 5582.96 | 5585.06 | 5699.50 | 5697.04 | 5694.98 | 5693.42 | 5689.14 | 5680.85 | 67,633.50 | 69,789.50 | 0.0308929 |
| 2013 | 5688.72 | 5679.30 | 5670.74 | 5665.38 | 5662.70 | 5659.74 | 5706.58 | 5701.38 | 5699.84 | 5701.00 | 5703.10 | 5705.14 | 68,243.62 | 71,557.30 | 0.0463081 |
| 2014 | 5735.15 | 5736.89 | 5738.36 | 5742.06 | 5745.17 | 5743.26 | 5626.37 | 5626.33 | 5628.96 | 5631.13 | 5632.80 | 5633.84 | 68,220.32 | 73,510.40 | 0.0719637 |
| 2015 | 5624.53 | 5624.92 | 5625.74 | 5626.85 | 5627.94 | 5628.53 | 5435.55 | 5437.15 | 5438.52 | 5440.50 | 5442.66 | 5446.93 | 66,399.82 | 70,825.00 | 0.0624805 |
| 2016 | 5465.54 | 5466.58 | 5465.79 | 5465.60 | 5469.04 | 5476.81 | 5313.18 | 5320.27 | 5329.15 | 5334.98 | 5338.52 | 5336.68 | 64,782.14 | 70,073.90 | 0.0755169 |
| 2017 | 5343.09 | 5336.81 | 5328.98 | 5323.90 | 5320.27 | 5315.92 | 5376.60 | 5366.27 | 5354.24 | 5339.88 | 5326.32 | 5317.83 | 64,050.10 | 70,202.10 | 0.0876327 |
| 2018 | 5321.48 | 5314.02 | 5307.74 | 5302.43 | 5297.95 | 5291.98 | 5124.34 | 5119.97 | 5118.95 | 5121.01 | 5123.88 | 5126.30 | 62,570.04 | 69,382.40 | 0.0981857 |
| 2019 | 5044.56 | 5045.91 | 5047.08 | 5048.04 | 5048.49 | 5047.82 | 3919.72 | 3924.04 | 3928.89 | 3932.18 | 3936.62 | 3944.12 | 53,867.47 | 54,419.20 | 0.0101386 |
| 2020 | 3940.35 | 3955.23 | 3944.28 | 3921.40 | 3945.46 | 3933.74 | 4939.41 | 4961.11 | 4996.31 | 5019.10 | 5019.41 | 4990.60 | 53,566.39 | 52,704.10 | −0.0163610 |
| 2021 | 5051.43 | 5034.10 | 5047.85 | 5069.76 | 5052.45 | 5037.41 | 5239.94 | 5283.81 | 5278.66 | 5241.54 | 5203.70 | 5205.97 | 61,746.63 | 67,128.00 | 0.0801659 |
| 2022 | 5247.62 | 5252.89 | 5233.00 | 5210.91 | 5192.01 | 5187.64 | 5265.21 | 5233.99 | 5207.08 | 5194.89 | 5197.74 | 5215.14 | 62,638.11 | 69,995.00 | 0.1051059 |
| 2023 | 5254.35 | 5263.13 | 5274.62 | 5272.87 | 5262.16 | 5247.30 | 5117.60 | 5121.45 | 5123.54 | 5125.47 | 5124.94 | 5109.18 | 62,296.62 | 72,662 | 0.1426521 |
| 2024 | 5100.74 | 5081.39 | 5054.27 | 5027.47 | 5009.64 | 5008.05 | 4921.41 | 4936.50 | 4949.90 | 4953.16 | 4971.68 | 4980.34 | 59,994.55 | 70,256 | 0.1460580 |
| MRAE | 0.0667394 |
| Year | Jan. | Feb. | Mar. | Apr. | May | Jun. | Jul. | Aug. | Sept. | Oct. | Nov. | Dec. | Predicted Value | Actual Value | RE |
|---|---|---|---|---|---|---|---|---|---|---|---|---|---|---|---|
| 2010 | 5564.70 | 5575.05 | 5587.96 | 5600.76 | 5613.14 | 5626.07 | 5495.69 | 5509.44 | 5522.78 | 5530.66 | 5537.37 | 5541.72 | 66,705.34 | 66,686.43 | −0.0002836 |
| 2011 | 5458.04 | 5471.09 | 5485.43 | 5500.50 | 5516.57 | 5531.04 | 5549.36 | 5556.35 | 5560.60 | 5564.03 | 5568.71 | 5577.01 | 66,338.74 | 66,326.10 | −0.0001905 |
| 2012 | 5747.06 | 5754.73 | 5760.09 | 5760.53 | 5761.23 | 5763.37 | 5881.36 | 5878.92 | 5876.85 | 5875.27 | 5870.88 | 5862.33 | 69,792.64 | 69,789.50 | −0.0000450 |
| 2013 | 5961.15 | 5951.25 | 5942.29 | 5936.69 | 5933.83 | 5930.62 | 5979.64 | 5974.35 | 5972.81 | 5974.03 | 5976.19 | 5978.31 | 71,511.15 | 71,557.30 | 0.0006449 |
| 2014 | 6161.78 | 6163.58 | 6165.17 | 6169.15 | 6172.47 | 6170.51 | 6045.31 | 6045.31 | 6048.10 | 6050.46 | 6052.25 | 6053.35 | 73,297.44 | 73,510.40 | 0.0028970 |
| 2015 | 5988.10 | 5988.49 | 5989.38 | 5990.58 | 5991.75 | 5992.39 | 5787.36 | 5789.08 | 5790.53 | 5792.61 | 5794.88 | 5799.25 | 70,694.41 | 70,825.00 | 0.0018439 |
| 2016 | 5892.47 | 5893.53 | 5892.81 | 5892.72 | 5896.41 | 5904.63 | 5728.46 | 5736.06 | 5745.41 | 5751.54 | 5755.30 | 5753.51 | 69,842.86 | 70,073.90 | 0.0032971 |
| 2017 | 5827.50 | 5820.68 | 5812.39 | 5806.96 | 5802.95 | 5798.08 | 5864.16 | 5853.13 | 5840.17 | 5824.76 | 5810.13 | 5800.91 | 69,861.81 | 70,202.10 | 0.0048473 |
| 2018 | 5863.09 | 5854.83 | 5847.95 | 5842.14 | 5837.14 | 5830.54 | 5646.51 | 5641.94 | 5640.87 | 5643.09 | 5646.26 | 5648.94 | 68,943.31 | 69,382.40 | 0.0063286 |
| 2019 | 5097.67 | 5099.02 | 5100.20 | 5101.17 | 5101.62 | 5100.95 | 3961.42 | 3965.78 | 3970.66 | 3973.99 | 3978.45 | 3985.99 | 54,436.91 | 54,419.20 | −0.0003254 |
| 2020 | 3873.08 | 3887.92 | 3876.95 | 3854.03 | 3878.06 | 3866.30 | 4854.79 | 4876.42 | 4911.57 | 4934.32 | 4934.61 | 4905.85 | 52,653.91 | 52,704.10 | 0.0009523 |
| 2021 | 5473.10 | 5453.59 | 5466.32 | 5489.26 | 5471.20 | 5456.53 | 5674.12 | 5720.42 | 5714.96 | 5675.82 | 5636.08 | 5638.65 | 66,870.07 | 67,128.00 | 0.0038424 |
| 2022 | 5819.51 | 5825.60 | 5803.68 | 5778.57 | 5757.48 | 5753.00 | 5838.97 | 5804.75 | 5775.01 | 5761.30 | 5764.19 | 5781.80 | 69,463.86 | 69,995.00 | 0.0075882 |
| 2023 | 6029.08 | 6038.50 | 6050.65 | 6048.62 | 6037.35 | 6022.40 | 5875.01 | 5879.55 | 5882.33 | 5884.63 | 5884.11 | 5866.15 | 71,498.38 | 72,662 | 0.0160141 |
| 2024 | 5873.91 | 5851.67 | 5820.81 | 5790.33 | 5769.96 | 5768.19 | 5668.66 | 5686.08 | 5701.39 | 5705.11 | 5725.52 | 5735.20 | 69,096.84 | 70,256 | 0.0164991 |
| MRAE | 0.0043733 |
| Year | Jan. | Feb. | Mar. | Apr. | May | Jun. | Jul. | Aug. | Sept. | Oct. | Nov. | Dec. | Predicted Value | Actual Value | RE |
|---|---|---|---|---|---|---|---|---|---|---|---|---|---|---|---|
| 2010 | 423.17 | 423.96 | 424.94 | 425.92 | 426.86 | 427.84 | 417.93 | 418.97 | 419.99 | 420.58 | 421.10 | 421.43 | 5072.68 | 5071.24 | −0.0002836 |
| 2011 | 415.83 | 416.82 | 417.91 | 419.06 | 420.29 | 421.39 | 422.78 | 423.32 | 423.64 | 423.90 | 424.26 | 424.89 | 5054.09 | 5053.13 | −0.0001905 |
| 2012 | 439.96 | 440.55 | 440.96 | 440.99 | 441.05 | 441.21 | 450.24 | 450.06 | 449.90 | 449.78 | 449.44 | 448.79 | 5342.94 | 5342.7 | −0.0000450 |
| 2013 | 457.60 | 456.84 | 456.15 | 455.72 | 455.50 | 455.26 | 459.02 | 458.61 | 458.49 | 458.59 | 458.75 | 458.92 | 5489.46 | 5493 | 0.0006449 |
| 2014 | 475.39 | 475.53 | 475.65 | 475.96 | 476.21 | 476.06 | 466.40 | 466.40 | 466.62 | 466.80 | 466.94 | 467.02 | 5654.97 | 5671.4 | 0.0028970 |
| 2015 | 463.87 | 463.90 | 463.97 | 464.06 | 464.15 | 464.20 | 448.32 | 448.45 | 448.57 | 448.73 | 448.90 | 449.24 | 5476.38 | 5486.5 | 0.0018439 |
| 2016 | 445.60 | 445.68 | 445.62 | 445.62 | 445.90 | 446.52 | 433.20 | 433.77 | 434.48 | 434.94 | 435.22 | 435.09 | 5281.63 | 5299.1 | 0.0032971 |
| 2017 | 452.56 | 452.03 | 451.38 | 450.96 | 450.65 | 450.27 | 455.40 | 454.55 | 453.54 | 452.34 | 451.21 | 450.49 | 5425.37 | 5451.8 | 0.0048473 |
| 2018 | 456.63 | 455.99 | 455.45 | 455.00 | 454.61 | 454.10 | 439.77 | 439.41 | 439.33 | 439.50 | 439.75 | 439.96 | 5369.50 | 5403.7 | 0.0063286 |
| 2019 | 398.61 | 398.72 | 398.81 | 398.89 | 398.92 | 398.87 | 309.76 | 310.10 | 310.48 | 310.75 | 311.09 | 311.68 | 4256.68 | 4255.3 | −0.0003254 |
| 2020 | 302.27 | 303.43 | 302.58 | 300.79 | 302.66 | 301.75 | 378.89 | 380.58 | 383.32 | 385.10 | 385.12 | 382.88 | 4109.38 | 4113.3 | 0.0009523 |
| 2021 | 431.79 | 430.25 | 431.25 | 433.06 | 431.64 | 430.48 | 447.65 | 451.30 | 450.87 | 447.78 | 444.64 | 444.85 | 5275.55 | 5295.9 | 0.0038424 |
| 2022 | 460.69 | 461.17 | 459.44 | 457.45 | 455.78 | 455.42 | 462.23 | 459.52 | 457.17 | 456.08 | 456.31 | 457.70 | 5498.95 | 5541 | 0.0075882 |
| 2023 | 478.71 | 479.45 | 480.42 | 480.26 | 479.36 | 478.18 | 466.47 | 466.83 | 467.05 | 467.24 | 467.20 | 465.77 | 5676.95 | 5794 | 0.0202020 |
| 2024 | 477.06 | 475.26 | 472.75 | 470.27 | 468.62 | 468.48 | 460.39 | 461.81 | 463.05 | 463.35 | 465.01 | 465.80 | 5611.86 | 5706 | 0.0164991 |
| MRAE | 0.0046525 |
| Time | Pork Prices | Newly Retained Gilts | Breeding Sows | Breeding Sows After Adjustment |
|---|---|---|---|---|
| July 2024 | 29.09 | 203.88 | 4901.93 | 4383.37 |
| August 2024 | 31.21 | 198.58 | 4891.90 | 4375.78 |
| September 2024 | 31.42 | 198.04 | 4897.27 | 4380.96 |
| October 2024 | 29.85 | 202.02 | 4912.85 | 4394.65 |
| November 2024 | 28.69 | 204.83 | 4928.25 | 4408.18 |
| December 2024 | 27.94 | 206.54 | 4932.45 | 4412.53 |
| January 2025 | 27.89 | 206.65 | 4928.48 | 4459.96 |
| February 2025 | 27.82 | 206.81 | 4929.50 | 4461.55 |
| March 2025 | 26.72 | 209.12 | 4941.46 | 4472.20 |
| April 2025 | 25.87 | 210.69 | 4956.96 | 4485.74 |
| May 2025 | 25.42 | 211.46 | 4963.92 | 4491.50 |
| June 2025 | 25.37 | 211.54 | 4961.02 | 4488.84 |
| July 2025 | 25.44 | 211.43 | 4960.11 | 4487.30 |
| August 2025 | 25.34 | 211.60 | 4964.54 | 4490.20 |
| September 2025 | 25.36 | 211.56 | 4971.57 | 4495.66 |
| October 2025 | 25.55 | 211.24 | 4975.62 | 4498.91 |
| November 2025 | 25.89 | 210.67 | 4975.01 | 4498.44 |
| December 2025 | 26.43 | 209.68 | 4973.88 | 4497.55 |
| January 2026 | 26.67 | 209.21 | 4972.38 | 4557.94 |
| February 2026 | 26.63 | 209.29 | 4971.67 | 4557.59 |
| March 2026 | 26.70 | 209.15 | 4971.98 | 4558.26 |
| April 2026 | 26.85 | 208.85 | 4975.75 | 4561.94 |
| May 2026 | 27.21 | 208.11 | 4980.33 | 4566.31 |
| June 2026 | 27.45 | 207.60 | 4983.36 | 4569.31 |
| July 2026 | 27.55 | 207.40 | 4985.45 | 4571.52 |
| Time | Slaughtered Hogs (Unit: 10,000 Heads) | Slaughtered Hogs After Adjusting the SMER (Unit: 10,000 Heads) | Slaughtered Hogs After Adjusting the AMLSBS (Unit: 10,000 Heads) | Pork Production (Unit: 10,000 Tons) |
|---|---|---|---|---|
| January 2025 | 4837.02 | 4905.03 | 5559.46 | 449.89 |
| February 2025 | 4828.82 | 4896.72 | 5550.02 | 449.12 |
| March 2025 | 4831.18 | 4899.11 | 5553.18 | 449.38 |
| April 2025 | 4844.33 | 4912.44 | 5568.56 | 450.62 |
| May 2025 | 4858.26 | 4926.58 | 5584.71 | 451.93 |
| June 2025 | 4863.14 | 4931.53 | 5590.31 | 452.38 |
| July 2025 | 4917.27 | 4986.42 | 5652.28 | 457.40 |
| August 2025 | 4917.02 | 4986.15 | 5652.25 | 457.40 |
| September 2025 | 4927.79 | 4997.08 | 5664.77 | 458.41 |
| October 2025 | 4942.59 | 5012.09 | 5681.80 | 459.79 |
| November 2025 | 4949.11 | 5018.70 | 5689.27 | 460.39 |
| December 2025 | 5092.92 | 5164.53 | 5834.70 | 472.16 |
| Total of 2025 | 58,809.45 | 59,636.38 | 67,581.30 | 5468.86 |
| January 2026 | 4944.26 | 4987.89 | 5635.24 | 457.07 |
| February 2026 | 4947.60 | 4991.26 | 5639.03 | 457.38 |
| March 2026 | 4954.14 | 4997.86 | 5646.41 | 457.98 |
| April 2026 | 4958.37 | 5002.13 | 5651.15 | 458.36 |
| May 2026 | 4958.72 | 5002.48 | 5651.43 | 458.39 |
| June 2026 | 4958.12 | 5001.87 | 5650.70 | 458.33 |
| July 2026 | 5027.15 | 5071.51 | 5729.04 | 464.68 |
| August 2026 | 5026.87 | 5071.24 | 5728.72 | 464.66 |
| September 2026 | 5027.91 | 5072.28 | 5729.86 | 464.75 |
| October 2026 | 5032.78 | 5077.19 | 5735.31 | 465.19 |
| November 2026 | 5038.23 | 5082.69 | 5741.44 | 465.69 |
| December 2026 | 5185.00 | 5230.75 | 5745.53 | 466.02 |
| Total of 2026 | 60,059.15 | 60,589.16 | 68,283.85 | 55,38.49 |
| Time | Newly Retained Gilts’ | Time | Breeding Sows | Time | Slaughtered Hogs | Pork Production | |||||
|---|---|---|---|---|---|---|---|---|---|---|---|
| Before | Optimal Adjustment | After | Before | After | Before | After | Before | After | |||
| 2024.8 | 198.58 | - | 198.58 | 2025.7 | 4487.30 | 4487.30 | 2026.1 | 5635.24 | 5635.24 | 457.07 | 457.07 |
| 2024.9 | 198.04 | - | 198.04 | 2025.8 | 4490.20 | 4490.20 | 2026.2 | 5639.03 | 5639.03 | 457.38 | 457.38 |
| 2024.10 | 202.02 | - | 202.02 | 2025.9 | 4495.66 | 4495.66 | 2026.3 | 5646.41 | 5646.41 | 457.98 | 457.98 |
| 2024.11 | 204.83 | - | 204.83 | 2025.10 | 4498.91 | 4498.91 | 2026.4 | 5651.15 | 5651.15 | 458.36 | 458.36 |
| 2024.12 | 206.54 | - | 206.54 | 2025.11 | 4498.44 | 4498.44 | 2026.5 | 5651.43 | 5651.43 | 458.39 | 458.39 |
| 2025.1 | 206.65 | 6.98 | 213.63 | 2025.12 | 4497.55 | 4502.93 | 2026.6 | 5650.70 | 5657.69 | 458.33 | 458.89 |
| 2025.2 | 206.81 | 7.20 | 214.01 | 2026.1 | 4562.55 | 4568.83 | 2026.7 | 5729.04 | 5743.19 | 464.68 | 465.83 |
| 2025.3 | 209.12 | 7.84 | 216.95 | 2026.2 | 4564.43 | 4574.34 | 2026.8 | 5728.72 | 5750.47 | 464.66 | 466.42 |
| 2025.4 | 210.69 | 7.25 | 217.94 | 2026.3 | 4567.29 | 4580.30 | 2026.9 | 5729.86 | 5758.48 | 464.75 | 467.07 |
| 2025.5 | 211.46 | 7.68 | 219.14 | 2026.4 | 4573.12 | 4589.49 | 2026.10 | 5735.31 | 5771.08 | 465.19 | 468.09 |
| 2025.6 | 211.54 | 7.32 | 218.87 | 2026.5 | 4579.59 | 4598.98 | 2026.11 | 5741.44 | 5783.87 | 465.69 | 469.13 |
| 2025.7 | 211.43 | 5.24 | 216.67 | 2026.6 | 4584.65 | 4605.40 | 2026.12 | 5745.53 | 5792.38 | 466.02 | 469.82 |
| Total | 5538.49 | 5554.43 | |||||||||
Disclaimer/Publisher’s Note: The statements, opinions and data contained in all publications are solely those of the individual author(s) and contributor(s) and not of MDPI and/or the editor(s). MDPI and/or the editor(s) disclaim responsibility for any injury to people or property resulting from any ideas, methods, instructions or products referred to in the content. |
© 2025 by the authors. Licensee MDPI, Basel, Switzerland. This article is an open access article distributed under the terms and conditions of the Creative Commons Attribution (CC BY) license (https://creativecommons.org/licenses/by/4.0/).
Share and Cite
Song, H.; Wang, J. A Knowledge-Driven Smart System Based on Reinforcement Learning for Pork Supply-Demand Regulation. Agriculture 2025, 15, 1484. https://doi.org/10.3390/agriculture15141484
Song H, Wang J. A Knowledge-Driven Smart System Based on Reinforcement Learning for Pork Supply-Demand Regulation. Agriculture. 2025; 15(14):1484. https://doi.org/10.3390/agriculture15141484
Chicago/Turabian StyleSong, Haohao, and Jiquan Wang. 2025. "A Knowledge-Driven Smart System Based on Reinforcement Learning for Pork Supply-Demand Regulation" Agriculture 15, no. 14: 1484. https://doi.org/10.3390/agriculture15141484
APA StyleSong, H., & Wang, J. (2025). A Knowledge-Driven Smart System Based on Reinforcement Learning for Pork Supply-Demand Regulation. Agriculture, 15(14), 1484. https://doi.org/10.3390/agriculture15141484

