E-Commerce Participation, Subjective Norms and Grassland Utilization Pressure: An Empirical Evidence of Herdsmen in Inner Mongolia, China
Abstract
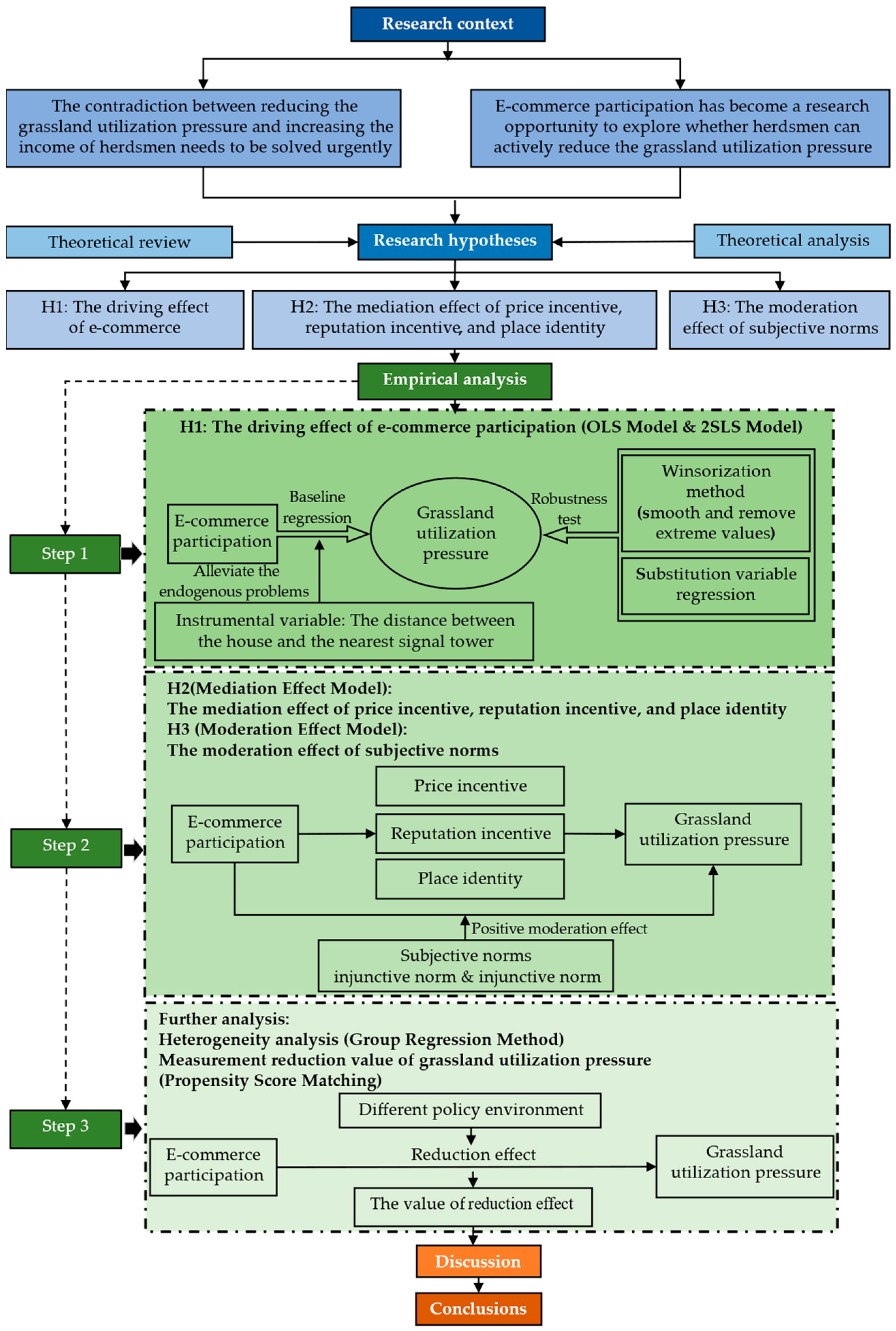
1. Introduction
2. Theoretical Review and Research Hypotheses
2.1. Theoretical Review
2.2. Research Hypotheses
2.2.1. The Influence of E-Commerce Participation on Grassland Utilization Pressure
2.2.2. The Effect of Subjective Norms in the Process of E-Commerce Participation Affecting Grassland Utilization Pressure
3. Collection and Analysis Procedures
3.1. Data Collection
3.2. Model Construction
3.2.1. Mathematical Model Derivation
3.2.2. Empirical Model Design
3.3. Variables Selection
3.3.1. Dependent Variables
3.3.2. Core Independent Variables
3.3.3. Control Variables
3.3.4. Instrumental Variable
3.3.5. Mediating Variables
3.3.6. Moderating Variables
4. Analysis and Discussion of Results
4.1. Descriptive Statistics
4.2. Baseline Estimation
4.3. Robustness Test
4.3.1. Winsorizations
4.3.2. Variable Substitution
4.4. Mechanism Test
4.4.1. Mediation Effect
4.4.2. Moderation Effect
4.5. Heterogeneity Analysis
4.6. Effect Intensity Measurement
4.7. Discussion
5. Conclusions
Author Contributions
Funding
Institutional Review Board Statement
Data Availability Statement
Conflicts of Interest
References
- Gao, B.; Ma, R.Y.; Qiao, G.H. Grassland Ecological Reward Policy: Research on the Formation Mechanism of “High Satisfaction but Low Execution”. J. Agrotech. Econ. 2021, 2, 112–122. [Google Scholar] [CrossRef]
- Yang, L. Dilemma of Grassland Governance in China: From “Tragedy of Commons” to ‘Fencing Dilemma’. China Soft Sci. 2010, 1, 10–17. [Google Scholar]
- Wang, W.D.; Wang, S.K.; Liu, M.; Qiu, H.G. The Livestock Reduction Effect of Off-farm Employment Evidence from Pastoral Area Empirical. J. Agrotech. Econ. 2023, 1–18. [Google Scholar] [CrossRef]
- Jin, L.S.; Hu, Z.T. Who is Running Overgrazing? Variation Analysis of Herdsmen with Different Scales of Pastureland. China Rural Surv. 2013, 2, 37–43. [Google Scholar]
- Zhou, Q.R. China’s Rural Reform: Changes in the Relationship between State and Ownership (I)—A Review of the History of Economic Institutional Change. J. Manag. World 1995, 3, 178–179, 219–220. [Google Scholar] [CrossRef]
- Tan, S.H. Impacts and Mechanisms of Grazing Institutional Transitions on Grassland Degradation. Issues Agric. Econ. 2020, 2, 115–125. [Google Scholar]
- Li, J.Y.; Shang, X.D.; Li, B.L. Economic Analysis on the Sustainable Development of China’s Grazing Husbandry. Ecol. Econ. 2013, 11, 116–118. [Google Scholar]
- Chen, W.S.; Guan, L.; Huang, R.L.; Zhang, M.J.; Liu, H.N.; Hu, Y.L.; Yin, Y.L. Sustainable Development of Animal Husbandry in China. Bull. Chin. Acad. Sci. 2019, 34, 135–144. [Google Scholar] [CrossRef]
- Huang, W.H.; Min, R.; Qi, Z.H. Branding of Agricultural Products and Green Inputs Usage of Farmers Engaged in Rice-Shrimp Co-culture. J. Agro-For. Econ. Manag. 2022, 21, 689–698. [Google Scholar] [CrossRef]
- Li, B.; Yin, Z.Q.; Ding, J.Q.; Xu, S.Y.; Zhang, B.; Ma, Y.F.; Zhang, L.X. Key Influencing Factors of Consumers’ Vegetable E-Commerce Adoption Willingness, Behavior, and Willingness-behavior Consistency in Beijing, China. Br. Food J. 2020, 122, 3741–3756. [Google Scholar] [CrossRef]
- Lin, Y.T.; Parlaktürk, A.K.; Swaminathan, J.M. Vertical Integration under Competition: Forward, Backward, or No Integration? Prod. Oper. Manag. 2014, 23, 19–35. [Google Scholar] [CrossRef]
- Pan, W.X. Mechanism and Implementation Strategy of Increasing Farmers’ Income through Sanpinyibiao” of Agricultural Production. Acad. J. Zhongzhou 2022, 1, 37–44. [Google Scholar]
- Zeng, W.Y.; Guo, H.D.; Jin, Q.S. Does E-commerce Increase Farmers’ income? Evidence from Shuyang County, Jiangsu Province, China. Chin. Rural Econ. 2018, 2, 49–64. [Google Scholar]
- Li, X.J.; Chen, Z.; Liu, F.; Xiao, X.L. Does Participating in E-commerce Promote the Adoption of Green Production Technologies by Kiwifruit Growers? A Counterfactual Estimation Based on Propensity Score Matching Method. Chin. Rural Econ. 2020, 3, 118–135. [Google Scholar]
- Li, X.J.; Chen, Z.; Xiao, X.L. Spatial Spillover Effects of Participating in E-commerce on Farmers’ Green Production Awareness—Analysis Based on the Two-zone Spatial Durbin Model. J. Agrotech. Econ. 2021, 7, 49–64. [Google Scholar] [CrossRef]
- Zhang, X.H.; Li, T.J.; Lu, S. E-commerce Participation, Technology Perception and Farmers’ Green Production Technology Adoption Process. J. Northwest A&F Univ. (Soc. Sci. Ed.) 2022, 22, 100–109. [Google Scholar] [CrossRef]
- Wang, C.C.; Xia, C.P.; Tong, Q.M.; Shi, M.M. Does Participating in E-commerce Promote Farmers’ Green Production: An Empirical Study Based on 812 Fruit Farmers in Four Counties of Three Provinces. China Popul. Resour. Environ. 2022, 32, 132–143. [Google Scholar]
- Panneerselvam, P.; Halberg, N. Indian Farmers’ Experience with and Perceptions of Organic Farming. Renew. Agric. Food Syst. 2012, 27, 157–169. [Google Scholar] [CrossRef]
- Bravo-Monroy, L.; Potts, S.G.; Tzanopoulos, J. Drivers Influencing Farmer Decisions for Adopting Organic or Conventional Coffee Management Practices. Food Policy 2016, 58, 49–61. [Google Scholar] [CrossRef]
- Parra-López, C.; De-Haro-Giménez, T.; Calatrava-Requena, J. Diffusion and Adoption of Organic Farming in the Southern Spanish Olive Groves. J. Sustain. Agric. 2007, 30, 105–151. [Google Scholar] [CrossRef]
- Graaff, J.D.; Kessler, A.; Olsen, P. Farm-Level Adoption of Soil and Water Conservation Measures and Policy Implications in Europe. Land Use Policy 2010, 27, 1–3. [Google Scholar] [CrossRef]
- Howley, P. The Happy Farmer: The Effect of Nonpecuniary Benefits on Behavior. Am. J. Agric. Econ. 2015, 97, 1072–1086. [Google Scholar] [CrossRef]
- Guo, Q.H.; Li, S.P.; Li, H. Social Norms, Personal Norms and Farmers’ Organic Fertilizer Application Behavior—Based on the Moderating Effect of Organic Fertilizer Cognition. J. Arid Land Resour. Environ. 2020, 34, 19–26. [Google Scholar] [CrossRef]
- Demiryurek, K.; Ceyhan, V. Economics of Organic and Conventional Hazelnut Production in the Terme District of Samsun, Turkey. Renew. Agric. Food Syst. 2008, 23, 217–227. [Google Scholar] [CrossRef]
- Xu, Z.G.; Zhang, J.Y.; Lv, K.Y. The Scale of Operation, Term of Land Ownership and the Adoption of Inter-temporal Agricultura Technology: An Example of “Straw Return to Soil Directly”. Chin. Rural Econ. 2018, 3, 61–74. [Google Scholar]
- Zhang, T.C.; Yan, T.W.; He, K.; Zhang, J.B. Impact of Capital Endowment on Peasants’ Willingness to Invest in Green Production: Taking Crop Straw Returning to the Field as an Example. China Popul. Resour. Environ. 2017, 27, 78–89. [Google Scholar]
- Yang, Z.H. Ageing, Social Network and the Adoption of Green Production Technology: Evidence from Farm Households in Six Provinces in the Yangtze River Basin. China Rural Surv. 2018, 4, 44–58. [Google Scholar]
- Feng, J.H.; He, K.; Zhang, J.B. Family Endowments Constrain Farmer Demand for Energy Utilization of Crop Straws. Resour. Sci. 2014, 36, 530–537. [Google Scholar]
- Läpple, D. Comparing Attitudes and Characteristics of Organic, Former Organic and Conventional Farmers: Evidence from Ireland. Renew. Agric. Food Syst. 2013, 28, 329–337. [Google Scholar] [CrossRef]
- Meike, W.; Camilla, A. Spatial Patterns of Organic Agriculture Adoption: Evidence from Honduras. Ecol. Econ. 2014, 97, 120–128. [Google Scholar] [CrossRef]
- Luo, X.F.; Du, S.X.; Huang, Y.Z.; Tang, L.; Yu, Z.W. Planting Scale, Market Regulation and Rice Farmers’ Biological Pesticide Application Behavior. J. Agrotech. Econ. 2020, 6, 71–80. [Google Scholar] [CrossRef]
- Yan, G.A.; Liu, R.F.; Ma, H.Y. Why Should Green Certified Product Producers Be Protected-Evidence from Kiwifruit Production of Xixia County, Henan. J. Agrotech. Econ. 2019, 6, 70–81. [Google Scholar] [CrossRef]
- Cai, R.; Wang, Z.Y.; Qian, L.; Du, Z.X. Do Cooperatives Promote Family Farms to Choose Environmental–Friendly Production Practices? An Empirical Analysis of Fertilizers and Pesticides Reduction. China Rural Surv. 2019, 1, 51–65. [Google Scholar]
- Zheng, J.G.; Zhang, R.X.; Zeng, F. Impact of Farmland Transfer on Fertilizer Input: Taking Shandong Province as an Example. Resour. Sci. 2021, 43, 921–931. [Google Scholar]
- Tang, L.; Luo, X.F.; Zhang, J.B. Environmental Policies and Farmers’ Environmental Behaviors: Administrative Restriction or Economic Incentive—Based on the Survey Data of Farmers in Hubei Jiangxi and Zhejiang Provinces. China Population. Resour. Environ. 2021, 31, 147–157. [Google Scholar]
- Kietzmann, J.H.; Hermkens, K.; Mccarthy, I.P.; Silvestre, B.S. Social Media? Get serious! Understanding the Functional Building Blocks of Social Media. Soc. Sci. Electron. Publ. 2011, 54, 241–251. [Google Scholar] [CrossRef]
- Guo, L.J.; Han, G.; Hu, L.; Kong, X.H. Information Asymmetry, Vertical Market Characteristics and Price Transmission Asymmetry—An Example of Pork Price Transmission. J. Agro-For. Econ. Manag. 2014, 13, 414–419. [Google Scholar] [CrossRef]
- Ren, Y.H. Research on the Evaluation Index system of Green Agriculture in Shandong Province. Comp. Econ. Soc. Syst. 2006, 119–122. [Google Scholar]
- Chen, Q.H. Herdsman’s Livestock Production and Management Behavior in the Sensitive Grassland Areas and Impact Factors. J. Agrotech. Econ. 2010, 11, 65–75. [Google Scholar] [CrossRef]
- Yang, C.; Zhu, Z.Y.; Han, Z. The Production Behaviors of Herdsmen in Shanxi and Xiniiang in Related to the Grassland Ecological Protection and Complement Policies. J. Arid Land Resour. Environ. 2018, 32, 27–32. [Google Scholar] [CrossRef]
- Engler, J.O.; Wesche, K.; Kaczensky, P.; Dhakal, P.; Chuluunkhuyag, O.; von Wehrden, H. Biophysical Variability and Politico-economic Singularity: Responses of Livestock Numbers in South Mongolian Nomadic Pastoralism. Ecol. Econ. 2021, 187, 107073. [Google Scholar] [CrossRef]
- Hu, Z.T.; Jin, L.S. Research on Grazing Prohibition in Grassland Ecological Compensation: A Comparative Analysis Based on Four Counties. Rural Econ. 2015, 11, 74–80. [Google Scholar]
- Ma, M.; Qiao, G.H.; Wu, Y.H. Market, climate, and grassland policy influencing the Inventory Quantity of Sheep on Pastoral Areas—A Case of Xilin Gol. J. Arid Land Resour. Environ. 2016, 30, 63–68. [Google Scholar] [CrossRef]
- Gao, L.P.; Kinnucan, H.W.; Zhang, Y.Q.; Qiao, G.H. The Effects of a Subsidy for Grassland Protection on Livestock Numbers, Grazing Intensity, and Herders’ Income in Inner Mongolia. Land Use Policy 2016, 54, 302–312. [Google Scholar] [CrossRef]
- Yang, C.; Zhu, Z.Y.; Sun, X.S. Review on the Grassland Ecological Protection and Complement Policy. World Agric. 2019, 11, 4–11. [Google Scholar] [CrossRef]
- Bosona, T.G.; Gebresenbet, G. Cluster Building and Logistics Network Integration of Local Food Supply Chain. Biosyst. Eng. 2010, 108, 293–302. [Google Scholar] [CrossRef]
- Cui, J.; Wang, J.; Wang, Q. Study on Traceability Coding of Wheat Quality and Distributed Object Name Service. Sens. Lett. 2011, 9, 1088–1093. [Google Scholar] [CrossRef]
- Wang, C.W.; Gu, H.Y. The Market vs. The Government: What Forces Affect the Selection of Amount of Pesticide Used by China’s Vegetable Grower? J. Manag. World 2013, 11, 50–66, 187–188. [Google Scholar] [CrossRef]
- Xiong, X.; Nie, F.Y.; Zhu, H.B. How to Connect Smallholders with the E-commerce Market of Agricultural Products Effectively in Areas Lifted out of Poverty in Western China? A Case Study of Xiushan County in Chongqing from the Perspective of Limited Capability. Chin. Rural Econ. 2023, 4, 68–89. [Google Scholar] [CrossRef]
- Tang, L.Q.; Zhou, J. Social Capital, Information Acquisition and Farmers’ Behavior of Electronic Commerce. J. South China Agric. Univ. (Soc. Sci. Ed.) 2018, 17, 73–82. [Google Scholar]
- Parker, C.; Ramdas, K.; Savva, N. Is It Enough? Evidence from a Natural Experiment in India’s Agriculture Markets. Manag. Sci. 2016, 62, 2481–2503. [Google Scholar] [CrossRef]
- Bilali, H.; Allahyari, M.S. Transition Towards Sustainability in Agriculture and Food Systems: Role of Information and Communication Technologies. Inf. Process. Agric. 2018, 5, 456–464. [Google Scholar] [CrossRef]
- Xue, C.X.; Yao, S.B.; Li, H. Study of Impact of Environmental Emotions and Skills on Pro-Environmental Behaviors of Tea Growers in Qinba Mountain Area. Resour. Environ. Yangtze Basin 2021, 30, 2287–2298. [Google Scholar]
- Jiang, Y.; Long, Y.H.; Ding, Y.L.; Mo, R. The Impact of E-commerce on Green Agricultural Products Price Premiums: An Analysis Based on Product Display and Reputation Incentive Mechanisms. Chin. Rural Econ. 2021, 10, 44–63. [Google Scholar]
- Wang, K.S.; Hao, Y.; Qin, R.Y. High Quality Development of Agriculture, Transaction System Change and Promotion of Consumption of Online Agricultural Products—Influence of Novel Coronavirus Pneumonia on Fresh E-commerce Development. Res. Econ. Manag. 2020, 41, 21–31. [Google Scholar] [CrossRef]
- Yuan, W.H.; Sun, Y.Y. Research on the Brand Premium for Realizing the Ecological Civilization. China Popul. Resour. Environ. 2013, 23, 172–176. [Google Scholar]
- Yu, Z.W.; Luo, X.F.; Wang, J.; Tang, L.; Huang, Y.Z. Can Responsibility Consciousness Arouse Rice Farmer to Be Pro-environment Production Behavior? Based on Moderating Effects of Situational Constraints. Resour. Environ. Yangtze Basin 2020, 29, 2047–2056. [Google Scholar]
- Huang, J.X.; Wang, L.G. Analysis of Farmers’ Willingness to Adopt Pro-environmental behaviors and Influencing Factors in Rural Tourism Areas—Taking soil Testing and Formula Fertilization as an Example. Chin. J. Agric. Resour. Reg. Plan. 2021, 42, 60–68. [Google Scholar]
- Kreps, D.M.; Wilson, R. Reputation and Imperfect Information. J. Econ. Theory 1982, 27, 253–279. [Google Scholar] [CrossRef]
- Fama, E.F.; Jensen, M.C. Separation of Ownership and Control. J. Law Econ. 1983, 26, 301–325. [Google Scholar] [CrossRef]
- Guo, Q.H.; Li, H.; Li, S.P.; Nan, L. Research on Farmers’ Pro-Environmental Behavior from the Perspective of Paradox Existing Between Behavior and Willingness: Taking the Organic Fertilizers Application as an Example. Resour. Environ. Yangtze Basin 2021, 30, 212–224. [Google Scholar]
- Li, Z.; Qi, Z.H.; Yang, C.Y.; Chen, X.T. Effects of Network Embeddedness and Reputation Motivation on Farmers’ Pro-Environment Behavior. Resour. Environ. Yangtze Basin 2021, 30, 1982–1991. [Google Scholar]
- Wang, X.L.; Zhou, J. Information Ability, Cognition and the Change of Pesticide Use Behavior of Vegetable Farmers—An Empirical Test Based on the Data of Vegetable Farmers in Shandong Province. J. Agrotech. Econ. 2016, 5, 22–31. [Google Scholar] [CrossRef]
- Miao, S.S. Farmers’ Small-scale Irrigation Facilities Participative Behavior under Multi-dimensional Social Capital Perspective. China Popul. Resour. Environ. 2014, 24, 46–54. [Google Scholar]
- Wang, X.H.; Li, H.; Zhang, G.R. How Does Livelihood Capital Affect Farmers’ Pro-Environment Behavior? Mediating Effect Based on Value Perception. J. Pro-For. Econ. Manag. 2021, 20, 610–620. [Google Scholar] [CrossRef]
- Huang, X.; Bao, J.G.; Geoffrey, W. Place Attachment: A Conceptual Framework for Understanding Recreational Behavior. Tour. Trib. 2006, 9, 19–24. [Google Scholar]
- Proshansky, H.M. The City and Self-identity. Environ. Behav. 1978, 10, 147–169. [Google Scholar] [CrossRef]
- Wang, W.D.; Huang, P.Y.; Zhang, N.J. Modern Adaptability of Residential Evolution in Central Pastoral Areas of Inner Mongolian. J. Arid Land Resour. Environ. 2021, 35, 48–55. [Google Scholar] [CrossRef]
- Wang, Q.; Li, Y.P. Can Relationship Pattern within the Team Influence Employee Silence Behavior: An Explanation Framework Based on the Societal Recognition Theory. J. Ind. Eng. Eng. Manag. 2017, 31, 34–44. [Google Scholar] [CrossRef]
- Li, Y.L.; Xiao, L.; Yang, J.Q.; Wang, K.Q.; Cheng, S.K. On the influence of perception of the Grand Canal landscape value on tourists’ willingness to protect heritage: A case study of Qingming Bridge Historical and Cultural District, Wuxi. J. Arid Land Resour. Environ. 2022, 36, 202–208. [Google Scholar] [CrossRef]
- Xu, C.X.; Chen, Y.; Xie, B.P.; Pei, T.T. Farmers’ policy cognition-behavior response path and the influencing factors. J. Arid Land Resour. Environ. 2023, 37, 16–22. [Google Scholar] [CrossRef]
- Xu, N.N.; Guo, Y.Z.; Liu, H.B. Influence of Cultural Identity on Tourists’ Responsibility Behavior—A Chain Intermediary Mode. J. Arid Land Resour. Environ. 2021, 35, 199–208. [Google Scholar] [CrossRef]
- Zhang, H.N.; Ge, Y.X.; Jie, Y.M.; Zheng, Y.C. A Study on the Influence of Ecological Cognition on River Basin Residents’ Willingness to Participate in Ecological Compensation: Based on the Survey Data from Dawen River Basin. China Population. Resour. Environ. 2019, 29, 109116. [Google Scholar]
- Hou, B.; Ying, R.Y. Investigating the Low Carbon Agricultural Production from the Scattered Peasant Production Behavior—An Empirical Analysis Based on TPB and SEM. J. Agrotech. Econ. 2015, 2, 4–13. [Google Scholar] [CrossRef]
- Zhao, H.P.; Su, X.H.; Ma, Y.; Yang, H.W.; Zeng, D.P. Paradox between Farmers’ Pro-Environmental Behaviors and Willingness in Arid Areas from the Perspective of Integration of Sentiment and Reason. J. Arid Land Resour. Environ. 2021, 35, 89–96. [Google Scholar] [CrossRef]
- Wang, Z.L.; Wu, Y.; Wang, Y.Y.; Lv, Q.H. Analysis on Farmer’s Risk Perception of Market Allocation of Idle Homestead and Its Influencing Factors: Taking the Typical Homestead Reform Pilot in Chengdu and Chongqing as an Example. Chin. J. Agric. Resour. Reg. Plan. 2024, 1–15. Available online: http://kns.cnki.net/kcms/detail/11.3513.S.20230803.1845.034.html (accessed on 7 April 2024).
- Wang, F.; Chen, S.S.; Zhang, Y.M.; Ke, Y.P. The Impact of Value Cognition and Environmental Regulation on Green Prevention and Control Behaviors of Banana Farmers: Evidence from the Multivariate Probit Model. J. Hainan Univ. (Humanit. Soc. Sci.) 2023, 41, 138–148. [Google Scholar] [CrossRef]
- Zhao, J.J.; Ge, Y.X.; Li, Y. Research on Multi-agent Collaboration Behavior of Collaboration Engine, External Environment and Watershed Eco-compensation—A Case Study of Dawen River Basin in Shandong Province. Chin. J. Environ. Manag. 2023, 15, 130–139. [Google Scholar] [CrossRef]
- Guo, Q.H.; Li, H.; Li, S.P.; Nan, L. Social Norms, Personal Norms Soil Pollution Prevention and Control-evidence from Farmers’ Micro Data. J. Arid Land Resour. Environ. 2020, 34, 1–7. [Google Scholar] [CrossRef]
- Xu, Z.G.; Zhang, J.; Qiu, H.G. Effects of Reputation Demands on Farmers’ Pro-environmental Behavior: Taking the Farmers’ Disposal Behavior of Poultry Waste as an Example. China Popul. Resour. Environ. 2016, 26, 44–52. [Google Scholar] [CrossRef]
- Fan, J.; Tang, L.; Zhu, W.; Zou, B. The Alibaba Effect: Spatial Consumption Inequality and the Welfare Gains from E-Commerce. J. Int. Econ. 2018, 114, 203–220. [Google Scholar] [CrossRef]
- Lancaster, K.J. A New Approach to Consumer Theory. J. Political Econ. 1966, 74, 132–157. [Google Scholar] [CrossRef]
- Jiang, T. Mediating Effects and Moderating Effects in Causal Inference. China Ind. Econ. 2022, 5, 100–120. [Google Scholar] [CrossRef]
- Li, X.F.; Gao, Y.Z.; Lu, H.Y. The Impact of Outworking Experiences on Returning Migrant Workers Participating in Rural Public Affairs. China Rural Surv. 2023, 4, 70–88. [Google Scholar] [CrossRef]
- Shi, P.; Yu, J. Impact of Poverty Alleviation Relocation on Rural Household’s Off-farm Employment: Based on the Endogenous Switching Probit Model. J. Agrotech. Econ. 2023, 4, 101–120. [Google Scholar] [CrossRef]
- Xiong, F.X.; You, C.X.; Zhu, S.B. Effect of Digital Technology Application on Grain Grower’s Behavior of Green Production Technology Adoption. Chin. J. Agric. Resour. Reg. Plan. 2024, 1–12. Available online: http://kns.cnki.net/kcms/detail/11.3513.S.20240325.1624.024.html (accessed on 7 April 2024).



| City | Banner | Observations | Proper Livestock Carrying Capacity (Mu/Sheep Units) | Average Actual Livestock Carrying Capacity (Mu/Sheep Units) |
|---|---|---|---|---|
| Xilinguole | Sunitezuo Banner | 41 | 25 | 18 |
| Suniteyou Banner | 44 | 35 | 22 | |
| Abaga Banner | 55 | 30 | 16 | |
| Dongwuzhumuqin Banner | 42 | 23 | 14 | |
| Xiwuzhumuqin Banner | 54 | 11 | 12 | |
| Chifeng | Keshiketeng Banner | 35 | 7 | 13 |
| Types | Variables | Definition | All Herdsmen | E-Commerce Participation | E-Commerce Nonparticipation | |||
|---|---|---|---|---|---|---|---|---|
| Mean | S.D. 2 | Mean | S.D. | Mean | S.D. | |||
| Dependent variable | Grassland utilization pressure | Ratio of livestock scale to grassland management (sheep units/Mu) | 0.01 | 0.14 | 0.04 | 0.02 | 0.11 | 0.15 |
| Core independent variable | E-commerce participation | 1 if herdsmen sell livestock products using online platforms or virtual community; 0 otherwise | 0.15 | 0.36 | 1 | 0 | 0 | 0 |
| E-commerce income | Herdsmen’s sales revenue of livestock products obtained through e-commerce participation (CNY 104 1) | 1.24 | 4.58 | 8.18 | 9.14 | 0 | 0 | |
| Mediating Variables | Price incentive | You agree that good grassland ecology and forage quality have an important impact on the high quality and price of animal products (completely disagree = 1, comparatively disagree = 2, general = 3, comparatively agree = 4, completely agree = 5) | 4.47 | 0.93 | 4.88 | 0.56 | 4.40 | 0.97 |
| Reputation incentive | You agree that the grassland ecological environment with green background is more attractive to online consumers for buying livestock products (completely disagree = 1, comparatively disagree = 2, general = 3, comparatively agree = 4, completely agree = 5) | 4.06 | 1.28 | 4.81 | 0.40 | 3.93 | 1.34 | |
| Place identity | You agree that the improvement of grassland ecological environment will improve the quality of production and life (completely disagree = 1, comparatively disagree = 2, general = 3, comparatively agree = 4, completely agree = 5) | 4.62 | 0.66 | 4.93 | 0.26 | 4.56 | 0.70 | |
| Moderating Variables | Injunctive norm | 1 if the relevant government departments check the breeding scale and grassland situations every year; 0 otherwise | 0.27 | 0.44 | 0.49 | 0.51 | 0.23 | 0.42 |
| Descriptive norm | 1 if social platforms such as WeChat have acquaintances selling livestock products online; 0 otherwise | 0.63 | 0.48 | 0.46 | 0.51 | 0.66 | 0.47 | |
| Control Variables | Age | Age of household head (years) | 48.03 | 9.84 | 50.61 | 8.03 | 47.57 | 10.07 |
| Education level | The schooling years of household head (years) | 8.76 | 3.57 | 8.90 | 4.42 | 8.73 | 3.41 | |
| Health status | The health status of household head (years) (extremely bad = 1, bad = 2, general = 3, good = 4, extremely good = 5) | 4.77 | 0.63 | 4.10 | 1.16 | 4.89 | 0.38 | |
| Party member | 1 if household head is party member; 0 otherwise | 0.14 | 0.35 | 0.42 | 0.50 | 0.10 | 0.30 | |
| Debt scale | Total household debt in the year before survey, taking logarithm | 2.55 | 1.45 | 2.23 | 1.65 | 2.61 | 1.41 | |
| Non-grazing income | Total household non-grazing income, taking logarithm | 1.19 | 0.77 | 1.84 | 1.03 | 1.08 | 0.65 | |
| Proportion of labor force | The proportion of labor force engaged in animal husbandry production in the total family population | 0.70 | 0.21 | 0.71 | 0.22 | 0.70 | 0.21 | |
| Value of productive fixed assets | The original value of productive fixed assets such as livestock houses, machinery and so on | 2.55 | 0.83 | 2.58 | 1.01 | 2.55 | 0.80 | |
| Cost of forage per sheep | The cost of forage per sheep every year (CNY 104) | 0.04 | 0.11 | 0.07 | 0.22 | 0.04 | 0.08 | |
| Price expectation of next year | The expectation of livestock price in the next year (significantly reduce = 1, reduce = 2, not change = 3, increase = 4, significantly increase = 5) | 2.93 | 1.05 | 2.83 | 1.01 | 2.93 | 1.06 | |
| Gift money | Gift-money expenditure (CNY 104) | 2.24 | 2.00 | 2.10 | 1.61 | 2.27 | 2.06 | |
| Technical training | 1 if herdsman has participated in animal husbandry technical training; 0 otherwise | 0.24 | 0.43 | 0.39 | 0.49 | 0.22 | 0.41 | |
| GECP subsidy | The number of subsidies received by herdsmen to participate in the GECP, taking logarithm | 1.08 | 0.53 | 1.34 | 0.52 | 1.04 | 0.52 | |
| Extreme weather | 1 if extreme weather has occurred frequently in recent years; 0 otherwise | 0.64 | 0.48 | 0.85 | 0.36 | 0.60 | 0.49 | |
| Grouping Variable | Rural e-commerce demonstration county | 1 if herdsmen come from the banner of China’s rural e-commerce demonstration county project | 0.65 | 0.48 | 0.83 | 0.38 | 0.62 | 0.49 |
| Instrumental Variable | The distance of nearest network signal tower | The distance between the residence and the nearest network signal tower (km) | 10.46 | 10.07 | 4.26 | 3.96 | 11.56 | 10.43 |
| Choices | Proportion (%) | Livestock (Sheep Units) | Input Factors | Output Value | ||
|---|---|---|---|---|---|---|
| Labor (Person) | Capital (CNY 104) | Grassland (Mu) | Sales Price (CNY/Sheep Units) | |||
| E-commerce Participation | 15 | 302.39 | 2.37 | 2.58 | 12,022.56 | 1231.93 |
| Non- participation | 85 | 442.46 | 2.46 | 2.55 | 6022.87 | 963.97 |
| Variables | OLS | 2SLS | ||||
|---|---|---|---|---|---|---|
| Model 1 | Model 2 | Model 3 | ||||
| Coefficient | Standard Error | Coefficient | Standard Error | Coefficient | Standard Error | |
| E-commerce participation | −0.077 *** | 0.010 | −0.026 ** | 0.012 | −0.095 ** | 0.048 |
| Age | - | - | −0.009 ** | 0.001 | −0.003 ** | 0.001 |
| Education level | - | - | −0.005 * | 0.003 | −0.005 * | 0.003 |
| Health status | - | - | −0.024 * | 0.013 | −0.037 ** | 0.019 |
| Party members | - | - | −0.037 *** | 0.013 | −0.029 * | 0.015 |
| Debt scale | - | - | 0.005 | 0.003 | 0.005 | 0.003 |
| Non-grazing income | - | - | −0.036 ** | 0.015 | −0.033 *** | 0.013 |
| Proportion of labor force | - | - | 0.028 | 0.061 | 0.025 | 0.059 |
| Value of productive fixed assets | - | - | 0.032 | 0.026 | 0.034 | 0.026 |
| Cost of forage per sheep | - | - | −0.050 * | 0.029 | −0.028 | 0.033 |
| Price expectation of next year | - | - | 0.015 ** | 0.007 | 0.015 ** | 0.007 |
| Gift money | - | - | −0.005 ** | 0.002 | −0.005 ** | 0.002 |
| Technical training | - | - | −0.019 ** | 0.010 | −0.019 * | 0.010 |
| GECP subsidy | - | - | −0.024 ** | 0.011 | −0.022 ** | 0.011 |
| Extreme weather | - | - | −0.032 ** | 0.013 | −0.029 ** | 0.012 |
| Constant | 0.111 *** | 0.010 | 0.357 *** | 0.077 | 0.410 *** | 0.097 |
| R2 | 0.037 | 0.254 | 0.232 | |||
| F value | 54.290 *** | 6.623 *** | - | |||
| test | - | - | 86.935 *** | |||
| Observations | 271 | 271 | 271 | |||
| Variables | E-Commerce Participation | |
|---|---|---|
| Coefficient | Standard Error | |
| The distance of nearest network signal tower | −0.011 *** | 0.002 |
| Control variables | Yes | |
| Constant | 0.769 ** | 0.322 |
| R2 | 0.332 | |
| F value | 8.354 *** | |
| The F statistic of the joint significance of the instrumental variable | 34.432 *** | |
| Variables | Robustness Test 1 | Robustness Test 2 | ||||
|---|---|---|---|---|---|---|
| 1% Tail Reduction Treatment | 1% Tail Truncation Treatment | Substitution Variable: E-Commerce Income | ||||
| Coefficient | Standard Error | Coefficient | Standard Error | Coefficient | Standard Error | |
| Model 4 | Model 5 | Model 6 | ||||
| E-commerce participation (E-commerce income) | −0.023 *** | 0.008 | −0.026 *** | 0.009 | −0.012 * | 0.007 |
| Control variables | Yes | Yes | Yes | |||
| Constant | −0.313 ** | 0.062 | 0.297 *** | 0.063 | 0.550 *** | 0.169 |
| R2 | 0.406 | 0.401 | 0.164 | |||
| F value | 9.013 *** | 8.435 *** | − | |||
| Wald test | − | − | 53.843 *** | |||
| Observations | 271 | 249 | 271 | |||
| Variables | O-Logit Model | |||||
|---|---|---|---|---|---|---|
| Price Incentive | Reputation Incentive | Place Identity | ||||
| Coefficient | Standard Error | Coefficient | Standard Error | Coefficient | Standard Error | |
| Model 7 | Model 8 | Model 9 | ||||
| E-commerce participation | 3.388 *** | 0.881 | 1.780 *** | 0.469 | 1.997 *** | 0.693 |
| Control variables | Yes | Yes | Yes | |||
| Log likelihood | −239.807 | −320.728 | −200.443 | 0.063 | 0.550 *** | 0.169 |
| test | 41.800 *** | 44.270 *** | 37.500 *** | |||
| Observations | 271 | 271 | 271 | |||
| Variables | Grassland Utilization Pressure | |||||
|---|---|---|---|---|---|---|
| Coefficient | Standard Error | Coefficient | Standard Error | Coefficient | Standard Error | |
| Model 10 | Model 11 | Model 12 | ||||
| E-commerce participation | −0.026 ** | 0.012 | −0.025 | 0.015 | −0.028 ** | 0.012 |
| Injunctive norm | − | − | 0.077 * | 0.045 | − | |
| E-commerce participation × injunctive norm | − | − | −0.071 * | 0.042 | − | − |
| Descriptive norm | − | − | − | − | 0.032 ** | 0.016 |
| E-commerce participation × descriptive norm | − | − | − | − | −0.049 * | 0.026 |
| Control variables | Yes | Yes | Yes | |||
| Constant | 0.696 ** | 0.077 | 0.360 *** | 0.075 | 0.326 *** | 0.074 |
| R2 | 0.254 | 0.293 | 0.263 | |||
| F value | 6.623 *** | 6.505 *** | 6.001 *** | |||
| Observations | 271 | 271 | 271 | |||
| Variables | E-Commerce Demonstration County | Non-E-Commerce Demonstration County | ||
|---|---|---|---|---|
| Coefficient | Standard Error | Coefficient | Standard Error | |
| Model 13 | Model 14 | |||
| E-commerce participation | −0.021 *** | 0.007 | −0.117 | 0.083 |
| Control variables | Yes | Yes | ||
| Constant | 0.171 *** | 0.043 | 0.339 | 0.305 |
| R2 | 0.434 | 0.374 | ||
| F value | 8.897 *** | 2.707 *** | ||
| Observations | 176 | 95 | ||
| Matching Methods | Treatment Group | Control Group | ATT | T Value | |
|---|---|---|---|---|---|
| Nearest Neighbor Matching (K = 1) | Model 15 | 0.038 | 0.077 | −0.038 *** (0.016) | −2.45 |
| Radius Matching (0.01) | Model 16 | 0.042 | 0.076 | −0.034 *** (0.011) | −3.20 |
| Kernel Matching | Model 17 | 0.038 | 0.068 | −0.030 *** (0.010) | −3.03 |
| Mean Value | 0.040 | 0.074 | −0.034 | − | |
| Matching Methods | Pseudo R2 | LR Statistic | p Value | Mean Deviation | Median Deviation |
|---|---|---|---|---|---|
| Before Matching | 0.216 | 49.78 | 0.00 | 40.10 | 33.30 |
| Nearest Neighbor Matching (K = 1) | 0.080 | 7.80 | 0.56 | 18.50 | 19.90 |
| Radius Matching (0.01) | 0.036 | 2.80 | 0.97 | 10.90 | 8.10 |
| Kernel Matching | 0.004 | 0.43 | 1.00 | 4.20 | 2.10 |
Disclaimer/Publisher’s Note: The statements, opinions and data contained in all publications are solely those of the individual author(s) and contributor(s) and not of MDPI and/or the editor(s). MDPI and/or the editor(s) disclaim responsibility for any injury to people or property resulting from any ideas, methods, instructions or products referred to in the content. |
© 2024 by the authors. Licensee MDPI, Basel, Switzerland. This article is an open access article distributed under the terms and conditions of the Creative Commons Attribution (CC BY) license (https://creativecommons.org/licenses/by/4.0/).
Share and Cite
Tian, M.; Wu, Y. E-Commerce Participation, Subjective Norms and Grassland Utilization Pressure: An Empirical Evidence of Herdsmen in Inner Mongolia, China. Agriculture 2024, 14, 690. https://doi.org/10.3390/agriculture14050690
Tian M, Wu Y. E-Commerce Participation, Subjective Norms and Grassland Utilization Pressure: An Empirical Evidence of Herdsmen in Inner Mongolia, China. Agriculture. 2024; 14(5):690. https://doi.org/10.3390/agriculture14050690
Chicago/Turabian StyleTian, Mingjun, and Yunhua Wu. 2024. "E-Commerce Participation, Subjective Norms and Grassland Utilization Pressure: An Empirical Evidence of Herdsmen in Inner Mongolia, China" Agriculture 14, no. 5: 690. https://doi.org/10.3390/agriculture14050690
APA StyleTian, M., & Wu, Y. (2024). E-Commerce Participation, Subjective Norms and Grassland Utilization Pressure: An Empirical Evidence of Herdsmen in Inner Mongolia, China. Agriculture, 14(5), 690. https://doi.org/10.3390/agriculture14050690

