Statins and 90-Day Functional Performance and Survival in Patients with Spontaneous Intracerebral Hemorrhage
Abstract
1. Introduction
2. Material and Methods
2.1. Materials
2.2. Methods
2.2.1. Qualification for This Study
Recognition of sICH
- –
- Size (volume) of the intracerebral hematoma in mm3 (according to the ABC/2 rule, where A is the anterior–posterior dimension, B right-left, C inferior-posterior) [35].
- –
- Presence of cerebral edema,
- –
- Penetration into the ventricular system, and
- –
- Displacement of intracranial structures.
- (1)
- Hypertension was diagnosed according to the 2018 Guidelines of the European Society of Cardiology (ESC) and the European Society of Hypertension (ESH), in which hypertension was defined as a reported systolic blood pressure (SBP) ≥ 140 mm Hg and/or diastolic blood pressure (DBP) ≥ 90 mm Hg based on clinical/physician office measurements [36].
- (2)
- Diabetes mellitus was diagnosed based on the 2018 Polish Diabetes Association criteria after excluding transient hyperglycemia due to stroke [37].
- (3)
- Atrial fibrillation was diagnosed based on a 12-lead ECG (electrocardiogram) following the 2016 ESC guidelines [38].
- (4)
- Dyslipidemia was defined as abnormal plasma concentrations of either lipid fractions or lipoproteins. The term includes any abnormality in the lipidogram regarding total cholesterol (TC), high-density lipoprotein (HDL), low-density lipoprotein (LDL) and triglycerides (TG) fractions [39]. This study used the standards of the Polish Society of Cardiology (PTK) and the Polish Society of Laboratory Diagnostics (PTDL), which also apply to the hospital laboratory. The normal values at the start of this study were TC 115.00–190.00 mg/dL, HDL ≥ 45 mg/dL, and LDL < 115 mg/dL in healthy subjects and those with low or moderate cardiovascular risk), <100 mg/dL for patients at high risk and <70 mg/dL with very high risk of cardiovascular events, and TG ≤ 150 mg/dL [40]. For the purpose of this study, we assumed an LDL fraction concentration >115 mg/dL qualifying for statin inclusion.
Group Assignment
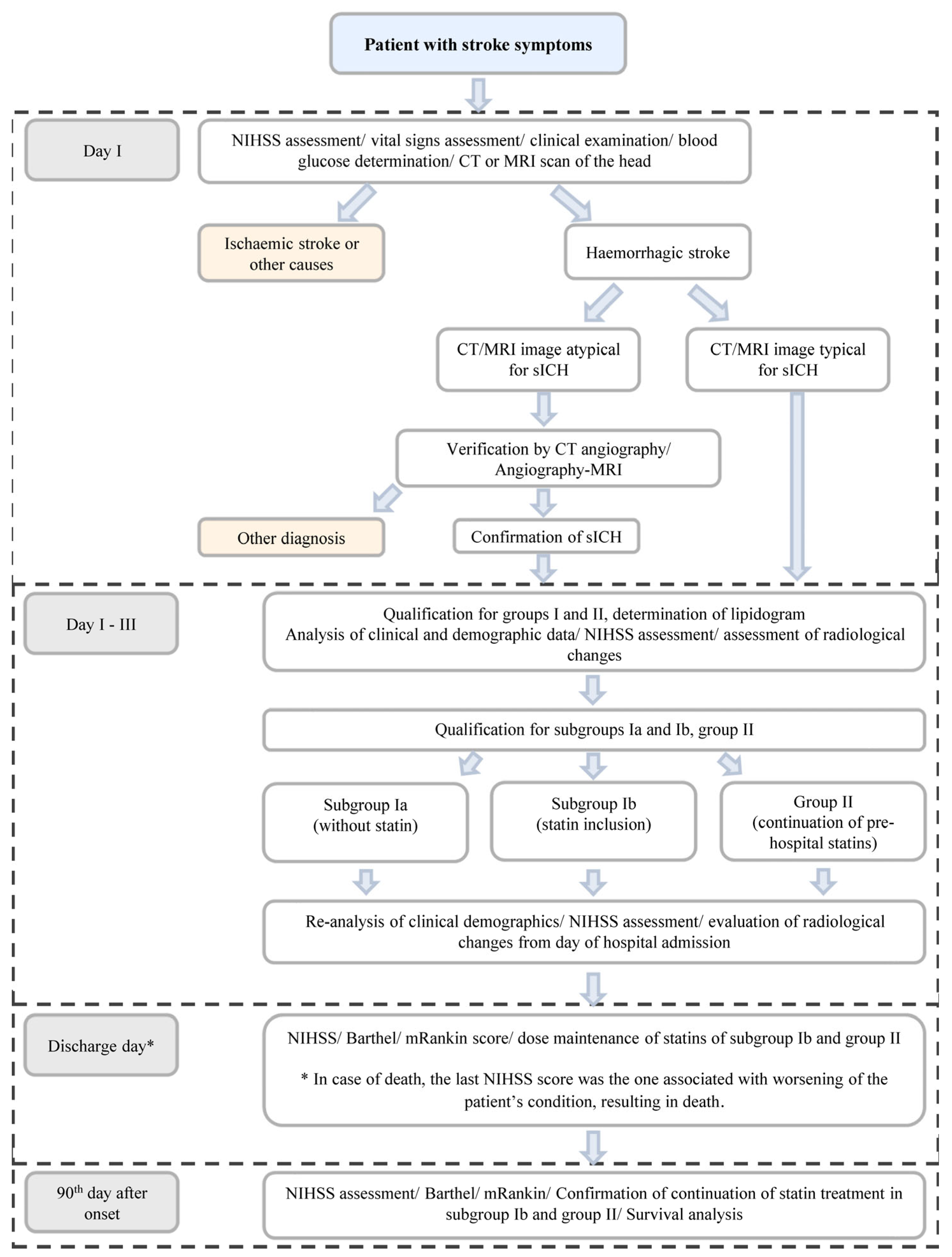
2.2.2. Course of the Study (Figure 1)
Stage 1
Stage 2
Stage 3
Stage 4

2.3. Statistical Analysis
3. Results
3.1. Analysis of Patients Not Using Statins in the Period before the Onset of sICH (Group I) and Patients Using Statins before the Onset of sICH (Group II)
3.1.1. Intake of Statins before SICH in Relation to Age, Gender, Vascular Risk Factors for Stroke and Current Lipid Profile
3.1.2. Statin Intake before sICH and Severity of Hemorrhage in Clinical and Neuroimaging Evaluation
3.2. Analysis of Patients Who Did Not Use Statins in the Period Prior to sICH and in the Acute Period of sICH (Group Ia), Patients Who Were Started on Statins in the Acute Period of sICH (Group Ib), and Patients Who Continued Statin Treatment Initiated Prior to the Onset of sICH (Group II)
3.2.1. Statin Intake before sICH in Relation to Age, Gender, Vascular Risk Factors for Stroke and Current Lipid Profile
3.2.2. Statin Intake before sICH versus Hemorrhage Severity in Clinical and Neuroimaging Evaluation
3.2.3. Statin Intake before and after Spontaneous Intracerebral Hemorrhage and the Clinical Course of Hemorrhage in Analyzed Patients in the In-Hospital Period
3.2.4. Statin Intake in the Period before and after Spontaneous Intracerebral Hemorrhage vs. Neurological Status, Functional Capacity and Survival in Analyzed Patients within 90 Days after the Onset of sICH
4. Discussion
Study Limitations
5. Conclusions
- The use of statins in the pre-sICH period did not adversely affect the patients’ initial neurological status or the results of initial neuroimaging examinations.
- Continued statin therapy prior to the onset of sICH or the inclusion of statins in acute treatment in patients with sICH and dyslipidemia does not worsen the course of the disease and the in-hospital prognosis. Statin therapy should not be discontinued during the acute phase of sICH.
- To conclude the eventual beneficial effect on the functional performance and survival of patients after sICH onset, comparability of the analyzed groups in terms of clinical, radiological and other prognostic factors in spontaneous intracerebral hemorrhage would be needed. Future studies are needed to confirm these findings.
Author Contributions
Funding
Institutional Review Board Statement
Informed Consent Statement
Data Availability Statement
Conflicts of Interest
References
- Oesterle, A.; Laufs, U.; Liao, J.K. Pleiotropic Effects of Statins on the Cardiovascular System. Circ. Res. 2017, 120, 229–243. [Google Scholar] [CrossRef]
- Rosenson, R.S.; Brown, A.S. Statin use in acute coronary syndromes: Cellular mechanisms and clinical evidence. Curr. Opin. Lipidol. 2002, 13, 625–630. [Google Scholar] [CrossRef] [PubMed]
- Finocchi, C.; Balestrino, M.; Malfatto, L.; Mancardi, G.; Serrati, C.; Gandolfo, C. National Institutes of Health Stroke Scale in patients with primary intracerebral hemorrhage. Neurol. Sci. 2018, 39, 1751–1755. [Google Scholar] [CrossRef] [PubMed]
- Visseren, F.L.J.; Mach, F.; Smulders, Y.M.; Carballo, D.; Koskinas, K.C.; Bäck, M.; Benetos, A.; Biffi, A.; Boavida, J.-M.; Capodanno, D.; et al. ESC Scientific Document Group: 2021 ESC Guidelines on cardiovascular disease prevention in clinical practice: Developed by the Task Force for cardiovascular disease prevention in clinical practice with representatives of the European Society of Cardiology and 12 medical societies with the special contribution of the European Association of Preventive Cardiology (EAPC). Eur. Heart J. 2021, 42, 3227–3337. [Google Scholar] [CrossRef]
- Kleindorfer, D.O.; Towfighi, A.; Chaturvedi, S.; Cockroft, K.M.; Gutierrez, J.; Lombardi-Hill, D.; Kamel, H.; Kernan, W.N.; Kittner, S.J.; Leira, E.C.; et al. 2021 Guideline for the Prevention of Stroke in Patients with Stroke and Transient Ischemic Attack: A Guideline from the American Heart Association/American Stroke Association. Stroke 2021, 52, e364–e467. [Google Scholar] [CrossRef]
- Błażejewska-Hyżorek, B.; Czernuszenko, A.; Członkowska, A.; Ferens, A.; Gąsecki, D.; Kaczorowski, R.; Karaszewski, B.; Karliński, M.; Kaźmierski, R.; Kłysz, B.; et al. Postępowanie w ostrej fazie udaru mózgu. Wytyczne postępowania w udarze mózgu. Pol. Prz. Neurol. 2019, 15, 1–156. [Google Scholar] [CrossRef]
- Asahi, M.; Huang, Z.; Thomas, S.; Yoshimura, S.-I.; Sumii, T.; Mori, T.; Qiu, J.; Amin-Hanjani, S.; Huang, P.L.; Liao, J.K.; et al. Protective effects of statins involving both eNOS and tPA in focal cerebral ischemia. J. Cereb. Blood Flow. Metab. 2005, 25, 722–729. [Google Scholar] [CrossRef]
- Sironi, L.; Cimino, M.; Guerrini, U.; Calvio, A.M.; Lodetti, B.; Asdente, M.; Balduini, W.; Paoletti, R.; Tremoli, E. Treatment with statins after induction of focal ischemia in rats reduces the extent of brain damage. Arterioscler. Thromb. Vasc. Biol. 2003, 23, 322–3277. [Google Scholar] [CrossRef]
- García-Bonilla, L.; Campos, M.; Giralt, D.; Salat, D.; Chacón, P.; Hernández-Guillamon, M.; Rosell, A.; Montaner, J. Evidence for the efficacy of statins in animal stroke models: A meta-analysis. J. Neurochem. 2012, 122, 233–243. [Google Scholar] [CrossRef]
- Christophe, B.; Karatela, M.; Sanchez, J.; Pucci, J.; Connolly, E.S. Statin Therapy in Ischemic Stroke Models: A Meta-Analysis. Transl. Stroke Res. 2020, 11, 590–600. [Google Scholar] [CrossRef]
- Mustanoja, S.; Strbian, D.; Putaala, J.; Meretoja, A.; Curtze, S.; Haapaniemi, E.; Sairanen, T.; Hietikko, R.; Sirén, J.; Kaste, M.; et al. Association of prestroke statin use and lipid levels with outcome of intracerebral hemorrhage. Stroke 2013, 44, 2330–2332. [Google Scholar] [CrossRef] [PubMed]
- Goldstein, L.B.; Amarenco, P.; Szarek, M.; Callahan, A.; Hennerici, M., 3rd; Sillesen, H.; Zivin, J.A.; Welch, K. Hemorrhagic stroke in the Stroke Prevention by Aggressive Reduction in Cholesterol Levels study. Neurology 2008, 70, 2364–2370. [Google Scholar] [CrossRef] [PubMed]
- Hackam, D.G.; Woodward, M.; Newby, L.K.; Bhatt, D.L.; Shao, M.; Smith, E.E.; Donner, A. Statins and intracerebral hemorrhage: Collaborative systematic review and meta-analysis. Circulation 2011, 124, 2233–2242. [Google Scholar] [CrossRef] [PubMed]
- McKinney, J.S.; Kostis, W.J. Statin therapy and the risk of intracerebral hemorrhage: A meta-analysis of 31 randomized controlled trials. Stroke 2012, 43, 2149–2156. [Google Scholar] [CrossRef]
- Chen, C.J.; Ding, D.; Ironside, N.; Buell, T.J.; Elder, L.J.; Warren, A.; Adams, A.P.; Ratcliffe, S.J.; James, R.F.; Naval, N.S.; et al. Statins for neuroprotection in spontaneous intracerebral hemorrhage. Neurology 2019, 93, 1056–1066. [Google Scholar] [CrossRef]
- Wang, J. Preclinical and clinical research on inflammation after intracerebral hemorrhage. Prog. Neurobiol. 2010, 92, 463–477. [Google Scholar] [CrossRef]
- Carmichael, S.T.; Vespa, P.M.; Saver, J.L.; Coppola, G.; Geschwind, D.H.; Starkman, S.; Miller, C.M.; Kidwell, C.S.; Liebeskind, D.S.; Martin, N.A. Genomic profiles of damage and protection in human intracerebral hemorrhage. J. Cereb. Blood Flow. Metab. 2008, 28, 1860–1875. [Google Scholar] [CrossRef]
- Yang, D.; Knight, R.A.; Han, Y.; Karki, K.; Zhang, J.; Ding, C.; Chopp, M.; Seyfried, D.M. Vascular recovery promoted by atorvastatin and simvastatin after experimental intracerebral hemorrhage: Magnetic resonance imaging and histological study. J. Neurosurg. 2011, 114, 1135–1142. [Google Scholar] [CrossRef]
- Ewen, T.; Qiuting, L.; Chaogang, T.; Tao, T.; Jun, W.; Liming, T.; Guanghong, X. Neuroprotective effect of atorvastatin involves suppression of TNF-α and upregulation of IL-10 in a rat model of intracerebral hemorrhage. Cell Biochem. Biophys. 2013, 66, 337–346. [Google Scholar] [CrossRef]
- Xi, G.; Keep, R.F.; Hoff, J.T. Mechanisms of brain injury after intracerebral haemorrhage. Lancet Neurol. 2006, 5, 53–63. [Google Scholar] [CrossRef]
- Jung, K.H.; Chu, K.; Jeong, S.W.; Han, S.Y.; Lee, S.T.; Kim, J.Y.; Kim, M.; Roh, J. HMG-CoA reductase inhibitor, atorvastatin, promotes sensorimotor recovery, suppres g acute inflammatory reaction after experimental intracerebral hemorrhage. Stroke 2004, 35, 1744–1749. [Google Scholar] [CrossRef] [PubMed]
- Yang, D.; Zhang, J.; Han, Y.; James, E.; Chopp, M.; Seyfried, D.M. Acute Statin Treatment Improves Recovery after Experimental Intracerebral Hemorrhage. World J. Neurosci. 2013, 3, 69–75. [Google Scholar] [CrossRef] [PubMed][Green Version]
- Wang, X.; Dong, Y.; Qi, X.; Huang, C.; Hou, L. Cholesterol levels and risk of hemorrhagic stroke: A systematic review and meta-analysis. Stroke 2013, 44, 1833–1839. [Google Scholar] [CrossRef]
- Laufs, U.; Endres, M.; Custodis, F.; Gertz, K.; Nickenig, G.; Liao, J.K.; Bohm, M. Suppression of endothelial nitric oxide production after withdrawal of statin treatment is mediated by negative feedback regulation of rho GTPase gene transcription. Circulation 2000, 102, 3104–3110. [Google Scholar] [CrossRef] [PubMed][Green Version]
- Endres, M.; Nolte, C.H.; Scheitz, J.F. Statin Treatment in Patients with Intracerebral Hemorrhage. Stroke 2018, 49, 240–246. [Google Scholar] [CrossRef] [PubMed]
- Greenberg, S.M.; Ziai, W.C.; Cordonnier, C.; Dowlatshahi, D.; Francis, B.; Goldstein, J.N.; Hemphill, J.C.; Johnson, R.; Keigher, K.M.; Mack, W.J.; et al. 2022 Guideline for the Management of Patients with Spontaneous Intracerebral Hemorrhage: A Guideline from the American Heart Association/American Stroke Association. Stroke 2022, 53, e282–e361. [Google Scholar] [CrossRef]
- Yamamoto, H.; Bogousslavsky, J. Mechanisms of second and further strokes. J. Neurol. Neurosurg. Psychiatry 1998, 64, 771–776. [Google Scholar] [CrossRef]
- Seyfried, D.; Han, Y.; Lu, D.; Chen, J.; Bydon, A.; Chopp, M. Improvement in neurological outcome after administration of atorvastatin following experimental intracerebral hemorrhage in rats. J. Neurosurg. 2004, 101, 104–107. [Google Scholar] [CrossRef]
- Karki, K.; Knight, R.A.; Han, Y.; Yang, D.; Zhang, J.; Ledbetter, K.A.; Chopp, M.; Seyfried, D.M. Simvastatin and atorvastatin improve neurological outcome after experimental intracerebral hemorrhage. Stroke 2009, 40, 3384–3389. [Google Scholar] [CrossRef]
- Flint, A.C.; Conell, C.; Rao, V.A.; Klingman, J.G.; Sidney, S.; Johnston, S.C.; Hemphill, J.C.; Kamel, H.; Davis, S.M.; Donnan, G.A. Effect of statin use during hospitalization for intracerebral hemorrhage on mortality and discharge disposition. JAMA Neurol. 2014, 71, 1364–1371. [Google Scholar] [CrossRef]
- Chen, P.S.; Cheng, C.L.; Chang, Y.C.; Kao Yang, Y.H.; Yeh, P.S.; Li, Y.H. Early statin therapy in patients with acute intracerebral hemorrhage without prior statin use. Eur. J. Neurol. 2015, 22, 773–780. [Google Scholar] [CrossRef] [PubMed]
- Jung, J.M.; Choi, J.Y.; Kim, H.J.; Seo, W.K. Statin use in spontaneous intracerebral hemorrhage: A systematic review and meta-analysis. Int. J. Stroke 2015, 10, 10–17. [Google Scholar] [CrossRef] [PubMed]
- Silva Marques, J.; Ennis, G.; Venade, G.; João Soares, R.; Monteiro, N.; Gomes, A. Association of Statins with Functional Outcome and 30-Day Mortality in Patients with Intracerebral Hemorrhage. Cureus 2021, 13, e14421. [Google Scholar] [CrossRef] [PubMed]
- Siniscalchi, A.; Lochner, P.; Perrotta, P.; Rizzuto, S.; De Sarro, G.; Gallelli, L. Isolated Hand Palsy in National Institutes of Health Stroke Scale (NIHSS): Is It Useful? West. J. Emerg. Med. 2018, 19, 524–526. [Google Scholar] [CrossRef]
- Kothari, R.U.; Brott, T.; Broderick, J.P.; Barsan, W.G.; Sauerbeck, L.R.; Zuccarello, M.; Khoury, J. The ABCs of measuring intracerebral hemorrhage volumes. Stroke 1996, 27, 1304–1305. [Google Scholar] [CrossRef]
- Referowska, M.; Leśniak, W. Postępowanie w nadciśnieniu tętniczym. Podsumowanie wytycznych European Society of Cardiology i European Society of Hypertension 2018. Med. Prakt. 2018, 10, 11–41. [Google Scholar]
- Czupryniak, L. Zalecenia kliniczne Polskiego Towarzystwa Diabetologicznego dotyczące postępowania u chorych na cukrzycę–najważniejsze zmiany na rok 2018. Med. Prakt. 2018, 4, 43–48. [Google Scholar]
- Referowska, M.; Leśniak, W. Postępowanie w migotaniu przedsionków. Podsumowanie wytycznych European Society of Cardiology 2016. Med. Prakt. 2016, 12, 10–35. [Google Scholar]
- Szymański, F.M.; Barylski, M.; Cybulska, B.; Wożakowska-Kapłon, B.; Krasiński, Z.; Mamcarz, A.; Widecka, K.; Płatek, A.E.; Dudek, D.; Mickiewicz, A.; et al. Rekomendacja postępowania w dyslipidemii w Polsce—III Deklaracja Sopotu. Interdyscyplinarne stanowisko eksperckie zatwierdzone przez Grupę Roboczą Polskiego Towarzystwa Kardiologicznego ds. Farmakoterapii Sercowo-Naczyniowej. Kardiol. J. 2018, 25, 655–665. [Google Scholar]
- Banach, M.; Burchardt, P.; Chlebus, K.; Dobrowolski, P.; Dudek, D.; Dyrbuś, K.; Gąsior, M.; Jankowski, P.; Jóźwiak, J.; Kłosiewicz-Latoszek, L.; et al. Wytyczne PTL/KLRwP/PTK/PTDL/PTD/PTNT diagnostyki i leczenia zaburzeń lipidowych w Polsce 2021. Lek. POZ 2021, 6, 13. [Google Scholar]
- Pandit, A.K.; Kumar, P.; Kumar, A.; Chakravarty, K.; Misra, S.; Prasad, K. High-dose statin therapy and risk of intracerebral hemorrhage: A meta-analysis. Acta Neurol. Scand. 2016, 134, 22–28. [Google Scholar] [CrossRef] [PubMed]
- Banks, J.L.; Marotta, C.A. Outcomes validity and reliability of the modified Rankin scale: Implications for stroke clinical trials: A literature review and synthesis. Stroke 2007, 38, 1091–1096. [Google Scholar] [CrossRef] [PubMed]
- Quinn, T.J.; Langhorne, P.; Stott, D.J. Barthel index for stroke trials: Development, properties, and application. Stroke 2011, 42, 1146–1151. [Google Scholar] [CrossRef] [PubMed]
- Mayer, S.A.; Rincon, F.; Mohr, J.P. Krwotok śródmózgowy. In Merritt Neurologia, 13th ed.; Louis, E.D., Mayer, S.A., Rowland, L.P., Turaj, W., Eds.; Edra Urban & Partner, Poland: Wroclaw, Poland, 2017; Volume 1, pp. 327–335. [Google Scholar]
- Wilkinson, D.A.; Pandey, A.S.; Thompson, B.G.; Keep, R.F.; Hua, Y.; Xi, G. Injury mechanisms in acute intracerebral hemorrhage. Neuropharmacology 2018, 134, 240–248. [Google Scholar] [CrossRef]
- An, S.J.; Kim, T.J.; Yoon, B.W. Epidemiology, Risk Factors, and Clinical Features of Intracerebral Hemorrhage: An Update. J. Stroke 2017, 19, 3–10. [Google Scholar] [CrossRef]
- Endres, M.; Heuschmann, P.U.; Laufs, U.; Hakim, A.M. Primary prevention of stroke: Blood pressure, lipids, and heart failure. Eur. Heart J. 2011, 32, 545–552. [Google Scholar] [CrossRef]
- Iso, H.; Jacobs, D.R.; Wentworth, D.; Neaton, J.D.; Cohen, J.D. Serum cholesterol levels and six-year mortality from stroke in 350,977 men screened for the multiple risk factor intervention trial. N. Engl. J. Med. 1989, 320, 904–910. [Google Scholar] [CrossRef]
- Chen, Y.-W.; Li, C.-H.; Yang, C.-D.; Liu, C.-H.; Chen, C.-H.; Sheu, J.-J.; Lin, S.-K.; Chen, A.-C.; Chen, P.-K.; Chen, P.-L.; et al. Low cholesterol level associated with severity and outcome of spontaneous intracerebral hemorrhage: Results from Taiwan Stroke Registry. PLoS ONE 2017, 19, e0171379. [Google Scholar] [CrossRef]
- Leker, R.R.; Khoury, S.T.; Rafaeli, G.; Shwartz, R.; Eichel, R.; Tanne, D.; NASIS Investigators. Prior use of statins improves outcome in patients with intracerebral hemorrhage: Prospective data from the National Acute Stroke Israeli Surveys (NASIS). Stroke 2009, 40, 2581–2584. [Google Scholar] [CrossRef]
- Gonzalez-Perez, A.; Gaist, D.; Wallander, M.A.; McFeat, G.; Garcia-Rodriguez, L.A. Mortality after hemorrhagic stroke: Data from general practice (The Health Improvement Network). Neurology 2013, 81, 559–565. [Google Scholar] [CrossRef]
- Zia, E.; Engstrom, G.; Svensson, P.J.; Norrving, B.; Pessah-Rasmussen, H. Three-year survival and stroke recurrence rates in patients with primary intracerebral hemorrhage. Stroke 2009, 40, 3567–3573. [Google Scholar] [CrossRef] [PubMed]
- Bagg, S.; Pombo, A.P.; Hopman, W. Effect of age on functional outcomes after stroke rehabilitation. Stroke 2002, 33, 179–185. [Google Scholar] [CrossRef] [PubMed]
- Camacho, E.; LoPresti, M.A.; Bruce, S.; Lin, D.; Abraham, M.; Appelboom, G.; Taylor, B.; McDowell, M.; DuBois, B.; Sathe, M.; et al. The role of age in intracerebral hemorrhages. J. Clin. Neurosci. 2015, 22, 1867–1870. [Google Scholar] [CrossRef]
- Putaala, J.; Lehto, M.; Meretoja, A.; Silvennoinen, K.; Curtze, S.; Kääriäinen, J.; Koivunen, R.-J.; Kaste, M.; Tatlisumak, T.; Strbian, D. In-hospital cardiac complications after intracerebral hemorrhage. Int. J. Stroke 2014, 9, 741–746. [Google Scholar] [CrossRef] [PubMed]
- Kuohn, L.R.; Leasure, A.C.; Acosta, J.N.; Vanent, K.; Murthy, S.B.; Kamel, H.; Matouk, C.C.; Sansing, L.H.; Falcone, G.J.; Sheth, K.N. Cause of death in spontaneous intracerebral hemorrhage survivors: Multistate longitudinal study. Neurology 2020, 95, e2736–e2745. [Google Scholar] [CrossRef] [PubMed]
- Apostolaki-Hansson, T.; Ullberg, T.; Pihlsgård, M.; Norrving, B.; Petersson, J. Prognosis of Intracerebral Hemorrhage Related to Antithrombotic Use: An Observational Study from the Swedish Stroke Register (Riksstroke). Stroke 2021, 52, 966–974. [Google Scholar] [CrossRef]
- Majidi, S.; Suarez, J.I.; Qureshi, A.I. Management of acute hypertensive response in intracerebral hemorrhage patients after ATACH-2 trial. Neurocrit. Care 2017, 27, 249–258. [Google Scholar] [CrossRef]
- Mahoney, F.I.; Barthel, D.W. Functional evaluation: The Barthel Index. Md. State Med. J. 1965, 14, 61–65. [Google Scholar]
- Broderick, J.P.; Adeoye, O.; Elm, J. Evolution of the Modified Rankin Scale and Its Use in Future Stroke Trials. Stroke 2017, 48, 2007–2012. [Google Scholar] [CrossRef]
- Pan, Y.S.; Jing, J.; Wang, Y.L.; Zhao, X.Q.; Song, B.; Wang, W.; Wang, D.; Liu, G.; Liu, L.; Wang, C.; et al. Use of statin during hospitalization improves the outcome after intracerebral hemorrhage. CNS Neurosci. Ther. 2014, 20, 548–555. [Google Scholar] [CrossRef]
- Doerrfuss, J.I.; Abdul-Rahim, A.H.; Siegerink, B.; Nolte, C.H.; Lees, K.R.; Endres, M.; Kasner, S.; Scheitz, J.F. Early in-hospital exposure to statins and outcome after intracerebral haemorrhage-Results from the Virtual International Stroke Trials Archive. Eur. Stroke J. 2020, 5, 85–93. [Google Scholar] [CrossRef] [PubMed]
- Naval, N.S.; Abdelhak, T.A.; Urrunaga, N.; Zeballos, P.; Mirski, M.A.; Carhuapoma, J.R. An association of prior statin use with decreased perihematomal edema. Neurocrit. Care 2008, 8, 13–18. [Google Scholar] [CrossRef] [PubMed]
- Naval, N.S.; Abdelhak, T.A.; Zeballos, P.; Urrunaga, N.; Mirski, M.A.; Carhuapoma, J.R. Prior statin use reduces mortality in intracerebral hemorrhage. Neurocrit. Care 2008, 8, 6–12. [Google Scholar] [CrossRef] [PubMed]
- Tapia-Pérez, J.H.; Rupa, R.; Zilke, R.; Gehring, S.; Voellger, B.; Schneider, T. Continued statin therapy could improve the outcome after spontaneous intracerebral hemorrhage. Neurosurg. Rev. 2013, 36, 279–287. [Google Scholar] [CrossRef]
- Tapia Pérez, J.H.; Yildiz, O.C.; Schneider, T.; Nimsky, C. Meta-analysis of Statin Use for the Acute Therapy of Spontaneous Intracerebral Hemorrhage. J. Stroke Cerebrovasc. Dis. 2015, 24, 2521–2526. [Google Scholar] [CrossRef]
- Lei, C.; Chen, T.; Chen, C.; Ling, Y. Pre-Intracerebral Hemorrhage and In-Hospital Statin Use in Intracerebral Hemorrhage: A Systematic Review and Meta-analysis. World Neurosurg. 2018, 111, 47–54. [Google Scholar] [CrossRef]
| Parameter | Group I n = 122 | Group II n = 31 | p I vs. II |
|---|---|---|---|
| Age (years) Mean ± SD | 68 ± 12.5 | 72 ± 9.1 | 0.0369 * |
| BMI Mean ± SD | 26.3 ± 5.7 | 26.5 ± 5.5 | 0.9729 * |
| Woman n (%) | 53 (44.4%) | 17 (54.8%) | 0.2554 ** |
| Hypertension n (%) | 108 (88.5%) | 30 (96.8%) | 0.1678 ** |
| Ischemic heart disease n (%) | 15 (12.3%) | 14 (45.2%) | <0.001 ** |
| Past myocardial infarction n (%) | 8 (6.6%) | 6 (19.4%) | 0.0273 ** |
| Atrial fibrillation n (%) | 6 (4.9%) | 1 (3.2%) | 0.6872 ** |
| Type 2 diabetes n (%) | 28 (23%) | 15 (48.4%) | 0.0049 ** |
| History of ischemic stroke n (%) | 13 (10.7%) | 11 (35.5%) | 0.0007 ** |
| History of intracerebral hemorrhage n (%) | 9 (7.4%) | 1 (3.2%) | 0.4036 ** |
| Dyslipidemia n (%) | 57 (46.7%) | 28 (90.3%) | <0.001 ** |
| Cigarette smoking n (%) | 42 (34.4%) | 14 (45.1%) | 0.2678 ** |
| Alcohol consumption n (%) | 33 (27%) | 5 (16.1%) | 0.2089 ** |
| Use of antiaggregants n (%) | 23 (18.9%) | 20 (64.5%) | <0.001 ** |
| SBP value at the time of hospital admission (mmHg) Mean ± SD | 166.6 ± 30.2 | 163.1 ± 30 | 0.4635 * |
| DBP value at the time of hospital admission (mmHg) Mean ± SD | 86.6 ± 10.4 | 82.1 ± 13.6 | 0.0014 * |
| Glycemia at the time of admission to the hospital (mg/dL) Mean ± SD | 142.6 ± 60.7 | 156.2 ± 52.7 | 0.0809 * |
| TC concentration (mg/dL) Mean ± SD | 180.7 ± 47.1 | 144.02 ± 34.1 | 0.0002 * |
| LDL concentration (mg/dL) Mean ± SD | 112.8 ± 42.6 | 83.8 ± 33.7 | 0.0016 * |
| HDL concentration (mg/dL) Mean ± SD | 55.4 ± 20.1 | 46.7 ± 12.9 | 0.0315 * |
| TG concentration (mg/dL) Mean ± SD | 113.1 ± 48.8 | 105.7 ± 25.7 | 0.8683 * |
| Parameter (at the Time of Admission to the Hospital) | Group I n = 122 | Group II n = 31 | p I vs. II |
|---|---|---|---|
| NIHSS score Mean ± SD | 10.9 ± 8.1 | 12 ± 12 | 0.6581 * |
| Volume of hemorrhagic foci on head CT scan (mm3) Mean ± SD | 28,077.3 ± 43,844.7 | 25,281.5 ± 39,830 | 0.8855 * |
| Midline shift on head CT scan (mm) Mean ± SD | 2.9 ± 5 | 2.8 ± 3 | 0.5859 * |
| Percentage of patients with brain edema on CT scan, n (%) | 95 (78%) | 22 (71%) | 0.4201 ** |
| Percentage of patients with penetration of the sICH into the ventricular system on CT scan of the brain, n (%) | 46 (39%) | 10 (33%) | 0.4622 ** |
| Percentage of patients with subarachnoid intussusception on brain CT, n (%) | 10 (8.1%) | 3 (9.8%) | 0.7902 ** |
| Parameter | Group Ia n = 66 | Group Ib n = 56 | Group II n = 31 | p Ia vs. Ib | p Ia vs. II | p Ib vs. II |
|---|---|---|---|---|---|---|
| Age (years) Mean ± SD | 68.5 ± 18.8 | 67.5 ± 10.9 | 73.7 ± 9.1 | 1.0 | 0.3156 | 0.078 |
| Woman n (%) Mean ± SD | 26.6 ± 6.5 | 26 ± 4.9 | 26.5 ± 5.5 | 1.0 | 1.0 | 1.0 |
| Hypertension n (%) | 29 (43.9%) | 24 (42.9%) | 17 (54.8%) | 1.0 | 1.0 | 1.0 |
| Ischemic heart disease n (%) | 57 (86.4%) | 51 (91%) | 30 (96.8%) | 1.0 | 1.0 | 1.0 |
| Past myocardial infarction n (%) | 9 (13.6%) | 6 (10.7%) | 14 (45.2%) | 1.0 | 0.0373 | 0.0237 |
| Atrial fibrillation n (%) | 4 (6.1%) | 4 (7.1%) | 6 (19.4%) | 1.0 | 0.8755 | 1.0 |
| Type 2 diabetes n (%) | 4 (6.1%) | 2 (3.6%) | 1 (3.2%) | 1.0 | 1.0 | 1.0 |
| History of ischemic stroke n (%) | 18 (27.3%) | 10 (17.9%) | 15 (48.4%) | 1.0 | 0.2823 | 0.0557 |
| History of intracerebral hemorrhage n (%) | 10 (15.2%) | 3 (5.4%) | 11 (35.5%) | 1.0 | 0.3208 | 0.0605 |
| Dyslipidemia n (%) | 7 (10.1%) | 2 (3.6%) | 1 (3.2%) | 1.0 | 1.0 | 1.0 |
| Cigarette smoking n (%) | 21 (31.8%) | 21 (37.5%) | 14 (45.1%) | 1.0 | 0.8702 | 1.0 |
| Alcohol consumption n (%) | 23 (34.8%) | 10 (17.9%) | 5 (16.1%) | 0.3192 | 0.4132 | 1.0 |
| Use of antiaggregants n (%) | 12 (18.2%) | 11 (19.6%) | 20 (64.5%) | 1.0 | 0.0007 | 0.0016 |
| SBP value at the time of hospital admission (mmHg) Mean ± SD | 163 ± 32.7 | 170.2 ± 26.8 | 163.1 ± 30 | 0.3631 | 1.0 | 0.5394 |
| DBP value at the time of hospital admission (mmHg) Mean ± SD | 81.4 ± 10.4 | 83.2 ± 12.5 | 82.1 ± 13.6 | 0.5380 | 0.0457 | 0.0017 |
| Glycemia at the time of admission to the hospital (mg/dL) Mean ± SD | 155.1 ± 72.9 | 127.8 ± 37.4 | 156.2 ± 52 | 0.1824 | 1.0 | 0.0501 |
| TC concentration (mg/dL) Mean ± SD | 150.1 ± 26.5 | 209.4 ± 34.6 | 144.2 ± 34.1 | 0.0015 | 0.1974 | <0.001 |
| LDL concentration (mg/dL) Mean ± SD | 61.2 ± 16.5 | 128.5 ± 41.9 | 83.8 ± 33.7 | 0.0009 | 0.5672 | <0.001 |
| HDL concentration (mg/dL) Mean ± SD | 57.5 ± 14.4 | 56.1 ± 21.6 | 46.7 ± 12.9 | 1.0 | 0.2318 | 0.0680 |
| TG concentration (mg/dL) Mean ± SD | 92.3 ± 25.7 | 124.6 ± 52.7 | 105.7 ± 25.7 | 0.2177 | 1.0 | 1.0 |
| Parameter | Group Ia | Group Ib | Group II | p | p | p | |
|---|---|---|---|---|---|---|---|
| n = 66 | n = 56 | n = 31 | Ia vs. Ib | Ia vs. II | II vs. Ib | ||
| Head CT scan | |||||||
| Volume of hemorrhagic foci [mm3] (mean ± SD) | 1 day | 43,101.1 ± 54,092.6 | 10,048.8 ± 111,955.5 | 25,281.5 ± 33,751.7 | <0.001 * | 0.1415 * | 0.1299 * |
| Midline shift [mm] (mean ± SD) | 1 day | 4.7 ± 6.1 | 0.6 ± 1.4 | 2.8 ± 5.5 | <0.001 * | 0.0489 * | 0.2772 * |
| Percentage of patients with cerebral edema [%] | 1 day | 83.3 | 71.4 | 71 | 0.7739 * | 0.9806 * | 1.0 * |
| Percentage of patients with sICH penetration into the ventricular system [%] | 1 day | 50 | 26.8 | 32.3 | 0.0822 * | 0.4785 * | 1.0 * |
| Percentage of patients with subventricular intussusception [%] | 1 day | 13.7 | 1.8 | 9.7 | 0.7804 * | 1.0 * | 1.0 * |
| Neurological examination | |||||||
| NIHSS score [points] (mean ± SD) | 1 day | 13.8 ± 8.3 | 7.5 ± 6.2 | 12 ± 9.3 | <0.001 * | 0.6864 * | 0.0733 * |
| discharge | 13.6 ± 11 | 6.2 ± 7.5 | 10.6 ± 11.3 | 0.0003 * | 0.6291 * | 0.1588 * | |
| 90 days | 5.7 ± 6.1 | 2.7 ± 3.4 | 2.2 ± 2.2 | 0.0499 * | 0.1230 * | 1.0 * | |
| Percentage of patients with improvement on the NIHSS scale [%] | discharge | 40.9 | 62.5 | 67.7 | 0.0201 *** | 0.0121 *** | 0.6232 *** |
| 90 days | 56.3 | 81.1 | 90.1 | 0.0061 *** | 0.0141 *** | 0.1202 *** | |
| mRS [points] (mean ± SD) | discharge | 4.3 ± 1.9 | 3.2 ± 1.8 | 4.1 ± 1.7 | 0.0005 * | 0.8578 * | 0.1320 * |
| 90 days | 3.0 ± 1.8 | 2.1 ± 1.5 | 2.4 ± 1.4 | 0.0275 * | 0.4682 * | 1.0 * | |
| Percentage of patients with improve-ment mRS [%] | From discharge to 90 days (post-hospital period) | 35.3 | 62.8 | 62 | 0.0161 *** | 0.0542 *** | 0.2301 *** |
| Barthel scale [Points] (mean ± SD) | discharge | 43.5 ± 40.2 | 63.3 ± 34.4 | 47.7 ± 32.9 | 0.0184 * | 1.0 * | 0.3491 * |
| 90 days | 58.3 ± 40.6 | 83.0 ± 26.7 | 80.0 ± 28.6 | 0.0109 * | 0.2316 * | 1.0 * | |
| Percentage of patients with improvement in Barthel scale [%] | From discharge to 90 days (post-hospital period) | 50 | 77.4 | 89.5 | 0.0262 *** | 0.0051 *** | 0.5331 *** |
| Mortality evaluation | |||||||
| Mortalities [number of patients] | 1 day-90 days | 28 | 9 | 8 | 0.0042 **** | 0.2228 **** | 0.1371 **** |
| Percentage of patients who died [%] | 1 day-discharge (in-hospital period) | 34.8 | 10.7 | 22.6 | 0.0018 *** | 0.2201 *** | 0.1421 *** |
| From discharge to 90 days (post-hospital period) | 7.6 | 5.4 | 3.2 | 0.6202 *** | 0.4103 *** | 0.6522 *** | |
| Comparison of in-hospital and post-hospital outcomes of group Ia, Ib and group II | |||||||
| Parameter | Group Ia p | Group Ib p | Group II p | ||||
| NIHSS score [points] | 1 day-discharge | 0.2142 ** | 0.0013 ** | 0.0273 ** | |||
| 90 day-discharge | 0.0080 * | 0.000006 ** | 0.0001 ** | ||||
| mRS [Points] | Discharge-90 day | 0.0022 ** | 0.000006 ** | 0.0015 ** | |||
| Barthel scale [Points] | Discharge-90 day | 0.0024 ** | 0.00001 ** | 0.0005 ** | |||
Disclaimer/Publisher’s Note: The statements, opinions and data contained in all publications are solely those of the individual author(s) and contributor(s) and not of MDPI and/or the editor(s). MDPI and/or the editor(s) disclaim responsibility for any injury to people or property resulting from any ideas, methods, instructions or products referred to in the content. |
© 2023 by the authors. Licensee MDPI, Basel, Switzerland. This article is an open access article distributed under the terms and conditions of the Creative Commons Attribution (CC BY) license (https://creativecommons.org/licenses/by/4.0/).
Share and Cite
Zaryczańska, K.; Pawlukowska, W.; Nowacki, P.; Zwarzany, Ł.; Bagińska, E.; Kot, M.; Masztalewicz, M. Statins and 90-Day Functional Performance and Survival in Patients with Spontaneous Intracerebral Hemorrhage. J. Clin. Med. 2023, 12, 6608. https://doi.org/10.3390/jcm12206608
Zaryczańska K, Pawlukowska W, Nowacki P, Zwarzany Ł, Bagińska E, Kot M, Masztalewicz M. Statins and 90-Day Functional Performance and Survival in Patients with Spontaneous Intracerebral Hemorrhage. Journal of Clinical Medicine. 2023; 12(20):6608. https://doi.org/10.3390/jcm12206608
Chicago/Turabian StyleZaryczańska, Karolina, Wioletta Pawlukowska, Przemysław Nowacki, Łukasz Zwarzany, Ewelina Bagińska, Monika Kot, and Marta Masztalewicz. 2023. "Statins and 90-Day Functional Performance and Survival in Patients with Spontaneous Intracerebral Hemorrhage" Journal of Clinical Medicine 12, no. 20: 6608. https://doi.org/10.3390/jcm12206608
APA StyleZaryczańska, K., Pawlukowska, W., Nowacki, P., Zwarzany, Ł., Bagińska, E., Kot, M., & Masztalewicz, M. (2023). Statins and 90-Day Functional Performance and Survival in Patients with Spontaneous Intracerebral Hemorrhage. Journal of Clinical Medicine, 12(20), 6608. https://doi.org/10.3390/jcm12206608

