Next Article in Journal
Impact of the Drying Agents Maltodextrin and Gelatin Used in Whey Powders on the Quality Characteristics of Yogurt
Previous Article in Journal
Evaluating the Impact of the Self Car-Free Day System on Driving Distance: Evidence from Busan, South Korea
Previous Article in Special Issue
Inverse Design of Chessboard Metasurface for Broadband Monostatic RCS Reduction Based on CNN-KAN with Attention Mechanism
 
 
Font Type:
Arial Georgia Verdana
Font Size:
Aa Aa Aa
Line Spacing:
Column Width:
Background:
Article

Position Identification for UAV Wireless Charging Coupler Using Neural Network and Voltage Fingerprint

School of Computer and Control Engineering, Northeast Forestry University, Harbin 150040, China
*
Author to whom correspondence should be addressed.
Appl. Sci. 2026, 16(7), 3318; https://doi.org/10.3390/app16073318
Submission received: 21 February 2026 / Revised: 17 March 2026 / Accepted: 25 March 2026 / Published: 30 March 2026

Abstract

In response to the significantly reduced efficiency of magnetic coupling wireless charging for unmanned aerial vehicles (UAVs) caused by their high sensitivity to transmitter and receiver coil alignment, as well as landing point errors, a position identification method based on the detection coil-induced voltage fingerprint and embedded neural network regression is proposed. This enables position alignment through a 2D mechanical structure. Firstly, by means of an S–S compensation topology with a bipolar (BP) symmetrical four-detection-coil array deployed at the transmitter, the system effectively suppresses primary direct coupling, ensuring that the position of the receiver coil predominantly determines the detection signals. Secondly, by establishing a voltage fingerprint database during the offline stage and utilizing a multi-layer perceptron–radial basis function (MLP-RBF) regression model, the system achieves high-precision end-to-end positioning and alignment control during the online stage through induced voltage acquisition and data processing. Finally, experiments demonstrate that the proposed method achieves centimeter-level positioning accuracy, with an average error of approximately 1.2 cm and a maximum error of less than 1.8 cm, presenting excellent deployability and engineering applicability.

1. Introduction

Featuring vertical take-off and landing, hovering, and agile maneuverability, unmanned aerial vehicles (UAVs) have attracted increasing research interest in wireless charging technologies and coupling characteristics to support autonomous operation in diverse application scenarios [1,2,3,4]. As operational scenarios evolve towards extended endurance and high-frequency deployment, power endurance and replenishment methods become key factors constraining system autonomy [5,6]. Also, the wear and reliability of plug-in charging interfaces under frequent connections are concerns [7]. Compared to battery replacement or manual plug-in charging, contactless wireless charging offers potential advantages in electrical isolation, resistance to environmental interference, and maintenance convenience. Relevant studies have provided systematic discussions and practical experience on safety management and engineering feasibility [8]. Among wireless power transmission approaches, magnetic coupling wireless power transfer (WPT) is a significant development direction because of its high efficiency and insensitivity to surrounding conductive materials [9,10].
In UAV wireless charging systems, relative misalignment between transmitter and receiver coils (such as lateral displacement or angular deviation) constitutes one of the principal factors affecting transmission efficiency and stability [11]. Research indicates that centimeter-level lateral displacement can significantly reduce mutual inductance between the transmitter and receiver coils, thereby leading to diminished transmission efficiency and system instability [12,13,14]. Subject to airflow disturbances, positioning errors, and random landing points in actual UAV landing operations, natural coil alignment is usually quite challenging [15]. Therefore, establishing reliable coil position detection and automatic alignment mechanisms is a critical prerequisite for achieving “unmanned” UAV wireless charging.
Regarding the issue of coil misalignment, existing research can be broadly categorized into the types below, each with distinct focuses:
(1)
Structural/topological optimization to enhance misalignment tolerance. By optimizing the geometry of magnetic coupling mechanisms, increasing coupling margins, or employing compensation network designs, relevant studies maintain near-constant current/voltage output within specified misalignment ranges, thus mitigating the impact of offset on system efficiency and stability [12,13,14]. Such methods typically enhance system robustness without introducing additional sensing links, but generally require balancing among coupler size, efficiency, manufacturability, and cost. As the further widening of landing error margins, the synergistic use of alignment or correction strategies may still be required to achieve more stable engineering performance [14,16].
(2)
Alignment mechanisms incorporating external positioning/guidance information. Some studies provide landing guidance or alignment assistance via bidirectional communication, visual navigation, UWB, or RFID, thus enhancing UAV landing consistency and docking success rates [17,18,19,20]. This route has potential for improving positioning accuracy and scalability, although further optimizations are needed in stability in complex environments, deployment costs, and system integration complexity.
(3)
Self-perception positioning based on near-field physical characteristics. By utilizing the physical principle that the magnetic field distribution or magnetic coupling quantity varies with displacement, relative coil positions can be estimated without additional external infrastructure, thereby achieving favorable engineering adaptability [21]. Traditional “fingerprint + nearest neighbor matching” methods (e.g., k-nearest neighbors (KNN) and weighted KNN (WKNN)) offer simple implementation and high interpretability, but their positioning accuracy is typically dependent on fingerprint sampling density and operating consistency. Meanwhile, since distance computation and retrieval overhead during online processing increase with the fingerprint scale, low-latency deployment on resource-constrained platforms becomes challenging [22,23].
Based on the aforementioned observations, this study proposes a corresponding strategy that balances between engineering deployability and positioning accuracy: to suppress primary-side direct coupling by deploying a BP decoupled symmetric detection coil array at the transmitter end, so that the position of the receiver coil primarily governs the detection voltage; to construct robust voltage fingerprint features through multiple sampling; to make nearest neighbor matching continuous by employing a lightweight “MLP regression + RBF kernel weighting” architecture, thereby circumventing computational and storage burdens generated from explicit retrieval and ranking. This ultimately achieves a closed-loop coil localization and auto-alignment system capable of real-time operation on an STM32 platform.
The principal work and contributions of this study are summarized as follows: (1) a BP-decoupled symmetrical detection coil structure suitable for UAV wireless charging scenarios is proposed, which enhances positional feature identifiability by extracting positional characteristics from induced voltage signals; (2) a lightweight regression positioning model utilizing voltage fingerprints is constructed, so that the neural network learns the mapping relationship between voltage fingerprints and position through MLP regression and RBF weighting, thereby achieving high-precision positioning and alignment, and providing online inference workflow tailored for embedded platforms; (3) a prototype and experimental platform is established to validate positioning accuracy and alignment performance, which demonstrates that the method possesses strong engineering applicability and feasibility without modifying the UAV receiver.
The remainder of this paper is organized as follows. Section 2 describes the proposed system architecture and operating principles, presents the modelling and simulation verification, and details the voltage-fingerprint database construction, the MLP–RBF regression model, and the experimental setup and procedure. Section 3 reports the experimental results, analyzes potential error/noise sources and the corresponding mitigation strategies, and compares the proposed approach with related studies. Section 4 concludes the paper and outlines directions for future work.

2. Materials and Methods

2.1. System Structure and Operating Principle

In this section, the overall structure and operating principles of the wireless charging and alignment system are introduced; a theoretical relationship between the induced voltage in the detection coil and the relative coil positions is established; and the effectiveness of the employed decoupling structure is verified through simulation.

2.1.1. System Circuit Configuration

By adopting a series–series (S–S) compensated magnetic coupling wireless power transfer topology, the proposed wireless charging and alignment system for UAV integrates a detection coil at the transmitter to form an induced voltage acquisition circuit. Its system circuit configuration is shown in Figure 1.
The system’s primary side comprises the DC input voltage (Ui), the bus capacitance (Ci), and a full-bridge inverter composed of power switches Q1Q4. The primary compensation branch comprises compensation capacitance ( C p ), transmitter coil self-inductance ( L p ), and its equivalent resistance ( R p ). This configuration achieves near-resonance at the operating frequency, thereby establishing a stable alternating magnetic field around the transmitter coil.
Similarly, the receiver employs a series compensation structure that encompasses the receiver coil self-inductance (Ls), the compensation capacitor (Cs), and the equivalent resistance (Rs). The secondary-side resonant current is rectified via a rectifier bridge constructed by diodes D1D4, then supplies power to the load after being smoothed by filter capacitor Co.
Considering that the battery operating point varies along the CC/CV charging profile, a fixed resistive load RL is connected during the positioning/alignment stage to stabilize the fingerprint acquisition. During this stage, switch S1 closes while S2 opens, allowing power to be transmitted to RL. After the MCU determines that alignment is completed, it drives the relay to open S1 and close S2, so the output voltage becomes U0 and the battery-charging stage starts.
For the sake of detecting the relative position of coils, a detection coil is arranged at the transmitter to develop an induced voltage detection branch. The self-inductance of the detection coil is Ld, the series current-limiting resistor is Rc, and the induced voltage output is Vin, determined jointly by the detection coil, the transmitter coil, and the mutual inductances M dp and Mds between the transmitter and receiver coils. During the positioning stage, the detection branch operates in a high-impedance state, making its influence on the main power circuit negligible. This provides a reliable signal foundation for subsequent coil alignment methods based on induced voltage.

2.1.2. Theoretical Analysis

Due to the frequency-selective characteristic of the S–S resonant network in the wireless charging system, energy transfer is mainly concentrated at the fundamental frequency, while higher-order harmonic currents are suppressed. Therefore, the following analysis in this paper considers only the fundamental components of voltage and current. Figure 2 illustrates the equivalent circuit, which includes the primary-side loop, secondary-side loop, and voltage detection loop.
The coil coupling relationships are as follows: the mutual inductance between the transmitter coil and receiver coil is M ps ; the mutual inductance between the detection coil and transmitter coil is M dp ; and the mutual inductance between the detection coil and receiver coil is Mds.
Based on the fundamental wave equivalent mutual inductance model illustrated in Figure 2, at angular frequency ω, the equivalent impedances of the primary-side and secondary-side series compensation circuits separately are:
Z p   =   R p   +   j ω L p   -   j ω C p ,   Z s   =   R s   +   j ω L s   j ω C s
Note that Zp and Zs are complex impedances in general; when the operating point is close to resonance, the reactive parts approach zero and the commonly used approximation Z p R p   and Z s R s   naturally applies.
As the sensing circuit is open-circuited, Id is negligible. The secondary-side rectification, filtering, and load are equivalent to a resistor in fundamental-wave terms. The original secondary-side coupled network meets the two-port equations, expressed as:
U i 0   =   Z p j ω M ps j ω M ps Z s + R eq I p I s
According to the primary-secondary side mutual inductance model, the relationship between the secondary-side current and the input voltage is:
I s   =   j ω M ps Z s + R eq I p
Under the condition of fundamental-wave equivalence, the primary-side current can be directly expressed by the input voltage as:
I p   =   U i Z p + ω 2 M ps 2 Z s + R eq
Due to the decoupled detection coil design employed in this study, M dp is significantly suppressed within the operational zone and can be approximated as M dp ≈ 0. Thus, the detection voltage is primarily contributed by the magnetic field on the receiving side, and the induced voltage is:
V in     j ω M ds I s
By substituting Equations (3) and (4) into Equation (5), the relationship between the induced voltage in the detection coil and the mutual inductance parameters of the system is yielded:
V in     ω 2 M ds M ps ( Z s + R eq ) Z p   +   ω 2 M ps 2 U i
Equation (6) manifests that with fixed input voltage Ui, operating frequency and load conditions, the induced voltage amplitude of the detection coil is primarily determined by the mutual inductance product M ds M ps . Furthermore, as the decoupling design makes M dp ≈ 0, the detection signal is no longer dominated by primary-side direct coupling, which significantly strengthens the separability and stability of the voltage features with respect to displacement variations.

2.1.3. Simulation Verification of Mutual Induction Product and Position Relationship & Decoupling Effect Analysis

The fingerprint alignment essentially generates distinguishable measurements by utilizing “coupling differences arising from positional variations.” In this study, a perception structure featuring four detection coils arranged in a centrally symmetrical configuration, which leverages symmetrical flux linkage offset to suppress the direct mutual inductance M dp between detection coil and transmitter coil near alignment, thereby satisfying the decoupling condition M dp ≈ 0.
To validate the decoupling efficacy and feature separability of the selected BP four-detection coil configuration, a 3D electromagnetic field model was established using Ansys Electronics Desktop 2024 R2, which comprises the transmitter coil, receiver coil, and four detection coils. In the simulation, the axial gap and detection coil mounting height are maintained constant, with only the receiver coil undergoing in-plane displacement scanning at 0.5 cm increments. For each displacement point, M ps (x, y) and Mds(x, y) are extracted, and the characteristic quantity | M ds M ps | is calculated. At the same time, M dp (x, y) is extracted to validate the decoupling hypothesis. Evaluation criteria include: (1) whether M dp tends to 0 near alignment; (2) whether | M ds M ps | exhibits continuous variation with displacement and demonstrates distinct spatial differences within the operational zone.
First, Figure 3 presents the residual direct-coupling mutual inductance (x, y) after zero-reference calibration in the alignment region, which serves to validate the effect of the BP symmetric structure on suppressing primary-side direct coupling. Results indicate that M dp approaches zero at the alignment position and its vicinity, which meets the decoupling condition M dp ≈ 0 adopted in Section 2.1.2 in terms of residuals. Due to the constant current characteristic of the secondary side of the S–S circuit, the DC power supply requires a current-limiting function. In this study, the maximum current limit of the DC power supply is set to 5 A. Therefore, the range of (−8 cm, +8 cm) is chosen for subsequent validation and operational scope. To manifest the fingerprint principle of ‘distance difference → feature difference,’ Figure 4a presents the variation curve of | M ds M ps | along the y = 0 axis over the interval (0, +16 cm) with respect to the offset distance in the first quadrant of the detection coil, which can be used to evaluate the dynamic range and the rate of change. Figure 4b shows the thermal distribution of | M ps ( x , y ) M ds x , y | within the operational range, visually reflecting the differences in feature intensity at different positions and the migration patterns of thermal zones. According to the above results, within the selected BP four-detection coil configuration, the mutual induction product feature exhibits excellent continuity and separability throughout the operational region, thereby providing a reliable physical basis for subsequent fingerprint database construction and regression model training.

2.2. A Multi-Prototype MLP-RBF-Based Method for Coupling Mechanism Alignment

With the proposal of a voltage fingerprint positioning and alignment method tailored for embedded deployment, this section sequentially introduces fingerprint database construction, MLP–RBF regression network design, and the end-to-end online positioning workflow.

2.2.1. Collection and Construction of Fingerprint Database

To achieve high-precision automatic alignment of the coupling mechanism in wireless charging systems for UAVs, a spatial fingerprint database based on induced voltage is first constructed in this study. Due to phenomena such as coil posture and spacing fluctuations, proximity effects of metallic materials, and localized temperature rise, employing the symmetry principle of BP symmetric decoupling coils during actual sampling—whereby only the first quadrant is sampled—can lead to significant deviations in the alignment process for the remaining quadrants. In view of the above, a 2D grid discretization is adopted with 0.5 cm intervals within the range of −8 cm to +8 cm, with the charging coil center serving as the origin. This generates 33 × 33 spatial sampling points (as depicted in Figure 5), ensuring comprehensive coverage of the positioning region.
Differential features can highlight spatial asymmetry information, improve the model’s ability to distinguish positions, enhance the separability of voltage fingerprints at different locations, and reduce the influence of common-mode disturbances on the original voltages. Therefore, based on the sampled four-dimensional data, this paper constructs the focused differential features v 1     v 3   and v 2     v 4 . Three rounds of induced voltage acquisition ( v 1 , v 2 , v 3 , v 4 ) were conducted at each discrete coordinate position, with three consecutive data points collected per round. In this way, multiple voltage fingerprint sets reflecting spatial position characteristics were obtained. For the three measurements at the same coordinate, a representative fingerprint prototype was generated through mean aggregation, thereby effectively compressing the data volume while preserving fingerprint distribution features. Subsequently, a six-dimensional feature vector ( v 1 , v 2 , v 3 , v 4 , v 1     v 3 , v 2     v 4 ) comprising the original voltage and its differential relationships was constructed to enhance the fingerprint’s sensitivity to spatial position changes.
Finally, a “voltage fingerprint–spatial coordinate” mapping relationship was established, and an offline fingerprint database with 3267 data entries was completed, which provides foundational data support for subsequent model training and online positioning.

2.2.2. MLP–RBP Fingerprint Matching Network Architecture

Traditional lightweight fingerprinting baselines, such as KNN/WKNN, often rely on online retrieval/sorting [23], where both latency and storage requirements increase linearly with the scale of the fingerprint database. Moreover, in UAV wireless charging scenarios with strong electromagnetic coupling, failure to suppress primary-side direct coupling can lead to detection signals being overshadowed by the main magnetic field, causing a decrease in feature separability [24]. To address this issue, this study proposes a BP-symmetrical detection coil array that effectively suppresses direct coupling within the alignment region, ensuring that the detection voltage is primarily determined by the receiver coil’s position. Additionally, a lightweight MLP-RBF fingerprint matching network is introduced, implementing both fingerprint matching and coordinate estimation within a fixed inference architecture.
This network consists of a front-end feature embedding module and a back-end RBF-weighted regression module. For the input six-dimensional voltage feature vector x R 6 , a multi-layer perceptron containing six hidden layers with a total of 432 neurons is applied for non-linear mapping, so that a discriminative embedding is yielded:
e   =   f θ ( x )
Here, f θ ( ) denotes the MLP mapping, and θ represents the network parameters. This embedding serves to suppress measurement noise and reinforce the separability of spatial fingerprints in the feature space.
Subsequently, a radial basis function weighting mechanism is introduced within the embedding space. Let the fingerprint database prototypes be, where represents the corresponding coordinates. For the samples to be positioned, the Euclidean distance to each prototype is calculated:
d k   =   e   -   e k 2 2
RBF weight is constructed based on distance:
α k   =   exp ( d k / τ ) j = 1 k exp ( d j / τ )
Here, τ denotes the temperature coefficient and acts as the scale parameter controlling the RBF weight distribution. In this study, τ was determined empirically through validation-based grid-search tuning. Specifically, several candidate values were evaluated on the validation set, and τ = 0.46 was selected because it provided the best overall positioning performance. This parameter balances the trade-off between local sensitivity and smoothness. If τ is too small, the model becomes overly sensitive to local variations and is more susceptible to measurement noise; if τ is too large, the weight distribution becomes excessively smooth, which may reduce the discriminability of different spatial positions. Consequently, the network coordinate regression output is:
y ^   =   k = 1 K α k y k   ,   y ^ = [ x ^ , y ^ ] T
This method formally achieves a continuous representation of WKNN, circumvents explicit nearest neighbor search and ranking processes, and finally reduces storage and computational overhead. During training, the coordinate regression error is taken as the objective function:
L   =   1 N i = 1 N y ^ i   -   y i 2
By jointly optimizing θ and relevant scaling parameters, the network adapts to learn the contributions of different features in positioning, thereby balancing between accuracy and suitability for embedded deployment.
Meanwhile, the dataset is randomly split into 90% for training and 10% for validation, and fitting metrics (loss, MSE, MAE, and R2) are reported for training monitoring. The closed-loop positioning performance is evaluated by the measured alignment errors in Section 3. Figure 6 illustrates the architecture of the MLP–RBF regression network.

2.2.3. Embedded Positioning Application Process

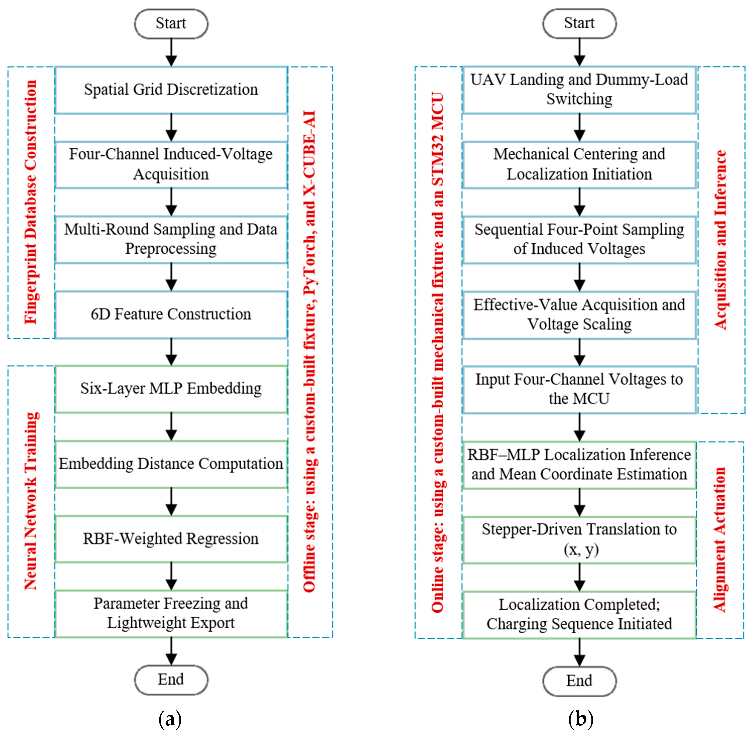
In practical applications, the trained MLP–RBF model is deployed on the STM32F405RGT6 microcontroller platform (STMicroelectronics, Geneva, Switzerland) and accelerated for inference using the STM32CubeAI toolchain (version 8.1.0). During online positioning, the mechanical apparatus depicted in Figure 7 drives the transmitter coil and receiver coil to move to four positions (±8 cm, ±8 cm), so that the system acquires the induced voltage signal in real time and generates the input fingerprint through the same preprocessing and feature construction methods as in the offline stage.
Figure 8a shows the fingerprint acquisition and neural network training workflow in the offline stage, while Figure 8b shows the alignment workflow in the online stage. After forward inference of fingerprint features by the embedded neural network, spatial coordinate estimates are directly output. Then, the mean values of four x and y coordinates are used to drive the UAV or charging mechanism for positional adjustments. In implementation, the trained model (≈747 kB in ONNX format) is stored in the 1 MB onboard Flash and run via STM32CubeAI. Runtime SRAM is mainly for intermediate activations and small buffers, and online inference doesn’t need full access to the fingerprint database.
By implementing a closed-loop application from offline fingerprint modeling to online rapid positioning, this method offers reliable alignment information support for wireless charging systems in complex electromagnetic environments.

2.3. Experiments

In this section, the experimental prototype and testing platform are established to experimentally validate the positioning accuracy, stability, and engineering deployability of the proposed method.

2.3.1. Experimental Prototype

To validate the proposed wireless charging alignment method based on detection coil-induced voltage fingerprints and embedded neural network inference, an experimental platform was constructed, as shown in Figure 9. The system mainly consists of a wireless power transfer device, a BP symmetrical detection coil array, an embedded control unit, and a 2D motion platform. The wireless power transfer adopts an S–S compensated topology. The primary inverter drives the transmitter coil, and the secondary side is connected to a fixed load during alignment to reduce the influence of power fluctuations on the detection signals. Notably, due to the S–S topology circuit, a current-limiting DC power source is required to prevent component damage under no-load conditions. In practical UAV application scenarios, the secondary receiving side is not an isolated coil; rather, it can be regarded as an “induced component” jointly formed by the receiving coil and its surrounding structures. Their overall electromagnetic response collectively affects the ultimately measured voltage characteristics. The key system parameters are listed in Table 1.
In the practical scenario, after the UAV lands stably on the flat platform, the air gap is constrained by the UAV’s height and platform structure, keeping a fixed axial gap. The UAV’s circular receiver coil is mounted parallel to the charging platform, so angular misalignment is ignored. The platform moves in 2D with stepper motors. If there are variations in coil height, orientation, or air gap, they can be solved by re-sampling the fingerprint database.

2.3.2. Experimental Procedure

During the offline phase, the fingerprint database is collected and the model is trained. Table 2 shows examples of fingerprint data collected by the effective value module. Voltage features have good consistency and distinctiveness at different spatial positions. Values near (0,0) are expected to be close because of the symmetric coil geometry, with small differences mainly due to noise and component tolerances. For the whole fingerprint database, the fitting metrics on the validation set are: loss ≈ 0.03, MSE ≈ 1.0 cm2, MAE ≈ 0.93 cm, and R2 ≈ 0.97. The relatively high R2 is due to the smooth mapping between 2D displacement and voltage and the dense sampling grid.
During the online positioning stage, after the UAV lands and sends a handshake signal, the system switches to load RL. The MCU controls the stepper motor to move to four positions (±8 cm, ±8 cm). The current position signal is sampled multiple times at each of the four points. The four induced voltages from each point are averaged, and the data are input into the neural network model. The coordinates output for the four points are averaged again, and the MCU moves the stepper motor to the target position.

3. Results and Discussion

This section presents and analyzes the experimental results. It also examines the potential effects of measurement errors and noise encountered during the experiments, together with the mitigation strategies adopted in this study. In addition, the results are compared and discussed in relation to other closely related studies.
Figure 10 demonstrates the alignment outcomes under various initial offset conditions, confirming that the system can correctly identify movement towards the aligned state and validating the effectiveness of the proposed method in practical wireless charging scenarios. Figure 11 presents the induced voltages and waveforms of the four detection coils during both offline sampling and online alignment processes for positions 4, 2, 6, and 8 depicted in Figure 10, together with the actual positions and coordinates of the receiver coil.
According to Figure 12, which shows the error between the experimental position and the actual position, the average positioning error is approximately 1.2 cm, and the maximum error is below 1.8 cm. This validates that the proposed method achieves stable centimeter-level positioning accuracy throughout the entire working area.
The positioning errors in this experiment arise from inevitable non-idealities across the entire system chain, including sensing, actuation, and modeling imperfections. On the sensing side, ADC quantization, measurement noise, temperature-dependent drift, and electromagnetic interference from the switching power stage perturb the measured voltage fingerprints. On the actuation side, finite repeatability of the motion platform and small variations in air-gap and attitude during motion introduce systematic deviations, implying that the same nominal position may correspond to slightly different fingerprints. According to [25], inherent imperfections in electronic devices and circuits—such as nonlinearity, parameter drift, and manufacturing tolerances—may enrich system responses and lead to unexpected behaviors. In the context of voltage-fingerprint-based positioning, moderate non-ideal variability can broaden the distribution of training samples and thereby improve the generalization ability of data-driven regression, provided that its detrimental effects are properly constrained.
In addition, discrepancies between idealized modeling assumptions and hardware implementation contribute to the non-ideal fingerprints. In simulation, the four detection coils are typically treated as ideally decoupled due to symmetric geometry and nominal coupling parameters; however, in the physical prototype, millimeter-level assembly tolerances, slight spacing/position deviations among coils, winding inconsistencies, and parasitic elements can produce residual mutual inductance and imperfect decoupling. As a result, cross-coupling (channel crosstalk) may occur, introducing correlation among the coil voltages and potentially causing distribution shift between the offline fingerprint database and online measurements. To reduce errors that could significantly affect alignment performance, this experiment adopts robustness-oriented strategies: the online alignment cycle is compressed to limit within-cycle drift, as illustrated in Figure 13; four-point sampling with averaging is applied during online alignment to stabilize the fingerprints; and six-dimensional features containing differential components, together with mean aggregation, suppress common-mode variations and mitigate correlated perturbations. Consequently, the positioning system benefits from representative non-ideal variability for learning while avoiding excessive performance degradation under practical imperfections.
For an intuitive comparison of the proposed method’s positioning performance and engineering implementation costs, Table 3 summarizes differences among recent representative works in sensing solutions, algorithmic approaches, and positioning accuracy. Evidently, this study uses a four-detection-coil-induced voltage fingerprint combined with MLP + RBF end-to-end inference, achieving centimeter-level positioning accuracy without extra magnetic sensors. Moreover, it enables embedded deployment and online closed-loop alignment.

4. Conclusions

This study presents a voltage-fingerprint-based method for UAV wireless charging positioning and alignment, achieving accurate 2D position estimation through a trained MLP + RBF model. The method effectively suppresses direct coupling using BP symmetric detection coils, ensuring stable induced voltage features. The system is implemented on an STM32 platform for real-time inference, enabling efficient actuator alignment. Since both the training and test data were collected in the same experimental environment, the present results mainly demonstrate intra-environment feasibility. Cross-environment and cross-device generalization remain to be systematically validated in future work. Future work will focus on expanding the fingerprint database for multiple air gaps and attitude disturbances, developing rapid self-calibration techniques to reduce offline calibration costs, enhancing alignment accuracy through onboard inertial measurement unit integration, improving closed-loop alignment safety with fault detection mechanisms, and increasing system scalability to support different UAV models and platforms.

Author Contributions

Conceptualization, L.L. and Z.H.; methodology, L.L.; software, Z.H.; validation, L.L., Z.H. and J.L.; formal analysis, C.Z.; data curation, L.L.; writing—original draft preparation, L.L. and C.Z.; writing—review and editing, L.L. and D.Y.; visualization, L.L.; supervision, D.Y.; project administration, D.Y. All authors have read and agreed to the published version of the manuscript.

Funding

This research received no external funding.

Institutional Review Board Statement

Not applicable.

Informed Consent Statement

Not applicable.

Data Availability Statement

The data supporting the findings of this study are available from the corresponding author upon reasonable request. The data are not publicly available due to ongoing research and the preparation of further publications based on this dataset.

Conflicts of Interest

The authors declare no conflicts of interest.

Abbreviations

The following abbreviations are used in this manuscript:
UAVsUnmanned aerial vehicles
BPBipolar
MLP-RBFMulti-layer perceptron–radial basis function
WPTWireless power transfer
KNNK-nearest neighbors
WKNNWeighted k-nearest neighbors
S–SSeries–series
CCConstant current
CVConstant voltage

References

  1. Liang, Z.; Wang, J.; Gong, Y.; Gu, Y. Multiple-Channel Coupling Effect Observation for In-Flight Wireless Charging of Drones. IEEE Trans. Ind. Electron. 2026, 73, 2024–2034. [Google Scholar] [CrossRef]
  2. Liu, X.; Fan, Y.; Hao, M. Dubins-CPSO: A Hybrid Static–Dynamic Method for Coordinated Trajectory Planning of Multiple UAVs. Appl. Sci. 2026, 16, 1880. [Google Scholar] [CrossRef]
  3. Pahlavan, S.; Jafarabadi-Ashtiani, S.; Mirbozorgi, S.A. Maze-Based Scalable Wireless Power Transmission Experimental Arena for Freely Moving Small Animals Applications. IEEE Trans. Biomed. Circuits Syst. 2025, 19, 120–129. [Google Scholar] [CrossRef] [PubMed]
  4. Pahlavan, S.; Shooshtari, M.; Jafarabadi Ashtiani, S. Star-Shaped Coils in the Transmitter Array for Receiver Rotation Tolerance in Free-Moving Wireless Power Transfer Applications. Energies 2022, 15, 8643. [Google Scholar] [CrossRef]
  5. Grlj, C.G.; Krznar, N.; Pranjić, M. A Decade of UAV Docking Stations: A Brief Overview of Mobile and Fixed Landing Platforms. Drones 2022, 6, 17. [Google Scholar] [CrossRef]
  6. Li, Y.; Liu, M.; Jiang, D. Application of Unmanned Aerial Vehicles in Logistics: A Literature Review. Sustainability 2022, 14, 14473. [Google Scholar] [CrossRef]
  7. Siddaiah, A.; Kasar, A.K.; Khosla, V.; Menezes, P.L. In-Situ Fretting Wear Analysis of Electrical Connectors for Real System Applications. J. Manuf. Mater. Process. 2019, 3, 47. [Google Scholar] [CrossRef]
  8. Niu, S.; Jia, Q.; Hu, Y.; Yang, C.; Jian, L. Safety Management Technologies for Wireless Electric Vehicle Charging Systems: A Review. Electronics 2025, 14, 2380. [Google Scholar] [CrossRef]
  9. Xu, H.; Wang, C.; Xia, D.; Liu, Y. Design of Magnetic Coupler for Wireless Power Transfer. Energies 2019, 12, 3000. [Google Scholar] [CrossRef]
  10. Song, K.; Lan, Y.; Wei, R.; Yang, G.; Yang, F.; Li, W.; Jiang, J.; Zhu, C.; Li, Y. A Control Strategy for Wireless EV Charging System to Improve Weak Coupling Output Based on Variable Inductor and Capacitor. IEEE Trans. Power Electron. 2022, 37, 12853–12864. [Google Scholar] [CrossRef]
  11. Sanchez, J.; Arteaga, J.; Zesiger, C.; Mitcheson, P.; Young, D.; Roundy, S. Inductive Power Transfer Coil Misalignment Perception and Correction for Wirelessly Recharging Underground Sensors. Sensors 2025, 25, 309. [Google Scholar] [CrossRef] [PubMed]
  12. Cortes, I.; Kim, W.-J. Lateral Position Error Reduction Using Misalignment-Sensing Coils in Inductive Power Transfer Systems. IEEE/ASME Trans. Mechatron. 2018, 23, 875–882. [Google Scholar] [CrossRef]
  13. Rong, C.; Chang, J.; Lu, Q.; Liu, W.; Zhao, Y.; Liu, Y.; Chen, M.; Wang, H.; Liu, Y. Coupling Mechanism Optimization to Improve Misalignment Tolerance in UAV Wireless Charging Systems. J. Power Electron. 2024, 24, 1490–1504. [Google Scholar] [CrossRef]
  14. Chen, M.; Li, Z.; Yuan, D.; Ban, M. UAV Wireless Charging System with High Anti-Misalignment Capability and Constant Current/Voltage Outputs. J. Power Electron. 2025, 25, 1166–1174. [Google Scholar] [CrossRef]
  15. Ma, Q.; Wu, Y.; Shoukat, M.U.; Yan, Y.; Wang, J.; Yang, L.; Yan, F.; Yan, L. Deep Reinforcement Learning-Based Wind Disturbance Rejection Control Strategy for UAV. Drones 2024, 8, 632. [Google Scholar] [CrossRef]
  16. Kim, S.-W.; Cho, I.-K.; Hong, S.-Y. Design of Transmitting Coil for Wireless Charging System to Expand Charging Area for Drone Applications. Microw. Opt. Technol. Lett. 2018, 60, 1179–1183. [Google Scholar] [CrossRef]
  17. Chittoor, P.K.; Bharatiraja, C. Wireless-Sensor Communication Based Wireless-Charging Coil Positioning System for UAVs with Maximum Power Point Tracking. IEEE Sensors J. 2022, 22, 8175–8182. [Google Scholar] [CrossRef]
  18. Huang, L.; Wang, Z.; Xiong, Q.; Qu, R.; Yao, C.; Li, C. Mamba-VNPS: A Visual Navigation and Positioning System with State-Selection Space. Drones 2024, 8, 663. [Google Scholar] [CrossRef]
  19. Ochoa-de-Eribe-Landaberea, A.; Zamora-Cadenas, L.; Peñagaricano-Muñoa, O.; Velez, I. UWB and IMU-Based UAV’s Assistance System for Autonomous Landing on a Platform. Sensors 2022, 22, 2347. [Google Scholar] [CrossRef]
  20. Zhang, J.; Wang, X.; Yu, Z.; Lyu, Y.; Mao, S.; Periaswamy, S.C.; Patton, J.; Wang, X. Robust RFID Based 6-DoF Localization for Unmanned Aerial Vehicles. IEEE Access 2019, 7, 77348–77361. [Google Scholar] [CrossRef]
  21. Liang, C.; Zhang, Y.; Li, Z.; Yuan, F.; Yang, G.; Song, K. Coil Positioning for Wireless Power Transfer System of Automatic Guided Vehicle Based on Magnetic Sensing. Sensors 2020, 20, 5304. [Google Scholar] [CrossRef]
  22. Chen, B.; Ma, J.; Zhang, L.; Xiong, Z.; Fan, J.; Lan, H. An Improved Weighted KNN Fingerprint Positioning Algorithm. Wirel. Netw. 2024, 30, 6011–6022. [Google Scholar] [CrossRef]
  23. Hoang, M.T.; Zhu, Y.; Yuen, B.; Reese, T.; Dong, X.; Lu, T.; Westendorp, R.; Xie, M. A Soft Range Limited K-Nearest Neighbors Algorithm for Indoor Localization Enhancement. IEEE Sensors J. 2018, 18, 10208–10216. [Google Scholar] [CrossRef]
  24. Wen, F.; Zhang, X.; Li, Q.; Zhang, D.; Li, G.; Wu, S.; Yao, Z.; Yu, K. Research on Coil Positioning Method and Magnetic Field Orientation Strategy of Wireless Power Transfer System. Energy Rep. 2023, 9, 353–361. [Google Scholar] [CrossRef]
  25. Bucolo, M.; Buscarino, A.; Famoso, C.; Fortuna, L.; Gagliano, S. Imperfections in Integrated Devices Allow the Emergence of Unexpected Strange Attractors in Electronic Circuits. IEEE Access 2021, 9, 29573–29583. [Google Scholar] [CrossRef]
Figure 1. S–S compensated UAV wireless charging and alignment circuit.
Figure 1. S–S compensated UAV wireless charging and alignment circuit.
Applsci 16 03318 g001
Figure 2. Equivalent mutual-inductance model.
Figure 2. Equivalent mutual-inductance model.
Applsci 16 03318 g002
Figure 3. 2D distribution of the residual direct-coupling mutual inductance M dp (x, y) after zero-reference calibration.
Figure 3. 2D distribution of the residual direct-coupling mutual inductance M dp (x, y) after zero-reference calibration.
Applsci 16 03318 g003
Figure 4. Spatial distribution and representative cross-sections of the mutual-inductance product feature | M ps M ds |: (a) Variation of | M ps M ds | with offset along a representative path; (b) Heat map of | M ps ( x , y ) M ds x , y | in the x–y plane.
Figure 4. Spatial distribution and representative cross-sections of the mutual-inductance product feature | M ps M ds |: (a) Variation of | M ps M ds | with offset along a representative path; (b) Heat map of | M ps ( x , y ) M ds x , y | in the x–y plane.
Applsci 16 03318 g004
Figure 5. Sampling grid for fingerprint database construction.
Figure 5. Sampling grid for fingerprint database construction.
Applsci 16 03318 g005
Figure 6. MLP–RBF regression network architecture.
Figure 6. MLP–RBF regression network architecture.
Applsci 16 03318 g006
Figure 7. Mechanical alignment mechanism.
Figure 7. Mechanical alignment mechanism.
Applsci 16 03318 g007
Figure 8. System workflow diagram: (a) Offline stage—fingerprint acquisition and model training. (b) Online stage—positioning workflow.
Figure 8. System workflow diagram: (a) Offline stage—fingerprint acquisition and model training. (b) Online stage—positioning workflow.
Applsci 16 03318 g008
Figure 9. Experimental validation device.
Figure 9. Experimental validation device.
Applsci 16 03318 g009
Figure 10. Actual and estimated positions of representative test points.
Figure 10. Actual and estimated positions of representative test points.
Applsci 16 03318 g010
Figure 11. The four quadrants represent the induced voltages and waveforms of the four detection coils during both offline sampling and online alignment processes for positions, together with the actual positions and coordinates of the receiver coil, the image uses color-coded numbers to indicate the effective induced voltage for each corresponding coil.
Figure 11. The four quadrants represent the induced voltages and waveforms of the four detection coils during both offline sampling and online alignment processes for positions, together with the actual positions and coordinates of the receiver coil, the image uses color-coded numbers to indicate the effective induced voltage for each corresponding coil.
Applsci 16 03318 g011
Figure 12. Positioning error breakdown of different test points.
Figure 12. Positioning error breakdown of different test points.
Applsci 16 03318 g012
Figure 13. Time required for each process in the online phase.
Figure 13. Time required for each process in the online phase.
Applsci 16 03318 g013
Table 1. Key parameters and sampling settings.
Table 1. Key parameters and sampling settings.
ParameterValueParameterValue
ControllerSTM32F405RGT6Self-inductance of detection coil 316.78 μH
External Flash1 MBSelf-inductance of detection coil 417.06 μH
Self-inductance of transmitter coil L p 63.56 μHPrimary-side resonant capacitor C p 55.1 nF
Self-inductance of receiver coil L s 62.43 μHSecondary-side resonant capacitor C s 57.8 nF
Internal resistance of the transmitter coil R p 286.7 mΩResonant frequency85 kHz
Internal resistance of the receiver coil R s 134.3 mΩLoad resistance R L 6.67 Ω
Self-inductance of detection coil 117.84 μHVertical air gap g 4.8 cm
Self-inductance of detection coil 217.45 μHNumber of sampling points1089
Square detection coil dimensions10.7 cmDC bus voltage6 V
Table 2. Representative induced-voltage acquisition results.
Table 2. Representative induced-voltage acquisition results.
Coordinatesx (cm)y (cm)Induced Voltagev1 (V)v2 (V)v3 (V)v4 (V)
Loc(x y):−8−8V:1.8360.5422.1211.513
Loc(x y):−88V:1.3451.7540.9031.011
Loc(x y):88V:1.7161.4131.1651.592
Loc(x y):8−8V:1.6580.6881.4491.849
Loc(x y):00V:1.9331.8071.9311.927
Table 3. Comparison with existing research.
Table 3. Comparison with existing research.
ReferencesPerception SolutionAlgorithmPositioning AccuracyRemarks
[11]Magnetic coupling-based pose/misalignment detection for closed-loop correction and alignmentError perception + particle filtering/Sequential Monte Carlo (SMC) chain positioning and correctionAlignment accuracy within 1 cm in best casesMisalignment correction completed without relying on complex coil structures or additional telemetry.
[21]Hall array measurement of magnetic field feature for coil relative position estimationMagnetic field feature modelling + position solutionMaximum error < 4 cm; 90.4% of samples with error ≤ 3 cmBelonging to the typical “magnetic fingerprint” route, a magnetic sensor array is needed.
[23]WiFi RSSI fingerprinting combined with user’s previous positioning dataSRL-KNN; RSSI histogram fusion in distance computation0.66 m average error of indoor WiFi fingerprint positioning; 80% error < 0.89 mComputational load increases with fingerprint database scale; SRL-KNN achieves approximately 45% higher accuracy than traditional KNN.
[24]Current stage shift control achieves power directional positioning within zones, utilizing an optimized partition modeling methodology.BP neural network regression + collaborative control of magnetic field direction/stage strategies within positioning zonesAverage positioning error within 32.9 cm × 32.9 cm < 1 cmStrong coupling between positioning and power transmission control, suitable for “positioning zone + guidance” application scenarios.
This workFour-detection-coil sensing voltage + multiple sampling to construct a fingerprint databaseSix-layer MLP + RBF + learnable metricAverage error ≈ 1.2 cm; maximum error < 1.8 cmBalance between embedded inference and online closed-loop alignment.
Disclaimer/Publisher’s Note: The statements, opinions and data contained in all publications are solely those of the individual author(s) and contributor(s) and not of MDPI and/or the editor(s). MDPI and/or the editor(s) disclaim responsibility for any injury to people or property resulting from any ideas, methods, instructions or products referred to in the content.

Share and Cite

MDPI and ACS Style

Yuan, D.; Li, L.; Han, Z.; Liu, J.; Zhao, C. Position Identification for UAV Wireless Charging Coupler Using Neural Network and Voltage Fingerprint. Appl. Sci. 2026, 16, 3318. https://doi.org/10.3390/app16073318

AMA Style

Yuan D, Li L, Han Z, Liu J, Zhao C. Position Identification for UAV Wireless Charging Coupler Using Neural Network and Voltage Fingerprint. Applied Sciences. 2026; 16(7):3318. https://doi.org/10.3390/app16073318

Chicago/Turabian Style

Yuan, Dechun, Linxuan Li, Zhihao Han, Jiali Liu, and Chaoyue Zhao. 2026. "Position Identification for UAV Wireless Charging Coupler Using Neural Network and Voltage Fingerprint" Applied Sciences 16, no. 7: 3318. https://doi.org/10.3390/app16073318

APA Style

Yuan, D., Li, L., Han, Z., Liu, J., & Zhao, C. (2026). Position Identification for UAV Wireless Charging Coupler Using Neural Network and Voltage Fingerprint. Applied Sciences, 16(7), 3318. https://doi.org/10.3390/app16073318

Note that from the first issue of 2016, this journal uses article numbers instead of page numbers. See further details here.

Article Metrics

Article metric data becomes available approximately 24 hours after publication online.
Back to TopTop