A Layered Software Architecture for the Development of Smart Mobile Distributed Systems Oriented to the Management of Emergency Cases
Abstract
1. Introduction
- Regarding the census of evacuees and missing individuals, this activity involves conducting a roll call of people in security zones using a printed format and compiling a census. Additionally, a report on absent academic staff and students is generated. This process requires an up-to-date list of students and faculty present on the premises at the time of the event. Since it must be carried out in each security zone within the institution, the time required is proportional to the number of academic staff.
- The procedure for locating and rescuing potential victims begins by determining the absent person’s designated work area and searching for them there. If they are not found, the responsible brigade proceeds to check common areas. A major challenge in this process is the delay in locating individuals, particularly in institutions with multiple buildings, which can even result in loss of life due to a late response. The total time for these activities should not exceed 20 min.
2. Proposed Software Architecture
2.1. Software Architecture Requirements
- REQ1—Authenticate in the system: The user must authenticate with his username/email and a password.
- REQ2—Recover password: The user must recover his password by entering his email.
- REQ3—Logout: The user must log out of the system.
- REQ4—Register: The user must register in the system with their full name, username/email, telephone, full address, emergency contact, registration or employee ID, RFC, profession, position held, affiliation area, floor, telephone office, diseases, treatment, blood type, and allergies. Regarding data privacy, in our case, a privacy notice is provided to users. This document informs the user of the specific processing of their personal data within the exclusive framework of the services of the proposed system.
- REQ5—Modify information: Users must modify their information in the system with their email, telephone, full address, emergency contact, RFC, profession, position performed, affiliation area, floor, office telephone, diseases, treatment, blood type, and allergies.
- REQ6—Visualize the safe zones: The user must visualize the safe zones of the building.
- REQ7—View glossary of signs: The user must see a glossary of the signs that the building has.
- REQ8—View the directory of external support institutions: The user must view the directory of external support institutions, such as the institution’s name and telephone number.
- REQ9—View user manual of security equipment: The user is required to see the user manuals of the different security equipment.
- REQ10—Send location to search and rescue brigades: Users must send a location notification to search and rescue brigades with their location.
- REQ11—Send a message to the search and rescue brigades: The user must send a message to the search and rescue brigades.
- REQ12—Answer health questionnaire: The user answers with Yes or No on a questionnaire about their state of health.
- REQ13—Report a problem: The user can report a problem, such as a fire, gas leak, or breakdown, through their respective buttons. The report can be canceled within 10 s. Otherwise, the system will send a notification to the brigades of the problem’s location.
- REQ14—Visualize the location of the support material: The user must visualize the location of the support materials such as fire extinguishers, first aid kits, etc.
- Regarding the evacuation brigade, the following requirements were defined:
- REQ15—Show the list of routes to the closest exits: The rescuer must see the closest route to the exit. Simple indications on the direction to follow.
- REQ16—View users inside the building: The rescuer must see if there are users in the building; they can be viewed by building and floor, through a map or a list by building, floor, and department.
- REQ17—See a list of academic staff, students, and outsiders: The rescuer must see the list of academic staff and students inside the building at the time of the earthquake. The list should have relevant information such as a full name, phone number, department, or room, and if you have a chronic illness.
- REQ18—See details of the selected person: The rescuer requires additional information such as an emergency contact, address, and a photograph.
- REQ19—Identify academic staff, students, and external people as located or absent: The rescuer must identify academic staff, students, and external people as located if they are within a safe zone; otherwise, they can be marked absent.
- REQ20—Classify building departments: The rescuer must identify each building department as safe for entry. In this case, you can see the building and the department’s name and classify it as safe or not.
- REQ21—View the report on the building: The rescuer must see the report on the state of the building.
- REQ22—Closing off evacuated areas: The rescuer must determine if each apartment in the building has already been evacuated and can be registered as closed. The building name, department name, and status will be displayed.
- REQ23—View the report on closed areas: The rescuer must see the report on the areas that have already been closed because they were evacuated.
- REQ24—View the first aid manual: The rescuer must consult the first aid manuals if it is necessary to apply them. It is displayed through a series of questions such as the gender of the person, age, the situation of the person (conscious or unconscious), select everything that applies from a list of the most common symptoms to various emergency cases so that the system can diagnose the type of emergency and show the series of steps to follow.
- REQ25—View the report of absent people: The rescuer must consult the list of people out of the security zones. The list must have information such as a full name, telephone number, department, or room.
- REQ26—Visualize the people inside the building through a plan of the building: The rescuer must consult the people inside the building. You can choose the building you want to view.
- REQ27—See a specific user: The rescuer must see a specific user inside the building. The username and location (department or area) will be visible.
- REQ28—Send a message to a specific user: The rescuer should interact through messages with a specific user.
- REQ29—View the emergency list: The rescuer must see the emergency list that users report, for example, fires or that the user requires help.
- REQ30—Generate annex 14 of civil protection: The rescuer must fill out the format of annex 14 that requests civil protection after an earthquake.
- REQ31—Heterogeneity.
- REQ32—Robustness against disconnections.
- REQ33—Lightness.
- REQ34—Extensibility.
- REQ35—Modularity.
- REQ36—Usability.
- REQ37—Security.
- REQ38—Ease of verification and maintenance.
2.2. Software Architecture Design
2.2.1. Conceptual View
- Pre-process layer: It is responsible for eliminating out-of-range values and converting the format for the upper layers.
- Indoor location detection module: This module is responsible for identifying the person’s location inside a building.
- Exit route detection module: This module identifies the route to the closest exit.
- Health status detection module. This module is responsible for determining the health status of the person.
- Emergency obtaining module: This module is responsible for obtaining the emergency that the person is indicating.
- Security zone detection module: This module is responsible for obtaining the location of security zones.
- Module for sending notifications to the brigades: This module oversees notifying the brigades about a possible problem indicated by the person.
- Emergency call module: This module generates an emergency call if the user requires it.
- First aid instructions module: It is responsible for generating first aid indications if it is required.
- Module for sending messages: This module is responsible for sending messages between a person and the brigade.
- Security module: This module oversees the security of access to the system.
- Connection module between the tiers: This module maintains a connection between the administrator and mobile tiers.
- Pre-process layer: It is responsible for eliminating out-of-range values and converting the format for the upper layers.
- Location module: It is responsible for saving information on the location of people and brigades.
- Emergency module: It oversees keeping the list of emergencies that people indicate.
- Buildings module: It saves all the information related to buildings, such as the name, departments, floor, support material, etc.
- People module: This module is responsible for keeping a list of people inside the building during an emergency.
- Indoor location detection module of people: This module is responsible for extracting the indoor location of the people currently in the building.
- Module for detecting the location of the interiors of the brigades: This module is responsible for extracting the location indoors of the brigades that are currently in the building.
- Exit route detection module: This module extracts the route to the nearest exit.
- Emergency obtaining module: This module is responsible for obtaining the emergency that the person is indicating.
- Module for sending notifications to the brigades: It oversees notifying the brigades about a possible problem indicated by the person.
- Message-sending module: This module is responsible for sending messages between a person and the brigade.
- Security module: This module oversees the security of access to the system.
- Connection module between tiers: This module maintains a connection between the manager and mobile tiers.
2.2.2. Component View
Component Diagram for the Manager/Administrator Tier
- View: This component manages the graphical interface with which the user will interact.
- Model: This component maps the information stored or extracted from the server database.
- Controller: This controls the application’s logic and responds to requests from the graphical interface or some other process.
- Cloud: This is a component that allows the management of the information found in a server in the cloud.
- Notification: This provides the necessary mechanisms to generate notifications that reach users to inform them of a message or an emergency.
- Data Access: This provides access and control of the information in the database.
- Database: This controls the database information that is in the manager tier.
- Angular [32] is an application design framework and development platform for creating single-page applications; it can also work with different patterns.
- PostgreSQL [33] is an open-source relational database system.
- Firebase [34] is a Google development platform that helps build and develop apps and games.
- Spring Framework [35] is an open-source framework that works for the Java platform.
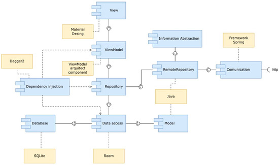
Component Diagram for the Mobile Tier
- View: This element manages the graphic interface with which the user will interact when using the mobile application.
- ViewModel: It avoids losing information when changes are made to the application’s configuration.
- Repository: This element sends the information to the local storage of the device that is operating as a mobile tier.
- RemoteRepository: This manages the storage of information in a place external to the mobile device.
- Information Abstraction: This component transforms the information into a format that allows manipulation and transmission between the mobile and administrator tiers.
- Dependency Injection: This component oversees dependency injection to minimize the impact on the use of mobile device resources and mitigate possible errors in creating the different objects necessary for the system’s execution.
- Data Access: This is responsible for granting access to the other components or processes of the database.
- DataBase: This manages the database on the mobile device.
- Model: This allows you to map the information that should be stored or extracted from the mobile device’s database.
- Communication: This provides communication between the mobile tier and the manager tier.
- SQLite [37] is a C language library that implements a small, fast, self-contained, highly reliable SQL database engine in all mobile phones.
- Room [38] is a persistence library that provides an abstraction layer for SQLite.
- Dagger2 [39] is a fully static compile-time dependency injection framework for Java, Kotlin, and Android.
2.2.3. Deployment View
- Web client: This node contains components to manage the information of people, buildings, institutions, networks, and reports. It communicates with the administrator tier to save or consult such information.
- Administrator tier: This node manages the information requested or sent through REST requests from the web client and the mobile tier.
- Mobile tier: This node contains the components to execute the mobile application. This node displays the location information of the people, as well as personal information, a directory, and manuals, among others. The mobile tier communicates directly with the administrator tier through REST requests.
- Database: Its main function is to manage the information sent from the administrator tier.
2.3. Software Architecture Instantiation
- Administrator: This manages the people registered in the system, internal, external, and visitors; information on the institution’s buildings; general data on the institution; information on Wi-Fi networks; and generates reports.
- Administrative assistant: This user manages the information of internal and external people in the system.
- Marketing: This manages the information of the visitors on the system.
- Surveillance: This user disposes of the list of people in the system and can check the attendance per day; besides, this user can also mark the entry or intermittent exit time and capture the final departure time. This user has the option of generating a report of the people who are in the GHEIs.
- GHEI Staff (Victims): GHEI students, administrative staff, and academic staff.
- Evacuation Brigade Leader: Refers to the person assigned as the evacuation brigade leader.
- Search and Rescue Brigade Leader: The person assigned as the head of the search and rescue brigade.
- The main services for the mobile tier called AlertGHEI are described below.
2.3.1. Indoor People Location Service
- Training phase: During this phase, the RSSI of each place of interest is taken as a fingerprint and stored in a database.
- Trace phase: This phase uses a classification algorithm to match the data that the application user is sending with what is found in the database, such as fingerprints.
2.3.2. Emergency Reports
2.3.3. People’s Location Inside the Building
2.3.4. Roll Call Service of People Who Are Inside a GHEI
2.4. Software Architecture Evaluation
2.4.1. Critical Evaluation of Proposed Software Architecture Design
2.4.2. Functional Suitability
- Module: Name of the module to test.
- Test: Test identifier.
- Goal: Indicates the purpose of performing the test.
- Requirements: Conditions that must be listed to execute the module.
- Sequence: Indicates the steps that must be performed to achieve operation.
- Achieved: Indicates if the correct operation is achieved or not.
- Result: Indicates the results obtained.
2.4.3. Usability Assessment of the Prototype Developed Based on the Proposed Software Architecture
- 1 ≤ satisfaction ≤ 3: unsatisfactory
- 4 ≤ satisfaction ≤ 6: acceptable
- 7 ≤ satisfaction ≤ 9: satisfactory
2.4.4. Evaluation of the Proposed Software Architecture Based on the RAModel
3. Related Work
3.1. Main Services of the Proposed Systems
3.2. Methods Used in the Indoor People Location Service
3.3. Architectural Views and Patterns of the Proposed Systems
4. Verification and Comparison of Desirable Requirements Considered in Related Work and Our Work
5. Conclusions and Future Work
Author Contributions
Funding
Institutional Review Board Statement
Informed Consent Statement
Data Availability Statement
Conflicts of Interest
References
- Servicio Sismológico Nacional. Zona de Subducción Mexicana y su Potencial Para un Sismo Mayor. Available online: http://www.ssn.unam.mx/jsp/reportesEspeciales/sismoMayor.pdf (accessed on 27 October 2023).
- Earthquake Hazards. The Science of Earthquakes. Available online: https://www.usgs.gov/natural-hazards/earthquake-hazards/science/science-earthquakes?qt-science_center_objects=0#qt-science_center_objects (accessed on 12 October 2023).
- Servicio Geológico Mexicano. SISMOS: Causas, Características e Impactos. 2017. Available online: https://www.gob.mx/sgm/es/articulos/sismos-causas-caracteristicas-e-impactos?idiom=es (accessed on 12 October 2023).
- Servicio Sismológico Nacional. Estadísticas de los Sismos Reportados por el SSN. Available online: http://www2.ssn.unam.mx:8080/estadisticas/ (accessed on 12 October 2023).
- Secretaría de Educación Pública. Guía Para Elaborar o Actualizar el Programa Escolar de Protección Civil. 2018. Available online: https://educacionbasica.sep.gob.mx/multimedia/RSC/BASICA/Documento/201808/201808-RSC-cYNgcsRRbr-proteccionC2018.pdf (accessed on 12 October 2023).
- Secretaría de Educación Veracruzana. Programa Interno de Protección Civil. 2019. Available online: https://www.sev.gob.mx/proteccion-civil/files/2019/04/PROGRAMA_INTERNO-PC.pdf (accessed on 12 October 2023).
- Gobierno del Estado de Colima. Plan de Protección Civil y Emergencia Escolar. 2020. Available online: http://descargas.secolima.gob.mx/secolima/seguridadyemergencia/2020/1A-%20Plan%20por%20escuela.pdf (accessed on 12 October 2023).
- De Diputados, D.; Congreso, D.; Unión, L. Ley General De Protección Civil. 2014. Available online: https://www.ucol.mx/content/cms/13/file/federal/LEY_GRAL_DE_PROT_CIVIL.pdf (accessed on 12 October 2023).
- Martínez, B. Las TIC como Herramienta en las Situaciones de Emergencia. 2007. Available online: https://upcommons.upc.edu/bitstream/handle/2099/4479/06_TIC_y_Emergencias_cast.pdf?sequence=1&isAllowed=y (accessed on 14 October 2023).
- Instituto Federal de Telecomunicaciones. En México hay 80.6 Millones de Usuarios de Internet y 86.5 Millones de Usuarios de Teléfonos Celulares: ENDUTIH. 2019. Available online: https://www.inegi.org.mx/contenidos/saladeprensa/boletines/2019/OtrTemEcon/ENDUTIH_2018.pdf (accessed on 14 October 2023).
- Yoon, H.; Shiftehfar, R.; Cho, S.; Spencer, B.F.; Nelson, M.E.; Agha, G. Victim Localization and Assessment System for Emergency Responders. J. Comput. Civ. Eng. 2016, 30, 04015011. [Google Scholar] [CrossRef]
- Mutiawani, V.; Nazila, C.T.; Saputra, K.; Mabrina, A. Design of an Indoor Localization System based on WLAN for Assisting Victim’s Evacuation Process. In Proceedings of the 2nd International Conference on Applied Information Technology and Innovation, Denpasar, Indonesia, 21–22 September 2019; pp. 6–10. [Google Scholar] [CrossRef]
- Depari, A.; Flammini, A.; Fogli, D.; Magrino, P. Indoor Localization for Evacuation Management in Emergency Scenarios. In Proceedings of the Workshop on Metrology for Industry 4.0 and IoT, Brescia, Italy, 16–18 April 2018; pp. 146–150. [Google Scholar] [CrossRef]
- Li, C.C.; Su, J.; Chu, E.T.H.; Liu, J.W.S. Building/Environment Data/Information Enabled Location Specificity and Indoor Positioning. IEEE Internet Things J. 2017, 4, 2116–2128. [Google Scholar] [CrossRef]
- Rodriguez-Sanchez, M.C.; Fernández-Jiménez, L.; Jiménez, A.R.; Vaquero, J.; Borromeo, S.; Lázaro-Galilea, J.L. “HelpResponder—System for the Security of First Responder Interventions. Sensors 2021, 21, 2614. [Google Scholar] [CrossRef] [PubMed]
- Facchinetti, D.; Psaila, G.; Scandurra, P. Mobile cloud computing for indoor emergency response: The IPSOS assistant case study. J. Reliab. Intell. Environ. 2019, 5, 173–191. [Google Scholar] [CrossRef]
- Ciabattoni, L.; Foresi, G.; Monteriù, A.; Pepa, L.; Pagnotta, D.P.; Spalazzi, L.; Verdini, F. Real time indoor localization integrating a model based pedestrian dead reckoning on smartphone and BLE beacons. J. Ambient. Intell. Humaniz. Comput. 2019, 10, 1–12. [Google Scholar] [CrossRef]
- Ghazal, M.; Ali, S.; Al-Halabi, M.; Ali, N.; Khalil, Y.A. Smart Mobile-Based Emergency Management and Notification System. In Proceedings of the IEEE 4th International Conference on Future Internet of Things and Cloud Workshops, Vienna, Austria, 22–24 August 2016; pp. 282–287. [Google Scholar] [CrossRef]
- Liu, J.W.S.; Lin, F.T.; Chu, E.T.H.; Zhong, J.L. Intelligent indoor emergency evacuation systems: Reference architecture and data requirements. In Proceedings of the Future Technologies Conference, San Francisco, CA, USA, 6–7 December 2016; pp. 600–609. [Google Scholar] [CrossRef]
- Poy, M.; Duffy, B.A. Cloud-Enabled Building and Fire Emergency Evacuation Application. IEEE Cloud Comput. 2014, 1, 40–49. [Google Scholar] [CrossRef]
- Biehl, J.T.; Cooper, M.; Filby, G.; Kratz, S. LoCo: A Ready-to-Deploy Framework for Efficient Room Localization Using Wi-Fi. In Proceedings of the ACM International Joint Conference on Pervasive and Ubiquitous Computing, Seattle, WA, USA, 13–17 September 2014; pp. 183–187. [Google Scholar] [CrossRef]
- Son, D.; Cho, E.; Choi, M.; Khine, K.; Kwon, T. Effects of Partial Infrastructure on Indoor Positioning for Emergency Rescue Evacuation Support System. In Proceedings of the First CoNEXT Workshop on ICT Tools for Emergency Networks and DisastEr Relief, Incheon, Republic of Korea, 11–12 December 2017; pp. 13–17. [Google Scholar] [CrossRef]
- Atiq, F.F.M.; Bandung, Y. Viloc: An Android Mobile App Used for Indoor-Trapped Victim Location Visualization. In Proceedings of the International Conference on ICT for Smart Society, Bandung, Indonesia, 2–4 August 2021; pp. 1–7. [Google Scholar] [CrossRef]
- Mutiawani, V.; Nazila, C.T.; Saputra, K. WLAN Based Indoor Localization System for Evacuation of Victims in a Building. In Proceedings of the International Conference on Electrical Engineering and Informatics, Aceh, Indonesia, 27–28 October 2020; pp. 1–6. [Google Scholar] [CrossRef]
- Zualkernan, A.; Aloul, F.A.; Sakkia, V.; Noman, H.A.; Sowdagar, S.; Hammadi, O.A. An IoT-based Emergency Evacuation System. In Proceedings of the IEEE International Conference on Internet of Things and Intelligence System, Bali, Indonesia, 5–7 November 2019; pp. 62–66. [Google Scholar] [CrossRef]
- Nakagawa, E.; Oquendo, F.; Becker, M. RAModel: A Reference Model for Reference Architectures. In Proceedings of the 2012 Joint Working IEEE/IFIP Conference on Software Architecture and European Conference on Software Architecture, Helsinki, Finland, 20–24 August 2012; IEEE Press: New York, NY, USA, 2012; pp. 297–301. [Google Scholar] [CrossRef]
- Johannesson, P.; Perjons, E. An Introduction to Design Science; Springer: Cham, Switzerland, 2014. [Google Scholar]
- Rivas, L.Y.C.; Domínguez, E.L.; Velázquez, Y.H.; Isidro, S.D.; Nieto, M.A.M.; De La Calleja, J. Intelligent Mobile Distributed Management Systems for Emergencies Such as Earthquakes or Fires: A Systematic Literature Review. In New Perspectives in Software Engineering. Studies in Computational Intelligence; Mejía, J., Muñoz, M., Rocha, A., Hernández Pérez, Y., Avila-George, H., Eds.; Springer: Cham, Switzerland, 2024; Volume 1135. [Google Scholar] [CrossRef]
- Nepomuceno, A.R.; Domínguez, E.L.; Isidro, S.D.; Nieto, M.A.M.; Meneses-Viveros, A.; de la Calleja, J. Software Architectures for Adaptive Mobile Learning Systems: A Systematic Literature Review. Appl. Sci. 2024, 14, 4540. [Google Scholar] [CrossRef]
- Acosta, M.A.M.; Dominguez, E.L.; Castro, G.G.; Hernandez, S.E.P.; Nieto, M.A.M. Two-level software architecture for context-aware mobile distributed systems. IEEE Lat. Am. Trans. 2015, 13, 1205–1209. [Google Scholar] [CrossRef]
- Martínez, Y.V.; Domínguez, E.L.; Velázquez, Y.H.; Isidro, S.D.; Nieto, M.A.M.; De-La-Calleja, J. Layered software architecture for the development of third-generation video surveillance systems. IEEE Access 2019, 7, 98507–98521. [Google Scholar] [CrossRef]
- Angular. Angular.io. Available online: https://angular.io/docs (accessed on 27 September 2023).
- D. Group. PostgreSQL. Available online: https://www.postgresql.org/ (accessed on 10 October 2023).
- Firebase. Available online: https://firebase.google.com (accessed on 12 October 2023).
- Spring Makes Java Simple. Spring. Available online: https://spring.io/ (accessed on 12 October 2023).
- Android Developers. Available online: https://developer.android.com/ (accessed on 12 October 2023).
- SQLite Home Page. Available online: https://www.sqlite.org/index.html (accessed on 12 October 2023).
- Android Developers. Room. Available online: https://developer.android.com/jetpack/androidx/releases/room (accessed on 12 October 2023).
- Dagger. Dagger.dev. Available online: https://dagger.dev/ (accessed on 21 October 2023).
- Weka Wiki. Github.io. Available online: https://waikato.github.io/weka-wiki/ (accessed on 12 October 2023).
- Bass, L.; Clements, P.; Kazman, R. Software Architecture in Practice; Addison-Wesley: Boston, MA, USA, 2004. [Google Scholar]
- Kumar, A.B.; Mohite, P. Usability of mobile learning applications: A systematic literature review. J. Comput. Educ. 2017, 5, 1–17. [Google Scholar] [CrossRef]
- ISO/IEC 25019:2023; Systems and Software Engineering—Systems and Software Quality Requirements and Evaluation (SQuaRE)—Quality-in-Use Model. International Organization for Standardization: Geneva, Switzerland, 2023. Available online: https://www.iso.org/obp/ui/en/#iso:std:iso-iec:25019:ed-1:v1:en (accessed on 15 December 2023).
- Chin, J.P.; Diehl, V.A.; Norman, K.L. Development of an instrument measuring user satisfaction of the human–computer interface. In Proceedings of the SIGCHI Conference on Human Factors in Computing Systems, Washington, DC, USA, 15–19 May 1988; pp. 213–218. [Google Scholar] [CrossRef]
- University of Maryland. Human-Computer Interaction Lab. Available online: http://www.cs.umd.edu/hcil/quis/ (accessed on 15 November 2023).
- Jaspers, M.W.M.; Steen, T.; Van-Den-Bos, C.; Geenen, M. The think aloud method: A guide to user interface design. Int. J. Med. Inform. 2004, 73, 781–795. [Google Scholar] [CrossRef] [PubMed]









| Devices | Operative System | Processor | Processor Speed | Processor Cores | Graphic Processor Unit | RAM |
|---|---|---|---|---|---|---|
| Motorola Moto G4 (Sourced by Motorola Mobility in Gurgaon, India.) | Android 6.0.1 | Snapdragon 617 | 1.5 GHz | 8× Cortex | A53Qualcomm Adreno 405 | 2 GB |
| Samsung Galaxy A51 (Sourced by Samsung Electronics SA de CV in Bac Ninh, Vietnam.) | Android 12 | Octa-core Cortex | 2.30 GHz | 8 | Mali-G72 MP3 | 4 GB |
| Xiaomi POCO X3 Pro (Sourced by Xiaomi Communications Co., Ltd. in Beijing, China.) | Android 12 | Qualcomm Snapdragon 860 | 2.96 GHz | 8 | Qualcomm Adreno 640 | 6 GB |
| MacBook Air (Sourced by Apple in Beijing, China.) | MacOs Monterey 12.3.1 | M1 | 3.2 GHz | 16 | Apple GPU 7 Cores | 8 GB |
| Module | Submodule | Sub-Submodule | Sub-Submodule | Detected Errors | Fixed Errors | Pending Errors | Executed Tests |
|---|---|---|---|---|---|---|---|
| Authentication | - | - | 0 | 0 | 0 | 70 | |
| Recover password | - | - | 5 | 5 | 0 | 80 | |
| People | - | - | 3 | 3 | 80 | ||
| Buildings | - | - | 0 | 0 | 0 | 70 | |
| Floors | - | 2 | 2 | 0 | 80 | ||
| Floors | Departments | 0 | 0 | 0 | 80 | ||
| Floors | Departments | Fingerprint | 4 | 4 | 0 | 80 | |
| Attendance | - | - | 2 | 2 | 0 | 70 | |
| Networks | - | - | 0 | 0 | 0 | 70 | |
| Institution | - | - | 5 | 5 | 0 | 80 | |
| Log out | - | - | 0 | 0 | 0 | 70 |
| Module | Submodule | Sub-Submodule | Detected Errors | Fixed Errors | Pending Errors | Executed Tests |
|---|---|---|---|---|---|---|
| Authentication | - | - | 0 | 0 | 0 | 60 |
| Recover password | - | 3 | 3 | 0 | 80 | |
| Register | Verify email | - | 2 | 2 | 0 | 80 |
| Record | - | 4 | 4 | 0 | 80 | |
| Personal information | Modify information | - | 2 | 2 | 0 | 80 |
| Location | - | - | 4 | 4 | 0 | 80 |
| Buildings | - | 1 | 1 | 0 | 80 | |
| Buildings | People list | - | 0 | 0 | 0 | 60 |
| People list | Person details | 4 | 4 | 0 | 80 | |
| People list | Located and absent people list | 1 | 1 | 0 | 80 | |
| Classify building department | Evacuated areas | 0 | 0 | 0 | 70 | |
| Safe areas | 0 | 0 | 0 | 70 | ||
| Emergencies | Emergency reports | - | 3 | 3 | 0 | 80 |
| Emergency report list | - | 2 | 2 | 0 | 80 | |
| Log out | - | - | 0 | 0 | 0 | 60 |
| Module | Action | Success |
|---|---|---|
| People |
| YES |
| Location |
| YES |
| Attendance |
| YES |
| Emergencies |
| YES |
| Characteristics | GHEI Student | Academic Staff Member | Evacuation Brigade Leader | Search and Rescue Brigade Leader |
|---|---|---|---|---|
| Age (years) | 40 | 56 | 51 | 41 |
| Gender | Man | Woman | Man | Woman |
| Digital skill level | Intermediate | High | Basic | High |
| Study level | Bachelor’s degree | Doctorate | Bachelor’s degree | Master’s degree |
| Category | GHEI Student | Academic Staff Member | Evacuation Brigade Leader | Search and Rescue Brigade Leader |
|---|---|---|---|---|
| Global reaction to the system | 7.2 | 8.7 | 7.5 | 8.8 |
| Screen | 8.3 | 8.3 | 7.3 | 8.0 |
| Terminology and systems information | 8.5 | 8.2 | 7.7 | 8.0 |
| Learning | 6.5 | 8.3 | 7.5 | 9.0 |
| System capacities | 7.6 | 8.2 | 7.6 | 8.0 |
| Usability and graphical user interface | 8.4 | 8.8 | 8.2 | 9.0 |
| Satisfaction average | 7.8 | 8.4 | 7.6 | 8.5 |
Disclaimer/Publisher’s Note: The statements, opinions and data contained in all publications are solely those of the individual author(s) and contributor(s) and not of MDPI and/or the editor(s). MDPI and/or the editor(s) disclaim responsibility for any injury to people or property resulting from any ideas, methods, instructions or products referred to in the content. |
© 2025 by the authors. Licensee MDPI, Basel, Switzerland. This article is an open access article distributed under the terms and conditions of the Creative Commons Attribution (CC BY) license (https://creativecommons.org/licenses/by/4.0/).
Share and Cite
Contreras Rivas, L.Y.; López Domínguez, E.; Hernández Velázquez, Y.; Domínguez Isidro, S.; Medina Nieto, M.A.; De La Calleja, J. A Layered Software Architecture for the Development of Smart Mobile Distributed Systems Oriented to the Management of Emergency Cases. Appl. Sci. 2025, 15, 3664. https://doi.org/10.3390/app15073664
Contreras Rivas LY, López Domínguez E, Hernández Velázquez Y, Domínguez Isidro S, Medina Nieto MA, De La Calleja J. A Layered Software Architecture for the Development of Smart Mobile Distributed Systems Oriented to the Management of Emergency Cases. Applied Sciences. 2025; 15(7):3664. https://doi.org/10.3390/app15073664
Chicago/Turabian StyleContreras Rivas, Lizbeth Yesenia, Eduardo López Domínguez, Yesenia Hernández Velázquez, Saúl Domínguez Isidro, María Auxilio Medina Nieto, and Jorge De La Calleja. 2025. "A Layered Software Architecture for the Development of Smart Mobile Distributed Systems Oriented to the Management of Emergency Cases" Applied Sciences 15, no. 7: 3664. https://doi.org/10.3390/app15073664
APA StyleContreras Rivas, L. Y., López Domínguez, E., Hernández Velázquez, Y., Domínguez Isidro, S., Medina Nieto, M. A., & De La Calleja, J. (2025). A Layered Software Architecture for the Development of Smart Mobile Distributed Systems Oriented to the Management of Emergency Cases. Applied Sciences, 15(7), 3664. https://doi.org/10.3390/app15073664

