Next Article in Journal
Concept-Guided Exploration: Building Persistent, Actionable Scene Graphs
Next Article in Special Issue
A Framework for a Public Service Recommender System Based on Neuro-Symbolic AI
Previous Article in Journal
Femtosecond Laser Crystallization of Ultrathin a-Ge Films in Multilayer Stacks with Silicon Layers
 
 
Font Type:
Arial Georgia Verdana
Font Size:
Aa Aa Aa
Line Spacing:
Column Width:
Background:
Article

CRSensor: A Synchronized and Impact-Aware Traceability Framework for Business Application Development

Graduate School of Management of Technology, Sogang University, Seoul 04107, Republic of Korea
Appl. Sci. 2025, 15(20), 11083; https://doi.org/10.3390/app152011083
Submission received: 12 September 2025 / Revised: 12 October 2025 / Accepted: 14 October 2025 / Published: 16 October 2025

Abstract

To enable effective change impact management in business applications, robust requirements traceability is essential. However, manual approaches are inefficient and prone to errors. While the prior Model-Driven Engineering (MDE)-based research, including the author’s theoretical models, established the principles of traceability, these approaches lacked decisive quantitative validation using metrics such as precision and recall, thereby limiting their real-world applicability. This paper addresses these limitations by introducing the CRSensor framework, which integrates the real-time automated trace link generation and dynamic refinement of the developer model. This approach enhances the reliability and completeness of organizational impact analysis, resolving key weaknesses of conventional link recovery methods. Notably, CRSensor maintains structural consistency throughout the lifecycle, overcoming reliability limitations often found in traditional information retrieval (IR)/machine learning (ML)-based traceability solutions. Empirical evaluation demonstrates that CRSensor achieves an average trace link setting performance with a precision of 0.95, a recall of 0.98, and an auto-generation rate of 80%. These results validate both the industrial applicability and the quantitative rigor of the proposed framework, paving the way for broader practical adoption.

1. Introduction

Software systems are continually evolving in response to changing business requirements and user expectations. Industry surveys estimate that impact analysis tasks consume 50% to 70% of maintenance resources, making them among the most labor-intensive in software engineering [1,2]. Efficient impact analysis relies on robust traceability links that directly connect evolving requirements to specific software artifacts, thereby streamlining modification workflows.
Recent survey studies by Wang et al. [3] and Wan et al. [4] classify requirements traceability research over the past decade into three main categories: (1) traditional information retrieval (IR) and statistical similarity methods; (2) machine learning and deep learning (ML/DL) automation techniques; and (3) rule-based, manual, or model-driven engineering (MDE) approaches. Standard evaluation metrics, such as precision, recall, and F1 score, have enabled comparative assessment. However, MDE methods have primarily relied on qualitative evaluation (e.g., case studies, usability testing), lacking systematic quantitative verification in practical scenarios. Wang et al. attribute this to the lack of publicly available benchmark datasets, which are more common for IR and DL methods and facilitate empirical validation. Challenges surrounding ground-truth labeling and experimentation further widen this gap.
Importantly, IR and ML/DL techniques typically operate retrospectively, attempting to recover trace links after artifacts have been created. This process is prone to a recurring anchor problem: omission of one top-level link can disrupt the integrity of all subordinate relationships, introducing reliability risks in real-world maintenance.
To address these limitations, the author advances the CRSensor framework, a proactive traceability management system. CRSensor establishes links in tandem with the generation of analysis model elements, directly anchored to the original requirements. This builds on the author’s prior work, including the CRA Pattern Language for automated model skeleton extraction [5] and the Trace Metamodel for artifact-level linking [6], both of which support end-to-end traceability throughout analysis, design, and code generation. CRSensor continuously updates trace links in real time as developers add, modify, or delete model elements, thereby improving both the completeness and accuracy of trace management. The framework enables direct quantitative validation using precision and recall across multiple business applications, fostering fair comparison with IR and ML techniques.
Unlike retrospective tools, CRSensor provides immediate visualizations of change impacts and robust, real-time trace link management, establishing new quantitative evidence for the reliability of model-driven approaches. However, limitations persist due to the scarcity of independently validated reference artifacts and public benchmark datasets. The author’s evaluation encompasses both educational datasets and completed business applications to address these practical constraints.
The structure of this paper is as follows. Section 2 reviews related work in the field. Section 3 presents the theoretical background. Section 4 introduces the lifecycle model for CRSensor. Section 5 describes the system architecture. Section 6 shares quantitative evaluation and case studies. Section 7 discusses benchmarking, extensibility, and limitations. Section 8 closes with implications and directions for future research.

2. Related Work

Requirements traceability research has seen substantial advancements in theoretical and practical methodologies, as well as in levels of automation, precision, and recall measurements. As summarized in Appendix B, major prior studies are systematically organized by their main technique/methodology and automation level, clearly illustrating the strengths, limitations, and practical applicability of each approach.
Wang et al. [3] classified recent studies into three distinct methodologies: information retrieval (IR), machine learning and deep learning (ML/DL), and model-driven engineering (MDE), analyzing the automation levels, evaluation practices, and inherent structural constraints of each category. The IR approach generates automated trace links between requirements and software artifacts using statistical similarity techniques such as VSM and LSI [4,7,8]. Persistent issues have been reported for IR, including ambiguous term matching, limited domain context, and instability in precision and recall [3]. Though enhancements such as clustering, external feedback, and preprocessing strategies have been proposed for IR [9], practical business applications remain limited.
ML and DL studies actively leverage deep learning models like BERT, supervised and semi-supervised learning, and transformer-based classifiers [10,11,12]. These techniques achieve high automation but rely on large labeled datasets, complex model structures, and face significant challenges in interpretation and anchor-link reliability [13]. Wang et al. [3] and Wan et al. [4] emphasize the importance of open benchmark datasets for empirical comparison and validation, which remains a primary barrier in MDE research.
MDE adopts explicit trace metamodels to ensure structural consistency, automated traceability management, and regulatory compliance [14,15,16]. Recently, techniques such as TRAM [16] and problem-frame-based traceability matrices [17] have emerged to advance further automation and structure. However, most MDE studies emphasize qualitative evaluations such as case analysis and tool usability rather than quantitative performance assessment. Manual trace link maintenance, lack of standardized data and structure, and the difficulty of maintaining consistency across multiple models are repeatedly identified as limitations [3,14,15,16,17,18].
This study identifies gaps in dataset construction, validation using real business artifacts, automated analysis model generation, and the need for embedded empirical evaluation frameworks. There remain structural gaps in the field, including the standardization of data and evaluation procedures, as well as the availability of public datasets for meaningful comparison and broader applicability.

3. Theoretical Background

This section provides a detailed explanation of the theoretical foundations of the CRSensor framework, as proposed in the author’s previous studies [5,6]. The discussion centers on the structure and operational logic of the CRA Pattern Language and the Trace Metamodel, as illustrated in Figure 1, Figure 2 and Figure 3. The section clarifies how these foundations enable both automated model generation and effective traceability management in practice.
The CRA Pattern Language is defined as a set of 19 patterns derived by decomposing the services of business applications into combinations of CRUD (Create, Read, Update, Delete) operations. These 19 patterns are further categorized into six responsibility pattern categories based on CRUD logic (P1 to P6: Create, Read, Update, Delete, External Send, External Receive). The complete list of these patterns is presented in Appendix A, Table A1, and an example of a single pattern definition is shown in Appendix A, Figure A2. For each scenario, the analysis model can be constructed by combining a minimum of two and up to six patterns. Essential operations, such as data reading and updating, must always be included, while other actions, like sending or receiving external messages, are included as required by the scenario. This pattern graph provides structured guidance for scenario modeling, helping to define the order of pattern composition, distinguish between mandatory and optional patterns, and support the automated generation of sequence diagrams. This case is illustrated in Appendix A, Figure A2, where one pattern is selected from each of the six categories, representing the maximum number of patterns, and these patterns are combined to generate a single sequence.
Figure 2 presents the stepwise procedure for constructing the analysis model based on the CRA Pattern Language. The first step involves preparing use case diagrams and an initial class list, and then gathering the required information for completing the CRA pattern metamodel through predefined questions. Based on the answers, the necessary patterns (P1 to P6) and their variables (such as classes, attributes, and interfaces) are determined. In the second step, the selected patterns are connected appropriately to define the structure of the scenario-specific analysis model. Each pattern specifies roles for major classes and responsibilities, and overlapping lifelines serve as connection points between them. In the third step, system mapping is performed to systematically assign answers obtained during analysis and design to pattern variables and to allocate new functions and roles to each class. The scenario may require extending existing classes or creating new classes.
Figure 3 illustrates the hierarchical architecture of the Trace Metamodel employed in this study. This metamodel organizes key stages of the software lifecycle as nodes (artifacts) and links (traceability connections). Requirement nodes include active/passive actors, use cases, flow of events (FE), and requirement traceability items (RTI). Analysis-level nodes include analysis class (ACLS), attribute (AATR), and operation (AOPR). Solid horizontal links connect elements within the same stage, such as FE to RTI or ACLS to AOPR. Dashed vertical links represent traceability between lifecycle stages, for example, from RTI to AOPR or from use case to ACLS.
As the analysis model construction progresses and CRA pattern instances are created, trace links are automatically established among nodes. These links support the preservation of derivation rationale and facilitate reproducibility of the model structure. The Trace Metamodel is continuously updated throughout transitions from analysis to design and implementation, with batch updates performed at key transition points such as model changes or initiation of code generation. This hierarchical traceability structure clearly visualizes system dependencies and change propagation paths, supporting real-time impact analysis and trace management tasks. Empirical case studies and quantitative validation results are presented in Section 5 and Section 6.

4. CRSensor Framework

This section provides a comprehensive description of the structure and operational principles of the CRSensor framework, the primary outcome of this research. CRSensor offers real-time traceability and automated artifact synchronization throughout all phases of the development lifecycle, from requirements specification to implementation. The integrated lifecycle process, founded on the CRA Pattern Language and Trace Model, is presented in detail, along with a thorough account of the software architecture and underlying system mechanisms that enable the practical deployment of CRSensor.

4.1. Integrated Lifecycle Model for Requirements Traceability

Figure 4 summarizes the integrated operational flow and real-time traceability mechanism of the CRSensor framework, implemented using the CRA Pattern Language and Trace Model. The framework automates change detection, traceability assignment, and impact analysis across the entire software development lifecycle.
  • UC Specification Analysis: The analyst extracts key parameters from use case specifications by responding to predefined questions.
  • CRA Pattern Composition: The extracted parameters and conceptual model guide the selection and combination of appropriate CRA patterns, defining the structure of the analysis model.
  • Pattern Instantiation: The answers from the questions are mapped to CRA pattern instances, enabling automated generation of sequence diagrams, class models, and operations.
  • Automated Traceability Model Generation: According to the CRA pattern rules, trace links between requirements and analysis artifacts are automatically assigned, establishing a dynamic, real-time network.
  • Traceability Network Visualization and Impact Analysis: The resulting traceability network is visualized as a tree and graph. Upon change requests, the system immediately provides impact range, propagation paths, and quantitative analysis.
The lifecycle model in Figure 4 demonstrates that CRSensor is designed to actively address requirement changes, artifact evolution, and collaborative quality management. The architecture supports extensible integration, including deployment in diverse environments and CI/CD pipelines. Section 7 further discusses practical scenarios for such integration.

4.2. System Architecture of CRSensor

The CRSensor system architecture is implemented as an Eclipse-based plug-in for a CASE tool. Although the current prototype operates in IBM Rational Software Architect 7.0 (RSA) [19], the core engine and trace model management logic adhere to the UML XMI standard, allowing CRSensor to be adapted to other XMI-compliant Eclipse-based modeling environments, such as Papyrus and MagicDraw.
As shown in Figure 5, all core components consistently utilize the UML XMI format, maximizing both portability and compatibility across various UML modeling tools. The UCSpecAnalyzer module extracts semantically relevant parameters from use case specifications, while the ModelGenerator automatically constructs analysis model structures and sequence diagrams in accordance with the CRA pattern methodology. The ChangeDetector continuously monitors creation, modification, and deletion of artifacts by interfacing with the event systems of both RSA and the operating system, passing these events to the TraceManager. The TraceManager updates trace nodes, links, metadata, and the entire network in real time through all transition phases, from analysis to design and implementation, automatically handling events such as baseline establishment, prefix updates, and the creation of vertical trace links.
For each lifecycle event (artifact creation/modification, stage transition, or diagram extension), the traceability model (in XML format) and the UML model (in emx format) are kept synchronized bidirectionally. A locking mechanism resolves concurrent editing and ensures data consistency. According to the event flows identified in the legend of Figure 5, the ChangeDetector transmits artifact creation/modification events to the TraceManager in real-time, keeping the network updated. The TraceManager also performs periodic batch updates for trace model metadata, and the UML and traceability models are kept mutually synchronized through ongoing exchanges.
Impact analysis, including propagation monitoring and quantitative evaluation, is handled in real-time by the ImpactAnalyzer and ChangeImpactViewer modules, with immediate visualization through the TrGraphViewer, ImpactAnalyzer, and ChangeImpactViewer interfaces.

4.3. UML Modeling Tool Integration and Instrumentation

RSA was selected as the implementation platform for prototyping and experiments. However, the event detection policy and trace model synchronization logic in CRSensor are designed independently of any specific modeling tool, enabling broad applicability.
Commercial modeling tools, such as RSA, often restrict direct access to the source code, posing technical challenges for detecting real-time model changes. To address this, CRSensor incorporates an instrumentation strategy inspired by Egyed [20]. This approach allows the system to capture a full range of relevant signals, including keyboard and mouse input, operating system events, and internal model change notifications. In this study, a hooking technique was adopted that enables immediate event detection and data synchronization without modifying the internal mechanisms of RSA itself.
The interaction sequence presented in Figure 6 provides a detailed description of each architectural function. When RSA is launched, the TraceManager responds by activating the instrumentation interface (step 1) and locating the RSA modeling environment to initiate UML model change management (step 2). As the user performs creation, modification, or deletion in the UML model, the instrumentation layer responds in real time, capturing all such events (step 3). The ChangeDetector classifies and extracts event data via hooking (step 4) and, upon detecting a valid model change, updates intermediate structures and passes the information to the TraceManager for traceability management (step 5). During synchronization, CRSensor temporarily locks the RSA model (step 6) to ensure strict data consistency and transactional integrity between models during updates.
The core logic for event detection and data synchronization, including hooking, event parsing, and trace model updates, represents a key technical contribution of this research. The mapping procedures, operational steps, and concurrency control are illustrated comprehensively in the data/event workflow in Figure 5.
This instrumentation algorithm is not limited to RSA. By adapting the event interface to other XMI-compliant modeling tools, the architecture and impact analysis features of CRSensor can be broadly reused. As a result, CRSensor enables fully automated, real-time editing, detection, traceability, synchronization, and impact analysis across diverse commercial UML environments, without requiring modification to the constituent tools’ internal structures.

5. Case Study

This section presents an extended case study based on the Payroll Management System, which the author previously investigated through the manual application of the CRA pattern language. While earlier research primarily focused on generating analysis models, the present work employs the CRSensor tool to illustrate how requirements, analysis models, traceability models, and impact analysis are seamlessly integrated within an automated pipeline. The study also evaluates how real-time traceability enhances engineering effectiveness.
Since the input data and output artifacts for the CRSensor-driven case are largely diagrammatic, including all detailed diagrams in the main text might undermine readability. Therefore, the current section concentrates on explaining core analysis steps and the implementation mechanisms using concrete operational examples, while detailed input and output diagrams are provided separately in Appendix C. This approach ensures that the narrative centers on the internal mechanisms, using practical cases, without sacrificing the structure or comprehension of the analysis process and its outcomes.
The case specifically assesses how a requirements change, consolidating three payroll delivery methods (direct receipt, mail, and bank transfer) into a single bank transfer mechanism, affects the entire software system. The CRSensor automation tool is used to quantitatively analyze the propagation and scope of impact of this change across the modeled business workflow.

5.1. Automatic Generation of Analysis Model

Based on the architecture and principles for real-time synchronization between requirements and analysis models set out in the previous sections, the CRSensor tool is applied to simulate practical automation in the Payroll Management System. Figure 7 captures a step in which the analyst uploads requirements artifacts and provides essential information for automatic generation of the analysis model.
Within the ConfigureUMLModel tab in CRSensor, an analyst uploads model files containing the structure of use cases and classes, such as RSA-formatted .emx files. This action establishes the foundation for automated analysis. In the UCAnalyzer tab, the analyst retrieves the use case specification in Word format via UCBrowser, making requirement data directly available for reference during analysis. UCAnalyzer supplies a predefined set of questions, and the analyst selects answers by referencing the uploaded artifacts and diagrams.
As shown in Figure 7, CRSensor extracts actual attribute values from requirement artifacts and displays them in dropdown lists for each question. This restricts selections to valid values alone, fundamentally preventing the generation of analysis model elements that lack traceability to requirements artifacts due to arbitrary input. The process directly contributes to higher quality analysis models and prevents the occurrence of orphan nodes in the trace model.
In the example workflow of Figure 7, when an answer is selected for a question about the basic flow of the Select Payment Method use case, the selected term is automatically tagged with an FE-type trace node and identifier on the UCBrowser specification screen. In practice, analysts would navigate across multiple tabs, but the figure is composed to present input and trace tagging in a single view.
Figure 8 illustrates how the system analyst’s answers to key questions related to the basic flow of Select Payment Method are processed by the CRA pattern combination rules, resulting in automated pattern mapping and parameter assignment. The questions displayed in the UCAnalyzer GUI in Figure 7 are part of a set designed to interpret requirements specifications for CRA pattern application, and the remaining questions, along with their answers, can be found in Figure 8.
Reviewing the impact of each answer on pattern selection. For instance, when Interactive Job is chosen for Q4 (Job characteristic), the “Invocation by User” pattern (P1) is automatically selected. Similarly, if Update Data is mapped for business data manipulation type (Q5), Employee (P6), and associated attributes (P7) are set as parameters. Each question and answer is systematically linked with the conditional variables, pattern variables, selection rules, and parameter mapping in the CRA pattern language.
Questions such as “Is additional data lookup required?”, “Is approval required?” and “Is interface with other systems needed?” are constructed to align with the decision flow of the CRA pattern language. When the analyst answers “No” to each, the corresponding CRA pattern (P2, P3, P5, P6) is automatically excluded. At the bottom, the extraction and mapping of each answer to CRA pattern variables (e.g., “?useCaseName”, “?objective”) is summarized. The definition of variables for each pattern can be found in the specifications for the Create Data pattern, as shown in the sample in Appendix A.
Thus, Figure 8 provides a comprehensive visualization of the branching logic and automated pattern selection, parameter and meta-information extraction, and the real-time mapping process between the GUI responses and the CRA pattern language specification.

5.2. Automated Trace Model Generation Between Requirements and Analysis

When CRSensor generates analysis model elements, the TraceManager extracts the linkage information between those elements and the associated requirements artifacts in real time, recording it in an XML-based trace model. Figure 9 presents the internal process step by step, explaining the trace node structure, inter-element connections, and linking methods.
Panel (a) shows that selecting the basic flow for Select Payment Method in UCAnalyzer generates an FE node and logically connects it to the major analysis artifacts. Panel (b) depicts each trace node defined in XML with metadata such as id, name, phase, and type, as well as HTR_FROM and VTR_TO fields linking to upstream and downstream nodes. The weight value is used as a quantitative metric for impact analysis and maintainability.
Panel (c) illustrates how the FE node serves as the foundation for an automatically constructed sequence diagram, and Panel (d) details the explicit links among requirements and analysis artifacts using HTR and VTR attributes in the XML trace model. In practical applications, the trace model will encompass a much larger set of artifacts and requirements than the partial example in Figure 9.
Any manual modifications or extensions made by analysts are monitored by CRSensor, which updates the trace model immediately upon each event detected in RSA. This ensures continuous synchronization between requirements and analysis artifacts at event granularity, sustaining high standards of consistency and reliability in traceability.
The method for creating automatic trace models and synchronizing them in real-time is fully consistent with the CRSensor architecture described earlier, incorporating event-level data parsing, node management, and dynamic UML-XML mapping mechanisms. Trace relationships between requirements and analysis artifacts are automatically updated throughout the modeling process, maintaining system robustness and reliability.

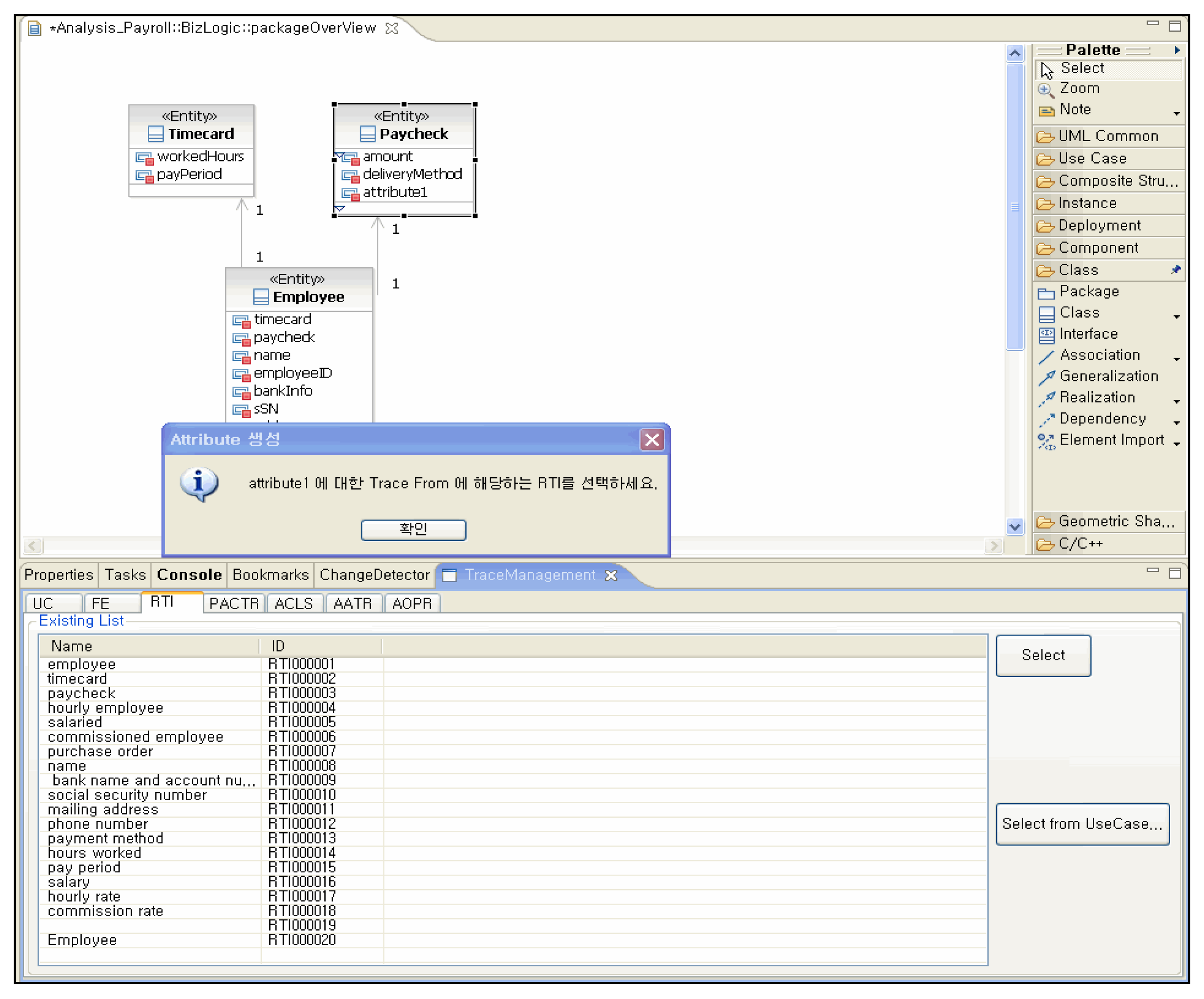
5.3. Instrumentation-Based Model Refinement and Traceability Integration

Although Section 5.2 reviewed the simultaneous automation of analysis and trace models by CRSensor, real-world business analysis projects often require repeated refinement and expansion following initial automation. As analysts introduce new classes, attributes, relationships, or domain-specific changes within UML tools such as RSA, the event detection policies of CRSensor ensure that all changes remain integrated within the traceability structure. System-level monitoring, without access to source code, captures every manual change as it occurs, recording them in the trace model in real-time.
Figure 10 illustrates the dialog interface that appears when an analyst attempts to save a refined model in RSA. The tool automatically prompts for the requirement artifact or traceable item that justifies the modification or addition, reinforcing traceability and maintaining systematic model quality throughout refinement.
While the requirement for traceability justification may occasionally be a burden for practitioners, the automated generation and requirement-based linking process means that the majority of model nodes are already automatically traced. Consequently, only a limited number of manual entries are needed, striking an appropriate balance between automation and manual supplementation.
Automation coverage and trace link generation rates are quantitatively assessed in Section 6.

5.4. Transition and Consistency Between Analysis and Design Models

The preceding section examined the mechanisms for model refinement and real-time trace management during the analysis and design phases. Once the analysis model is fixed at Version 1.0, CRSensor migrates all trace nodes with an ‘A’ prefix from the analysis phase to the design phase as ‘D’-prefixed nodes, as shown in Figure 11. Each analysis model element is mapped one-to-one to a design model element with the same name, and all trace links (HTR_FROM/TO, VTR_FROM/TO) are synchronized with the design-phase identifiers.
During the design phase, changes and refinements made in RSA are detected and captured by CRSensor, ensuring that every modified element remains mapped to the correct analysis artifact or requirement. This process achieves seamless transition of analysis models and migration of the trace model to the design phase, maintaining consistency and integrity in traceability as the model evolves.

5.5. Traceability Graph Visualization and Change Impact Analysis

Following model creation, refinement, and transition, CRSensor’s ChangeImpactViewer visually maps and quantitatively analyzes the propagation of changes throughout the trace model. By specifying any trace node, such as FE000002 (Select Payment Method-BasicFlow), and adjusting trace distance parameters, CRSensor displays the related trace network in both graphical form and structured lists, as seen in Figure 12 and Figure 13.
In Figure 12, when trace distance is set to one, only directly connected links are highlighted in bold (vertical links are VTR_TO, horizontal links are HTR_TO), illustrating the event-driven traversal and graph filtering architecture in CRSensor.
Figure 13 demonstrates that setting the horizontal distance to all and the vertical distance to one yields a list of 133 impacted nodes out of a total of 816, resulting in a Change Impact Degree (CID) of 16.3%. The tool also provides a simultaneous list of affected nodes, allowing change controllers and project managers to track propagation paths and the scope of impact immediately. This example aligns directly with the event-driven management, propagation algorithms, and dynamic visualization structures previously established.
In Section 5, the internal mechanism of CRSensor was explained using the realization of the basic flow of Select Payment Method, which generates a small number of analysis model elements to illustrate the internally produced data diagrammatically. Additional examples of CRSensor input and output values for basic flows involving a larger number of analysis elements are provided in Appendix C.2.

6. Quantitative Evaluation and Results

This section provides a quantitative evaluation of the CRSensor framework, assessing both automation accuracy and practical applicability across a diverse set of business applications, including both educational examples and actual project cases. Section 6.1 introduces the rationale for selecting the validation targets and clarifies the scope of performance metrics, specifically precision and recall, which are evaluated using educational cases. At the same time, PCD is measured for both industrial and educational datasets. The section also discusses the limitations inherent in trace link validation. Section 6.2 outlines the quantitative evaluation metrics and formulas (precision, recall, and PCD) used in the study. Section 6.3 presents the experimental results in detail, highlighting the contributions of the quantitative approach, the limitations due to non-public datasets, and indicating that further analysis continues in Section 7.

6.1. Verification Targets

To comprehensively evaluate the effectiveness, accuracy, and generalizability of the CRSensor framework, automation techniques were applied to four distinct business applications. The previous chapter focused on a single payroll management system; here, we broaden the experimental spectrum in two directions.
First, precise verification of both accuracy and scope was achieved by employing two well-structured educational cases, the Payroll Management System and the Course Registration System, based on standard software engineering textbooks and lab materials. These datasets enable a systematic comparison against reference answers and a detailed evaluation of the quality of trace links and analysis models.
Second, to examine the robustness and practical suitability of pattern-based automation in real business environments, two completed small-scale project cases (e-bidding system and order processing system) were included. These cases encompass domain-specific noise, ambiguity, and incompleteness, enabling an assessment of how automation.
Precision and recall were calculated exclusively for the two educational case systems used in the IBM Rational Software OOAD (Object-Oriented Analysis and Design) curriculum (Course Registration System and Payroll Management System), leveraging objectively defined answer sets and systematically verifiable artifacts. For industrial projects, the inherent ambiguity and lack of definitive reference sets preclude the objective measurement of accuracy for trace links. Therefore, the quantitative results for trace link performance are limited to relative accuracy on educational datasets and are not directly generalizable to business practice.
On the other hand, PCD was measured for both educational and industrial datasets to demonstrate the practical efficacy and reduction in manual effort achieved by pattern-based automation. By setting different scopes for these metrics, the study achieves an objective assessment of accuracy and a balanced validation of the overall automation effect across domains. All validation targets and representative use cases are summarized in Table 1.

6.2. Evaluation Metrics and Formulas

Based on the subjects described in Section 6.1, the performance of CRSensor was assessed using two quantitative metrics. First, precision and recall were adopted from established standards in information retrieval and requirements traceability research to quantify the quality of automatic trace links, calculated as:
Precision = Number   of   Correct   Links Number   of   Correct   Links + Number   of   Incorrect   Links
  Recall = Number   of   Correct   Links Number   of   Correct   Links + Number   of   Missed   Links
In these Equations (1) and (2), the number of correct links refers to matches with the reference answer. Incorrect links denote false positives, and missed links are those present in the reference set but missing from the automated results.
Second, to evaluate the practical impact of CRA pattern-based automation on analysis model generation, the Pattern Contribution Degree (PCD) metric was introduced. PCD quantifies the proportion of analysis model elements automatically generated by CRA pattern application relative to the total number of elements in the final completed model, as follows:
PCD = Number   of   Skeleton   Elements Number   of   Reference   Elements Number   of   Final   Analysis   Elements Number   of   Reference   Elements
Here, Reference elements are the initial requirements or conceptual inputs, Skeleton elements represent those generated via CRA pattern mapping, and Final elements count the total in the completed analysis model, excluding reference elements to focus measurement on new additions.
The rationale for introducing PCD is to provide a metric that goes beyond end-to-end correctness, elucidating the extent to which automation reduces repetitive manual tasks and quantifying the true scope of pattern-driven generation in real projects.
These two metrics serve as comprehensive and objective criteria for comparing tool quality, practical applicability, and the reduction in manual effort. Detailed results for each case study are reported in Section 6.3.

6.3. Evaluation Result

6.3.1. Trace Link Establishment Performance: Precision and Recall

Precision and recall were used to evaluate the trace link automation throughout the requirements and design phases. For the educational cases (Course Registration System and Payroll Management System), the average Precision and recall values were 0.95 and 0.98, respectively, with incorrect and missed link rates of less than 5% and 2%. The distributions and totals are shown in Table 2.
Analysis of error cases showed that most missed events arose from rare manual edits by designers that occurred in undetectable portions of the RSA API, which the framework was unable to track.
As summarized in Appendix B, Table A2, CRSensor substantially outperformed IR-based approaches (which reported precision between 0.25 and 0.96 and recall between 0.60 and 0.96). Compared to ML/deep learning-based automation, which achieved a precision in the range of 0.68–0.95 and a recall of 0.67–0.95, CRSensor delivered equivalent or superior quantitative performance.
Most previous studies in the MDE field focused on conceptual implementations or operational features rather than domain-spanning quantitative validation and were limited by dataset availability. This study, despite the restrictions posed by project-level non-public data, demonstrates a meaningful contribution in systematically quantifying performance across multiple experimental domains using precision and recall. Limitations in generalizability and objectivity are acknowledged due to the restricted reference data; further details are discussed in Section 7.

6.3.2. Coverage of Automated Analysis Model Generation: PCD

The ratio of automatically generated analysis model elements was measured by PCD as depicted in Table 3. Across four business applications (Payroll Management System, Course Registration System, Order Processing System, E-Bidding System), the average automatic generation rate was 81.03% (range: 71.4–88.1%).
Educational cases (Course Registration and Payroll Management) achieved very high automation rates (average: 86.53%), whereas industrial cases (Order Processing and E-Bidding) were somewhat lower (74.2%). This result reflects the limiting effects of errors, noise, and ambiguity in real project requirements and deliverables, whereas validated textbook models promote higher rates of successful pattern automation.
Although there was a difference of more than twelve percentage points between educational and industrial cases, overall, more than 80% of analysis and traceability model elements were generated automatically, with the remaining manual enhancements requiring minimal time. The practical workload was extremely low.
These findings confirm the generalizability and practical value of the proposed patterns and framework across both educational and industrial domains, as well as the substantial reduction in total workload. Detailed values are presented in Table 3.

7. Discussion

This section analyzes the quantitative performance of CRSensor in comparison with related MDE-based studies and discusses its potential for practical deployment as well as remaining limitations.

7.1. Comparative Analysis with Prior Studies

Among existing studies on requirements traceability, only a few, such as LetsHolo [16] and Umar et al. [18], have publicly reported quantitative evaluations of MDE-based traceability. Table 4 provides a comparative summary between these studies and CRSensor, covering their methodological focus, timing of trace link generation, characteristics of experimental data, ground truth construction, and quantitative results in terms of precision and recall. From these comparisons, the distinguishing aspects of CRSensor can be summarized as follows.
First, while previous works emphasized extracting design elements from requirement texts and performing post hoc trace recovery using public or limited datasets, CRSensor operates within actual industrial project environments where requirement, design, and analysis artifacts are dynamically produced. Trace links are generated and validated in real-time, providing an assessment that is more representative of practical, real-world contexts.
Second, earlier studies mainly measured accuracy in isolated requirement-to-design mappings or sentence-level identification tasks. In contrast, CRSensor applies trace links automatically across complete model artifact sets, enabling multilayered verification of consistency and integrity at large project scales. This approach enables not only the evaluation of superficial extraction accuracy but also a quantitative assessment of traceability reliability, applicability, and maintainability.
Third, regarding ground truth, [16,18] constructed reference datasets manually through a small group of domain experts who created class diagrams or sample instances, which limited objectivity and reproducibility. CRSensor, in contrast, relies on a structured dataset composed of formal educational materials and semi-industrial project artifacts, strengthening both reliability and validation rigor in ground truth construction.

7.2. Practical Integration and Extensibility

Following the academic comparisons, this section discusses the industrial integration and extensibility of CRSensor. The framework was designed to support a variety of business environments, with consideration for tool portability, CI/CD interface integration, and automation of quality linkage across the software lifecycle.
The practical and technical scalability of CRSensor is based on several key structural features. It processes artifacts in the UML standard XMI format, ensuring compatibility and interoperability with a wide range of design tools. Its change detection mechanism is based on event instrumentation, and its modular core logic allows easy adaptation to new CASE tools with minimal modification. Furthermore, the trace model is managed separately in XML, which enables continuous synchronization with evolving artifacts and seamless integration with CI/CD pipelines. The built-in ImpactAnalyzer and ChangeImpactViewer modules provide automated quality gating by linking with CI servers, stopping deployment or triggering review procedures when predefined impact thresholds are exceeded.
Through this combination of design attributes, CRSensor not only contributes theoretically but also provides tangible value across the entire industrial development lifecycle by improving quality assurance and automating change management.

7.3. Limitations

CRSensor demonstrates clear advantages through empirical case-based validation, modular implementation, and quantitative analysis of automation effects. However, several limitations must be acknowledged. The lack of open benchmark datasets restricts full quantitative comparison with existing studies, whereas LetsHolo [16] and Umar et al. [18] utilized publicly available benchmarks. Future work should incorporate open academic datasets and controlled experimental environments to enhance the accuracy and reliability of the results. Reproducibility also remains limited due to the proprietary nature of industrial data, which hinders external replication of experimental results. To address this, establishing publicly accessible datasets and reproducible evaluation environments will be crucial. Ultimately, large-scale empirical replication across diverse industrial domains is necessary to confirm the framework’s generality and reliability, thereby strengthening its industrial applicability and research credibility.

8. Conclusions & Future Work

This study acknowledges the vital importance of requirements traceability for ensuring quality assurance, maintainability, and regulatory compliance in business application environments. Building upon the author’s previous research, this work implements an executable framework that surpasses traditional MDE approaches, which were often limited to conceptual modeling and case demonstrations. CRSensor thus represents a practical and automated infrastructure for real-world traceability management rather than a merely theoretical model proposal.
Based on the CRSensor framework, empirical validation was conducted using both standardized educational datasets and actual project artifacts. Unlike prior studies constrained to prototype or laboratory settings, this research provided an in-depth analysis of complexity, change management, and quality integration under realistic project conditions, demonstrating substantial practical relevance.
CRSensor meets the technical criteria necessary for traceability automation, including real-time artifact synchronization, developer-assisted model refinement, and immediate analysis of change impact. It also exhibits resilience to noise and incompleteness within practical data, as well as strong interoperability across various CASE tools and CI/CD pipelines, confirming its technical scalability.
Nonetheless, some limitations remain. The absence of open benchmark validation and large-scale, cross-domain experiments indicates that further empirical verification is needed for broader generalization. Future work will therefore focus on expanding cross-validation using both public and industrial datasets, conducting domain-specific validations in applied business contexts, and implementing open collaborative experiments to enhance reproducibility and objectivity.
Through such systematic extension and practice-oriented evaluation, the academic and practical significance of CRSensor can be more comprehensively identified. The framework holds promise as a realistic advancement model for improving the management of requirements traceability and fostering innovation in software quality within industrial development environments.

Funding

This research received no external funding.

Institutional Review Board Statement

Not Applicable.

Informed Consent Statement

Not Applicable.

Data Availability Statement

The original contributions presented in this study are included in the article. Further inquiries can be directed to the corresponding author.

Conflicts of Interest

The author has previously worked as a practitioner using IBM Rational Software Architect (RSA); however, this study was conducted independently with no commercial or financial support from IBM or any related parties. The use of RSA and educational materials is based solely on the author’s professional experience and is unrelated to any commercial partnership. The author declares no conflict of interest.

Appendix A. CRA Pattern Language

Table A1. The List of the CRA Patterns (parameters following the CRA pattern are represented with a prefix ‘?’) [5].
Table A1. The List of the CRA Patterns (parameters following the CRA pattern are represented with a prefix ‘?’) [5].
PatternInteractionApplicability
System Invocation (P1)Invocation by User Use when a user invokes a flow of events
Invocation by System Use when a software system periodically accomplishes a flow of events
Read Data (P2)Read_Data_1Use when all retrieved data items are attributes of ?objective class
Read_Data_2Use when(Retrieved data item(s) is(are) distributed into more than two classes) AND (there exist association relationships among the classes)
Read_Data_3Use when retrieved data item(s) which is(are) not attributes of ?objective class belong to the class(es) that has(have) no association relationship with ?objective class
Read_Data_4Use when retrieved data item(s) which is(are) not attributes of ?objective class belong to ?AssociatedClass class and the others belong to the class(es) that has(have) no association relationship with ?objective class
Read_Data_5Use when an ?objective class is an associated attribute of other class(es)
Transfer Data from Another System (P3)Use when the reading data from another interface system is needed
Create Data
(P4)
Create_Data_1Use when an ?objective class does not exist in the current static view
Create_Data_2Use when (an ?objective class exists in the current static view) AND (an ?objective is an associated attribute of other class(es))
Create_Data_3Use when (an ?objective class exists in the current static view) AND (?objective has (an) object(s) other class (es) as (an) associated attribute(s))
Update Data
(P4)
Update_Data_1Use when (an ?objective class does not exist in the current static view) OR
((an ?objective class exists in the current static view) AND (it is not the applicability of Update Data Pattern_2 and Update Data Pattern_3))
Update_Data_2Use when updated data item(s) that is(are) not an attribute(s) of ?objective class belong to ?AssociatedClass class
Update_Data_3Use when updated data item(s) which is(are) not an attribute(s) of ?objective class belong to the class(es) that has(have) no association relationship with ?objective class
Delete Data
(P4)
Delete_Data_1Use when (an ?objective class does not exist in the current static view) OR
((an ?objective class exists in the current static view) AND (it is not the applicability of Delete Data Pattern_2 and Delete Data Pattern_3))
Delete_Data_2Use when an ?objective class is an associated attribute of other class(es)
Delete_Data_3Use when (an ?objective class has another class as an associated attribute) AND (the relationship between the classes is an aggregation by value)
Confirm Data Manipulation(P5)Use when an acquisition of higher leveled user for the reflection of data status changes is needed
Transfer Data to Another System(P6)Use when the transformation of a data manipulation results in a need for other system.
Figure A1. An example of CRA pattern specification: Create Data [5].
Figure A1. An example of CRA pattern specification: Create Data [5].
Applsci 15 11083 g0a1
Figure A2. The exemplary sequence diagram illustrates the generation of a sequence diagram through the weaving of six patterns in the CRA Pattern Language [5].
Figure A2. The exemplary sequence diagram illustrates the generation of a sequence diagram through the weaving of six patterns in the CRA Pattern Language [5].
Applsci 15 11083 g0a2

Appendix B. Comparative Analysis of Requirements Traceability Link Approaches in Previous Studies

Table A2. Comparative performance of requirements traceability link approaches in previous studies.
Table A2. Comparative performance of requirements traceability link approaches in previous studies.
Ref.Main Technique/MethodologyAutomation LevelPrecisionRecall
Moran et al. [8]Hierarchical Bayesian Network (COMET)-based modeling (IR + ML hybrid)Fully automatic
(ML + IR hybrid)
0.25
~0.96
dataset depen-dent
Wang et al. (2018) [9]Polysemy automatic identification + ANN, coreference, LSI/VSM improvementsSemi-automatic (ANN learning, extraction)0.21
~0.43
0.78
~0.91
Lin et al. [10]Pre-trained BERT-based T-BERT, Transfer/N-Sampling (Siamese, etc.)Fully automatic~0.93~0.92
Zhu et al. [11]DSSLink: Semi-supervised (Self-training/Label Propagation)Semi-automatic
(labeled + unlabelled)
~0.88~0.91
Abualhaija et al. [12]Sentence Transformer (Kashif)/vs. LLM (GPT-4o Prompting)Fully automatic
(classifier), LLM selection needed
0.680.67
Ge et al. [13]LLM (LLaMA) fine-tuning (LoRA/P-Tuning, etc.), data augmentation/summarizationFully automatic
(fine-tuned LLM)
0.950.95
Escalona et al. [14]Metamodel + MDE trace rule definition/tool integrationFully automatic generation and monitoring--
Kesserwan et al. [15]UCM → TDL → TTCN-3 model transformation, trace model (ecore) external recordingSemi/partially automatic (automatic + manual)--
LetsHolo [16]TRAM: Automatic transformation from Natural Language Requirements to Class Diagrams with traceability linksSemi-automatic (tool + manual pre/postprocessing required)0.25
–0.51
0.60
~0.96
ShengWen et al. [17]Problem-Frame-Oriented Traceability Matrix modeling and requirements mapping frameworkSemi-automatic (manual model construction + tool-supported)--
Umar et al. [18] ML (SVM)-based automatic class diagram from natural language requirementsFully automatic (ML-based)0.85
~0.98
0.66
~0.97

Appendix C. Comparative Analysis of Requirements Traceability Link Approaches in Previous Studies

Appendix C.1. Reference Model Artifacts Uploaded to CRSensor for Automatic Generation of Analysis Model Elements in the Basic Flow of the 'Select Payroll Management' Use Case”

Figure A3. Use case diagram for the payroll management system. (Based on a conceptual example from proprietary IBM Rational training materials; redrawn by the author in RSA).
Figure A3. Use case diagram for the payroll management system. (Based on a conceptual example from proprietary IBM Rational training materials; redrawn by the author in RSA).
Applsci 15 11083 g0a3
Figure A4. Conceptual class diagram depicting the structural relationships among major classes in the payroll management system. (Conceptual structure adapted from proprietary IBM Rational training content; re-drawn by the author in RSA).
Figure A4. Conceptual class diagram depicting the structural relationships among major classes in the payroll management system. (Conceptual structure adapted from proprietary IBM Rational training content; re-drawn by the author in RSA).
Applsci 15 11083 g0a4
Figure A5. The Use Case Specification of Select Payment Method [21].
Figure A5. The Use Case Specification of Select Payment Method [21].
Applsci 15 11083 g0a5
Table A3. Example generic questions provided by UC Analyzer, analyst-entered answers, and corresponding CRA pattern parameters for the basic flow of Select Payment Method (parameters following the CRA pattern are represented with a prefix ‘?’).
Table A3. Example generic questions provided by UC Analyzer, analyst-entered answers, and corresponding CRA pattern parameters for the basic flow of Select Payment Method (parameters following the CRA pattern are represented with a prefix ‘?’).
NoGeneric QuestionsVariableValue
FLOW LEVEL
Q1What is the Use Case Name??UseCaseName“Select Payment Method”
Q2What is the abbreviated name of the use case??UCNm“SlctPmntMthd”
Q3What is the name of the flow of events??SeqNm“Select Payment
Method-BasicFlow”
Q3.1What is the abbreviated name of the flow of events??SDNm“SlctPmntMthdBsc”
Q4What is the Job characteristic?InvocationType“Interactive Job”
Q4.1If it is an interactive job, what is the name of the active actor??HumanRole“employee”
DATA MANIPULATION LEVEL
Q5What is the business data manipulation type??DmType“Update Data”
Q6What is the objective data of this update in this flow of events? ?Objective“Employee”
Q7What are the data items to be changed after this update??ParamP4“Employee.paymentMethod”
Q8Is there any other data for an employee to retrieve for the creation of a new paymentMethod? NeedData“No”
Q9To accomplish this flow of events, does it need to take any approval from someone?NeedApproval“No”
Q10After completion of this data manipulation, should the changed data be transformed to other interface system(s)? NeedOtherSystem“No”

Appendix C.2. Another Example of Applying CRSensors: “Maintain Time Card” Basic Flow of Payroll Management System

Figure A6. Example information required for automatic sequence diagram generation entered in the UCAnalyzer tab of CRSensor: Maintain Time Card basic flow.
Figure A6. Example information required for automatic sequence diagram generation entered in the UCAnalyzer tab of CRSensor: Maintain Time Card basic flow.
Applsci 15 11083 g0a6
Figure A7. Example sequence diagram and corresponding class diagram of the analysis model automatically generated by CRSensbasic flow.
Figure A7. Example sequence diagram and corresponding class diagram of the analysis model automatically generated by CRSensbasic flow.
Applsci 15 11083 g0a7
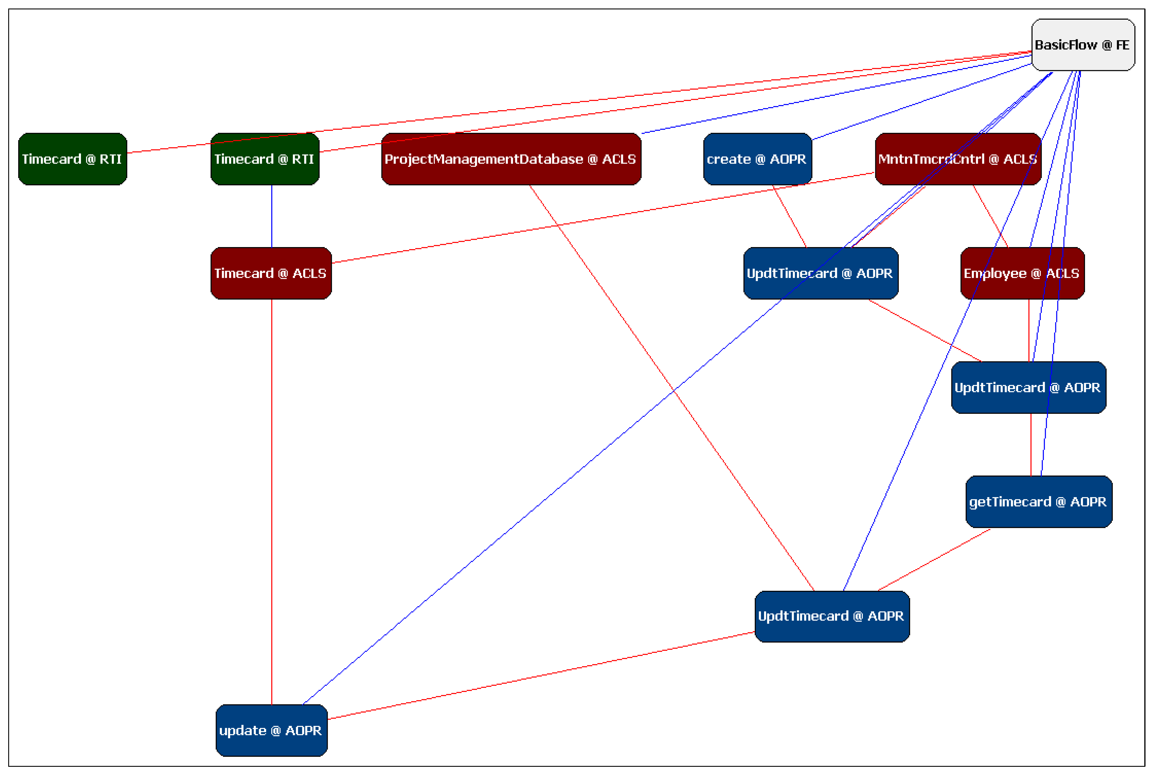
Figure A8. Example traceability graph showing relationships among artifacts associated with the generated Maintain Time Card basic flow (Red lines represent horizontal traceability links, and blue lines represent vertical traceability links).
Figure A8. Example traceability graph showing relationships among artifacts associated with the generated Maintain Time Card basic flow (Red lines represent horizontal traceability links, and blue lines represent vertical traceability links).
Applsci 15 11083 g0a8

References

  1. Lientz, B.P.; Swanson, E.B. Software Maintenance Management: A Study of the Maintenance of Computer Application Software in 487 Data Processing Organizations; Addison-Wesley: Boston, MA, USA, 1980; pp. 291–293. [Google Scholar]
  2. Kretsou, M.; Arvanitou, E.M.; Ampatzoglou, A.; Deligiannis, I.; Gerogiannis, V.C. Change impact analysis: A systematic mapping study. J. Syst. Softw. 2021, 174, 110892. [Google Scholar] [CrossRef]
  3. Wang, B.; Zou, Z.; Wan, H.; Li, Y.; Deng, Y.; Li, X. An empirical study on the state-of-the-art methods for requirement-to-code traceability link recovery. J. King Saud Univ. Comput. Inf. Sci. 2024, 36, 102118. [Google Scholar] [CrossRef]
  4. Wan, H.; He, X.; Deng, Y.; Wang, B. A systematic mapping study of information retrieval-based requirements traceability methods. Inf. Process. Manag. 2025, 62, 104287. [Google Scholar] [CrossRef]
  5. Park, S. A Pattern Language for Class Responsibility Assignment for Business Applications. Int. J. Adv. Comput. Sci. Appl. 2021, 12, 589–598. [Google Scholar] [CrossRef]
  6. Park, S. An Automatic Generation Method of Traceability Links from Requirement to Design in Business Applications. J. Platf. Technol. 2023, 11, 3–15. [Google Scholar]
  7. Wang, B.; Wang, H.; Luo, R.; Zhang, S.; Zhu, Q. A Systematic Mapping Study of Information Retrieval Approaches Applied to Requirements Trace Recovery. In Proceedings of the 34th International Conference on Software Engineering and Knowledge Engineering (SEKE 2022), Pittsburgh, PA, USA, 1–14 July 2022. [Google Scholar]
  8. Moran, K.; Palacio, D.N.; Bernal-Cárdenas, C.; McCrystal, D.; Poshyvanyk, D.; Shenefiel, C.; Johnson, J. Improving the Effectiveness of Traceability Link Recovery Using Hierarchical Bayesian Networks. In Proceedings of the 42nd International Conference on Software Engineering (ICSE 2020), Seoul, Republic of Korea, 6–13 July 2020. [Google Scholar]
  9. Wang, W.; Niu, N.; Liu, H.; Niu, Z. Enhancing Automated Requirements Traceability by Resolving Polysemy. In Proceedings of the 26th IEEE International Requirements Engineering Conference (RE 2018), Banff, AB, Canada, 20–24 August 2018. [Google Scholar]
  10. Lin, J.; Liu, Y.; Zeng, Q.; Jiang, M.; Cleland-Huang, J. Traceability Transformed: Generating more Accurate Links with Pre-Trained BERT Models. In Proceedings of the 43rd International Conference on Software Engineering (ICSE 2021), Madrid, Spain, 20–30 May 2021. [Google Scholar]
  11. Zhu, J.; Xiao, G.; Zheng, Z.; Sui, Y. Deep semi-supervised learning for recovering traceability links between issues and commits. J. Syst. Softw. 2024, 216, 112109. [Google Scholar] [CrossRef]
  12. Abualhaija, S.; Kretsou, M.; Arvanitou, E.M.; Ampatzoglou, A.; Deligiannis, I.; Gerogiannis, V.C. Classification or Prompting: A Case Study on Legal Requirements Traceability. arXiv 2025, arXiv:2502.04916. [Google Scholar] [CrossRef]
  13. Ge, C.; Wang, T.; Yang, X.; Treude, C. Cross-Level Requirements Tracing Based on Large Language Models. IEEE Trans. Softw. Eng. 2025, 51, 2044–2066. [Google Scholar] [CrossRef]
  14. Escalona, M.J.; Koch, N.; Garcia-Borgoñon, L. Lean requirements traceability automation enabled by model-driven engineering. PeerJ Comput. Sci. 2022, 8, e817. [Google Scholar] [CrossRef] [PubMed]
  15. Kesserwan, N.; Al-Jaroodi, J. Model-driven Framework for Requirement Traceability. Int. J. Adv. Comput. Sci. Appl. 2021, 12, 83–92. [Google Scholar] [CrossRef]
  16. LetsHolo, K.J. A structured traceability approach for transforming requirements into class diagrams. J. Theor. Appl. Inf. Technol. 2025, 103, 2184–2207. [Google Scholar]
  17. ShengWen, X.; Hassan, S.; Pa, N.C. Problem-frame-oriented requirements traceability to enhance requirements management. JOIV Int. J. Inform. Vis. 2024, 8, 1849–1860. [Google Scholar] [CrossRef]
  18. Umar, M.A.; Lano, K.; Abubakar, A. Automated requirements engineering framework for agile model-driven development. Front. Comput. Sci. 2025, 7, 1537100. [Google Scholar] [CrossRef]
  19. IBM Corporation. Rational Software Architect, version 7.0; IBM Corporation: New York, NY, USA. Available online: https://www.ibm.com/support/pages/rational-software-architect-version-70 (accessed on 7 September 2025).
  20. Egyed, A.; Balzer, B. Integrating COTS Software into Systems through Instrumentation and Reasoning. Autom. Softw. Eng. 2006, 13, 41–64. [Google Scholar] [CrossRef]
  21. Siemers, S. Payroll System Use-Case Model, version 2000; King Fahd University of Petroleum and Minerals (KFUPM): Dhahran, Saudi Arabia, 2000. Available online: https://faculty.kfupm.edu.sa/ics/mwaslam/Rich%20Files/doc/Payroll%20System%20Use-Case%20Model.htm (accessed on 6 October 2025).
Figure 1. Combination rules and classification of CRA pattern categories with identification of mandatory and optional patterns [5].
Figure 1. Combination rules and classification of CRA pattern categories with identification of mandatory and optional patterns [5].
Applsci 15 11083 g001
Figure 2. CRA-based analysis model construction procedure in three stages (parameters following the CRA pattern are represented with a prefix ‘?’) [6].
Figure 2. CRA-based analysis model construction procedure in three stages (parameters following the CRA pattern are represented with a prefix ‘?’) [6].
Applsci 15 11083 g002
Figure 3. Trace metamodel structure for lifecycle traceability across requirements, analysis, and design [6].
Figure 3. Trace metamodel structure for lifecycle traceability across requirements, analysis, and design [6].
Applsci 15 11083 g003
Figure 4. Overview of the CRSensor lifecycle process, illustrating workflow from requirements specification to traceability and impact analysis.
Figure 4. Overview of the CRSensor lifecycle process, illustrating workflow from requirements specification to traceability and impact analysis.
Applsci 15 11083 g004
Figure 5. Architecture of the CRSensor framework: component collaboration and data/event flow.
Figure 5. Architecture of the CRSensor framework: component collaboration and data/event flow.
Applsci 15 11083 g005
Figure 6. Instrumentation algorithm of CRSensor for synchronizing changes between RSA and the traceability model.
Figure 6. Instrumentation algorithm of CRSensor for synchronizing changes between RSA and the traceability model.
Applsci 15 11083 g006
Figure 7. Example of valid value selection and requirements tagging for automatic analysis model generation in CRSensor: Select Payment Method.
Figure 7. Example of valid value selection and requirements tagging for automatic analysis model generation in CRSensor: Select Payment Method.
Applsci 15 11083 g007
Figure 8. Automated mapping from requirement analysis question responses to CRA pattern combinations and parameter assignment in CRSensor: Select Payment Method.
Figure 8. Automated mapping from requirement analysis question responses to CRA pattern combinations and parameter assignment in CRSensor: Select Payment Method.
Applsci 15 11083 g008
Figure 9. End-to-end process for automatic documentation and synchronization of trace nodes and links between requirements and analysis artifacts in CRSensor.
Figure 9. End-to-end process for automatic documentation and synchronization of trace nodes and links between requirements and analysis artifacts in CRSensor.
Applsci 15 11083 g009
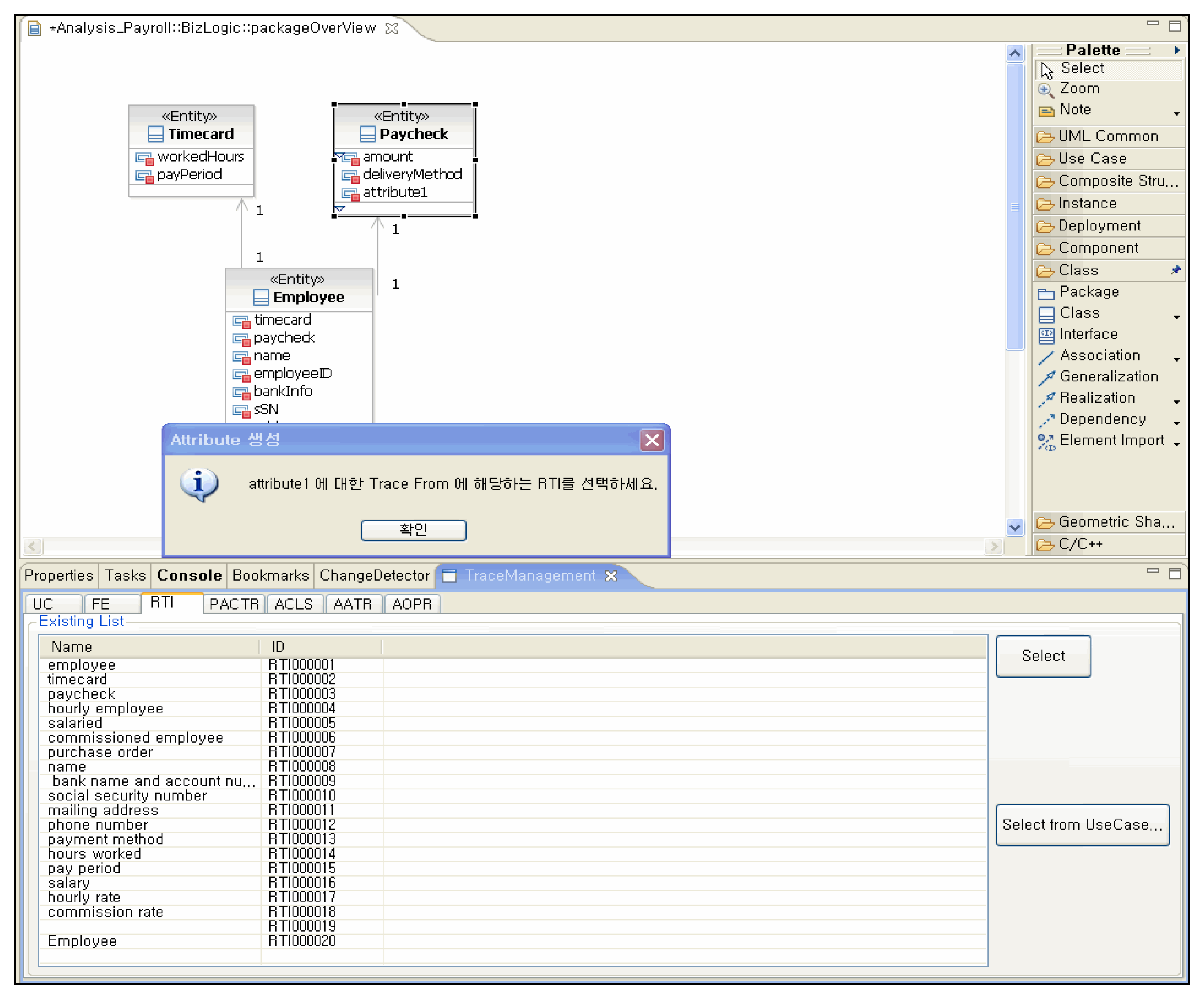
Figure 10. Dialog interface in RSA prompts for traceability linkage during analyst-driven model refinements under CRSensor instrumentation. The pop-up window on the screen displays the message “Select the corresponding RTI for the ‘Trace From’ of attribute1” to request the user to select the corresponding RTI from the list below.
Figure 10. Dialog interface in RSA prompts for traceability linkage during analyst-driven model refinements under CRSensor instrumentation. The pop-up window on the screen displays the message “Select the corresponding RTI for the ‘Trace From’ of attribute1” to request the user to select the corresponding RTI from the list below.
Applsci 15 11083 g010
Figure 11. Example of synchronizing trace nodes and automated linkage transition between analysis and design phases in CRSensor.
Figure 11. Example of synchronizing trace nodes and automated linkage transition between analysis and design phases in CRSensor.
Applsci 15 11083 g011
Figure 12. Automatically generated orthogonal traceability graph displaying all requirements and analysis artifacts for the Select Payment Method_BasicFlow node. The links displayed in blue correspond to the horizontal distance: 0, vertical distance: 1 option.
Figure 12. Automatically generated orthogonal traceability graph displaying all requirements and analysis artifacts for the Select Payment Method_BasicFlow node. The links displayed in blue correspond to the horizontal distance: 0, vertical distance: 1 option.
Applsci 15 11083 g012
Figure 13. Example output from CRSensor, showing the percentage and a detailed list of impacted artifacts following change impact analysis (The asterisk ‘*’ for Horizontal Distance indicates all horizontal distances).
Figure 13. Example output from CRSensor, showing the percentage and a detailed list of impacted artifacts following change impact analysis (The asterisk ‘*’ for Horizontal Distance indicates all horizontal distances).
Applsci 15 11083 g013
Table 1. Business applications and corresponding use cases for PCD measurement.
Table 1. Business applications and corresponding use cases for PCD measurement.
Industry/
Academia
Application DomainProject DurationUse Cases
Academia
(OOAD Material)
Payroll Management-Select Payment Method/Manage Attendance Cards/Register New Employee Information/Manage Sales Invoices/Manage Employee Information/Prepare Comprehensive Payroll Reports/Execute Payroll/Login
Course Registration-Course Registration/Select Classes and Courses/Assign Credits/Manage Professor Information/Manage Student Information/Registration Deadline
Industry
(Real
Project Artifacts)
E-bidding6 MonthsRegister Bid Announcements/Estimate Price/Award Contract/Draw Lots/Handle Bid Failure/View Bid Announcements/Participate in Bidding
Order Processing4 MonthsRegister New Order/Handle Back Orders/Modify Orders/Prepare Order Forms/Check Inventory Levels/Restock Inventory
Table 2. Precision and recall values of CRsensor-based traceability models for the payroll management system and the course registration system.
Table 2. Precision and recall values of CRsensor-based traceability models for the payroll management system and the course registration system.
Total
Links
Incorrect
Links
Missed
Links
Correct LinksPrecisionRecall
Course
Registration
System
4272794000.940.98
Payroll
Management
System
81639147770.950.98
Averaged
Result
621.53311.5588.50.950.98
Table 3. PCD results at the completed analysis model stage by business application. (# denotes the number of each element.)
Table 3. PCD results at the completed analysis model stage by business application. (# denotes the number of each element.)
Business
Application
Trace Node TypeReference Model
Element (#)
Analysis Model Skeleton
Element (#)
Completed
Analysis Model Element (#)
PCD
(%)
Payroll Management SystemAACTR05588.13
PACTR055
UC088
FE01313
RTI263030
ACLS73538
AOPR07490
AATR232727
Total56197216
Course Registration SystemAACTR03384.93
PACTR044
UC066
FE01111
RTI181825
ACLS72931
AOPR07897
AATR262626
Total51175187
Order Processing
System
AACTR02276.92
PACTR011
UC066
FE066
RTI282837
ACLS61818
AOPR01929
AATR262626
Total60110125
E-bidding SystemAACTR02271.43
PACTR011
UC066
FE066
RTI393952
ACLS62121
AOPR03036
AATR303035
Total75135159
Averaged PCD81.03
Table 4. Benchmarking CRSensor against quantitative MDE traceability studies.
Table 4. Benchmarking CRSensor against quantitative MDE traceability studies.
CategoryLetsHolo [16]Umar et al. [18]CRSensor
Core ApproachNLP-based Structured Traceability (Post hoc Recovery)NLP/ML-based UML Element Extraction Automation (Post hoc Recovery)Trace Metamodel-Based Proactive Creation (A priori Generation)
Timing of Traceability GenerationRecovery after Requirement-to-Model ExtractionRecovery after Requirement-to-Model ExtractionTrace metamodel is set a priori and maintained during artifact creation
Applied MDE-based ApproachTrace metamodel, SOM/NLP-based structural conversion, and trace matrixML/NLP + MDE-based automated mapping, main model automation, and trace recoveryAnalysis and trace model auto-generation, multi-model synchronization, and auto-management
Method for Ensuring Automatically Generated Ground TruthExpert (2 persons) manually extracting class diagrams, peer review, and direct matching105 requirement items, annotation, expert review, benchmark alignmentIBM Rational Software OOAD official course and industrial case artifacts defined and utilized as GT
Experimental
Requirement
dataset
15 standard NLR benchmark datasets (public), partial Mendeley User Story datasets (public), partial datasets (private)105 standard NLR benchmark requirement items (public), papers/theses, team artifacts (partial public, some private)IBM course/industry datasets (semi-public, partially anonymized, project artifact-centered)
Target for Extraction AccuracyNLR → Class Diagram element extraction accuracyUser Story → UML element extraction accuracyCRSensor’s auto-generated trace link accuracy
Quantitative
Results
Precision: 0.25–0.51
Recall: 0.60–0.96
Precision: 0.85–0.98
Recall: 0.66–0.97
Precision: 0.94–0.95
Recall: 0.98
Disclaimer/Publisher’s Note: The statements, opinions and data contained in all publications are solely those of the individual author(s) and contributor(s) and not of MDPI and/or the editor(s). MDPI and/or the editor(s) disclaim responsibility for any injury to people or property resulting from any ideas, methods, instructions or products referred to in the content.

Share and Cite

MDPI and ACS Style

Park, S. CRSensor: A Synchronized and Impact-Aware Traceability Framework for Business Application Development. Appl. Sci. 2025, 15, 11083. https://doi.org/10.3390/app152011083

AMA Style

Park S. CRSensor: A Synchronized and Impact-Aware Traceability Framework for Business Application Development. Applied Sciences. 2025; 15(20):11083. https://doi.org/10.3390/app152011083

Chicago/Turabian Style

Park, Soojin. 2025. "CRSensor: A Synchronized and Impact-Aware Traceability Framework for Business Application Development" Applied Sciences 15, no. 20: 11083. https://doi.org/10.3390/app152011083

APA Style

Park, S. (2025). CRSensor: A Synchronized and Impact-Aware Traceability Framework for Business Application Development. Applied Sciences, 15(20), 11083. https://doi.org/10.3390/app152011083

Note that from the first issue of 2016, this journal uses article numbers instead of page numbers. See further details here.

Article Metrics

Back to TopTop