Software Project Risk Identification Based on Scrum Artifacts
Abstract
1. Introduction
2. Related Work
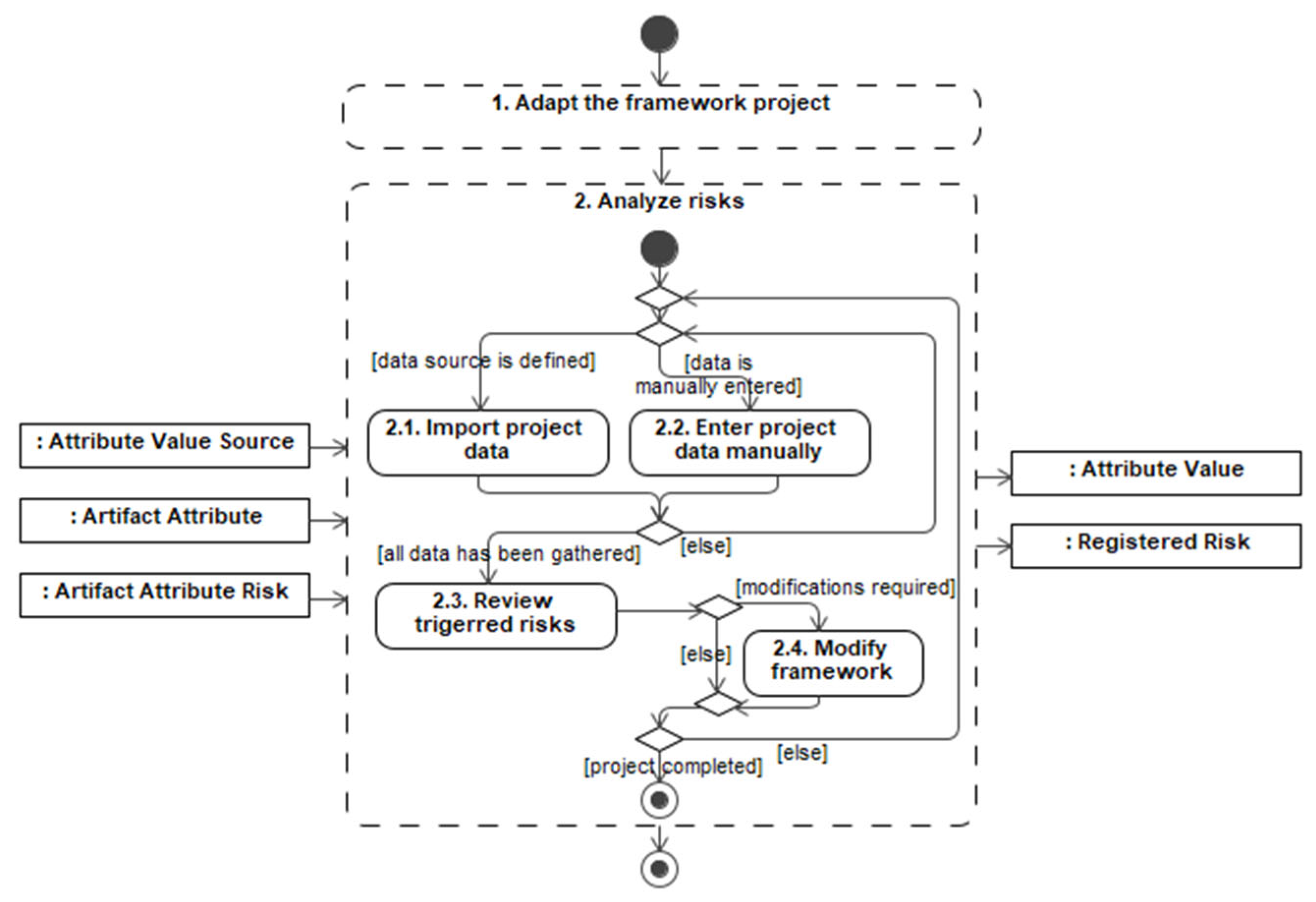
3. Risk Identification Methodology for Scrum Projects
3.1. Structure of the Risk Identification Framework
- number—attribute is assigned a numeric value, either entered manually or imported from an external source (e.g., from Jira through an exported Excel spreadsheet).
- calculated—derived using other attribute values.
3.2. Adapting the Framework for Use in the Specific Project
3.3. Analyzing Risks
3.4. Implementation of the Proposed Risk Identification Methodology
4. Experimental Evaluation of the Risk Identification Framework
4.1. Experiment Setup
- Project 1—development of the employee assessment and the candidate selection and evaluation platform. The platform had to support individual tests and surveys completed by the assigned users. The results of the tests were to be used to generate reports, dashboards, and advice for personal and professional development. Client: Employment Agency. Development team size: 20 people. Time period: 12 months.
- Project 2—development of an e-banking and mobile banking app. The online platform had to allow users to track their balance, open additional accounts, and make local and international money transfers conveniently and securely. Additionally, the platform was required to have complementary features such as money requesting and financial insights. Client: Bank. Development team size: 12 people. Time period: 12 months.
- Project 3—development of an employee salary calculation and personnel management system, which was required to ensure the company’s personnel appointments and personal data management, monitoring and controlling working hours, and wage management. Client: Insurance company. Team size: 16 people. Time period: 12 months.
4.2. Results of the Framework Adaptation Stage in Experimental Projects
4.3. Results of the Risk Analysis Stage in Experimental Projects
4.4. Detailed Risks Analysis Stage Results for Project 1
5. Discussion and Conclusions
Author Contributions
Funding
Institutional Review Board Statement
Informed Consent Statement
Data Availability Statement
Conflicts of Interest
References
- Boehm, B. Software Risk Management. In Proceedings of the 2nd European Software Engineering Conference, University of Warwick, Coventry, UK, 11–15 September 1989. Proceedings; Lecture Notes in Computer Science; Springer: Berlin/Heidelberg, Germany, 1989; pp. 1–19. [Google Scholar] [CrossRef]
- Project Management Institute. A Guide to the Project Management Body of Knowledge (PMBOK® Guide)—Seventh Edition and the Standard for Project Management; Project Management Institute: Newtown Square, PA, USA, 2021; ISBN 9781628257120. [Google Scholar]
- Tavares, B.G.; da Silva, C.E.S.; de Souza, A.D. Risk Management Analysis in Scrum Software Projects. Int. Trans. Oper. Res. 2017, 26, 1884–1905. [Google Scholar] [CrossRef]
- Schwaber, K.; Sutherland, J. The Scrum Guide the Definitive Guide to Scrum: The Rules of the Game. Available online: https://scrumguides.org/docs/scrumguide/v2020/2020-Scrum-Guide-US.pdf (accessed on 11 December 2024).
- Bakker, K.D.; Boonstra, A.; Wortmann, H. The Communicative Effect of Risk Identification on Project Success. Int. J. Proj. Organ. Manag. 2014, 6, 138. [Google Scholar] [CrossRef]
- Kuhrmann, M.; Fernandez, D.; Grober, M. Towards Artifact Models as Process Interfaces in Distributed Software Projects. In Proceedings of the IEEE 8th International Conference on Global Software Engineering, Bari, Italy, 26–29 August 2013. [Google Scholar]
- Mihelič, A.; Hovelja, T.; Vrhovec, S. Identifying Key Activities, Artifacts and Roles in Agile Engineering of Secure Software with Hierarchical Clustering. Appl. Sci. 2023, 13, 4563. [Google Scholar] [CrossRef]
- Wagenaar, G.; Overbeek, S.; Lucassen, G.; Brinkkemper, S.; Schneider, K. Working Software over Comprehensive Documentation—Rationales of Agile Teams for Artefacts Usage. J. Softw. Eng. Res. Dev. 2018, 6, 7. [Google Scholar] [CrossRef]
- Wagenaar, G.; Helms, R.; Damian, D.; Brinkkemper, S. Artefacts in Agile Software Development. In Proceedings of the Product-Focused Software Process Improvement (PROFES 2015), Bolzano, Italy, 2–4 December 2015; pp. 133–148. [Google Scholar]
- Almeida, F.; Carneiro, P. Perceived Importance of Metrics for Agile Scrum Environments. Information 2023, 14, 327. [Google Scholar] [CrossRef]
- Ghane, K. Quantitative Planning and Risk Management of Agile Software Development. In Proceedings of the IEEE Technology & Engineering Management Conference (TEMSCON), Santa Clara, CA, USA, 8–10 June 2017; pp. 109–112. [Google Scholar]
- Atlassian Jira Software. Available online: https://www.atlassian.com/software/jira (accessed on 11 December 2024).
- Hammad, M.; Inayat, I.; Zahid, M. Risk Management in Agile Software Development: A Survey. In Proceedings of the International Conference on Frontiers of Information Technology (FIT), Islamabad, Pakistan, 16–18 December 2019; pp. 162–1624. [Google Scholar]
- Garcia, F.; Hauck, J.; Hahn, F. Managing Risks in Agile Methods: A Systematic Literature Mapping. In Proceedings of the International Conference on Software Engineering and Knowledge Engineering (SEKE 2022), Pittsburgh, PA, USA, 1–10 July 2022. [Google Scholar]
- Anes, V.; Abreu, A.; Santos, R. A New Risk Assessment Approach for Agile Projects. In Proceedings of the International Young Engineers Forum (YEF-ECE), Costa da Caparica, Portugal, 1–3 July 2020; pp. 67–72. [Google Scholar]
- Ņikiforova, O.; Babris, K.; Kristapsons, J. Survey on Risk Classification in Agile Software Development Projects in Latvia. Appl. Comput. Syst. 2020, 25, 105–116. [Google Scholar] [CrossRef]
- Khanna, E.; Popli, R.; Chauhan, N. Identification and Classification of Risk Factors in Distributed Agile Software Development. J. Web Eng. 2022, 21, 1831–1851. [Google Scholar] [CrossRef]
- Esteki, M.; Javdani Gandomani, T.; Khosravi Farsani, H. A Risk Management Framework for Distributed Scrum Using PRINCE2 Methodology. Bull. Electr. Eng. Inform. 2020, 9, 1299–1310. [Google Scholar] [CrossRef]
- Shrivastava, S.V.; Rathod, U. A Risk Management Framework for Distributed Agile Projects. Inf. Softw. Technol. 2017, 85, 1–15. [Google Scholar] [CrossRef]
- Kumar, C.; Yadav, D.K. A Probabilistic Software Risk Assessment and Estimation Model for Software Projects. Procedia Comput. Sci. 2015, 54, 353–361. [Google Scholar] [CrossRef]
- Adel, R.; Harb, H.; Elshenawy, A. A Multi-Agent Reinforcement Learning Risk Management Model for Distributed Agile Software Projects. In Proceedings of the Tenth International Conference on Intelligent Computing and Information Systems (ICICIS), Cairo, Egypt, 5–7 December 2021. [Google Scholar]
- Singh, S.; Madaan, G.; Singh, A.; Sood, K.; Grima, S.; Rupeika-Apoga, R. The AGP Model for Risk Management in Agile I.T. Projects. J. Risk Financ. Manag. 2023, 16, 129. [Google Scholar] [CrossRef]
- Lunesu, M.I.; Tonelli, R.; Marchesi, L.; Marchesi, M. Assessing the Risk of Software Development in Agile Methodologies Using Simulation. IEEE Access 2021, 9, 134240–134258. [Google Scholar] [CrossRef]
- Tavares, B.G.; Keil, M.; Sanches da Silva, C.E.; de Souza, A.D. A Risk Management Tool for Agile Software Development. J. Comput. Inf. Syst. 2020, 61, 561–570. [Google Scholar] [CrossRef]
- Chaouch, S.; Mejri, A.; Ghannouchi, S.A. A Framework for Risk Management in Scrum Development Process. Procedia Comput. Sci. 2019, 164, 187–192. [Google Scholar] [CrossRef]
- Lopes, S.; Gratão de Souza, R.; Contessoto, A.; Luiz de Oliveira, A.; Braga, R. A Risk Management Framework for Scrum Projects. In Proceedings of the 23rd International Conference on Enterprise Information Systems, ICEIS 2021, Online Streaming, 26–28 April 2021; Volume 2. [Google Scholar]
- de Souza Lopes, S.; de Souza, R.C.G.; de Godoi Contessoto, A.; de Oliveira, A.L.; Braga, R.T.V. Automated Support for Risk Management in Scrum Agile Projects. In Enterprise Information Systems; Springer: Cham, Switzerland, 2022; pp. 236–255. [Google Scholar] [CrossRef]
- Marzuki, P.; Munawar, M.; Budi, T.; Puteri, S.; Akbar, H.; Firmansyah, G. Criticism of the Risk Management Process in Scrum Methodology. In Proceedings of the International Conference on Electrical and Information Technology (IEIT), Malang, Indonesia, 15–16 September 2022. [Google Scholar]
- Devesh Kumar, S.; Makhija, R.; Batta, A. Software Vulnerabilities Detection in Agile Process Using Graph Method and Deep Neural Network. In Proceedings of the International Conference on Advancements in Smart, Secure and Intelligent Computing (ASSIC), Bhubaneswar, India, 19–20 November 2022. [Google Scholar]
- Ademar Sousa, N.; Ramos, F.; Albuquerque, D.; Dantas, E.; Mirko, P.; Almeida, H.; Perkusich, A. Towards a Recommender System-Based Process for Managing Risks in Scrum Projects. In Proceedings of the 38th ACM/SIGAPP Symposium on Applied Computing (SAC ’23), Tallinn, Estonia, 27–31 March 2023. [Google Scholar]
- Odzaly, E.; Greer, D. Lightweight Risk Management in Agile Projects. In Proceedings of the 26th Software Engineering Knowledge Engineering Conference (SEKE), Vancouver, BC, Canada, 3 June 2014. [Google Scholar] [CrossRef]
- Odzaly, E.E.; Greer, D.; Stewart, D. Agile Risk Management Using Software Agents. J. Ambient Intell. Humaniz. Comput. 2018, 9, 823–841. [Google Scholar] [CrossRef]
- Tak, A.; Chahal, S. Risk Management in Agile Al/Ml Projects: Identifying and Mitigating Data and Model Risks. J. Technol. Syst. 2024, 6, 1–18. [Google Scholar] [CrossRef]
- Fasching, C.; Gregory, P.; Mitchell, N.; Frowd, C. Risk Identification and Mitigation in Agile Software Re-Engineering: A Case Study. Commun. IIMA 2024, 22, 44–55. [Google Scholar] [CrossRef]
- Prokopenko, T.; Grygor, O.; Prokopenko, V.; Lavdanska, O. Devising a Project Risk Management Method under Scrum Conditions Based on Cognitive Approach. East.-Eur. J. Enterp. Technol. 2024, 5, 18–26. [Google Scholar] [CrossRef]















| Criteria | [22] | [25] | [26,27] | [28] | [30] | [31,32] | This Study |
|---|---|---|---|---|---|---|---|
| Designed for Agile/Scrum Projects | + | + | + | + | + | + | + |
| Team participation in risk identification | + | + | + | + | + | ||
| Risk classification/categorization/taxonomy | + | + | + | + | + | + | + |
| Focus on Machine Learning | + | + | |||||
| Analyzes risk identification | + | + | + | + | + | + | + |
| Integration with project management tool (e.g., Jira) | + | + | |||||
| Threshold-Based risk detection | + | + | |||||
| Analyzes attributes/artifacts/risks relations | + | + | + | ||||
| Aligned with Scrum artifacts | + | + | + | + | |||
| Implemented in a software tool | + | + | + |
| Framework Element | Description | Element Attributes | Example Values |
|---|---|---|---|
| Primary artifact | Primary artifacts of the Scrum methodology | code; name | AR01; Product |
| Artifact | Specific artifacts decomposing primary artifacts | code; name | AR01.1; Product Backlog |
| Attribute | Information that needs to be tracked and stored in the Scrum project | code; name; type | AT005; Number of ready tasks; number |
| Artifact attribute | Attributes that need to be tracked for a given artifact | calculation; thresholdMin; thresholdMax | COUNTIF (Label, “Ready”); 20; - |
| Attribute value source | Data source of attribute values, usually a file, exported from Jira | name | DVS_Jira.xls |
| Risk category | Structural element, grouping the risks in the proposed risk classification | code; name | RC1; Requirements |
| Risk | Specific risk, decomposing a category according to the proposed classification | code; name | R001; Undefined requirements |
| Artifact attribute risk | Risk that is monitored for a specific couple of artifact and attribute | state | detected |
| Attribute value | Value imported from data source | value; date | 9; 02/05/2024 |
| Registered risk | Risk that was detected and registered | date | 02/05/2024 |
| Artifact | Attributes | Risks | ||||||
|---|---|---|---|---|---|---|---|---|
| RC1 Requirements | ||||||||
| R001 | R002 | R003 | R004 | R005 | R006 | |||
| Undefined Requirements | Unclear Requirements | Incorrectly Defined Requirements | Unmet Requirements and Scope Creep | Resource Misallocation Due to Many Competing Priorities | Poor Prioritization and Unclear Vision | |||
| AR01.1 Product Backlog | AT001 | Number of errors | x | x | x | |||
| AT005 | Number of ready tasks | x | x | x | x | |||
| AT033 | Average of tasks in epic | x | x | |||||
| AT035 | Number of prepared sprints | x | x | x | ||||
| AT036 | Percentage of high-priority tasks | x | x | x | x | |||
| AT037 | Percentage of low-priority tasks | x | x | |||||
| AT041 | Number of tasks without epic | x | x | x | ||||
| AT042 | Number of epics | x | x | x | ||||
| AT046 | Number of initial tasks | x | x | x | x | |||
| AT047 | Number of technical tasks | x | x | |||||
| Quantitative Indicator | Project 1 | Project 2 | Project 3 |
|---|---|---|---|
| Artifacts used | 55% | 73% | 82% |
| Attributes used | 89% | 93% | 70% |
| Risk categories used | 78% | 78% | 89% |
| Risks used | 69% | 83% | 86% |
| Risk-attribute associations used | 48% | 82% | 87% |
Disclaimer/Publisher’s Note: The statements, opinions and data contained in all publications are solely those of the individual author(s) and contributor(s) and not of MDPI and/or the editor(s). MDPI and/or the editor(s) disclaim responsibility for any injury to people or property resulting from any ideas, methods, instructions or products referred to in the content. |
© 2025 by the authors. Licensee MDPI, Basel, Switzerland. This article is an open access article distributed under the terms and conditions of the Creative Commons Attribution (CC BY) license (https://creativecommons.org/licenses/by/4.0/).
Share and Cite
Bisikirskienė, L.; Čeponienė, L.; Vilutis, G.; Nečionytė, A. Software Project Risk Identification Based on Scrum Artifacts. Appl. Sci. 2025, 15, 824. https://doi.org/10.3390/app15020824
Bisikirskienė L, Čeponienė L, Vilutis G, Nečionytė A. Software Project Risk Identification Based on Scrum Artifacts. Applied Sciences. 2025; 15(2):824. https://doi.org/10.3390/app15020824
Chicago/Turabian StyleBisikirskienė, Lina, Lina Čeponienė, Gytis Vilutis, and Adelė Nečionytė. 2025. "Software Project Risk Identification Based on Scrum Artifacts" Applied Sciences 15, no. 2: 824. https://doi.org/10.3390/app15020824
APA StyleBisikirskienė, L., Čeponienė, L., Vilutis, G., & Nečionytė, A. (2025). Software Project Risk Identification Based on Scrum Artifacts. Applied Sciences, 15(2), 824. https://doi.org/10.3390/app15020824

