Next Article in Journal
DFT Study of Initial Surface Reactions in Gallium Nitride Atomic Layer Deposition Using Trimethylgallium and Ammonia
Previous Article in Journal
Evaporation and Ignition of Isolated Fuel Drops in an Oxidizing Environment: Analytical Study Based on Varshavskii’s ‘Diffusion Theory’
 
 
Due to scheduled maintenance work on our servers, there may be short service disruptions on this website between 11:00 and 12:00 CEST on March 28th.
Font Type:
Arial Georgia Verdana
Font Size:
Aa Aa Aa
Line Spacing:
Column Width:
Background:
Article

Optimization of Arrangements of Heat-Storage Bricks in a Regenerative Combustion System by Tree Search

by
Tsai-Jung Chen
1,
Ying-Ji Hong
2,*,
Sheng-Chuan Chung
3 and
Chern-Shuh Wang
2
1
Department of Mechanical Engineering, National Pingtung University of Science and Technology, Pingtung 912, Taiwan
2
Department of Mathematics, National Cheng-Kung University, Tainan City 701, Taiwan
3
Taiwan Semiconductor Manufacturing Company, Ltd., Tainan City 741, Taiwan
*
Author to whom correspondence should be addressed.
Appl. Sci. 2025, 15(13), 7490; https://doi.org/10.3390/app15137490
Submission received: 31 May 2025 / Revised: 22 June 2025 / Accepted: 23 June 2025 / Published: 3 July 2025
(This article belongs to the Section Applied Thermal Engineering)

Abstract

Featured Application

In this article, we suggest an optimization method based on simple tree search. Empirical evidence shows that this simple tree search method/algorithm leads to fast convergence of an optimization search and successfully suggests the most efficient arrangement of heat-storage ceramic bricks (with the highest long-term Waste Heat Recovery Ratio). This simple tree search method/algorithm may effectively enhance the thermal efficiency of a regenerative combustion system.

Abstract

When there are several different types of heat-storage ceramic bricks (checkers) that can be arranged in a regenerative combustion system, one must find an optimal arrangement (with the highest long-term Waste Heat Recovery Ratio) of these checkers, possibly of different types, in this regenerative combustion system. However, the number of possible arrangements of checkers in a heat regenerator could be huge. For example, when 5 different types of checkers are available for each of 14 positions in a heat regenerator, the total number of possible arrangements of checkers is 6,103,515,625. It is impractical to completely evaluate the efficiency of each of the 6,103,515,625 arrangements of checkers by 3D CFD simulations on Ansys Fluent. Here, we propose an optimization algorithm by tree search to tackle this optimization problem. This tree search method is motivated by the recent applications of Artificial Intelligence, based on combination of Deep Learning with Monte-Carlo Tree Search, to the incredibly complicated board game Go. Empirical evidence shows that this simple tree search algorithm leads to fast convergence of an optimization search and successfully suggests the optimal arrangement of checkers. This simple tree search method/algorithm may effectively enhance the thermal efficiency of a regenerative combustion system.

1. Introduction

Regenerative combustion systems were invented by Edward Alfred Cowper in 1857. Since then, regenerative combustion systems have been widely adopted in the metal industry and in chemical engineering in the interests of fuel efficiency and reducing emissions. Extensive research has been devoted to the design and the modeling of regenerative combustion systems for more than one hundred years. See, for example, Refs. [1,2,3,4,5,6,7,8,9,10,11,12,13,14,15] and the references therein.
In a regenerative combustion system, heat-storage ceramic bricks (checkers) are used as intermediary storage materials for heat, absorbing heat from high temperature exhaust gas (expelled from the central furnace) and the preheating the cool fresh air, which will enter the central furnace for combustion with natural gas. Thus, the arrangement of heat-storage ceramic bricks in a regenerative combustion system is crucial for the performance of a regenerative combustion system. Here the performance of a regenerative combustion system is evaluated by the long-term Waste Heat Recovery Ratio (%)
E = M a r ( C a r , o T a r , o C a r , i T a r , i ) M e x C e x , i T e x , i 100
defined (in Section 2) for each arrangement of the selected heat-storage ceramic bricks (of possibly different types). The are several different types of checkers. For example, for cuboid ceramic honeycombs, checkers can be made of Alumina, Mullite or Cordierite. Moreover, these cuboid ceramic honeycombs may differ in pore size, in wall thickness, in porosity and in specific surface area. Thus, when there are several different types of heat-storage ceramic bricks that can be arranged in a regenerative combustion system, one must find an “optimal” arrangement, with the highest long-term Waste Heat Recovery Ratio (%), of these checkers (of possibly several different types) in a regenerative combustion system.
However, the number of possible arrangements of checkers in a heat regenerator could be very high. Thus, finding the optimal arrangement of checkers, of possibly different types, in a heat regenerator could be difficult. In fact, when there are p different types of checkers that can be selected for each of n positions, the total number of possible arrangements of checkers at n positions is
p n
Thus, for example, when 5 different types of checkers are available for each of the 14 positions, the total number of possible arrangements of checkers, of possibly different types, is
514 = 6,103,515,625.
This means that one must evaluate more than six billion arrangements to reach an optimal arrangement of checkers at 14 positions. Certainly, it seems impractical to solve this optimization problem through this elementary process.
In this article, we will propose an optimization method/algorithm by tree search to tackle this optimization problem. This method is motivated by the recent applications of Artificial Intelligence (AI), based on combination of “Deep Learning” with “Monte-Carlo Tree Search (MCTS)”, to the incredibly complicated board game Go, Refs. [16,17,18,19,20,21,22,23,24,25,26,27,28,29,30,31,32,33,34,35,36,37,38,39,40,41,42,43,44,45].
The statistical “Monte-Carlo Method” was proposed in 1949, Ref. [46], to calculate the area of a region, based on Random Sampling, to solve problems in statistical physics. According to the mathematical principle “Law of Large Numbers”, Refs. [47,48,49], one should be able to estimate, with statistical accuracy, the genuine area of a region when the sampling number is large enough. By the way, other probabilistic methods “Stochastic Integrals”, Refs. [50,51], based on the Central Limit Theorem, were applied to mathematical finance, Ref. [52], in those decades.
In 1987, B. Abramson applied the “Monte-Carlo Method” to certain “Two-Player Games”: tic-tac-toe, Othello and Chess, Ref. [16]. B. Abramson proposed the “Expected-Outcome model”, based on the statistical data of “random game playouts to the end”, as the basis of strategies for a game player. B. Brügmann considered the applications of the “Monte-Carlo Method” to the board game “Go” in 1993, but not seriously, Ref. [17]. In 2006, inspired by many predecessors, R. Coulom seriously considered the applications of the “Monte-Carlo Method” to the search tree for the board game “Go”, Ref. [18]. See Ref. [19] for similar work by Kocsis and Szepesvári. The decision-making algorithm proposed in Ref. [18] was named “Monte-Carlo Tree Search (MCTS)” by R. Coulom. More modifications and improvements, Refs. [20,21,22,23,24,25,26], were made for MCTS in light of the important contributions by Kocsis and Szepesvári, Ref. [19], and by Coulom, Ref. [18]. The MCTS algorithm was also applied to certain games, Refs. [27,28,29,30,31]. By combining MCTS with reinforcement learning based on CNNs (Convolutional Neural Networks), the computer Go player AlphaGo, developed by Google DeepMind, defeated Lee, Sedol, one of the most brilliant Go players, in a five game Go match in 2016. See Refs. [32,33] for further details.
The following three pictures (Figure 1, Figure 2 and Figure 3) were taken from Ref. [34], which can be found on the website of Rémi Coulom. We sincerely thank Professor Rémi Coulom for kindly granting us permission to use his explanatory pictures in this article. A figure for the board game Go is shown in Figure 4.
In 2017, Google DeepMind added a new ingredient “Dirichlet noise” to AlphaGo Zero to encourage further exploration by MCTS, which could have been omitted by the earlier versions of AlphaGo because of low prior probabilities. This deepened the MCTS reinforcement learning of AlphaGo Zero. AlphaGo Zero is considered as a genuine AI because AlphaGo Zero is able to explore the board game Go by MCTS without human knowledge (experience), Ref. [35]. Applications of Artificial Intelligence with MCTS to other games were developed in Refs. [36,37,38,39]. Artificial Intelligence with MCTS was also applied to chemical syntheses of organic compounds, Ref. [40]. Application of MCTS to floor plans was considered in Ref. [41]. More applications of MCTS are still being explored, Refs. [42,43]. For a recent review of MCTS, see Ref. [44].
Empirical evidence shows that this simple tree search method/algorithm leads to fast convergence of an optimization search and successfully suggests the most efficient arrangement of heat-storage ceramic bricks (with the highest long-term Waste Heat Recovery Ratio). See Section 3 for the details. Thus, this simple tree search method/algorithm may effectively enhance the thermal efficiency of a regenerative combustion system.

2. Materials and Methods

Usually two fixed-bed heat regenerators are utilized in pairs with a central furnace to form a regenerative combustion system. See Figure 5 for further details. In each heat regenerator, checkers are arranged. The regenerative combustion system operates periodically with a two-phase cycle. The checkers arranged in the heat regenerators, on both ends of a regenerative combustion system, are used to absorb heat from the high temperature exhaust gas expelled from the central furnace.
In Phase 1, the cool fresh air flows into the left heat regenerator and is preheated by the checkers arranged there. (The checkers arranged in the left heat regenerator are designed to periodically absorb heat from the high-temperature exhaust gas expelled from the central furnace in Phase 2.) The preheated fresh air then flows into the central furnace for combustion with natural gas. After combustion with natural gas, the high temperature exhaust gas, expelled from the central furnace, then flows into the right heat regenerator and heats up the checkers arranged there. Then Phase 2 starts at the Phase Switch point. In Phase 2, the above process is reversed. The cool fresh air flows into the right heat regenerator and is preheated by the checkers arranged there, which have already absorbed heat from the high-temperature exhaust gas expelled from the central furnace during Phase 1. Then the preheated fresh air flows into the central furnace for combustion with natural gas. Finally, the high-temperature exhaust gas, expelled from the central furnace, flows into the left heat regenerator and heats up the checkers arranged there. Then Phase 1 starts again at the Phase Switch point. A new cycle of operations follows.

2.1. Our Optimization Method/Algorithm by Tree Search

Motivated by the principles of MCTS, we will introduce a simple tree search method/algorithm to find the “optimal” arrangement, with the largest long-term Waste Heat Recovery Ratio (%):
E = M a r ( C a r , o T a r , o C a r , i T a r , i ) M e x C e x , i T e x , i 100 , defined in   ( 30 ) ,
of heat-storage ceramic bricks (checkers) in a heat regenerator, when there are p different types of checkers that can be selected for each of the n positions in a fixed-bed heat regenerator. In our following discussions, a node of search tree simply represents an arrangement of checkers at n positions in a fixed-bed heat regenerator.
We begin with the notion of a “Partition” of the set
S = 1 , , n
of positions, to be placed by checkers, in a fixed-bed heat regenerator. A Partition  α of S is a subset of S = 1 , , n such that the largest integer n must be included in α .
Example 1. 
For the set  S = 1 , , 9 ,  α = 4 , 9  and  β = 4 , 6 , 9  are Partitions of  S . Assume that
α = c 1 , , c m   with   c 1 < < c m = n
is a Partition of  S = 1 , , n . Using the positive integers  c 1 , , c m = n  in  α , we may create the following decomposition
S = I 1 I m
for  S = 1 , , n , in which
I 1 = 1 , , c 1 ,   I 2 = c 1 + 1 , , c 2 , ,   I m = c m 1 + 1 , , c m = n .
Example 2. 
For the Partition  α = 4 , 9  of the set  S = 1 , , 9 , we have the following decomposition
S = I 1 I 2 with   I 1 = 1 , 2 , 3 , 4 and I 2 = 5 , 6 , 7 , 8 , 9
For the Partition
α = c 1 , , c m with c 1 < < c m = n
of the  S = 1 , , n , we will conveniently say that each  I k  is an “Interval Component” of  S  with respect to  α , because each  I k  contains certain consecutive positive integers taken from  S = 1 , , n . This phenomenon is clear from the example (Example 2) shown above.
We have the following simple facts about the decomposition (2) of  S = 1 , , n .
Fact A. 
The endpoints of the Interval Components  I k  in (2) simply constitute the Partition set  α  of  S .
Fact B. 
The Interval Components of the decomposition (2) of  S = 1 , , n , with respect to the Partition  α , are disjoint.
Fact C. 
Elements of the Interval Components of the decomposition (2) of  S = 1 , , n  are linearly ordered.
There is a Partial Ordering on the collection of all Partitions of S = 1 , , n . For Partitions α and β of S = 1 , , n , we say that β is finer than α if and only if
α β
We say that β is strictly finer than α if and only if
α β and   β α .
We will use the notation
α β
to indicate the condition that β is strictly finer than α .
Example 3. 
For Partitions  α = 4 , 9  and  β = 4 , 6 , 9  of  S = 1 , , 9 , we have  α β .
Now we discuss the notion of “qualified arrangements with respect to a Partition”. Assume that α is a Partition of S = 1 , , n as shown in (1). We say that an arrangement  U of checkers on S = 1 , , n is a “qualified arrangement with respect to the Partition  α ” if and only if the following condition (4) is satisfied.
Definition 1. 
We say that an arrangement  U  of checkers on  S = 1 , , n  is a “qualified arrangement with respect to the Partition  α ” if the following condition is satisfied.
For each Interval Component  I k  of  S = 1 , , n  in decomposition (2) with respect to Partition α ,
the   checkers   on   I k ,   arranged   by U ,   are of the same type .
Let Ω α denote the class of all “qualified arrangements with respect to the Partition  α ”. Let Ω α denote the norm (the total number of qualified arrangements with respect to α ) of Ω α . Then we have
Ω α = p m = p α
in which m = α is the norm (number of elements) of α , as shown in (1).
Example 4. 
For the Partition  α = 4 , 9  of  S = 1 , , 9 , the total number of “qualified arrangements with respect to the Partition  α ” is
p 2 ,   in which   α = 2
For the Partition  β = 4 , 6 , 9 , the total number of “qualified arrangements with respect to the Partition  β ” is
p 3 ,   in which   β = 3 .
However, the number of all possible arrangements of checkers on  S = 1 , , 9  is  p 9 .
For Partitions α and β of S = 1 , , n , we have the following important.
Fact D. For Partitions  α  and  β  of  S = 1 , , n  satisfying  α β  , we have
Ω α Ω β but Ω α Ω β
Thus any “qualified arrangement of checkers with respect to Partition  α ” is naturally a “qualified arrangement of checkers with respect to the Partition  β ”. Besides, the class  Ω β  of arrangements is strictly larger than the class  Ω α  of arrangements.
To initialize a search tree for the optimal (most efficient) arrangements of checkers in a heat regenerator, when p different types of checkers are available for selection at each of n positions in the heat regenerator, we must choose a strictly increasing sequence
α 0 α 1 α q
of Partitions of S = 1 , , n . Let Ω α k denote the class of all “qualified arrangements with respect to the Partition  α k ”. Then, according to Fact D, the sequence of classes
Ω α 0 Ω α 1 Ω α q
of arrangements corresponding to the strictly increasing sequence α 0 α 1 α q of Partitions, is naturally strictly increasing.
In our tree search, each arrangement of checkers on S = 1 , , n will be considered as a “node” in the search tree. At the initial stage α 0 , we evaluate the efficiency of each of the arrangements in Ω α 0 (“qualified arrangements with respect to the Partition  α 0 ”) by numerical Simulation. Then we select the top K arrangements in Ω α 0 as the “mother (root) nodes” in Ω α 1 . These selected “mother (root) nodes” will be used to create “child nodes” (qualified arrangements with respect to the Partition  α 1 ) in Ω α 1 . This process is the Expansion operator of our algorithm. Then we evaluate the efficiency of each of the child nodes, created by the Expansion operator, in Ω α 1 by numerical Simulation. See Figure 6 for the phases of our tree search.
In the Expansion phase of Figure 6, The “mother (root) nodes” selected in Ω α k will be used to create “child nodes” in Ω α k + 1 .

2.2. The Expansion Operators

We will discuss two Expansion operators, “Gradient Expansion operator” and “Mutation Expansion operator”, for our tree search method.
We consider the following typical case. Assume that α and β are Partitions of S = 1 , , n satisfying
α β .
Then, based on Fact D, we have
Ω α Ω β
Let
S = I 1 I m β
be the decomposition of S = 1 , , n into a union of Interval Components with respect to the Partition β . Assume that U Ω α . Since Ω α Ω β , we note that, for each Interval Component I k , only checkers of the same type are placed on I k by the arrangement U . We assume that, on the Interval Component I k , the checkers arranged by U are all of the type
U k .
Assume that V Ω β is a “qualified arrangement with respect to the Partition  β ”. Assume that, on the Interval Component I k , the checkers arranged by V are all of the type
V k .
We say that the arrangement V Ω β of checkers is a “child-node” of U in Ω β , by the “Gradient Expansion operator”, if the following GE Condition is satisfied.
GE (Gradient Expansion) Condition. There is a sequence  G E U V = ϕ ( 1 ) , , ϕ ( q )  of positive integers taken from  1 , , m β , satisfying
ϕ ( s ) + 2 ϕ ( s + 1 ) , for all s = 1 , , ( q 1 ) ,
such that
U ϕ ( s ) U ϕ ( s ) + 1 , for all s = 1 , , q
For each s = 1 , , q , we have
( V ϕ ( s ) , V ϕ ( s ) + 1 ) = ( U ϕ ( s ) , U ϕ ( s ) ) or   ( V ϕ ( s ) , V ϕ ( s ) + 1 ) = ( U ϕ ( s ) , U ϕ ( s ) + 1 ) or ( V ϕ ( s ) , V ϕ ( s ) + 1 ) = ( U ϕ ( s ) + 1 , U ϕ ( s ) + 1 ) ,
for the arrangements  U and V of checkers on the pair ( I ϕ ( s ) , I ϕ ( s ) + 1 ) of adjacent Interval components I ϕ ( s ) and I ϕ ( s ) + 1 . Besides, outside these pairs ( I ϕ ( s ) , I ϕ ( s ) + 1 ) of adjacent Interval components, s = 1 , , q , we have
V K = U k ,   if k is not in the union ϕ ( 1 ) , , ϕ ( q ) ϕ ( 1 ) + 1 , , ϕ ( q ) + 1 .
Example 5. 
For the Partitions  α = 4 , 9  and  β = 4 , 6 , 9  of  S = 1 , , 9 , we have
S = 1 , 2 , 3 , 4 5 , 6 , 7 , 8 , 9 and S = 1 , 2 , 3 , 4 5 , 6 7 , 8 , 9 .
These are the decompositions of  S = 1 , , 9  into unions of Interval Components respectively with respect to the Partitions  α = 4 , 9  and  β = 4 , 6 , 9 . Assume that we have two different types of checkers  A  and  B . Then
U = ( A , A , A , A , B , B , B , B , B )
is a qualified arrangement of checkers with respect to the Partition  α = 4 , 9 . When  U  is considered as a qualified arrangement with respect to the Partition  β = 4 , 6 , 9 , it has the following child-nodes
( A , A , A , A , A , A , B , B , B ) , ( A , A , A , A , B , B , B , B , B ) , ( B , B , B , B , B , B , B , B , B )
by the “Gradient Expansion operator.
This “Gradient Expansion operator” is motivated by the usual Gradient Descent method adopted in Machine Learning. See, Ref. [45], for examples. Search through the simple Gradient Descent method usually converges slowly. (To expedite the training process of AI, Stochastic Gradient Descent was introduced. See Ref. [45].)
Now we discuss the “Mutation Expansion operator” under the assumptions (9) to (12). We say that the arrangement V Ω β of checkers is a “child-node” of U in Ω β , by the “Mutation Expansion operator”, if the following ME Condition is satisfied.
ME (Mutation Expansion) Condition. There is a sequence  G E U V = ϕ ( 1 ) , , ϕ ( q )  of positive integers taken from  1 , , m β , satisfying
ϕ ( s ) + 2 ϕ ( s + 1 ) ,   for all   s = 1 , , ( q 1 ) ,
such that
U ϕ ( s ) U ϕ ( s ) + 1 ,   for all   s = 1 , , q
For each  s = 1 , , q , we have
( V ϕ ( s ) , V ϕ ( s ) + 1 ) = ( U ϕ ( s ) , U ϕ ( s ) + 1 ) or   ( V ϕ ( s ) , V ϕ ( s ) + 1 ) = ( U ϕ ( s ) + 1 , U ϕ ( s ) ) ,
for the arrangements  U  and  V  of checkers on the pair  ( I ϕ ( s ) , I ϕ ( s ) + 1 )  of adjacent Interval components  I ϕ ( s )  and  I ϕ ( s ) + 1 . Besides, outside these pairs  ( I ϕ ( s ) , I ϕ ( s ) + 1 )  of adjacent Interval components,  s = 1 , , q , we have
V K = U k ,   if   k is   not   in   the   union   ϕ ( 1 ) , , ϕ ( q ) ϕ ( 1 ) + 1 , , ϕ ( q ) + 1 .
Example 6. For the Partitions  α = 4 , 9  and  β = 4 , 6 , 9  of  S = 1 , , 9 , we have the following decompositions
S = 1 , 2 , 3 , 4 5 , 6 , 7 , 8 , 9 and S = 1 , 2 , 3 , 4 5 , 6 7 , 8 , 9
of S = 1 , , 9 into unions of Interval Components, respectively, with respect to Partitions α = 4 , 9 and β = 4 , 6 , 9 . Assume that we have two different types of checkers A and B . Then
U = ( A , A , A , A , B , B , B , B , B )
is a qualified arrangement of checkers with respect to the Partition  α = 4 , 9 . When U is considered as a qualified arrangement with respect to the Partition  β = 4 , 6 , 9 , it has the following child-nodes
( A , A , A , A , B , B , B , B , B ) and   ( B , B , B , B , A , A , B , B , B )
by the “Mutation Expansion operator.
This “Mutation Expansion operator” is motivated by the Differential Evolution method. See, for example, Refs. [53,54,55,56]. A search through this “Mutation Expansion operator” usually leads to rapid convergence. Thus, we may use “tree search through the Mutation Expansion operator” to help us to find a satisfactory strictly increasing sequence
α 0 α 1 α q
of Partitions of S = 1 , , n . Then we may use this proper strictly increasing sequence of Partitions of S = 1 , , n to execute a delicate “tree search through the Gradient Expansion operator”, which usually converges slowly.

2.3. The Numerical Simulation Methods

To speed up the evaluation process for an arrangement of checkers in a fixed-bed heat regenerator, our numerical simulations are based on simplified 1-dimensional partial differential equations as in Refs. [1,2,3]. This 1-dimensional model has been discussed in Refs. [11,15,57]. (See Ref. [58] for the fundamental theory of Continuum Mechanics.) These 1-dimensional partial differential equations were further developed in Refs. [4,5].
Let us consider the two-phase cycle of a fixed-bed heat regenerator, which is placed on the right end of a regenerative combustion system, as shown in Figure 7. In Phase 1, the high-temperature exhaust gas, from the central furnace, flows into the right heat regenerator and heats up the checkers arranged there. Then Phase 2 starts at the Phase Switch point of time. In Phase 2, the above process is reversed. The cool fresh air flows into the right heat regenerator and is preheated by the checkers arranged there, which already absorbed heat from the high-temperature exhaust gas expelled from the central furnace during Phase 1. Then the preheated fresh air flows into the central furnace for combustion with natural gas.
Let t s w denote the switch time of the operation cycle of the fixed-bed heat regenerator shown above. Thus
2 t s w = t s w + t s w
is the period of the operation cycle. When 0 t t s w , Phase 1 operates. When t s w t 2 t s w , Phase 2 operates. To evaluate the efficiency of an arrangement of checkers on a fixed-bed heat regenerator, this operation cycle must be performed periodically until we reach an approximately steady state. We assume that the fixed-bed heat regenerator is located on the interval [ 0 , l ] of the x -axis. See Figure 7 for details.
We use the subscript ar to indicate functions related to the fresh air flow. We use the subscript ex to indicate functions related to the exhaust gas flow. We use the subscript s to indicate functions related to the checkers (solid porous medium). Let n be a nonnegative integer. When
n 2 t s w + 0 t n 2 t s w + t s w ,
we have the following 1-dimensional partial differential equations:
ε ( ρ e x C e x T e x ) t + u ( ρ e x C e x T e x ) x = ε x k e x T e x x h a s ( T e x T s )
and
( 1 ε ) ( ρ s C s T s ) t = ( 1 ε ) x k s T s x + h a s ( T e x T s ) q d
satisfying the following boundary conditions
T s x x = 0 = 0 = T s x x = l ,   T e x x x = l = 0 and   T e x ( 0 , t ) given .
Remark 1. 
Here, in (21) and (22), we omit the Darcy dissipation. The Darcy dissipation may be estimated through experiments or through the Ergun equation for the pressure drop. See page 86 of Refs. [11,15,57] for a discussion of the Ergun equation. See, for examples, Refs. [59,60] for certain experimental investigations on the pressure drop. For the fluid flows (fresh air or exhaust gas) considered in our simulations, we have
0.5   ( m / s ) superficial flow velocities 16.0   ( m / s ) .
In the CFD simulations on Ansys Fluent by W.-J. Syu, Ref. [10], it is found that, for the following arrangement of checkers
(Cordierite,Cordierite,Cordierite,Cordierite,Mullite,Mullite)
at 6 positions in a fixed-bed heat regenerator, the pressure drop is
110Pa (less than 0.0011 Atmospheric Pressure).
The material parameters of these checkers, considered above, are listed in Table 1 below. It should be pointed out that the CFD simulations on Ansys Fluent by W.-J. Syu, [10], are found to be compatible with the experimental results provided by the Metal Industries Research & Development Centre (MIRDC) of Taiwan. Thus, for arrangements of 6 checkers, whose material parameters are not too far from those shown above, it is reasonable to omit the Darcy dissipation in our numerical simulations. In fact, experimental data of MIRDC supports this omission in our optimization search. See Section 3 for a comparison of our 1-dimensional numerical simulations with the experimental results provided by MIRDC.
When n 2 t s w + t s w t n 2 t s w + 2 t s w , we have the following 1-dimensional partial differential equations:
ε ( ρ a r C a r T a r ) t + ( u ) ( ρ a r C a r T a r ) x = ε x k a r T a r x h a s ( T a r T s )
and
( 1 ε ) ( ρ s C s T s ) t = ( 1 ε ) x k s T s x + h a s ( T a r T s ) q d
satisfying the following boundary conditions
T s x x = 0 = 0 = T s x x = l ,   T a r x x = 0 = 0 and   T a r ( l , t ) given .
Here u ( m / s ) is the superficial flow velocity of the gas/air. ρ ( kg / m 3 ) and ρ s ( kg / m 3 ) are, respectively, the densities of the gas/air and the solid porous medium (checkers). C ( J / kgK ) and C s ( J / kgK ) are, respectively, the specific heat capacities of the gas/air and the solid porous medium (checkers). k ( W / mK ) and k s ( W / mK ) are, respectively, the thermal conductivities of the gas/air and the solid porous medium (checkers). T ( K ) and T s ( K ) are, respectively, the temperatures of the gas/air and the solid porous medium (checkers). ε is the void fraction (porosity) of the solid porous medium (checkers). a s ( m 2 ) is the specific surface area of the porous ceramic medium (checkers) exposed to gas/air per unit volume. h ( W / m 2 K ) is the heat transfer coefficient of the solid porous medium (checkers). q d is the heat dissipation through the external surface of a fixed-bed heat regenerator. We assume that q d = 0 .
We have the following relation for the Nusselt number of the fluid (gas/air) flow:
Nu = h d k
in which d is the characteristic length. Let Re and Pr denote, respectively, the Reynolds number and the Prandtl number of the fluid (gas/air) flow. We will use the following classic relation
Nu = 1.86 d L Re Pr 1 3 μ b μ w 0.14
of Sieder and Tate to calculate the Nusselt number. Here μ b and μ w are, respectively, the viscosity of fluid at the mean bulk temperature and the viscosity of fluid at the wall. See page 583 of Ref. [6]. Note that, for a positive real number M > 0 , we have
M 0.14 = e ( 0.14 ) ln M e 0 = 1
when ln M is not large. Thus, when performing numerical simulations, we will use the simplified formula
Nu = 1.86 d L Re Pr 1 3
Let M e x ( kg / s ) and M a r ( kg / s ) be, respectively, the mass flow rates of the exhaust gas flow and of the fresh air flow. Let C a r , i ( J / kgK ) and C a r , o ( J / kgK ) be the specific heat capacities of the fresh air, respectively, at the Inlet of fresh air (into the right heat regenerator) and at the Outlet of fresh air (into the central furnace). Let T a r , i ( K ) and T a r , o ( K ) be the temperatures of the fresh air, respectively, at the Inlet of fresh air (into the right heat regenerator) and at the Outlet of fresh air (into the central furnace). Let C e x , i ( J / kgK ) be the specific heat capacity of the exhaust gas flow at the Inlet of exhaust gas (into the right heat regenerator). Let T e x , i ( K ) be the temperature of the exhaust gas flow at the Inlet of exhaust gas (into the right heat regenerator).
We define the Waste Heat Recovery Ratio (%) of an arrangement of checkers in a fixed-bed heat regenerator as follows:
E = M a r ( C a r , o T a r , o C a r , i T a r , i ) M e x C e x , i T e x , i 100
We use the long-term Waste Heat Recovery Ratio to evaluate the efficiency of an arrangement of checkers in a fixed-bed heat regenerator.
To expedite the process of simulations, we use the following polynomials in our simulations.
C e x = 7 10 8 T e x 3 + 0.0002 T e x 2 + 0.1756 T e x + 1043.4 . C a r = 5 10 20 T a r 3 + 0.0002 T a r 2 + 0.0683 T a r + 976.04 . k e x = 10 8 T e x 2 + 8 10 5 T e x + 0.0017 . k a r = 7 10 9 T a r 2 + 7 10 5 T a r + 0.0078 .
These polynomials are derived based on the data provided in the Appendices of Ref. [7] at Atmospheric Pressure. For the densities of the air/gas, we use the following polynomial
ρ = 7.7352 10 13 T 4 3.8908 10 9 T 3 + 7.2935 10 6 T 2 0.0063 T + 2.4655
in our simulations. This polynomial is derived based on the data for air provided in the Appendices of Ref. [7] at Atmospheric Pressure.

3. Results

Before starting our optimization process using the tree search, we test the validity of our 1-dimensional partial differential equations. This 1-dimensional model has been discussed in Refs. [11,15,57]. It has also been utilized in Refs. [1,2,3,4,5]. We test our 1-dimensional modeling for two types of checkers, Cordierite and Mullite, with the material parameters shown in Table 1 of Section 2. We consider the following arrangement of checkers
( Cordierite , Cordierite , Cordierite , Cordierite , Mullite , Mullite )
at 6 positions in a fixed-bed heat regenerator.
These checkers are provided by the Metal Industries Research & Development Centre (MIRDC) of Taiwan. It is known that the CFD simulations on Ansys Fluent by W.-J. Syu, [10], are compatible with the experimental results of MIRDC. Thus, it is natural to compare our 1D simulations with the 3D CFD simulations on Ansys Fluent for the arrangement of checkers described above.
We assume that the temperature of exhaust gas, expelled from the central furnace, is 900 °C (1173.15 K). We assume that the temperature of fresh air, at the Inlet, is 40 °C (313.15 K). We assume that the time of the Phase Switch is 30   s . We assume that the superficial flow velocity of the exhaust gas is 2.52   m / s . We assume that the superficial flow velocity of the fresh air is 0.56   m / s .
The comparison of our 1D simulations with the 3D CFD simulations on Ansys Fluent for the arrangement of checkers
( Cordierite , Cordierite , Cordierite , Cordierite , Mullite , Mullite )
at 6 positions, in a fixed-bed heat regenerator, is shown in Figure 8.
In Figure 8, the Inlet temperature of exhaust gas (expelled from the central furnace) and the Outlet temperature of fresh air (into the central furnace), based on our 1D simulations using C++, is shown in black. In Figure 8, the Inlet temperature of exhaust gas (expelled from the central furnace) and the Outlet temperature of fresh air (into the central furnace), based on 3D CFD simulations on Ansys Fluent, is shown in red.
In Figure 8, the Outlet temperature of exhaust gas (expelled from the right heat regenerator) and the Inlet temperature of fresh air (into the right heat regenerator), based on our 1D simulations using C++, is shown in blue. In Figure 8, the Outlet temperature of exhaust gas (expelled from the right heat regenerator) and the Inlet temperature of fresh air (into the right heat regenerator), based on 3D CFD simulations on Ansys Fluent, is shown in green.
It can be observed that, in the long term, our numerical simulation results, based on the 1-dimensional partial differential equations, are consistent with the simulation results based on CFD (Computational Fluid Dynamics) on Ansys Fluent. See Figure 8.
We also test the validity of our 1-dimensional model by comparing our simplified 1-dimensional numerical simulation results with the experimental results provided by the Metal Industries Research & Development Centre (MIRDC) of Taiwan. There are 3 types of checkers, A, B and C, used in an arrangement
( A , A , C , C , C , C , A , C , C , B , B , B , B , B , B )
of checkers at 13 positions. The material parameters of these 3 types of checkers, A, B and C, are shown in Table 2.
There are two experiments provided by MIRDC. The operating parameters for Experiments 1 and 2 are shown in Table 3. The Phase Switch time is 30   s for both experiments. The superficial flow velocity of the exhaust gas is 15.9   m / s . The superficial flow velocity of the fresh air is 3.5   m / s .
A comparison of our simplified 1-dimensional numerical simulation results, in the long term, with the experimental results of MIRDC is shown in Table 4.
It can be observed through Table 4 that, in the long term, our numerical simulation results, based on the 1-dimensional model, are compatible with the experimental results of MIRDC.
Now we apply our simple tree search method with the Mutation Expansion operator to solve the optimization problem for 3 types of checkers to be arranged at 6 positions in a fixed-bed regenerator. The material parameters of these 3 types of checkers, A, B and C, are shown in Table 2. These checkers are provided by MIRDC. The operating parameters for a regenerative combustion system with two fixed-bed heat regenerators are shown in Table 3.
Thus, we have S = 1 , 2 , 3 , 4 , 5 , 6 . We choose the strictly increasing sequence
α 0 = 1 , 2 , 3 α 1 = 1 , 2 , 3 , 4 , 5 , 6
of Partitions of S = 1 , 2 , 3 , 4 , 5 , 6 . Thus, we have the following decomposition
S = 1 , 2 3 , 4 5 , 6
of S into a union of Interval Components
I 1 = 1 , 2 ,   I 2 = 3 , 4 ,   I 3 = 5 , 6
with respect to the Partition α 0 = 1 , 2 , 3 .
We select the top 15 arrangements in Ω α 0 as the “mother (root) nodes” in Ω α 1 to create “child nodes” (qualified arrangements with respect to the Partition  α 1 ) in Ω α 1 .
For a complete evaluation process for the total
729 = 3 6
possible arrangements of checkers, based on 1D simulations, it takes 63 h to finish this evaluation process. The top 3 arrangements are shown in Table 5.
For the optimization process by our simple tree search method, it takes only 6 h to evaluate
42 = 3 3 + 15
possible arrangements of checkers, based on 1D simulations. The top three arrangements, found by this simple tree search method, are shown in Table 6.
An outline for our tree search method is shown in Figure 9.
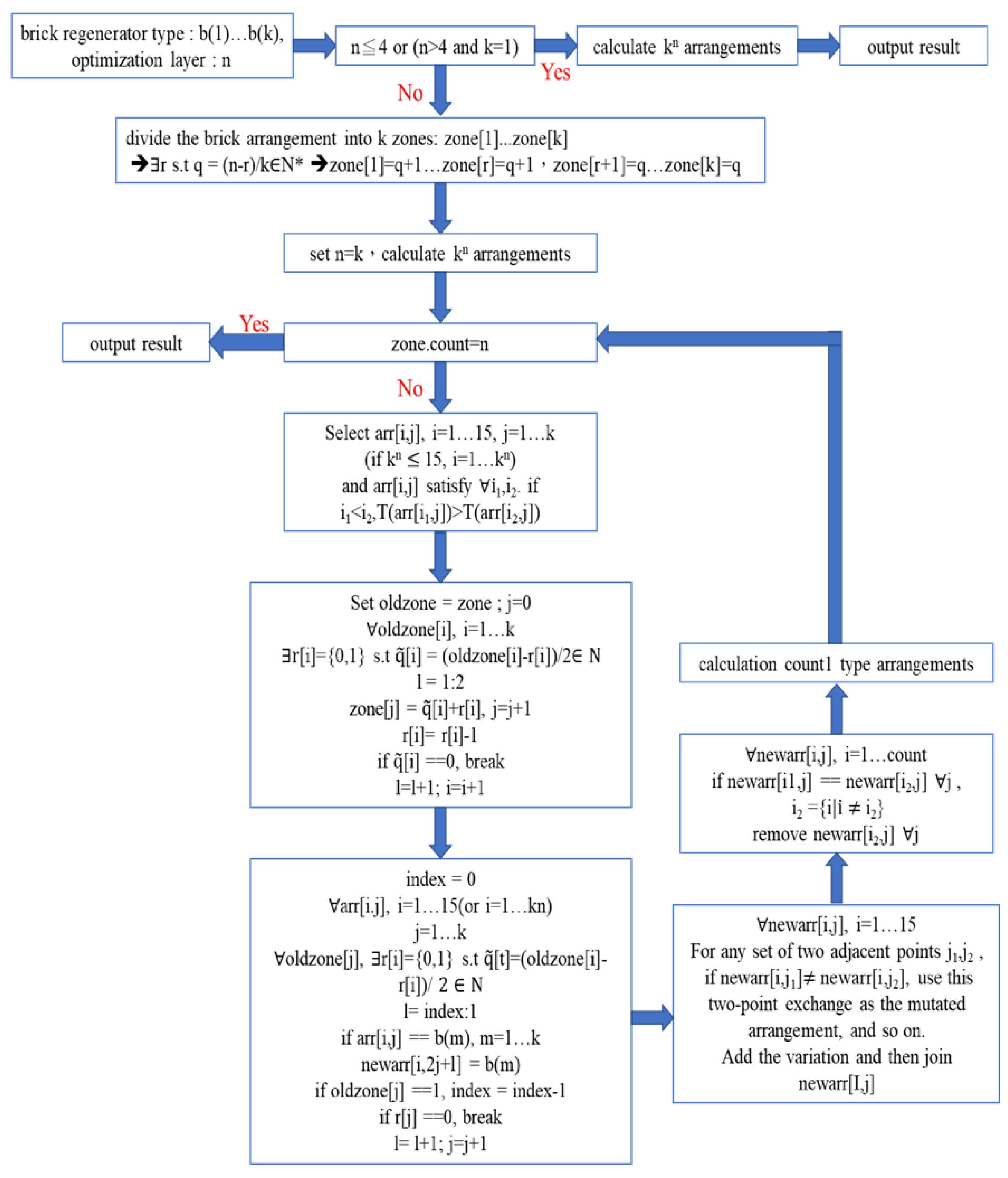
Thus, empirical evidence shows that our tree search method is helpful and efficient. An algorithm based on our simple tree search method, with the Mutation Expansion operator, is shown in Figure 10.

4. Discussion

In this article, we propose an optimization method which uses tree search to find the optimal arrangements of heat-storage ceramic bricks (checkers) in a heat regenerator. Our tree search method is motivated by the recent applications of Artificial Intelligence (AI), based on combination of “Deep Learning” with “Monte-Carlo Tree Search (MCTS)”, to the incredibly complicated board game Go. The principles and ideas for MCTS are partly adopted and developed in this research.

5. Conclusions

In this article, we propose an optimization method using tree search to enhance the thermal efficiency of a regenerative combustion system by searching the optimal arrangements of heat-storage ceramic bricks with the highest long-term Waste Heat Recovery Ratio.
To examine this method, we consider arrangements of heat-storage ceramic bricks at 6 positions. We use the checkers provided by MIRDC of Taiwan.
To expedite the search process, we use simplified 1D simulations to replace 3D CFD simulations on Ansys Fluent. We test the validity of our simplified 1D model by comparing our 1D simulation results, in the long term, with the experimental results of MIRDC. Empirical evidence shows that our simplified 1D model can be trusted.
We then use our simple tree search method/algorithm with simplified 1D simulations to search the arrangements, of heat-storage ceramic bricks at 6 positions, with the highest long-term Waste Heat Recovery Ratio. A complete evaluation of the total
729 = 3 6
possible arrangements of checkers, based on 1D simulations, takes 63 h to finish this evaluation process. For our simple tree search method/algorithm, it takes only 6 h to find the most efficient arrangement, of heat-storage ceramic bricks at 6 positions, with the highest long-term Waste Heat Recovery Ratio.
Empirical evidence shows that this simple tree search method/algorithm leads to fast convergence of an optimization search and successfully suggests the most efficient arrangement of heat-storage ceramic bricks (with the highest long-term Waste Heat Recovery Ratio). Thus, this simple tree search method/algorithm may effectively enhance the thermal efficiency of a regenerative combustion system.

Author Contributions

Conceptualization, T.-J.C., Y.-J.H. and C.-S.W.; Investigation, T.-J.C. and S.-C.C.; Methodology, T.-J.C. and Y.-J.H.; Software, T.-J.C. and S.-C.C.; Validation, T.-J.C. and S.-C.C.; Writing—original draft, T.-J.C. and Y.-J.H. All authors have read and agreed to the published version of the manuscript.

Funding

This research was partly supported by the National Science and Technology Council of Taiwan under Grant NSC 112-2115-M-006-007-.

Institutional Review Board Statement

Not applicable.

Informed Consent Statement

Not applicable.

Data Availability Statement

Data is contained within the article.

Conflicts of Interest

Author Sheng-Chuan Chung was employed by the company Taiwan Semiconductor Manufacturing Company, Ltd. The remaining authors declare that the research was conducted in the absence of any commercial or financial relationships that could be construed as a potential conflict of interest.

References

  1. Amelio, M.; Morrone, P. Numerical Evaluation of the Energetic Performances of Structured and Random Packed Beds in Regenerative Thermal Oxidizers. Appl. Therm. Eng. 2007, 27, 762–770. [Google Scholar] [CrossRef]
  2. Marín, P.; Díez, F.V.; Ordóñez, S. Reverse Flow Reactors as Sustainable Devices for Performing Exothermic Reactions: Applications and Engineering Aspects. Chem. Eng. Process. Process Intensif. 2019, 135, 175–189. [Google Scholar] [CrossRef]
  3. Giuntini, L.; Bertei, A.; Tortorelli, S.; Percivale, M.; Paoletti, E.; Nicolella, C.; Galletti, C. Coupled CFD and 1-D Dynamic Modeling for the Analysis of Industrial Regenerative Thermal Oxidizers. Chem. Eng. Process. Process Intensif. 2020, 157, 108117. [Google Scholar] [CrossRef]
  4. Zarrinehkafsh, M.T.; Sadrameli, S.M. Simulation of Fixed Bed Regenerative Heat Exchangers for Flue gas Heat Recovery. Appl. Therm. Eng. 2004, 24, 373–382. [Google Scholar] [CrossRef]
  5. Yu, J.; Zhang, M.; Fan, W.; Zhou, Y.; Zhao, G. Study on Performance of the Ball Packed-Bed Regenerator: Experiments and Simulation. Appl. Therm. Eng. 2002, 22, 641–651. [Google Scholar] [CrossRef]
  6. Karwa, R. Heat and MassTransfer; Springer Nature Singapore Pte Ltd.: Singapore, 2020. [Google Scholar]
  7. Incropera, F.P.; DeWitt, D.P.; Bergman, T.L. Principles of Heat and Mass Transfer; John Wiley & Sons: Hoboken, NJ, USA, 2017. [Google Scholar]
  8. Yu, Y.-L.; Chen, T.-J.; Chung, S.-C.; Tsai, C.-H.; Chen, C.-C.; Hong, Y.-J. A Study on the Numerical Simulation for the Heat Trans-fer Process of Regenerative Heat Chamber with Heat Storage Brick. In Proceedings of the International Stirling Engine Conference, Tainan, Taiwan, 19–21 September 2018. [Google Scholar]
  9. Chung, S.-C.; Chen, T.-J.; Yu, Y.-L.; Tsai, C.-H.; Chen, C.-C. A Study on the Mathematical Model for the Heat Transfer Process of Regenerative Heat Chamber with Heat Storage. In Proceedings of the 12th Pacific Symposium on Flow Visualization and Image Processing PSVIP12, Taiwan, 2019. [Google Scholar]
  10. Syu, W.-J. Numerical Simulation Analysis of High Temperature Heat Exchange Module. Master’s Thesis, National Pingtung University of Science and Technology, Pingtung, Taiwan, 2017. [Google Scholar]
  11. Nield, D.A.; Bejan, A. Convection in Porous Media; Springer International Publishing AG: Cham, Switzerland, 2017. [Google Scholar]
  12. Shah, R.K.; Sekulic, D.P. Fundamentals of Heat Exchanger Design; John Wiley & Sons: Hoboken, NJ, USA, 2003. [Google Scholar]
  13. Kilkovský, B. Review of Design and Modeling of Regenerative Heat Exchangers. Energies 2020, 13, 759. [Google Scholar] [CrossRef]
  14. Monarkin, N.; Monarkina, T. Experimental Research of a Regenerative Heat Exchanger. Processes 2022, 10, 100. [Google Scholar] [CrossRef]
  15. Bird, R.B.; Stewart, W.E.; Lightfoot, E.N. Transport Phenomena; John Wiley & Sons: Hoboken, NJ, USA, 2002. [Google Scholar]
  16. Abramson, B. The Expected-Outcome Model of Two-Player Games; Technical Report; Department of Computer Science, Columbia University: New York, NY, USA, 1987. [Google Scholar]
  17. Brügmann, B. Monte Carlo Go; Technical Report; Department of Physics, Syracuse University: Syracuse, NY, USA, 1993. [Google Scholar]
  18. Coulom, R. Efficient Selectivity and Backup Operators in Monte-Carlo Tree Search. In International Conference on Computers and Games; Springer: Berlin/Heidelberg, Germany, 2006; pp. 72–83. [Google Scholar]
  19. Kocsis, L.; Szepesvári, C. Bandit based Monte Carlo planning. In Proceedings of the 17th European Conference on Machine Learning, ECML’06, Berlin, Germany, 18–22 September 2006; Springer: Berlin/Heidelberg, Germany, 2006; pp. 282–293. [Google Scholar]
  20. Chaslot, G.M.J.B.; Winands, M.H.M.; Uiterwijk, J.W.H.M.; van den Herik, H.J.; Bouzy, B. Progressive Strategies for Monte-Carlo Tree Search. New Math. Nat. Comput. 2008, 4, 343–359. [Google Scholar] [CrossRef]
  21. Cazenave, T.; Jouandeau, N. On the Parallelization of UCT. In Proceedings of the Computer Games Workshop; HAL CCSD: Amsterdam, The Netherlands, 2007; pp. 93–101. [Google Scholar]
  22. Cazenave, T.; Jouandeau, N. A Parallel Monte-Carlo Tree Search Algorithm. In Computers and Games: 6th International Conference, CG 2008, Beijing, China, 29 September–1 October 2008; Springer: Berlin/Heidelberg, Germany, 2008; pp. 72–80. [Google Scholar]
  23. Gelly, S.; Wang, Y. Exploration Exploitation in Go: UCT for Monte-Carlo Go. In Proceedings of the Neural Information 19, Processing Systems Conference on Line Trading of Exploration and Exploitation Workshop, Vancouver, BC, Canada, 2006. [Google Scholar]
  24. Gelly, S.; Silver, D. Monte-Carlo Tree Search and Rapid Action Value Estimation in Computer Go. Artif. Intell. 2011, 175, 1856–1875. [Google Scholar] [CrossRef]
  25. Gelly, S.; Kocsis, L.; Schoenauer, M.; Sebag, M.; Silver, D.; Szepesvári, C.; Teytaud, O. The Grand Challenge of Computer Go: Monte-Carlo Tree Search and Extensions. Commun. ACM 2012, 55, 106–113. [Google Scholar] [CrossRef]
  26. Silver, D.; Sutton, R.S.; Müller, M. Temporal-Difference Search in Computer Go. Mach. Learn. 2012, 87, 183–219. [Google Scholar] [CrossRef]
  27. Van den Broeck, G.; Driessens, K.; Ramon, J. Monte-Carlo Tree Search in Poker Using Expected Reward Distributions; Asian Conference on Machine Learning; Springer: Berlin/Heidelberg, Germany, 2009; pp. 367–381. [Google Scholar]
  28. Robles., D.; Rohlfshagen, P.; Lucas, S.M. Learning Non-Random Moves for Playing Othello: Improving Monte-Carlo Tree Search. In Proceedings of the 2011 IEEE Conference on Computational Intelligence and Games (CIG’11), Seoul, Republic of Korea, 31 August–3 September 2011; IEEE: San Jose, CA, USA, 2011; pp. 305–312. [Google Scholar]
  29. Arneson, B.; Hayward, R.B.; Henderson, P. Monte-Carlo tree search in Hex. IEEE Trans. Comput. Intell. AI Games 2010, 2, 251–258. [Google Scholar] [CrossRef]
  30. Winands, M.H.; Bjornsson, Y.; Saito, J.T. Monte-Carlo Tree Search in Lines of Action. IEEE Trans. Comput. Intell. AI Games 2010, 2, 239–250. [Google Scholar] [CrossRef]
  31. Teytaud, F.; Teytaud, O. Creating an Upper-Confidence Tree Program for Havannah. In Advances in Computer Games; Springer: Berlin/Heidelberg, Germany, 2010; pp. 65–74. [Google Scholar]
  32. Silver, D.; Huang, A.; Maddison, C.J.; Guez, A.; Sifre, L.; Van Den Driessche, G.; Schrittwieser, J.; Antonoglou, I.; Panneershelvam, V.; Lanctot, M.; et al. Mastering the Game of Go with Deep Neural Networks and Tree Search. Nature 2016, 529, 484–489. [Google Scholar] [CrossRef]
  33. Science News Staff. From AI to Protein Folding: Our Breakthrough Runners-Up; Science News Staff: Washington, DC, USA, 2016. [Google Scholar]
  34. Coulom, R. The Monte-Carlo Revolution in Go. In Proceedings of the Japanese-French Frontiers of Science Symposium, 2008; Available online: https://www.remi-coulom.fr/JFFoS/JFFoS.pdf (accessed on 17 May 2025).
  35. Silver, D.; Schrittwieser, J.; Simonyan, K.; Antonoglou, I.; Huang, A.; Guez, A.; Hubert, T.; Baker, L.; Lai, M.; Bolton, A.; et al. Mastering the Game of Go without Human Knowledge. Nature 2017, 550, 354–371. [Google Scholar] [CrossRef] [PubMed]
  36. Silver, D.; Hubert, T.; Schrittwieser, J.; Antonoglou, I.; Lai, M.; Guez, A.; Lanctot, M.; Sifre, L.; Kumaran, D.; Graepel, T.; et al. A General Reinforcement Learning Algorithm That Masters Chess, Shogi, and Go through Self-Play. Science 2018, 362, 1140–1144. [Google Scholar] [CrossRef]
  37. Yang., B.; Wang, L.; Lu, H.; Yang, Y. Learning the Game of Go by Scalable Network without Prior Knowledge of Komi. IEEE Trans. Games 2020, 12, 187–198. [Google Scholar] [CrossRef]
  38. Gaina, R.D.; Perez-Liebana, D.; Lucas, S.M.; Sironi, C.F.; Winands, M.H. Self-Adaptive Rolling Horizon Evolutionary Algorithms for General Video Game Playing. In Proceedings of the 2020 IEEE Conference on Games, Osaka, Japan, 24–27 August 2020; pp. 367–374. [Google Scholar]
  39. Gaina, R.D.; Devlin, S.; Lucas, S.M.; Perez, D. Rolling Horizon Evolutionary Algorithms for General Video Game Playing. IEEE Trans. Games 2021, 14, 232–242. [Google Scholar] [CrossRef]
  40. Segler, M.H.; Preuss, M.; Waller, M.P. Planning Chemical Syntheses with Deep Neural Networks and Symbolic AI. Nature 2018, 555, 604–610. [Google Scholar] [CrossRef]
  41. Shi, F.; Soman, R.K.; Han, J.; Whyte, J.K. Addressing adjacency Constraints in Rectangular Floor Plans using Monte-Carlo Tree Search. Autom. Constr. 2020, 115, 103187. [Google Scholar] [CrossRef]
  42. Roucairol, M.; Georgiou, A.; Cazenave, T.; Prischi, F.; Pardo, O.E. DrugSynthMC: An Atom-Based Generation of Drug-like Molecules with Monte Carlo Search. J. Chem. Inf. Model. 2024, 64, 7097–7107. [Google Scholar] [CrossRef] [PubMed]
  43. Misono, N.; Hirosawa, T.; Sato, Y.; Matsumoto, H. Two-Step Monte Carlo Tree Search for Optimal Design of High-Frequency Toroidal Inductors in Power Electronics Circuits. IEEE Trans. Magn. 2025, 61, 8400105. [Google Scholar] [CrossRef]
  44. Świechowski, M.; Godlewski, K.; Sawicki, B.; Mańdziuk, J. Monte Carlo Tree Search: A Review of Recent Modifications and Applications. Artif. Intell. Rev. 2023, 56, 2497–2562. [Google Scholar] [CrossRef]
  45. Plaat, A. Deep Reinforcement Learning; Springer Nature Singapore Pte Ltd.: Singapore, 2022. [Google Scholar]
  46. Metropolis, N.N.; Ulam, S. The Monte Carlo Method. J. Am. Stat. Assoc. 1949, 44, 335–341. [Google Scholar] [CrossRef]
  47. Terrell, G. Mathematical Statistics: A Unified Introduction; Springer, NewYork, Inc.: New York, NY, USA, 1999. [Google Scholar]
  48. DeGroot, M.; Schervish, M. Probability and Statistics; Pearson Education, Inc.: London, UK, 2012. [Google Scholar]
  49. Roe, B. Probability and Statistics in the Physical Sciences; Springer Nature, Switzerland AG: Cham, Switzerland, 2020. [Google Scholar]
  50. Ito, K.; McKean, H.P., Jr. Diffusion Processes and Their Sample Paths; Springer: New York, NY, USA, 1965. [Google Scholar]
  51. Ito, K.; Watanabe, S. Transformation of Markov Processes by Multiplicative Functionals. J. Math. Kyoto Univ. 1965, 4, 13–30. [Google Scholar] [CrossRef]
  52. Black, F.; Scholes, M. The Pricing of Options and Corporate Liabilities. J. Political Econ. 1973, 81, 637–654. [Google Scholar] [CrossRef]
  53. Storn, R.; Price, K.V. Differential Evolution: A Practical Approach to Global Optimization; Springer: Berlin/Heidelberg, Germany, 2005. [Google Scholar]
  54. Wang, Y.; Cai, Z.; Hang, Q. Differential Evolution with Composite Trial Vector Generation Strategies and Control Parameters. IEEE Trans. Evol. Comput. 2011, 15, 55–66. [Google Scholar] [CrossRef]
  55. Arafa, M.; Sallam, E.A.; Fahmy, M.M. An Enhanced Differential Evolution Optimization Algorithm. In Proceedings of the 2014 Fourth International Conference on Digital Information and Communication Technology and its Applications (DICTAP), Bangkok, Thailand, 6–8 May 2014. [Google Scholar]
  56. Chen, T.-J.; Hong, Y.-J.; Lin, C.-H.; Wang, J.-Y. Optimization on Linkage System for Vehicle Wipers by the Method of Differential Evolution. Appl. Sci. 2023, 13, 332. [Google Scholar] [CrossRef]
  57. Mauri, R. Transport Phenomena in Multiphase Flows; Springer Nature Switzerland AG: Cham, Switzerland, 2023. [Google Scholar]
  58. Chaichian, M.; Merches, I.; Tureanu, A. Mechanics; Springer: Berlin/Heidelberg, Germany, 2012. [Google Scholar]
  59. Kilkovsky, B.; Jegla, Z. An Experimental Verification of Pressure Drop for Integrated Regenerative Equipment. Chem. Eng. Trans. 2019, 76, 253–258. [Google Scholar]
  60. Makrygiannis, I.; Karalis, K. Optimizing Building Thermal Insulation: The Impact of Brick Geometry and Thermal Coefficient on Energy Efficiency and Comfort. Ceramics 2023, 6, 1449–1466. [Google Scholar] [CrossRef]
Figure 1. List of game complexities. Taken from Ref. [34].
Figure 1. List of game complexities. Taken from Ref. [34].
Applsci 15 07490 g001
Figure 2. Principle of Monte-Carlo evaluation. Taken from Ref. [34].
Figure 2. Principle of Monte-Carlo evaluation. Taken from Ref. [34].
Applsci 15 07490 g002
Figure 3. Monte-Carlo Tree Search. Taken from Ref. [34].
Figure 3. Monte-Carlo Tree Search. Taken from Ref. [34].
Applsci 15 07490 g003
Figure 4. The board game Go.
Figure 4. The board game Go.
Applsci 15 07490 g004
Figure 5. A regenerative combustion system with two fixed-bed heat regenerators.
Figure 5. A regenerative combustion system with two fixed-bed heat regenerators.
Applsci 15 07490 g005
Figure 6. Phases of our tree search.
Figure 6. Phases of our tree search.
Applsci 15 07490 g006
Figure 7. Two-phase cycle of a fixed-bed heat regenerator.
Figure 7. Two-phase cycle of a fixed-bed heat regenerator.
Applsci 15 07490 g007
Figure 8. Comparison of 1-D simulations with 3-D CFD simulations on Ansys Fluent.
Figure 8. Comparison of 1-D simulations with 3-D CFD simulations on Ansys Fluent.
Applsci 15 07490 g008
Figure 9. Outline for our tree search method.
Figure 9. Outline for our tree search method.
Applsci 15 07490 g009
Figure 10. Algorithm based on our simple tree search with the Mutation Expansion operator.
Figure 10. Algorithm based on our simple tree search with the Mutation Expansion operator.
Applsci 15 07490 g010
Table 1. Material parameters of checkers.
Table 1. Material parameters of checkers.
CordieriteMullite
Size   ( m m ) 150 × 150 × 100150 × 150 × 100
Pore   size   ( mm ) 4.93.0
Wall   thickness   ( mm ) 1.040.70
Porosity0.620.64
Specific   surface   area   ( 1 / m ) 501853
Density   ( kg / m 3 ) 22002500
Specific   heat   capacity   ( J / kgK ) 10001200
Thermal   conductivity   ( W / mK ) 22
Table 2. Material parameters of checkers.
Table 2. Material parameters of checkers.
Mullite AMullite BMullite C
Size   ( mm ) 100 × 100 × 100150 × 150 × 100150 × 150 × 100
Pore   size   ( mm ) 1746
Wall   thickness   ( mm ) 0.81.52
Porosity0.1820.5240.524
Specific   surface   area   ( 1 / m ) 42.7523.8349.2
Density   ( kg / m 3 ) 220022002200
Specific   heat   capacity   ( J / kgK ) 836836836
Thermal   conductivity   ( W / mK ) 1.81.81.8
Table 3. Operating parameters for Experiments 1 and 2.
Table 3. Operating parameters for Experiments 1 and 2.
Total horizontal length of stacking ( mm ) 200
Total vertical length of stacking ( mm ) 300
Natural gas flow ( N m 3 / h r ) 17.65
Air-fuel ratio ( mm ) 15.9
Inlet temperature of exhaust gas ( K ) 1050 (Experiment 1)
1150 (Experiment 2)
Inlet temperature of fresh air ( K ) 313
Time of Phase Switch ( sec ) 30
Table 4. Comparison of 1D simulation results, in the long term, with the experimental results.
Table 4. Comparison of 1D simulation results, in the long term, with the experimental results.
Experiments by MIRDC of TaiwanInlet Temperature of Exhaust Gas (K)Outlet Temperature of Exhaust Gas (°C) by Our 1D SimulationsExperimental Data of Outlet Temperature of Exhaust GasError (°C)
1105083.8282.801.02
21150137.4124.6012.8
Table 5. Optimization by the usual complete search method.
Table 5. Optimization by the usual complete search method.
RankArrangements of CheckersInlet Temperature of Exhaust Gas (°C)Outlet Temperature of Exhaust Gas (°C)Waste Heat Recovery Ratio (%)
1 ( B , B , B , B , B , B ) 886.82264.6767.88
2 ( B , B , B , B , B , C ) 886.28286.8265.82
3 ( B , B , B , B , C , B ) 885.82259.4863.77
Table 6. Optimization by our simple tree search method.
Table 6. Optimization by our simple tree search method.
RankArrangements of CheckersInlet Temperature of Exhaust Gas (°C)Outlet Temperature of Exhaust Gas (°C)Waste Heat Recovery Ratio (%)
1 ( B , B , B , B , B , B ) 886.82264.6767.88
9 ( B , B , B , C , B , C ) 885.14284.3561.72
11 ( B , B , C , B , C , B ) 885.08286.0860.70
Disclaimer/Publisher’s Note: The statements, opinions and data contained in all publications are solely those of the individual author(s) and contributor(s) and not of MDPI and/or the editor(s). MDPI and/or the editor(s) disclaim responsibility for any injury to people or property resulting from any ideas, methods, instructions or products referred to in the content.

Share and Cite

MDPI and ACS Style

Chen, T.-J.; Hong, Y.-J.; Chung, S.-C.; Wang, C.-S. Optimization of Arrangements of Heat-Storage Bricks in a Regenerative Combustion System by Tree Search. Appl. Sci. 2025, 15, 7490. https://doi.org/10.3390/app15137490

AMA Style

Chen T-J, Hong Y-J, Chung S-C, Wang C-S. Optimization of Arrangements of Heat-Storage Bricks in a Regenerative Combustion System by Tree Search. Applied Sciences. 2025; 15(13):7490. https://doi.org/10.3390/app15137490

Chicago/Turabian Style

Chen, Tsai-Jung, Ying-Ji Hong, Sheng-Chuan Chung, and Chern-Shuh Wang. 2025. "Optimization of Arrangements of Heat-Storage Bricks in a Regenerative Combustion System by Tree Search" Applied Sciences 15, no. 13: 7490. https://doi.org/10.3390/app15137490

APA Style

Chen, T.-J., Hong, Y.-J., Chung, S.-C., & Wang, C.-S. (2025). Optimization of Arrangements of Heat-Storage Bricks in a Regenerative Combustion System by Tree Search. Applied Sciences, 15(13), 7490. https://doi.org/10.3390/app15137490

Note that from the first issue of 2016, this journal uses article numbers instead of page numbers. See further details here.

Article Metrics

Back to TopTop