Multiagent Reinforcement Learning for Active Guidance Control of Railway Vehicles with Independently Rotating Wheels
Abstract
1. Introduction
2. System Modeling
2.1. Dynamic Model of Railway Vehicles with IRWs
2.2. Closed-Loop Controller for IRWs Based on the MARL Algorithm
3. Active Guidance Controller Design for IRWs Based on MARL
3.1. Cooperative Markov Games
3.2. MADDPG Algorithm
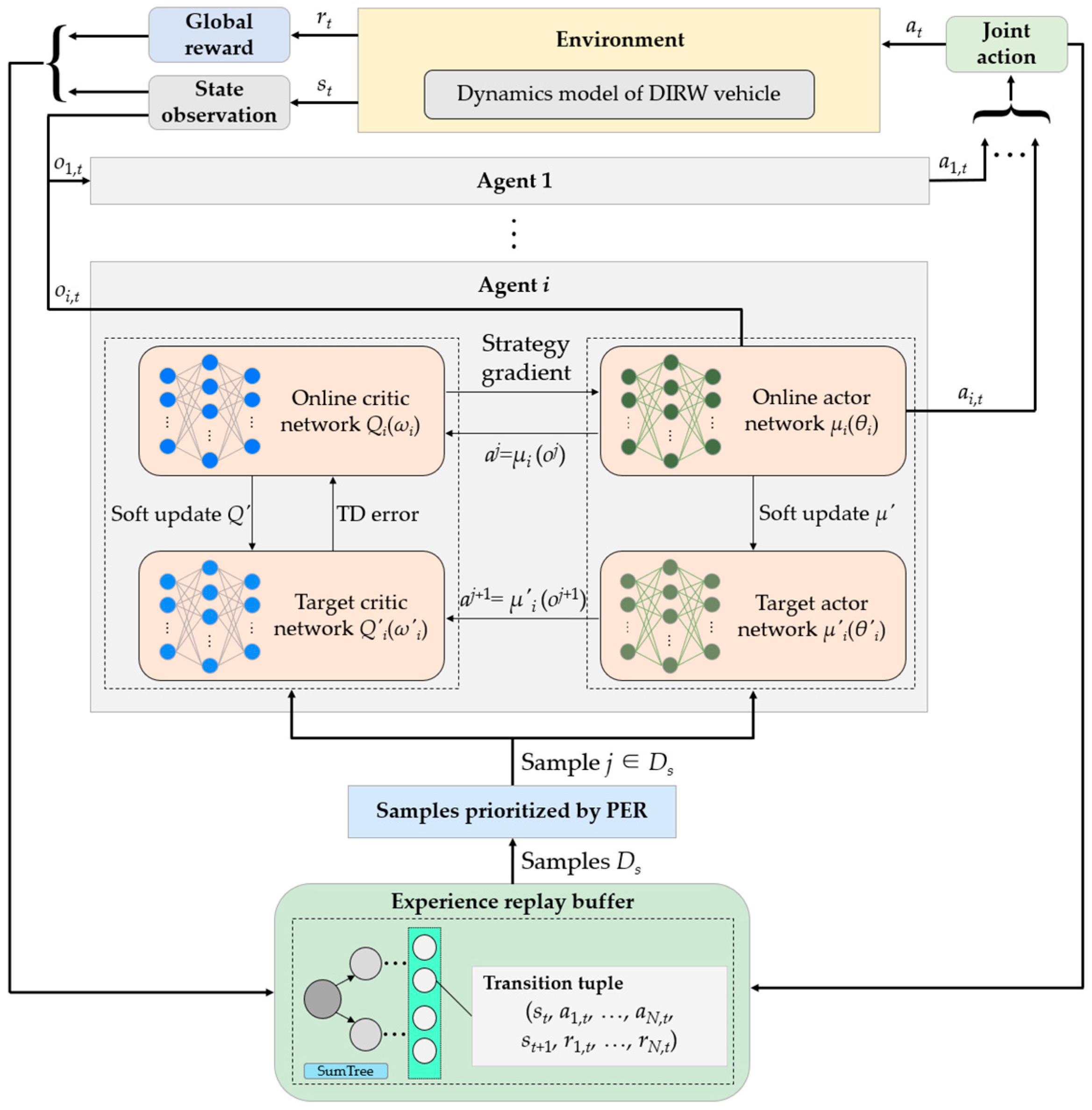
3.3. Improved MADDPG with PER
| Algorithm 1: Training pseudocode of PER-MADDPG algorithm with N agents |
| Input: Maximum time steps Nsteps; maximum learning episodes Em; discount factor γ; priority parameters α, β for PER sampling; soft update rate ξ; experience replay buffer D; mini-batch size |Ds|. |
| Output: Trained actor networks {μ1, …, μN} and critic networks {Q1, …, QN}. |
| 01: Initialize the online actor networks {μ1(θ1), …, μN(θN)} with random parameters {θ1, …, θN}. |
| 02: Initialize the online critic networks {Q1(ω1), …, QN(ωN)} with random parameters {ω1, …, ωN}. |
| 03: Initialize the weights of target actor and critic networks with and (i = 1, …, N). |
| 04: Initialize the SumTree structure for the experience replay buffer. |
| 05: for episode = 1 to Em do |
| 06: Initialize the Ornstein–Uhlenbeck noise process NOU. |
| 07: Initialize the environment and obtain initial state observation s = (o1,0, …, oN,0). |
| 08: for each time step do |
| 09: for each agent i = 1 to N do |
| 10: Select action ai,t = μi,t(oi,t; θi) + NOU(t) for exploration. |
| 11: end for |
| 12: Execute at = {a1,t, …, aN,t}. |
| 13: Observe the individual reward rt = {r1,t, …, rN,t}, new state st+1 = {o1,t+1, …, oN,t+1} and done flag. |
| 14: Store (st, at, st+1, rt) with initial high priority in D using SumTree. |
| 15: Update state: st ← st+1. |
| 16: for each agent i = 1 to N do |
| 17: Sample a mini-batch of |Ds| from D using PER. |
| 18: for each sampled tuple do |
| 19: Compute the TD error: . |
| 20: Update the sample priority pj in SumTree based on . |
| 21: Compute the sampling probability Pj using priority pj. |
| 22: Compute the normalized IS weight wj based on Pj. |
| 23: end for |
| 24: Compute the TD target yj for each sample using TD error. |
| 25: Update Qi by minimizing the loss function via wj weighting: . |
| 26: Update μi by optimizing with the wj-weighted policy gradient: . |
| 27: end for |
| 28: Update and for each agent i using a soft update: for target critic network; for target actor network. |
| 29: if done flag is true, then |
| 30: break |
| 31: end if |
| 32: end for |
| 33: end for |
3.4. MARL-Based Controller Design
3.4.1. Local and Global Observation Space
3.4.2. Action Space Definition
3.4.3. Reward Shaping
3.4.4. Policy and Value Networks
4. Training and Simulation
4.1. Training Process of the MARL-Based Controller
4.2. Training Results
4.2.1. Reward Comparison
4.2.2. Different Mini-Batch Sizes
4.3. Comparative Analysis of the Control Effects in the MBS Simulations
4.3.1. Running Stability on a Straight Track
4.3.2. Curve-Negotiation Performance
5. Experimental Validation
5.1. Scale Model of the IRW Vehicle
5.2. Experimental Results
6. Conclusions
Author Contributions
Funding
Institutional Review Board Statement
Informed Consent Statement
Data Availability Statement
Acknowledgments
Conflicts of Interest
Appendix A
| Structural Components | Parameters | Value | Unit |
|---|---|---|---|
| Car Body | Mass | 10,000 | kg |
| Roll inertia | 10,000 | kg·m2 | |
| Pitch inertia | 60,000 | kg·m2 | |
| Yaw inertia | 60,000 | kg·m2 | |
| Bogie Frame | Mass | 1700 | kg |
| Roll inertia | 1200 | kg·m2 | |
| Pitch inertia | 900 | kg·m2 | |
| Yaw inertia | 1300 | kg·m2 | |
| Primary suspension | Longitudinal stiffness (per axle box) | 500 | kN·m−1 |
| Lateral stiffness (per axle box) | 5000 | kN·m−1 | |
| Vertical stiffness (per axle box) | 12,000 | kN·m−1 | |
| Longitudinal damping (per axle box) | 50 | kN·s·m−1 | |
| Lateral damping (per axle box) | 500 | kN·s·m−1 | |
| Vertical damping (per axle box) | 500 | kN·s·m−1 | |
| Lateral span | 1.1 | m | |
| Longitudinal span | 0.4 | m | |
| Secondary suspension | Longitudinal stiffness (per side) | 150 | kN·m−1 |
| Lateral stiffness (per side) | 150 | kN·m−1 | |
| Vertical stiffness (per side) | 600 | kN·m−1 | |
| Longitudinal damping (per side) | 20 | kN·s·m−1 | |
| Lateral damping (per side) | 20 | kN·s·m−1 | |
| Vertical damping (per side) | 50 | kN·s·m−1 | |
| Lateral span | 1.8 | m | |
| Longitudinal span | 0.5 | m | |
| IRW | Wheelbase | 2.5 | m |
| IRW rolling radius | 0.40 | m |
References
- Fu, B.; Giossi, R.L.; Persson, R.; Stichel, S.; Bruni, S.; Goodall, R. Active suspension in railway vehicles: A literature survey. Railw. Eng. Sci. 2020, 28, 3–35. [Google Scholar] [CrossRef]
- Lu, Z.; Yang, Z.; Huang, Q.; Wang, X. Robust active guidance control using the µ-synthesis method for a tramcar with independently rotating wheelsets. Proc. Inst. Mech. Eng. Part F J. Rail Rapid Transit. 2019, 233, 33–48. [Google Scholar] [CrossRef]
- Heckmann, A.; Keck, A.; Grether, G. Active Guidance of a Railway Running Gear with Independently Rotating Wheels. In Proceedings of the IEEE Vehicle Power and Propulsion Conference, Gijon, Spain, 18 November–16 December 2020. [Google Scholar] [CrossRef]
- Keck, A.; Schwarz, C.; Meurer, T.; Heckmann, A.; Grether, G. Estimating the wheel lateral position of a mechatronic railway running gear with nonlinear wheel–rail geometry. Mechatronics 2021, 73, 102457. [Google Scholar] [CrossRef]
- Perez, J.; Mauer, L.; Busturia, J.M. Design of active steering systems for bogie-based railway vehicles with independently rotating wheels. Veh. Syst. Dyn. 2002, 37 (Suppl. S1), 209–220. [Google Scholar] [CrossRef]
- Ji, Y.; Ren, L.; Zhou, J. Boundary Conditions of Active Steering Control of Independent Rotating Wheelset Based on Hub Motor and Wheel Rotating Speed Difference Feedback. Veh. Syst. Dyn. 2018, 56, 1883–1898. [Google Scholar] [CrossRef]
- Ahn, H.; Lee, H.; Go, S.; Cho, Y.; Lee, J. Control of the Lateral Displacement Restoring Force of IRWs for Sharp Curved Driving. J. Electr. Eng. Technol. 2016, 11, 1042–1048. [Google Scholar] [CrossRef]
- Liu, X.; Goodall, R.; Iwnicki, S. Active control of independently rotating wheels with gyroscopes and tachometers–simple solutions for perfect curving and high stability performance. Veh. Syst. Dyn. 2021, 59, 1719–1734. [Google Scholar] [CrossRef]
- Mei, T.X.; Goodall, R.M. Robust control for independently rotating wheelsets on a railway vehicle using practical sensors. IEEE Trans. Control Syst. Technol. 2001, 9, 599–607. [Google Scholar] [CrossRef] [PubMed]
- Lu, Z.; Sun, X.; Yang, J. Integrated Active Control of Independently Rotating Wheels on Rail Vehicles via Observers. Proc. Inst. Mech. Eng. Part F J. Rail Rapid Transit. 2017, 231, 295–305. [Google Scholar] [CrossRef]
- Yang, Z.; Lu, Z.; Sun, X.; Zou, J.; Wan, H.; Yang, M.; Zhang, H. Robust LPV-H∞ Control for Active Steering of Tram with Independently Rotating Wheels. Adv. Mech. Eng. 2022, 14, 11. [Google Scholar] [CrossRef]
- Grether, G.; Heckmann, A.; Looye, G. Lateral Guidance Control Using Information of Preceding Wheel Pairs. In Advances in Dynamics of Vehicles on Roads and Tracks: Proceedings of the 26th Symposium of the International Association of Vehicle System Dynamics, IAVSD 2019, Gothenburg, Sweden, 12–16 August 2019; Springer International Publishing: Berlin/Heidelberg, Germany, 2020. [Google Scholar]
- Lu, Z.; Wei, J.; Wang, Z. Active Steering Controller for Driven Independently Rotating Wheelset Vehicles Based on Deep Reinforcement Learning. Processes 2023, 11, 2677. [Google Scholar] [CrossRef]
- Wei, J.; Lu, Z.; Yang, Z.; He, Y.; Wang, X. Data-Driven Robust Control for Railway Driven Independently Rotating Wheelsets Using Deep Deterministic Policy Gradient. In The IAVSD International Symposium on Dynamics of Vehicles on Roads and Tracks; Springer International Publishing: Cham, Switzerland, 2021. [Google Scholar]
- Hernandez-Leal, P.; Kartal, B.; Taylor, M.E. A Survey and Critique of Multiagent Deep Reinforcement Learning. Auton Agent Multi-Agent Syst. 2019, 33, 750–797. [Google Scholar] [CrossRef]
- Su, J.; Adams, S.; Beling, P. Value-Decomposition Multi-Agent Actor-Critics. In Proceedings of the AAAI Conference on Artificial Intelligence, AAAI 21, Virtual Conference, 2–9 February 2021; AAAI Press: Palo Alto, CA, USA, 2021. [Google Scholar]
- Lowe, R.; Wu, Y.; Tamar, A.; Harb, J.; Abbeel, P.; Mordatch, I. Multi-Agent Actor-Critic for Mixed Cooperative-Competitive Environments. Adv. Neural Inf. Process. Syst. 2017, 30, 6382–6393. [Google Scholar]
- Lu, K.; Li, R.; Li, M. MADDPG-Based Joint Optimization of Task Partitioning and Computation Resource Allocation in Mobile Edge Computing. Neural Comput. Appl. 2023, 35, 16559–16576. [Google Scholar] [CrossRef]
- Xu, D.; Chen, G. Autonomous and Cooperative Control of UAV Cluster with Multi-Agent Reinforcement Learning. Aeronaut. J. 2022, 126, 932–951. [Google Scholar] [CrossRef]
- Duan, W.; Tang, Z.; Liu, W.; Zhou, H. Autonomous Driving Planning and Decision Making Based on Game Theory and Reinforcement Learning. Expert Syst. 2023, 40, e13191. [Google Scholar] [CrossRef]
- Schaul, T.; Quan, J.; Antonoglou, I.; Silver, D. Prioritized Experience Replay. arXiv 2015, arXiv:1511.05952. [Google Scholar] [CrossRef]
- Plappert, M. Parameter Space Noise for Exploration in Deep Reinforcement Learning. arXiv 2017, arXiv:1706.01905. [Google Scholar] [CrossRef]
- Grether, G. Dynamics of a running gear with IRWs on curved tracks for a robust control development. PAMM 2017, 17, 797–798. [Google Scholar] [CrossRef]
- Hur, H.; Shin, Y.; Ahn, D.; Ham, Y. Steering Performance Evaluation of Active Steering Bogie to Reduce Wheel Wear on Test Line. Int. J. Precis. Eng. Manuf. 2019, 20, 1591–1600. [Google Scholar] [CrossRef]
- Yu, C.; Velu, A.; Vinitsky, E.; Gao, J.; Wang, Y.; Bayen, A.; Wu, Y. The Surprising Effectiveness of PPO in Cooperative, Multi-Agent Games. arXiv 2021, arXiv:2103.01955. [Google Scholar] [CrossRef]
- Schroeder de Witt, C.; Gupta, T.; Makoviichuk, D.; Makoviychuk, V.; Torr, P.H.S.; Sun, M.; Whiteson, S. Is Independent Learning All You Need in the StarCraft Multi-Agent Challenge? arXiv 2020, arXiv:2011.09533. [Google Scholar] [CrossRef]
- Iwnicki, S.; Spiryagin, M.; Cole, C.; McSweeney, T. Handbook of Railway Vehicle Dynamics, 2nd ed.; CRC Press: Boca Raton, FL, USA, 2019; pp. 826–864. [Google Scholar]
- Chen, S.; Liu, G.; Zhou, Z.; Zhang, K.; Wang, J. Robust multi-agent reinforcement learning method based on adversarial domain randomization for real-world dual-uav cooperation. IEEE Trans. Intell. Veh. 2023; early access. [Google Scholar] [CrossRef]
- Wang, H.; Liu, Z.; Han, Z.; Wu, Y.; Liu, D. Rapid Adaptation for Active Pantograph Control in High-Speed Railway via Deep Meta Reinforcement Learning. IEEE Trans. Cybern. 2023; early access. [Google Scholar] [CrossRef]
- Qu, X.; Lin, H.; Liu, Y. Envisioning the future of transportation: Inspiration of ChatGPT and large models. Commun. Transp. Res. 2023, 3, 100103. [Google Scholar] [CrossRef]
- Zheng, C.; Yan, Y.; Liu, Y. Prospects of eVTOL and modular flying cars in China urban settings. J. Intell. Connect. Veh. 2023, 6, 187–189. [Google Scholar] [CrossRef]
- Liu, Y.; Wu, F.Y.; Liu, Z.Y.; Wang, K.; Wang, F.Y.; Qu, X.B. Can language models be used for real-world urban-delivery route optimization? Innovation 2023, 4, 100520. [Google Scholar] [CrossRef]













| Track No. | Type | Speed [km/h] | Curve Radius [m] | Cant [mm] | Track Irregularities |
|---|---|---|---|---|---|
| 1 | Straight track | 120 | — | — | AAR5 |
| 2 | Straight track | 200 | — | — | AAR5 |
| 3 | Curved track | 100 | 600 | 80 | AAR5 |
| 4 | Curved track | 150 | 1500 | 60 | AAR5 |
| Parameter | Value | Description |
|---|---|---|
| α | 0.5 | Balance coefficient for prioritized sampling in PER |
| β | 0.5 | Bias correction coefficient for importance sampling |
| γ | 0.99 | Discount factor for future rewards |
| ξ | 0.005 | Soft update coefficient for target networks |
| ϵ | 10−4 | Small positive constant ensuring nonzero sampling probability |
| Em | 5 × 105 | Total number of training episodes |
| |D| | 1 × 106 | Capacity of the experience replay buffer |
| |Ds| | 512 | Default batch size for gradient descent |
| N | 2 | Number of agents, including front and rear wheelsets |
| Nsteps | 2000 | Maximum time steps per episode |
| ymax | 10 mm | Threshold for lateral displacement termination |
| ψmax | 10 mrad | Threshold for yaw angle termination |
| Tmax | 2000 N·m | Maximum torque output for actuators |
| η11 | 2 | Front IRW lateral displacement reward weight |
| η12 | 1 | Front IRW yaw angle reward weight |
| η21 | 0.5 | Rear IRW lateral displacement reward weight |
| η22 | 0.2 | Rear IRW yaw angle reward weight |
| η13 | 0.05 | Front IRW torque control reward weight |
| η23 | 0.02 | Rear IRW torque control reward weight |
| Algorithm | Final Mean Reward | Standard Deviation of Final Reward | Training Episodes | Sampling Policy | Training Framework |
|---|---|---|---|---|---|
| PER-MADDPG | 8.05 × 105 | 2.96 × 104 | 5 × 105 | Off-policy with PER | CTDE |
| MADDPG | 7.31 × 105 | 4.92 × 104 | 5 × 105 | Off-policy | CTDE |
| MAPPO | 6.48 × 105 | 2.02 × 104 | 5 × 105 | On-policy | CTDE |
| DDPG | 5.76 × 105 | 6.64 × 104 | 5 × 105 | Off-policy | SA |
Disclaimer/Publisher’s Note: The statements, opinions and data contained in all publications are solely those of the individual author(s) and contributor(s) and not of MDPI and/or the editor(s). MDPI and/or the editor(s) disclaim responsibility for any injury to people or property resulting from any ideas, methods, instructions or products referred to in the content. |
© 2024 by the authors. Licensee MDPI, Basel, Switzerland. This article is an open access article distributed under the terms and conditions of the Creative Commons Attribution (CC BY) license (https://creativecommons.org/licenses/by/4.0/).
Share and Cite
Wei, J.; Lu, Z.; Yin, Z.; Jing, Z. Multiagent Reinforcement Learning for Active Guidance Control of Railway Vehicles with Independently Rotating Wheels. Appl. Sci. 2024, 14, 1677. https://doi.org/10.3390/app14041677
Wei J, Lu Z, Yin Z, Jing Z. Multiagent Reinforcement Learning for Active Guidance Control of Railway Vehicles with Independently Rotating Wheels. Applied Sciences. 2024; 14(4):1677. https://doi.org/10.3390/app14041677
Chicago/Turabian StyleWei, Juyao, Zhenggang Lu, Zheng Yin, and Zhipeng Jing. 2024. "Multiagent Reinforcement Learning for Active Guidance Control of Railway Vehicles with Independently Rotating Wheels" Applied Sciences 14, no. 4: 1677. https://doi.org/10.3390/app14041677
APA StyleWei, J., Lu, Z., Yin, Z., & Jing, Z. (2024). Multiagent Reinforcement Learning for Active Guidance Control of Railway Vehicles with Independently Rotating Wheels. Applied Sciences, 14(4), 1677. https://doi.org/10.3390/app14041677

