An Online Multicriteria—Spatial Decision Support System for Public Services Planning
Abstract
Featured Application
Abstract
1. Introduction
2. Preliminary Remarks and Basic Systematisation
2.1. Multi-Criteria Decision Analysis and Spatial Decision Support Systems
- Goal, aspiration, or reference level methods;
- Outranking methods;
- Value measurement methods.
2.2. Web-Based Multicriteria Analysis Methods for Spatial Decision Support Systems
2.3. Services of General Interest
2.4. Background and Goals of the Study
- The further development and use of a web-based MC-SDSS in spatial planning (services of general interest);
- The implementation of a web-based online GIS solution with DSS functionality;
- The presentation of a technical solution and a user interface as a result of the application–orientated approach.
3. Requirements and Methodology
3.1. User Requirements of Planning Institutions
- Data: Planners and decision makers need an overview of the spatial situation and distribution of population and supply locations, as well as of the transport links between them. This requires small-scale data bases that map the population distribution, reflect the locations but also the utilisation capacities of the infrastructures in question, and allow for analysis of the accessibility, i.e., the connection between the population points and the infrastructure facilities (network data).
- Complex models: Appropriate models must be used to map the utilisation of the infrastructures and to determine the capacity limits. In addition, the applicable planning regulations, which can also be understood as an influencing factor on models, parameters or criteria, must be considered.
- Technical analysis and planning tool in the form of a spatial decision support system (SDSS): In order to give a planner a nearly realistic picture of the current situation or a scenario, the planner must be able to set individual parameters from the corresponding specialist domain. The professional preferences of the respective domain are decisive here.
- User interface: A simple and user-friendly interface is needed to be able to carry out complex analyses and present the results according to preferences.
- Supporting the alignment of funding areas and funding allocation: The multi-criteria analysis can support both the identification of priority funding areas and the evaluation of funding applications for various areas of services of general interest. For example, under-supplied villages can be predestined for funding when setting up a community shop because it is possible to make comparative statements about the need and necessity. Another example is the targeted promotion of the establishment of new medical practices in underserved planning areas within small, limited areas (villages).
- Review of basic and (partly) centralised provision: The MCDA can support the review and designation of central places. For example, an assessment of the central functions can be made by jointly considering the amenities (including accessibility, etc.). Likewise, localities that fulfil the characteristics of service centres for the population but are not designated as basic or (sub)central places can be identified.
- Support in the designation of settlement areas: In the course of increasing land consumption, settlements should be developed with caution. The multi-criteria analysis can support municipalities in identifying suitable settlement areas, e.g., areas that are suitable for sustainable settlement area designation due to existing infrastructure facilities or their accessibility.
3.2. Criteria, Data, and Weights
- Supermarkets, discounters, and other grocery shops (bakers, butchers, etc.);
- The health sector with the locations of pharmacies, clinics, and all primary care specialists (from general practitioners to outpatient surgeons);
- The education sector, consisting of day-care centres, primary schools, and secondary schools.
3.3. Concept and Methods
- Defining each criterion in the form of a map layer;
- Standardising each criterion layer;
- Defining a weighting for each criterion;
- Creating the weighted standardised criteria layers;
- Generating an overall assessment by totalling the selected standardised criteria layers;
- Categorising the alternatives according to the overall performance rating.
4. Prototypical Implementation
4.1. User Interface and Parameter Control
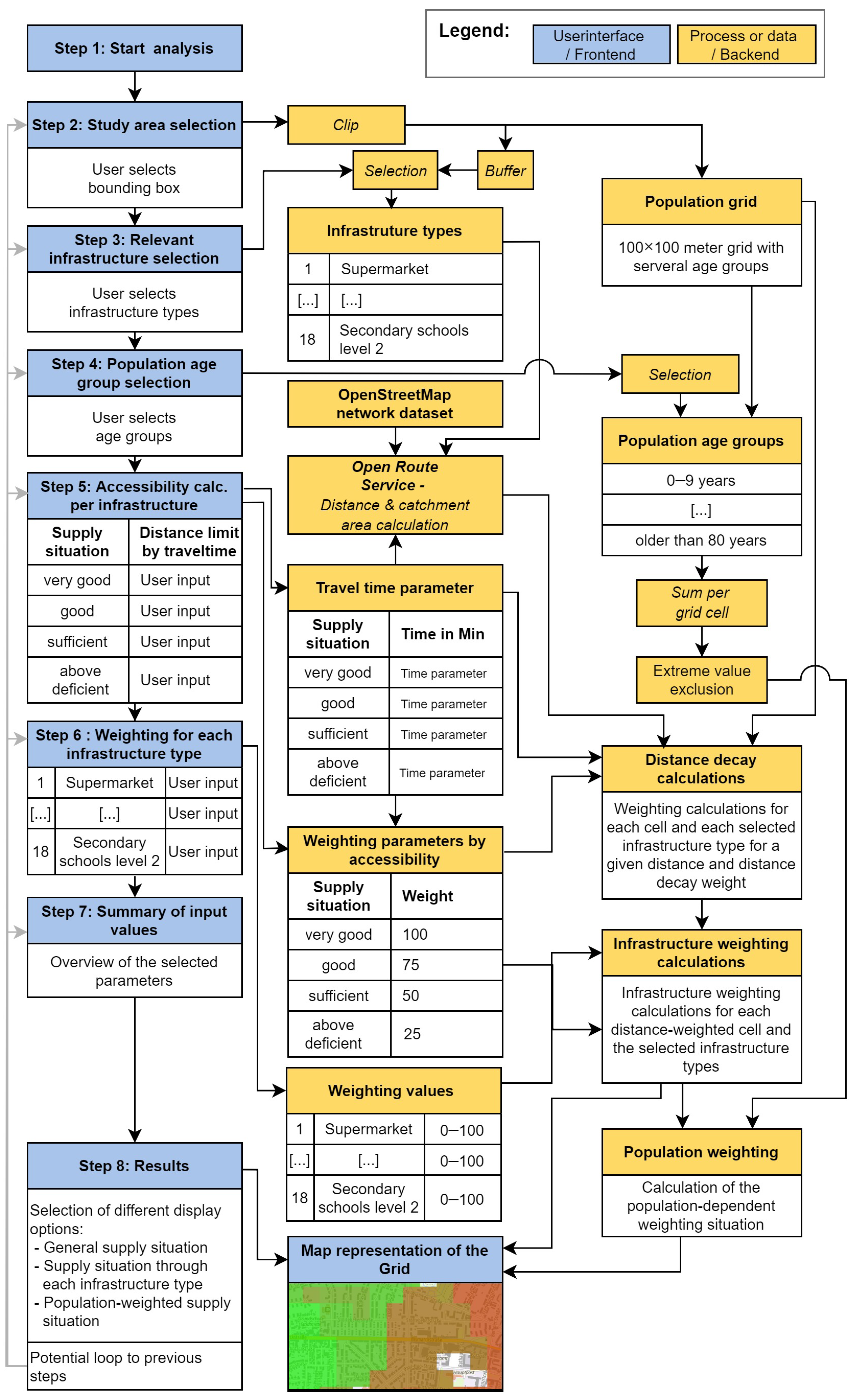
- Step 1—Start analysis or load existing analysis: If the user has already performed an analysis, the parameters of the performed analysis can be reloaded. The parameters are then reloaded into the analysis. Otherwise, they can perform a new analysis (Figure 4, left).
- Step 2—Select study area: The user can select their study area via area selection in the map window (Figure 4, right).
- Step 3—Select relevant infrastructures: According to their decision problem or analysis objective, the user can add the relevant infrastructures/criteria to the analysis. This forms the supply side mentioned in Section 3.2 (Figure 5, left). In this analysis example, only the infrastructure types relevant for the purposes of the study are selected from the categories local supply, health, and education (user and analysis preference).
- Step 4—Select age groups of the population to be considered: The user selects the population groups that need to be considered in the analysis (age of people in family formation phases and the age of children). This selection might not be relevant for all decision problems (Figure 5, right).
- Step 5—Accessibility calculation: The user specifies the mode of temporal distance calculation over the road network (car, public transport, foot), defines the distance of undersupply (for simplicity we have preset recommendations), and the weighting of the supply line as a function of distance. All values are preset and can be adjusted by the user (Figure 6, left).


- Step 6—Weighting: The user sets the relative importance of the selected infrastructures to each other by sliders with values between 0 and 100 (Figure 6, right).
- Step 7—Summary: The user receives an overview of the settings made. After checking and possibly adjusting the parameters, the analysis can be started and the parameters are passed on to the backend (Figure 7, left).
- Step 8—Results: After a calculation time of a few seconds (depending on the size of the study area; Figure 7, right) the calculation results of the entire supply situation are displayed in a 100 × 100 m grid on the map (Figure 8). It is also possible to view the map results as a heat map instead of a grid and the results of the individual infrastructures with the individual spatial weighting limits from step 5. It is easily conceivable to go back to change parameters and run the analysis again. The possibility to export parameter settings makes it possible to keep an overview of the different calculations.
4.2. Analysis Results
5. Conclusions
- Which areas/cities/towns/villages have the lowest supply according to the criteria set and, therefore, require funding?
- Are the designated regional supply centres for the population fulfilling their supply task, or have other centres emerged as a result of free market principles (freedom of location)?
- If new settlement areas are built, where can these be planned without having to build new infrastructures for services of general interest because existing ones can be better utilised?
6. Outlook
Author Contributions
Funding
Institutional Review Board Statement
Informed Consent Statement
Data Availability Statement
Conflicts of Interest
References
- de Wenden, C.W. The Future European Union Facing Migration. In The New Generations of Europeans: Demography and Families in the Enlarged European Union; Lutz, W., Ed.; Taylor and Francis: Hoboken, NJ, USA, 2010; pp. 247–256. ISBN 9781849775915. [Google Scholar]
- Cordón, J.A.F. Low Fertility and the Scope for Social Policy: Understanding the Context. In The New Generations of Europeans: Demography and Families in the Enlarged European Union; Lutz, W., Ed.; Taylor and Francis: Hoboken, NJ, USA, 2010; pp. 29–55. ISBN 9781849775915. [Google Scholar]
- Nübel, K.; Bühler, M.M.; Jelinek, T. Federated Digital Platforms: Value Chain Integration for Sustainable Infrastructure Planning and Delivery. Sustainability 2021, 13, 8996. [Google Scholar] [CrossRef]
- Malczewski, J. Multiple Criteria Decision Analysis and Geographic Information Systems. In Trends in Multiple Criteria Decision Analysis; Ehrgott, M., Figueira, J.R., Greco, S., Eds.; Springer: Boston, MA, USA, 2010; pp. 369–395. ISBN 978-1-4419-5903-4. [Google Scholar]
- Belton, V.; Stewart, T. Problem Structuring and Multiple Criteria Decision Analysis. In Trends in Multiple Criteria Decision Analysis; Ehrgott, M., Figueira, J.R., Greco, S., Eds.; Springer: Boston, MA, USA, 2010; pp. 209–239. ISBN 978-1-4419-5903-4. [Google Scholar]
- Keeney, R.L.; Raiffa, H. Decisions with Multiple Objectives: Preferences and Value Trade-Offs; Cambridge University Press: Cambridge, UK; New York, NY, USA; Melbourne, Australia, 1993; ISBN 0521438837. [Google Scholar]
- Malczewski, J.; Rinner, C. (Eds.) Multicriteria Decision Analysis in Geographic Information Science; Springer: Berlin/Heidelberg, Germany, 2015; ISBN 978-3-540-74756-7. [Google Scholar]
- Ishizaka, A.; Nemery, P. Multi-Criteria Decision Analysis: Methods and Software; Wiley: Hoboken, NJ, USA, 2013; ISBN 9781119974079. [Google Scholar]
- Blagojević, B.; Lundqvist, R.; Björheden, R.; Nordström, E.-M.; Lindroos, O. Subject review Multi-Criteria Decision Analysis (MCDA) in Forest Operations—An Introductional Review. Croat. J. For. Eng. 2019, 40, 191–205. [Google Scholar]
- Mühlbacher, A.C.; Kaczynski, A. Making Good Decisions in Healthcare with Multi-Criteria Decision Analysis: The Use, Current Research and Future Development of MCDA. Appl. Health Econ. Health Policy 2016, 14, 29–40. [Google Scholar] [CrossRef] [PubMed]
- Abdullah, M.F.; Siraj, S.; Hodgett, R.E. An Overview of Multi-Criteria Decision Analysis (MCDA) Application in Managing Water-Related Disaster Events: Analyzing 20 Years of Literature for Flood and Drought Events. Water 2021, 13, 1358. [Google Scholar] [CrossRef]
- Malczewski, J. GIS-based multicriteria decision analysis: A survey of the literature. Int. J. Geogr. Inf. Sci. 2006, 20, 703–726. [Google Scholar] [CrossRef]
- Nobrega, R.; O’Hara, C.G.; Sadasivuni, R.; Dumas, J. Bridging decision-making process and environmental needs in corridor planning. Manag. Environ. Qual. 2009, 20, 622–637. [Google Scholar] [CrossRef]
- Vogel, R. GIS-basierte multikriterielle Bewertung der Retentionseignung von Auenflächen—Am Beispiel der Elbe. Ph.D. Thesis, The University of Rostock, Rostock, Germany, 2010. [Google Scholar]
- Sarfo, A.K.; Karuppannan, S. Application of Geospatial Technologies in the COVID-19 Fight of Ghana. Trans. Indian Natl. Acad. Eng. 2020, 5, 193–204. [Google Scholar] [CrossRef]
- De Souza, M.F.; Pinto, P.H.G.; Teixeira, R.B.A.; Nascimento, C.d.O.L.; Nóbrega, R.A.d.A. Dry port location optimization to foster sustainable regional development. Sustentabilidade Debate 2020, 11, 208–237. [Google Scholar] [CrossRef]
- Ajibade, F.O.; Ajibade, T.F.; Idowu, T.E.; Nwogwu, N.A.; Adelodun, B.; Lasisi, K.H.; Opafola, O.T.; Ajala, O.A.; Fadugba, O.G.; Adewumi, J.R. Flood-prone area mapping using GIS -based analytical hierarchy frameworks for Ibadan city, Nigeria. J. Multi-Criteria Decis. Anal. 2021, 28, 283–295. [Google Scholar] [CrossRef]
- Devarakonda, P.; Sadasivuni, R.; Nobrega, R.A.A.; Wu, J. Application of spatial multicriteria decision analysis in healthcare: Identifying drivers and triggers of infectious disease outbreaks using ensemble learning. J. Multi-Criteria Decis. Anal. 2021, 29, 23–36. [Google Scholar] [CrossRef]
- Zolfaghary, P.; Zakerinia, M.; Kazemi, H. A model for the use of urban treated wastewater in agriculture using multiple criteria decision making (MCDM) and geographic information system (GIS). Agric. Water Manag. 2021, 243, 106490. [Google Scholar] [CrossRef]
- Malczewski, J.; Jankowski, P. Emerging trends and research frontiers in spatial multicriteria analysis. Int. J. Geogr. Inf. Sci. 2020, 34, 1257–1282. [Google Scholar] [CrossRef]
- Lotov, A.V. Internet tools for supporting of lay stakeholders in the framework of the democratic paradigm of environmental decision making. J. Multi-Criteria Decis. Anal. 2003, 12, 145–162. [Google Scholar] [CrossRef]
- Ostländer, N. Creating Specific Decision Support Systems in Spatial Data Infrastructures: An Approach for Conceptualisation, Design and Implementation. Ph.D. Thesis, Wästfälische Wilhelms-Universität Münster, Münster, Germany, 2008. [Google Scholar]
- Markieta, M.; Rinner, C. Using Distributed Map Overlay and Layer Opacity for Visual Multi-Criteria Analysis. Geomatica 2014, 68, 95–105. [Google Scholar] [CrossRef]
- Dowie, J.; Kjer Kaltoft, M.; Salkeld, G.; Cunich, M. Towards generic online multicriteria decision support in patient-centred health care. Health Expect. 2015, 18, 689–702. [Google Scholar] [CrossRef]
- Franch-Pardo, I.; Desjardins, M.R.; Barea-Navarro, I.; Cerdà, A. A review of GIS methodologies to analyze the dynamics of COVID-19 in the second half of 2020. Trans. GIS 2021, 25, 2191–2239. [Google Scholar] [CrossRef] [PubMed]
- Kamel Boulos, M.N.; Geraghty, E.M. Geographical tracking and mapping of coronavirus disease COVID-19/severe acute respiratory syndrome coronavirus 2 (SARS-CoV-2) epidemic and associated events around the world: How 21st century GIS technologies are supporting the global fight against outbreaks and epidemics. Int. J. Health Geogr. 2020, 19, 8. [Google Scholar] [CrossRef]
- Ghilardi, A.; Ruiz-Mercado, I.; Navarrete, A.; Sturdivant, E.; Velasco-Segura, R.; Orozco, A.; Franch-Pardo, I.; Larrazába, A.; Gascón, M.; Teutle Ixehuat, C.; et al. Plataforma de información geográfica de la UNAM sobre COVID-19 en México. BioTecnología 2020, 24, 39–53. [Google Scholar]
- Blätgen, N.; Milbert, A. Analysen raumzeitlicher Ausbreitungsmuster von COVID-19 mit Corona Regional, dem Analysetool des BBSR. Stadtforsch. Stat. Z. Des Verb. Dtsch. Städtestatistiker 2021, 34, 2–7. [Google Scholar]
- Requia, W.J.; Kondo, E.K.; Adams, M.D.; Gold, D.R.; Struchiner, C.J. Risk of the Brazilian health care system over 5572 municipalities to exceed health care capacity due to the 2019 novel coronavirus (COVID-19). Sci. Total Environ. 2020, 730, 139144. [Google Scholar] [CrossRef]
- Maharjan, B.; Maharjan, A.; Dhakal, S.; Gadtaula, M.; Shrestha, S.B.; Adhikari, R. Geospatial mapping of COVID-19 cases, risk and agriculture hotspots in decision-making of lockdown relaxation in Nepal. Appl. Sci. Technol. Ann. 2020, 1, 1–8. [Google Scholar] [CrossRef]
- Yao, H.; Zuo, X.; Zuo, D.; Lin, H.; Huang, X.; Zang, C. Study on soybean potential productivity and food security in China under the influence of COVID-19 outbreak. Geogr. Sustain. 2020, 1, 163–171. [Google Scholar] [CrossRef]
- Milstein, A. Daseinsvorsorge. In Handwörterbuch der Stadt- und Raumentwicklung, 2018th ed.; Akademie für Raumforschung und Landesplanung: Hannover, Germany, 2018; pp. 361–373. ISBN 978-3-88838-559-9. [Google Scholar]
- Schäfer, M. Kommunalwirtschaft: Eine Gesellschaftspolitische und Volkswirtschaftliche Analyse; Springer Gabler: Wiesbaden, Germany, 2014; ISBN 978-3-658-05838-8. [Google Scholar]
- Kersten, J. Wandel der Daseinsvorsorge—Von der Gleichwertigkeit der Lebensverhältnisse zur wirtschaftlichen, sozialen und territorialen Kohäsion. In Daseinsvorsorge: Eine Gesellschaftswissenschaftliche Annäherung, 1st ed.; Neu, C., Ed.; VS Verlag für Sozialwissenschaften: Wiesbaden, Germany, 2009; pp. 22–35. ISBN 978-3-531-16627-8. [Google Scholar]
- Hecht, R.; Büttner, B.; Jehle, U.; Klaus, M.; Krügel, F.; McCormick, B.; Pajares, E.; Reiter, D.; Rieche, T.; Seisenberger, S.; et al. Erreichbarkeits- und Analyseinstrumente für die Daseinsvorsorgeplanung; Hecht, R., Büttner, B., Jehle, U., Klaus, M., Krügel, F., McCormick, B., Pajares, E., Reiter, D., Rieche, T., Seisenberger, S., et al., Eds.; Rhombos-Verlag: Berlin, Germany, 2022. [Google Scholar]
- Klaus, M.; Käker, R.; Mäs, S.; Weitkamp, A. Daseinsvorsorge sichern und überwachen: Der Daseinsvorsorge-Atlas Niedersachsen. Flächenmanag. Bodenordn. 2020, 82, 223–234. [Google Scholar]
- MasterPortal Hamburg. Available online: https://bitbucket.org/geowerkstatt-hamburg/masterportal/src/dev/ (accessed on 9 November 2023).
- Bodily, S.E. Modern Decision Making: A Guide to Modeling with Decision Support Systems; McGraw-Hill: New York, NY, USA, 1985; ISBN 9780070063600. [Google Scholar]
- HeiGIT. Openrouteservice. Available online: https://openrouteservice.org/ (accessed on 9 November 2023).
- Krügel, F.; Mäs, S. A Web-Application for Measuring Spatial Accessibility in Health Planning. Agil. GIScience Ser. 2023, 4, 1–11. [Google Scholar] [CrossRef]
- Song, Y.; Liu, L.; Xia, L. An integrated approach based on two-objective optimization and 2SFCA model for health-care facility location-allocation problems. J. Phys. Conf. Ser. 2021, 1883, 12114. [Google Scholar] [CrossRef]






| Category * | Dataset | |
|---|---|---|
| Local supply | Supermarkets | |
| Discounter | ||
| Other grocery stores | ||
| Health | Pharmacies | Gynaecologists |
| Hospitals | Dermatologists | |
| General Physicians | Otolaryngologists | |
| Paediatricians | Neurologists | |
| Ophthalmologists | Psychotherapists | |
| Surgeons and orthopaedists | Urologists | |
| Education | Nurseries | |
| Primary schools | ||
| Secondary schools level 1 | ||
| Secondary schools level 2 | ||
| Accessibility | OpenStreetMap Data (Network dataset) | |
| Population | Population grid (100 × 100 m) | |
Disclaimer/Publisher’s Note: The statements, opinions and data contained in all publications are solely those of the individual author(s) and contributor(s) and not of MDPI and/or the editor(s). MDPI and/or the editor(s) disclaim responsibility for any injury to people or property resulting from any ideas, methods, instructions or products referred to in the content. |
© 2024 by the authors. Licensee MDPI, Basel, Switzerland. This article is an open access article distributed under the terms and conditions of the Creative Commons Attribution (CC BY) license (https://creativecommons.org/licenses/by/4.0/).
Share and Cite
Krügel, F.; Mäs, S.; Hindorf, P.; Buthmann, E. An Online Multicriteria—Spatial Decision Support System for Public Services Planning. Appl. Sci. 2024, 14, 1526. https://doi.org/10.3390/app14041526
Krügel F, Mäs S, Hindorf P, Buthmann E. An Online Multicriteria—Spatial Decision Support System for Public Services Planning. Applied Sciences. 2024; 14(4):1526. https://doi.org/10.3390/app14041526
Chicago/Turabian StyleKrügel, Falko, Stephan Mäs, Paul Hindorf, and Erik Buthmann. 2024. "An Online Multicriteria—Spatial Decision Support System for Public Services Planning" Applied Sciences 14, no. 4: 1526. https://doi.org/10.3390/app14041526
APA StyleKrügel, F., Mäs, S., Hindorf, P., & Buthmann, E. (2024). An Online Multicriteria—Spatial Decision Support System for Public Services Planning. Applied Sciences, 14(4), 1526. https://doi.org/10.3390/app14041526

