Lightweight YOLOv7 Algorithm for Multi-Object Recognition on Contrabands in Terahertz Images
Abstract
1. Introduction
2. Methods
2.1. Acquisition of Terahertz Image
2.2. Pre-Processing Methods for Terahertz Image
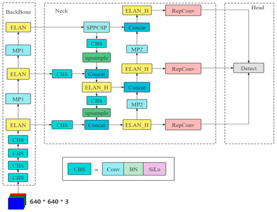
2.3. Improved YOLOv7 Network Model
3. Results and Discussion
3.1. Image Pre-Processing Results
3.2. Model Evaluation Criteria
3.3. Results of Comparative Experiments
4. Conclusions
Author Contributions
Funding
Institutional Review Board Statement
Informed Consent Statement
Data Availability Statement
Conflicts of Interest
References
- Mery, D.; Svec, E.; Arias, M.; Riffo, V.; Saavedra, J.M.; Banerjee, S. Modern Computer Vision Techniques for X-ray Testing in Baggage inspection. IEEE Trans. Syst. Man Cybern. Syst. 2017, 47, 682–692. [Google Scholar] [CrossRef]
- Sun, L.; Zhao, L.; Peng, R.Y. Research progress in the effects of terahertz waves on biomacromolecules. Mil. Med. Res. 2021, 8, 28. [Google Scholar] [CrossRef] [PubMed]
- Mittleman, D.M. Twenty years of terahertz imaging. Opt. Express 2018, 26, 9417–9431. [Google Scholar] [CrossRef] [PubMed]
- Guerboukha, H.; Nallappan, K.; Skorobogatiy, M. Toward real-time terahertz imaging. Adv. Opt. Photonics 2018, 10, 843–938. [Google Scholar] [CrossRef]
- Tzydynzhapov, G.; Gusikhin, P.; Muravev, V.; Dremin, A.; Nefyodov, Y.; Kukushkin, I. New real-time sub-terahertz security body scanner. J. Infrared Millim. Terahertz Waves 2020, 41, 632–641. [Google Scholar] [CrossRef]
- Shchepetilnikov, A.V.; Gusikhin, P.A.; Muravev, V.M.; Tsydynzhapov, G.E.; Nefyodov, Y.A.; Dremin, A.A.; Kukushkin, I.V. New ultra-fast sub-terahertz linear scanner for postal security screening. J. Infrared Millim. Terahertz Waves 2020, 41, 655–664. [Google Scholar] [CrossRef]
- Ran, Z.; Yuanmeng, Z.; Cunlin, Z. Target aided identification in passive human THz-image. High Power Laser Part. Beams 2014, 26, 132–136. [Google Scholar]
- Xin, Z.; Yuanmeng, Z.; Chao, D.; Cunlin, Z. Study on the passive terahertz image target detection. Acta Opt. Sin. 2013, 33, 83–88. [Google Scholar]
- Lei, M.; Huang, Z.J.; Ma, F.L. A THz image segmentation algorithm based on fuzzy local information c-means clustering. Manuf. Autom. 2015, 37, 118–120. [Google Scholar]
- Diwan, T.; Anirudh, G.; Tembhurne, J.V. Object detection using yolo: Challenges, architectural successors, datasets and applications. Multimed. Tools Appl. 2023, 82, 9243–9275. [Google Scholar] [CrossRef] [PubMed]
- Ren, S.; He, K.; Girshick, R.; Sun, J. Faster r-cnn: Towards real-time object detection with region proposal networks. IEEE Trans. Pattern Anal. Mach. Intell. 2017, 39, 1137–1149. [Google Scholar] [CrossRef] [PubMed]
- He, K.; Gkioxari, G.; Dollár, P.; Girshick, R. Mask r-cnn. IEEE Trans. Pattern Anal. Mach. Intell. 2020, 42, 386–397. [Google Scholar] [CrossRef] [PubMed]
- Redmon, J.; Divvala, S.; Girshick, R.; Farhadi, A. You only look once: Unified, real-time object detection. In Proceedings of the IEEE Conference on Computer Vision and Pattern Recognition, Las Vegas, NV, USA, 27–30 June 2016; pp. 779–788. [Google Scholar]
- Redmon, J.; Farhadi, A. Yolov3: An incremental improvement. arXiv 2018, arXiv:1804.02767. [Google Scholar]
- Bochkovskiy, A.; Wang, C.Y.; Liao, H.Y. Yolov4: Optimal speed and accuracy of object detection. arXiv 2020, arXiv:2004.10934. [Google Scholar]
- Wang, C.Y.; Bochkovskiy, A.; Liao, H.Y. YOLOv7: Trainable bag-of-freebies sets new state-of-the-art for real-time object detectors. In Proceedings of the IEEE/CVF Conference on Computer Vision and Pattern Recognition, Vancouver, BC, Canada, 17–24 June 2023; pp. 7464–7475. [Google Scholar]
- Liu, W.; Anguelov, D.; Erhan, D.; Szegedy, C.; Reed, S.; Fu, C.Y.; Berg, A.C. Ssd: Single shot multibox detector. In Proceedings of the Computer Vision–ECCV 2016: 14th European Conference, Amsterdam, The Netherlands, 11–14 October 2016; Springer International Publishing: Berlin/Heidelberg, Germany, 2016. Part I 14. pp. 21–37. [Google Scholar]
- Cheng, L.; Ji, Y.; Li, C.; Liu, X.; Fang, G. Improved SSD network for fast concealed object detection and recognition in passive terahertz security images. Sci. Rep. 2022, 12, 12082. [Google Scholar] [CrossRef] [PubMed]
- Danso, S.A.; Liping, S.; Hu, D.; Afoakwa, S.; Badzongoly, E.L.; Odoom, J.; Muhammad, O.; Mushtaq, M.U.; Qayoom, A.; Zhou, W. An optimal defect recognition security-based terahertz low resolution image system using deep learning network. Egypt. Inform. J. 2023, 24, 100384. [Google Scholar] [CrossRef]
- Xu, F.; Huang, X.; Wu, Q.; Zhang, X.; Shang, Z.; Zhang, Y. YOLO-MSFG: Toward real-time detection of concealed objects in passive terahertz images. IEEE Sens. J. 2021, 22, 520–534. [Google Scholar] [CrossRef]
- Zhou, D.; Hou, Q.; Chen, Y.; Feng, J.; Yan, S. Rethinking bottleneck structure for efficient mobile network design. In Proceedings of the Computer Vision–ECCV 2020: 16th European Conference, Glasgow, UK, 23–28 August 2020; Springer International Publishing: Berlin/Heidelberg, Germany, 2020. Part III 16. pp. 680–697. [Google Scholar]
- Sunkara, R.; Luo, T. No more strided convolutions or pooling: A new CNN building block for low-resolution images and small objects. In Joint European Conference on Machine Learning and Knowledge Discovery in Databases; Springer Nature: Cham, Switzerland, 2022; pp. 443–459. [Google Scholar]
- Ding, X.; Zhang, X.; Ma, N.; Han, J.; Ding, G.; Sun, J. Repvgg: Making vgg-style convnets great again. In Proceedings of the IEEE/CVF Conference on Computer Vision and Pattern Recognition, Nashville, TN, USA, 20–25 June 2021; pp. 13733–13742. [Google Scholar]
- Chollet, F. Xception: Deep learning with depthwise separable convolutions. In Proceedings of the IEEE Conference on Computer Vision and Pattern Recognition, Honolulu, HI, USA, 21–26 July 2017; pp. 1251–1258. [Google Scholar]
- Li, Y.; Hou, Q.; Zheng, Z.; Cheng, M.M.; Yang, J.; Li, X. Large Selective Kernel Network for Remote Sensing Object Detection. arXiv 2023, arXiv:2303.09030. [Google Scholar]
- Zheng, Z.; Wang, P.; Liu, W.; Li, J.; Ye, R.; Ren, D. Distance-IoU loss: Faster and better learning for bounding box regression. In Proceedings of the AAAI Conference on Artificial Intelligence, New York, NY, USA, 7–12 February 2020; Volume 34, pp. 12993–13000. [Google Scholar]













| Dataset | P (%) | R (%) | mAP@.5 (%) |
|---|---|---|---|
| D1 | 99.0 | 95.5 | 98.1 |
| D2 | 98.2 | 96.4 | 98.7 |
| D3 | 98.3 | 96.0 | 98.3 |
| D4 | 98.2 | 95.7 | 98.2 |
| Model | MobileNext | SPD-Conv | LSK | DIoU | P (%) | R (%) | mAP@.5 (%) | mAP@.5:.95 (%) | FPS |
|---|---|---|---|---|---|---|---|---|---|
| 1 | - | - | - | - | 98.2 | 96.4 | 98.7 | 87.6 | 85.5 |
| 2 | + | - | - | - | 96.2 | 92.9 | 97.5 | 82.0 | 116.3 |
| 3 | + | - | - | + | 97.0 | 94.6 | 97.8 | 82.2 | 116.3 |
| 4 | + | + | - | + | 97.3 | 95.2 | 98.1 | 82.4 | 116.3 |
| 5 | + | - | + | + | 97.8 | 96.7 | 98.4 | 85.3 | 112.4 |
| 6 | + | + | + | + | 98.5 | 97.5 | 98.6 | 85.4 | 112.4 |
| Model | P (%) | R (%) | mAP@.5 (%) | mAP@.5:.95 (%) |
|---|---|---|---|---|
| all | 98.5 | 97.5 | 98.6 | 85.4 |
| scissors | 99.3 | 97.7 | 99.6 | 89.9 |
| pistol | 97.6 | 100 | 99.5 | 90.4 |
| lighter | 98.7 | 96.6 | 98.5 | 87.2 |
| key | 98.9 | 98.9 | 98.6 | 83.1 |
| nail scissors | 97.3 | 100 | 99.6 | 91.3 |
| nail | 99.2 | 92.3 | 95.6 | 72 |
| pen | 98.8 | 98.9 | 98.6 | 85.1 |
| blade | 98.4 | 96 | 98.8 | 84.4 |
Disclaimer/Publisher’s Note: The statements, opinions and data contained in all publications are solely those of the individual author(s) and contributor(s) and not of MDPI and/or the editor(s). MDPI and/or the editor(s) disclaim responsibility for any injury to people or property resulting from any ideas, methods, instructions or products referred to in the content. |
© 2024 by the authors. Licensee MDPI, Basel, Switzerland. This article is an open access article distributed under the terms and conditions of the Creative Commons Attribution (CC BY) license (https://creativecommons.org/licenses/by/4.0/).
Share and Cite
Ge, Z.; Zhang, Y.; Jiang, Y.; Ge, H.; Wu, X.; Jia, Z.; Wang, H.; Jia, K. Lightweight YOLOv7 Algorithm for Multi-Object Recognition on Contrabands in Terahertz Images. Appl. Sci. 2024, 14, 1398. https://doi.org/10.3390/app14041398
Ge Z, Zhang Y, Jiang Y, Ge H, Wu X, Jia Z, Wang H, Jia K. Lightweight YOLOv7 Algorithm for Multi-Object Recognition on Contrabands in Terahertz Images. Applied Sciences. 2024; 14(4):1398. https://doi.org/10.3390/app14041398
Chicago/Turabian StyleGe, Zihao, Yuan Zhang, Yuying Jiang, Hongyi Ge, Xuyang Wu, Zhiyuan Jia, Heng Wang, and Keke Jia. 2024. "Lightweight YOLOv7 Algorithm for Multi-Object Recognition on Contrabands in Terahertz Images" Applied Sciences 14, no. 4: 1398. https://doi.org/10.3390/app14041398
APA StyleGe, Z., Zhang, Y., Jiang, Y., Ge, H., Wu, X., Jia, Z., Wang, H., & Jia, K. (2024). Lightweight YOLOv7 Algorithm for Multi-Object Recognition on Contrabands in Terahertz Images. Applied Sciences, 14(4), 1398. https://doi.org/10.3390/app14041398

