Governance and Dynamic Efficiency with Network Structure in the Brazilian Natural Gas Utilities
Abstract
1. Introduction
- Lower environmental impact: Natural gas is a cleaner energy source compared to other fossil energy sources, such as coal and oil. It emits fewer air pollutants and contributes less to the greenhouse effect.
- Availability and supply diversity: Natural gas is found in various parts of the world and in large quantities. Furthermore, the diversity of natural gas suppliers has increased, which reduces dependence on a single supplier.
- More competitive pricing: the price of natural gas has remained relatively low in recent years, making this energy source more competitive compared to others.
2. Materials and Methods
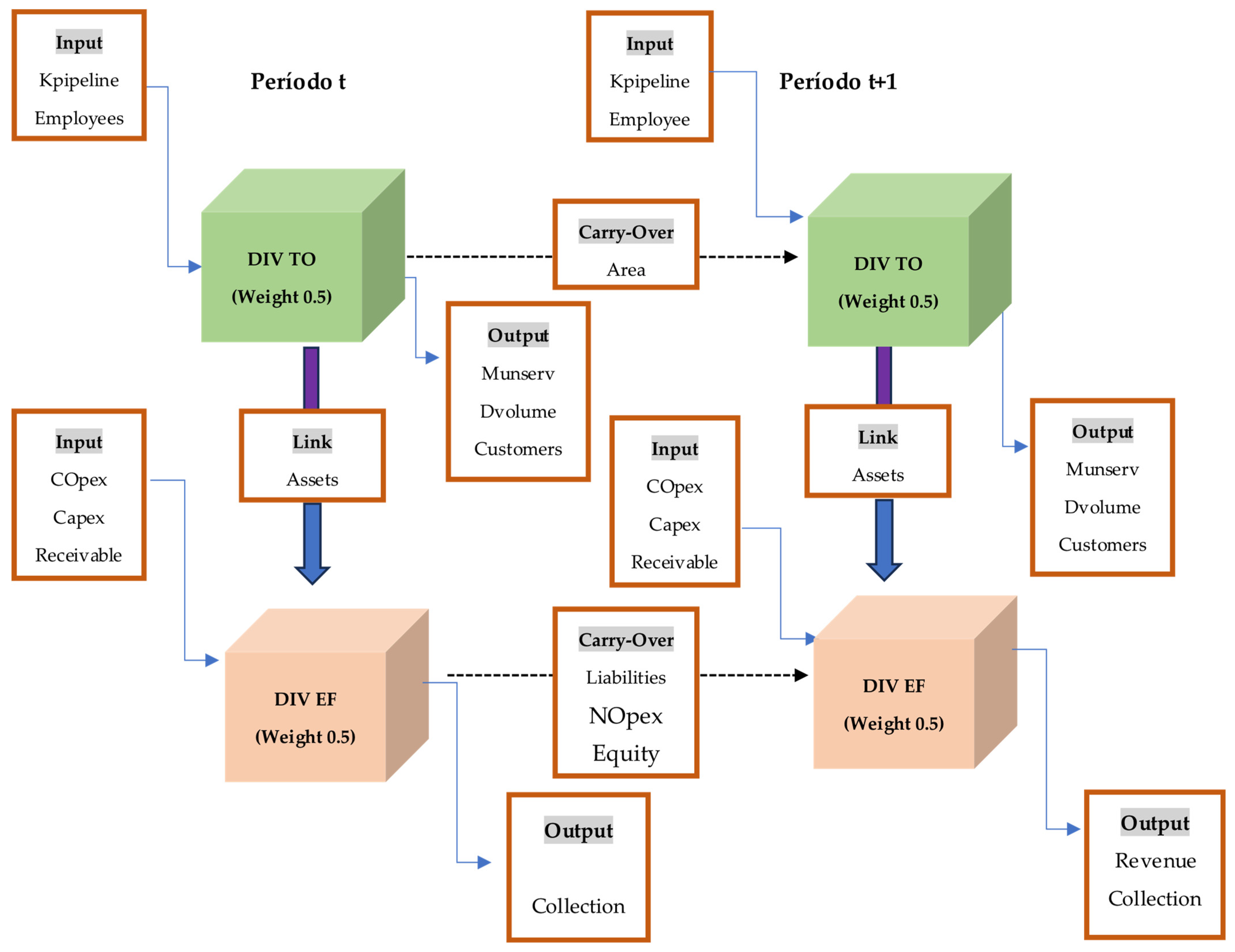
2.1. Dynamic DEA with Network Structure: A Slacks-Based (DNSBM)
- Overall efficiency:
- Efficiency per period:
- Efficiency per division:
- Period–division efficiency:
2.2. Econometric Model
2.3. Hypothesis Development
3. Results
Econometric Model Analysis
4. Discussion
5. Conclusions
- (a)
- Extend the dynamic model to a longer period, providing additional divisions that offer a broader view and delve further into the peculiar characteristics of the distributors in the piped gas segment.
- (b)
- Relate the national scenario to the international scenario in the piped gas segment, introducing countries that operate more efficiently.
- (c)
- Lastly, we understand that future research should also theoretically investigate the intertemporal efficiency relationship between two or more different segments, for which we suggest a study on the water and sewage segments.
Author Contributions
Funding
Institutional Review Board Statement
Informed Consent Statement
Data Availability Statement
Conflicts of Interest
Appendix A. International Studies in the Piped Gas Segment
| Author | Data | Period | Model | Inputs | Outputs | Environmental |
| Granderson and Linvill [84] | 20 | 1977–1987 | SFA | Cost | Millions of m3 | Price of labor |
| DEA | Quantity of labor | User price of pipeline capital | ||||
| Quantity of compressor capital | User price of compressor capital | |||||
| Price of fuel | ||||||
| Rossi [20] | 1 | 1993–1997 | SFA | Kilometers of network | Number of customers | Concession area (Km2) |
| Number of employees | Residential sales (MM m3/day) | |||||
| Total gas sold (MM m3/day) | ||||||
| Maximum demand (MM m3) | ||||||
| Carrington et al. [39] | 59 | 1993–1997 | DEA CRS | Length of mains (km) | Deliveries (TJ) | |
| DEA VRS | O&M costs (AUD) | Residential customers (no.) | ||||
| Other customers (no.) | ||||||
| Hollas et al. [95] | 33 | 1975–1994 | DEA CRS | Capital | Residential | |
| Labor | Commercial | |||||
| Purchased gas | Industrial | |||||
| Hawdon [21] | 33 | 1998 | SFA | Employment | Gas consumption | |
| DEA CRS | Length of pipelines | Number of customers | ||||
| DEA VRS | ||||||
| Erbetta et al. [23] | 46 | 1994–1999 | DEA CRS | Cost | No. of customers | Customer density |
| DEA VRS | Mil. cubic meters | Kilometers of network | ||||
| Jamasb et al. [96] | 39 | 1996–2004 | DEA CRS | Revenue | Total gas transmitted for others (excluding losses) | |
| DEA VRS | O&M cost | Total length of pipes (mains) | ||||
| Malmquist Index CRS | Total horsepower rating at compressor stations | |||||
| Goncharuk [55] | 74 | 2005 | MQO | Material cost | Operating revenues | |
| SFA | Employees | Accounts payable (up to 12 months) | ||||
| DEA | Amortization | |||||
| Accounts payable | ||||||
| Zorić et al. [24] | 42 | 2003 | DEA CRS | Number of employees | Number of customers | Network length |
| DEA VRS | Network length (km) | Total energy delivered (GWh/m3) | Service area | |||
| Transformer capacity (MVA) | Residential sales (GWh/m3) | Maximum demand | ||||
| OPEX (PPP) | Non-residential sales (GWh/m3) | Transformer capacity | ||||
| TOTEX (PPP) | Service area (km2) | Residential sales | ||||
| Controllable OPEX (PPP) | Maximum demand (MW, m3/day) | Non-residential sales | ||||
| Network length (km) | Share of residential sales | |||||
| Customer density (per km2) | ||||||
| Network mix | ||||||
| Customer mix | ||||||
| Distribution losses (GWh/m3) | ||||||
| GNP pr capita (PPP) | ||||||
| Nieswand et al. [97] | 37 | 2007 | PCA-DEA | OPEX | Transmission system | |
| DEA | Total deliveries | Peak deliveries | ||||
| Installed horsepower | ||||||
| Transmission system losses | ||||||
| Ertürk and Türüt-Aşık [8] | 38 | 2008 | DEA CRS | Total length of network (km) | Total consumption (m3) | Average winter temperature (°C) |
| DEA VRS | Length of steel pipeline (km) | Residential consumption (m3) | Inverse apartments per building | |||
| Length of PE pipeline (km) | Industrial consumption (m3) | ratio (building/apartment) | ||||
| Number of employees | Total number of customers | |||||
| Total costs | Peak demand (m3/day) | |||||
| Operating costs | ||||||
| Capital costs | ||||||
| Sadjadi et al. [25] | 27 | 2008 | SDEA | Kilometers of networks | Delivered volumes (million cubic m) | |
| RSDEA | Number of employees | Number of customers | ||||
| Marques et al. [26] | 11 | 2008–2009 | DEA CRS | OPEX | Total customers | |
| DEA VRS | Gas delivered | |||||
| Network length | ||||||
| Lo Storto [98] | 32 | 2010–2011 | DEA CRS | Indirect operating cost | Network length (km) | |
| DEA VRS | Cost of employees | Number of municipalities | ||||
| Number of customers | ||||||
| Volume of supplied gas (Sm3) | ||||||
| Financial turnover (EUR) | ||||||
| Yardimci and Karan [99] | 25 | 2009–2011 | SFA | OPEX | Commom clients consumption | Climate (1 °C heating/day) |
| DEA CRS | Total consumption | Common customers | ||||
| DEA VRS | Extraordinary clients consumption | Network length (km) | ||||
| Goncharuk and Lo Sorto [29] | 66 | 2013 | DEA | Fixed assets | Sales | |
| Two-stage DEA | Material costs | Market area size | ||||
| Employees | ||||||
| Lo Sorto [100] | 80 | 2012 | NSBM DEA | Operating and maintenance | Gas volume trans. for others | |
| SBM DEA | Expenses | No. of compression stations | ||||
| Transmission system length | Operating revenue |
References
- Roy, P.S.; Amin, M.R. Aspen-HYSYS simulation of natural gas processing plant. J. Chem. Eng. 2011, 26, 62–65. [Google Scholar] [CrossRef]
- Santos, E.M.; Amorim, B.E.; Peyerl, D.; Costa, H.K.M. Política Energética no Brasil: Sua Participação no Desenvolvimento e no Relacionamento Internacional, 1st ed.; Editora Appris: Curitiba, Brazil, 2020; pp. 26–42. [Google Scholar]
- ABEGÁS Gás Natural: Quando o Potencial vai Virar Realidade. 2020. Available online: https://www.abegas.org.br/arquivos/76388 (accessed on 15 July 2020).
- ANP Boletim da Produção de Petróleo e Gás Natural. Agência Nacional do Petróleo, Gás Natural e Biocombustíveis; 2019. Available online: https://www.gov.br/anp/pt-br/centrais-de-conteudo/publicacoes/boletins-anp/boletins/arquivos-bmppgn/2019/2019-11-boletim.pdf (accessed on 22 January 2020).
- Brasil. Lei nº 9.478, de 06 de Agosto de 1997. Lex: Coletânea de Legislação: Edição Federal. Publicado no DOU de 07 agosto 1997. Available online: http://www.planalto.gov.br/ccivil_03/leis/l9478.htm (accessed on 14 July 2020).
- Bagdadioglu, N.; Price, C.M.; Weyman-Jones, T.G. Efficiency and ownership in electricity distribution: A non-parametric model of the Turkish experience. Energy Econ. 1996, 18, 1–23. [Google Scholar] [CrossRef]
- Campanher, D.; Rodrigues, M.; Lisbona, D. Distribuição de Gás Natural no Brasil: Dados e Aspectos Regulatórios; Fundação Getúlio Vargas (FGV): Rio de Janeiro, Brazil, 2019. [Google Scholar]
- Ertürk, M.; Türüt-Aşık, S. Efficiency analysis of Turkish natural gas distribution companies by using data envelopment analysis method. Energy Policy 2011, 39, 1426–1438. [Google Scholar] [CrossRef]
- Fabbri, P.; Fraquelli, G.; Giandrone, R. Costs, technology and ownership of gas distribution in Italy. Manag. Decis. Econ. 2000, 21, 71–81. [Google Scholar] [CrossRef]
- Calôba, G.M.; Lins, M.P.E. Análise da eficiência das distribuidoras de gás natural brasileiras utilizando Análise Envoltória de Dados. In Simpósio Brasileiro de Pesquisa Operacional; SBPO: Juiz de Fora, Brazil, 2005; Volume 37. [Google Scholar]
- Zambon, E.P.; Diehl, C.A.; Marquezan, L.H.F.; Zorzo, L.S. Governança corporativa e eficiência econômica: Um estudo em empresas distribuidoras do setor elétrico brasileiro. Adv. Sci. Appl. Account 2018, 11, 290–307. [Google Scholar]
- Shank, J.K.; Govindarajan, V. A revolução dos Custos: Como Reinventar e Redefinir Suas Estratégias de Custos Para Vencer em Mercados Crescentemente Competitivos; Elsevier: Amsterdam, The Netherlands, 1997. [Google Scholar]
- Ferreira, R.D.N.; Santos, A.C.D.; Lopes, A.L.M.; Nazareth, L.G.C.; Fonseca, R.A. Governança corporativa, eficiência, produtividade e desempenho. RAM Rev. Adm. Mackenzie 2013, 14, 134–164. [Google Scholar] [CrossRef]
- Rita, R.; Marques, V.; Costa, A.L.; Chaves, I.M.; Gomes, J.; Paulino, P. Efficiency performance and cost structure of Portuguese energy “utilities”–Non-parametric and parametric analysis. Energy 2018, 155, 35–45. [Google Scholar] [CrossRef]
- Charnes, A.; Cooper, W.W.; Rhodes, E. Measuring the efficiency of decision making units. Eur. J. Oper. Res. 1978, 2, 429–444. [Google Scholar] [CrossRef]
- Banker, R.D.; Charnes, A.; Cooper, W.W. Some models for estimating technical and scale inefficiencies in data envelopment analysis. Manag. Sci. 1984, 30, 1078–1092. [Google Scholar] [CrossRef]
- Fallahi, A.; Fallahi, F.; Sarhadi, H.; Ghaderi, S.F.; Ebrahimi, R. Application of a robust data envelopment analysis model for performance evaluation of electricity distribution companies. Int. J. Energy Sect. Manag. 2019, 15, 724–742. [Google Scholar] [CrossRef]
- Tone, K.; Tsutsui, M. Dynamic DEA with network structure: A slacks-based measure approach. Omega 2014, 42, 124–131. [Google Scholar] [CrossRef]
- Appolinário, F. Metodologia da ciência: Filosofia e prática da pesquisa. 2. In São Paulo: Cengage Learning; Thomson: Sydney, Australia, 2012. [Google Scholar]
- Rossi, M.A. Technical change and efficiency measures: The post-privatisation in the gas distribution sector in Argentina. Energy Econ. 2001, 23, 295–304. [Google Scholar] [CrossRef]
- Hawdon, D. Efficiency, performance and regulation of the international gas industry—A bootstrap DEA approach. Energy Policy. 2003, 31, 1167–1178. [Google Scholar] [CrossRef]
- Brazil. Law No. 14,134 of April 8, 2021. Regulates the new Natural Gas Law. Official Gazette of the Federal Government: Section 1, Brasília, DF. 2021. Available online: https://www.planalto.gov.br/ccivil_03/_ato2019-2022/2021/lei/l14134.htm (accessed on 14 May 2020).
- Erbetta, F.; Rappuoli, L. Optimal scale in the Italian gas distribution industry using data envelopment analysis. Omega 2008, 36, 325–336. [Google Scholar] [CrossRef]
- Zorić, J.; Hrovatin, N.; Scarsi, G. Gas distribution benchmarking of utilities from Slovenia, the Netherlands and the UK: An application of data envelopment analysis. South East Eur. J. Econ. Bus. 2009, 4, 113–124. [Google Scholar] [CrossRef]
- Sadjadi, S.J.; Omrani, H.; Abdollahzadeh, S.; Alinaghian, M.; Mohammadi, H. A robust super-efficiency data envelopment analysis model for ranking of provincial gas companies in Iran. Expert Syst. Appl. 2011, 38, 10875–10881. [Google Scholar] [CrossRef]
- Marques, R.C.; Carvalho, P. Estimating the efficiency of Portuguese hospitals using an appropriate production technology. Int. Trans. Oper. Res. 2012, 20, 233–249. [Google Scholar] [CrossRef]
- Tovar, B.; Ramos-Real, F.J.; Fagundes de Almeida, E. Efficiency and performance in gas distribution: Evidence from Brazil. Appl. Econ. 2015, 47, 5390–5406. [Google Scholar] [CrossRef]
- Andrade, G.N.; Mello, J.C.C.B.S. Network DEA para avaliar eficiência de distribuidoras de gás natural no Brasil. In XLVIII Simpósio Brasileiro de Pesquisa Operacional; Vitória (ES); SBPO: Juiz de Fora, Brazil, 2016. [Google Scholar]
- Goncharuk, A.G.; Lo Storto, C. Challenges and policy implications of gas reform in Italy and Ukraine: Evidence from a benchmarking analysis. Energy Policy 2017, 101, 456–466. [Google Scholar] [CrossRef]
- Oliveira, M.; Almeida, M.; Mello, J.C.C.B.; Francisco, C.C. Avaliação da eficiência de distribuidoras de gás natural no Brasil por uma abordagem networking DEA. In Li Simpósio Brasileiro de Pesquisa Operacional; Limeira. Anais eletrônicos; Galoá: Campinas, Brazil, 2019; Available online: https://proceedings.science/sbpo-2019/papers/avaliacao-da-eficiencia-de-distribuidoras-de-gas-natural-no-brasil-por-uma-abordagem-network-dea?lang=pt-br (accessed on 19 July 2020).
- Avkiran, N.K. An illustration of dynamic network DEA in commercial banking including robustness tests. Omega 2015, 55, 141–150. [Google Scholar] [CrossRef]
- Carvalho, A.E.C. O impacto da regulação sobre a eficiência dos prestadores de serviços de água e esgoto no Brasil [thesis]. 2017. 205 p. Doutorado em Administração, Programa de Pós-Graduação em Administração, Universidade Federal do Rio Grande do Norte (UFRN), Natal, RN. Available online: https://repositorio.ufrn.br/bitstream/123456789/24354/1/ImpactoRegulacaoEficiencia_Carvalho_2017.pdf (accessed on 10 July 2020).
- Zhao, Y.; Triantis, K.; Murray-Tuite, P.; Edara, P. Performance measurement of a transportation network with a downtown space reservation system: A network-DEA approach. Transp. Res. Part E Logist. Transp. Rev. 2011, 47, 1140–1159. [Google Scholar] [CrossRef]
- Färe, R.; Grosskopf, S. Network DEA. Socio-Econ. Plan. Sci. 2000, 34, 35–49. [Google Scholar] [CrossRef]
- Lahoz, R.A.L.; Duarte, F.C. A Universalização do Serviço Público de Saneamento Básico e a Efetividade do Direito Fundamental à Saúde; NOMOS: Baden, Germany, 2015. [Google Scholar]
- Ozcan, Y.A.; Khushalani, J. Assessing efficiency of public health and medical care provision in OECD countries after a decade of reform. Cent. Eur. J. Oper. Res. 2017, 25, 325–343. [Google Scholar] [CrossRef]
- Silveira, J.P.; Legey, L.F.L. Measuring efficiency of natural gas distributors in Brazil. In Proceedings of the Energy Markets and Sustainability in a Larger Europe, 9th IAEE European Conference; 2007, International Association for Energy Economics, Florence, Italy, 10–31 June 2007. [Google Scholar]
- Oliveira, A.F. Regulação Econômica Incentivada: Uma Análise do Ganho de Produtividade na Distribuição de Energia Elétrica [tese de Doutorado na Internet]. Brasília (DF): Programa Multi-Institucional e Inter-Regional de Pós-Graduação em Ciências Contábeis UnB/UFPB/UFRN; 2018 212 p. Available online: http://icts.unb.br/jspui/handle/10482/32078 (accessed on 10 July 2020).
- Carrington, R.; Coelli, T.; Groom, E. International benchmarking for monopoly price regulation: The case of Australian gas distribution. J. Regul. Econ. 2002, 21, 191–216. [Google Scholar] [CrossRef]
- Pollitt, M.G. Ownership and Performance in Electric Utilities: The International Evidence on Privatization and Efficiency; Oxford University Press/Oxford Institute for Energy Studies: Oxford, UK, 1995. [Google Scholar]
- Fried, H.O.; Schmidt, S.S.; Yaisawarng, S. Incorporating the operating environment into a nonparametric measure of technical efficiency. J. Prod. Anal. 1999, 12, 249–267. [Google Scholar] [CrossRef]
- Lo Storto, C.; Ferruzzi, G. Benchmarking economical efficiency of renewable energy power plants: A data envelopment analysis approach. Adv. Mater. Res. 2013, 772, 699–704. [Google Scholar] [CrossRef]
- Banker, R.D. Hypothesis tests using data envelopment analysis. J. Prod. Anal. 1996, 7, 139–159. [Google Scholar] [CrossRef]
- Zhu, J. Multi-factor performance measure model with an application to Fortune 500 companies. Eur. J. Oper. Res. 2000, 123, 105–124. [Google Scholar] [CrossRef]
- Comnes, G.A.; Stoft, S.; Greene, N.; Hill, L.J. Performance-Based Ratemaking for Electric Utilities: Review of Plans and Analysis of Economic and Resource-Planning Issues; Lawrence Berkeley Lab: Berkeley, CA, USA, 1995; Volume 1.
- McDonald, J. Using least squares and tobit in second stage DEA efficiency analyses. Eur. J. Oper. Res. 2009, 197, 792–798. [Google Scholar] [CrossRef]
- Liu, J.S.; Lu, L.Y.Y.; Lu, W.M. Research fronts in data envelopment analysis. Omega 2016, 58, 33–45. [Google Scholar] [CrossRef]
- Simar, L.; Wilson, P.W. Estimation and inference in two-stage, semi-parametric models of production processes. J. Econom. 2007, 136, 31–64. [Google Scholar] [CrossRef]
- Simar, L.; Wilson, P.W. Two-stage DEA: Caveat emptor. J. Prod. Anal. 2011, 36, 205. [Google Scholar] [CrossRef]
- Wu, Y.C.; Ting, I.W.K.; Lu, W.M.; Nourani, M.; Kweh, Q.L. The impact of earnings management on the performance of ASEAN banks. Econ. Model. 2016, 53, 156–165. [Google Scholar] [CrossRef]
- Fávero, L.P.; Belfiore, P.; Takamatsu, R.T.; Suzart, J. Método Quantitativos com Stata: Procedimentos, Rotinas e Análise de Resultados, 1st ed.; Elsevier: Rio de Janeiro, Brazil, 2014. [Google Scholar]
- Srivastava, G.; Kathuria, V. Impact of corporate governance norms on the performance of Indian utilities. Energy Policy 2020, 140, 111414. [Google Scholar] [CrossRef]
- Lodge, M.; Stern, J. British utility regulation: Consolidation, existential angst, or fiasco? Util. Policy 2014, 31, 146–151. [Google Scholar] [CrossRef]
- Brigatte, H.; Gomes, M.F.M.; Dos Santos, M.L.; Costa, A.A. Análise de eficiência relativa das distribuidoras de energia elétrica brasileiras das regiões sudeste/nordeste. Pesquisa & Debate. Rev. Do Programa De Estud. Pós-Grad. Em Econ. Política 2011, 22, 39. [Google Scholar]
- Goncharuk, A.G. Performance benchmarking in gas distribution industry. Benchmarking Int. J. 2008, 15, 548–559. [Google Scholar] [CrossRef]
- Global Natural Gas Insights (GNGI). Sustainable Future Powered by Gas; GNGI: Henderson, NV, USA, 2019; Volume 01. [Google Scholar]
- Klapper, L.F.; Love, I. Corporate governance, investor protection, and performance in emerging markets. J. Corp. Financ. 2004, 10, 703–728. [Google Scholar] [CrossRef]
- Black, B.S.; Jang, H.; Kim, W. Does corporate governance predict firms’ market values? Evidence from Korea. J. Law Econ. Organ. 2006, 22, 366–413. [Google Scholar] [CrossRef]
- Firth, M.; Rui, O.M. Voluntary audit committee formation and agency costs. Int. J. Account. Audit. Perform. Eval. 2007, 4, 142–160. [Google Scholar] [CrossRef]
- Khamchel, I. Corporate governance: Measurement and determinant analysis. Manag. Audit. J. 2007, 22, 740–760. [Google Scholar] [CrossRef]
- Cheung, Y.L.; Jiang, P.; Limpaphayom, P.; Tong, L.U. Does corporate governance matter in China? China Econ. Rev. 2008, 19, 460–479. [Google Scholar] [CrossRef]
- Bebchuk, L.A.; Cohen, A.; Ferrell, A. What matters in corporate governance? Rev. Financ. Stud. 2009, 22, 783–827. [Google Scholar] [CrossRef]
- Balasubramanian, N.; Black, B.S.; Khanna, V. The relation between firm-level corporate governance and market value: A case study of India. Emerg. Mark. Rev. 2010, 11, 319–340. [Google Scholar] [CrossRef]
- Black, B.S.; de Carvalho, A.G.; Gorga, E. What matters and for which firms for corporate governance in emerging markets? Evidence from Brazil (and other BRIK countries). J. Corp. Financ. 2012, 18, 934–952. [Google Scholar] [CrossRef]
- Al-Malkawi, H.N.; Pillai, R.; Bhatti, M.I. Corporate governance practices in emerging markets: The case of GCC countries. Econ. Model. 2014, 38, 133–141. [Google Scholar] [CrossRef]
- Farag, H.; Mallin, C.; Ow-Yong, K. Governance, ownership structure, and performance of entrepreneurial IPOs in AIM companies. Corp. Gov. Int. Rev. 2014, 22, 100–115. [Google Scholar] [CrossRef]
- Camargo, R.V.W. Determinantes dos Níveis de Governança Corporativa de Empresas com ações Negociadas na B3. 2018. Tese (Doutorado em Contabilidade). Programa Pós-Graduação em Contabilidade, Universidade Federal de Santa Catarina (UFSC), Florianópolis, SC. Available online: https://repositorio.ufsc.br/handle/123456789/190085 (accessed on 9 July 2020).
- International Gas Union (IGU). 27th World Gas Conference (WGC2018) Triennium Work Report. Best Practices on Governance and Regulation. 2018. Available online: https://www.igu.org/members/igu-events/world-gas-conference/wgc-2018/best-practices-in-governance-and-regulation/ (accessed on 12 July 2020).
- Rogers, P.; Ribeiro, K.C.S.; Securato, J.R. Governança corporativa, mercado de capitais e crescimento econômico no Brasil. In Anais do Encontro Nacional da Associação Nacional de Pós-Graduação e Pesquisa em Administração; Universidade Federal de Uberlândia: Salvador, BA, Brazil, 2006; Volume 30. [Google Scholar]
- Andrade, L.P.; Salazar, G.T.; Calegário, C.L.L.; Silva, S.S. Governança corporativa: Uma análise da relação do conselho de administração com o valor de mercado e desempenho das empresas brasileiras. RAM Rev. Adm. Mackenzie 2009, 10, 7–31. [Google Scholar] [CrossRef]
- Destefanis, S.; Sena, V. Patterns of corporate governance and technical efficiency in Italian manufacturing. Manag. Decis. Econ. 2007, 28, 27–40. [Google Scholar] [CrossRef]
- Cucari, N. Qualitative comparative analysis in corporate governance research: A systematic literature review of applications. Corp. Gov. Int. J. Bus. Soc. 2019, 19, 717–734. [Google Scholar] [CrossRef]
- Li, K.; Lu, L.; Mittoo, U.R.; Zhang, Z. Board independence, ownership concentration and corporate performance—Chinese evidence. Int. Rev. Financ. Anal. 2015, 41, 162–175. [Google Scholar] [CrossRef]
- Cabeza-García, L.; Gómez-Ansón, S. Post-privatisation ownership concentration: Determinants and influence on firm efficiency. J. Comp. Econ. 2011, 39, 412–430. [Google Scholar] [CrossRef]
- Sueyoshi, T.; Goto, M. Data envelopment analysis for environmental assessment: Comparison between public and private ownership in petroleum industry. Eur. J. Oper. Res. 2012, 216, 668–678. [Google Scholar] [CrossRef]
- Boubakri, N.; Cosset, J.C.; Guedhami, O. Postprivatization corporate governance: The role of ownership structure and investor protection. J. Financ. Econ. 2005, 76, 369–399. [Google Scholar] [CrossRef]
- Sampaio, L.M.B.; Ramos, F.S.; Sampaio, Y. Privatização e eficiência das usinas hidrelétricas brasileiras. Econ. Apl. 2005, 9, 465–480. [Google Scholar] [CrossRef]
- Dahya, J.; Dimitrov, O.; McConnell, J.J. Dominant shareholders, corporate boards, and corporate value: A cross-country analysis. J. Financ. Econ. 2008, 87, 73–100. [Google Scholar] [CrossRef]
- Chaowarat, W.; Shi, J. Efficiency measurement of supply chain in the export frozen vegetable industry: A network DEA approach. Int. J. Mater. Mech. Manuf. 2013, 1, 88–91. [Google Scholar] [CrossRef]
- Yu, H.; Zhang, Y.; Zhang, A.; Wang, K.; Cui, Q. A comparative study of airline efficiency in China and India: A dynamic network DEA approach. Res. Transp. Econ. 2019, 76, 100746. [Google Scholar] [CrossRef]
- Wooldridge, J.M. Correlated random effects models with unbalanced panels. J. Econom. 2019, 211, 137–150. [Google Scholar] [CrossRef]
- Kawaguchi, H.; Tone, K.; Tsutsui, M. Estimation of the efficiency of Japanese hospitals using a dynamic and network data envelopment analysis model. Health Care Manag. Sci. 2014, 17, 101–112. [Google Scholar] [CrossRef]
- Tran, T.T.; Villano, R.A. Measuring efficiency of Vietnamese public colleges: An application of the DEA-based dynamic network approach. Int. Trans. Oper. Res. 2018, 25, 683–703. [Google Scholar] [CrossRef]
- Granderson, G.; Linvill, C. Parametric and nonparametric approaches to benchmarking the regulated firm. J. Prod. Anal. 1999, 12, 211–231. [Google Scholar] [CrossRef]
- Wang, Z.J.; Deng, X.L. Corporate governance and financial distress: Evidence from Chinese listed companies. Chin. Econ. 2006, 39, 5–27. [Google Scholar] [CrossRef]
- Peixoto, F.M.; Ferreira, R.N.; Lopes, A.L.M. Corporate governance and performance in the electricity sector using data envelopment analysis: A study in the Brazilian capital market. In Proceedings of the Conference on Performance Measurement and Management Control, 6th; 2011, Nice, France, 7–9 September 2011; The European Institute for Advanced Studies in Management: Nice, France, 2011. [Google Scholar]
- Ghosh, R.; Kathuria, V. The effect of regulatory governance on efficiency of thermal power generation in India: A stochastic frontier analysis. Energy Policy 2016, 89, 11–24. [Google Scholar] [CrossRef]
- Oteng-Abayie, E.F.; Affram, A.; Mensah, H.K. Corporate governance and efficiency of rural and community banks (RCBs) in Ghana. Econom. Res. Financ. 2018, 3, 93–118. [Google Scholar] [CrossRef]
- Romano, G.; Salvati, N.; Guerrini, A. Governance, strategy and efficiency of water utilities: The Italian case. Water Policy 2018, 20, 109–126. [Google Scholar] [CrossRef]
- Motta, R.S.; Moreira, A. Efficiency and regulation in the sanitation sector in Brazil. Util. Policy 2006, 14, 185–195. [Google Scholar] [CrossRef]
- Faria, R.C.D.; Moreira, T.B.S. Efficiency of Brazilian public and private water utilities. Estud. Econômicos 2008, 38, 905–917. [Google Scholar]
- Barbosa, A.; Lima, S.C.D.; Brusca, I. Governance and efficiency in the Brazilian water utilities: A dynamic analysis in the process of universal access. Util. Policy 2016, 43, 82–96. [Google Scholar] [CrossRef]
- Ng, C.K.; Seabright, P. Competition, privatisation and productive efficiency: Evidence from the airline industry. Econ. J. 2001, 111, 591–619. [Google Scholar] [CrossRef]
- Rajagopalan, N.; Zhang, Y. Corporate governance reforms in China and India: Challenges and opportunities. Bus. Horiz. 2008, 51, 55–64. [Google Scholar] [CrossRef]
- Hollas, D.R.; MacLeod, K.R.; Stansell, S.R. A data envelopment analysis of gas utilities’ efficiency. J. Econ. Finance 2002, 26, 123–137. [Google Scholar] [CrossRef]
- Jamasb, T.; Pollitt, M.; Triebs, T. Productivity and efficiency of US gas transmission companies: A European regulatory perspective. Energy Policy 2008, 36, 3398–3412. [Google Scholar] [CrossRef]
- Nieswand, M.; Cullmann, A.; Neumann, A. Overcoming data limitations in nonparametric benchmarking: Applying PCA-DEA to natural gas transmission. Rev. Network Econ. 2010, 9. [Google Scholar] [CrossRef]
- Lo Storto, C. Gas distribution in Italy: A nonparametric analysis of companies operational efficiency. Adv. Mater. Res. 2014, 838–841, 1972–1978. [Google Scholar]
- Yardimci, O.; Karan, M.B. Efficiency and service quality analyses of the natural gas distribution companies: A case study of Turkey. In Energy Technology and Valuation Issues; Springer: Berlin/Heidelberg, Germany, 2015; pp. 165–198. [Google Scholar]
- Lo Storto, C. A nonparametric economic analysis of the US natural gas transmission infrastructure: Efficiency, trade-offs and emerging industry configurations. Energies 2018, 11, 519. [Google Scholar] [CrossRef]





| Variable | Unit | Tone and Tsutsui [18] Description | |
|---|---|---|---|
| Kpipeline | Km | Kilometers of pipeline to DMUj for technical–operational division at year t. Classified as Input. | |
| Employees | Unit. | Quantity of employees to DMUj for technical–operational division at year t. Classified as Input. | |
| COpex | BRL 1.000 | Controllable operational expenditure to DMUj for economic–financial division at year t. Classified as Input. | |
| Capex | BRL 1.000 | Capital expenditure to DMUj for economic–financial division at year t. Classified as Input. | |
| Receivable | BRL 1.000 | Accounts Receivable to DMUj for economic–financial division at year t. Classified as Input. | |
| Munserv | Unit. | Municipalities served to DMUj for technical–operational division at year t. Classified as Output. | |
| Dvolume | m3/day | Delivered volume to DMUj for technical–operational division at year t. | |
| Customers | Unit. | Quantity of customers to DMUj for technical–operational division at year t. Classified as Output. | |
| Revenue | BRL 1.000 | Operating revenue to DMUj for economic–financial division at year t. Classified as Output. | |
| Collection | BRL 1.000 | Revenue collection to DMUj for economic–financial division at year t. Classified as Output. | |
| Assets | BRL 1.000 | Total Assets to DMUj at year t (l = 1 when there is only one link). Classified as Undesirable (bad) link from technical–operational division to economic–financial division. | |
| Area | Km2 | Concession area to DMUj for technical–operational division at year t (l = 1 when there is only carry-over of the type in the division). Classified as Non-Discretionary (Fixed) Carry-Over at technical–operational division from year t to year t + 1. | |
| Liabilities | BRL 1.000 | Total Liabilities to DMUj for economic–financial division at year t (l = 1). Classified as Undesirable (Bad) Carry-Over at economic–financial division from year t to year t + 1. | |
| NOpex | BRL 1.000 | Non-controllable operational expenditure to DMUj for economic–financial division at year t (l = 1). Classified as Non-Discretionary (Fixed) Carry-Over at economic–financial division from year t to year t + 1. | |
| Equity | BRL 1.000 | Net Equity to DMUj for economic–financial division at year t (l = 1). Classified as Discretionary (Free) Carry-Over at economic–financial division from year t to year t + 1. | |
| Type of Variable | Variable | Description | Studies That Use the Variables |
|---|---|---|---|
| Independent | IGC | Corporate Governance Index. Source: prepared by the author based on data from the surveyed companies | Variable of interest |
| Independent | Pub | Dummy variable, assigned 1 for public companies and 0 otherwise. Source: surveyed companies | Ertürk and Türüt-Aşık [8]; Brigatte et al. [54]; Tovar et al. [27]; Goncharuk and Lo Sorto [29]; |
| Independent (Control) | N | Dummy variable, assigned 1 for companies located in the north region and 0 otherwise. Source: surveyed companies | Brigatte at al. [54]; Tovar et al. [27]; |
| Independent (Control) | NE | Dummy variable, assigned 1 for companies located in the northeast region and 0 otherwise. Source: surveyed companies | Brigatte at al. [54]; Tovar et al. [27]; |
| Independent (Control) | S | Dummy variable, assigned 1 for companies located in the south region and 0 otherwise. Source: surveyed companies | Brigatte at al. [54]; Tovar et al. [27]; |
| Independent (Control) | SE | Dummy variable, assigned 1 for companies located in the southeast region and 0 otherwise. Source: surveyed companies | Brigatte at al. [54]; Tovar et al. [27]; |
| Independent (Control) | DensPop | population density. Source: surveyed companies | Goncharuk [55]; Zorić et al. [24]; Brigatte at al. [54]; Goncharuk & Lo Sorto [29]; |
| Results by Division | General | 2014 | 2015 | 2016 | 2017 | 2018 | 2019 | |
|---|---|---|---|---|---|---|---|---|
| Overall Efficiency | Mean | 0.7496 | 0.8037 | 0.8300 | 0.7702 | 0.7634 | 0.7762 | 0.7176 |
| Standard Deviation | 0.3032 | 0.2816 | 0.2803 | 0.2967 | 0.3201 | 0.3239 | 0.3511 | |
| Minimum | 0.0646 | 0.0871 | 0.0635 | 0.1858 | 0.0529 | 0.0540 | 0.0441 | |
| Maximum | 1 | 1 | 1 | 1 | 1 | 1 | 1 | |
| 1st Quartile | 0.4719 | 0.6597 | 0.7658 | 0.4847 | 0.4826 | 0.4992 | 0.4205 | |
| Median | 0.9344 | 1 | 1 | 1 | 1 | 1 | 1 | |
| 3rd Quartile | 1 | 1 | 1 | 1 | 1 | 1 | 1 | |
| Technical-Operating Divison Efficiency | Mean | 0.7221 | 0.7659 | 0.7788 | 0.7004 | 0.7035 | 0.7246 | 0.6593 |
| Standard Deviation | 0.3621 | 0.3501 | 0.3423 | 0.3709 | 0.3779 | 0.3811 | 0.4099 | |
| Minimum | 0.0225 | 0.0455 | 0.0328 | 0.0926 | 0.0272 | 0.0278 | 0.0225 | |
| Maximum | 1 | 1 | 1 | 1 | 1 | 1 | 1 | |
| 1st Quartile | 0.3047 | 0.4923 | 0.6021 | 0.3199 | 0.2903 | 0.3047 | 0.2662 | |
| Median | 1 | 1 | 1 | 1 | 1 | 1 | 1 | |
| 3rd Quartile | 1 | 1 | 1 | 1 | 1 | 1 | 1 | |
| Economic–financial Division Efficiency | Mean | 0.8203 | 0.8623 | 0.8518 | 0.8012 | 0.8111 | 0.8142 | 0.7813 |
| Standard Deviation | 0.2671 | 0.2511 | 0.3048 | 0.2638 | 0.2701 | 0.2653 | 0.2915 | |
| Minimum | 0.0355 | 0.0914 | 0.0355 | 0.3056 | 0.2542 | 0.2309 | 0.0842 | |
| Maximum | 1 | 1 | 1 | 1 | 1 | 1 | 1 | |
| 1st Quartile | 0.6556 | 0.8094 | 0.9272 | 0.5753 | 0.5437 | 0.5728 | 0.4602 | |
| Median | 1 | 1 | 1 | 1 | 1 | 1 | 1 | |
| 3rd Quartile | 1 | 1 | 1 | 1 | 1 | 1 | 1 | |
| DMU | (Overall Score) | Rank | Efficiency | |||||
|---|---|---|---|---|---|---|---|---|
| 2014 | 2015 | 2016 | 2017 | 2018 | 2019 | |||
| ALGAS | 1 | 1 | 1 | 1 | 1 | 1 | 1 | 1 |
| CEG GAS | 1 | 1 | 1 | 1 | 1 | 1 | 1 | 1 |
| CIGAS | 1 | 1 | 1 | 1 | 1 | 1 | 1 | 1 |
| COMGAS | 1 | 1 | 1 | 1 | 1 | 1 | 1 | 1 |
| BR-DIST.-PBR | 1 | 1 | 1 | 1 | 1 | 1 | 1 | 1 |
| CEBGAS | 1 | 1 | 1 | 1 | 1 | 1 | 1 | 1 |
| GASBRASILIANO | 1 | 1 | 1 | 1 | 1 | 1 | 1 | 1 |
| GOIASGAS | 1 | 1 | 1 | 1 | 1 | 1 | 1 | 1 |
| GASMIG | 1 | 1 | 1 | 1 | 1 | 1 | 1 | 1 |
| MTGAS | 1 | 1 | 1 | 1 | 1 | 1 | 1 | 1 |
| COPERGAS | 0.9344 | 11 | 0.6858 | 1 | 1 | 1 | 1 | 1 |
| BAHIAGAS | 0.8180 | 12 | 1 | 1 | 0.7509 | 0.8560 | 1 | 0.5292 |
| SERGAS | 0.7047 | 13 | 0.3985 | 0.4510 | 1 | 1 | 1 | 1 |
| SULGAS | 0.6936 | 14 | 0.6597 | 0.7658 | 0.7265 | 0.6916 | 0.8466 | 0.5473 |
| CEGAS | 0.5195 | 15 | 0.9998 | 1 | 0.4382 | 0.5764 | 0.3802 | 0.3329 |
| COMPAGAS | 0.4719 | 16 | 0.6639 | 0.7882 | 0.3644 | 0.3755 | 0.4264 | 0.4413 |
| PBGAS | 0.4712 | 17 | 0.4766 | 0.5004 | 0.5492 | 0.4826 | 0.4992 | 0.3658 |
| SCGAS | 0.4671 | 18 | 0.4492 | 0.4658 | 0.4847 | 0.4561 | 0.5439 | 0.4205 |
| POTIGAS | 0.3447 | 19 | 0.4568 | 0.3954 | 0.3716 | 0.3521 | 0.3402 | 0.2482 |
| MSGAS | 0.2521 | 20 | 1 | 1 | 0.1858 | 0.1884 | 0.2101 | 0.1396 |
| GASMAR | 0.0646 | 21 | 0.0871 | 0.0635 | 0.3022 | 0.0529 | 0.0540 | 0.0441 |
| Region | UF | Acronym | Overall Score | DIV TO | DIV EF |
|---|---|---|---|---|---|
| North (N) | AM | CIGÁS | Yes | Yes | Yes |
| MA | GASMAR | No | No | No | |
| CE | CEGÁS | No | No | No | |
| RN | POTIGAS | No | No | No | |
| Northeast (NE) | PB | PBGÁS | No | No | No |
| PE | COPERGÁS | No | Yes | No | |
| AL | ALGÁS | Yes | Yes | Yes | |
| SE | SERGAS | No | No | No | |
| BA | BAHIAGÁS | No | No | No | |
| MG | GASMIG | Yes | Yes | Yes | |
| ES | BR-DIST.PBR | Yes | Yes | Yes | |
| Southeast (SE) | RJ | CEG GÁS | Yes | Yes | Yes |
| SP | COMGÁS | Yes | Yes | Yes | |
| SP | GAS BRASILIANO | Yes | Yes | Yes | |
| PR | COMPAGAS | No | No | No | |
| South (S) | SC | SCGÁS | No | No | No |
| RS | SULGÁS | No | No | No | |
| DF | CEBGAS | Yes | Yes | Yes | |
| Midwest | GO | GOAISGÁS | Yes | Yes | Yes |
| (CO) | MS | MSGÁS | No | No | No |
| MT | MTGÁS | Yes | Yes | Yes |
| Overall Score | DIV TO | DIV EF | |
|---|---|---|---|
| Overall Score | 1.0000 | ||
| DIV TO | 0.9635 * | 1.0000 | |
| DIV EF | 0.9753 * | 0.9605 * | 1.0000 |
| Variables | Pooled | Fixed Effect | Random Effect |
|---|---|---|---|
| ICG | −0.3648 | 0.6283 | 0.2886 |
| Northeast | 0.0011 | −0.0457 | |
| North | 0.2102 ** | 0.2552 ** | |
| South | −0.1782 | −0.3030 | |
| Southeast | 0.1035 | −0.0541 | |
| Pub | −0.2339 *** | −0.1998 * | |
| DensPop | 0.0000 *** | 0.0006 *** | 0.00001 *** |
| Constant | 1.2004 *** | 0.0866 | 0.8040 |
| Quantity of Observations | 126 | 126 | 126 |
| R2 | 0.2379 | 0.0230 | |
| R2_O | 0.0209 | 0.2093 | |
| R2_B | 0.0257 | 0.2603 | |
| R2_w | 0.0230 | 0.0144 | |
| Sigma_u | 0.9928 | 0.2819 | |
| Sigma_e | 0.1499 | 0.1499 | |
| rho | 0.9777 | 0.7795 |
Disclaimer/Publisher’s Note: The statements, opinions and data contained in all publications are solely those of the individual author(s) and contributor(s) and not of MDPI and/or the editor(s). MDPI and/or the editor(s) disclaim responsibility for any injury to people or property resulting from any ideas, methods, instructions or products referred to in the content. |
© 2024 by the authors. Licensee MDPI, Basel, Switzerland. This article is an open access article distributed under the terms and conditions of the Creative Commons Attribution (CC BY) license (https://creativecommons.org/licenses/by/4.0/).
Share and Cite
Marques, F.R.V.; Barbosa, A.; Simões, P.; de Oliveira, K.C. Governance and Dynamic Efficiency with Network Structure in the Brazilian Natural Gas Utilities. Appl. Sci. 2024, 14, 11502. https://doi.org/10.3390/app142411502
Marques FRV, Barbosa A, Simões P, de Oliveira KC. Governance and Dynamic Efficiency with Network Structure in the Brazilian Natural Gas Utilities. Applied Sciences. 2024; 14(24):11502. https://doi.org/10.3390/app142411502
Chicago/Turabian StyleMarques, Francisco Roldineli Varela, Alexandro Barbosa, Pedro Simões, and Kelly Cristina de Oliveira. 2024. "Governance and Dynamic Efficiency with Network Structure in the Brazilian Natural Gas Utilities" Applied Sciences 14, no. 24: 11502. https://doi.org/10.3390/app142411502
APA StyleMarques, F. R. V., Barbosa, A., Simões, P., & de Oliveira, K. C. (2024). Governance and Dynamic Efficiency with Network Structure in the Brazilian Natural Gas Utilities. Applied Sciences, 14(24), 11502. https://doi.org/10.3390/app142411502

