Advancing Mental Health Care: Intelligent Assessments and Automated Generation of Personalized Advice via M.I.N.I and RoBERTa
Abstract
1. Introduction
2. Literature Review
3. Materials and Methods
3.1. Materials
3.2. Methods
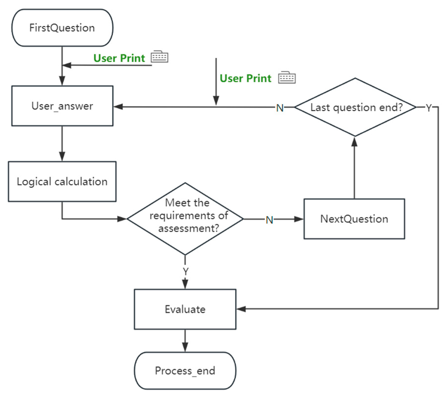
3.2.1. Construction and Implementation of the M.I.N.I-Based Diagnostic Tool
- Overview of M.I.N.I
- 2.
- Finite state machine and its application in this study
3.2.2. Generation of Personalized Medical Advice
- Information collection
- 2.
- Retrieval matching strategy
- 3.
- Semantic matching model
- 4.
- Generate medical advice
3.2.3. Application of Medical-Knowledge Graph
- Knowledge generation
4. Experiment Details
4.1. RoBERTa Model Fine-Tuning
4.1.1. Data Preparation
- Positive Examples: We used original question–answer pairs as highly relevant instances, where each question was paired with its correct answer. These pairs were labeled as positive (e.g., label 1), representing high relevance.
- Negative Examples: To generate low-relevance or irrelevant instances, we deliberately disrupted the original question–answer pairings. This was done by randomly selecting mismatched answers for the questions, creating instances that were unrelated to the specific questions. These mismatched instances were assigned negative labels (e.g., label 0), representing low relevance or irrelevance.
4.1.2. Model Training
- represents the true label (0 or 1),
- is the predicted probability from the model.
4.2. Data Processing in the System
5. Results and Discussion
5.1. Keyword-Weight-Matching Algorithm
5.2. Semantic-Matching Models
5.3. Construction of Medical-Knowledge Graph
5.4. Limitations and Future Work
- Clinical Validation: Collaborating with mental health professionals to deploy our tools in clinical environments and compare their performance against standard clinical practices.
- Feedback Collection: Gathering insights from clinicians and patients on usability and practical utility.
- Evaluating Key Metrics: Assessing improvements in assessment time, diagnostic accuracy, and patient satisfaction.
6. Conclusions
Author Contributions
Funding
Institutional Review Board Statement
Informed Consent Statement
Data Availability Statement
Conflicts of Interest
References
- World Health Organization. World Mental Health Report: Transforming Mental Health for All; World Health Organization: Geneva, Switzerland, 2022; Available online: https://www.who.int/publications/i/item/9789240049338 (accessed on 6 February 2023).
- Vigo, D.; Thornicroft, G.; Atun, R. Estimating the true global burden of mental illness. Lancet Psychiatry 2016, 3, 171–178. [Google Scholar] [CrossRef] [PubMed]
- World Health Organization. WHO Report Highlights Global Shortfall in Investment in Mental Health; World Health Organization: Geneva, Switzerland, 2023; Available online: https://www.who.int/news/item/08-10-2021-who-report-highlights-global-shortfall-in-investment-in-mental-health (accessed on 6 December 2023).
- Patel, V.; Saxena, S.; Lund, C.; Thornicroft, G.; Baingana, F.; Bolton, P.; Chisholm, D.; Collins, P.Y.; Cooper, J.L.; Eaton, J.; et al. The Lancet Commission on global mental health and sustainable development. Lancet 2018, 392, 1553–1598. [Google Scholar] [CrossRef] [PubMed]
- Devlin, J.; Chang, M.W.; Lee, K.; Toutanova, K. BERT: Pre-training of Deep Bidirectional Transformers for Language Understanding. arXiv 2018, arXiv:1810.04805. [Google Scholar]
- Heehan, D.V.; Lecrubier, Y.; Sheehan, K.H.; Amorim, P.; Janavs, J.; Weiller, E.; Hergueta, T.; Baker, R.; Dunbar, G.C. The Mini-International Neuropsychiatric Interview (M.I.N.I.): The development and validation of a structured diagnostic psychiatric interview for DSM-IV and ICD-10. J. Clin. Psychiatry 1998, 59 (Suppl. S20), 22–33; quiz 34–57. [Google Scholar] [PubMed]
- Jones, S.R.; Fernyhough, C. A new look at the neural diathesis–stress model of schizophrenia: The primacy of social-evaluative and uncontrollable situations. Schizophr. Bull. 2007, 33, 1171–1177. [Google Scholar] [CrossRef]
- American Psychiatric Association. Diagnostic and Statistical Manual of Mental Disorders, 5th ed.; American Psychiatric Publishing, Inc.: Washington, DC, USA, 2013. [Google Scholar]
- World Health Organization. The ICD-10 Classification of Mental and Behavioural Disorders; World Health Organization: Geneva, Switzerland, 1993. [Google Scholar]
- Chakraborty, N.; Ali, A.; Alakpa, C. Diagnostic categories of mental illness in a rural African setting-the mhGAP experience in Edawu (Nigeria). Int. J. Ment. Health 2021, 50, 91–95. [Google Scholar] [CrossRef]
- Arrow, K.; Resnik, P.; Michel, H.; Kitchen, C.; Mo, C.; Chen, S.; Espy-Wilson, C.; Coppersmith, G.A.; Frazier, C.; Kelly, D. Evaluating the Use of Online Self-Report Questionnaires as Clinically Valid Mental Health Monitoring Tools in the Clinical Whitespace. Psychiatr. Q. 2023, 94, 221–231. [Google Scholar] [CrossRef]
- Pan, Y.; Chen, Q.; Peng, W.; Wang, X.; Hu, B.; Liu, X.; Chen, J.; Zhou, W. MedWriter: Knowledge-Aware Medical Text Generation. In Proceedings of the 28th International Conference on Computational Linguistics, Barcelona, Spain, 8–13 December 2020; International Committee on Computational Linguistics: New York, NY, USA, 2020; pp. 2363–2368. [Google Scholar]
- Luo, R.; Sun, L.; Xia, Y.; Qin, T.; Zhang, S.; Poon, H.; Liu, T.-Y. BioGPT: Generative pre-trained transformer for biomedical text generation and mining. Brief. Bioinform. 2022, 23, bbac409. [Google Scholar] [CrossRef]
- Kumichev, G.; Blinov, P.; Kuzkina, Y.; Goncharov, V.; Zubkova, G.; Zenovkin, N.; Goncharov, A.; Savchenko, A. MedSyn: LLM-Based Synthetic Medical Text Generation Framework. In Machine Learning and Knowledge Discovery in Databases; Applied Data Science Track; ECML PKDD 2024; Lecture Notes in Computer Science; Bifet, A., Krilavičius, T., Miliou, I., Nowaczyk, S., Eds.; Springer: Cham, Switzerland, 2024; Volume 14950. [Google Scholar] [CrossRef]
- Hasani, A.M.; Singh, S.; Zahergivar, A.; Ryan, B.; Nethala, D.; Bravomontenegro, G.; Mendhiratta, N.; Ball, M.; Farhadi, F.; Malayeri, A. Evaluating the performance of Generative Pre-trained Transformer-4 (GPT-4) in standardizing radiology reports. Eur. Radiol. 2023, 34, 3566–3574. [Google Scholar] [CrossRef]
- Thakur, N.; Reimers, N.; Rucklé, A.; Srivastava, A.; Gurevych, I. BEIR: A Heterogenous Benchmark for Zero-shot Evaluation of Information Retrieval Models. arXiv 2021, arXiv:2104.08663. [Google Scholar]
- Zhu, Y.; Yuan, H.; Wang, S.; Liu, J.; Liu, W.; Deng, C.; Dou, Z.; Wen, J. Large Language Models for Information Retrieval: A Survey. arXiv 2023, arXiv:2308.07107. [Google Scholar]
- Tang, X.; Luo, Y.; Xiong, D.; Yang, J.; Li, R.; Peng, D. Short text matching model with multiway semantic interaction based on multi-granularity semantic embedding. Appl. Intell. 2022, 52, 15632–15642. [Google Scholar] [CrossRef]
- Cai, Y.; Fan, Y.; Guo, J.; Sun, F.; Zhang, R.; Cheng, X. Semantic Models for the First-Stage Retrieval: A Comprehensive Review. ACM Trans. Inf. Syst. 2021, 54, 66. [Google Scholar]
- Nigam, S.; Goel, N. Nigam@COLIEE-22: Legal Case Retrieval and Entailment using Cascading of Lexical and Semantic-based models. arXiv 2022, arXiv:2204.07853. [Google Scholar]
- Zou, Y.; Liu, H.; Gui, T.; Wang, J.; Zhang, Q.; Tang, M.; Li, H.; Wang, D. Divide and Conquer: Text Semantic Matching with Disentangled Keywords and Intents. arXiv 2022, arXiv:2203.02898. [Google Scholar]
- Gupta, S.; Mishra, A. Publisher Side Profit Optimization Using Adaptive Keyword Weighted Sponsored Search Technique. J. Web Eng. 2022, 21, 1449–1469. [Google Scholar] [CrossRef]
- Liu, Y.; Ott, M.; Goyal, N.; Du, J.; Joshi, M.; Chen, D.; Levy, O.; Lewis, M.; Zettlemoyer, L.; Stoyanov, V. RoBERTa: A Robustly Optimized BERT Pretraining Approach. arXiv 1907, arXiv:1907.11692. [Google Scholar]
- Reimers, N.; Gurevych, I. Sentence-BERT: Sentence Embeddings using Siamese BERT-Networks. arXiv 2019, arXiv:1908.1008. [Google Scholar]
- Li, Z.; Yang, N.; Wang, L.; Wei, F. Learning Diverse Document Representations with Deep Query Interactions for Dense Retrieval. arXiv 2022, arXiv:2208.04232. [Google Scholar]
- Zhu, Y.; Li, Y.; Cui, Y.; Zhang, T.; Wang, D.; Zhang, Y.; Feng, S. A Knowledge-Enhanced Hierarchical Reinforcement Learning-Based Dialogue System for Automatic Disease Diagnosis. Electronics 2023, 12, 4896. [Google Scholar] [CrossRef]
- Smith, J.; Johnson, A.B. Medical knowledge graphs: An in-depth review. Big Data Min. Anal. 2023, 6, 201–217. [Google Scholar] [CrossRef]
- Wu, X.; Duan, J.; Pan, Y.; Li, M. Medical Knowledge Graph: Data Sources, Construction, Reasoning, and Applications. Big Data Min. Anal. 2023, 6, 113–128. [Google Scholar] [CrossRef]
- Chandak, P.; Huang, K.; Zitnik, M. Building a knowledge graph to enable precision medicine. Sci. Data 2023, 10, 67. [Google Scholar] [CrossRef] [PubMed]
- Li, J.; Wang, X.; Wu, X.; Zhang, Z.; Xu, X.; Fu, J.; Tiwari, P.; Wan, X.; Wang, B. Huatuo-26m, a large-scale chinese medical qa dataset. arXiv 2023, arXiv:2305.01526, 2023. [Google Scholar]
- Li, W.; Yu, L.; Wu, M.; Liu, J.; Hao, M.; Li, Y. DoctorGPT: A Large Language Model with Chinese Medical Question-Answering Capabilities. In Proceedings of the 2023 International Conference on High Performance Big Data and Intelligent Systems (HDIS), Macau, China, 6–8 December 2023; pp. 186–193. [Google Scholar] [CrossRef]
- Ye, Q.; Liu, J.; Chong, D.; Zhou, P.; Hua, Y.; Liu, A. Qilin-med: Multi-stage knowledge injection advanced medical large language model. arXiv 2023, arXiv:2310.09089. [Google Scholar]
- Yang, S.; Zhao, H.; Zhu, S.; Zhou, G.; Xu, H.; Jia, Y.; Zan, H. Zhongjing: Enhancing the chinese medical capabilities of large language model through expert feedback and real-world multi-turn dialogue. In Proceedings of the AAAI Conference on Artificial Intelligence, Vancouver, BC, Canada, 20–27 February 2024; Volume 38, pp. 19368–19376. [Google Scholar]
- Jung, S.; Han, S.-Y.; Kang, B. Design of a Variable-Mode Sync Generator for Implementing Digital Filters in Image Processing. J. Inst. Korean Electr. Electron. Eng. 2023, 27, 273–279. [Google Scholar]
- Islam, K.Z.; Murray, D.; Diepeveen, D.; Jones, M.G.K.; Sohel, F. LoRa-based outdoor localization and tracking using unsupervised symbolization. Internet Things 2023, 25, 101016. [Google Scholar] [CrossRef]
- Steven, W. Boolean operations. In Information Retrieval Data Structures & Algorithms; Prentice-Hall, Inc.: Saddle River, NJ, USA, 1992; ISBN 0-13-463837-9. [Google Scholar]
- Aswani, A.; Shazeer, N.; Parmar, N.; Uszkoreit, J.; Jones, L.; Gomez, A.N.; Kaiser, L.; Polosukhin, I. Attention Is All You Need. arXiv 2017, arXiv:1706.03762. [Google Scholar]
- Mikolov, T.; Chen, K.; Corrado, G.; Dean, J. Efficient Estimation of Word Representations in Vector Space. arXiv 2013, arXiv:1301.3781. [Google Scholar]
- Pennington, J.; Socher, R.; Manning, C.D. GloVe: Global Vectors for Word Representation. In Proceedings of the 2014 Conference on Empirical Methods in Natural Language Processing (EMNLP), Doha, Qatar, 25–29 October 2014. [Google Scholar]
- Hochreiter, S.; Schmidhuber, J. Long Short-Term Memory. Neural Comput. 1997, 9, 1735–1780. [Google Scholar] [CrossRef]
- Lan, Z.; Chen, M.; Goodman, S.; Gimpel, K.; Sharma, P.; Soricut, R. ALBERT: A Lite BERT for Self-supervised Learning of Language Representations. arXiv 2019, arXiv:1909.11942. [Google Scholar]
- Yang, Z.; Dai, Z.; Yang, Y.; Carbonell, J.; Salakhutdinov, R.; Le, Q.V. XLNet: Generalized Autoregressive Pretraining for Language Understanding. In Advances in Neural Information Processing Systems (Vol. 32). arXiv 2019, arXiv:1906.08237. [Google Scholar]





















| Source | Data Fields |
|---|---|
| Online Medical Encyclopedia | Huatuo_encyclopedia_qa |
| Medical-Knowledge Graph | Huatuo_knowledge_graph_qa |
| Public Online Medical Q&A Forums | Huatuo_consultation_qa |
| Data Category | Category Count | Total Count |
|---|---|---|
| Entity | 5 | 2430 |
| Attribute | 8 | N/A |
| Public Online | 9 | 5140 |
| Component | Category Count |
|---|---|
| States | Different operational phases of the system, representing specific behaviors or attributes. |
| Events | External factors that trigger state changes, such as user input or sensor feedback. |
| Transitions | Rules for transitioning between states, associated with specific events and conditions. |
| Actions | Specific operations performed during state transitions. |
| Layer | Function | Description |
|---|---|---|
| Input | Text Preprocessing | Merges text and uses a tokenizer to convert it into the three standard inputs for RoBERTa. |
| Model | Semantic Extraction | Uses the pre-trained RoBERTa model to extract semantic information from text, outputting token embedding vectors. |
| Fully Connected | Feature Transformation | Extracts the CLS token vector from RoBERTa’s output and performs a nonlinear transformation using Equation (1). |
| Output | Relevance Scoring | Uses a fully connected layer with the activation function in Equation (2) to map to a relevance score between 0 and 1. |
Disclaimer/Publisher’s Note: The statements, opinions and data contained in all publications are solely those of the individual author(s) and contributor(s) and not of MDPI and/or the editor(s). MDPI and/or the editor(s) disclaim responsibility for any injury to people or property resulting from any ideas, methods, instructions or products referred to in the content. |
© 2024 by the authors. Licensee MDPI, Basel, Switzerland. This article is an open access article distributed under the terms and conditions of the Creative Commons Attribution (CC BY) license (https://creativecommons.org/licenses/by/4.0/).
Share and Cite
Wu, Y.; Xie, H.; Gu, L.; Chen, R.; Chen, S.; Wang, F.; Liu, Y.; Chen, L.; Tang, J. Advancing Mental Health Care: Intelligent Assessments and Automated Generation of Personalized Advice via M.I.N.I and RoBERTa. Appl. Sci. 2024, 14, 9447. https://doi.org/10.3390/app14209447
Wu Y, Xie H, Gu L, Chen R, Chen S, Wang F, Liu Y, Chen L, Tang J. Advancing Mental Health Care: Intelligent Assessments and Automated Generation of Personalized Advice via M.I.N.I and RoBERTa. Applied Sciences. 2024; 14(20):9447. https://doi.org/10.3390/app14209447
Chicago/Turabian StyleWu, Yuezhong, Huan Xie, Lin Gu, Rongrong Chen, Shanshan Chen, Fanglan Wang, Yiwen Liu, Lingjiao Chen, and Jinsong Tang. 2024. "Advancing Mental Health Care: Intelligent Assessments and Automated Generation of Personalized Advice via M.I.N.I and RoBERTa" Applied Sciences 14, no. 20: 9447. https://doi.org/10.3390/app14209447
APA StyleWu, Y., Xie, H., Gu, L., Chen, R., Chen, S., Wang, F., Liu, Y., Chen, L., & Tang, J. (2024). Advancing Mental Health Care: Intelligent Assessments and Automated Generation of Personalized Advice via M.I.N.I and RoBERTa. Applied Sciences, 14(20), 9447. https://doi.org/10.3390/app14209447

