Next Article in Journal
Discrete Fracture Network (DFN) as an Effective Tool to Study the Scale Effects of Rock Quality Designation Measurements
Previous Article in Journal
Study on Thermal Radiation Characteristics and the Multi-Point Source Model of Hydrogen Jet Fire
 
 
Font Type:
Arial Georgia Verdana
Font Size:
Aa Aa Aa
Line Spacing:
Column Width:
Background:
Article

The Use of Computational Algorithms to Display the Aircraft Instruments That Work with Gyroscopic and Magnetic Physics (Theory for Programming an Elementary Flight Simulator)

by
Adan Ramirez-Lopez
Department of Industrial Engineering, Technological and Autonomous Institute of Mexico (ITAM), Rio Hondo #1 Col. Tizapan, Mexico City 01080, Mexico
Appl. Sci. 2024, 14(16), 7099; https://doi.org/10.3390/app14167099
Submission received: 5 June 2024 / Revised: 17 July 2024 / Accepted: 19 July 2024 / Published: 13 August 2024
(This article belongs to the Section Aerospace Science and Engineering)

Abstract

The present study shows the development of computational algorithms to represent aircraft instruments such as the attitude indicator or the turn-and-slip indicator; moreover, the algorithms represent a magnetic compass and other instruments that function according to other physical theories. These instruments work by using the gyroscope and magnetic principles and help the pilot in navigation. These are considered to be the basic instruments required to provide location-related and positional information about the actual aircraft attitude. The algorithms developed in this study are capable of working in concordance with other instruments and the physical conditions established. The programming language used was C++ and the algorithms were compiled in independent files and subroutines for computational efficiency, eliminating unnecessary code. The display options were successfully tested. Additionally, an analysis that evaluated the error and approached flight simulation as a function of step time (Δt) is also described.

1. Introduction

Flight simulators were initially created as basic mechanical devices that work with analogue instruments to train pilots, especially for military purposes; these rudimentary simulators were the pride of their pioneers [1,2,3,4,5,6,7]. Aeronautics always has been one of the industries that promotes new technologies and incorporates electronic and computational sciences into navigation [8,9,10,11,12,13,14,15,16]. Historically, computational flight simulators have been improved thanks to increments in speed and the storage and management of data and thanks to improvements in programming techniques [3,4,9,16,17,18,19,20]. Moreover, the development of the graphical user interfaces (GUIs) has driven the creation of more friendly environments and visual options for users [11,12,13,17,18,19,20,21,22]. Although one of the factors promoting the development of aircraft simulators was military need, the expansion of aircraft employment served as a very efficient method for the transportation of passengers and merchandise, allowing the growth of the aeronautical industry during first decades of the twentieth century [12,13,14,15,16,17,18,19,21,22,23,24]. Nowadays, electronic and computational tools have become powerful tools for aeronautics and transportation industries and developers. Furthermore, many mathematical techniques, sciences, and disciplines have been combined to create accurate representations of aircraft flights in virtual environments. This includes the trend where some aeronautical industries have gone beyond programming flight simulators for aircraft prior to construction [20,21,22,23,24,25]. Thus, this study is focused on explaining, in detail, the computational representation and display of the instruments that use magnetic and gyroscopic principles [1,2,3,4,5,8,9,10,11,12,13,14,15,16,17]. The instruments were created to be displayed on a computer screen and they behave as a function of certain flight conditions. However, they also minimize the computational effort required [1,2,3,4,13,14,15,16,17,18,19].
Computer simulation is a very powerful tool for representing many physical and engineering problems. The incremental improvements to data speed management and programing techniques enabled us to develop flight simulators which were cheaper and more accessible than the expensive physical devices of cockpits and aircraft cabins. This included training for pilots and aeronautical personnel becoming more specialized and professional [14,15,16,17,26,27,28,29,30,31,32,33].
In this study, the basic principles for developing a flight simulator are dealt with. Here, the representation of flight in a 3D virtual environment is graphically calculated and displayed on a computer screen, and an algorithm for appropriate instrument behavior is also programmed [34,35,36,37]. Then, the calculation of the aircraft path is performed by calculating its displacements, solving equations where speed is the boundary condition. The numerical approach is a function of the step time (Δt), as defined by the user [34,35,36,37,38,39,40,41,42]. Numerical floating variables are used to define values at every maneuver the aircraft makes. Programming techniques using nested loops are executed to obtain the information that will be represented in the flight instruments. Then, drawing delaying and erasing procedures are used to create a dynamic animation [1,2,3,4,5,6,7,17,18,19,20,21,22].
The numerical solution of many engineering problems involves the use of repetitive procedures; moreover, these problems involve a large number of variables as well as long procedures for and appropriate treatment to obtain a feasible representation. Mathematical equations based on physical theory are used to solve the problem, but additionally a graphical development is required to present results dynamically on a computer screen; then, nested loops and graphical tool subroutines make this tedious work [29,30,31,32,33,40,41,42,43].
The development of numerical methods allowed for the analysis of complex problems that involve partial differential equations. We used computer equipment to develop a good approach as a function of the number of operations repeated. Early developers used the nested loops to represent numerically physical quantities and represent results graphically. Some aeronautical engineers were pioneers in terms of adopting numerical computational methods as powerful tools for solving many issues [31,32,33,35,36,37,38,39]. The mechanical and structural design of aircraft components, the control of flights and administration of transportation companies, and of course the training of pilot with virtual simulators were some of the problems addressed using computational tools [26,29,30,31,40,41,42,43].
Flight simulators were first developed as testing installations with which to train pilots at the beginning of the aviation age; unfortunately, there was not the technology required to develop computer simulators [20,21,22,23,24,25,29,30,31,32,33]. The aeronautical sector has always been a top technological industry and has been using many of the developments in other knowledge areas such as physics, chemistry, computing, mathematics, materials science, electronics, communications, inclusive administration, health, planning, etc. Further, developments in designing and testing aircraft models and creating flight simulators and simulators for airports operations have been very important [7,8,9,10,11,35,36,37,38,39]. Additionally, in the 1970s and 1980s, a new group of programmers began to create humorous video games based on computer techniques; consequently, these techniques and methods were applied to create and improve old mechanical flight simulators [1,2,3,4,5,6,7,26,30,31,32,33,40,41,42,43,44,45,46,47].
Numerical methods require a tedious quantity of operations and procedures that must be repeated; thus, the development of computers and the increment of data management and storage are valuable assistance for solving complex problems in mathematics and engineering. Additionally, the improvement in data speed management and programming techniques made it possible to include an appropriate visual representation [1,2,3,4,5,6,7,10,11,12,13,14,15]. It allowed many engineering problems to be quickly treated numerically and for successful approaches to be pursued. Flight simulators are this kind of problem because they require the management of big databases to create virtual environments and graphically represent the instrument’s cockpit [18,19,20,21,22,23,33,44,45,46,47].
The basic assumptions made in computationally simulating the instruments used in this study are detailed as follows:
(a)
The reaction of the instrument is instantaneous and in accordance with pitching, yawing, and rolling aircraft movements.
(b)
The influence of the acceleration on aircraft displacement is calculated as a function of the defined aircraft speed conditions.
(c)
The climbing angle during the flight is the same as the pitching angle described for the aircraft.
(d)
The rolling angle is defined by the pilot and there is no influence over the aircraft’s attitude or performance.
(e)
The heading angle during the flight is the same as the yawing angle described for the aircraft. In consequence, all the turning movements of the aircraft are well compensated.
(f)
None of the programmed instruments require any manual adjustment. The positional values are traced as a function of the input data.

2. Magnetic Compass (Analogue Instrument and Computer Simulation)

The magnetic compass was invented as a device for divination in China in about 206 BC; it was used in the Han and Song dynasties, mainly for navigational applications and to determine orientation. Then, it was used for maritime navigation [5,11,14,15,16,17,18]. After this, it was transported to Persia and Europe to be incorporated on long voyages. The magnetic compass was used to calculate distances and locations as a function of the earth’s position, and finally a dry version of the magnetic compass was developed in the early 20th century using a liquid-filled magnetic compass [19,20,21,22,23,26,27,28,29,47].
The magnetic compass is a navigational instrument that shows the aircraft direction in a frame of a stationary dial, with the earth’s surface as a reference. The frame of reference defines the 4 cardinal directions: north, south, east and west. Intermediate to these directions, there is a defined set of combined directions called the compass rose; when the compass is in use, the rose is aligned with the real directions in the frame of reference; here, the north corresponds to zero degrees and the angles are increased in a clockwise direction, so east is at 90°, south is at 180°, and west is subsequently at 270°. The magnetic compass works according to magnetic principles; but, for computational purposes, the following facts are assumed:
(a)
This instrument displays the true heading position of the aircraft, and the heading angle is the same that the aircraft path.
(b)
The north pole’s direction corresponds to the (x) axis or 0° over the vertical imaginary line of the instrument.
The instrument is traced in a rounded dial fitted with 4 main divisions; each one corresponding to one of the main Cartesian directions. Capital letters are used for easy identification, as follows: N—north; S—south; E—east; and W—west. The instrument also has 9 additional secondary divisions to improve the instrument’s visual precision. The instrument displays the information of the heading angle (αt+Δt) and this is calculated for every time step during the simulation. Here, the super-indexes refer to the instantaneous simulation time.
The magnetic compass has two indicators. One of them is an airplane sketch: here, the heading direction is indicated according to the movement of this drawn airplane. The second indicator sees a small needle placed in the opposite direction, meaning that the north pole is placed in the opposite direction. Then, it is coded to draw the airplane sketch on the computer screen with the corrected rotation angle. The code is in the Appendix A at the end of this manuscript. In it, the command “plane()” is used as the principal routine and the subroutines “valxy2()”, “valxy3()”, and “liplane()” are included inside in order to reduce code size. The use of these subroutines allows a reduction in the source code and the optimization of the data management. Furthermore, these subroutines allow the use of the drawn airplane in other applications. In this code, the integer data values for “n” are the angular position of every point used to draw the plane, and the floating-point number assigned to “r” is the radial distance as a function of a unit. However, these values can be modified in order to provide a new scaling for the drawing and used in other routines. The value of 0.0174 refers to the conversion for the angular system, meaning (π/180).
The graphical technique used to animate the instruments was as follows: draw, stay a few milli-seconds and then erase, but only for the indicators. The values of every instrument indicator must be updated at every time step, while the dial is drawn only one single time and it always remains on the screen as a fixed landscape.
The instrument movement is calculated as a function of the aircraft path direction defined; then, the heading position of the aircraft is obtained from the Equation (1), while Equations (2) and (3) are solved to provide movement to the instrument indicators.
α t + Δ t = α n 1 + ( α n α n 1 ) ( t n n p )
θ c o m p a s s   1 t + Δ t = α t + Δ t
θ c o m p a s s   2 t + Δ t = α t + Δ t
Here, (α) and (θ) are the yawing and heading angles, respectively; both are the equal. The super indexes (n) and (n − 1) refer to the input data for the actual flight and the latest maneuvers. Figure 1a shows the segmentation of the dial by its movement areas and angles and Figure 1b shows the computational simulation of a magnetic compass. Here, (np) is the step number for performing the mathematical calculation and the graphical simulation. Thus, the term (tn/np) is named step time (Δt).
Figure 1. Magnetic compass representation: (a) segmentation of dial and movement areas; (b) instrument simulated computationally.
Figure 1. Magnetic compass representation: (a) segmentation of dial and movement areas; (b) instrument simulated computationally.
Applsci 14 07099 g001
Figure 2 shows assumptions that are in concordance with the virtual terrain where the flight simulation is represented. Thus, the directions of the earth are the same as those represented in the compass [1,2,3,4,5,6,7,24,25,34,35,36,37,38,39,47]. The magnetic compass can move clockwise or against clockwise; its movement depends on the turning angle. Moreover, the yawing angles can adopt positive or negative values to represent the same heading angle; for the magnetic compass, the following facts are assumed, considering the aircraft maximum and minimum displacements along the horizontal axes. Here, (dx) and (dy) are the aircraft displacement along north–south and east–west directions, respectively.
(a)
If (dxmax = 0), it means that the aircraft travel towards the south.
(b)
If (dxmin = 0), it means that the aircraft travel towards the north.
(c)
If (dymax = 0), it means that the aircraft travel towards the east.
(d)
If (dymin = 0), it means that the aircraft travel towards the west.
Furthermore, the following facts are assumed for the magnetic compass, considering the heading angle (α) along the horizontal axes. Consequently, symmetrical indications are considered for angles ranging from negative to larger than 360°.
(a)
If (0 < α < 90), it means that the aircraft flies between north and east.
(b)
If (90 < α < 180), it means that the aircraft flies between east and south.
(c)
If (180 < α < 270), it means that the aircraft flies between south and west.
(d)
If (270 < α < 360), it means that the aircraft flies between west and north.
Figure 2. Concordance between simulated terrain and assumptions for magnetic compass used to represent heading angles.
Figure 2. Concordance between simulated terrain and assumptions for magnetic compass used to represent heading angles.
Applsci 14 07099 g002

3. Attitude Indicator (Analogue Instrument and Computer Simulation)

The attitude indicator shows the pitching and rolling movements in one single instrument. It is one of the oldest flight instruments, and it is considered to be a basic requirement for navigation. It has horizontal lines, with a dot between them representing the actual wings and nose movements [1,2,3,4,5,6,7,14,15,16,17,18]. The attitude indicator uses gyroscopic physical principles to provide an inertial platform. It is set to a display with 2 degrees of freedom. The display is colored to indicate that the horizon is the division between the two colored segments (typically, blue is used for the sky and the green color is used for the ground). It has been designed to be the most intuitive possible [24,25,26,27,28,29,30,34,35,36,37,38,39,41,42,43]. The actual banking angle is calibrated around the circumference of the instrument, and the pitching angle is indicated by moving the instrument along horizontal lines.
The analogue instrument may develop small precession errors in pitch indication during long periods of acceleration or deceleration. Moreover, errors can also be developed during long periods of turning due to the erection of the mechanism that keeps the gyro-rotor. Nevertheless, these errors are frequently considered as not significant because they are no more than 2 or 3 degrees per minute. Unfortunately, some attitude indicators can only support a defined range of bank angles if the aircraft rolls too steeply or achieves an extreme pitch attitude while performing. Moreover, the attitude indicator can “tumble” or “topple” and can be temporarily unstable; this is a frequent situation for acrobatic aircrafts. Thus, many attitude indicators are fitted with a caging mechanism; this device was developed to restore the gyroscope to an erect position. However, most recent instruments have been designed to tolerate 360° of rotation in pitch-and-roll scenarios without tumbling.
Nowadays, attitude and heading reference systems (AHRSs) are capable of providing 3-axis information, shared with multiple devices in the aircraft, such as “glass cockpit” primary flight displays. AHRSs have been tested to provide a high degree of realism and are used worldwide in commercial and business aircraft [29,30,31,32,33,40,41,42,43].
The attitude indicator developed in this study was drawn in a rounded dial. Along the horizontal axis, there are two numbers (0) that indicate this condition. Along the vertical axis, there are also two numbers (90) used to represent the vertical aircraft orientation. There are 4 more principal divisions between these at (45°) and 5 more secondary subdivisions are included, being printed with shorter lines to improve visual perception for the pilot [15,16,17,18,19,24,25,29,30,31,32,33,34,35,36,37,38,39]. The rounded dial is fulfilled, using a bubble (1/2) blue to represent the sky and (1/2) a green color to represent the field, as it is in a real instrument, and the values for the pitching (β) and rolling (χ) movements are calculated at every step time (Δt) during the simulation using Equations (4) and (5), respectively. Here, the superindexes (n) and (n − 1) refer to the actual and previous maneuvers. The latest term is the step time calculated, as was explained for Equations (2) and (3).
β t + Δ t = β n 1 + β n β n 1 t n n p
χ t + Δ t = χ n 1 + ( χ n χ n 1 ) ( t n n p )
The rounded dial is divided into segments to represent rolling; here, an equator and parallel divisions are used to represent the pitching movement, as is shown in Figure 3. Figure 4 illustrates the representation of the attitude indicator, in concordance with some rolling and pitching movements. Then, the rolling movement is represented in the attitude indicator with a movement around the circumference and according to pilot position. These movements have with the following meanings:
(a)
If the right wing moves up, the rolling is positive, and the real position of the terrain will go down on the same side of the instrument; so, the instrument movement is counterclockwise.
(b)
If the left wing moves up, the rolling is negative, and the real position of the terrain will go down in the same side of the instrument; so, the instrument movement is clockwise.
Although the aircraft of commercial airlines do not roll as strongly as acrobatic aircraft, the aircraft can roll over 360° without restrictions, as is illustrated in Figure 4a, in a clockwise direction or against it; thus, the algorithm must be capable of representing all these conditions [1,2,3,4,24,25,26,34,35,36,37,38,39,41,42,43,47]. Moreover, the attitude indicator can move as a function of the pitching angle, as is shown in Figure 4b. This is in accordance with the following assumptions:
(a)
If the aircraft is climbing up, the real terrain position will go down, and so it is considered that the aircraft is ascending with a positive angle value.
(b)
If the aircraft is descending, the angle is negative, and the real terrain position will go up.
Figure 3. Computational representation of spherical coordinates used to divide attitude indicator into segments to representing aircraft movements (a) for rolling and (b) for pitching.
Figure 3. Computational representation of spherical coordinates used to divide attitude indicator into segments to representing aircraft movements (a) for rolling and (b) for pitching.
Applsci 14 07099 g003
Then, these two behaviors must be represented with the algorithm. Furthermore, if there are changes in rolling and pitching angles during the same maneuver, the position of sky and terrain will be moved from the instrument’s central position simultaneously. Then, the graphical positions used to represent the instantaneous pitching (β) and rolling (χ) movements in the attitude indicator are obtained as a function of a line moving in a circle. The rolling angles (χ) are represented in Figure 5a, considering an original position (x0 = 0, y0 = 0) in the middle point, and so the border line between the ground and sky and the inclination is calculated using Equations (6) to (9); here, (rAI) is the radius of the instrument on the computer screen [8,9,10,11,12,24,25,34,35,36,37,38,39].
x 1 t + Δ t = x 0 t + Δ t + r A I cos ( χ t + Δ t )
x 2 t + Δ t = x 0 t + Δ t r A I cos ( χ t + Δ t )
y 1 t + Δ t = y 0 t + Δ t + r A I sin ( χ t + Δ t )
y 2 t + Δ t = x 0 t + Δ t r A I sin ( χ t + Δ t )
The variation in the attitude indicator when pitching (β) is positive is illustrated in Figure 5b; here, a new value for the original radius is required (rβ) due to the border line being shorter in comparison with that of a horizontal flight, and so Equation (10) is used. Then, Figure 5c is illustrates the combination of the pitching (β) and rolling (χ) movements. Here, the calculation of the points (x1,y1) and (x2,y2) results from the sum of the influence of both movements. Finally, Figure 6 shows the computational representation of the attitude indicator BEING developed. This is one of the most complicated instruments that will be displayed due to the combination of two different aircraft conditions. It must be properly represented.
r β t + Δ t = r A I r A I sin ( β t + Δ t )
Figure 4. Movements of attitude indicator (a) as function of aircraft rolling angle and (b) as function of aircraft pitching angle.
Figure 4. Movements of attitude indicator (a) as function of aircraft rolling angle and (b) as function of aircraft pitching angle.
Applsci 14 07099 g004
Figure 5. Calculation for representing aircraft movements in attitude indicator: (a) rolling; (b) pitching; (c) combination of both movements simultaneously (pitching + rolling).
Figure 5. Calculation for representing aircraft movements in attitude indicator: (a) rolling; (b) pitching; (c) combination of both movements simultaneously (pitching + rolling).
Applsci 14 07099 g005
Figure 6. Computational representation of attitude indicator.
Figure 6. Computational representation of attitude indicator.
Applsci 14 07099 g006

4. Turn-and-Slip Indicator (Analogue Instrument and Computer Simulation)

The turn-and-slip indicator is used to indicate if an aircraft is turning towards the left or towards the right. Furthermore, this instrument can indicate if the aircraft is slipping; this frequently happen due to an excess of propulsion force or a short strong turn. Additionally, turn force is also another cause. This includes external wind components or turbulence, which force the pilot to equilibrate the aircraft. Additionally, an appropriate representation is very important due to the aircraft being able change from any heading angle to another, turning right or turning left [24,25,31,32,33,34,35,36,37,38,39,44,45,46,47].
The turn-and-slip indicator has a rounded dial with a pair of instruments. The turn indicator shows if the aircraft is turning to the right or towards the left. This zone was segmented using 6 principal divisions and we added 5 more secondary divisions between these. There are the capital letters (L) and (R), used to indicate left and right. The noodle can move clockwise or counterclockwise and this indicates the sense of the turn. Additionally, an arrow is printed to indicate the same attitude. Figure 7a,b show the segmentation and computer version for this instrument [8,9,10,11,12,15,16,17,18,19].
(a)
The noodle indicator remaining on the vertical positions means that the aircraft is still in a straight-line flight.
(b)
The heading angle can change from positive to negative or from negative to positive when the aircraft is turning to left or to right.
(c)
Turning right happens when aircraft path is going clockwise and turning left happens when the aircraft path is going counterclockwise.
The slip indicator is placed in the lower region of the instrument; here, a bubble level is used as the indicator. The arc longitude of the slip is the same as that of the turn indicator and this represents the flow channel used to move the bubble. The bubble can also move clockwise or counterclockwise, with the following meanings.
If the bubble remains without movement in the instrument’s center, the aircraft can be in a straight-line flight, or maybe the aircraft is turning in any direction, but the turning is very slow; thus, the forced applied to the aircraft is minimum and the instrument is still without affectation. This condition is known as a compensated turn. Nevertheless, if the aircraft is turning quickly the forces will not be balanced and the bubble will be moved towards the corresponding opposite extreme side of the channel.
Figure 7. Turn-and-slip indicator (a) segmentation of dial and areas for movement of indicators; (b) instrument simulated computationally.
Figure 7. Turn-and-slip indicator (a) segmentation of dial and areas for movement of indicators; (b) instrument simulated computationally.
Applsci 14 07099 g007

5. RPM Indicator (Analogue Instrument and Computer Simulation)

This instrument indicates the revolutions per minute of the engine while it is working. This instrument shows the status of the engines; this is related to the propulsion force. However, its design can be different if the engines are rotary. The inclusion of multiple turbines or impellers is possible if the aircraft is a 2-, 3-, or 4- engine configuration. Additionally, the RPM instrument displays proportional variation as a function of aircraft speed because it is assumed that aircraft displacement is a function of the propulsion force applied.
The RPM indicator is not an air speed indicator or a velocimeter; it simply shows the working status of the engine. However, it was assumed that propulsion force was totally produced by the engine and that the aircraft speed was a function of the propulsion force. This instrument was placed in a rounded dial for computational representation and segmented, as is shown in Figure 8a; 5 principal divisions were drawn to indicate the main values, and 5 more secondary segmentations were performed to improve the visual perception of the instrument; and the final version of the instrument being simulated is shown in Figure 8b.
The indicator moves counterclockwise to indicate that the RPMs in the engine are being increased and clockwise to indicate that RPMs are being decreased.
All instruments in aircraft cabins work according to the same physical theories; nevertheless, some of them can have different formats and working scales as a function of each aircraft.
Figure 8. RPM indicator (a) segmentation of dial and areas for movement of indicators; (b) instrument simulated computationally.
Figure 8. RPM indicator (a) segmentation of dial and areas for movement of indicators; (b) instrument simulated computationally.
Applsci 14 07099 g008

6. Computer Animation

The instruments described in this study were assessed to evaluating their behaviour under certain flight conditions; thus, 3 flights with different input data were simulated.
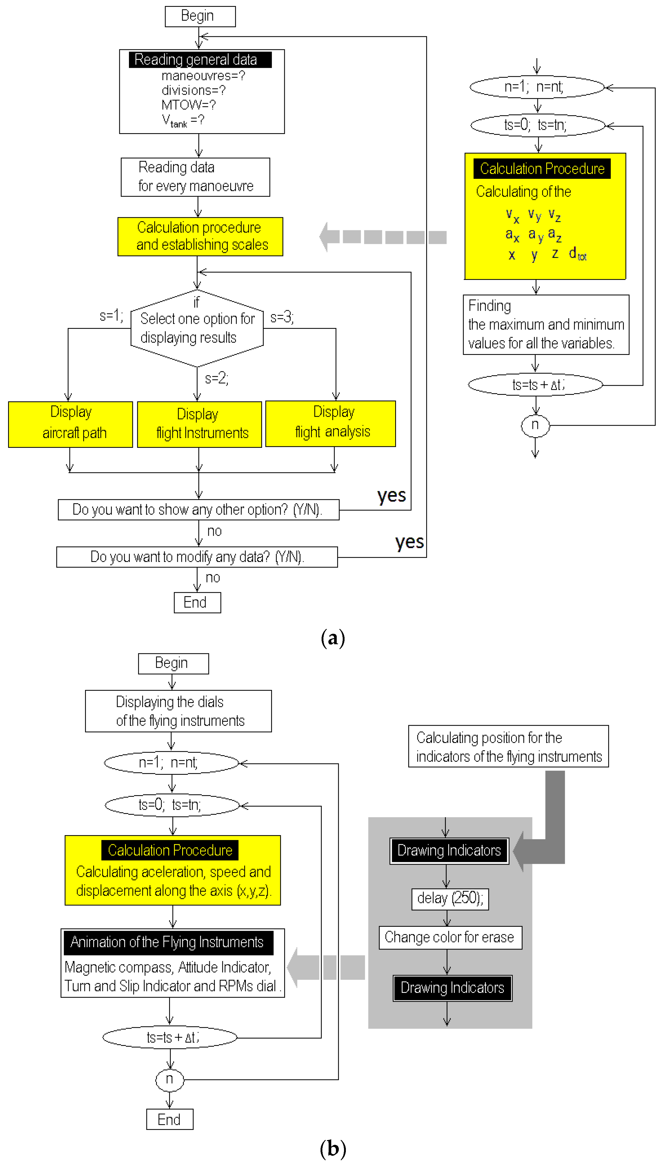
Certain information is required to simulate a flight; in this study, every flight is divided into manoeuvre with specific flying conditions, and we use a number of steps to represent everyone. Thus, the algorithm for the simulator developed is shown in Figure 9a and the flowchart in Figure 9b shows the procedure used to display the flight instrument’s representation on the computer screen. Reading the information appropriately is the first step in Figure 9a; then, the position of the aircraft is calculated at every step time (t + Δt). After this, the instruments can be displayed on the screen; here, the dials are printed only once and used as a landscape; then, a nested-loop procedure is used to run the simulation; here, every instrument indicator is drawn, as is shown in the subroutine, in the shadow zone of the flow charts; this is a unique subroutine, but it is nested inside again in order to draw and erase the indicators for every instrument. Figure 9c shows a flowchart with 6 sentences that can be used to calculate the maximum and minimum values of the aircraft displacement; these sentences are nested before the calculation process. Then, the following assumptions are taken to start every simulation.
(a)
Only one single flight is simulated in a virtual empty aerial space.
(b)
The simulation of the flight begins at (t = 0), considering the information input for manoeuvre 0.
(c)
The aircraft is initially at stationary conditions and departs from an original position (0,0,0).
(d)
All the instruments are also set according to the information available on the manoeuvre (0).
(e)
For the calculation of fuel in the aircraft tank, a fuel consumption rate must be established, and consumption must be incremented or reduced as a function of aircraft speed.
(f)
Heading and yawing angles are equal.
The information obtained after the execution of the calculation process was used to display the aircraft position or the instruments in a cockpit animation [16,17,18,19,20,21,24,25,33,34,35,36,37,38,39,44,45,46,47].
Figure 9. Flow charts for showing procedures for simulator developed. (a) Flow chart presents information required to execute simulation. (b) Flowchart displays computer animation of flight instruments. (c) Flowchart for obtaining minimum and maximum values.
Figure 9. Flow charts for showing procedures for simulator developed. (a) Flow chart presents information required to execute simulation. (b) Flowchart displays computer animation of flight instruments. (c) Flowchart for obtaining minimum and maximum values.
Applsci 14 07099 g009aApplsci 14 07099 g009b

7. Analysis of Flights Simulated

A validation for 3 flights was performed, analyzing the errors as a function of the step time (Δt) used. The information for the simulated flights is shown in the Table 1; here, some values were included to assess the rolling movement in the attitude indicator and some displays of the fight simulator were snapped from the computer screen [24,25,26,27,28,29,34,35,36,37,38,39]. Figure 10a–c show the instruments’ behavior in a virtual panel for flight 1. Figure 11 and Figure 12 show the speed and displacement curves along every axis for the simulated flights. Aircraft instantaneous acceleration is calculated using Equations (11) to (13) as a function of horizontal aircraft speed [47]. These equations can be nested in computational loops in order to be solved at every step time (t + Δt). This is performed by obtaining dividing the manoeuvre time between the number of steps undergoing analysis (np).
a x = ( v x n v x n 1 ) ( t n t n 1 )
a y = ( v y n v y n 1 ) ( t n t n 1 )
a z = ( v z n v z n 1 ) ( t n t n 1 )
Then, the aircraft instantaneous displacement is calculated using Equations (14) to (16) inside the same nested loops and the step time (Δt) is calculated as a function of the step defined, according with the Equation (17), and Equation (18) is used to calculate the aircraft displacement, considering the original position of the aircraft.
x = ( v x n v x n 1 ) ( t n t n 1 )
y = ( v y n v y n 1 ) ( t n t n 1 )
z = ( v z n v z n 1 ) ( t n t n 1 )
Δ t = t m a n u e v r e s t e p s = ( t p / n p )
d n = ( x n x n 1 ) 2 + ( y n y n 1 ) 2 + ( z n z n 1 ) 2
Then, the aircraft longest displacements are used to fit the flight at an appropriate scale onto the computer screen (Dx scale, Dy scale, Dz scale); these can be obtained from Equations (19) to (21).
DX scale = dx max − dX min
Dy scale = dy max − dy min
Dz scale = dz max − dz min
Table 1. Information for simulated flights.
Table 1. Information for simulated flights.
Flight1
Maneuver01234567
vhor (km/h)0100120100110.510097.2595.45
vvert (km/h)0027.512.250.55−5.20−5.508.75
α heading angle−5−5−45−135−180−360−360−270
t (min)02.502.353.257.506.555.2518.75
Flight2
Maneuver01234567
vhor (km/h)0175250145.5012510010095.45
vvert (km/h)002550−2.2015.5512.25
α heading angle00−9090045450
t (min)02.502.006.005.554.555.255.55
Flight3
Maneuver01234567
vhor (km/h)0175250145.5012510010095.45
vvert (km/h)002550−2.2015.5512.25
α heading angle00−90−180090360360
t (min)02.502.006.006.003.005.2512.25
Figure 10a–c show the aircraft instruments’ cockpit. In the left side, there are 3 instrument dials for the measurement of the fuel reserve as a function of consumption. These are just below the RPM indicator and the speed indicator velocimeter, which is measured as a function of the true air speed using the information input; then at the bottom, a pair of bar indicators is shown; here, the values of temperature and pressure are shown; these values are calculated as a function of the aircraft vertical speed and compared with those of International Standard Atmosphere [27,28,29,47]. On the right side, the following instruments and measurements are shown: an altimeter, vertical air speed, a turn-and-slip indicator, a magnetic compass, an attitude indicator, and a Machmeter.
Figure 10a shows all indicators at the beginning of the simulation when stationary conditions were assumed. Then, it is possible to appreciate the following facts:
(a)
The fuel indicator is full.
(b)
The velocimeter and RPM indicators, in concordance with the Machmeter, indicate zero.
(c)
There is no slip or turn.
(d)
The altimeter is also equal to zero, meaning the aircraft is in the ground position at zero altitude.
(e)
The magnetic indicator shows the aircraft position is towards the north (α = 0).
Every indicator has a particular movement and moves according to the data input, as is shown in Figure 10b,c. Both figures show a light level of fuel consumption after some minutes of flight; the RPM and velocimeter have measurements; and the altimeter shows an altitude because of a positive vertical air speed. There are slips and turns according to the data input. The aircraft flight direction, as a function of the heading angle and the attitude indicator, shows ground movement as a function of the rolling movement condition [8,9,10,11,12,26,39,40,41,42,43].
The algorithm developed in the present study can be nested to work simultaneously with another one previous developed by the present author, allowing versatility in representing aircraft instruments [47]. We used this previous algorithm to calculate and display aircraft displacement and inclusively used the same calculated variables, eliminating unnecessary types of data. Furthermore, the programming code can be used to develop more complex applications for particular aviation cases.
Figure 11 and Figure 12 show the resultant displacement calculation and aircraft speed along the axes (x, y, z); these are very important for describing the aircraft flight information, understanding every instrument’s behaviour, and comprehending the aircraft path and flight change conditions.
In Figure 11a–c, the evolution of the aircraft speed is shown for the simulated flights; here, the change in the aircraft flying conditions from the previous manoeuvre is shown. Moreover, the influence of the following factors can be also appreciated:
(a)
The manoeuvre time over the attitude change.
(b)
The horizontal and vertical aircraft speed over displacement.
(c)
The heading angle over the aircraft direction and displacement.
The influence of the aircraft speeds, defined for every manoeuvre in Table 1, on the displacement is shown and compared to the curves shown in Figure 11a–c. Here, straight linear and parabolic sinusoidal curved forms resulted from the aircraft speed but also from the heading angle change.
The curves shown in Figure 12a–c correspond to the aircraft displacements along the axis (x, y, z) for the analysed flights (1), (2), and (3), respectively.
Figure 10. Flight instruments displayed on computer screen with computational algorithms developed: (a) conditions displayed are those at beginning of simulation (b,c); there are different conditions for simulated flights (1).
Figure 10. Flight instruments displayed on computer screen with computational algorithms developed: (a) conditions displayed are those at beginning of simulation (b,c); there are different conditions for simulated flights (1).
Applsci 14 07099 g010aApplsci 14 07099 g010b
Figure 11. Simulation of the aircraft speed calculated using the algorithms developed (a) for flight (1); (b) for flight (2); and (c) for flight (3).
Figure 11. Simulation of the aircraft speed calculated using the algorithms developed (a) for flight (1); (b) for flight (2); and (c) for flight (3).
Applsci 14 07099 g011
Figure 12. Simulation of aircraft displacement calculated using algorithms developed (a) for flight (1); (b) for flight (2); and (c) for flight (3).
Figure 12. Simulation of aircraft displacement calculated using algorithms developed (a) for flight (1); (b) for flight (2); and (c) for flight (3).
Applsci 14 07099 g012aApplsci 14 07099 g012b
In Figure 11 and Figure 12, the axes (x) and (y) straight curves mean that there is no variation in the aircraft speed or route, but curves means that there is a change of direction; for the vertical axis, the presence of only straight lines means that speed change occurs progressively. Nevertheless, the vertical displacement can be linear or curve due to some ascents or descents. This varies as a function of the aircraft direction.
In Figure 13a–c, variations due to the changes in the heading angle can be identified as follows:
(a)
When the input heading angle in the next maneuver is larger than in the previous one, the aircraft will move in a clockwise direction.
(b)
When the input heading angle in the next maneuver is smaller than in the previous one, the aircraft will move in a counterclockwise direction.
Moreover, the following facts affects the form of the aircraft path.
(a)
When the aircraft speeds in the latest and previous maneuvers are the same and the aircraft displacement is along the axis north–south or east–west, a horizontal line will be produced.
(b)
When the aircraft speed and the heading angle in the latest and previous maneuvers are the same and the direction route also remains invariable, a straight line will be traced as a function of the corresponding slope.
(c)
When the aircraft speed in the latest and previous maneuvers are the same, but the direction is changed, a curved line is the result.
In Figure 13a–c, the initial conditions are for an aircraft stopped on the ground without any speed value; thus, the aircraft speed is zero and this is assumed to be the origin (0,0,0) for the simulation of displacement. Then, in maneuver (1), the 3 aircrafts on every simulated flight are run on the road; and for the second maneuver, the aircrafts take off. Then, the 3 aircrafts make different maneuvers in the air, turning towards different directions at different altitudes. The 3 flights consider different speed and heading angle conditions for every maneuver, adopting a final position in the air.
In Figure 13a, the aircraft path for flight (1) is shown. Here, the aircraft moves preferentially towards the north. Although there are some movements towards the south during the first four maneuvers, the aircraft speed and the temporal endurance of the maneuvers (5) to (7) modify the final position. Similar changes occur for the (y) axis; here, the movement along east–west and west–east directions is changing, going from negative to positive via the maneuvers (1) to (5) and (6) to (7), respectively. Moreover, in the conditions defined on Table 1 for this flight, the heading angles are all negative; thus, the aircraft always will turn toward the left until the latest maneuver, where it turns right. This can be affirmed due to the angle of −270° being larger than −360°. Additionally, these flights depart, run on the road, and take off at an initial −5° angle [1,2,3,4,5,6,7,24,25,34,35,36,37,38,39,44,45,46,47].
In Figure 13b, there is a flight where the aircraft changes its directions from negative to positive along the (y) axis; then, the aircraft moves counterclockwise via maneuvers from (1) to (2), and then changes to clockwise on maneuver (2) to (3) maneuver. Then, it changes again to counterclockwise for maneuvers (3) to (4); then the aircraft fly on a straight line, without variation in its route when it takes a 45° angle. Additionally, the aircraft is always going from south towards the north. There are only changes in direction along the east–west axis, but without any return to the south. In this flight, the aircraft turns to the left and to the right alternatively; but the main directions remain always towards the north [1,2,3,4,5,6,7,24,25,31,32,33,34,35,36,37,38,39,44,45,46,47].
In Figure 13c, there are alternating changes from south to north and north to south along the (x) axis; however, there are also changes from an east–west and to west–east direction along the (y) axis. Then, the original position (0,0,0) of every aircraft is placed in a virtual origin. In this flight, the aircraft turns to the left and to the right, changing its route.
Figure 13. Computer simulation of the aircraft flight showing the 2D and 3D aircraft path according to the data in table (1) for every flight: (a) for flight (1); (b) for flight (2); (c) for flight (3).
Figure 13. Computer simulation of the aircraft flight showing the 2D and 3D aircraft path according to the data in table (1) for every flight: (a) for flight (1); (b) for flight (2); (c) for flight (3).
Applsci 14 07099 g013aApplsci 14 07099 g013b

8. Errors and Approach Analysis

In Figure 14, an example about the analysis performed during the first and second manoeuvres is shown. The aircraft departs from the initial position, beginning with a run along the (x) axis, and then takes off; nevertheless, the distances (dx) are shorter for the second manoeuvre; therefore, this approach is better due to the duration of this manoeuvre being shorter; as such, an increment in the steps when analysing any flight will improve the precision of aircraft location detection based on this. An analysis was conducted to evidence approaching with the numerical method used on the algorithms developed. Considering the following facts:
(a)
The aircraft displacement was measured and saved, using different steps for calculation (Δt).
(b)
The reduction in the fluctuation values of the displacement calculated is an improvement on the approach.
Figure 14. Simulation of aircraft displacement—calculated using algorithms developed during maneuvers (1) and (2). Shows reduction in step time (Δt) as function of steps used for calculation.
Figure 14. Simulation of aircraft displacement—calculated using algorithms developed during maneuvers (1) and (2). Shows reduction in step time (Δt) as function of steps used for calculation.
Applsci 14 07099 g014
According to the curves in Figure 15a–c, approach to the numerical method used improves as the steps used for calculation are increased. Moreover, in Figure 15c, it seems that fluctuations along the curve corresponding to the axis (z) for flight (1) are very large in comparison with the curves for axis (x) and (y); but this is not entirely true. If the scales are compared, it can be seen that this axis moves from 3150 to 3325 and that the fluctuation is 175 m. The final displacement value is 3200; thus, the fluctuation is (100 × 175/3200 = 5.47%).
The curves were traced, using the calculated aircraft displacement as a function of the steps used for analysis; all these curves tended to adopt a final value of the displacement to the corresponding axis. Invariability is a criterion used to consider a good approach during simulation. Accordingly, with this, it is possible to confirm for simulations under 300 steps whether there are significant fluctuations along the curves; then, the approach is not satisfactory. But over 300 steps, the variation is not significant; thus, a good approach can be obtained. Otherwise, the calculation time is very short computationally, and only a few seconds are required; consequently, a pilot or a user can use 2000 steps or more for simulation and results will be ready in just a few seconds.
All curves shown in Figure 15, Figure 16 and Figure 17 tend towards a final true value. Here, the calculation of the aircraft displacement along horizontal and vertical direction is performed as a function of the steps used, and the invariability of these values is taken as a criterion to affirm that more steps are required to obtain a better approach. The values of the final displacements, calculated at 10,000 steps for the 3 flights simulated, are shown in Table 2. This number of steps is enough for a very good approach. Total displacement describes the total aircraft path measured since the flight starts at the original position on (0,0,0) until the end of the latest maneuver. Here, the largest displacement along the axis (x) was obtained on flight (3). The largest total displacement was also for flight (3). However, but the aircraft in flight (2) had the largest altitude and showed a negative value upon its displacement along axis (y); according to the positive reference, this just meant that the aircraft flew in the opposite direction. Moreover, total displacements are the true aircraft path; thus, if the aircraft changes its direction during any maneuvers, this value will always be larger than that of the final aircraft position as measured from the origin.
Figure 15a shows the displacement of the aircraft for the proposed flight (1) along the axis (x), which corresponds to the north–south direction; the calculation of distance at the beginning is a very high value when less than 100 steps are used for calculation; then, an increment of the steps is required to achieve a better approach. The displacement along this direction is always larger than the final displacement value due to the aircraft being preferentially in one single direction.
In Figure 15b, the calculation for the aircraft flight along the axis (y) along the east–west direction is shown. Here, high fluctuations can be appreciated when less than 200 steps are used for calculation. In addition, fluctuations go up and down; these fluctuations are attributed to the aircraft’s positive and negative displacement along this direction. In other words, they occur due to the changes along the heading angle; moreover, it is possible to appreciate the aircraft’s speed influence due to the size of the form in the movement of every maneuver and the influence of the time of endurance, especially on the latest maneuver.
In Figure 15c, the aircraft’s displacement along the vertical axis is shown; here, the scale on this axis is so much smaller than that for the horizontal displacements. At the beginning, again, there is a high level of fluctuation, which can be positive or negative due to (1) during the flight. The aircraft flew up and down during the maneuvers (5) and (6), which had negative values of vertical speed, as can be verified by watching the curves for the axis (z) in Figure 11a and Figure 12a. These fluctuations are reduced when more than 800 steps are used for calculation. Here, the influence of the vertical speed is important for calculating the aircraft’s altitude. This flight was input with positive and negative values for vertical aircraft speed and with long times of endurance for its maneuvers; then, the aircraft ascends but also descends on the final maneuver (5) and (6). Then, its influence is significant.
Figure 16a shows a similar behavior in comparison with the curve in Figure 15a, and variation of the displacement calculated is very high for when there are fewer than 100 steps. But variation is quickly diminished. Again, these values are always different from the final true displacement.
In contrast, in Figure 16b, the values of the calculated displacement are always below the final true value along the (y) axis and are negative. This is due to the aircraft preferentially moving towards the west in the opposite direction, which is assumed as positive reference over the terrain. Here, again, more than 200 steps for calculation are recommended to obtain a better approach.
In Figure 16c, variations are high at the beginning. When a reduced number of steps is used for calculation, fluctuations are quickly reduced. Here, again, the fluctuations are considerably smaller than for any horizontal axes.
Figure 15. Calculation of approach on calculation based on total aircraft displacement along axis (x,y,z) for flight (1).
Figure 15. Calculation of approach on calculation based on total aircraft displacement along axis (x,y,z) for flight (1).
Applsci 14 07099 g015
Figure 16. Calculation of approach calculation based on total aircraft displacement along axis (x,y,z) for flight (2).
Figure 16. Calculation of approach calculation based on total aircraft displacement along axis (x,y,z) for flight (2).
Applsci 14 07099 g016
Flight (3) is analyzed in Figure 17a–c; in Figure 17a,b, there are fluctuations in the upper and also lower final displacements calculated for both axes due to the aircraft changing its direction along the horizontal axes. As can be seen on the graph of the aircraft path, the aircraft changes in terms of direction south–north but also north–south and in directions of east–west but also west–east. The longer time of endurance for the maneuvers evidences the influence of this factor.
Behavior in Figure 17c is like that in Figure 16c, where the aircraft only goes up; consequently, high fluctuations are fewer when less than 100 steps are used for calculation, but these fluctuations are quickly diminished. Here, as in Figure 16c, the influence of negative vertical aircraft is almost unappreciable.
Computational work in the simulator developed allows us to execute the same flight as that defined, using different numbers of steps for calculation, reducing the step time (Δt), and obtaining instantaneously results, and then compare the improvement in the numerical approach. The calculation process can be executed independently without showing the aircraft path or without displaying the aircraft instruments on the screen, providing a very fast response when calculating only the final values.
Figure 17. Calculation of approach calculation based on the total aircraft displacement along axis (x,y,z) for flight (3).
Figure 17. Calculation of approach calculation based on the total aircraft displacement along axis (x,y,z) for flight (3).
Applsci 14 07099 g017
In this approach analysis, it can be appreciated that the precision of aircraft path calculation is improved as the steps for calculation are increased, as happens in the application of Runge–Kutta integration methods. Here, 3 flights with different flying conditions were analysed, and results can be validated by replacing the input data using elementary equations of movements where speed variation was considered. Moreover, other aircraft flights with more manoeuvres or with different data can be simulated.
Representation of the aircraft instruments were successfully tested, and the input information was used to represent both the aircraft path and the instruments’ animation.
Finally, we invite enthusiasts of flight simulation to reproduce different flights and compare the results and methods for approaching and validation.

9. Conclusions

The assumptions for the magnetic compass represent are in good agreement, in terms of the behavior of this instrument, with the path described during the aircraft flight. Additionally, the attitude indicator developed is also capable of representing the rolling and pitching movements using the input data provided.
The algorithms used were successfully tested during simulation; furthermore, no additional code was required to representing any aircraft attitude; so, it is possible to affirm that the algorithms developed are also efficient.
Fluctuations in the approach curves are larger than those for the horizontal axes in comparison with vertical axes. The same conclusion was reached for the 3 flights simulated. This was because the horizontal speed was inputted with values that were much larger than the vertical speed.
The visual perception for the pilots was considered as appropriate.
The algorithms and subroutines developed in this study can be nested in external loops or procedures, allowing us to simulate more complex flights.
The present study again proved the compatibility of these methods with previous studies developed by the authors, where the speed and displacement of any aircraft were successfully calculated. The programmed numerical methods used to solve problems, and the animation techniques were appropriated; thus, this study can be employed as a platform for developing more complex animations related to aviation and aeronautics problems. This method can be achieved to accomplish the following:
(a)
Include keyboard commands to provide manual human control of the aircraft.
(b)
Include more realistic environments for the aerial space.
(c)
Simulate other complimentary instruments and controls for airfoils.
(d)
Include planning to simulate more complex flights which include more maneuvers or landing procedures.
Moreover, as the subroutines developed in the present study are compatible with previous algorithms developed, it can be possible to continue with the following developments to complement the flight simulator.
(a)
Develop complimentary instruments as auxiliaries for co-pilots or make the cockpit more complex.
(b)
Create specific instruments for a particular aircraft.
(c)
Create a system or tools for testing pilots’ training process.

Funding

This research received no external finance.

Institutional Review Board Statement

Not applicable.

Informed Consent Statement

Not applicable.

Data Availability Statement

The original contributions presented in the study are included in the article, further inquiries can be directed to the corresponding author.

Acknowledgments

The author wishes to express gratitude to the institutions: Technological and Autonomous Institute of Mexico (ITAM), Mexican Association of Culture and National Counsel for Humanities, Science and Technology (CONAHCyT) for support.

Conflicts of Interest

The author declares no conflict of interest.

Appendix A

Algorithm A1 Computational code for drawing an airplane (indicator for the magnetic compass).
liplane() {
line(x1 + sca + x2,y1 + 3*sca + y2,x1 + sca + x3,y1 + 3*sca + y3); }
valxy2() {
x2 = sca*r*sin((n + m)*0.0174);
y2 = sca*r*cos((n + m)*0.0174); }
valxy3() {
x3 = sca*r*sin((n + m)*0.0174);
y3 = sca*r*cos((n + m)*0.0174); }
plane() {
/* nose*/
n = 150; r = 0.15; valxy2();
n = 177; r = 0.60; valxy3(); liplane();
n = 183; r = 0.60; valxy2(); liplane();
n = 210; r = 0.15; valxy3(); liplane();
/*body*/
n = 20; r = 0.15; valxy2();
n = 360; r = 0.70; valxy3(); liplane();
n = 340; r = 0.15; valxy2(); liplane();
/* tail */
n = 340; r = 0.65; valxy2();
n = 380; r = 0.65; valxy3(); liplane();
n = 380; r = 0.55; valxy2(); liplane();
n = 360; r = 0.45; valxy3(); liplane();
n = 340; r = 0.55; valxy2(); liplane();
n = 340; r = 0.65; valxy3(); liplane();
/* wing */
n = 255; r = 0.55; valxy2();
n = 105; r = 0.55; valxy3(); liplane();
n = 88; r = 0.55; valxy2(); liplane();
n = 360; r = 0.15; valxy3(); liplane();
n = 272; r = 0.55; valxy2(); liplane();
n = 255; r = 0.55; valxy3(); liplane();}

References

  1. Jukes, M. Aircraft Display Systems (Progress in Astronautics and Aeronautics); Professional Engineering Publishing: London, UK, 2004. [Google Scholar]
  2. Chorley, R.A. Seventy years of flight instruments and displays. Aeronaut. J. 1976, 80, 323–342. [Google Scholar] [CrossRef]
  3. Coombs, L.F.E. The Aircraft Cockpit; Patrick Stephens Limited: Northhamptonshire, UK, 1990. [Google Scholar]
  4. Tanner, J. The Official Air Publication for the Lancaster Mk I and III 1942–1945; Airs and Armours Press: London, UK, 1997. [Google Scholar]
  5. Garland, D.J.; Wise, J.A.; Hopkin, V.D. Handbook of Aviation Human Factors; Lawrence Erlbaum Associates Publishers: Mahwah, NJ, USA, 1999. [Google Scholar]
  6. Carr, G.P.; Montemerlo, M.D. Aerospace Crew Station Design; Elsevier Science Publishers: Amsterdam, The Netherlands, 1984. [Google Scholar]
  7. Federal Aviation Administration. Pilot’s Handbook of Aeronautical Knowledge; U.S. Department of Transportation, Federal Aviation Administration: Washington, DC, USA, 2008.
  8. Federal Aviation Administration. Instrument Flying Handbook; U.S. Department of Transportation, Federal Aviation Administration: Washington, DC, USA, 2012.
  9. Barspul, M. A Review of Flight Simulation Techniques. Prog. Aerosp. Sci. 1990, 27, 1–120. [Google Scholar] [CrossRef]
  10. Baarspul, M.; Mulder, J.A.; Nieuwpoort, A.M.H.; Breeman, J.H. Mathematical Model Identification for Flight Simulation, Based on Flight and Taxi Tests. In Proceedings of the International Conference on Flight Simulation—Recent Developments in Technology and Use, London, UK, 12–13 April 1988; The Royal Aeronautical Society: London, UK, 1988. [Google Scholar]
  11. Nicholas, O.P.; Giles, J.A.; Williams, D.A. Development of in-flight Simulation Aircraft for Research and Training in U.K. In Proceedings of the AGARD Conference Proceedings No. 408 on ‘Flight Simulation’, Cambridge, UK, 30 September–3 October 1985; North Atlantic Treaty Organization: Cambridge, UK, 1985; pp. 1–24. [Google Scholar]
  12. Faconti, V. Evolution of Flight Simulator Instructional Capabilities: The First Fifty Years. In 50 Years of Flight Simulation: Conference Proceedings; Session 2; The Royal Aeronautical Society: London, UK, 1979; pp. 51–74. [Google Scholar]
  13. Hellings, G.; Emms, E.T. A Visual System for Flight Simulators. Br. Commun. Electron. 1960, 7, 334–337. [Google Scholar]
  14. Tomlinson, B.N. Motion Software for a Research Flight Simulator. In Proceedings of the Advances in Flight Simulation-Visual and Motion Systems: International Conference Proceedings, London, UK, 29 April–1 May 1986; The Royal Aeronautical Society: London, UK, 1986; pp. 64–80. [Google Scholar]
  15. Hanke, C.R. The Simulation of a Large Jet Transport Aircraft, Volume I: Mathematical Model; NASA CR-1756; NASA: Washington, CA, USA, 1971. [Google Scholar]
  16. Dunn, W.H.; Eldert, C.; Levonian, P.V. A Digital Computer for use in and Operational Flight Trainer. IRE Trans. Electron. Comput. 1955, EC-4, 55–63. [Google Scholar] [CrossRef]
  17. Prathap, G. The Displacement-Type Finite Element Approach--From Art to Science. Prog. Aerosp. Sci. 1994, 30, 295–405. [Google Scholar] [CrossRef]
  18. Adorian, P.; Staynes, W.N.; Bolton, M. The Evolution of the Flight Simulator. In 50 Years of Flight Simulation: Conference Proceedings; Session 1; The Royal Aeronautical Society: London, UK, 1979; pp. 1–23. [Google Scholar]
  19. Mulder, J.A.; Chu, Q.P.; Sridhar, J.K.; Breeman, J.H.; Laban, M. Non-linear aircraft flight path reconstruction review and new advances. Prog. Aerosp. Sci. 1999, 35, 673–726. [Google Scholar] [CrossRef]
  20. Roudbari, A.; Saghafi, F. Intelligent Modeling and Identification of Aircraft Nonlinear Flight. Chin. J. Aeronaut. 2014, 27, 759–771. [Google Scholar] [CrossRef]
  21. Cutler, A.E. Environmental Realism in Flight Simulators. Radio Electron. Eng. 1966, 31, 5–16. [Google Scholar] [CrossRef]
  22. Fan, L.; Wang, L.; Tan, X. Digital Virtual Flight testing and Evaluation Method for Flight Characteristics Airworthiness Compliance of Civil Aircraft Based on HQRM. Chin. J. Aeronaut. 2015, 28, 112–120. [Google Scholar]
  23. Filippone, A. Comprehensive Analysis of Transport Aircraft Flight Performance. Prog. Aerosp. Sci. 2008, 44, 192–236. [Google Scholar] [CrossRef]
  24. Epperson, J.F. An Introduction to Numerical Methods and Analysis; John Wiley & Sons, Inc.: Hoboken, NJ, USA, 2013. [Google Scholar]
  25. Chapra, S.C. Numerical Methods for Engineers, 7th ed.; Mc Graw Hill: New York, NY, USA, 2015. [Google Scholar]
  26. Falcone, M. Numerical methods for differential game based on partial differential equations. Int. Game Theory Rev. 2006, 8, 231–272. [Google Scholar] [CrossRef]
  27. ISO 2533:1975; Standard Atmosphere. International Organization for Standardization: Geneva, Switzerland, 1975.
  28. Gyatt, G. The Standard Atmosphere; A mathematical model of the 1976 U.S. Standard Atmosphere; USAF: Washington, DC, USA, 1976. [Google Scholar]
  29. International Civil Aviation Organization. Manual of the ICAO Standard Atmosphere (Extended to 80 kilometres (262 500 feet)), 3rd ed.; Doc 7488-CD; International Civil Aviation Organization: Montreal, QC, Canada, 1993; ISBN 92-9194-004-6. [Google Scholar]
  30. Lin, Y.; Zhang, J.-W.; Liu, H. An algorithm for trajectory prediction of flight plan based on relative motion between positions. Front. Inform. Technol. Electron. Eng. 2018, 19, 905–916. [Google Scholar] [CrossRef]
  31. Zhu, D. On the Applications of Numerical Methods to Aircraft Running Dynamics. In Computational Mechanics ’95; Atluri, S.N., Yagawa, G., Cruse, T., Eds.; Springer: Berlin/Heidelberg, Germany, 1995. [Google Scholar] [CrossRef]
  32. Scholz, D.; Thorbeck, J. Computer Based Training in Aircraft Design Education. In Proceedings of the ICAS: ICAS 2000 CD-ROM Proceedings 22nd International Congress of Aeronautical Sciences, Harrogate, UK, 27 August–1 September 2000; Paper: ICAS-2000-1.7.3. Optimage: Edinburgh, UK, 2000. ISBN 0953399125. [Google Scholar]
  33. Jiang, S.-Y.; Luo, X.; He, L. Research on Method of Trajectory Prediction in Aircraft Flight Based on Aircraft Performance and Historical Track Data. Math. Probl. Eng. 2021, 2021, 6688213. [Google Scholar] [CrossRef]
  34. Venkateshan, S.P.; Swaminathan, P. Computational Methods in Engineering; Elsevier: Amsterdam, The Netherlands, 2013. [Google Scholar]
  35. Ortega, J.M.; Grimshaw, A.S. An Introduction to C++ and Numerical Methods; Oxford University Press: Oxford, UK, 1998. [Google Scholar]
  36. Flowers, B.H. An Introduction to Numerical Methods in C++; Oxford University Press: Oxford, UK, 2000. [Google Scholar]
  37. Weiskamp, K.; Heiny, L. Power Graphics Using Turbo C++; John Wiley & Sons Inc.: Hoboken, NJ, USA, 1994. [Google Scholar]
  38. Heiny, L. Advanced Graphics Programming Using C/C++; Wiley: Hoboken, NJ, USA, 1993. [Google Scholar]
  39. Ascher, U.M.; Greif, C. A First Course in Numerical Methods; Society for Industrial and Applied Mathematics (SIAM): Philadelphia, PA, USA, 2011. [Google Scholar] [CrossRef]
  40. Howe, R.M. Transfer Function and Characteristic Root Errors for Fixed-Step Integration Algorithms. Trans. Soc. Comput. Simul. 1985, 2, 293–320. [Google Scholar]
  41. Howe, R.M. The Use of Real-time Predictor-corrector Integration for Flight Simulation. In Proceedings of the SCS Simulation Conference Simulators V, Orlando, FL, USA, 18–21 April 1988; pp. 38–42. [Google Scholar]
  42. Hoogstraten, J.A.; Van De Moesdijk, G.A.J. Modular programming structure applied to the simulation of non-linear aircraft models. In Proceedings of the IMACS Conference Proceedings ‘Simulation in Engineering Sciences’, Nantes, France, 9–11 May 1983. [Google Scholar]
  43. ANON; IATA. Flight Simulator Design and Performance Data Requirements; final draft of proposed revision A, 1 February 1986; IATA: Montreal, QC, Canada, 1986. [Google Scholar]
  44. Panait, A.M. Supersonic and transonic Mach probe for calibration control in the Trisonic Wind Tunnel. INCAS Bull. 2017, 9, 113–121. [Google Scholar] [CrossRef]
  45. Krasnov, N.F. Principles of Aerodynamics; MIR Publishers: Moscow, Russia, 1985. [Google Scholar]
  46. Huang, L.T.; Cummings, L.I. A Mathematical Analysis of the Wind Triangle Problem and an Inquiry of True Airspeed Calculations in Supersonic Flight. Int. J. Aviat. Aeronaut. Aerosp. 2021, 8, 8. [Google Scholar] [CrossRef]
  47. Ramirez-Lopez, A. Basic Computational Algorithms for Representing an Aircraft Flight (Calculation of 3D Displacement and Displaying). Axioms 2024, 13, 313. [Google Scholar] [CrossRef]
Table 2. Calculated true displacements along horizontal and vertical axes for every simulated flight.
Table 2. Calculated true displacements along horizontal and vertical axes for every simulated flight.
FlightAxis
“X” Displacement
North–South
(m)
“Y” Displacement
East–West
(m)
“Z” Displacement
Altitude
(m)
Total Displacement
(m)
120,72110,432313639,123
221,061−24,921572078,227
354,45014,855408572,902
Disclaimer/Publisher’s Note: The statements, opinions and data contained in all publications are solely those of the individual author(s) and contributor(s) and not of MDPI and/or the editor(s). MDPI and/or the editor(s) disclaim responsibility for any injury to people or property resulting from any ideas, methods, instructions or products referred to in the content.

Share and Cite

MDPI and ACS Style

Ramirez-Lopez, A. The Use of Computational Algorithms to Display the Aircraft Instruments That Work with Gyroscopic and Magnetic Physics (Theory for Programming an Elementary Flight Simulator). Appl. Sci. 2024, 14, 7099. https://doi.org/10.3390/app14167099

AMA Style

Ramirez-Lopez A. The Use of Computational Algorithms to Display the Aircraft Instruments That Work with Gyroscopic and Magnetic Physics (Theory for Programming an Elementary Flight Simulator). Applied Sciences. 2024; 14(16):7099. https://doi.org/10.3390/app14167099

Chicago/Turabian Style

Ramirez-Lopez, Adan. 2024. "The Use of Computational Algorithms to Display the Aircraft Instruments That Work with Gyroscopic and Magnetic Physics (Theory for Programming an Elementary Flight Simulator)" Applied Sciences 14, no. 16: 7099. https://doi.org/10.3390/app14167099

APA Style

Ramirez-Lopez, A. (2024). The Use of Computational Algorithms to Display the Aircraft Instruments That Work with Gyroscopic and Magnetic Physics (Theory for Programming an Elementary Flight Simulator). Applied Sciences, 14(16), 7099. https://doi.org/10.3390/app14167099

Note that from the first issue of 2016, this journal uses article numbers instead of page numbers. See further details here.

Article Metrics

Back to TopTop