Spatio-Temporal Variations in Soil Erosion and Its Driving Forces in the Loess Plateau from 2000 to 2050 Based on the RUSLE Model
Abstract
1. Introduction
2. Material and Methods
2.1. Study Area
2.2. Data Sources
2.3. Methods
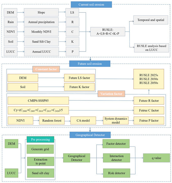
2.3.1. Technological Routes
2.3.2. Revised Universal Soil Loss Equation (RUSLE) Model
2.3.3. Slope Length Factor (LS)
2.3.4. Precipitation Erosivity Factor (R)
2.3.5. Surface Vegetation Coverage and Management Factors (C)
2.3.6. The Soil and Water Conservation Practice Factor (P)
2.3.7. Soil Erodibility Factor (K)
2.3.8. Patch-Generating Land Use Simulation (PLUS) Model
2.3.9. Geographical Detector
2.4. Data Classification and Factor Analysis
2.4.1. Significance of Data per Issue
2.4.2. Classification of Erosion Grades
3. Results
3.1. Spatio-Temporal Variation of Soil Erosion from 2000 to 2020
3.2. Soil Erosion Characteristics of Different Land Use Types
3.3. Projected Variations of Land Use Types and Soil Erosion
3.4. The Geographical Detector-Based Quantitative Attribution Analysis of Soil Erosion and Land Use Types
4. Discussion
4.1. Major Finding and Result Comparison
4.2. Regional Future Soil Erosion and Recommendations
5. Conclusions
Author Contributions
Funding
Institutional Review Board Statement
Informed Consent Statement
Data Availability Statement
Acknowledgments
Conflicts of Interest
References
- Han, X.; Xiao, J.; Wang, L. Identification of areas vulnerable to soil erosion and risk assessment of phosphorus transport in a typical watershed in the Loess Plateau. Sci. Total Environ. 2020, 758, 143661. [Google Scholar] [CrossRef] [PubMed]
- Liu, B.; Xie, Y.; Li, Z. The assessment of soil loss by water erosion in China. Int. Soil Water Conserv. Res. 2020, 8, 430–439. [Google Scholar] [CrossRef]
- Ma, X.; Zhu, J.; Yan, W. Assessment of soil conservation services of four river basins in Central Asia under global warming scenarios. Geoderma 2020, 375, 114533. [Google Scholar] [CrossRef]
- Vanwalleghem, T.; Gómez, J.; Amate, J. Impact of historical land use and soil management change on soil erosion and agricultural sustainability during the Anthropocene. Anthropocene 2017, 17, 13–29. [Google Scholar] [CrossRef]
- Phinzi, K.; Ngetar, N. The assessment of water-borne erosion at catchment level using GIS-based RUSLE and remote sensing: A review. Int. Soil Water Conserv. Res. 2019, 7, 27–46. [Google Scholar] [CrossRef]
- Liu, G.; Shangguan, Z.; Yao, W.; Yang, Q.; Zhao, M.; Dang, X.; Guo, M.; Wang, G.; Wang, B. Ecological effectiveness of ecological projects on the Loess Plateau. Proc. Chin. Acad. Sci. 2017, 32, 11–19. [Google Scholar] [CrossRef]
- Huang, L.; Shao, M. Advances and perspectives on soil water research in China’s Loess Plateau. Earth-Sci. Rev. 2019, 199, 102962. [Google Scholar] [CrossRef]
- Bulletin on Soil and Water Conservation in the Yellow River Basin; Yellow River Water Conservancy Commission, Ministry of Water Resources of the People’s Republic of China: Beijing, China, 2021.
- Guo, Z.; Yan, Z.; He, R.; Yang, H.; Ci, H.; Wang, R. Impacts of Land Use Conversion on Soil Erosion in the Urban Agglomeration on the Northern Slopes of the Tianshan Mountains. Land 2024, 13, 550. [Google Scholar] [CrossRef]
- Binh, N.; Duyen, D.; Thuy, D. Application of GIS in land unit mapping and evaluation of land suitability for agriculture in Uong Bi district-Quang Ninh province. IOP Conf. Ser. Earth Environ. Sci. 2024, 1345, 012017. [Google Scholar] [CrossRef]
- Chen, C.; Zhao, G.; Mu, X.; Tian, P.; Liu, L. Spatial and temporal variation of soil erosion in Huangshui watershed based on RUSLE model. J. Soil Water Conserv. 2021, 35, 73–79. [Google Scholar] [CrossRef]
- Mu, X.; Li, P.; Liu, B.; Zhao, G.; Gao, P.; Sun, W. Evolution of soil erosion patterns and their driving mechanisms on the Loess Plateau from 1901–2016. People’s Yellow River 2022, 44, 36–45. [Google Scholar] [CrossRef]
- Liang, X.; Guan, Q.; Clarke, K. Understanding the drivers of sustainable land expansion using a patch-generating land use simulation (PLUS) model: A case study in Wuhan, China. Comput. Environ. Urban Syst. 2021, 85, 101569. [Google Scholar] [CrossRef]
- Yang, T.; Zhao, J.; Zhu, J.; Liu, L.; Zhang, P. Spatial and temporal variability and prediction of ecosystem carbon stocks in Xi’an based on PLUS and InVEST models. Remote Sens. Nat. Resour. 2022, 34, 175–182. [Google Scholar] [CrossRef]
- Sun, X.; Xue, J.; Dong, L. Spatial and temporal variability and prediction of ecosystem carbon stocks in Nanjing based on PLUS model and InVEST model. J. Ecol. Rural Environ. 2023, 39, 41–51. [Google Scholar] [CrossRef]
- Wang, J.; Zhong, L.; Zhao, W.; Ying, L. Comparative analysis of the effects of rainfall and land use patterns on soil erosion in multiple watersheds—An example in the Loess Hills and Gullies of northern Shaanxi. J. Geogr. Sci. 2018, 28, 1415–1426. (In English) [Google Scholar] [CrossRef]
- Keo, S.; He, H.; Zhao, H.; Jing, Z. Changes in rainfall erosion forces and their effects on soil erosion on the Loess Plateau over 50 years. Soil Water Conserv. Res. 2018, 25, 1–7. [Google Scholar] [CrossRef]
- Wang, H.; Gao, J.; Hou, W. Quantitative Attribution Analysis of Soil Erosion in Different Geomorphological Types in Karst Areas:Based on the Geodetector Method. J. Geogr. Sci. 2019, 29, 271–286. [Google Scholar] [CrossRef]
- Wang, Y.; Wen, H.; Sun, D. Quantitative assessment of landslide risk based on susceptibility mapping using random forest and GeoDetector. Remote Sens. 2021, 13, 2625. [Google Scholar] [CrossRef]
- Liu, X.; Xiong, M.; Min, J.; Yuan, J.; Chen, W.; Yan, Y.; Li, Z. Key problems and reflections on the construction of national natural resources systematic observation and research system. Geoscience 2024, 38, 1–13. [Google Scholar] [CrossRef]
- Liu, X.; Liu, J. Introduction to the integrated platform of natural resource elements observation. Geol. China 2022, 49, 1004. [Google Scholar] [CrossRef]
- Guo, F.; Liu, X.; Maimaiti, Z.; Li, H.; Wang, R.; Luo, X.; Xing, L.; Wang, C.; Zhao, H. Analysis of spatiotemporal variations and influencing factors of soil erosion in the Jiangnan Hills red soil zone, China. Heliyon 2023, 9, e19998. [Google Scholar] [CrossRef] [PubMed]
- Liu, X.; Liu, X.; Cheng, S.; Gao, X.; Yu, Y.; Fu, Y. Construction of a national natural resources comprehensive observation system and key technologies. Resour. Sci. 2020, 42, 1849–1859. [Google Scholar] [CrossRef]
- Yuan, J.; Liu, X.; Li, H.; Wang, R.; Luo, X.; Xing, L.; Wang, C.; Zhao, H. Assessment of Spatial-Temporal Variations of Soil Erosion in Hulunbuir Plateau from 2000 to 2050. Land 2023, 12, 1214. [Google Scholar] [CrossRef]
- Zhang, H.; Fan, J.; Huang, L.; Tang, Y.; Yue, Y.; Yang, Y.; Liu, X. Theoretical study and technical scheme of comprehensive natural resources zoning in China. Resour. Sci. 2020, 42, 1870–1882. [Google Scholar] [CrossRef]
- Zheng, Y.; Zhang, H.; Liu, X.; Liu, X.; Bao, K.; Wang, X. Analysis of the dynamic change characteristics of natural resources under comprehensive zoning in Northeast China from 1990–2018. Chin. Geol. Surv. 2021, 8, 100–108. [Google Scholar] [CrossRef]
- Notice of the General Office of Henan Provincial People’s Government on the Issuance of the Implementation Plan for the Pilot Project of Serving the Ecological Protection and High-Quality Development of the Yellow River Basin (Henan Section) with Orderly Data Sharing in Henan Province. Bull. Henan Prov. People’s Gov. 2022, 460, 13–17.
- Reply of the People’s Government of Hebei Province on the Water and Soil Conservation Plan of Hebei Province (2016–2030). Hebei Prov. People’s Gov. Gaz. 2017, 2017, 6–7.
- Notice of the Shanxi Provincial Water Resources Department on the Issuance of the Management Measures for Regional Assessment of Soil and Water Conservation. Shanxi Prov. People’s Gov. Bull. 2022, 1041, 26–30.
- Peng, S.; Ding, Y.; Liu, W.; Li, Z. 1 km monthly temperature and precipitation dataset for China from 1901 to 2017. Earth Syst. Sci. Data 2019, 11, 1931–1946. [Google Scholar] [CrossRef]
- Yang, J.; Huang, X. The 30 m annual land cover dataset and its dynamics in China from 1990 to 2019. Earth Syst. Sci. Data 2021, 13, 3907–3925. [Google Scholar] [CrossRef]
- Hateffard, F.; Mohammed, S.; Alsafadi, K. CMIP5 climate projections and RUSLE-based soil erosion assessment in the central part of Iran. Sci. Rep. 2021, 11, 7273. [Google Scholar] [CrossRef] [PubMed]
- Xanthakis, M.; Minetos, P.; Lisitsa, G.; Kamari, G. Numerical Modelling of Soil Erosion on Cephalonia Island, Greece Using Geographical Information Systems and the Revised Universal Soil Loss Equation (RUSLE). Proceedings 2018, 2, 618. [Google Scholar] [CrossRef]
- Ganasri, B.; Ramesh, H. Assessment of soil erosion by RUSLE model using remote sensing and GIS-A case study of Nethravathi Basin. Geosci. Front. 2016, 7, 953–961. [Google Scholar] [CrossRef]
- Zhang, W.; Fu, J. Estimation of rainfall erosivity with different rainfall types. Resour. Sci. 2003, 1, 35–41. [Google Scholar] [CrossRef]
- Cai, C.; Ding, S.; Shi, Z. Application of USLE model and GIS IDRISI for predicting soil erosion in small waterheds. J. Soil Water Conserv. 2000, 14, 19–24. [Google Scholar] [CrossRef]
- Pal, S.; Shit, M. Application of RUSLE model for soil loss estimation of Jaipanda water shed, West Bengal. Spat. Inf. Res. 2017, 25, 399–409. [Google Scholar] [CrossRef]
- Zhao, Y.; Li, C.; He, H.; Wang, Q.; Wu, J. Analysis of driving factors of soil erosion change in Shaanxi Province based on maximum change rate. People’s Yellow River 2022, 44, 105–111+114. [Google Scholar] [CrossRef]
- Rao, L.; Xu, Y.; Hu, J.; Wang, Z.; Yao, W.; Shen, Z. Study on K value of soil erodibility in small watersheds in arsenic sandstone overburden area. J. Appl. Basic Eng. Sci. 2020, 28, 763–773. [Google Scholar] [CrossRef]
- Sang, L.; Zhang, C.; Yang, J.; Zhu, D.; Yun, W. Simulation of land use spatial pattern of towns and villages based on CA–Markov model. Math. Comput. Model 2011, 54, 938–943. [Google Scholar] [CrossRef]
- Peng, K.; Jiang, W.; Deng, Y.; Liu, Y.; Wu, Z.; Chen, Z. Simulating wetland changes under different scenarios based on integrating the random forest and CLUE-S models: A case study of Wuhan Urban Agglomeration. Ecol. Indic. 2020, 117, 106671. [Google Scholar] [CrossRef]
- Liang, X.; Liu, X.; Li, X.; Chen, Y.; Tian, H.; Yao, Y. Delineating multi-scenario urban growth boundaries with a CA-based FLUS model and morphological method. Landsc. Urban Plan. 2018, 177, 47–63. [Google Scholar] [CrossRef]
- Li, J.; Yang, D.; Wu, F. Simulation of land use change dynamics and carbon stock assessment in Kunming based on PLUS and InVEST models. Soil Water Conserv. 2023, 43, 378–387. [Google Scholar] [CrossRef]
- Wang, J.; Xu, C. Geodetectors: Principles and perspectives. J. Geogr. 2017, 72, 116–134. [Google Scholar] [CrossRef]
- Mathewos, M.; Wosoro, D.; Wondrade, N. Quantification of soil erosion and sediment yield using the RUSLE model in Boyo watershed, central Rift Valley Basin of Ethiopia. Heliyon 2024, 10, e3124. [Google Scholar] [CrossRef] [PubMed]
- Ministry of Water Resources of the People’s Republic of China. Soil Erosion Classification and Grading Standard (SL190-2007); China Water Conservancy and Hydropower Press: Beijing, China, 2008. [Google Scholar]
- Panagos, P.; Borrelli, P.; Meusburger, K.; Yu, B.; Klik, A. Global rainfall erosivity assessment based on high-temporal resolution rainfall records. Sci. Rep. 2017, 7, 4175. [Google Scholar] [CrossRef]
- Zhu, Z.; Yu, B. Validation of rainfall erosivity estimators for mainland China. Trans. ASABE 2015, 58, 61–71. [Google Scholar] [CrossRef]
- Qin, W.; Guo, Q.; Zuo, C.; Shan, Z.; Ma, L.; Sun, G. Spatial distribution and temporal trends of rainfall erosivity in mainland China for 1951–2010. Catena 2016, 147, 177–186. [Google Scholar] [CrossRef]
- Li, Z.; Yang, L.; Wang, G.; Hou, J.; Xin, Z.; Liu, G.; Fu, B. Current status, problems and countermeasures of soil erosion management on the Loess Plateau. J. Ecol. 2019, 39, 7398–7409. [Google Scholar] [CrossRef]
- He, J.; Jiang, X.; Lei, Y. Impact of ecological engineering on the Loess Plateau on spatial and temporal changes of key ecosystem services—Taking the Yanhe River Basin as an example. J. Ecol. 2023, 43, 4823–4834. [Google Scholar] [CrossRef]
- Liu, Y.; Gang, C.; Wen, Z.; Chen, T. Quantitative assessment of the effects of rainfall and vegetation factors on soil erosion in Yanhe River Basin. Bull. Soiland Water Conserv. 2021, 41, 35–42+353. [Google Scholar] [CrossRef]
- Yi, K.; Wang, S.; Wang, X. The characteristics of spatial-temporal differentiation of soil erosion based on RUSLE model: A case study of Chaoyang City, Liaoning Province. Geogr. Sci. 2015, 35, 365–372. [Google Scholar] [CrossRef]
- Liu, Z.; Guo, W.; Yang, Q. Vegetation cover changes and their relationship with rainfall in different physiognomy type areas of Loess Plateau. Sci. Soil Water Conserv. 2011, 9, 16–23. [Google Scholar] [CrossRef]
- Sun, Y.; Zhang, X.; Liu, J.; Xu, J.; Chen, W. Dynamic changes of vegetation coverage in water-wind ecotone on the Loess Plateau. Arid Land Geogr. 2013, 30, 1036–1043. [Google Scholar] [CrossRef]
- Wei, W.; Chen, L.; Fu, B. Soil and water loss affected by landuse under different rainfall patterns in the semiarid loess hilly area. Bull. Soil Water Conserv. 2006, 26, 19–23. [Google Scholar] [CrossRef]
- Wang, S.; Xu, X.; Huang, L. Spatial and Temporal Variability of Soil Erosion in Northeast China from 2000 to 2020. Remote Sens. 2023, 15, 225. [Google Scholar] [CrossRef]
- Huang, X.; Wang, L.; Lu, Q. Vulnerability assessment of soil and water loss in loess plateau and its impact on farmers’ soil and water conservation adaptive behavior. Sustainability 2018, 10, 4773. [Google Scholar] [CrossRef]
- Zhao, G.; Mu, X.; Wen, Z. Soil erosion, conservation, and eco-environment changes in the Loess Plateau of China. Land Degrad. Dev. 2013, 24, 499–510. [Google Scholar] [CrossRef]
- Wu, S.; Zhang, B.; Shi, X. Prediction of soil erosion under different land uses in the typical watershed of the Loess Plateau based on FLUS-CSLE model. Trans. Chin. Soc. Agric. Eng. 2022, 38, 83–92. [Google Scholar] [CrossRef]
- Zhang, G.; Zeng, G.; Yang, X.; Jiang, Z. Future changes in extreme high temperature over China at 1.5 C–5 C global warming based on CMIP6 simulations. Adv. Atmos. Sci. 2021, 38, 253–267. [Google Scholar] [CrossRef]
- Alexakis, D.; Tapoglou, E.; Vozinaki, A.; Tsanis, I. Integrated Use of Satellite Remote Sensing, Artificial Neural Networks, Field Spectroscopy, and GIS in Estimating Crucial Soil Parameters in Terms of Soil Erosion. Remote Sens. 2019, 11, 1106. [Google Scholar] [CrossRef]
- Panagos, P.; Borrelli, P.; Matthews, F.; Liakos, L.; Bezak, N.; Diodato, N.; Ballabio, C. Global rainfall erosivity projections for 2050 and 2070. J. Hydrol. 2022, 610, 127865. [Google Scholar] [CrossRef]
- Dou, X.; Ma, X.; Zhao, C.; Li, J.; Yan, Y.; Zhu, J. Risk assessment of soil erosion in Central Asia under global warming. Catena 2022, 212, 106056. [Google Scholar] [CrossRef]
- Guo, Q.; Cheng, C.; Jiang, H.; Liu, B.; Wang, Y. Comparative rates of wind and water erosion on typical farmland at the northern end of the Loess Plateau, China. Geoderma 2019, 352, 104–115. [Google Scholar] [CrossRef]
- Sun, W.; Shao, Q.; Liu, J. Soil erosion and its response to the changes of precipitation and vegetation cover on the Loess Plateau. J. Geogr. Sci. 2013, 23, 1091–1106. [Google Scholar] [CrossRef]
- Yan, R.; Zhang, X.; Yan, S.; Chen, H. Estimating soil erosion response to land use/cover change in a catchment of the Loess Plateau. China. Int. Soil Water Conserv. Res. 2018, 6, 13–22. [Google Scholar] [CrossRef]
- Jin, F.; Yang, W.; Fu, J.; Li, Z. Effects of vegetation and climate on the changes of soil erosion in the Loess Plateau of China. Sci. Total Environ. 2021, 773, 145514. [Google Scholar] [CrossRef] [PubMed]
- Jiang, C.; Zhang, H.; Zhang, Z.; Wang, D. Model-based assessment soil loss by wind and water erosion in China’s Loess Plateau: Dynamic change, conservation effectiveness, and strategies for sustainable restoration. Glob. Planet. Chang. 2019, 172, 396–413. [Google Scholar] [CrossRef]
- Li, Z.; Zhang, G.; Geng, R.; Wang, H.; Zhang, X. Land use impactson soil detachment capacity by overland flow in the Loess Plateau, China. Catena 2015, 124, 9–17. [Google Scholar] [CrossRef]
- Cao, M.; Xin, Y.; Ren, Z.; Zhang, X. Characteristics of rainfall erosion on different land use slopes in semi-arid loess hill-gully region. J. Sediment Res. 2022, 47, 43–50. [Google Scholar] [CrossRef]
- Han, J.; Cui, J.; Yang, W. Analysis of changes and driving factors of soil erosion in low hill region based on InVEST model. Res. Soil Water Conserv. 2002, 29, 32–39. [Google Scholar] [CrossRef]
- Guo, L.; Liu, R.; Men, C.; Wang, Q.; Miao, Y.; Shoaib, M.; Wang, Y.F.; Jiao, L.J.; Zhang, Y. Multiscale spatiotemporal characteristics of landscape patterns, hotspots, and influencing factors for soil erosion. Sci. Total Environ. 2021, 779, 146474. [Google Scholar] [CrossRef] [PubMed]
- Wang, R.; Zhang, S.; Yang, J.; Pu, L.; Yang, C.; Yu, L.; Chang, L.; Bu, K. Integrated use of GCM, RS, and GIS for the assessment of hillslope and gully erosion in the Mushi River Sub-Catchment, Northeast China. Sustainability 2016, 8, 317. [Google Scholar] [CrossRef]










| Judgment | Interaction |
|---|---|
| Non-linear weakening | |
| Single-factor nonlinear attenuation | |
| Two-factor enhancement | |
| Independent | |
| Non-linear enhancement |
| Year | Erosion Grade | Modulus/ (t/ha per Year) | Proportion/ (%) | Effective Area/(103 km2) |
|---|---|---|---|---|
| 2000 | Slight | <200 | 60.69 | 2397.9 |
| Mild | 200–2500 | 9.65 | 381.3 | |
| Moderate | 2500–5000 | 10.94 | 432.4 | |
| Strong | 5000–8000 | 8.58 | 339.0 | |
| Very strong | 8000–15,000 | 7.74 | 305.9 | |
| Extreme | >15,000 | 2.40 | 94.7 | |
| 2005 | Slight | <200 | 60.85 | 2411.6 |
| Mild | 200–2500 | 10.65 | 422.0 | |
| Moderate | 2500–5000 | 12.07 | 478.2 | |
| Strong | 5000–8000 | 8.60 | 340.9 | |
| Very strong | 8000–15,000 | 6.79 | 269.0 | |
| Extreme | >15,000 | 1.04 | 41.2 | |
| 2010 | Slight | <200 | 60.25 | 2388 |
| Mild | 200–2500 | 10.47 | 415.0 | |
| Moderate | 2500–5000 | 11.90 | 471.6 | |
| Strong | 5000–8000 | 9.39 | 372.3 | |
| Very strong | 8000–15,000 | 7.04 | 279.1 | |
| Extreme | >15,000 | 0.95 | 37.8 | |
| 2015 | Slight | <200 | 59.40 | 2356.4 |
| Mild | 200–2500 | 10.81 | 428.9 | |
| Moderate | 2500–5000 | 11.38 | 451.4 | |
| Strong | 5000–8000 | 9.75 | 386.8 | |
| Very strong | 8000–15,000 | 7.62 | 302.3 | |
| Extreme | >15,000 | 1.05 | 41.5 | |
| 2020 | Slight | <200 | 57.45 | 2279.8 |
| Mild | 200–2500 | 10.01 | 397.4 | |
| Moderate | 2500–5000 | 11.54 | 457.8 | |
| Strong | 5000–8000 | 10.00 | 397.0 | |
| Very strong | 8000–15,000 | 9.03 | 358.5 | |
| Extreme | >15,000 | 1.96 | 77.8 |
| 2000 | 2005 | 2010 | 2015 | 2020 | |
|---|---|---|---|---|---|
| Cropland land/(%) | 43.33 | 42.53 | 40.80 | 40.73 | 41.60 |
| Woodland/(%) | 28.91 | 30.23 | 32.15 | 32.53 | 34.34 |
| Grassland/(%) | 1.25 | 1.37 | 0.80 | 0.81 | 0.53 |
| Waters/(%) | 21.95 | 20.62 | 20.19 | 19.01 | 16.07 |
| Construction Land/(%) | 0.34 | 0.48 | 0.52 | 0.56 | 0.58 |
| Wetland/(%) | 4.22 | 4.76 | 5.55 | 6.36 | 6.88 |
| 2000 | 2005 | 2010 | 2015 | 2020 | |
|---|---|---|---|---|---|
| Cropland land/ (t/ha per year) | 4242 | 2225 | 2005 | 2654 | 2160 |
| Woodland/ (t/ha per year) | 4866 | 3435 | 3423 | 3474 | 3787 |
| Grassland/ (t/ha per year) | 2296 | 2026 | 2122 | 2086 | 2123 |
| Waters/ (t/ha per year) | 3408 | 2581 | 2154 | 2909 | 2398 |
| Construction Land/ (t/ha per year) | 1142 | 4471 | 1748 | 1358 | 1019 |
| Wetland/ (t/ha per year) | 1703 | 1043 | 1743 | 1672 | 1805 |
| Land Use Type | 2025 | 2030 | 2050 | |
|---|---|---|---|---|
| Arable land | Area/(103 km2) | 35.16 | 34.87 | 32.60 |
| Soil erosion/ (t/ha per year) | 2442 | 2412 | 2483 | |
| Woodland | Area/(103 km2) | 27.52 | 27.07 | 26.85 |
| Soil erosion/ (t/ha per year) | 4885 | 4984 | 4761 | |
| Grassland | Area/(103 km2) | 32.37 | 34.92 | 24.15 |
| Soil erosion/ (t/ha per year) | 1439 | 1321 | 1254 |
Disclaimer/Publisher’s Note: The statements, opinions and data contained in all publications are solely those of the individual author(s) and contributor(s) and not of MDPI and/or the editor(s). MDPI and/or the editor(s) disclaim responsibility for any injury to people or property resulting from any ideas, methods, instructions or products referred to in the content. |
© 2024 by the authors. Licensee MDPI, Basel, Switzerland. This article is an open access article distributed under the terms and conditions of the Creative Commons Attribution (CC BY) license (https://creativecommons.org/licenses/by/4.0/).
Share and Cite
Min, J.; Liu, X.; Li, H.; Wang, R.; Luo, X. Spatio-Temporal Variations in Soil Erosion and Its Driving Forces in the Loess Plateau from 2000 to 2050 Based on the RUSLE Model. Appl. Sci. 2024, 14, 5945. https://doi.org/10.3390/app14135945
Min J, Liu X, Li H, Wang R, Luo X. Spatio-Temporal Variations in Soil Erosion and Its Driving Forces in the Loess Plateau from 2000 to 2050 Based on the RUSLE Model. Applied Sciences. 2024; 14(13):5945. https://doi.org/10.3390/app14135945
Chicago/Turabian StyleMin, Jie, Xiaohuang Liu, Hongyu Li, Ran Wang, and Xinping Luo. 2024. "Spatio-Temporal Variations in Soil Erosion and Its Driving Forces in the Loess Plateau from 2000 to 2050 Based on the RUSLE Model" Applied Sciences 14, no. 13: 5945. https://doi.org/10.3390/app14135945
APA StyleMin, J., Liu, X., Li, H., Wang, R., & Luo, X. (2024). Spatio-Temporal Variations in Soil Erosion and Its Driving Forces in the Loess Plateau from 2000 to 2050 Based on the RUSLE Model. Applied Sciences, 14(13), 5945. https://doi.org/10.3390/app14135945

