Coarse–Fine Combined Bridge Crack Detection Based on Deep Learning
Abstract
1. Introduction
2. Methodology
2.1. Object Detection Network Models (ODNMs)
2.1.1. Faster R-CNN
2.1.2. SSD
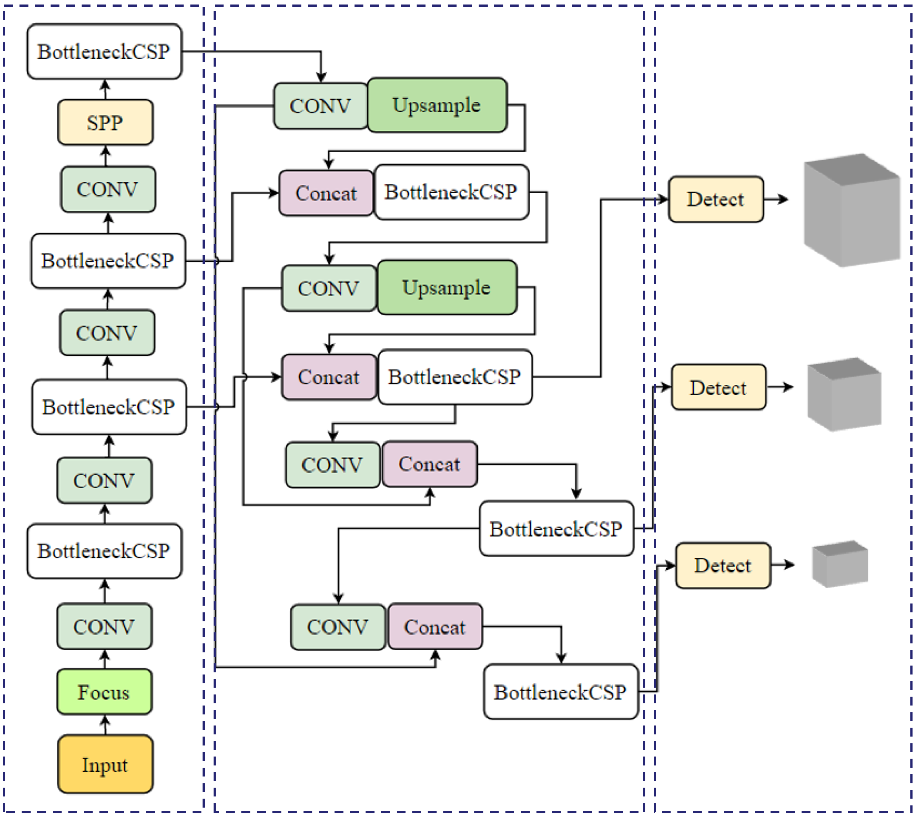
2.1.3. YOLOV4
2.1.4. YOLOV5
2.2. Semantic Segmentation Network Models (SSNMs)
2.2.1. U-Net
2.2.2. PSPNet
2.2.3. DeepLabV3+
2.3. Evaluation Indicators
- (1)
- Precision value
- (2)
- Recall value
- (3)
- Harmonic mean value
- (4)
- Accuracy value
2.4. Model Effectiveness Experiment
2.4.1. Model Training
- (1)
- Training results of the ODNMs
- (2)
- Training results of the SSNMs
2.4.2. Model Evaluation
- (1)
- Evaluation results of the ODNMs
- (2)
- Evaluation results of the SSNMs
3. Coarse–Fine Combined “Double Detection + Single Segmentation” Fine Crack Detection
3.1. Ideas for Fine Crack Detection
3.2. Example of Fine Crack Detection
4. Discussion
5. Conclusions
Author Contributions
Funding
Institutional Review Board Statement
Informed Consent Statement
Data Availability Statement
Acknowledgments
Conflicts of Interest
References
- Lu, J.; Yao, Z. A concrete crack recognition method based on progressive cascade convolution neural network. Ind. Constr. 2021, 51, 30–36. [Google Scholar]
- Ren, J.; Zhao, G.; Ma, Y.; Zhao, D.; Liu, T.; Yan, J. Automatic pavement crack detection fusing attention mechanism. Electronics 2022, 11, 3622. [Google Scholar] [CrossRef]
- Zhou, S.; Pan, Y.; Huang, X.; Yang, D.; Ding, Y.; Duan, R. Crack texture feature identification of fiber reinforced concrete based on deep learning. Materials 2022, 15, 3940. [Google Scholar] [CrossRef] [PubMed]
- Yu, Y.; Kurian, B.; Zhang, W.; Cai, C.S.; Liu, Y. Fatigue damage prognosis of steel bridges under traffic loading using a time-based crack growth method. Eng. Struct. 2021, 237, 112162. [Google Scholar] [CrossRef]
- Liang, X.; Cheng, Y.; Zhang, R.; Zhao, F. Bridge crack classification and measurement method based on deep convolution neural network. J. Comput. Appl. 2020, 40, 1056–1061. [Google Scholar]
- Liu, X.; Chen, Y.; Zhu, A.; Yang, J.; He, G. Tunnel crack identification based on deep learning. J. Guangxi Univ. 2018, 43, 2243–2251. [Google Scholar]
- Huyan, J.; Li, W.; Tighe, S.; Zhai, J.; Xu, Z.; Chen, Y. Detection of sealed and unsealed cracks with complex backgrounds using deep convolutional neural network. Autom. Constr. 2019, 107, 102946. [Google Scholar] [CrossRef]
- Li, F.; Lan, Z.; Cao, J. Acquirement and analysis of bridge crack images. Intell. Autom. Soft Comput. 2010, 16, 687–694. [Google Scholar] [CrossRef]
- He, Z.; Jiang, S.; Zhang, J.; Wu, G. Automatic damage detection using anchor-free method and unmanned surface vessel. Autom. Constr. 2022, 133, 104017. [Google Scholar] [CrossRef]
- Song, G.; Gu, H.; Mo, Y.L.; Hsu, T.T.C.; Dhonde, H. Concrete structural health monitoring using embedded piezoceramic transducers. Smart Mater. Struct. 2007, 16, 959–968. [Google Scholar] [CrossRef]
- Han, Q.; Xu, J.; Carpinteri, A.; Lacidogna, G. Localization of acoustic emission sources in structural health monitoring of masonry bridge. Struct. Control Health Monit. 2015, 22, 314–329. [Google Scholar] [CrossRef]
- Xu, J.; Dong, Y.; Zhang, Z.; Li, S.; He, S.; Li, H. Full scale strain monitoring of a suspension bridge using high performance distributed fiber optic sensors. Meas. Sci. Technol. 2016, 27, 124017. [Google Scholar] [CrossRef]
- Cheng, H.; Miyojim, M. Automatic pavement distress detection system. Inform. Sci. 1998, 108, 219–240. [Google Scholar] [CrossRef]
- Cai, Y.; Zhang, Y. Research on pavement crack recognition methods based on image processing. In Proceedings of the Third International Conference on Digital Image Processing (ICDIP 2011), Chengdu, China, 15–17 April 2011. [Google Scholar]
- Abdel-Qader, I.; Abudayyeh, O.; Kelly, M.E. Analysis of edge-detection techniques for crack identification in bridges. J. Comput. Civil. Eng. 2003, 17, 255–263. [Google Scholar] [CrossRef]
- Cardellicchio, A.; Ruggieri, S.; Leggieri, V.; Uva, G. View VULMA: Data set for training a machine-learning tool for a fast vulnerability analysis of existing buildings. Data 2022, 7, 4. [Google Scholar] [CrossRef]
- Jiang, Y.; Pang, D.; Li, C. A deep learning approach for fast detection and classification of concrete damage. Autom. Constr. 2021, 128, 103785. [Google Scholar] [CrossRef]
- Ochoa-Ruiz, G.; Angulo-Murillo, A.A.; Ochoa-Zezzatti, A.; Aguilar-Lobo, L.M.; Vega-Fernández, J.A.; Natraj, S. An asphalt damage dataset and detection system based on retinanet for road conditions assessment. Appl. Sci. 2020, 10, 3974. [Google Scholar] [CrossRef]
- Zhang, J.; Qian, S.; Tan, C. Automated bridge surface crack detection and segmentation using computer vision-based deep learning model. Eng. Appl. Artif. Intell. 2022, 115, 105225. [Google Scholar] [CrossRef]
- Zhang, L.; Zhang, Y.; Zhang, Z.; Shen, J.; Wang, H. Real-time water surface object detection based on improved Faster R-CNN. Sensors 2019, 19, 3523. [Google Scholar] [CrossRef]
- Jia, J.; Fu, M.; Liu, X.; Zheng, B. Underwater object detection based on improved EfficientNet. Remote Sens. 2022, 14, 4487. [Google Scholar] [CrossRef]
- Liu, W.; Quijano, K.; Crawford, M.M. YOLOv5-Tassel: Detecting tassels in RGB UAV imagery with improved YOLOv5 based on transfer learning. IEEE J. Sel. Top. Appl. Earth Obs. Remote Sens. 2022, 15, 8085–8094. [Google Scholar] [CrossRef]
- Yu, P.; Wang, H.; Zhao, X.; Ruan, G. An algorithm for target detection of engineering vehicles based on improved centernet. Comput. Mater. Contin. 2022, 73, 4261–4276. [Google Scholar] [CrossRef]
- Yu, P.; Wang, H.; Zhao, X.; Ruan, G. A research on an improved Unet-based concrete crack detection algorithm. Struct. Health Monit. 2021, 20, 1864–1879. [Google Scholar]
- Fu, H.; Meng, D.; Li, W.; Wang, Y. Bridge Crack Semantic Segmentation Based on Improved Deeplabv3+. J. Mar. Sci. Eng. 2021, 9, 671. [Google Scholar] [CrossRef]
- Amo-Boateng, M.; Ekow Nkwa Sey, N.; Ampah Amproche, A.; Kyereh Domfeh, M. Instance segmentation scheme for roofs in rural areas based on Mask R-CNN. Egypt. J. Remote Sens. Space Sci. 2022, 25, 569–577. [Google Scholar] [CrossRef]
- Wang, G.; Zhang, B.; Wang, H.; Xu, L.; Li, Y.; Liu, Z. Detection of the drivable area on high-speed road via YOLACT. Signal Image Video Process. 2022, 16, 1623–1630. [Google Scholar] [CrossRef]
- Cardellicchio, A.; Ruggieri, S.; Nettis, A.; Renò, V.; Uva, G. Physical interpretation of machine learning-based recognition of defects for the risk management of existing bridge heritage. Eng. Fail. Anal. 2023, 149, 107237. [Google Scholar] [CrossRef]
- Cha, Y.J.; Choi, W.; Büyüköztürk, O. Deep learning-based crack damage detection using convolutional neural networks. Comput.-Aided Civ. Infrastruct. Eng. 2017, 32, 361–378. [Google Scholar] [CrossRef]
- Lin, Y.; Nie, Z.; Ma, H. Structural damage detection with automatic feature-extraction through deep learning. Comput.-Aided Civ. Infrastruct. Eng. 2017, 32, 1025–1046. [Google Scholar] [CrossRef]
- Fang, F.; Li, L.; Zhu, H.; Lim, J.H. Combining Faster R-CNN and Model-Driven Clustering for elongated object detection. IEEE Trans. Image Process. 2020, 29, 2052–2065. [Google Scholar] [CrossRef]
- Nguyen, H. Improving Faster R-CNN framework for fast vehicle detection. Math. Probl. Eng. 2019, 3, 3808064. [Google Scholar] [CrossRef]
- Liao, Y.; Li, W. Bridge crack detection method based on convolution neural network. Comput. Eng. Des. 2021, 4, 2366–2372. [Google Scholar]
- Yulin, T.; Jin, S.; Bian, G.; Zhang, Y. Shipwreck target recognition in side-scan sonar images by improved YOLOv3 model based on transfer learning. IEEE Access 2020, 8, 173450–173460. [Google Scholar] [CrossRef]
- BaniMustafa, A.; AbdelHalim, R.; Bulkrock, O.; Al-Hmouz, A. Deep learning for assessing severity of cracks in concrete structures. Int. J. Comput. Commun. 2023, 18, 4977. [Google Scholar] [CrossRef]
- Yadav, D.P.; Kishore, K.; Gaur, A.; Kumar, A.; Singh, K.U.; Singh, T.; Swarup, C. A novel multi-scale feature fusion-based 3SCNet for building crack detection. Sustainability 2022, 14, 16179. [Google Scholar] [CrossRef]
- Wan, C.; Xiong, X.; Wen, B.; Gao, S.; Fang, D.; Yang, C.; Xue, S. Crack detection for concrete bridges with imaged based deep learning. Sci. Prog. 2022, 105, 368504221128487. [Google Scholar] [CrossRef] [PubMed]
- Chen, L.; Chen, W.; Wang, L.; Zhai, C.; Hu, X.; Sun, L.; Tian, Y.; Huang, X.; Jiang, L. Convolutional neural networks (CNNs)-based multi-category damage detection and recognition of high-speed rail (HSR) reinforced concrete (RC) bridges using test images. Eng. Struct. 2023, 276, 115306. [Google Scholar] [CrossRef]
- Ji, K.; Zhang, Z.; Yu, J.; Dang, J. A deep learning-based method for pixel-level crack detection on concrete bridges. IET Image Process. 2022, 16, 2609–2622. [Google Scholar]
- Ren, S.; He, K.; Girshick, R.; Sun, J. Faster R-CNN: Towards real-time object detection with region proposal networks. IEEE Trans. Pattern Anal. Mach. Intell. 2017, 39, 1137–1149. [Google Scholar] [CrossRef]
- Li, R.; Yu, J.; Li, F.; Yang, R.; Wang, Y.; Peng, Z. Automatic bridge crack detection using unmanned aerial vehicle and Faster R-CNN. Constr. Build. Mater. 2023, 362, 129659. [Google Scholar] [CrossRef]
- Liu, W.; Anguelov, D.; Erhan, D.; Szegedy, C.; Reed, S.E.; Fu, C.; Berg, A.C. SSD: Single shot multibox detector. In Proceedings of the 14th European Conference, Computer Vision—ECCV 2016, Amsterdam, The Netherlands, 11–14 October 2016; pp. 21–37. [Google Scholar]
- Yan, K.; Zhang, Z. Automated asphalt highway pavement crack detection based on deformable single shot multi-box detector under a complex environment. IEEE Access 2021, 9, 150925–150938. [Google Scholar] [CrossRef]
- Bochkovskiy, A.; Wang, C.; Liao, H.M. YOLOv4: Optimal speed and accuracy of object detection. arXiv 2020, arXiv:2004.10934. [Google Scholar]
- Zhang, N.; Yu, M.; Ren, H.; Tao, R.; Zhao, L. YOLO-v4 small object detection algorithm fused whith L-α. J. Harbin Univ. 2023, 28, 37–45. [Google Scholar]
- Jocher, G.; Stoken, A.; Chaurasia, A.; Borovec, J.; Xie, T.; Kwon, Y.; Michael, K.; Changyu, L.; Fang, J.; Abrahim, V. Ultralytics/yolov5: v6.0—YOLOv5n “Nano” Models, Roboflow Integration, Tensor, Flow Export, Open, CV DNN Support; Zenodo Technical Report; Zenodo: Geneva, Switzerland, 2021. [Google Scholar]
- Yu, G.; Zhou, X. An improved YOLOv5 crack detection method combined with a bottleneck transformer. Mathematics 2023, 11, 2377. [Google Scholar] [CrossRef]
- Ronneberger, O.; Fischer, P.; Brox, T. U-Net: Convolutional networks for biomedical image segmentation. In U-Net: Convolutional Networks for Biomedical Image Segmentation, Proceedings of the Medical Image Computing and Computer-Assisted Intervention–MICCAI 2015, 18th International Conference, Munich, Germany, 5–9 October 2015; Ronneberger, O., Fischer, P., Brox, T., Eds.; Springer: Berlin/Heidelberg, Germany; pp. 234–241.
- Su, H.; Wang, X.; Han, T.; Wang, Z.; Zhao, Z.; Zhang, P. Research on a U-Net bridge crack identification and feature-calculation methods based on a CBAM attention mechanism. Buildings 2022, 12, 1561. [Google Scholar] [CrossRef]
- Zhao, H.; Shi, J.; Qi, X.; Wang, X.; Jia, J. Pyramid Scene Parsing Network. In Proceedings of the IEEE Conference on Computer Vision and Pattern Recognition, Honolulu, HI, USA, 21–26 July 2017; pp. 6230–6239. [Google Scholar]
- Li, G.; Fang, Z.; Mohammed, A.M.; Liu, T.; Deng, Z. Automated bridge crack detection based on improving encoder–decoder network and strip pooling. J. Infrastruct. Syst. 2023, 29, 04023004. [Google Scholar] [CrossRef]
- Chen, L.-C.; Papandreou, G.; Kokkinos, I.; Murphy, K.; Yuille, A.L. DeepLab: Semantic image segmentation with deep convolutional nets, atrous convolution, and fully connected CRFs. IEEE Trans. Pattern Anal. Mach. Intell. 2018, 40, 834–848. [Google Scholar] [CrossRef]
- Zhang, X.; Yuan, J.; Yue, X.; Zhang, W. Research on crack segmentation and feature quantification of concrete beams based on optimized DeepLabv3+. Sci. Technol. Eng. 2023, 23, 3794–3803. [Google Scholar]
- Li, L.; Ma, W.; Li, L.; Lu, C. Research on detection algorithm for bridge cracks based on deep learning. Acta Autom. Sin. 2019, 45, 1727–1742. [Google Scholar]
- Ma, K.; Meng, X.; Hao, M.; Huang, G.; Hu, Q.; He, P. Research on the efficiency of bridge crack detection by coupling deep learning frameworks with convolutional neural networks. Sensors 2023, 23, 7272. [Google Scholar] [CrossRef]
- He, K.; Gkioxari, G.; Dollár, P.; Girshick, R. Mask R-CNN. In Proceedings of the IEEE International Conference on Computer Vision ICCV 2017, Venice, Italy, 22–29 October 2017; pp. 2980–2988. [Google Scholar]
- Yue, Q.; Xu, G.; Liu, X. Crack intelligent recognition and bridge monitoring methods. China J. Highw. Transp. 2024, 37, 16–28. [Google Scholar]










| Original Image | ODNMs | |||
|---|---|---|---|---|
| Faster R-CNN | SSD | YOLOV4 | YOLOV5(x) | |
![]() | ![]() | ![]() | ![]() | ![]() |
![]() | ![]() | ![]() | ![]() | ![]() |
![]() | ![]() | ![]() | ![]() | ![]() |
![]() | ![]() | ![]() | ![]() | ![]() |
| Original Image | SSNMs | ||
|---|---|---|---|
| U-Net | PSPNet | DeepLabV3+ | |
![]() | ![]() | ![]() | ![]() |
![]() | ![]() | ![]() | ![]() |
![]() | ![]() | ![]() | ![]() |
![]() | ![]() | ![]() | ![]() |
| ODNMs | Learning Frameworks | F1 (%) | p (%) | R (%) |
|---|---|---|---|---|
| Faster R-CNN | Keras2.1.5 | 76.00 | 80.53 | 71.37 |
| SSD | Keras2.1.5 | 67.00 | 82.76 | 56.47 |
| YOLOV4 | TensorFlow2.2.0 | 33.00 | 76.06 | 21.18 |
| YOLOV5 | TensorFlow2.2.0 | 67.00 | 87.50 | 54.90 |
| SSNMs | Learning Frameworks | AC (%) | p (%) | R (%) |
|---|---|---|---|---|
| U-Net | PyTorch1.2.0 | 98.37 | 89.11 | 90.28 |
| PSPNet | TensorFlow2.2.0 | 97.86 | 85.62 | 87.86 |
| DeepLabV3+ | PyTorch1.2.0 | 98.20 | 87.58 | 90.12 |
Disclaimer/Publisher’s Note: The statements, opinions and data contained in all publications are solely those of the individual author(s) and contributor(s) and not of MDPI and/or the editor(s). MDPI and/or the editor(s) disclaim responsibility for any injury to people or property resulting from any ideas, methods, instructions or products referred to in the content. |
© 2024 by the authors. Licensee MDPI, Basel, Switzerland. This article is an open access article distributed under the terms and conditions of the Creative Commons Attribution (CC BY) license (https://creativecommons.org/licenses/by/4.0/).
Share and Cite
Ma, K.; Hao, M.; Meng, X.; Liu, J.; Meng, J.; Xuan, Y. Coarse–Fine Combined Bridge Crack Detection Based on Deep Learning. Appl. Sci. 2024, 14, 5004. https://doi.org/10.3390/app14125004
Ma K, Hao M, Meng X, Liu J, Meng J, Xuan Y. Coarse–Fine Combined Bridge Crack Detection Based on Deep Learning. Applied Sciences. 2024; 14(12):5004. https://doi.org/10.3390/app14125004
Chicago/Turabian StyleMa, Kaifeng, Mengshu Hao, Xiang Meng, Jinping Liu, Junzhen Meng, and Yabing Xuan. 2024. "Coarse–Fine Combined Bridge Crack Detection Based on Deep Learning" Applied Sciences 14, no. 12: 5004. https://doi.org/10.3390/app14125004
APA StyleMa, K., Hao, M., Meng, X., Liu, J., Meng, J., & Xuan, Y. (2024). Coarse–Fine Combined Bridge Crack Detection Based on Deep Learning. Applied Sciences, 14(12), 5004. https://doi.org/10.3390/app14125004





































