Recognition of Weak Microseismic Events Induced by Borehole Hydraulic Fracturing in Coal Seam Based on ResNet-10
Abstract
:1. Introduction
2. Methods
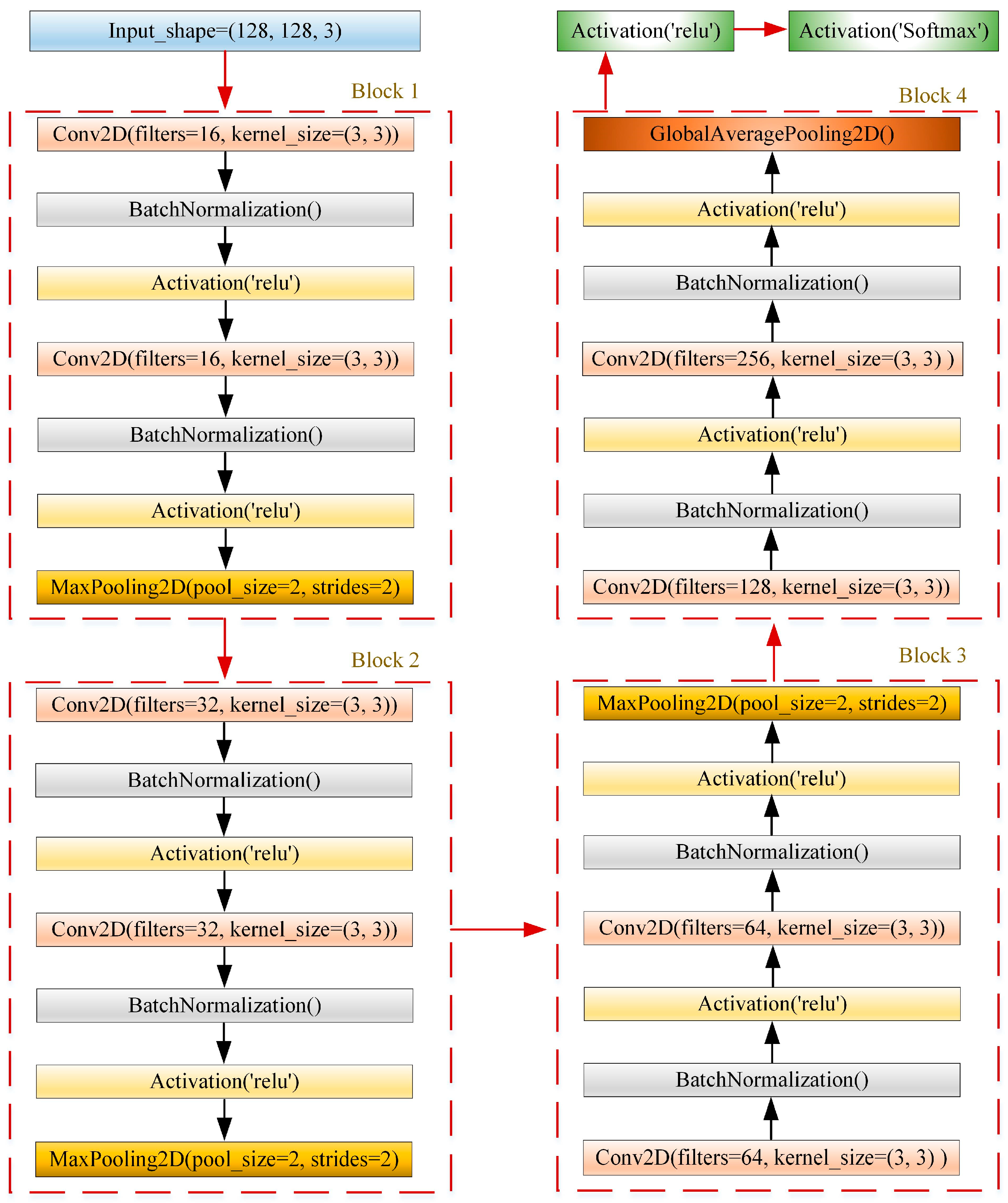
2.1. CNN Model
2.2. Data Collection and Training
- In order to generate a sequence of numbers with standard normal distribution, we use the randn function in Matlab (2021 version). The length of this sequence is the same as the length of the waveform segment.
- The series generated by the randn function may not necessarily have a mean value and variance of 0 and 1, respectively. Therefore, we subtract the mean value of the series to reduce the impact of these deviations on subsequent data processing.
- We calculate the db gain of the output signal and the input signal using Formula (15). Next, we multiply this gain by the sum of squares of the waveform segments, and then multiply it by the length of the waveform segments. Finally, we take the reciprocal square root of the result. We perform these operations to ensure that the amount of noise added to each waveform in the segment remains within a reasonable range.
- In order to eliminate the influence of differences between data in the series generated in Step (2), we calculate the standard deviation of the series. We then multiply this standard deviation by each number in the series successively to obtain a new series.
- We divide the result of Step (4) by the result of Step (3) to obtain the noised sequence. Finally, we add this sequence to the waveform fragment to obtain the waveform fragment after noise addition.
2.3. Detection Procedure
3. Results
- Capability of feature extraction: Traditional methods require manual design of algorithms which demands a lot of domain knowledge and experience along with repeated attempts to find a good algorithm. However, ResNet-10 can learn the most distinguishing features in microseismic waveforms and automatically extract features without requiring professional knowledge or intervention, thus reducing the difficulty of feature extraction and minimizing human error.
- Ability of pattern recognition: Microseismic waveforms contain complex patterns and structural information, which traditional methods struggle to recognize and understand. In contrast, ResNet-10 has stronger pattern recognition capabilities and can automatically capture pattern and structural information in microseismic waveforms through operations such as convolution and pooling. It gradually transforms this information into higher-level feature representations.
- Adaptability of data: Microseismic waveform characteristics vary due to geological structure, porosity, and other factors. The recognition effect of traditional methods can be limited due to this variability. However, ResNet-10 has good data adaptability and can learn microseismic waveform characteristics under different geological structures and porosity through training. This leads to an improvement in recognition accuracy.
4. Discussion
5. Conclusions
- In terms of accuracy and recall rate, ResNet-10 outperforms the expert and STA/LTA recognition methods. The accuracy rates of STA/LTA, experts, and ResNet-10 in recognizing microseismic events are 84%, 100%, and 100%, respectively. The recall rates of STA/LTA, experts, and ResNet-10 in recognizing microseismic events are 61%, 73%, and 77%, respectively. ResNet-10 can recognize weak waveforms that are difficult for STA/LTA and experts to recognize.
- Within 30 min of the water pressure dropping, there are 15 water flow signals. According to the test records, water droplets flow out of the surrounding rock during the time range of the water pressure drop. This suggests that when water flow signal occurs, it often corresponds to the penetration of hydraulic cracks and the seepage of water.
- In the time domain, the duration of water flow signal is 11.534 s, which is much longer than that of microseismic and blasting waveforms. In terms of time-frequency, the frequency band with the highest energy distribution ratio of the blasting waveform is 400–500 Hz, and the energy distribution ratio is 35.5%. The frequency band with the highest energy distribution ratio of microseismic waveforms is 0–100 Hz, and the energy distribution ratio ranges from 60.7% to 99.9%. The frequency band with the highest energy distribution ratio of water flow signal is 0–100 Hz, and the energy distribution ratio is 60.6%.
- The recognition of more microseismic events, especially weak ones, helps to obtain a more complete fracture propagation trajectory, which can optimize the fracturing process and prevent construction risks. However, how to better match the microseismic waveforms with the model is a difficult task. Next, we will use a more intelligent and more suitable model to complete the classification task of microseismic wavforms.
Author Contributions
Funding
Institutional Review Board Statement
Informed Consent Statement
Data Availability Statement
Acknowledgments
Conflicts of Interest
References
- Yuan, L.; Lin, B.Q.; Yang, W. Research progress and development direction of gas control with mine hydraulic technology in China coal mine. Coal Sci. Technol. 2015, 43, 45–49. [Google Scholar]
- Wang, Y.F.; He, X.Q.; Wang, E.Y.; Li, Z.Y. Research progress and development tendency of the hydraulic technology for increasing the permeability of coal seams. J. China Coal Soc. 2014, 39, 1945–1955. [Google Scholar]
- Wang, X.R.; Li, N.; Wang, E.Y.; Liu, X.F. Microcracking mechanisms of sandstone from acoustic emission source inversion. Chin. J. Geophys. 2020, 63, 2627–2643. [Google Scholar]
- Cao, A.Y.; Chen, F.; Liu, Y.Q.; Dou, L.M.; Wang, C.B.; Yang, X.; Bai, X.Q.; Song, S.K. Response characteristics of rupture mechanism and source parameters of mining tremors in frequent coal burst area. J. China Coal Soc. 2022, 47, 722–733. [Google Scholar]
- Zhang, Z.B.; Wang, E.Y.; Li, N.; Zhang, H.T.; Bai, Z.M.; Zhang, Y.H. Research on macroscopic mechanical properties and microscopic evolution characteristic of sandstone in thermal environment. Constr. Build. Mater. 2023, 366, 130152. [Google Scholar] [CrossRef]
- Zhang, Z.B.; Wang, E.Y.; Zhang, H.T.; Bai, Z.M.; Zhang, Y.H.; Chen, X. Research on nonlinear variation of elastic wave velocity dispersion characteristic in limestone dynamic fracture process. Fractals 2023, 31, 2350008. [Google Scholar] [CrossRef]
- Li, N.; Huang, B.X.; Zhang, X.; Tan, Y.Y.; Li, B.L. Characteristic of microseismic waveform induced by hydraulic fracturing in coal seam for coal rock dynamic disasters prevention. Saf. Sci. 2019, 115, 188–198. [Google Scholar] [CrossRef]
- Li, N.; Sun, W.C.; Huang, B.X.; Chen, D.; Zhang, S.H.; Yan, M.Y. Acoustic Emission Source Location Monitoring of Laboratory-Scale Hydraulic Fracturing of Coal Under True Triaxial Stress. Nat. Resour. Res. 2021, 30, 2297–2315. [Google Scholar] [CrossRef]
- Hu, J.Y.; Zhang, R.; Ren, L.; Peng, F.H.; Wu, F.; Cao, W.L. Research on automatic pattern recognition algorithm of micro-seismic waveform characteristics in mines. Chin. J. Rock Mech. Eng. 2022, 41, 346–361. [Google Scholar]
- Liao, S.R.; Zhang, H.C.; Fan, L.P.; Li, B.R.; Huang, L.Z.; Fang, L.H.; Qin, M. Development of a real-time intelligent seismic processing system and its application in the 2021 Yunnan Yangbi Ms 6.4 earthquake. Chin. J. Geophys. 2021, 64, 3632–3645. [Google Scholar]
- Akaike, H. A new look at the statistical model identification. IEEE Trans. Autom. Control 1974, 19, 716–723. [Google Scholar] [CrossRef]
- Allen, R.V. Automatic earthquake recognition and timing from single trace. Bull. Seismol. Soc. Am. 1978, 68, 1521–1532. [Google Scholar] [CrossRef]
- Gibbons, S.J.; Ringdal, F. The detection of low magnitude seismic events using array-based waveform correlation. Geophys. J. Int. 2006, 165, 149–166. [Google Scholar] [CrossRef]
- Fu, J.H.; Wang, X.; Li, Z.T.; Tan, Q.; Wang, J.J. Automatic picking up earthquake’s P waves using signal-to noise ratio under a strong noise environment. Chin. J. Geophys. 2019, 62, 1405–1412. [Google Scholar]
- Li, N.; Fang, L.L.; Sun, W.C.; Zhang, X.; Chen, D. Evaluation of borehole Hydraulic Fracturing in Coal Seam Using the Microseismic Monitoring Method. Rock Mech. 2021, 54, 607–625. [Google Scholar] [CrossRef]
- Jia, B.X.; Li, F.; Zhou, L.L.; Wang, S.; Liu, J.Z. Joint arrival-time picking method of microseismic P-wave and S-wave based on time-frequency analysis. Rock Soil Mech. 2021, 42, 1253–1265. [Google Scholar]
- Li, S.L.; Tang, C.; Liu, Y.C. The research about new method of picking onset of microseismic P-wave based on power of damping energy. Chin. J. Rock Mech. Eng. 2021, 40, 2613–2622. [Google Scholar]
- Tozzi, R.; Masci, F.; Pezzopane, M. A stress test to evaluate the usefulness of Akaike information criterion in short-term earthquake prediction. Sci. Rep. 2020, 10, 21153. [Google Scholar] [CrossRef]
- Wu, S.C.; Guo, C.; Gao, Y.T.; Zhang, C.J.; Zheng, F.R. Discussion and prospect of source location of rock fracture. Chin. J. Rock Mech. Eng. 2020, 40, 874–891. [Google Scholar]
- Zhang, J.Y.; Dong, L.L.; Xu, N.W. Noise Suppression of Microseismic waveforms via Adaptive Variational Mode Decomposition and Akaike Information Criterion. Appl. Sci. 2020, 10, 3790. [Google Scholar] [CrossRef]
- Zhu, Q.J.; Jiang, F.X.; Wei, Q.D.; Wang, B.; Liu, J.H. An automatic method determining arrival times of microseismic P-phase in hydraulic fracturing of coal seam. Chin. J. Rock Mech. Eng. 2018, 37, 2319–2333. [Google Scholar]
- Li, N.; Zhang, X.; Huang, B.X.; Tan, Y.Y. Automatic detection model of acoustic emission events of coal and rock based on waveforms correlation. J. China Coal Soc. 2018, 43, 1893–1901. [Google Scholar]
- Jia, B.X.; Li, F. Source location method of microseisms with double seismic phases based on TFA-DC arrival time picking. J. China Coal Soc. 2021, 47, 817–827. [Google Scholar]
- Shang, X.Y.; Li, X.B.; Esteban, A.M.; Dong, L.J. An improved P-phase arrival picking methods/L-K-A withanap-plication to the Yong sha ba minein China. Pure Appl. Geophys. 2018, 175, 2121–2139. [Google Scholar] [CrossRef]
- Yang, Z.P.; Song, W.Q.; Liu, J.; Chen, J.A.; Liu, Q.; Wu, D. A method of combining multi-channel signals to suppress the strong reflection through matching pursuit. Oil Geophys. Prospect. 2018, 56, 77–85+7. [Google Scholar]
- Lecun, Y.; Bengio, Y.; Hinton, G. Deep Learning. Nature 2015, 521, 436–444. [Google Scholar] [CrossRef]
- McCulloch, W.S.; Pitts, W. A logical calculus of the ideas immanent in nervous activity. Bull. Math. Biophys. 1943, 5, 115–133. [Google Scholar] [CrossRef]
- Rosenblatt, F. The preceptron: A probabilistic model for information storage and organization in the brain. Psychol. Rev. 1958, 65, 386–408. [Google Scholar] [CrossRef]
- Rumelhart, D.E.; Hinton, G.; Willia, R.J. Learning representations by back-propagating errors. Nature 1986, 323, 533–536. [Google Scholar] [CrossRef]
- Zhao, Y.; Takano, K.; Zhao, Y.P.; Zhang, C.Z.; Ji, A.D. An artificial neural network approach for broadband seismic phase picking. Bull. Seismol. Soc. Am. 1999, 89, 670–680. [Google Scholar] [CrossRef]
- Cortes, C.; Vapnik, V. Support vector networks. Mach. Learn. 1995, 20, 273–297. [Google Scholar] [CrossRef]
- Wang, C.; Liu, Y.; Song, D.Z.; Xu, J.H.; Wang, Q.W.; Zhang, S.Y. Evaluation of bedding effect on the bursting liability of coal and coal-rock combination under different bedding dip angles. Adv. Geo-Energy Res. 2024, 11, 29–40. [Google Scholar] [CrossRef]
- Hinton, G.; Salakhutdinov, R. Reducing the dimensionality of data with neural networks. Science 2006, 313, 504–507. [Google Scholar] [CrossRef] [PubMed]
- Zhou, B.W.; Fan, L.P.; Zhang, L.; Li, B.R.; Fang, L.H. Earthquake detection using convolutional neural network and its optimization. Acta Seismol. Sin. 2020, 42, 669–683. [Google Scholar]
- Zhao, M.; Chen, S.; Dave, Y. Waveform classification and seismic recognition by convolution neural network. Chin. J. Geophys. 2019, 62, 374–382. [Google Scholar]
- Yang, Q.J.; Zhou, P.H. Automatic segmentation of auroral images using machine learning techniques. Chin. J. Geophys. 2020, 63, 63–72. [Google Scholar]
- Xue, D.J.; Tang, L.C.; Wang, A.; Yi, H.Y.; Zhang, C.; Geng, C.Q.; Zhou, H.W. FCN-based intelligent identification and fractal reconstruction of pore-fracture network in coal by micro CT scanning. Chin. J. Rock Mech. Eng. 2020, 39, 1203–1221. [Google Scholar]
- Yu, S.W.; Ma, J.W.; Wang, W.L. Deep learning for denoising. Geophysics 2019, 84, V333–V350. [Google Scholar] [CrossRef]
- Peng, P.A.; Lei, R.; Wang, J.M. Enhancing Microseismic Signal Classification in Metal Mines Using Transformer-Based Deep Learning. Sustainability 2023, 15, 14959. [Google Scholar] [CrossRef]
- Yang, S.B.; Hu, J.; Zhang, H.J.; Liu, G.Q. Simultaneous earthquake detection on multiple stations via a convolutional neural network. Seismol. Soc. Am. 2020, 92, 246–260. [Google Scholar] [CrossRef]
- Dong, L.J.; Tang, Z.; Li, X.B.; Chen, Y.C.; Xue, J.C. Discrimination of mining microseismic events and blasts using convolutional neural networks and original waveform. J. Cent. South Univ. 2020, 27, 3078–3089. [Google Scholar] [CrossRef]
- Wang, W.B.; Xu, X.L.; Sheng, L.; Gao, M. Detection of microseismic events based on convolutional neural network. Oil Geophys. Prospect. 2020, 55, 939–949+929. [Google Scholar]
- Zhang, X.L.; Wang, X.H.; Zhang, Z.H.; Wang, Z.H. CNN-Transformer for Microseismic Signal Classification. Electronics 2023, 12, 2468. [Google Scholar] [CrossRef]
- Li, H.X.; Li, J.H. Recognition of Robot Based on Attention Mechanism and Convolutional Neural Network. In Proceedings of the 2019 IEEE 3rd Information Technology, Networking, Electronic and Automation Control Conference (ITNEC), Chengdu, China, 15–17 March 2019; pp. 2578–2584. [Google Scholar]
















Disclaimer/Publisher’s Note: The statements, opinions and data contained in all publications are solely those of the individual author(s) and contributor(s) and not of MDPI and/or the editor(s). MDPI and/or the editor(s) disclaim responsibility for any injury to people or property resulting from any ideas, methods, instructions or products referred to in the content. |
© 2023 by the authors. Licensee MDPI, Basel, Switzerland. This article is an open access article distributed under the terms and conditions of the Creative Commons Attribution (CC BY) license (https://creativecommons.org/licenses/by/4.0/).
Share and Cite
Zhang, Y.; Li, N.; Sun, L.; Qiu, J.; Huang, X.; Li, Y. Recognition of Weak Microseismic Events Induced by Borehole Hydraulic Fracturing in Coal Seam Based on ResNet-10. Appl. Sci. 2024, 14, 80. https://doi.org/10.3390/app14010080
Zhang Y, Li N, Sun L, Qiu J, Huang X, Li Y. Recognition of Weak Microseismic Events Induced by Borehole Hydraulic Fracturing in Coal Seam Based on ResNet-10. Applied Sciences. 2024; 14(1):80. https://doi.org/10.3390/app14010080
Chicago/Turabian StyleZhang, Yunpeng, Nan Li, Lihong Sun, Jincheng Qiu, Xiaokai Huang, and Yan Li. 2024. "Recognition of Weak Microseismic Events Induced by Borehole Hydraulic Fracturing in Coal Seam Based on ResNet-10" Applied Sciences 14, no. 1: 80. https://doi.org/10.3390/app14010080
APA StyleZhang, Y., Li, N., Sun, L., Qiu, J., Huang, X., & Li, Y. (2024). Recognition of Weak Microseismic Events Induced by Borehole Hydraulic Fracturing in Coal Seam Based on ResNet-10. Applied Sciences, 14(1), 80. https://doi.org/10.3390/app14010080

