Next Article in Journal
An Enhanced Neural Word Embedding Model for Transfer Learning
Previous Article in Journal
A Novel Approach for Fast Screening of a Complex Cyanobacterial Extract for Immunomodulatory Properties and Antibacterial Activity
 
 
Font Type:
Arial Georgia Verdana
Font Size:
Aa Aa Aa
Line Spacing:
Column Width:
Background:
Article

Uncertainty Theory-Based Structural Reliability Analysis and Design Optimization under Epistemic Uncertainty

1
School of Reliability and Systems Engineering, Beihang University, Beijing 100191, China
2
Science and Technology on Reliability and Environmental Engineering Laboratory, Beihang University, Beijing 100191, China
3
School of Aeronautic Science and Engineering, Beihang University, Beijing 100191, China
*
Author to whom correspondence should be addressed.
Appl. Sci. 2022, 12(6), 2846; https://doi.org/10.3390/app12062846
Submission received: 7 February 2022 / Revised: 5 March 2022 / Accepted: 7 March 2022 / Published: 10 March 2022

Abstract

:
Reliability analysis and trade-offs between safety and cost with insufficient data represent an inevitable problem during the early stage of structural design. In this paper, efficient uncertainty theory-based reliability analysis and a design method are proposed under epistemic uncertainty. The factors influencing the structure are regarded as uncertain variables. Based on this, a new metric termed uncertain measure is employed to define an uncertainty reliability indicator (URI) for estimating the reliable degree of structure. Two solving methods, namely, the crisp equivalent analytical method and uncertain simulation (US) method, are introduced to calculate the URI and acquire reliability. Thereafter, a URI-based design optimization (URBDO) model is constructed with target reliability constraints. To solve the URBDO model and obtain optimal solutions, crisp equivalent programming and a genetic-algorithm combined US approach are developed. Four physical examples are solved to verify the adaptability and advantage of the established model and corresponding solving techniques.

1. Introduction

Structural design optimization is a pivotal discipline in industrial engineering products. Generally, structural design aims at searching the best solution of design variables that minimizes the mass or total costs while satisfying several performance constraints [1]. Various uncertainties are intrinsically involved in the process of engineering structural design and optimization [2]. Traditional design optimization is performed under deterministic conditions that neglect the influence of uncertainties stemming from structure size imprecision, external loads fluctuation, and material property variation [3,4]. Those ineluctable uncertainties will lead to unreliable results and decrease confidence in deterministic design optimization. Consequently, reliability assessment and reliability-based design optimization (RBDO) have been widely employed in various engineering problems [5], such as vehicle engineering [3], aerospace engineering [6,7,8], offshore engineering [9], and civil engineering [10].
As a precondition for reliability assessment and RBDO, an appropriate mathematical framework has to be selected to describe the characterization of uncertainties [2,11]. Various methods have been used to determine the best designs according to the uncertainty type. The most accepted classification is to divide uncertainty into two categories, i.e., aleatory uncertainty and epistemic uncertainty [12].
Aleatory uncertainty is also referred to as statistical or variability uncertainty, which is inherent in any engineering product. It is supposed that the sample data of aleatory uncertainties is sufficient to characterize their influence on the structural performance in the reliability analysis and optimal design process [13]. Generally speaking, the probability theory-based design frameworks provide reasonable solutions when accurate probability distributions of input factors are available. In this regard, different reliability analyses and RBDO strategies have been proposed to obtain an optimal design [14]. Among these strategies, the first-order reliability method (FORM), second-order reliability method (SORM), and Monte Carlo simulation (MCS) are widely employed due to their capability and simplicity [15,16,17]. The reliability index approach (RIA) is developed based on FORM or SORM for the structural design optimization [18,19].
Generally, real-world structural problems more commonly encounter mixed aleatory and epistemic uncertainties. Nevertheless, the research conducted in this paper focuses on the structural reliability assessment and design under epistemic uncertainty. Epistemic uncertainty describes insufficient information of the input factors due to partial or no sample data available [12]. In this case, the aforementioned probability-theory-based strategies cannot be used for structural reliability assessment and design optimization [20]. Therefore, the non-probabilistic methods show distinctive attraction in dealing with epistemic uncertainty problems under limited sample data [21]. The common non-probabilistic reliability analysis and design theories involve fuzzy set theory [8], interval theory [7], possibility theory [22,23], convex set theory [24], and evidence theory [25,26]. However, since the possibility measure and fuzzy set cannot satisfy the self-duality axiom, their estimation results may be counter-intuitive, i.e., the sum of failure possibility and reliability is not equal to one [27]. In addition, interval theory, evidence theory, and convex set theory are based on the probability-interval measure characterized by the interval extension problem and rapid attenuation leading to over-conservative results in the analysis process [28,29]. Hence, a new axiomatic mathematics called uncertainty theory was developed to deal with epistemic uncertainty, which simultaneously satisfies both subadditivity and self-duality [30].
The uncertainty theory was founded by Liu in 2007 based on uncertain measures [31]. Uncertain measure quantifies the human belief degree that an event may happen that satisfies duality axiom, normality axiom, and subadditivity axiom, which compensates for the defects of the aforementioned measures [29]. Therefore, the uncertainty theory is regarded as a suitable method when describing epistemic uncertainty. The uncertainty theory has been studied by many researchers and successfully applied to various fields such as financial analysis [32], uncertain risk analysis [33], and decision-making [34]. In reliability analysis, Kang et al. [20] presented a reliability quantification method known as Belief Reliability based on the uncertainty theory. Wang [35] defined a Cornell uncertainty index for structural reliability with uncertainty theory. Zhou [36] developed an uncertainty propagation methodology for structural reliability analysis with different knowledge stages. Nevertheless, these aforementioned models do not involve the challenging issue of structural design optimization. Moreover, the premise of these methods is that the limit state function (LSF) is strictly monotonic with respect to the input factors.
Liu [37] formulated a mathematical framework for uncertain programming where he defined some basic concepts about system reliability design problems. Zhang [38] employed uncertain programming framework to solve uncertain optimal assignment issue in which profit is uncertain. Wang et al. [39] proved that some uncertain programming, including uncertain variables with continuous distributions, can be equivalently converted to a deterministic model. Additional optimization research based on uncertainty theory can be found in [40]. To the best of our knowledge, however, there is no existing method based on uncertainty theory for structural reliability analysis and design optimization under epistemic uncertainty. Thus, a new framework to evaluate structural reliability and guiding the design optimization based on uncertainty theory is explored in this paper to supplement the existing non-probabilistic methods.
In the proposed framework, an uncertainty reliability indicator (URI) formulation is defined for structural reliability analysis based on the uncertain measure. This formulation can demonstrate the belief degree and how epistemic uncertainty may affect the structural reliability. Subsequently, the crisp equivalent analytical and uncertain simulation (US) approaches are proposed to solve the URI. Based on the URI, a class of URI-based design optimization (URBDO) model is established to meet a specified level of uncertainty reliability. The URBDO model can provide an alternative methodology for the early design of structural problems with limited experimental data. Furthermore, crisp equivalent programming (CEP) and US combined with genetic algorithm (USGA) methods are constructed to solve the URBDO model.
The remainder of this research is structured as follows. The commonly used mathematical concepts of uncertainty and uncertain programming are reviewed in Section 2. A new URI and corresponding two solving methods for structural reliability analysis under epistemic uncertainty are explained in Section 3. The presented general URBDO model is introduced in Section 4. Then, CEP and USGA strategies are provided to acquire the optimal results of the URBDO model. Several engineering applications are investigated to demonstrate the significance of the proposed approaches in Section 5. The application summary and future research directions of the proposed method are discussed in Section 6. Finally, the concluding remarks are summarized in Section 7.

2. Theoretical Background

In this section, some basic definitions and theorems in uncertainty theory, which represent the mathematical foundation of structural uncertainty reliability, are briefly introduced. Moreover, uncertain programming and crisp mathematical programming methods that guide the establishment of the uncertainty reliability based design optimization model are reviewed.

2.1. Fundamental Concepts of Uncertainty Theory

As a vital concept of uncertainty theory, uncertain measure is interpreted as the human belief degree of an event that may occur.
Definition 1
(Uncertain measure [31]). Let  Γ be a nonempty set and  be a  σ -algebra over  Γ . A set function  : [ 0 ,   1 ] is defined as an uncertain measure if it satisfies normality, subadditivity, and duality axioms.
Definition 2
(Uncertain variable [31]). The uncertain variable is a measurable function  ξ from an uncertainty space  ( Γ ,   ,   ) to the set of real numbers, i.e., { ξ B } is an event for any Borel set B.
Definition 3
(Uncertainty distribution [4]). Uncertainty distribution  Φ : R [ 0 ,   1 ] of an uncertain variable  ξ can be defined by  Φ ( x ) = { ξ x } .
In general, regular uncertainty distribution is defined as a continuous and strictly increasing uncertainty function Φ ( x ) with respect to x with 0 < Φ ( x ) < 1 . For example, a normal uncertain variable ξ ~ N ( m ,   σ ) has a normal uncertainty distribution:
Φ ( x )   =   ( 1 + exp ( π ( m x ) 3 σ ) ) 1 , x R ,
where m and σ > 0 are the expected value and standard deviation, respectively.
A linear uncertain variable ξ ~ ( a ,   b ) has a linear uncertainty distribution:
Φ ( x )   = { 0 ,   if   x a x a b a ,   if   a < x b 1 ,   if   b < x ,
where a and b are real numbers with a < b .
Definition 4
(Inverse uncertainty distribution [4]). Let  ξ be an uncertain variable with regular uncertainty distribution Φ(x). The inverse function  Φ 1 ( α ) is called the inverse uncertainty distribution of  ξ .
Theorem 1.
Consider independent uncertain variables  ξ 1 ,   ξ 2 , ,   ξ n with regular uncertainty distributions  Φ 1 ,   Φ 2 , ,   Φ n , respectively. Suppose that  ξ = f ( ξ 1 , ,   ξ n ) is continuous, strictly increasing for  ξ 1 ,   ξ 2 , ,   ξ m , and strictly decreasing for  ξ m + 1 ,   ξ m + 2 , ,   ξ n . Then, inverse uncertainty distribution of  ξ = f ( ξ 1 , ,   ξ n ) can be calculated as follows [4]:
Ψ 1 ( α ) = f ( Φ 1 1 ( α ) , Φ 2 1 ( α ) , ,   Φ m 1 ( α ) , Φ m + 1 1 ( 1 α ) , Φ m + 2 1 ( 1 α ) , ,   Φ n 1 ( 1 α ) )  
Definition 5
(Uncertain expected value [31]). Let ξ be an uncertain variable. Uncertain expected value of ξ can be defined as follows:
E [ ξ ]   = 0 + { ξ x } d x 0 { ξ x } d x

2.2. Uncertain Programming

Suppose that ξ is an uncertain vector, x is a decision vector, and f ( x ,   ξ ) is an uncertain objective function. Since uncertain constraints g i ( x ,   ξ ) 0 ,   i = 1 , 2 , , l do not always hold completely, it is naturally hoped that the uncertain constraints hold under confidence levels α 1 , α 2 , , α l as follows:
{ g i ( x ,   ξ ) 0 } α i ,   i = 1 , 2 , , l
The uncertain objective function f ( x ,   ξ ) cannot be directly minimized. Therefore, the decision-maker may minimize the expected value of f ( x ,   ξ ) , i.e., min x E [ f ( x ,   ξ ) ] .
To obtain an optimal solution with minimum uncertain expected objective value subjected to a set of chance constraints, Liu [37] presented the following chance-constrained uncertain programming model:
{ min x E [ f ( x ,   ξ ) ]   s . t .   { g i ( x ,   ξ ) 0 } α i ,   i = 1 , 2 , , l  
The characteristic of this chance-constrained uncertain programming model is that the objective function and constraints are consisted of uncertain variables instead of random variables. Liu [4] also proposed the following crisp equivalent mathematical model for uncertain programming under special conditions.
Theorem 2.
Consider independent uncertain variables  ξ 1 ,   ξ 2 , ,   ξ n with regular uncertainty distributions Φ 1 ,   Φ 2 , ,   Φ n , respectively. Assume  f ( x ; ξ 1 , , ξ n ) is continuous, strictly increasing for ξ 1 ,   ξ 2 , ,   ξ m , and strictly decreasing for  ξ m + 1 ,   ξ m + 2 , ,   ξ n . Moreover, g i ( x ; ξ 1 , ξ 2 , , ξ n ) are continuous, strictly increasing for  ξ 1 ,   ξ 2 , ,   ξ k , and strictly decreasing with respect to  ξ k + 1 ,   ξ k + 2 , ,   ξ n for  i = 1 , 2 , , l . Then, the uncertain programming model (6) is equivalent to the following crisp mathematical programming model [4]:
{ min x 0 1 f ( x ;   Φ 1 1 ( α ) , , Φ m 1 ( α ) , Φ m + 1 1 ( 1 α ) , , Φ n 1 ( 1 α ) ) d α   s . t . g i ( x ;   Φ 1 1 ( α i ) , , Φ k 1 ( α i ) , Φ k + 1 1 ( 1 α i ) , , Φ n 1 ( 1 α i ) ) 0 i = 1 , 2 , , l

3. Uncertain Measure-Based Structural Reliability Assessment

Probabilistic methods are well developed for the structural reliability problem with aleatory uncertainty. In classical reliability analysis approaches, the structural performance is characterized by a LSF g ( η ) . Moreover, all input factors of the structure are considered as random variables η = ( η 1 , η 2 , , η n ) T . Nevertheless, epistemic uncertainties cannot be accurately explained by probability theory or statistical methods under insufficient sample data. In this section, input factors containing epistemic uncertainties are treated as uncertain variables. Then, a new metric based on uncertainty theory is defined to quantify structural reliability.
Definition 6.
Let  ( Γ ,   ,   ) be an uncertainty space. Input factors of LSF  g ( ξ ) are uniformly characterized by an uncertain vector  ξ = ( ξ 1 ,   ξ 2 , ,   ξ n ) T , in which    ξ i are uncertain variables. The performance state space of structure is divided by the LSF into two domains: the safety domain  { g ( ξ ) > 0 } and failure the domain  { g ( ξ ) 0 } . Then, the uncertainty reliability indicator (URI) can be defined as the uncertain measure of the safety domain:
URI = { g ( ξ 1 ,   ξ 2 , ,   ξ n ) > 0 }  
Due to the self-duality of the uncertain measure, the corresponding uncertainty failure indicator (UFI) can be calculated as follows:
UFI = { g ( ξ 1 ,   ξ 2 , ,   ξ n ) 0 } = 1 { g ( ξ 1 ,   ξ 2 , ,   ξ n ) > 0 } = 1 URI
The URI is a meaningful tool for quantifying structural reliability under epistemic uncertainties. A higher URI [ 0 , 1 ] indicates that structural engineers believe the safety event is more possible to happen.
In many circumstances, it is often relatively difficult for structural engineers to directly obtain the uncertainty distribution Ψ g ( ξ ) ( x ) of LSF g ( ξ ) . To address this issue, two URI solving approaches are proposed for engineering structural reliability problems in the following two subsections.

3.1. Equivalent Analytical Model for Calculating the URI

Assuming that the LSF in structure is a strictly monotone function with respect to uncertain variables, URI can be estimated by the following crisp equivalent analytical model.
Theorem 3.
Consider the LSF  g ( ξ 1 ,   ξ 2 , ,   ξ n ) of a structure system that contains independent uncertain variables  ξ 1 ,   ξ 2 , ,   ξ n with regular uncertainty distributions  Φ 1 ,   Φ 2 , ,   Φ n , respectively. If  g ( ξ 1 ,   ξ 2 , ,   ξ n ) is continuous and strictly increasing for  ξ 1 ,   ξ 2 , ,   ξ m while strictly decreasing for  ξ m + 1 ,   ξ m + 2 , ,   ξ n , then the URI is the root  α of the following equation:
f ( Φ 1 1 ( 1 α ) ,   Φ 2 1 ( 1 α ) , ,   Φ m 1 ( 1 α ) ,   Φ m + 1 1 ( α ) , Φ m + 2 1 ( α ) , ,   Φ n 1 ( α ) ) = 0  
Proof of Theorem 3.
According to Theorem 1, ξ = g ( ξ 1 ,   ξ 2 , ,   ξ n ) is also an uncertain variable with a following inverse uncertainty distribution:
Ψ g ( ξ ) 1 ( α ) = f ( Φ 1 1 ( 1 α ) ,   Φ 2 1 ( 1 α ) ,   ,   Φ m 1 ( 1 α ) ,   Φ m + 1 1 ( α ) , Φ m + 2 1 ( α ) , ,   Φ n 1 ( α ) )
Therefore, URI = { g ( ξ ) > 0 } = { g ( ξ ) < 0 } = Ψ g ( ξ ) ( 0 ) = α is the root of the equation Ψ g ( ξ ) 1 ( α ) = 0 . The proof is completed. □
However, the monotonicity of LSF with respect to corresponding uncertain variables may not be determined, and Equation (10) sometimes has no solution. To overcome this problem, the decision-maker can estimate URI according to the US algorithm described in Section 3.2.

3.2. Uncertain Simulation Algorithm for Calculating the URI

In this section, the uncertain simulation (US) algorithm for URI is explored by combining the philosophy of uncertain simulation [41] and Definition 6.
Let LSF g ( ξ ) of an engineering structure contain independent uncertain variables ξ = ( ξ 1 , ξ 2 , ,   ξ n ) T with uncertainty distributions Φ 1 ,   Φ 2 , ,   Φ n , respectively. Then, the implementation of the US algorithm (Algorithm 1) is briefly summarized as follows.
Algorithm 1. Uncertain simulation for URI
Step 1.
Set m 1 ( i ) = 0   and   m 2 ( i ) = 0 ,   i = 1 , 2 , , n .
Step 2.
Generate a set of uncertain variables ξ k = ( ξ k ( 1 ) , ξ k ( 2 ) , , ξ k ( n ) ) T , k = 1 , , N u from the uncertainty space based on the inverse uncertainty distributions Φ 1 1 ,   Φ 2 1 , ,   Φ n 1 .
Step 3.
Rank uncertain variables ξ k ( i ) from small to large: ξ 1 ( i ) , , ξ N u ( i ) ,   i = 1 , , n .
Step 4.
From k = 1 to k = N u , if g ( ξ k ) > 0 ,   m 1 ( i ) = m 1 ( i ) + 1 , then denote as x m 1 ( i ) ( i ) = ξ k ( i ) ; otherwise, m 2 ( i ) = m 2 ( i ) + 1 , denote y m 2 ( i ) ( i ) = ξ k ( i ) ,   i = 1 , 2 , , n .
Step 5.
If m 1 > 0   and   m 2 > 0 , calculate a ( i ) = Φ i ( x m 1 ( i ) ( i ) ) ( 1 Φ i ( x 1 ( i ) ) ) ( Φ i ( x 1 ( i ) ) + 1 Φ i ( x 2 ( i ) ) ) , , ( Φ i ( x m 1 ( i ) 1 ( i ) ) + 1 Φ i ( x m 1 ( i ) ( i ) ) ) ; and b ( i ) = Φ i ( y m 2 ( i ) ( i ) ) ( 1 Φ i ( y 1 ( i ) ) ) ( Φ i ( y 1 ( i ) ) + 1 Φ i ( y 2 ( i ) ) ) ( Φ i ( y m 2 ( i ) 1 ( i ) ) + 1 Φ i ( y m 2 ( i ) ( i ) ) ) , i = 1 , , n , else if m 1 > 0 , return L = 1 , otherwise, return L = 0 .
Step 6.
If a ( i ) < 0.5 , return L 1 ( i ) = a ( i ) ,   L 2 ( i ) = 1 a ( i ) ; if b ( i ) < 0.5 , return L 1 ( i ) = 1 b ( i ) ,   L 2 ( i ) = b ( i ) ; otherwise, return L 1 ( i ) = 0.5 ,   L 2 ( i ) = 0.5 ,   i = 1 , , n .
Step 7.
If a = L 1 ( 1 ) L 1 ( 2 ) L 1 ( q ) > 0.5 , then L = a ; if b = L 2 ( 1 ) L 2 ( 2 ) L 2 ( q ) > 0.5 , then L = 1 b ; otherwise, return L = 0.5 .
Step 8.
Return the estimated value U R I = L .
The US algorithm does not depend on the condition that LSF is a strictly monotone function for uncertain variables. Moreover, this algorithm avoids solving complex equations when the LSF is highly nonlinear or high-dimensional are present.

4. URI-Based Structural Design Optimization

Generally speaking, reliability analysis and design of engineering structures often face the problem of epistemic uncertainty. To handle this epistemic uncertainty problem with insufficient sample data, a new URBDO model based on URI and chance-constrained uncertain programming model is presented in this section. Due to the lack of sample data, uncertain variables are employed in structural design optimization to uniformly describe input factors. To search for the lowest cost or lightest mass by changing design variables while maintaining the safety requirements of structures, a general URBDO model combines uncertainty reliability demands into design optimization constraints.
The LSF g ( d , x ;   ξ ) of engineering structures depends on deterministic design variables, uncertain design variables, and uncertain variables, which are represented by d = ( d 1 , d 2 , d n d ) T , x = ( x 1 , x 2 , x m ) T , and ξ = ( ξ 1 , ξ 2 , ,   ξ n ) T , respectively. Structural engineers tend to ensure that uncertainty reliability is higher than the target reliability level R U . Uncertainty reliability constraint combined with the URI definition can be expressed as follows:
URI = { g ( d , x ;   ξ ) > 0 } R U
In practical engineering structures, design problems may contain multiple objectives that require to be simultaneously considered. Uncertain multi-objective optimization belongs to uncertain programming in which the constraints and objectives contain uncertain variables. In such instances, typical formulation of the multi-objective URBDO model is defined as follows.
Definition 7.
Assume that  g j ( d , x ;   ξ ) is the  j th LSF of a structure. If the design optimization problem has  N f objective functions  f i ( d , x ;   ξ ) ,   i = 1 , 2 , , N f that conflict with each other, then the general URBDO model subjected to uncertainty reliability constraint can be established by weighting the objective functions:
find   d , x   min   i = 1 N f ω i E [ f i ( d , x ;   ξ ) ] s .   t . U R I j = { g j ( d , x ;   ξ ) > 0 } R U j d L o w e r d d U p p e r , x L o w e r x x U p p e r , j = 1 , 2 , , N g  
where d is the vector of deterministic design variables, x is the vector of uncertain design variables, ξ is the vector of uncertain variables, ω 1 , ω 2 , , ω N f are positive weights with i = 1 N f ω i = 1 , and R U j denotes the prescribed reliability level for the j th constraint. Since the objective functions are also uncertain variables, it is relatively difficult to directly minimize f i ( d , x ;   ξ ) . Therefore, minimizing its uncertain mean value E [ f i ( d , x ;   ξ ) ] is reasonable.
To solve the constructed URBDO model, the theorem described in Section 4.1 provides a crisp equivalent programming model for some special cases.

4.1. The Crisp Equivalent Programming Model for Solving the URBDO Model

In many circumstances, the presented URBDO model (13) can be transformed into the crisp equivalent programming (CEP) calculation model. This crisp equivalent model is convenient for engineering structural designers.
Theorem 4.
Let the j th LSF g j ( d , ξ ) of a structure contain independent uncertain variables ξ 1 ,   ξ 2 , ,   ξ n with regular uncertainty distributions Φ 1 ,   Φ 2 , ,   Φ n , respectively. Assume that g j ( d , ξ 1 ,   ξ 2 , ,   ξ n ) is strictly increasing for ξ 1 , ξ 2 , ξ k j and strictly decreasing for ξ k j + 1 , ξ k j + 2 , ξ n . Moreover, assume that the i th objective function f i ( d ; ξ 1 ,   ξ 2 , ,   ξ n ) is strictly increasing for ξ 1 , ξ 2 , ξ k i and strictly decreasing for ξ k i + 1 , ξ k i + 2 , ξ n , j = 1 , 2 , , N g , and i = 1 , 2 , , N f . Then, the URBDO model (13) is converted into the following CEP model:
find   d , x   min   i = 1 N f ω i 0 1 f i ( d ;   Φ 1 1 ( α ) , , Φ k i 1 ( α ) , Φ k i + 1 1 ( 1 α ) , , Φ n 1 ( 1 α ) ) d α   s . t .   g j ( d ;   Φ 1 1 ( 1 R U j ) , , Φ k j 1 ( 1 R U j ) , Φ k j + 1 1 ( R U j ) , , Φ n 1 ( R U j ) ) 0 d L o w e r d d U p p e r , x L o w e r x x U p p e r ,   j = 1 , 2 , , N g
Proof of Theorem 4.
The proof follows directly from Theorem 2. □
After the general URBDO model is converted into a crisp equivalent model, structural engineers can solve it by employing any typical numerical methods or metaheuristic algorithms. Nevertheless, sometimes the LSF in practical structural problems is not a strictly monotonic function. In addition, when too many input factors and constraints are present in the design problem, Model (14) may not have an optimal solution. Therefore, a hybrid intelligent algorithm that combines US and genetic algorithm (USGA) is developed to solve the proposed URBDO model (13).

4.2. Hybrid Intelligent Algorithm for Solving the URBDO Model

A hybrid intelligent algorithm is employed when uncertainty reliability constraint in the URBDO model cannot be processed by the CEP model. According to the uncertain simulation philosophy, the uncertain measure can be calculated by the US algorithm introduced in Section 3.2. To find an optimal solution, the GA is used because of its ability of global search, expansion capabilities, convenient toolbox, and outstanding effectiveness and robustness in solving structural optimization problems. Therefore, the US algorithm is embedded into GA to construct the USGA algorithm.
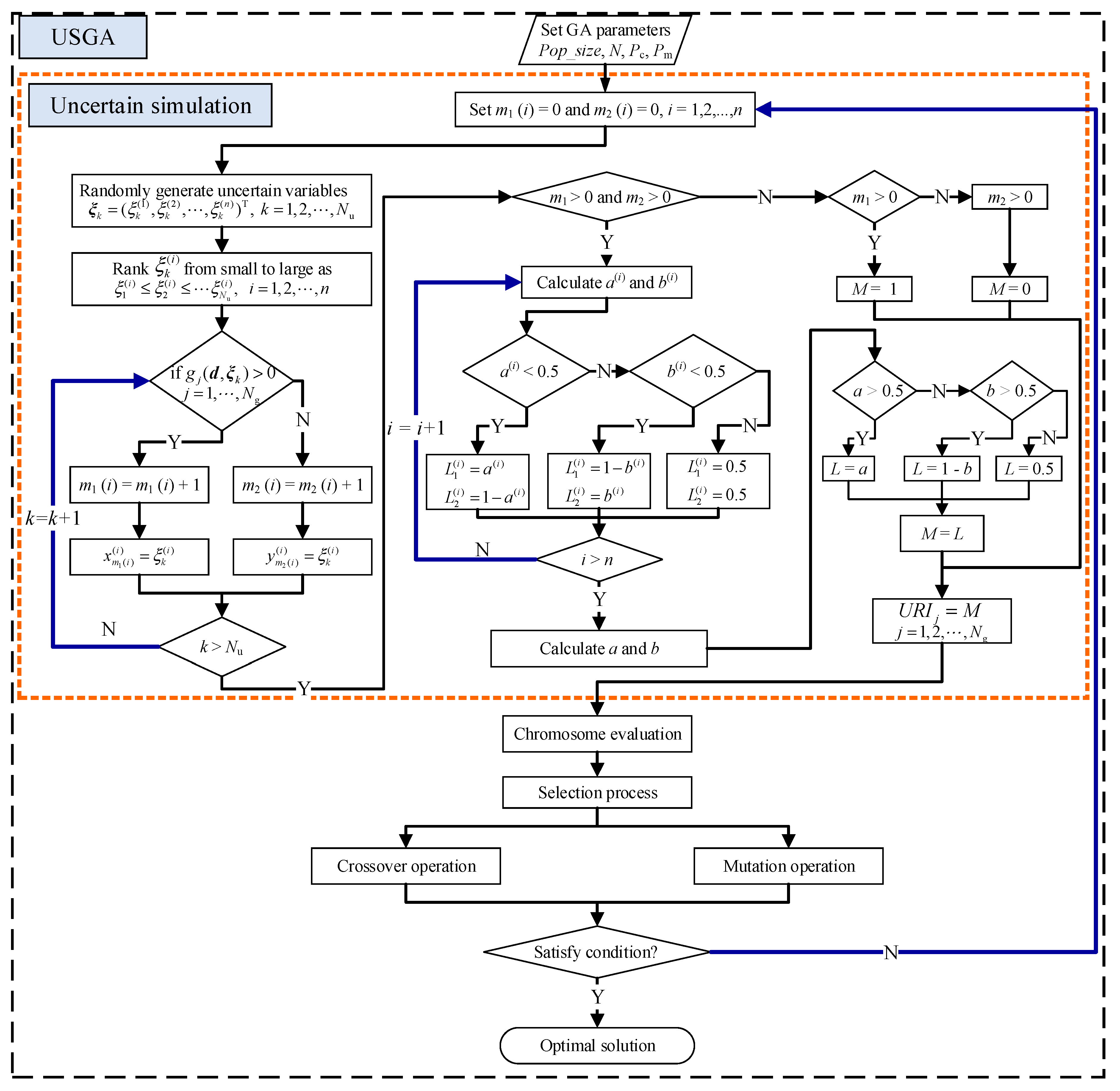
Let g j ( d , ξ 1 ,   ξ 2 , ,   ξ n ) , j = 1 , 2 , , N g be the j th LSF where d is the vector of deterministic design variables, and ξ 1 ,   ξ 2 , ,   ξ n are common uncertain variables with continuous uncertainty distributions Φ 1 ,   Φ 2 , ,   Φ n , respectively. As explained in Figure 1, the detailed implementation steps of USGA algorithm (Algorithm 2) are summarized as follows.
Algorithm 2. USGA for solving the URBDO model
step 1.
Initialize P o p _ s i z e chromosomes and set the mutation probability P m , crossover probability P c , and iteration times N of GA.
Step 2.
Set m 1 ( i ) = 0 and m 2 ( i ) = 0 ,   i = 1 , 2 , , n .
Step 3.
Generate a set of uncertain variables ξ k = ( ξ k ( 1 ) , ξ k ( 2 ) , , ξ k ( n ) ) T , k = 1 , , N u from the uncertainty space based on the inverse uncertainty distributions Φ 1 1 ,   Φ 2 1 , ,   Φ n 1 .
Step 4.
Rank uncertain variables ξ k ( i ) from small to large: ξ 1 ( i ) , , ξ N u ( i ) ,   i = 1 , , n .
Step 5.
From k = 1 to k = N u , if g j ( d ; ξ k ) > 0 , j = 1 , 2 , , N g , m 1 ( i ) = m 1 ( i ) + 1 , then denote as x m 1 ( i ) ( i ) = ξ k ( i ) ; otherwise, m 2 ( i ) = m 2 ( i ) + 1 , denote y m 2 ( i ) ( i ) = ξ k ( i ) ,   i = 1 , 2 , , n .
Step 6.
If m 1 > 0   and   m 2 > 0 , calculate a ( i ) = Φ i ( x m 1 ( i ) ( i ) ) ( 1 Φ i ( x 1 ( i ) ) ) ( Φ i ( x 1 ( i ) ) + 1 Φ i ( x 2 ( i ) ) ) , , ( Φ i ( x m 1 ( i ) 1 ( i ) ) + 1 Φ i ( x m 1 ( i ) ( i ) ) ) ; and b ( i ) = Φ i ( y m 2 ( i ) ( i ) ) ( 1 Φ i ( y 1 ( i ) ) ) ( Φ i ( y 1 ( i ) ) + 1 Φ i ( y 2 ( i ) ) ) ( Φ i ( y m 2 ( i ) 1 ( i ) ) + 1 Φ i ( y m 2 ( i ) ( i ) ) ) , i = 1 , , n , else if m 1 > 0 return   M j = 1 , otherwise, return M j = 0 , j = 1 , 2 , , N g .
Step 7.
If a ( i ) < 0.5 , return M 1 j ( i ) = a ( i ) ,   M 2 j ( i ) = 1 a ( i ) ; if b ( i ) < 0.5 , return M 1 j ( i ) = 1 b ( i ) , M 2 j ( i ) = b ( i ) ; otherwise, return M 1 j ( i ) = 0.5 , M 2 j ( i ) = 0.5 , i = 1 , , n , j = 1 , 2 , , N g .
Step 8.
If a = M 1 j ( 1 ) M 1 j ( 2 ) M 1 j ( q ) > 0.5 , then M j = a ; if b = M 2 j ( 1 ) M 2 j ( 2 ) M 2 j ( q ) > 0.5 , then M j = 1 b ; otherwise, return M j = 0.5 , j = 1 , 2 , , N g .
Step 9.
Return the estimated value U R I j = M j , j = 1 , 2 , , N g .
Step 10.
The feasibility of chromosomes is checked by the US (from Step 2 to Step 9).
Step 11.
Chromosomes are updated by mutation and crossover operations. The feasibility of offspring is also checked by the US.
Step 12.
Calculate the uncertain expected values E [ f i ( d , x ;   ξ ) ] ,   i = 1 , 2 , , N f of f i ( d , x ;   ξ ) for all chromosomes and compute the fitness functions.
Step 13.
Select chromosomes by spinning the roulette wheel.
Step 14.
Repeat steps 2 and 13 N times and obtain the most suitable chromosome as the optimal result.
The significance of this hybrid intelligent algorithm is that it does not require LSF to be a strictly monotone function. Additionally, this hybrid intelligent algorithm can address high-dimensional and nonlinear challenges. Therefore, to process the general URBDO model (13) under epistemic uncertainty, structural designers only need to know the uncertainty distribution of uncertain variables.

5. Example Analysis and Discussion

To demonstrate the applicability and rationality of the proposed URI formulation and URBDO model, four examples are provided in this section: the first is a latch lock mechanism of hatch, the second is a passive vehicle suspension mechanical model, the third is a vehicle disc brake system, and the last is a welded beam. All the calculations in these problem are performed in MATLAB 2020a.

5.1. Reliability Analysis of a Latch Lock Mechanism

A structural reliability problem for a latch lock mechanism of hatch is considered, as shown in Figure 2a [42]. The latch lock mechanism can be visualized as a crank slider schematically shown in Figure 2b. According to the kinematic analysis of the crank slider mechanism, the horizontal distance between the fulcrum and the endpoint of the latch lock is expressed as:
L ( α 1 ,   r ,   L 1 ,   L 2 ,   e ) = r cos α 1 + L 1 2 ( e r sin α 1 ) 2 + L 2
where α 1 is the angle between the horizontal direction and the crank, r ,   L 1 ,   L 2 ,   and   e are dimensional parameters.
When L is not less than L 3 ( mm ) , the latch lock can be normally locked. Otherwise, the latch lock cannot normally operate. Therefore, the LSF of the latch lock mechanism can be established as follows:
g ( α 1 ,   r ,   L 1 ,   L 2 ,   e ) = L ( α 1 ,   r ,   L 1 ,   L 2 ,   e ) L 3
In this work, it is assumed that the input factors ξ = ( α 1 ,   r ,   L 1 ,   L 2 ,   e ) T are uncertain variables with independent normal uncertainty distributions under insufficient sample data. Relevant distribution parameters of input factors are listed in Table 1. The reliability assessment of the latch lock mechanism can be implemented based on the two uncertainty reliability methods presented in Section 3.
To verify the credibility of the proposed structural reliability analysis methods, the traditional FORM-based on probability theory is provided as a reference. In this case, all input factors are regarded as random variables with normal probability distribution shown in Table 1. Comparative reliability results of the aforementioned three analysis methods in L 3 [ 286 ,   291 ] are shown in Figure 3.
As presented in Figure 3, with an increase L 3 , both URI and probabilistic reliability indicator (PRI) decrease. It is worth noting that the uncertainty theory-based URI trend is consistent with the probability theory-based PRI trend. When L 3 increases, the URI decreases, and the belief degree of the mechanism reliability becomes lower. Therefore, the URI introduced in Section 3 is effectively describes the trend of mechanism reliability with epistemic uncertainties. It clearly shows that the reliability estimated by the presented method is lower than the one calculated by the classical probabilistic reliability method.
Furthermore, as shown in Figure 3, the URI estimated based on the equivalent analytical model is highly consistent with the one calculated by the US approach. Therefore, it can be inferred that the US approach meets the requirements of prediction accuracy. The URI can be used to help structural engineers make the most reasonable prediction when the input factors are obtained from epistemic uncertainty with insufficient sample data.

5.2. Reliability Analysis of a Vehicle’s Suspension Mechanics

To exhibit the advantage of the US approach, a passive vehicle suspension problem is investigated in this subsection [43]. The simplified model is shown in Figure 4. The considered LSF is the road-holding ability of the vehicle, which can be expressed as follows:
g ( ξ ) = ( π A V m b 0 k G 2 ) ( ( c k M + m c M ) 2 + c 2 M m + c k k 2 m M 2 ) 1
where A = 1.0   cm 2 /   cycle   m , b 0 = 0.27 , V = 10.0   m / s , M = 3.2633   kg · s 2 / cm , G = 981   cm / s 2 , and m = 0.8158   kg · s 2 / cm are deterministic parameters. The considered input factors are the spring stiffness coefficient c   ( kg / cm ) , tire stiffness c k   ( kg / cm ) , and shock absorber damping coefficient k   ( kg / cm   s ) . In this paper, all input factors are regarded as uncertain variables ξ = ( c ,   c k ,   k ) T . Distribution types and parameters of input factors are represented in Table 2.
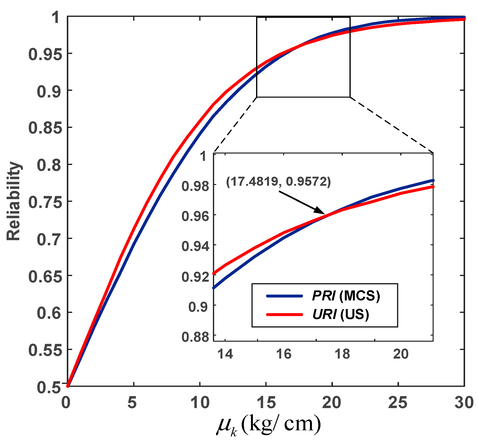
The LSF g ( ξ ) of this real engineering problem is not a strictly monotonic function for c . Therefore, the URI cannot be calculated based on the equivalent analytical model. Hence, the US method is used to estimate the reliability of the vehicle suspension. The classical MCS method with a sample size of 107 is provided as a reference. Within the MCS method, all input factors are considered as random variables with normal probability distribution shown in Table 2. The corresponding reliability estimation results of the aforementioned two approaches are shown in Figure 5 under the assumption that the mean value μ k fluctuates within μ k [ 0 , 30 ] .
According to Figure 5, both URI and PRI increase with μ k . It clearly shows that the structural reliability estimated by the US method is higher than the one calculated by the traditional MCS method when μ k [ 0 ,   17.4819 ] . In addition, the structural reliability calculated by the proposed method is lower than the one estimated by the MCS method when μ k [ 17.4819 ,   30 ] . Therefore, the proposed methods can help engineering designers estimate structural reliability when input factor information is insufficient. This applied engineering problem shows that the US method can be more widely employed than the equivalent analytical model.

5.3. Reliability-Based Optimization of a Vehicle Disc Brake System

A vehicle disc brake system that contains a brake disc and a pair of brake pads is depicted in Figure 6. The brake pads are made of back plates and friction materials. According to Xia et al. [44], a continuum 3D finite element model of the vehicle disc brake system includes 26,125 elements and 37,043 nodes. Since the lightweight structure is a critical requirement in the preliminary design stage of a vehicle, the mass of the back plate needs to be minimized. Therefore, back plate thickness h 3 serves as the objective function, and the general URBDO model of vehicle disc brake can be formulated as follows:
find d = h 3 min f ( d ) = h 3 s . t . { g ( d ; ξ ) + 0.01 0 } R U g ( d ; ξ ) = 0.046287 + 0.20458 μ 0.059821 p 0.00036549 h 1 0.010037 h 2 + 0.013836 h 3 + 0.24308 μ p 0.0037884 μ h 1 + 0.0023358 μ h 2 0.016918 μ h 3 + 0.029287 p h 1 0.015872 p h 2 0.0028333 p h 3 + 0.0007175 h 1 h 2 0.00046158 h 1 h 3 0.00036486 h 2 h 3 0.39076 μ 2 0.015968 p 2 0.0011936 h 1 2 + 0.000269 h 2 2 + 0.00062638 h 3 2 13 mm h 3 16 mm ,   ξ = [ h 1 , h 2 , μ , p ] T ,   0.5 R U 0.999
where h 1 is the friction material thickness, h 2 the disc thickness, h 1 and h 2 are assumed as linear uncertain variables with h 1 ~ ( 14.5   mm ,   15.5   mm ) and h 2 ~ ( 19 .5   mm ,   20.5   mm ) , respectively. μ is the friction coefficient, p indicates the brake pressure, μ and p follow the normal uncertainty distribution with μ ~ N ( 0.35 ,   0.01 ) and p ~ N ( 0.5   MPa ,   0.02   MPa ) respectively, and R U is the prescribed reliability level according to the engineering requirement.
In this problem, the URBDO model of the brake system can be implemented by the presented CEP method for different reliability levels. To confirm the optimal results of the proposed approach, the classical FORM-based RBDO (reliability index approach, RIA) method is also applied to the brake system problem when all input factors are considered to follow normal or uniform probability distributions. In other words, h 1 ~ U ( 14.5   mm ,   15.5   mm ) , h 2 ~ U ( 19 .5   mm ,   20.5   mm ) , μ ~ N ( 0.35 ,   0.01 2 ) , and p ~ N ( 0.5   MPa ,   0.02 2   MPa ) . The optimal results of the RBDO and URBDO model are plotted in Figure 7.
According to Figure 7, with an increase in predetermined reliability requirements, more material is needed to fabricate the brake system. According to the optimal results, variation trends of back plate thickness computed by URBDO and RBDO models are similar. When the prescribed reliability R pre is in R pre [ 0.50 ,   0.99335 ] , the back plate thickness estimated by URBDO model is lower than the one calculated by the RBDO model. However, the back plate thickness calculated by the URBDO model is higher than the one estimated by the RBDO model when the prescribed reliability is in R pre [ 0.99335 ,   0.999 ] . This is because the impact of epistemic uncertainty is omitted in the RBDO model. Consequently, the RBDO model is not suitable when human subjective judgment appears in structural design problems. The URBDO model based on the uncertain measure can evaluate the design of engineering structure more accurately and credibility under epistemic uncertainty.
The CEP method and the USGA algorithm are simultaneously applied to the brake disc system for the desired reliability level R U = 0.9987 to discuss the performance of two proposed approaches for solving the URBDO model. Parameters in the USGA algorithm are set as follows: P o p _ s i z e = 30 , P c = 0.8 , P m = 0.2 , and N = 12 . In Figure 8, the iterative convergence process of back plate thickness h 3 generated by URBDO (CEP), URBDO (USGA), and RBDO (RIA) method for R U = 0.9987 is displayed. A detailed comparison of the optimal solutions of the three methods is summarized in Table 3. The number of function calls of constraint is expressed as F-evaluations. Furthermore, the CPU time is used to compare the efficiency of the CEP and USGA algorithms in processing the URBDO model.
As shown in Figure 8, the optimal values of the three approaches can be obtained if the iterations reach 10 times. According to Table 3, the CEP method is more efficient than the USGA algorithm when both approaches are simultaneously used to solve the URBDO model. This engineering problem confirms that both CEP method and the USGA algorithm can obtain almost equal optimal results.
Since the rank-sum test is a classical nonparametric test that is not limited by the type of population distribution [45], it is used to benchmark the impact of the genetic algorithm parameters on the performance of the USGA algorithm. In this work, different population sizes and mutation probabilities are used to test the performance of USGA. Assuming that the value of population size P o p _ s i z e = 20 , two sets of sample data are carried out based on the USGA algorithm with mutation probability P m = 0.01 and P m = 0.1 , respectively. Similarly, supposing that the value of P m is 0.2, another two sets of sample data are carried out based on the USGA algorithm with P o p _ s i z e = 15 and P o p _ s i z e = 30 , respectively. The optimal results of back plate thickness corresponding to the aforementioned four sets at P c = 0.8 are summarized in Table 4. The following null hypothesis is designed for this problem under the significance level α = 0.05 .
H 0 :   There   is   no   significant   difference   in   the   optimal   solution   of   USGA   algorithm
As presented in Table 4, the sample size of each set is 8, and the rank-sum T for P o p _ s i z e = 20 and P m = 0.2 are 52 and 53.5, respectively. The function “ranksum” in the MATLAB is employed to calculate the p-value. Then, the P-values corresponding to P o p _ s i z e = 20 and P m = 0.2 are 0.0957 and 0.1383, respectively. Since both 0.0957 and 0.1383 are greater than 0.05, the null hypothesis H 0 is retained. Therefore, there is no significant difference in the back plate thickness optimized based on the USGA algorithm. In other words, the setting of genetic algorithm parameters has no significant effect on the performance of the proposed USGA algorithm.

5.4. Reliability-Based Optimization of a Welded Beam

A welded beam design problem shown in Figure 9 has four uncertain design variables and four uncertainty constraints [14]. In this problem, the optimization objective is to minimize the welding cost C ( x ) and tip deflection δ ( x ;   ξ ) and tip deflection of the beam. Uncertainty constraints are related to physical characteristics such as bending stress, shear stress, buckling, and displacement of the free end. The input factors are the beam length L = 355.6   mm , the Young’s Modulus E, shear Modulus G = 82,740   MPa , point load F = 26,688   N , maximum normal stress σ , and maximum shear stress τ . All uncertain variables are independent and characterized by normal or linear uncertainty distributions. The URBDO model of the welded beam design is formulated as follows:
find   d = [ d 1 , d 2 , d 3 , d 4 ] T min { f 1 , f 2 } = ω 1 C ( x ) + ω 2 δ ( x ;   ξ ) s . t .   { g j ( x ; ξ ) 0 } R U j ,   j = 1 , 2 , 3 , 4 C ( x ) = c 1 x 1 2 x 2 + c 2 x 3 x 4 ( L + x 2 ) ,   δ ( x ;   ξ ) = 4 F L 3 E x 3 3 x 4   g 1 ( x ; ξ ) = 1 τ ( x ; ξ ) / τ , g 2 ( x ; ξ ) =   1 σ ( x ; ξ ) / σ g 3 ( x ; ξ ) = 1 x 1 x 4 ,   g 4 ( x ; ξ ) = P c ( x ; ξ ) / F 1 τ ( x ; ξ ) = L ( x ; ξ ) 2 + L ( x ; ξ ) S ( x ; ξ ) x 2 R ( x ) + S ( x ; ξ ) 2 L ( x ; ξ ) = F 2 x 1 x 2 , S ( x ; ξ ) = M ( x ; ξ ) R ( x ) J ( x ) M ( x ; ξ ) = F ( L + 0.5 x 2 ) , R ( x ) = 0.5 x 2 2 + ( x 1 + x 3 ) 2   J ( x ) = 2 x 1 x 2 [ x 2 2 12 + ( x 1 + x 3 ) 2 4 ] , σ ( x ; ξ ) = 6 F L x 2 3 x 4 P c ( x ; ξ ) = 4.013 x 3 x 4 3 E G 6 L 2 ( 1 x 3 4 L E G ) c 1 = 6.74135 × 10 5 ,   c 2 = 2.93585 × 10 6 3.175 d 1 50.8 ,   0 d 2 254 ,   0 d 3 254 ,   0 d 4 50.8
where x = [ x 1 ,   x 2 ,   x 3 ,   x 4 ] T is the vector of uncertain design variables, ξ = [ E , σ , τ ] T is the vector of uncertain variables, and R U j = 0.99 ,   j = 1 , 2 , 3 , 4 is the predetermined reliability. Weights of objective functions f 1 and f 2 are ω 1 and ω 2 , respectively, i.e., ω 1 + ω 2 = 1 .
Suppose that all uncertain design variables follow normal uncertainty distributions due to insufficient sample data. Since the experimental data are imprecise, σ , τ , and E can be characterized by linear uncertainty distribution combined with uncertain regression analysis [4]. For this design problem, as multiple uncertain variables and constraints are included, there is no solution using the CEP model. Hence, the USGA algorithm is utilized to solve the URBDO model (20) of the welded beam design problem.
Parameters in the USGA method are set as follows: P o p _ s i z e = 30 , P c = 0.9 , P m = 0.1 , and N = 40 . To investigate the effectiveness of the URBDO (USGA) method, the RBDO (RIA) method is also employed for this design problem when all the input factors are considered to follow normal or uniform probability distributions. Detailed distribution types and parameters for input factors are listed in Table 5. Design results of objective function values f 1 and f 2 generated by URBDO and RBDO model under different weights ω 1 = 0.4 , ω 1 = 0.5 , and ω 1 = 0.6 are displayed in Figure 10. Furthermore, specific optimal results are summarized in Table 6.
According to Figure 10 and Table 6, with an increase in ω 1 , the solution result of objective 2 increases, while the solution result of objective 1 decreases. In addition, the value of objective 1 calculated by the URBDO method is higher than the value estimated by the RBDO method. The value of objective 2 calculated by the URBDO method is lower than the value estimated by the RBDO method. This is because the RBDO method neglects the influence of epistemic uncertainties and negatively affects the credibility of optimal results. Hence, when the engineering designers only know the expected value and variance of input factors, it is more reasonable to deal with the input factors as uncertain variables. The presented URBDO model can be applied to help structural designers make the most suitable design when input factors are obtained from the subjective interpretation of insufficient observed data.

6. Discussion

Four practical engineering problems show that the URI based on uncertainty theory is a better indicator than PRI for quantifying epistemic uncertainties. The established URBDO model can meet structural design requirements of engineering applications with insufficient sample data. In general, when the CEP and USGA methods can solve the same optimal design problem, the computational efficiency of the CEP method is higher than that of the USGA method. Nevertheless, the CEP model sometimes has no solution when faced with high-dimensional nonlinear or non-monotonicity challenges. Consequently, the USGA algorithm can solve high-dimensional nonlinear and non-monotonic problems, although it is time-consuming.
Another issue that should be discussed is the LSF. It is clear that the LSF are assumed to be explicit in our proposed models. In many real engineering problems, however, these functions may not be that easy to obtain. Integrating surrogate models with uncertain variables, would be a rational way to solve the implicit function problems. Fortunately, because of the good adaptability of the USGA algorithm, the proposed method is able to handle this issue. Structural designers can verify this with some reliability benchmark problems elaborated in [46].
It should be emphasized that to use the URBDO model and corresponding solving techniques, the above processes should be carried out under the framework of uncertainty theory using uncertain variables, instead of random variables, since the sampling of uncertain variables is based on the inverse uncertainty distribution. People can calibrate and validate the proposed URI and URBDO models by adding the design optimization module to the UQLab framework. Inspired by the research shown in [46], another research direction is to reduce the computational burden of the USGA algorithm by introducing an active learning strategy.

7. Conclusions

In this paper, a new structural reliability assessment and design optimization method based on uncertainty theory was introduced under epistemic uncertainties. To enable the engineering designers to estimate the structural reliability according to incomplete sample data, the URI and the corresponding two calculating approaches are provided. Engineering examples indicate that both calculating approaches are applicable, whereas the US approach is more effective because it does not need to know the monotonicity of LSF and can avoid unsolvable equations. In addition, a typical URI-based URBDO model that combines uncertainty reliability demands into structural design constraints was established to provide an optimal result with limited sample data. Two general methods were designed to solve the URBDO model. Actual engineering structural problems confirm that the USGA method is applicable in any situation. However, it is more time-consuming than the CEP method. Generally speaking, if the designer knows the monotonicity of LSF, the CEP method is more convenient. Otherwise, it is only suitable for the USGA method.
It should be further emphasized that in instances where sufficient information of input factors cannot be acquired due to limitations in technical, human, facility, and time resources, the results obtained by the presented methods can provide a valuable reference for decision-makers in the preliminary design stage of the structure. On the other hand, the probability-theory-based method is more accurate and realistic when the information regarding input factors is sufficient.

Author Contributions

Conceptualization, S.Z.; methodology, S.Z.; software, S.Z. and Y.H.; validation, Q.Z. and J.Z.; formal analysis, Q.Z.; investigation, S.Z. and Y.H.; resources, J.Z.; data curation, S.Z.; writing—original draft preparation, S.Z.; writing—review and editing, Q.Z. and J.Z.; visualization, S.Z. and M.W.; supervision, J.Z.; project administration, M.W.; funding acquisition, Q.Z., J.Z. and M.W. All authors have read and agreed to the published version of the manuscript.

Funding

This work was supported by the National Natural Science Foundation of China under Grant No. 62073009 and No. 51675026, as well as the Aeronautical Science Foundation of China under Grant No. 2018ZC74001.

Institutional Review Board Statement

Not applicable.

Informed Consent Statement

Not applicable.

Data Availability Statement

Data sharing is not applicable to this article.

Conflicts of Interest

The authors declare that they have no conflicts of interest with respect to the study, authorship, or publication of this article.

References

  1. Dubourg, V.; Sudret, B.; Bourinet, J.-M. Reliability-Based Design Optimization Using Kriging Surrogates and Subset Simulation. Struct. Multidiscip. Optim. 2011, 44, 673–690. [Google Scholar] [CrossRef] [Green Version]
  2. Meng, Z.; Zhou, H. New Target Performance Approach for a Super Parametric Convex Model of Non-Probabilistic Reliability-Based Design Optimization. Comput. Methods Appl. Mech. Eng. 2018, 339, 644–662. [Google Scholar] [CrossRef]
  3. Hamza, F.; Ferhat, D.; Abderazek, H.; Dahane, M. A New Efficient Hybrid Approach for Reliability-Based Design Optimization Problems. Eng. Comput. 2020, 15, 1–24. [Google Scholar] [CrossRef]
  4. Liu, B. Uncertainty Theory, 4th ed.; Springer: Berlin/Heidelberg, Germany, 2015; pp. 21–146. [Google Scholar]
  5. Enevoldsen, I.; Sørensen, J. Reliability-Based Optimization in Structural Engineering. Struct. Saf. 1994, 15, 169–196. [Google Scholar] [CrossRef]
  6. Niu, X.-P.; Wang, R.-Z.; Liao, D.; Zhu, S.-P.; Zhang, X.-C.; Keshtegar, B. Probabilistic Modeling of Uncertainties in Fatigue Reliability Analysis of Turbine Bladed Disks. Int. J. Fatigue 2021, 142, 105912. [Google Scholar] [CrossRef]
  7. Wang, L.; Xiong, C.; Hu, J.; Wang, X.; Qiu, Z. Sequential Multidisciplinary Design Optimization and Reliability Analysis under Interval Uncertainty. Aerosp. Sci. Technol. 2018, 80, 508–519. [Google Scholar] [CrossRef]
  8. Winyangkul, S.; Sleesongsom, S.; Bureerat, S. Reliability-Based Design of an Aircraft Wing Using a Fuzzy-Based Metaheuristic. Appl. Sci. 2021, 11, 6463. [Google Scholar] [CrossRef]
  9. Leimeister, M.; Kolios, A. Reliability-Based Design Optimization of a Spar-Type Floating Offshore Wind Turbine Support Structure. Reliab. Eng. Syst. Saf. 2021, 213, 107666. [Google Scholar] [CrossRef]
  10. Yuan, Y.; Han, W.; Li, G.; Xie, Q.; Guo, Q. Time-Dependent Reliability Assessment of Existing Concrete Bridges Including Non-Stationary Vehicle Load and Resistance Processes. Eng. Struct. 2019, 197, 109426. [Google Scholar] [CrossRef]
  11. Zhang, Q.; Kang, R.; Wen, M. Belief Reliability for Uncertain Random Systems. IEEE. Trans. Fuzzy Syst. 2018, 26, 3605–3614. [Google Scholar] [CrossRef]
  12. Kiureghian, A.D.; Ditlevsen, O. Aleatory or Epistemic? Does It Matter? Struct. Saf. 2009, 31, 105–112. [Google Scholar] [CrossRef]
  13. Celorrio, L.; Patelli, E. Reliability-Based Design Optimization under Mixed Aleatory/Epistemic Uncertainties: Theory and Applications. ASCE-ASME J. Risk Uncertain. Eng. Syst. Part A Civ. Eng. 2021, 7, 04021026. [Google Scholar] [CrossRef]
  14. Hamzehkolaei, N.S.; Miri, M.; Rashki, M. New Simulation-Based Frameworks for Multi-Objective Reliability-Based Design Optimization of Structures. Appl. Math. Model. 2018, 62, 1–20. [Google Scholar] [CrossRef]
  15. Yao, W.; Chen, X.; Huang, Y.; van Tooren, M. An Enhanced Unified Uncertainty Analysis Approach Based on First Order Reliability Method with Single-Level Optimization. Reliab. Eng. Syst. Saf. 2013, 116, 28–37. [Google Scholar] [CrossRef]
  16. Wang, P.; Yang, L.; Zhao, N.; Li, L.; Wang, D. A New SORM Method for Structural Reliability with Hybrid Uncertain Variables. Appl. Sci. 2021, 11, 346. [Google Scholar] [CrossRef]
  17. Luo, C.; Keshtegar, B.; Zhu, S.P.; Taylan, O.; Niu, X.-P. Hybrid Enhanced Monte Carlo Simulation Coupled with Advanced Machine Learning Approach for Accurate and Efficient Structural Reliability Analysis. Comput. Methods Appl. Mech. Eng. 2022, 388, 114218. [Google Scholar] [CrossRef]
  18. Tu, J.; Choi, K.; Park, Y. A New Study on Reliability-Based Design Optimization. J. Mech. Design 1999, 121, 557–564. [Google Scholar] [CrossRef] [Green Version]
  19. Chun, J. Reliability-Based Design Optimization of Structures Using the Second-Order Reliability Method and Complex-Step Derivative Approximation. Appl. Sci. 2021, 11, 5312. [Google Scholar] [CrossRef]
  20. Zeng, Z.; Wen, M.; Kang, R. Belief Reliability: A New Metrics for Products’ Reliability. Fuzzy Optim. Decis. Mak. 2013, 12, 15–27. [Google Scholar] [CrossRef]
  21. Moens, D.; Vandepitte, D. Recent Advances in Non-Probabilistic Approaches for Non-Deterministic Dynamic Finite Element Analysis. Arch. Comput. Methods Eng. 2006, 13, 389–464. [Google Scholar] [CrossRef]
  22. Du, L.; Choi, K.K.; Youn, B.D.; Gorsich, D. Possibility-Based Design Optimization Method for Design Problems with Both Statistical and Fuzzy Input Data. J. Mech. Des. 2005, 128, 928–935. [Google Scholar] [CrossRef]
  23. Mourelatos, Z.; Zhou, J. Reliability Estimation and Design with Insufficient Data Based on Possibility Theory. AIAA J. 2005, 43, 1696–1705. [Google Scholar] [CrossRef]
  24. Jiang, C.; Han, X.; Lu, G.Y.; Liu, J.; Zhang, Z.; Bai, Y.C. Correlation Analysis of Non-Probabilistic Convex Model and Corresponding Structural Reliability Technique. Comput. Methods Appl. Mech. Eng. 2011, 200, 2528–2546. [Google Scholar] [CrossRef]
  25. Wang, L.; Zhao, X.; Wu, Z.; Chen, W. Evidence Theory-Based Reliability Optimization for Cross-Scale Topological Structures with Global Stress, Local Displacement, and Micro-Manufacturing Constraints. Struct. Multidiscip. Optim. 2022, 65, 23. [Google Scholar] [CrossRef]
  26. Huang, Z.; Xu, J.; Yang, T.; Li, F.; Deng, S. Evidence-Theory-Based Robust Optimization and Its Application in Micro-Electromechanical Systems. Appl. Sci. 2019, 9, 1457. [Google Scholar] [CrossRef] [Green Version]
  27. Li, X.-Y.; Chen, W.-B.; Li, F.-R.; Kang, R. Reliability Evaluation with Limited and Censored Time-to-Failure Data Based on Uncertainty Distributions. Appl. Math. Model. 2021, 94, 403–420. [Google Scholar] [CrossRef]
  28. Kang, R.; Zhang, Q.; Zeng, Z.; Zio, E.; Li, X. Measuring Reliability under Epistemic Uncertainty: Review on Non-Probabilistic Reliability Metrics. Chin. J. Aeronaut. 2016, 29, 571–579. [Google Scholar] [CrossRef] [Green Version]
  29. Chen, Y.; Li, S.; Kang, R. Epistemic Uncertainty Quantification via Uncertainty Theory in the Reliability Evaluation of a System with Failure Trigger Effect. Reliab. Eng. Syst. Saf. 2021, 215, 107896. [Google Scholar] [CrossRef]
  30. Yu, W.; Linhan, G.; Meilin, W.; Rui, K. Belief Availability for Repairable Systems Based on Uncertain Alternating Renewal Process. IEEE. Trans. Reliab. 2021, 70, 1242–1254. [Google Scholar] [CrossRef]
  31. Liu, B. Uncertainty Theory, 2nd ed.; Springer: Berlin/Heidelberg, Germany, 2007; pp. 205–228. [Google Scholar]
  32. Chen, X.; Gao, J. Uncertain Term Structure Model of Interest Rate. Soft Comput. 2013, 17, 597–604. [Google Scholar] [CrossRef]
  33. Hu, L.; Kang, R.; Pan, X.; Zuo, D. Uncertainty Expression and Propagation in the Risk Assessment of Uncertain Random System. IEEE. Syst. J. 2021, 15, 1604–1615. [Google Scholar] [CrossRef]
  34. Wen, M.; Han, Q.; Yang, Y.; Kang, R. Uncertain Optimization Model for Multi-Echelon Spare Parts Supply System. Appl. Soft Comput. 2017, 56, 646–654. [Google Scholar] [CrossRef]
  35. Wang, P.; Zhang, J.; Zhai, H.; Qiu, J. A New Structural Reliability Index Based on Uncertainty Theory. Chin. J. Aeronaut. 2017, 30, 1451–1458. [Google Scholar] [CrossRef]
  36. Zhou, S.; Zhang, J.; You, L.; Zhang, Q. Uncertainty Propagation in Structural Reliability with Implicit Limit State Functions under Aleatory and Epistemic Uncertainties. Eksploat. Niezawodn. 2021, 23, 231–241. [Google Scholar] [CrossRef]
  37. Liu, B. Theory and Practice of Uncertain Programming, 2nd ed.; Springer: Berlin/Heidelberg, Germany, 2009; pp. 121–148. [Google Scholar]
  38. Zhang, B.; Peng, J. Uncertain Programming Model for Uncertain Optimal Assignment Problem. Appl. Math. Model. 2013, 37, 6458–6468. [Google Scholar] [CrossRef]
  39. Wang, K.; Zhao, M.; Zhou, J.; Han, Y. The Operational Law of Uncertain Variables with Continuous Uncertainty Distributions. IEEE. Trans. Fuzzy Syst. 2018, 26, 2926–2937. [Google Scholar] [CrossRef]
  40. Zhao, H.; Yao, K.; Yang, X.; Ni, Y. Special Issue on Decision Making and Uncertainty. Soft Comput. 2020, 24, 2391–2393. [Google Scholar] [CrossRef] [Green Version]
  41. Zhu, Y. Functions of Uncertain Variables and Uncertain Programming. J. Uncertain Syst. 2012, 4, 278–288. [Google Scholar]
  42. Ling, C.; Lu, Z. Support Vector Machine-Based Importance Sampling for Rare Event Estimation. Struct. Multidiscip. Optim. 2021, 63, 1609–1631. [Google Scholar] [CrossRef]
  43. Ameryan, A.; Ghalehnovi, M.; Rashki, M. AK-SESC: A Novel Reliability Procedure Based on the Integration of Active Learning Kriging and Sequential Space Conversion Method. Reliab. Eng. Syst. Saf. 2022, 217, 108036. [Google Scholar] [CrossRef]
  44. Xia, B.; Lü, H.; Yu, D.; Jiang, C. Reliability-Based Design Optimization of Structural Systems under Hybrid Probabilistic and Interval Model. Comput. Struct. 2015, 160, 126–134. [Google Scholar] [CrossRef]
  45. Harris, T.; Hardin, J.W. Exact Wilcoxon Signed-Rank and Wilcoxon Mann–Whitney Ranksum Tests. Stata. J. 2013, 13, 337–343. [Google Scholar] [CrossRef] [Green Version]
  46. Moustapha, M.; Marelli, S.; Sudret, B. Active Learning for Structural Reliability: Survey, General Framework and Benchmark. Struct. Saf. 2022, 96, 102174. [Google Scholar] [CrossRef]
Figure 1. Flowchart of the proposed hybrid intelligent algorithm.
Figure 1. Flowchart of the proposed hybrid intelligent algorithm.
Applsci 12 02846 g001
Figure 2. The latch lock mechanism of hatch. (a) The simulation model; (b) The visualized model.
Figure 2. The latch lock mechanism of hatch. (a) The simulation model; (b) The visualized model.
Applsci 12 02846 g002
Figure 3. Reliability comparison for the latch lock mechanism.
Figure 3. Reliability comparison for the latch lock mechanism.
Applsci 12 02846 g003
Figure 4. Schematic view of a passive vehicle suspension model.
Figure 4. Schematic view of a passive vehicle suspension model.
Applsci 12 02846 g004
Figure 5. Reliability comparison for the suspension mechanical model.
Figure 5. Reliability comparison for the suspension mechanical model.
Applsci 12 02846 g005
Figure 6. A vehicle disc brake system. (a) CAD model; (b) Finite element model.
Figure 6. A vehicle disc brake system. (a) CAD model; (b) Finite element model.
Applsci 12 02846 g006
Figure 7. The comparative objective value of disc brakes under different reliability levels.
Figure 7. The comparative objective value of disc brakes under different reliability levels.
Applsci 12 02846 g007
Figure 8. The design history of the brake system problem.
Figure 8. The design history of the brake system problem.
Applsci 12 02846 g008
Figure 9. A welded beam structure.
Figure 9. A welded beam structure.
Applsci 12 02846 g009
Figure 10. Comparison of optimal results under different weights.
Figure 10. Comparison of optimal results under different weights.
Applsci 12 02846 g010
Table 1. Distribution parameters of input factors.
Table 1. Distribution parameters of input factors.
Input FactorsProposed MethodProbabilistic Method
α 1 ( rad ) N ( 0.7844 , 0.02 ) N ( 0.7844 , 0.02 2 ) *
r ( mm ) N ( 44.4162 , 0.02 ) N ( 44.4162 , 0.02 2 )
L 1 ( mm ) N ( 114 , 0.02 ) N ( 114 , 0.02 2 )
L 2 ( mm ) N ( 114 , 0.02 ) N ( 144 , 0.02 2 )
e ( mm ) N ( 41 , 0.02 ) N ( 41 , 0.02 2 )
* 0.022 is the variance of normal probability distribution.
Table 2. Distribution parameters of input factors.
Table 2. Distribution parameters of input factors.
Input FactorsProposed MethodMCS Method
c   ( kg / cm ) N ( 400.98 , 10 ) N ( 400.98 , 10 2 ) *
c k ( kg / cm ) N ( 1451.7 , 10 ) N ( 1451.7 , 10 2 )
k   ( kg / cm   s ) N ( μ k , 10 ) N ( μ k , 10 2 )
* 102 is the variance of normal probability distribution.
Table 3. Comparison of optimal solutions for brake system problem.
Table 3. Comparison of optimal solutions for brake system problem.
MethodsOptimal Design (mm)F-EvaluationsTime (s)
RBDORIA14.7932816929.4403
URBDOCEP14.9782627573.6282
URBDOUSGA14.9782843876553.0074
Table 4. Original sample data of back plate thickness at P c = 0.8 .
Table 4. Original sample data of back plate thickness at P c = 0.8 .
Back Plate Thickness (mm)Rank-Sum
Pop_size = 20Pm = 0.0114.978314.977614.978114.978414.976214.978214.977114.978552
Pm = 0.114.978114.978614.979314.978014.978414.978314.978914.9783
Pm = 0.2Pop_size = 1514.978014.978214.978114.977414.978314.977114.978114.976453.5
Pop_size = 3014.978314.977214.978814.978514.978014.979514.977914.9782
Table 5. Distribution parameters of input factors.
Table 5. Distribution parameters of input factors.
Input FactorsUSGA MethodRIA Method
x 1 ( mm ) N ( d 1 , 0.1693 ) N ( d 1 , 0.1693 2 )
x 2 ( mm ) N ( d 2 , 0.1693 ) N ( d 2 , 0.1693 2 )
x 3 ( mm ) N ( d 3 , 0.0107 ) N ( d 3 , 0.0107 2 )
x 4 ( mm ) N ( d 4 , 0.0107 ) N ( d 4 , 0.0107 2 )
E ( MPa ) ( 204.000 , 209.700 ) U ( 204.000 , 209.700 )
τ ( MPa ) ( 91.77 , 95.77 ) U ( 91.77 , 95.77 )
σ ( MPa ) ( 204.000 , 209.700 ) U ( 204.000 , 209.700 )
Table 6. Solution results under different weight coefficients for the welded beam problem.
Table 6. Solution results under different weight coefficients for the welded beam problem.
Weight
Coefficient
Optimal ResultsRBDO (RIA)URBDO (USGA)
ω 1 = 0.4 ( d 1 * , d 2 * , d 3 * , d 4 * ) (5.51, 150.38, 271.59, 5.91)(5.46, 159.18, 273.21, 5.91)
Objective1 ( f 1 ) 2.69172.7612
Objective1 ( f 2 ) 0.19610.1924
ω 1 = 0.5 ( d 1 * , d 2 * , d 3 * , d 4 * ) (5.60, 161.08, 252.90, 5.99)(5.54, 170.44, 254.47, 5.99)
Objective1 ( f 1 ) 2.63852.7092
Objective1 ( f 2 ) 0.23950.2349
ω 1 = 0.6 ( d 1 * , d 2 * , d 3 * , d 4 * ) (5.68, 171.97, 236.11, 6.08)(5.63, 182.03, 237.37, 6.08)
Objective1 ( f 1 ) 2.59712.6680
Objective1 ( f 2 ) 0.29010.2852
Publisher’s Note: MDPI stays neutral with regard to jurisdictional claims in published maps and institutional affiliations.

Share and Cite

MDPI and ACS Style

Zhou, S.; Zhang, J.; Zhang, Q.; Huang, Y.; Wen, M. Uncertainty Theory-Based Structural Reliability Analysis and Design Optimization under Epistemic Uncertainty. Appl. Sci. 2022, 12, 2846. https://doi.org/10.3390/app12062846

AMA Style

Zhou S, Zhang J, Zhang Q, Huang Y, Wen M. Uncertainty Theory-Based Structural Reliability Analysis and Design Optimization under Epistemic Uncertainty. Applied Sciences. 2022; 12(6):2846. https://doi.org/10.3390/app12062846

Chicago/Turabian Style

Zhou, Shuang, Jianguo Zhang, Qingyuan Zhang, Ying Huang, and Meilin Wen. 2022. "Uncertainty Theory-Based Structural Reliability Analysis and Design Optimization under Epistemic Uncertainty" Applied Sciences 12, no. 6: 2846. https://doi.org/10.3390/app12062846

APA Style

Zhou, S., Zhang, J., Zhang, Q., Huang, Y., & Wen, M. (2022). Uncertainty Theory-Based Structural Reliability Analysis and Design Optimization under Epistemic Uncertainty. Applied Sciences, 12(6), 2846. https://doi.org/10.3390/app12062846

Note that from the first issue of 2016, this journal uses article numbers instead of page numbers. See further details here.

Article Metrics

Back to TopTop