Point-by-Point-Contact-Based Approach to Compute Position and Orientation between Parts Assembled by Multiple Non-Ideal Planes
Abstract
1. Introduction
1.1. Related Works
- Although much attention has been paid to the problems of the POD computation of a single mating plane, the problem of the POD computation of multiple mating planes has still been rarely researched.
- Two types of approaches have been proposed to compute the PODs of multiple surfaces, but they only take into account surface deviations and neglect multiple types of positioning, which are not included in the employed concepts of assembly.
1.2. Main Contribution and Overview
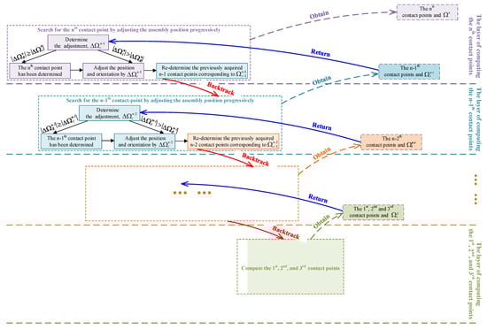
2. Position and Orientation Deviation Computation Principle by Successively Determining Contact Points
2.1. Framework of the Approach
2.2. Assembly State Determination Based on the Six-Point Positioning Principle
2.3. Searching for Contact Points by Progressively Approaching Position and Orientation
2.4. Recursion of Contact Points
3. Process of Computing POD of Multi-Mating Planes
4. Case Study and Discussion
4.1. Position and Orientation Deviation Computation of an Assembly with Three Mating Planes
4.2. Position and Orientation Deviation Computation of Mechanical Product
4.2.1. Sliding Workbench and Computation Parameters
4.2.2. Position and Orientation Deviations at the Beginning of the Sliding Stroke
4.2.3. Guiding Accuracy Computation of the Sliding Workbench
4.3. Discussion on the Approach Efficiency
- Effects of the principle of searching for contact points via progressively approaching position and orientation
- Effects of the principle of computing the distances between the corresponding points on the mating planes.
- Effect of the mesh size of point clouds.
5. Conclusions
Author Contributions
Funding
Institutional Review Board Statement
Informed Consent Statement
Data Availability Statement
Conflicts of Interest
References
- Shao, N.; Ding, X.; Liu, J. Tolerance analysis of spur gears based on skin model shapes and a boundary element method. Mech. Mach. Theory 2019, 144, 103658. [Google Scholar] [CrossRef]
- Guo, F.; Wang, Z.; Kang, Y. Positioning method and assembly precision for aircraft wing skin. Proc. Inst. Mech. Eng. Part B J. Eng. Manuf. 2018, 232, 317–327. [Google Scholar] [CrossRef]
- Schleich, B.; Wartzack, S. How to determine the influence of geometric deviations on elastic deformations and the structural performance? Proc. Inst. Mech. Eng. Part B J. Eng. Manuf. 2013, 227, 754–764. [Google Scholar] [CrossRef]
- Walter, M.; Sprugel, T.; Wartzack, S. Tolerance analysis of systems in motion taking into account interactions between deviations. Proc. Inst. Mech. Eng. Part B J. Eng. Manuf. 2013, 227, 709–719. [Google Scholar] [CrossRef]
- Guo, J.; Hong, J.; Wu, X. The modeling and prediction of gravity deformation in precision machine tool assembly. In Proceedings of the ASME 2013 International Mechanical Engineering Congress and Exposition, San Diego, CA, USA, 15–21 November 2013; Volume 5 (Suppl. S1), pp. S561–S563. [Google Scholar]
- Cheng, Q.; Sun, B.; Liu, Z. Geometric error compensation method based on Floyd algorithm and product of exponential screw theory. Proc. Inst. Mech. Eng. Part B J. Eng. Manuf. 2018, 232, 1156–1171. [Google Scholar] [CrossRef]
- Qureshi, A.J.; Dantan, J.Y.; Sabri, V. A statistical tolerance analysis approach for over-constrained mechanism based on optimization and Monte Carlo simulation. Comput.-Aided Des. 2012, 44, 132–142. [Google Scholar] [CrossRef][Green Version]
- Ostrovsky-Berman, Y.; Joskowicz, L. Relative positioning of planar parts in toleranced assemblies. Comput.-Aided Des. Appl. 2005, 2, 675–684. [Google Scholar] [CrossRef]
- Yang, Z.; Mcwilliam, S.; Popov, A.A. Dimensional variation propagation analysis in straight-build mechanical assemblies using a probabilistic approach. J. Manuf. Syst. 2013, 32, 348–356. [Google Scholar] [CrossRef]
- Li, B.; Roy, U. Relative positioning of toleranced polyhedral parts in an assembly. IIE Trans. 2001, 33, 323–336. [Google Scholar] [CrossRef]
- Ostrovsky-Berman, Y.; Joskowicz, L. Tolerance envelopes of planar mechanical parts with parametric tolerances. Comput.-Aided Des. 2005, 37, 531–544. [Google Scholar] [CrossRef]
- Yang, Z.; Popov, A.A.; Mcwilliam, S. Variation propagation control in mechanical assembly of cylindrical components. J. Manuf. Syst. 2012, 31, 162–176. [Google Scholar] [CrossRef]
- Cao, Y.; Liu, T.; Yang, J. A novel tolerance analysis method for three-dimensional assembly. Proc. Inst. Mech. Eng. Part B J. Eng. Manuf. 2019, 233, 1818–1827. [Google Scholar] [CrossRef]
- Corrado, A.; Polini, W. Assembly design in aeronautic field: From assembly jigs to tolerance analysis. Proc. Inst. Mech. Eng. Part B J. Eng. Manuf. 2017, 231, 2652–2663. [Google Scholar] [CrossRef]
- Ni, W.; Yao, Z. Integrating cylindricity error into tolerance analysis of precision rotary assemblies using Jacobian–Torsor model. Proc. Inst. Mech. Eng. Part C J. Mech. Eng. Sci. 2013, 227, 2517–2530. [Google Scholar]
- Pierce, R.S.; Rosen, D. Simulation of mating between nonanalytic surfaces using a mathematical programing formulation. J. Comput. Inf. Sci. Eng. 2007, 7, 314–321. [Google Scholar] [CrossRef]
- Schleich, B.; Wartzack, S. Approaches for the assembly simulation of skin model shapes. Comput.-Aided Des. 2015, 65, 18–33. [Google Scholar] [CrossRef]
- Liu, T.; Zhao, Q.; Cao, Y. A generic approach for analysis of mechanical assembly. Precis. Eng. 2018, 54, 361–370. [Google Scholar] [CrossRef]
- Liu, T.; Pierre, L.; Anwer, N. Form defects consideration in polytope based tolerance analysis. ASME J. Mech. Des. 2018, 54, 361–370. [Google Scholar] [CrossRef]
- Samper, S.; Adragna, P.A.; Favreliere, H. Modeling of 2D and 3D assemblies taking into account form errors of plane surfaces. Comput. Inf. Sci. Eng. 2010, 9, 790–792. [Google Scholar] [CrossRef]
- Sun, Q.; Zhao, B.; Liu, X. Assembling deviation estimation based on the real mating status of assembly. Comput.-Aided. Des. 2019, 115, 244–255. [Google Scholar] [CrossRef]
- Goka, E.; Beaurepaire, P.; Homri, L. Probabilistic-based approach using Kernel Density Estimation for gap modeling in a statistical tolerance analysis. Mech. Mach. Theory 2019, 139, 294–309. [Google Scholar] [CrossRef]
- Schleich, B.; Wartzack, S. Gap hull estimation for rigid mechanical joints considering form deviations and multiple pairs of mating surfaces. Mech. Mach. Theory 2018, 128, 444–460. [Google Scholar] [CrossRef]
- Zhang, J.; Qiao, L. Research on computing position and orientation deviations caused by mating two non-ideal planes. Procedia CIRP 2018, 75, 309–313. [Google Scholar] [CrossRef]
- Wang, S.; Sun, Y.; Guo, J. A prediction method for assembly surface contact considering form error. Procedia CIRP 2021, 97, 526–532. [Google Scholar] [CrossRef]
- Zhang, J.; Qiao, L.; Huang, Z. An approach to analyze the position and orientation between two parts assembled by non-ideal planes. Proc. Inst. Mech. Eng. Part B J. Eng. Manuf. 2020, 235, 41–53. [Google Scholar] [CrossRef]
- Li, Y.; Qiao, L.; Huang, Z. A novel method for assemblability evaluation of non-Ideal cylindrical parts assembly. Comput.-Aided. Des. 2021, 134, 103002. [Google Scholar] [CrossRef]
- Li, Y.; Qiao, L.; Uzair, K. Calculation and analysis of assembly clearance based on non-ideal surface discrete data. Int. J. Model. Simul. Sci. Comput. 2017, 08, 1750050. [Google Scholar] [CrossRef]
- Schleich, B.; Wartzack, S. Novel approaches for the assembly simulation of rigid Skin Model Shapes in tolerance analysis. Comput.-Aided. Des. 2018, 101, 1–11. [Google Scholar] [CrossRef]
- Yan, X.; Alex, B. Tolerance analysis using skin model shapes and linear complementarity conditions. J. Manuf. Syst. 2018, 48, 140–156. [Google Scholar] [CrossRef]
- Wu, J.; Qiao, L.; Zhu, Z. A novel representation method of non-ideal surface morphologies and its application in shaft-hole sealing simulation analysis. Proc. Inst. Mech. Eng. Part B J. Eng. Manuf. 2019, 233, 575–587. [Google Scholar] [CrossRef]
- Wu, J.; Qiao, L.; Huang, Z. Deviation modeling of manufactured surfaces from a perspective of manufacturing errors. Int. J. Adv. Manuf. Technol. 2018, 98, 1321–1337. [Google Scholar] [CrossRef]
- Qiao, L.; Wu, J.; Zhu, Z. Approach to the Deviation Representation of Non-ideal Cylindrical Surfaces Based on the Curvilinear Coordinate System. Procedia CIRP 2016, 43, 17–22. [Google Scholar] [CrossRef][Green Version]
















| Assembly State | XOY Plane | XOZ Plane | YOZ Plane |
|---|---|---|---|
| 1 | 3 contact points | 2 contact points | 1 contact point |
| 2 | 3 contact points | 1 contact point | 2 contact points |
| 3 | 2 contact points | 1 contact point | 3 contact points |
| 4 | 2 contact points | 3 contact points | 1 contact point |
| 5 | 1 contact point | 2 contact points | 3 contact points |
| 6 | 1 contact point | 3 contact points | 2 contact points |
| Manufacturing Errors | Deviation Functions |
|---|---|
| Inclination error of the spindle axis | |
| Straightness error in the vertical plane of the guide | |
| Wear error of the milling cutter |
| Different Positions and Orientations | Position and Orientation Values | Number of approaches |
|---|---|---|
| Initial assembly position | 0 | |
| Position and orientation after three contact points are determined | Once, adjustment corresponding to the Z-, X-, and Y- axes, respectively | |
| Position and orientation after four contact points are determined | Twice, approach of moving | |
| Position and orientation after five contact points are determined | Once, approach of rotating | |
| Position and orientation after six contact points are determined | Once, approach of moving |
| Assembly States | PODs | |||||
|---|---|---|---|---|---|---|
| Deviaitons along X-Axis (mm) | Deviaitons along Y-Axis (mm) | Deviaitons along Z-Axis (mm) | Nutation Angle (°) | Precession Angle (°) | Spin Angle (°) | |
| 1 | 0.009 | 0.011 | 0.521 | 90.456 | 90.458 | |
| 2 | 0.011 | 0.014 | 0.621 | 169.859 | 179.864 | |
| 3 | 0.007 | 0.012 | 0.383 | 178.996 | 179.994 | |
| 4 | 0.009 | 0.012 | 0.008 | 0.865 | 131.475 | 130.474 |
| 5 | 0.018 | 0.008 | 0.012 | 1.112 | 136.098 | 156.098 |
| 6 | 0.013 | 0.011 | 0.008 | 0.964 | 119.716 | 139.716 |
| Assembly States | PODs | ||||
|---|---|---|---|---|---|
| Deviaitons along X-Axis (mm) | Deviaitons along Z-Axis (mm) | Nutation Angle (°) | Precession Angle (°) | Spin Angle (°) | |
| A | 0.014 | 0.015 | 0.811 | 0.015 | 1.987 |
| B | 0.009 | 0.014 | 0.525 | 0.791 | 1.631 |
| Size of Point Clouds (mm) | 2.5 | 2 | 1 | 0.5 |
|---|---|---|---|---|
| Time (s) | 14.1 | 22.5 | 117.7 | 553.8 |
Publisher’s Note: MDPI stays neutral with regard to jurisdictional claims in published maps and institutional affiliations. |
© 2022 by the authors. Licensee MDPI, Basel, Switzerland. This article is an open access article distributed under the terms and conditions of the Creative Commons Attribution (CC BY) license (https://creativecommons.org/licenses/by/4.0/).
Share and Cite
Zhang, J.; Qiao, L.; Huang, Z.; Anwer, N. Point-by-Point-Contact-Based Approach to Compute Position and Orientation between Parts Assembled by Multiple Non-Ideal Planes. Appl. Sci. 2022, 12, 11596. https://doi.org/10.3390/app122211596
Zhang J, Qiao L, Huang Z, Anwer N. Point-by-Point-Contact-Based Approach to Compute Position and Orientation between Parts Assembled by Multiple Non-Ideal Planes. Applied Sciences. 2022; 12(22):11596. https://doi.org/10.3390/app122211596
Chicago/Turabian StyleZhang, Jian, Lihong Qiao, Zhicheng Huang, and Nabil Anwer. 2022. "Point-by-Point-Contact-Based Approach to Compute Position and Orientation between Parts Assembled by Multiple Non-Ideal Planes" Applied Sciences 12, no. 22: 11596. https://doi.org/10.3390/app122211596
APA StyleZhang, J., Qiao, L., Huang, Z., & Anwer, N. (2022). Point-by-Point-Contact-Based Approach to Compute Position and Orientation between Parts Assembled by Multiple Non-Ideal Planes. Applied Sciences, 12(22), 11596. https://doi.org/10.3390/app122211596

