Hydrogen Energy Demand Growth Prediction and Assessment (2021–2050) Using a System Thinking and System Dynamics Approach
Abstract
:1. Introduction
2. Hydrogen Recent Development
3. Hydrogen Economy
4. Exergy Destruction
5. Research Method
5.1. Developing Systems Thinking and System Dynamics Models for Hydrogen Energy
5.2. Leverage Points and System Archetypes
6. Results
6.1. The Conceptual Model of Hydrogen Energy
6.2. System Archetypes
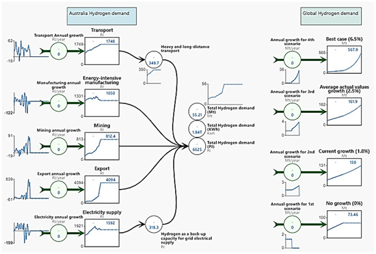
6.3. The System Dynamics Model of Hydrogen Demand
Model Validating/Testing
7. Discussion
8. Conclusions
Author Contributions
Funding
Institutional Review Board Statement
Informed Consent Statement
Data Availability Statement
Conflicts of Interest
Appendix A
| Australia Hydrogen Demand | ||
|---|---|---|
| Variable Name | Units | Parameter Value | 
| Transport Annual growth | PJ/year | Real/actual values (historical values) from 1990 to 2019. After 2019 no growth is assumed | 
| Transport | PJ | Accumulation of transport Annual growth | 
| Heavy and long-distance transport | “Transport”*0.2 | |
| Manufacturing annual growth | PJ/year | Real/actual values (historical values) from 1990 to 2019. After 2019 no growth is assumed | 
| Energy-intensive manufacturing | PJ | Accumulation of manufacturing annual growth | 
| Mining annual growth | PJ/year | Real/actual values (historical values) from 1990 to 2019. After 2019 no growth is assumed | 
| Mining | PJ | Accumulation of mining annual growth | 
| Export annual growth | PJ/year | Real/actual values (historical values) from 1990 to 2019. After 2019 no growth is assumed | 
| Export | PJ | Accumulation of export annual growth | 
| Electricity annual growth | PJ/year | Real/actual values (historical values) from 1990 to 2019. After 2019 no growth is assumed | 
| Electricity supply | PJ | Accumulation of electricity annual growth | 
| Hydrogen as a back-up capacity for grid electrical supply | PJ | “Electricity supply”*0.2 | 
| Total Hydrogen demand (PJ) | PJ | “Export” + ”Heavy and long-distance transport” + ”Hydrogen as a back-up capacity for grid electrical supply” + ”Energy-intensive manufacturing” + ”Mining” | 
| Total Hydrogen demand (KWh) | KWh | “Total Hydrogen demand (PJ)”*277800000 | 
| Total Hydrogen demand (Mt) | Mt | (“Total Hydrogen demand (KWh)”/33.33)/1000000000 | 
| Global Hydrogen demand | ||
| Annual growth for 1st scenario | Mt/year | Real/actual values (historical values) from 1990 to 2019. After 2019 no growth is assumed | 
| No growth (0%) | Mt | Accumulation of annual growth for 1st scenario | 
| Annual growth for 2nd scenario | Mt/year | Real/actual values (historical values) from 1990 to 2019. After 2019 1.8% growth is assumed | 
| Current growth (1.8%) | Mt | Accumulation of annual growth for 2nd scenario | 
| Annual growth for 3rd scenario | Mt/year | Real/actual values (historical values) from 1990 to 2019. After 2019 2.5% growth is assumed | 
| Average actual values growth (2.5%) | Mt | Accumulation of annual growth for 3rd scenario | 
| Annual growth for 4th scenario | Mt/year | Real/actual values (historical values) from 1990 to 2019. After 2019 6.5% growth is assumed | 
| Best case (6.5%) | Mt | Accumulation of annual growth for 4th scenario | 
References
- Zohuri, B. Hydrogen energy. In Cryogenics and Liquid Hydrogen Storage: Challenges and Solutions for a Cleaner Future; Springer: New York, NY, USA, 2019; pp. 121–139. [Google Scholar]
- Abe, J.O.; Popoola, A.; Ajenifuja, E.; Popoola, O. Hydrogen energy, economy and storage: Review and recommendation. Int. J. Hydrogen Energy 2019, 44, 15072–15086. [Google Scholar] [CrossRef]
- Weger, L.B.; Leitao, J.; Lawrence, M.G. Expected impacts on greenhouse gas and air pollutant emissions due to a possible transition towards a hydrogen economy in German road transport. Int. J. Hydrogen Energy 2021, 46, 5875–5890. [Google Scholar] [CrossRef]
- Atilhan, S.; Park, S.; El-Halwagi, M.M.; Atilhan, M.; Moore, M.; Nielsen, R.B. Green hydrogen as an alternative fuel for the shipping industry. Curr. Opin. Chem. Eng. 2021, 31, 100668. [Google Scholar] [CrossRef]
- Yang, J.-H.; Yoon, Y.; Ryu, M.; An, S.-K.; Shin, J.; Lee, C.-J. Integrated hydrogen liquefaction process with steam methane reforming by using liquefied natural gas cooling system. Appl. Energy 2019, 255, 113840. [Google Scholar] [CrossRef]
- Li, J.; Cheng, W. Comparative life cycle energy consumption, carbon emissions and economic costs of hydrogen production from coke oven gas and coal gasification. Int. J. Hydrogen Energy 2020, 45, 27979–27993. [Google Scholar] [CrossRef]
- Lamy, C.; Millet, P. A critical review on the definitions used to calculate the energy efficiency coefficients of water electrolysis cells working under near ambient temperature conditions. J. Power Sources 2020, 447, 227350. [Google Scholar] [CrossRef]
- Tarhan, C.; Çil, M.A. A study on hydrogen, the clean energy of the future: Hydrogen storage methods. J. Energy Storage 2021, 40, 102676. [Google Scholar] [CrossRef]
- Vinoth Kanna, I.; Paturu, P. A study of hydrogen as an alternative fuel. Int. J. Ambient Energy 2020, 41, 1433–1436. [Google Scholar] [CrossRef]
- Hosseini, S.E.; Butler, B. An overview of development and challenges in hydrogen powered vehicles. Int. J. Green Energy 2020, 17, 13–37. [Google Scholar] [CrossRef] [Green Version]
- Dincer, I.; Acar, C. Innovation in hydrogen production. Int. J. Hydrogen Energy 2017, 42, 14843–14864. [Google Scholar] [CrossRef]
- Hosseini, S.E.; Wahid, M.A. Hydrogen production from renewable and sustainable energy resources: Promising green energy carrier for clean development. Renew. Sustain. Energy Rev. 2016, 57, 850–866. [Google Scholar] [CrossRef]
- Acar, C.; Beskese, A.; Temur, G.T. Sustainability analysis of different hydrogen production options using hesitant fuzzy AHP. Int. J. Hydrogen Energy 2018, 43, 18059–18076. [Google Scholar] [CrossRef]
- Niaz, S.; Manzoor, T.; Pandith, A.H. Hydrogen storage: Materials, methods and perspectives. Renew. Sustain. Energy Rev. 2015, 50, 457–469. [Google Scholar] [CrossRef]
- Zhang, F.; Zhao, P.; Niu, M.; Maddy, J. The survey of key technologies in hydrogen energy storage. Int. J. Hydrogen Energy 2016, 41, 14535–14552. [Google Scholar] [CrossRef]
- Ren, J.; Musyoka, N.M.; Langmi, H.W.; Mathe, M.; Liao, S. Current research trends and perspectives on materials-based hydrogen storage solutions: A critical review. Int. J. Hydrogen Energy 2017, 42, 289–311. [Google Scholar] [CrossRef]
- Nagpal, M.; Kakkar, R. An evolving energy solution: Intermediate hydrogen storage. Int. J. Hydrogen Energy 2018, 43, 12168–12188. [Google Scholar] [CrossRef]
- Acar, C.; Dincer, I. Review and evaluation of hydrogen production options for better environment. J. Clean. Prod. 2019, 218, 835–849. [Google Scholar] [CrossRef]
- Li, F.; Yuan, Y.; Yan, X.; Malekian, R.; Li, Z. A study on a numerical simulation of the leakage and diffusion of hydrogen in a fuel cell ship. Renew. Sustain. Energy Rev. 2018, 97, 177–185. [Google Scholar] [CrossRef] [Green Version]
- Shen, Y.; Zheng, T.; Lv, H.; Zhou, W.; Zhang, C. Numerical Simulation of Hydrogen Leakage from Fuel Cell Vehicle in an Outdoor Parking Garage. World Electr. Veh. J. 2021, 12, 118. [Google Scholar] [CrossRef]
- Gye, H.-R.; Seo, S.-K.; Bach, Q.-V.; Ha, D.; Lee, C.-J. Quantitative risk assessment of an urban hydrogen refueling station. Int. J. Hydrogen Energy 2019, 44, 1288–1298. [Google Scholar] [CrossRef]
- Chen, J.; Gong, Y.; Jiang, T.-H.; Pan, A.-X.; Wang, S.-H.; Yang, Z.-G. Failure analysis on abnormal leakage of TP321 stainless steel pipe of medium temperature shifting gas in hydrogen production system. Eng. Fail. Anal. 2021, 125, 105413. [Google Scholar] [CrossRef]
- Moradi, R.; Groth, K.M. Hydrogen storage and delivery: Review of the state of the art technologies and risk and reliability analysis. Int. J. Hydrogen Energy 2019, 44, 12254–12269. [Google Scholar] [CrossRef]
- Li, W.; Kou, H.; Zeng, X.; Cui, Y.; Chen, H.; Wang, F. Numerical simulations on the leakage and diffusion of tritium. Fusion Eng. Des. 2020, 159, 111749. [Google Scholar] [CrossRef]
- Ingenito, A.; Agresta, A.; Andriani, R.; Gamma, F. NOx reduction strategies for high speed hydrogen fuelled vehicles. Int. J. Hydrogen Energy 2015, 40, 5186–5196. [Google Scholar] [CrossRef]
- Lewis, A.C. Optimising air quality co-benefits in a hydrogen economy: A case for hydrogen-specific standards for NOx emissions. Environ. Sci. Atmos. 2021, 1, 201–207. [Google Scholar] [CrossRef]
- Wang, D.; Ji, C.; Wang, S.; Yang, J.; Wang, Z. Numerical study of the premixed ammonia-hydrogen combustion under engine-relevant conditions. Int. J. Hydrogen Energy 2021, 46, 2667–2683. [Google Scholar] [CrossRef]
- Yu, Q.; Hendrix, Y.; Lorencik, S.; Brouwers, H. Field study of NOx degradation by a mineral-based air purifying paint. Build. Environ. 2018, 142, 70–82. [Google Scholar] [CrossRef]
- Ni, J.; Johnson, N.; Ogden, J.M.; Yang, C.; Johnson, J. Estimating hydrogen demand distribution using geographic information systems (GIS). In Proceedings of the National Hydrogen Association (NHA) Annual Hydrogen Conference, Entitled “Partnering for the Global Hydrogen Future”, Washington, DC, USA, 29 March–1 April 2005. [Google Scholar]
- Melendez, M.; Milbrandt, A. Regional Consumer Hydrogen Demand and Optimal Hydrogen Refueling Station Siting; National Renewable Energy Lab. (NREL): Golden, CO, USA, 2008.
- Rahmouni, S.; Settou, N.; Negrou, B.; Gouareh, A. GIS-based method for future prospect of hydrogen demand in the Algerian road transport sector. Int. J. Hydrogen Energy 2016, 41, 2128–2143. [Google Scholar] [CrossRef]
- Carr, S.; Premier, G.C.; Guwy, A.J.; Dinsdale, R.M.; Maddy, J. Hydrogen storage and demand to increase wind power onto electricity distribution networks. Int. J. Hydrogen Energy 2014, 39, 10195–10207. [Google Scholar] [CrossRef]
- Kim, J.; Lee, Y.; Moon, I. Optimization of a hydrogen supply chain under demand uncertainty. Int. J. Hydrogen Energy 2008, 33, 4715–4729. [Google Scholar] [CrossRef]
- Burdon, R.; Palmer, G.; Chakraborty, S. National Hydrogen Strategysubmission; Energy Transition Hub: Canberra, Australia, 2019. [Google Scholar]
- Feitz, A.J.; Coghlan, R.; Tenthorey, E. Prospective Hydrogen Production Regions of Australia; Geoscience: Symonston, Australia, 2019. [Google Scholar]
- Low, D.; Rodger, A.; Gallagher, B.; Sharma, P. Is hydrogen Asia’s new energy commodity? Opportunities and challenges for Australia. APPEA J. 2020, 60, 468–472. [Google Scholar] [CrossRef]
- Laimon, M.; Mai, T.; Goh, S.; Yusaf, T. Energy Sector Development: System Dynamics Analysis. Appl. Sci. 2020, 10, 134. [Google Scholar] [CrossRef] [Green Version]
- Witkowski, A.; Rusin, A.; Majkut, M.; Stolecka, K. Analysis of compression and transport of the methane/hydrogen mixture in existing natural gas pipelines. Int. J. Press. Vessel. Pip. 2018, 166, 24–34. [Google Scholar] [CrossRef]
- Gondal, I.A. Hydrogen integration in power-to-gas networks. Int. J. Hydrogen Energy 2019, 44, 1803–1815. [Google Scholar] [CrossRef]
- Timmerberg, S.; Kaltschmitt, M. Hydrogen from renewables: Supply from North Africa to Central Europe as blend in existing pipelines–Potentials and costs. Appl. Energy 2019, 237, 795–809. [Google Scholar] [CrossRef]
- Altarazi, Y.S.; Talib, A.R.A.; Gires, E.; Yu, J.; Lucas, J.; Yusaf, T. Performance and exhaust emissions rate of small-scale turbojet engine running on dual biodiesel blends using Gasturb. Energy 2021, 232, 120971. [Google Scholar] [CrossRef]
- Shadidi, B.; Najafi, G.; Yusaf, T. A Review of Hydrogen as a Fuel in Internal Combustion Engines. Energies 2021, 14, 6209. [Google Scholar] [CrossRef]
- Dawood, F.; Anda, M.; Shafiullah, G. Hydrogen production for energy: An overview. Int. J. Hydrogen Energy 2020, 45, 3847–3869. [Google Scholar] [CrossRef]
- Mulder, M.; Perey, P.; Moraga, J.L. Outlook for a Dutch hydrogen market. Univerity Gron. 2019, 16, 2019. Available online: https://www.rug.nl/ceer/blog/ceer_policypaper_5_web.pdf (accessed on 7 January 2022).
- Kamarulzaman, M.K.; Hafiz, M.; Abdullah, A.; Chen, A.F.; Awad, O.I. Combustion, performances and emissions characteristics of black soldier fly larvae oil and diesel blends in compression ignition engine. Renew. Energy 2019, 142, 569–580. [Google Scholar] [CrossRef]
- Dicks, A.L.; Rand, D.A. Fuel Cell Systems Explained; John Wiley & Sons: Hoboken, NJ, USA, 2018. [Google Scholar]
- Chen, Y.-T.; Hsu, C.-W. The key factors affecting the strategy planning of Taiwan’s hydrogen economy. Int. J. Hydrogen Energy 2019, 44, 3290–3305. [Google Scholar] [CrossRef]
- Wang, Y.; Huang, R.; Liu, Z. The Relationship between Structural Intensity and Sound Field Characteristics of Cylindrical Shells. Procedia Eng. 2017, 214, 41–49. [Google Scholar] [CrossRef]
- Eftekhari, A.; Fang, B. Electrochemical hydrogen storage: Opportunities for fuel storage, batteries, fuel cells, and supercapacitors. Int. J. Hydrogen Energy 2017, 42, 25143–25165. [Google Scholar] [CrossRef]
- Sadhasivam, T.; Kim, H.-T.; Jung, S.; Roh, S.-H.; Park, J.-H.; Jung, H.-Y. Dimensional effects of nanostructured Mg/MgH2 for hydrogen storage applications: A review. Renew. Sustain. Energy Rev. 2017, 72, 523–534. [Google Scholar] [CrossRef]
- Hydrogen Energy and Fuel Cells: A Vision of Our Future: Final Report of the High Level Group; European Commission, Directorate-General for Research: Brussel, Belgium, 2003; Volume 20719, Available online: https://www.fch.europa.eu/sites/default/files/documents/hlg_vision_report_en.pdf (accessed on 27 December 2021).
- Durbin, D.J.; Malardier-Jugroot, C. Review of hydrogen storage techniques for on board vehicle applications. Int. J. Hydrogen Energy 2013, 38, 14595–14617. [Google Scholar] [CrossRef]
- Parra, D.; Valverde, L.; Pino, F.J.; Patel, M.K. A review on the role, cost and value of hydrogen energy systems for deep decarbonisation. Renew. Sustain. Energy Rev. 2019, 101, 279–294. [Google Scholar] [CrossRef]
- Dias, V.; Pochet, M.; Contino, F.; Jeanmart, H. Energy and economic costs of chemical storage. Front. Mech. Eng. 2020, 6, 21. [Google Scholar] [CrossRef]
- Mah, A.X.Y.; Ho, W.S.; Bong, C.P.C.; Hassim, M.H.; Liew, P.Y.; Asli, U.A.; Kamaruddin, M.J.; Chemmangattuvalappil, N.G. Review of hydrogen economy in Malaysia and its way forward. Int. J. Hydrogen Energy 2019, 44, 5661–5675. [Google Scholar] [CrossRef]
- Robledo, C.B.; Oldenbroek, V.; Abbruzzese, F.; van Wijk, A.J.M. Integrating a hydrogen fuel cell electric vehicle with vehicle-to-grid technology, photovoltaic power and a residential building. Appl. Energy 2018, 215, 615–629. [Google Scholar] [CrossRef]
- Acar, C.; Dincer, I. Investigation of a novel photoelectrochemical hydrogen production system. Chem. Eng. Sci. 2019, 197, 74–86. [Google Scholar] [CrossRef]
- Lyseng, B.; Niet, T.; English, J.; Keller, V.; Palmer-Wilson, K.; Robertson, B.; Rowe, A.; Wild, P. System-level power-to-gas energy storage for high penetrations of variable renewables. Int. J. Hydrogen Energy 2018, 43, 1966–1979. [Google Scholar] [CrossRef]
- Oldenbroek, V.; Verhoef, L.A.; van Wijk, A.J.M. Fuel cell electric vehicle as a power plant: Fully renewable integrated transport and energy system design and analysis for smart city areas. Int. J. Hydrogen Energy 2017, 42, 8166–8196. [Google Scholar] [CrossRef]
- Badea, G.; Naghiu, G.S.; Giurca, I.; Aşchilean, I.; Megyesi, E. Hydrogen Production Using Solar Energy—Technical Analysis. Energy Procedia 2017, 112, 418–425. [Google Scholar] [CrossRef]
- Simonis, B.; Newborough, M. Sizing and operating power-to-gas systems to absorb excess renewable electricity. Int. J. Hydrogen Energy 2017, 42, 21635–21647. [Google Scholar] [CrossRef]
- Olivier, P.; Bourasseau, C.; Bouamama, P.B. Low-temperature electrolysis system modelling: A review. Renew. Sustain. Energy Rev. 2017, 78, 280–300. [Google Scholar] [CrossRef]
- Australia’s National Hydrogen Strategy. 2019. Available online: https://www.h2knowledgecentre.com/content/government622 (accessed on 27 December 2021).
- Szargut, J.; Morris, D.R.; Steward, F.R. Exergy Analysis of Thermal, Chemical, and Metallurgical Processes; US Department of Energy: Washington, DC, USA, 1987.
- Kalinci, Y.; Dincer, I.; Hepbasli, A. Energy and exergy analyses of a hybrid hydrogen energy system: A case study for Bozcaada. Int. J. Hydrogen Energy 2017, 42, 2492–2503. [Google Scholar] [CrossRef]
- Australian Government; Department of Industry, Science, Energy and Resources. Australian Energy Statistics. Available online: https://www.energy.gov.au/government-priorities/energy-data/australian-energy-statistics (accessed on 31 December 2021).
- MacKay, D. Sustainable Energy—Without the Hot Air; UIT Cambridge: London, UK, 2008. [Google Scholar]
- Silico. Available online: https://www.silicoai.com/ (accessed on 29 December 2021).
- Aziz, M.; Wijayanta, A.T.; Nandiyanto, A.B.D. Ammonia as effective hydrogen storage: A review on production, storage and utilization. Energies 2020, 13, 3062. [Google Scholar] [CrossRef]
- Wijayanta, A.T.; Aziz, M. Ammonia production from algae via integrated hydrothermal gasification, chemical looping, N2 production, and NH3 synthesis. Energy 2019, 174, 331–338. [Google Scholar] [CrossRef]
- Guo, H.; Zhou, S.; Zou, J.; Shreka, M. A Numerical Investigation on De-NOx Technology and Abnormal Combustion Control for a Hydrogen Engine with EGR System. Processes 2020, 8, 1178. [Google Scholar] [CrossRef]
- Steyn, J. Hydrogen for Vehicular Transport. In Proceedings of the AIIT 2nd International Congress on Transport Infrastructure and Systems in a changing world (TIS ROMA 2019), Rome, Italy, 23–24 September 2019. [Google Scholar]
- Horvath, S.; Fasihi, M.; Breyer, C. Techno-economic analysis of a decarbonized shipping sector: Technology suggestions for a fleet in 2030 and 2040. Energy Convers. Manag. 2018, 164, 230–241. [Google Scholar] [CrossRef]










| Location | Organization | 
|---|---|
| Africa | The Hydrogen South Africa (HySA) | 
| Australia | The Australian Association for Hydrogen Energy (AAHE) | 
| Canada | Canadian hydrogen and fuel cell industry | 
| Europe | Hydrogen Europe | 
| Global | Hydrogen Council | 
| Spain | Hydrogen Foundation | 
| Global | IEA Hydrogen | 
| Global | International Association for Hydrogen Energy (IAHE) | 
| Global/USA | The Fuel Cell and Hydrogen Energy Association (FCHEA) | 
| UNIDO | The International Centre for Hydrogen Energy Technologies (ICHET) | 
| USA | National Hydrogen Association (NHA) | 
| USA | The U.S. DOE Hydrogen and Fuel Cells Program | 
| WA-Australia | Renewable Hydrogen Council | 
| Loop Name | Feedback Loop | Variables Involved | Key Message | 
|---|---|---|---|
| Reinforcing | R1 | Hydrogen energy → + The integration of RE and hydrogen → + Reliability of intermittent RE resources → + Investments in RE → + Hydrogen energy | Growth of hydrogen and RE | 
| R2 | Hydrogen energy → + Fuel cells pathway → + Zero emission pathway → + Hydrogen energy → + The adoption of hydrogen as a net zero fuel → + Hydrogen energy | Emissions mitigation | |
| R3 | Fuel cells pathway → + Zero emission pathway → + The adoption of hydrogen as a net zero fuel → + Fuel cells pathway | Emissions mitigation | |
| R4 | Hydrogen energy → + Supply → − Market price → − demand → + Hydrogen energy | Supply-demand | |
| R5 | Energy insecurity → + Energy dependancy → + Risk of supply disruptions → + Energy insecurity | Energy insecurity | |
| R6 | Hydrogen energy → + Economic growth → + Jobs → + Public acceptance → + Hydrogen energy | Economic growth | |
| R7 | Emissions → + Environmental deterioration → + Policy encouraging reduction in emissions → + Investments in RE → + Hydrogen energy → + Combustion pathway → + Nitrogen oxides (NOx) → + Emissions | Emissions | |
| Balancing | B1 | Hydrogen energy → + Fuel cells pathway → + Zero emission pathway → − Emissions → + Environmental deterioration → + Policy encouraging reduction in emissions → + Investments in RE → + Hydrogen energy | Emissions mitigation | 
| B2 | Hydrogen energy → + Combustion pathway → + Nitrogen oxides (NOx) → + Risk of adoption hydrogen as a combustion fuel → − Hydrogen energy | Risk of adoption hydrogen as a combustion fuel | |
| B3 | Hydrogen energy → − Energy insecurity → + Energy dependency → + Risk of supply disruptions → + Hydrogen energy | Energy insecurity | 
| Publisher’s Note: MDPI stays neutral with regard to jurisdictional claims in published maps and institutional affiliations. | 
© 2022 by the authors. Licensee MDPI, Basel, Switzerland. This article is an open access article distributed under the terms and conditions of the Creative Commons Attribution (CC BY) license (https://creativecommons.org/licenses/by/4.0/).
Share and Cite
Yusaf, T.; Laimon, M.; Alrefae, W.; Kadirgama, K.; Dhahad, H.A.; Ramasamy, D.; Kamarulzaman, M.K.; Yousif, B. Hydrogen Energy Demand Growth Prediction and Assessment (2021–2050) Using a System Thinking and System Dynamics Approach. Appl. Sci. 2022, 12, 781. https://doi.org/10.3390/app12020781
Yusaf T, Laimon M, Alrefae W, Kadirgama K, Dhahad HA, Ramasamy D, Kamarulzaman MK, Yousif B. Hydrogen Energy Demand Growth Prediction and Assessment (2021–2050) Using a System Thinking and System Dynamics Approach. Applied Sciences. 2022; 12(2):781. https://doi.org/10.3390/app12020781
Chicago/Turabian StyleYusaf, Talal, Mohamd Laimon, Waleed Alrefae, Kumaran Kadirgama, Hayder A. Dhahad, Devarajan Ramasamy, Mohd Kamal Kamarulzaman, and Belal Yousif. 2022. "Hydrogen Energy Demand Growth Prediction and Assessment (2021–2050) Using a System Thinking and System Dynamics Approach" Applied Sciences 12, no. 2: 781. https://doi.org/10.3390/app12020781
APA StyleYusaf, T., Laimon, M., Alrefae, W., Kadirgama, K., Dhahad, H. A., Ramasamy, D., Kamarulzaman, M. K., & Yousif, B. (2022). Hydrogen Energy Demand Growth Prediction and Assessment (2021–2050) Using a System Thinking and System Dynamics Approach. Applied Sciences, 12(2), 781. https://doi.org/10.3390/app12020781
 
         
                                                






 
       