Analysis of the Most Relevant Factors for Routing in Internet of Space Things Networks
Abstract
1. Introduction
2. Related Work
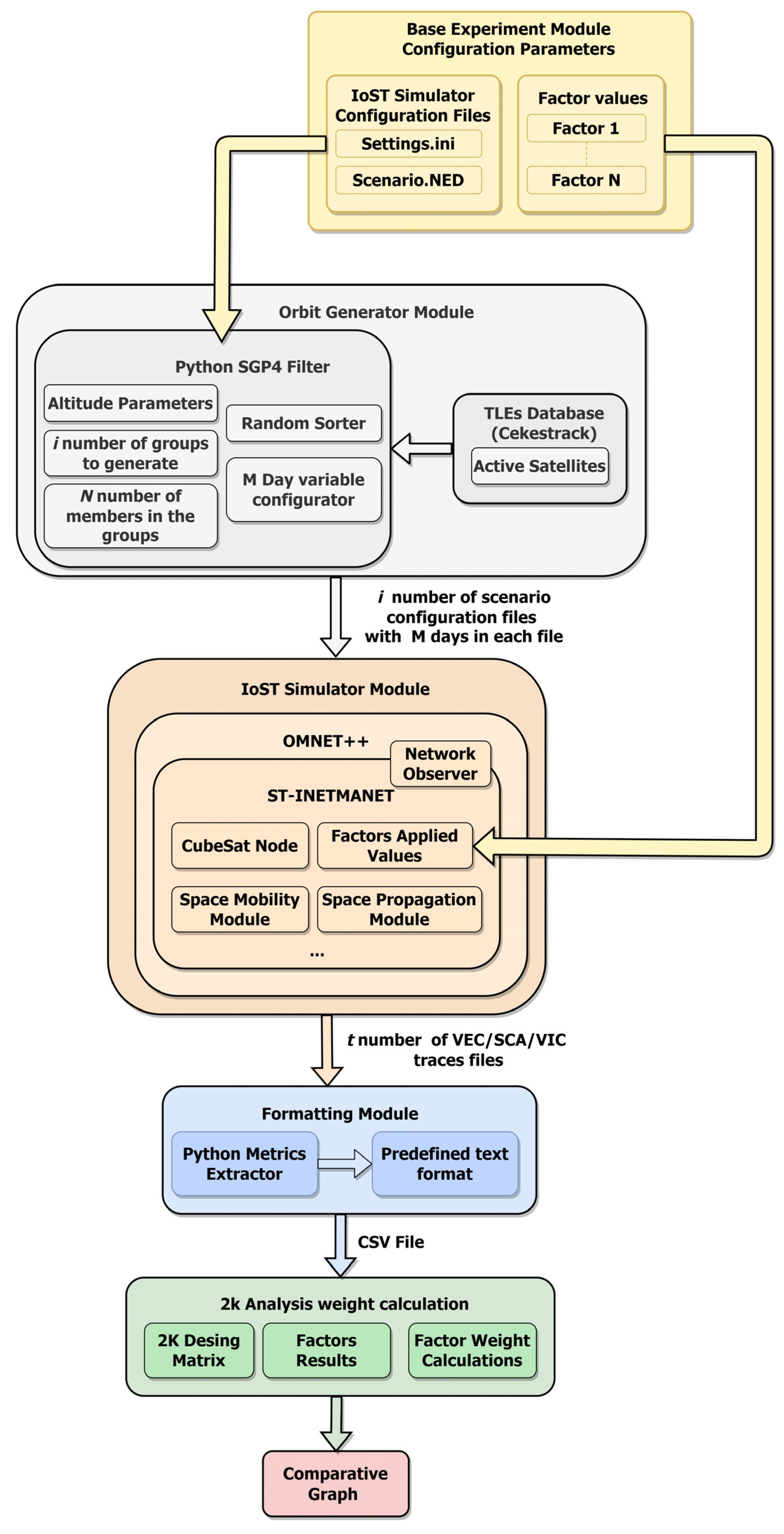
3. Methodology
3.1. Base Experiment
3.2. Orbit Generator
3.3. IoST Simulator—ST-INETMANET
3.4. Module for 2k Factorial Analysis Weight Calculation
3.5. Routing Approaches Considered for the Analysis
3.5.1. Reactive Routing Approach
3.5.2. Routing Approaches Considered for the Analysis
3.6. Experimental Setup
3.7. Factors Considered in the Analysis of Routing Strategies for Ad Hoc IoST Networks
- Density: A low number of participating nodes (low density) in the network reduces contention. However, this also reduces the route establishment options. Therefore, the number of nodes in the network (density) is a relevant factor in the proposed analysis. As previously explained, densities of 20 and 240 nodes were considered for our analysis.
- Node behavior: In ad hoc IoST networks, satellites could eventually avoid participation because of events such as low energy or primary mission priorities. Therefore, it is essential to research the impact of node availability to partake in routine tasks. In particular, we studied the impact of having 20% of satellites in a group unable to participate in networking tasks.
- Hello message period (HMP): Hello messages are broadcast packets used by routing protocols to periodically share control information with other nodes, such as geographic location, number of neighbors, and battery level. The nodes use this information to update neighbors and routing tables and perform actions related to the particular routing strategy implemented. Neighborhood information reliability is directly related to HMP [69]. However, there is a trade-off between node information reliability and the overhead caused by the periodic messages. Considering the relevance of Hello messages, this work included HMP as a relevant factor in the 2k factorial analysis.
- Neighbor’s refresh time (NRT): Each node maintains a neighbors table to store the routes previously found and their on-hop neighbors. Note that the age of the information in the neighbors table represents the freshness of the routing information. This work defines the NRT as the time a node is stored in the neighbors table after the last update. A short NRT allows the routing protocol to achieve early detection of broken links. However, packet loss because of interference or propagation issues could occur. Thus, a short NRT could unnecessarily trigger repair mechanisms with the consequent waste of resources. Therefore, it was relevant to analyze the impact of varying the NRT on routing performance.
- Number of retransmissions: Packet retransmission is a simple and efficient strategy to cope with errors at the MAC and PHY layers. However, this mechanism can lead to increased network overhead. As retransmissions could delay the route discovery process when the network topology changes, this was a factor considered in the analysis.
3.8. Evaluation Metric
4. Discussion
4.1. Results from the Applied 2k Factorial Analysis
4.2. Analysis of Factor Values Providing the Best Performance
4.2.1. Density
4.2.2. Combined Factor of NRT and HMP (Information Freshness e13)
5. Conclusions
- If the expected number of nodes participating in the ad hoc IoST network is low, then a proactive routing approach might provide better performance than reactive routing.
- However, if proactive routing is used, care must be taken in tuning the information freshness parameters to achieve good routing performance.
- For low node density, the best performance for both approaches is achieved when all considered nodes are willing to participate in ad hoc IoST networking tasks (NBH−).
- A large NRT with a combination of a short HMP should be preferred for IoST networks with low node density. The previous statement is for both routing approaches (see Figure 4).
- For an ad hoc IoST network with high node density (Density+), the reactive approach provided the highest PDR and the lowest number of packet collisions.
- Thus, if the node density in an ad hoc IoST network is expected to be high, then a reactive routing approach might be better suited for the routing task than a reactive routing approach.
Author Contributions
Funding
Institutional Review Board Statement
Data Availability Statement
Conflicts of Interest
References
- Duan, T.; Dinavahi, V. Starlink Space Network-Enhanced Cyber–Physical Power System. IEEE Trans. Smart Grid 2021, 12, 3673–3675. [Google Scholar] [CrossRef]
- Zhu, L.; Wang, M.; Shao, J.; Liu, C.; Zhao, C.; Zhao, Y. Remote Sensing of Global Volcanic Eruptions Using Fengyun Series Satellites. In Proceedings of the International Geoscience and Remote Sensing Symposium (IGARSS), Milan, Italy, 26–31 July 2015; Volume 2015, pp. 4797–4800. [Google Scholar] [CrossRef]
- Imken, T.; Castillo-Rogez, J.; He, Y.; Baker, J.; Marinan, A. CubeSat flight system development for enabling deep space science. In Proceedings of the 2017 IEEE Aerospace Conference, Big Sky, MT, USA, 4–11 March 2017; pp. 1–14. [Google Scholar] [CrossRef]
- Jia-Richards, O.; Lozano, P.C.; Sternberg, D.C.; Grebow, D.; Mohan, S. Feasibility of a Deep-Space CubeSat Mission with a Stage-Based Electrospray Propulsion System. In Proceedings of the 2020 IEEE Aerospace Conference, Big Sky, MT, USA, 7–14 March 2020; pp. 1–10. [Google Scholar] [CrossRef]
- Tieze, S.M.; Liddell, L.C.; Maria, S.R.S.; Bhattacharya, S. BioSentinel: A Biological CubeSat for Deep Space Exploration. Astrobiology 2020. ahead of print.. [Google Scholar] [CrossRef]
- Blackwell, W.J. The Nasa Tropics Mission as a Pathfinder for Future Operational Earth Observing Systems. In Proceedings of the IGARSS 2020—2020 IEEE International Geoscience and Remote Sensing Symposium, Waikoloa, HI, USA, 26 September–2 October 2020; pp. 3647–3648. [Google Scholar] [CrossRef]
- CalPoly. Cubesat Design Specification; The CubeSat Program: San Luis Obispo, CA, USA, 2009; Volume 8651. [Google Scholar]
- Speretta, S.; Topputo, F.; Biggs, J.; Di Lizia, P.; Massari, M.; Mani, K.; Tos, D.D.; Ceccherini, S.; Franzese, V.; Cervone, A.; et al. LUMIO: Achieving autonomous operations for Lunar exploration with a CubeSat. In Proceedings of the 2018 SpaceOps Conference, Marseille, France, 28 May–1 June 2018. [Google Scholar] [CrossRef]
- Puig-Suari, J.; Turner, C.; Ahlgren, W. Development of the standard CubeSat deployer and a CubeSat class PicoSatellite. In Proceedings of the 2001 IEEE Aerospace Conference Proceedings (Cat. No. 01TH8542), Big Sky, MT, USA, 11–17 March 2001; Volume 1, pp. 1347–1353. [Google Scholar] [CrossRef]
- Akyildiz, I.F.; Kak, A. The Internet of Space Things/CubeSats. IEEE Netw. 2019, 33, 212–218. [Google Scholar] [CrossRef]
- Villela, T.; Costa, C.A.; Brandão, A.M.; Bueno, F.T.; Leonardi, R. Towards the Thousandth CubeSat: A Statistical Overview. Int. J. Aerosp. Eng. 2019, 2019, 5063145. [Google Scholar] [CrossRef]
- Saeed, N.; Elzanaty, A.; Almorad, H.; Dahrouj, H.; Al-Naffouri, T.Y.; Alouini, M.-S. CubeSat Communications: Recent Advances and Future Challenges. IEEE Commun. Surv. Tutor. 2020, 22, 1839–1862. [Google Scholar] [CrossRef]
- Meftah, M.; Boutéraon, T.; Dufour, C.; Hauchecorne, A.; Keckhut, P.; Finance, A.; Bekki, S.; Abbaki, S.; Bertran, E.; Damé, L.; et al. The UVSQ-SAT/INSPIRESat-5 CubeSat Mission: First In-Orbit Measurements of the Earth’s Outgoing Radiation. Remote Sens. 2021, 13, 1449. [Google Scholar] [CrossRef]
- Dotto, E.; Della Corte, V.; Amoroso, M.; Bertini, I.; Brucato, J.; Capannolo, A.; Cotugno, B.; Cremonese, G.; Di Tana, V.; Gai, I.; et al. LICIACube—The Light Italian Cubesat for Imaging of Asteroids In support of the NASA DART mission towards asteroid (65803) Didymos. Planet. Space Sci. 2021, 199, 105185. [Google Scholar] [CrossRef]
- Hauri, Y.; Bhattacherjee, D.; Grossmann, M.; Singla, A. “Internet from Space” without Inter-Satellite Links. In Proceedings of the 19th ACM Workshop on Hot Topics in Networks, Virtual Event, 4–6 November 2020; ACM: New York, NY, USA, 2020; pp. 205–211. [Google Scholar]
- Jia, X.; Lv, T.; He, F.; Huang, H. Collaborative Data Downloading by Using Inter-Satellite Links in LEO Satellite Networks. IEEE Trans. Wirel. Commun. 2017, 16, 1523–1532. [Google Scholar] [CrossRef]
- Aragon, B.; Houborg, R.; Tu, K.; Fisher, J.B.; McCabe, M. CubeSats Enable High Spatiotemporal Retrievals of Crop-Water Use for Precision Agriculture. Remote Sens. 2018, 10, 1867. [Google Scholar] [CrossRef]
- Poghosyan, A.; Golkar, A. CubeSat evolution: Analyzing CubeSat capabilities for conducting science missions. Prog. Aerosp. Sci. 2017, 88, 59–83. [Google Scholar] [CrossRef]
- Akyildiz, I.F.; Kak, A. The Internet of Space Things/CubeSats: A ubiquitous cyber-physical system for the connected world. Comput. Netw. 2019, 150, 134–149. [Google Scholar] [CrossRef]
- Arnold, S.S.; Nuzzaci, R.; Gordon-Ross, A. Energy Budgeting for CubeSats with an Integrated FPGA. In Proceedings of the 2012 IEEE Aerospace Conference, Big Sky, MT, USA, 3–10 March 2012; pp. 1–14. [Google Scholar]
- Nguyen, H.N.; Olariu, S.; Todorova, P. A novel mobility model and resource reservation strategy for multimedia LEO satellite networks. In Proceedings of the 2002 IEEE Wireless Communications and Networking Conference Record. WCNC 2002 (Cat. No. 02TH8609), Orlando, FL, USA, 17–21 March 2003; Volume 2, pp. 832–836. [Google Scholar] [CrossRef]
- Kim, S.; Song, C.-M.; Lee, S.-H.; Song, S.-C.; Oh, H.-U. Design and Performance of X-Band SAR Payload for 80 kg Class Flat-Panel-Type Microsatellite Based on Active Phased Array Antenna. Aerospace 2022, 9, 213. [Google Scholar] [CrossRef]
- Nohmi, M. Initial Experimental Result of Pico-Satellite KUKAI on Orbit. In Proceedings of the 2009 International Conference on Mechatronics and Automation, Changchun, China, 9–12 August 2009; pp. 2946–2951. [Google Scholar]
- Ruiz-De-Azua, J.A.; Calveras, A.; Camps, A. A Novel Dissemination Protocol to Deploy Opportunistic Services in Federated Satellite Systems. IEEE Access 2020, 8, 142348–142365. [Google Scholar] [CrossRef]
- Alarcon, E.; Sanchez, A.A.; Araguz, C.; Barrot, G.; Bou-Balust, E.; Camps, A.; Cornara, S.; Cote, J.; Pena, A.G.; Lancheros, E.; et al. Design and Optimization of a Polar Satellite Mission to Complement the Copernicus System. IEEE Access 2018, 6, 34777–34789. [Google Scholar] [CrossRef]
- Johnson, D.B. Routing in Ad Hoc Networks of Mobile Hosts. In Proceedings of the 1994 First Workshop on Mobile Computing Systems and Applications, Santa Cruz, CA, USA, 8–9 December 1994; pp. 158–163. [Google Scholar]
- Yang, D.; Xia, H.; Xu, E.; Jing, D.; Zhang, H. Energy-Balanced Routing Algorithm Based on Ant Colony Optimization for Mobile Ad Hoc Networks. Sensors 2018, 18, 3657. [Google Scholar] [CrossRef]
- Gromova, E.; Kireev, S.; Lazareva, A.; Kirpichnikova, A.; Gromov, D. MANET Performance Optimization Using Network-Based Criteria and Unmanned Aerial Vehicles. J. Sens. Actuator Netw. 2021, 10, 8. [Google Scholar] [CrossRef]
- Kang, M.W.; Chung, Y.W. An Improved Hybrid Routing Protocol Combining MANET and DTN. Electronics 2020, 9, 439. [Google Scholar] [CrossRef]
- Kaur, H.; Sahni, V.; Bala, M. A Survey of Reactive, Proactive and Hybrid Routing Protocols in MANET: A Review. Int. J. Comput. Sci. Inf. Technol. 2013, 4, 498–500. [Google Scholar]
- Abolhasan, M.; Wysocki, T.; Dutkiewicz, E. A review of routing protocols for mobile ad hoc networks. Ad Hoc Netw. 2004, 2, 1–22. [Google Scholar] [CrossRef]
- Gandhi, S.; Chaubey, N.; Tada, N.; Trivedi, S. Scenario-Based Performance Comparison of Reactive, Proactive & Hybrid Protocols in MANET. In Proceedings of the 2012 International Conference on Computer Communication and Informatics, Coimbatore, India, 10–12 January 2012; pp. 1–5. [Google Scholar]
- Khan, M.F.; Yau, K.-L.A.; Noor, R.; Imran, M.A. Routing Schemes in FANETs: A Survey. Sensors 2019, 20, 38. [Google Scholar] [CrossRef]
- Sharma, V. Advances in Drone Communications, State-of-the-Art and Architectures. Drones 2019, 3, 21. [Google Scholar] [CrossRef]
- Khan, M.; Qureshi, I.; Khanzada, F. A Hybrid Communication Scheme for Efficient and Low-Cost Deployment of Future Flying Ad-Hoc Network (FANET). Drones 2019, 3, 16. [Google Scholar] [CrossRef]
- Cabral-Pacheco, E.G.; Villarreal-Reyes, S.; Galaviz-Mosqueda, A.; Villarreal-Reyes, S.; Rivera-Rodriguez, R.; Perez-Ramos, A.E. Performance Analysis of Multi-Hop Broadcast Protocols for Distributed UAV Formation Control Applications. IEEE Access 2019, 7, 113548–113577. [Google Scholar] [CrossRef]
- Galaviz-Mosqueda, A.; Villarreal-Reyes, S.; Galeana-Zapién, H.; Rubio-Loyola, J.; Covarrubias-Rosales, D.H. Reliable Multihop Broadcast Protocol with a Low-Overhead Link Quality Assessment for ITS Based on VANETs in Highway Scenarios. Sci. World J. 2014, 2014, 359636. [Google Scholar] [CrossRef] [PubMed]
- Galaviz-Mosqueda, A.; Morales-Sandoval, M.; Villarreal-Reyes, S.; Galeana-Zapién, H.; Rivera-Rodriguez, R.; Alonso-Arévalo, M.A. Multi-hop broadcast message dissemination in vehicular ad hoc networks: A security perspective review. Int. J. Distrib. Sens. Netw. 2017, 13, 1550147717741263. [Google Scholar] [CrossRef]
- Abbasi, I.A.; Khan, A.S. A Review of Vehicle to Vehicle Communication Protocols for VANETs in the Urban Environment. Future Internet 2018, 10, 14. [Google Scholar] [CrossRef]
- Quy, V.K.; Nam, V.H.; Linh, D.M.; Ngoc, L.A. Routing Algorithms for MANET-IoT Networks: A Comprehensive Survey. Wirel. Pers. Commun. 2022, 1–25. [Google Scholar] [CrossRef]
- De Azua, J.A.R.; Calveras, A.; Camps, A. Internet of Satellites (IoSat): Analysis of Network Models and Routing Protocol Requirements. IEEE Access 2018, 6, 20390–20411. [Google Scholar] [CrossRef]
- Ruiz-De-Azua, J.A.; Camps, A.; Auge, A.C. Benefits of Using Mobile Ad-Hoc Network Protocols in Federated Satellite Systems for Polar Satellite Missions. IEEE Access 2018, 6, 56356–56367. [Google Scholar] [CrossRef]
- Ruiz-De-Azua, J.A.; Calveras, A.; Golkar, A.; Camps, A.; Fernandez, L.; Munoz, J.F.; Badia, M.; Castella, R.; Diez, C.; Aguilella, A.; et al. Proof-of-Concept of a Federated Satellite System Between Two 6-Unit CubeSats for Distributed Earth Observation Satellite Systems. In Proceedings of the IGARSS 2019—2019 IEEE International Geoscience and Remote Sensing Symposium, Yokohama, Japan, 28 July–2 August 2019; pp. 8871–8874. [Google Scholar] [CrossRef]
- Miao, Y.; Sun, Z.; Wang, N.; Cruickshank, H. Comparison Studies of MANET-Satellite and MANET-Cellular Networks Integrations. In Proceedings of the 2015 International Conference on Wireless Communications and Signal Processing (WCSP), Nanjing, China, 15–17 October 2015; pp. 1–5. [Google Scholar]
- Patel, D.N.; Patel, S.B.; Kothadiya, H.R.; Jethwa, P.D.; Jhaveri, R.H. A Survey of Reactive Routing Protocols in MANET. In Proceedings of the International Conference on Information Communication and Embedded Systems (ICICES2014), Chennai, India, 27–28 February 2014; pp. 1–6. [Google Scholar]
- Fang, W.; Zhang, W.; Xiao, J.; Yang, Y.; Chen, W. A Source Anonymity-Based Lightweight Secure AODV Protocol for Fog-Based MANET. Sensors 2017, 17, 1421. [Google Scholar] [CrossRef]
- De Rango, F.; Fotino, M.; Marano, S. EE-OLSR: Energy Efficient OLSR Routing Protocol for Mobile Ad-Hoc Networks. In Proceedings of the MILCOM 2008—2008 IEEE Military Communications Conference, San Diego, CA, USA, 16–19 November 2008; pp. 1–7. [Google Scholar]
- Mishra, M.; Gupta, G.S.; Gui, X. Network Lifetime Improvement through Energy-Efficient Hybrid Routing Protocol for IoT Applications. Sensors 2021, 21, 7439. [Google Scholar] [CrossRef] [PubMed]
- Mummadisetty, B.C.; Puri, A.; Latifi, S. Performance Assessment of MANET Routing Protocols. Int. J. Commun. Netw. Syst. Sci. 2015, 8, 456–470. [Google Scholar] [CrossRef][Green Version]
- Toutouh, J.; García-Nieto, J.; Alba, E. Intelligent OLSR Routing Protocol Optimization for VANETs. IEEE Trans. Veh. Technol. 2012, 61, 1884–1894. [Google Scholar] [CrossRef]
- Perkins, C.E.; Royer, E.M. Ad-Hoc on-Demand Distance Vector Routing. In Proceedings of the WMCSA’99, Second IEEE Workshop on Mobile Computing Systems and Applications, New Orleans, LA, USA, 25–26 February 1999; pp. 90–100. [Google Scholar]
- Jacquet, P.; Mühlethaler, P.; Clausen, T.; Laouiti, A.; Qayyum, A.; Viennot, L. Optimized Link State Routing Protocol for Ad Hoc Networks. In Proceedings of the IEEE lnternational Multi Topic Conference 2001: Technology for the 21st Century, Lahore, Pakistan, 30 December 2001; pp. 62–68. [Google Scholar]
- Zaman, I.U.; Eltawil, A.; Boyraz, O. Wireless Communication Technologies in Omnidirectional CubeSat Crosslink: Feasibility Study and Performance Analysis. IEEE J. Miniat. Air Space Syst. 2021, 2, 157–166. [Google Scholar] [CrossRef]
- Carandang, V.W.; Ubando, A.T.; Culaba, A.B. Identification of Factor Significance in a Water Cooling Pipe Section using ANSYS CFD through a Full Factorial Design of Experiment. In Proceedings of the 2019 IEEE 11th International Conference on Humanoid, Nanotechnology, Information Technology, Communication and Control, Environment, and Management (HNICEM), Laoag, Philippines, 29 November–1 December 2019; pp. 1–5. [Google Scholar] [CrossRef]
- López, J.J.M.; Lázaro, A.L.; Valadez, F.J.R.; Espejel-Ayala, F. Synthesis of sodium titanate catalysts using a factorial design for biodiesel production. Environ. Prog. Sustain. Energy 2021, 40, e13475. [Google Scholar] [CrossRef]
- Ajjaj, S.; El Houssaini, S.; Hain, M.; El Houssaini, M.-A. Performance Assessment and Modeling of Routing Protocol in Vehicular Ad Hoc Networks Using Statistical Design of Experiments Methodology: A Comprehensive Study. Appl. Syst. Innov. 2022, 5, 19. [Google Scholar] [CrossRef]
- Fogue, M.; Garrido, P.; Martinez, F.J.; Cano, J.-C.; Calafate, C.T.; Manzoni, P. Identifying the Key Factors Affecting Warning Message Dissemination in VANET Real Urban Scenarios. Sensors 2013, 13, 5220–5250. [Google Scholar] [CrossRef]
- Fogue, M.; Garrido, P.; Martinez, F.J.; Cano, J.C.; Calafate, C.T.; Manzoni, P. Analysis of the Most Representative Factors Affecting Warning Message Dissemination in VANETs under Real Roadmaps. In Proceedings of the 2011 IEEE 19th Annual International Symposium on Modelling, Analysis, and Simulation of Computer and Telecommunication Systems, Singapore, 25–27 July 2011; pp. 197–204. [Google Scholar] [CrossRef]
- Venkatesan, T.P.; Rajakumar, P.; Pitchaikkannu, A. Overview of Proactive Routing Protocols in MANET. In Proceedings of the 2014 Fourth International Conference on Communication Systems and Network Technologies, Bhopal, India, 7–9 April 2014; pp. 173–177. [Google Scholar]
- Shams-Ul-Arfeen; Kazi, A.W.; Memon, J.M.; Irfan Hyder, S. Performance Evaluation of MANET Routing Protocols Using Scenario Based Mobility Models. In Innovative Algorithms and Techniques in Automation, Industrial Electronics and Telecommunications; Springer: Dordrecht, The Netherlands, 2007; pp. 419–424. [Google Scholar] [CrossRef]
- Czaplicki, J.M.; Shaw, M.C.; Sharpe, W.F.; Alexander, G.J.; Bailey, J.V.; Kelton, W.D.; Law, A.M. Simulation Modeling and Analysis; McGraw-Hill: New York, NY, USA, 1991; ISBN 9780073401317. [Google Scholar]
- Voigt, S.; Giulio-Tonolo, F.; Lyons, J.; Kučera, J.; Jones, B.; Schneiderhan, T.; Platzeck, G.; Kaku, K.; Hazarika, M.K.; Czaran, L.; et al. Global trends in satellite-based emergency mapping. Science 2016, 353, 247–252. [Google Scholar] [CrossRef]
- Vallado, D.A.; Cefola, P.J. Two-Line Element Sets—Practice and Use. Proc. Int. Astronaut. Congr. IAC 2012, 7, 5812–5825. [Google Scholar]
- CelesTrak. Available online: https://www.celestrak.com/ (accessed on 13 August 2021).
- Hoots, F.R.; Roehrich, R.L. Models for Propagation of the NORAD Element Sets; Defense Technical Information Center: Fort Belvoir, VA, USA, 1980; Volume 3. [Google Scholar]
- Loya, E.G. Evaluación de Estrategias de Enrutamiento En Redes Satelitales Ad-Hoc Basadas En CubeSats Con Bajo Procesamiento; Centro de Investigación Científica y de Educación Superior de Ensenada: Ensenada, Mexico, 2020. [Google Scholar]
- De Oliveira Schmidt, R.; Trentin, M.A.S. MANETs Routing Protocols Evaluation in a Scenario with High Mobility: MANET Routing Protocols Performance and Behavior. In Proceedings of the NOMS 2008—IEEE/IFIP Network Operations and Management Symposium: Pervasive Management for Ubiquitous Networks and Services, Salvador, Brazil, 7–11 April 2008; pp. 883–886. [Google Scholar] [CrossRef]
- Mbarushimana, C.; Shahrabi, A. Comparative Study of Reactive and Proactive Routing Protocols Performance in Mobile Ad Hoc Networks. In Proceedings of the Proceedings—21st International Conference on Advanced Information Networking and Applications Workshops/Symposia, AINAW’07, Niagara Falls, ON, Canada, 21–23 May 2007; Volume 1, pp. 679–684. [Google Scholar]
- Oliveira, R.; Luis, M.; Bernardo, L.; Dinis, R.; Pinto, P. The Impact of Node’s Mobility on Link-Detection Based on Routing Hello Messages. In Proceedings of the 2010 IEEE Wireless Communication and Networking Conference, Sydney, NSW, Australia, 18–21 April 2010; pp. 1–6. [Google Scholar] [CrossRef]







| Layer | Configuration |
|---|---|
| Transport layer | Simple Transport Layer (Not ACKS or Retransmissions mechanisms enabled) |
| Network layer | OLSR and AODV for routing. |
| Link layer (MAC) | Simple MAC. |
| Physical layer (PHY) | 750 kbps with 1500 km of radio range |
| Orbit Parameters | Configuration |
| Max altitude | 2000 km (LEO) |
| Parameter | Value |
| Number of nodes (density) | 20,240 |
| Number of groups with 20 and 240 nodes | 30 and 30 |
| Number of trials per parameter set and satellite group | 10 |
| Starting date for all trials | Monday, 3 May 2021 |
| Days and hours for ad hoc IoST network communication attempts per trial | Monday, Wednesday, and Thursday at 12 a.m. |
| ad hoc IoST Network communicationSimulation time per attempt | 600 s |
| Number of packets sent per communication attempt. | 100 |
| Satellite Model | ONION CubeSat Small platform |
| Reference Name | Factor Name | Low (−) | High (+) |
|---|---|---|---|
| e1 | Neighbor’s refresh time (NRT) | 2 × (HMP) | 3 × HMP |
| e2 | Number of Retries (RET) | 2 | 7 |
| e3 | Hello message period (HMP) | 0.1 s (AODV) 0.2 s (OLSR) | 1 s (AODV) 2 s (OLSR) |
| e4 | Node behavior (NBH) | 0% of unreachable nodes | 20% of unreachable nodes |
| e5 | Density | 20 nodes | 240 nodes |
Publisher’s Note: MDPI stays neutral with regard to jurisdictional claims in published maps and institutional affiliations. |
© 2022 by the authors. Licensee MDPI, Basel, Switzerland. This article is an open access article distributed under the terms and conditions of the Creative Commons Attribution (CC BY) license (https://creativecommons.org/licenses/by/4.0/).
Share and Cite
Garcia-Loya, E.; Galaviz-Mosqueda, A.; Villarreal-Reyes, S.; Rivera-Rodríguez, R.; Lozano-Rizk, J.E.; Conte-Galván, R. Analysis of the Most Relevant Factors for Routing in Internet of Space Things Networks. Appl. Sci. 2022, 12, 7726. https://doi.org/10.3390/app12157726
Garcia-Loya E, Galaviz-Mosqueda A, Villarreal-Reyes S, Rivera-Rodríguez R, Lozano-Rizk JE, Conte-Galván R. Analysis of the Most Relevant Factors for Routing in Internet of Space Things Networks. Applied Sciences. 2022; 12(15):7726. https://doi.org/10.3390/app12157726
Chicago/Turabian StyleGarcia-Loya, Eduardo, Alejandro Galaviz-Mosqueda, Salvador Villarreal-Reyes, Raúl Rivera-Rodríguez, José E. Lozano-Rizk, and Roberto Conte-Galván. 2022. "Analysis of the Most Relevant Factors for Routing in Internet of Space Things Networks" Applied Sciences 12, no. 15: 7726. https://doi.org/10.3390/app12157726
APA StyleGarcia-Loya, E., Galaviz-Mosqueda, A., Villarreal-Reyes, S., Rivera-Rodríguez, R., Lozano-Rizk, J. E., & Conte-Galván, R. (2022). Analysis of the Most Relevant Factors for Routing in Internet of Space Things Networks. Applied Sciences, 12(15), 7726. https://doi.org/10.3390/app12157726

