Educational Blockchain: A Secure Degree Attestation and Verification Traceability Architecture for Higher Education Commission
Abstract
:1. Introduction
- Federal Ministry of Education (FME)
- Higher Education Commission (HEC)
- HEC Recognized Universities and Institutes
- Employment Agencies
- Students/Candidates
- We studied, examined, and analyzed several online degree credential verification methods, including traditional centralized database storage systems.
- In this paper, we evaluated the data authentication and privacy protection mechanisms used by the HEC to verify and attest to the degrees/certificates.
- A new and novel hyperledger fabric blockchain architecture is proposed for HEC to replace the existing e-portal centralized system that delivers improved performance, transparency, security, and complete provenance to authenticate and verify the originality of academic credentials.
- The transaction activities and operations of events delivery are illustrated using sequence diagrams to show how various steps are executed on the blockchain network while performing a degree verification traceability process.
- Finally, we designed the consensus policy for nodes transactions execution and explained their uses along with some open challenges, and we also discussed implementation-related issues that emerged while simulating this proposed solution in the future by the use of an educational benchmark dataset.
2. Literature Review
| Paper Title | Proposed Methodology/Techniques | Towards a Blockchain | Challenges/Limitations | References |
|---|---|---|---|---|
| Decentralized Attestation of Conceptual Models Using the Ethereum Blockchain | The paper discussed the existence of cryptographic certificate records that publicly verify immutability and transparency. Implement attestation unique identifier model based on decentralization by using ADOxx metamodel and Ethereum network application. |
|
| [14] |
| AcaChain: Academic Credential Attestation System using Blockchain | This research explores blockchain technology for academic credential attestation in the educational environment. The paper improves the process of higher education credential attestation by reducing the cost, resources, and human involvement. |
|
| [15] |
| Towards a Blockchain-based Digital Identity Verification, Record Attestation and Record Sharing System | In this study, authors investigate the traditional accreditation verification system inefficiency and difference in utilization of blockchain technology. Furthermore, this paper proposed blockchain-enabled framework for digital identification, record verification, and attestation. |
|
| [16] |
| Exploring the Perceptions of Applying Blockchain Technology in the Higher Education Institutes in the UAE | The proposed blockchain method is applied to students’ academic record verification and evaluation of students’ study-based life cycle on the campus of higher education commission in UAE. |
|
| [17] |
| A Preliminary Review of Blockchain-Based Solutions in Higher Education | This study provides a student-centric solution, which also presents some crucial use cases within the educational domain. A preliminary review and study of these cases identified that the student-centric approach is better than the record-keeping procedure. |
|
| [18] |
| Blockchain and Smart Contracts for Higher Education Registry in Brazil | L. M. Palma et al. describe the critical problem related to academic credit and issuance of higher education degrees, for example, noncomputerized or semi computerized systems in Brazil. The proposed blockchain-enabled decentralized model for record-keeping, maintaining transparency, detecting forgery, both distributed and immutable. |
|
| [19] |
| Application of Blockchain Technology in Higher Education | This study investigates how blockchain technology’s consequences influence the domain of education. Authors also conducted the MIT certification verification and issued a real-time case study. |
|
| [20] |
| Blockchain-Based Approach to Create a Model of Trust in Open and Ubiquitous Higher Education | D. Lizcano et al. address the trusted ubiquitous learning model, the blockchain distributed ledger system used to manage the education-based content transaction, registration, and validation of the profile of institutional employees and competencies, student consensus, and maintain pervasive learning. |
|
| [21] |
| Cerberus: A Blockchain-Based Accreditation and Degree Verification System | A. Tariq et al. proposed a comprehensive blockchain-enabled credential verification solution (Cerberus). This study addresses the on-chain digital contract and disallows the student to entail digital identity. |
|
| [22] |
| Blockchain Based Framework for Educational Certificates Verification | O. S. Saleh et al. proposed a blockchain hyperledger fabric framework for degree verification. Furthermore, they identified the blockchain security loopholes in the educational degree verification solution. |
|
| [23] |
| BCEAP-A Blockchain Embedded Academic Paradigm to Augment Legacy Education through Application | A. Ghaffar and M. Hussain proposed a blockchain-based educational record verification and validation system. The stakeholders for verification, such as HEC, PEC, and IBCC, which also allow the student to apply for institute admission and resist tampering or forgery, are more efficient and reliable. |
|
| [24] |
| Blockchain Ecosystem for Verifiable Qualifications | D. Serrantio et al. address the solution for higher education affiliated institutes to register the degree issuance through blockchain, as well as check the certificate integrity and authenticity. |
|
| [25] |
| Design Framework on Tertiary Education System in Indonesia Using Blockchain Technology | U. Rahardja et al. present the blockchain-based framework with the platform of AI. This proposed system provides a solution for the tertiary education system in Indonesia. The main objective is to provide quality education across the country and resolve the national education implementation challenges. |
|
| [26] |
3. Blockchain-Based Secure Record Preservation and Security for HEC
- Firstly, the connected stakeholders get a complete ledger as long as the federal Ministry of Education is allowing them to participate. These stakeholders access the data records and make any further queries regarding the degree of data modification in the chain via the open interface of SDK/DAPP.
- Secondly, a peer-to-peer network connection is used to communicate individual participants in the decentralized higher education ledger architecture. Each block of stakeholders is treated uniformly. Furthermore, no additional vendor support or connection to third-party platforms are required.
- Most importantly, the individual node has a sort of cipher-encrypted address since the hash was previously stored in each block in the educational chain. For every single data record of a specific node, the transaction updates. After the change, the updated records of the attached nodes in the chain are recalculated. Furthermore, consensus approval is required; most probably degree record modification is impossible because of the digital contract sign between participants to achieve node data. Therefore, the digital ledger architecture stores educational data in the form of a node. Once the records are stored, the verification is also stored on it.
The Role of Hyperledger
4. Hyperledger Fabric-Enabled Paperless Education Degree Issuance and Secure Attestation and Verification Platform
- The higher education degree attestation traceability system requires a private key. The main objective is to sign the university academic credentials and issuance certificate to adding verification signature in every aspect.
- In this regard, a unique hash-encrypted ID generates in every content verification of the education certificate that allows stakeholders to trace records.
- This system also ensures the credential contents, consistency, and degree records.
- At every level, hyperledger fabric smart contract technology manages and executes the digital contract, and a digital multigeniture is used to verify the contents of degree and information authorization.
4.1. Proposed Degree Attestation Traceability Architecture for Higher Education Commission
- The HEC distributed ordering service initiates the proposal of the transaction, with the order being endorsed by the peer nodes on the blockchain fabric network. The degree-related block transaction contains a digital signature and hash encrypted by each peer for endorsement, which is then submitted to the orderer service and forwarded to the committer with the HEDU digital ledger. After completing this process, the service is broadcast from the orderer to the committer on the blockchain hyperledger fabric for validation (KAFKA) and verified according to the defined consensus policy, as shown in Figure 3 and Figure 4.
- In this proposed educational blockchain-ledger architecture, we built private channels and restrict the direct path of messages delivered and received because of transaction privacy and confidentiality between a subspace of network members. The HEDU-ledger relates information including node transactions, participating stakeholders, communication channels, and channel-related details, which are inaccessible, and there is no visibility of any member on the network, so this channel cannot be operated by a third-party participant.
- The execution of block transactions is completely private and separate from ordering to the committer. It provides an efficient procedure of transaction execution, including maintaining the ledger maintenance, consensus workload, and comparing with that of other state-of-the-art blockchain technologies.
- The smart contract functionality enables transaction encryption and business logic invoked specific kinds of block transaction execution on the private communication channel. Meanwhile, it tackles the entire execution transaction and private channel operations in this blockchain system.
- In this proposed network, multiple peer channels are used to update and query (log and state) execution on the HEDU-ledger. This system auto-synchronizes and executes two roles mainly, such as endorsing to committing transactions or vice versa. This block-based transaction proposal is submitted according to the policy of endorsement after the procedure of peering; in the private network channel of the blockchain ledger architecture, as shown in Figure 4.
- For permissioned private blockchain networks, we designed a Certificate Authority (CA) network of distinct untrusted participating stakeholders in the Higher Education Commission. These identified stakeholders are enrolled only if they have a unique root certification. The Certificate Authority provided by the Ministry of Education to HEC (and HEC to universities) that binds specific peers and order. By allocating Certificate Authority to individual stakeholders, the private HEDU-ledger network mimics where the participants (also responsible for transaction renewal and revocation) use their own Certificate Authority. The transaction and private communication ledger are signed by the stakeholder’s private key, and for verification, it uses the public key within the fabric hyperledger.
4.2. Smart Contracts-Based Result and Discussion
4.2.1. Blockchain Enabled Fabric Certificate Authority for Participating Candidate Registration Contract (DARC())
4.2.2. Distributed HEC Accumulator and Accreditation Contract (AAC())
4.2.3. Digital Signature and Permissioned Private Transaction of Degree Record Update Contract (TDRUC())
4.2.4. HEC Degree Attestation and Credential Verification Transactions Flow
4.2.5. Fabric with Hash Re-Encryption and Privacy Measurement
5. Working Operations of the Proposed Architecture and Discussion
5.1. Challenge, Limitations, and Issues Emerged in the Current System
5.1.1. Governance and Regulatory Related Challenges
5.1.2. Cross-Chaining
5.1.3. Streamlined Process Automation of Attestation Traceability with Digital Contracts
5.1.4. HEC Standardization and Compliances Limitations
5.1.5. Security & Privacy of Nodes Issues and Domain Efficiency Challenge
6. Conclusions
Author Contributions
Funding
Institutional Review Board Statement
Informed Consent Statement
Data Availability Statement
Acknowledgments
Conflicts of Interest
Appendix A
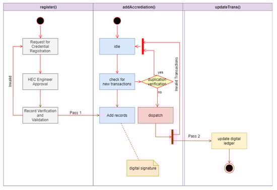
| Contract 1: Certificate Authority of the Degree Attestation and Traceability and Stakeholder Registration (register()) |
|---|
| Contact Initialization: HEC Engineer Initiates HEDU-Ledger Data: HEC Engineer Start System and Manage Addresses int main: x [file], degree number (degreeNumber), degree title; (degreeTitle), degree program; (degreeProgram), candidate name; (candidateName), recent blockchain timestamp, [go]; HEC accumulation and accreditation contract address (aacAddress), degree registrar; (degreeReg), degree counter (degreeCoun); HEC Engineer authorized degreeReg individual and set of authorization and Also, responsible to maintain address of degree registrar in the contract; if int main.x = true then if degreeNumber is not in the contract then state of the contract changes and add new details record degreeNumber, degreeTitle, degreeProgram, candidateName, blockchain timestamp [go], and aacAddress; degreeCoun +1 by a count; else State and Rollback, end; else State and Rollback, end; |
| Contract 2: HEC Accumulation and Accreditation Contract (addAccrediation()). |
| Contact Initialization: HEC Engineer Initiate Transactions Data: The Distributed System Addresses Manages by HEC Engineer int main: x [file], Accreditation id (accredID), accreditation program; access (accredProgram), current semester enrolment; blockchain timestamp, [go]; transaction of degree record update contract (TDRUC add); Accreditation Manager (AM)/HEC Engineers, HEC AAC count (AACCount); Accreditation Manager is a set of all authorized addresses of the HEC state-based sub-engineers if int main.x [file] is Accreditation Manager (true) then if accumulation and accreditation program has not existed then; Accumulator and Accreditation Contract state is distinct or changed allow to add new records: accredID, accredProgram, current semester enrolment, int main.x, Add on TDRUC to the blockchain; AACCount + 1; else State and Rollback, end; else State and Rollback, end; |
| Contract 3: Transaction of Degree Record Update Contract (updatetrans()) |
| Contact Initialization: HEC Engineer Initiates Nodes Transactions Data: HEC Engineer Maintain System and their Addresses int main: x [file], assignee address (assignee), present; blockchain timestamp [go], present transaction (presentTrans); past transaction (pastTrans), HEC Engineers; HECE, transaction calculate (transCalc) HECE is a set of all authorize contract and also, responsible to managed contract transaction; if int main.x [file] is = HECE (true), then if check pastTrans has true in the blockchain, then; AAC state is updated to assignee and add new addresses, Also, TDEUC updated new records addresses accordingly: such as, assignee(), presentTrans(), blockchain timestamp[go], pastTrans(), and transCalc() else State and Rollback, end; else State and Rollback end; |
| Contract 4: Hash Re-Encryption and Privacy Measurement (reEncrypt()) |
| Contact Initialization: HEC Engineer Generate Privacy Re-Encryption Mechanism Data: HEC Engineer also Initiates System and manages Addresses int main: x [file], HEC uses encryption symmetric to encrypt information gets (encryptedInformation); HEC uses public symmetric for a candidate degree submission to encrypt credentials, gets (encryptedInformationOfCandidate); Stakeholder requests for datafile, IPFS sends encrypted symmetric to HEC; Then, stakeholder uses private key for candidate’s credentials to decrypt encrypted symmetric of HEC, gets (encryptedSymmetric); Finally, stakeholder uses encryptedSymmetric to decrypt candidate’s credentials, gets (information). |
References
- Shi, N.; Tan, L.; Li, W.; Qi, X.; Yu, K. A blockchain-empowered AAA scheme in the large-scale HetNet. Digit. Commun. Netw. 2020, 7, 308–316. [Google Scholar] [CrossRef]
- Capece, G.; Levialdi Ghiron, N.; Pasquale, F. Blockchain Technology: Redefining Trust for Digital Certificates. Sustainability 2020, 12, 8952. [Google Scholar] [CrossRef]
- Turkanović, M.; Hölbl, M.; Košič, K.; Heričko, M.; Kamišalić, A. EduCTX: A blockchain-based higher education credit platform. IEEE Access 2018, 6, 5112–5127. [Google Scholar] [CrossRef]
- Feng, W.; Li, Y.; Yang, X.; Yan, Z.; Chen, L. Blockchain-based data transmission control for Tactical Data Link. Digit. Commun. Netw. 2020, 7, 285–294. [Google Scholar] [CrossRef]
- Lutfiani, N.; Aini, Q.; Ali, M.I.; Wijayanti, L.; Nabila, E.A. Transformation of Blockchain and Opportunities for Education 4.0. Int. J. Educ. Learn. 2021, 3. [Google Scholar]
- Aamir, M.; Qureshi, R.; Khan, F.A.; Huzaifa, M. Blockchain Based Academic Records Verification in Smart Cities. Wirel. Pers. Commun. 2020, 113, 1397–1406. [Google Scholar] [CrossRef]
- Song, J.; Zhang, P.; Alkubati, M.; Bao, Y.; Yu, G. Research advances on blockchain-as-a-service: Architectures, applications and challenges. Digit. Commun. Netw. 2021. [Google Scholar] [CrossRef]
- Graf, M.; Küsters, R.; Rausch, D. Accountability in a Permissioned Blockchain: Formal Analysis of Hyperledger Fabric. In Proceedings of the 2020 IEEE European Symposium on Security and Privacy (EuroS&P), Genoa, Italy, 7–11 September 2020; pp. 236–255. [Google Scholar]
- Peng, L.; Feng, W.; Yan, Z.; Li, Y.; Zhou, X.; Shimizu, S. Privacy preservation in permissionless blockchain: A survey. Digit. Commun. Netw. 2020, 7, 295–307. [Google Scholar] [CrossRef]
- Andoni, M.; Robu, V.; Flynn, D.; Abram, S.; Geach, D.; Jenkins, D.; McCallum, P.; Peacock, A. Blockchain technology in the energy sector: A systematic review of challenges and opportunities. Renew. Sustain. Energy Rev. 2019, 100, 143–174. [Google Scholar] [CrossRef]
- Quiniou, M. Blockchain: The Advent of Disintermediation; John Wiley & Sons: Hoboken, NJ, USA, 2019. [Google Scholar]
- Sunyaev, A. Distributed ledger technology. In Internet Computing; Springer: Cham, Switzerland, 2020; pp. 265–299. [Google Scholar]
- Taylor, P.J.; Dargahi, T.; Dehghantanha, A.; Parizi, R.M.; Choo, K.K.R. A systematic literature review of blockchain cyber security. Digit. Commun. Netw. 2020, 6, 147–156. [Google Scholar] [CrossRef]
- Härer, F.; Fill, H.G. Decentralized attestation of conceptual models using the Ethereum blockchain. In Proceedings of the 2019 IEEE 21st Conference on Business Informatics (CBI), Moscow, Russia, 15–17 July 2019; Volume 1, pp. 104–113. [Google Scholar]
- Bhumichitr, K.; Channarukul, S. AcaChain: Academic Credential Attestation System using Blockchain. In Proceedings of the 11th International Conference on Advances in Information Technology, Bangkok Thailand, 1–3 July 2020; pp. 1–8. [Google Scholar]
- Aydar, M.; Ayvaz, S. Towards a Blockchain based digital identity verification, record attestation and record sharing system. arXiv 2019, arXiv:1906.09791. [Google Scholar]
- Nokiti, A.E.; Yusof, S.A.M. Exploring the Perceptions of Applying Blockchain Technology in the Higher Education Institutes in the UAE. Multidiscip. Digit. Publ. Inst. Proc. 2019, 28, 8. [Google Scholar] [CrossRef] [Green Version]
- Kamišalić, A.; Turkanović, M.; Mrdović, S.; Heričko, M.A.; Turkanović, M.; Mrdović, S.; Heričko, M. A preliminary review of blockchain-based solutions in higher education. In International Workshop on Learning Technology for Education in Cloud; Springer: Cham, Switzerland, 2019; pp. 114–124. [Google Scholar]
- Palma, L.M.; Vigil, M.A.; Pereira, F.L.; Martina, J.E. Blockchain and smart contracts for higher education registry in Brazil. Int. J. Netw. Manag. 2019, 29, e2061. [Google Scholar] [CrossRef]
- Fedorova, E.P.; Skobleva, E.I. Application of Blockchain Technology in Higher Education. Eur. J. Contemp. Educ. 2020, 9, 552–571. [Google Scholar]
- Lizcano, D.; Lara, J.A.; White, B.; Aljawarneh, S. Blockchain-based approach to create a model of trust in open and ubiquitous higher education. J. Comput. High. Educ. 2020, 32, 109–134. [Google Scholar] [CrossRef]
- Tariq, A.; Haq, H.B.; Ali, S.T. Cerberus: A blockchain-based accreditation and degree verification system. arXiv 2019, arXiv:1912.06812. [Google Scholar]
- Saleh, O.S.; Ghazali, O.; Rana, M.E. Blockchain based framework for educational certificates verification. In Studies, Planning and Follow-up Directorate; Ministry of Higher Education and Scientific Research: Baghdad, Iraq; School of Computing, University Utara Malaysia: Kedah, Malaysia, 2020. [Google Scholar]
- Ghaffar, A.; Hussain, M. BCEAP-A Blockchain Embedded Academic Paradigm to Augment Legacy Education through Application. In Proceedings of the 3rd International Conference on Future Networks and Distributed Systems, Paris, France, 1–2 July 2019; pp. 1–11. [Google Scholar]
- Serranito, D.; Vasconcelos, A.; Guerreiro, S.; Correia, M. Blockchain ecosystem for verifiable qualifications. In Proceedings of the 2020 2nd Conference on Blockchain Research & Applications for Innovative Networks and Services (BRAINS), Paris, France, 28–30 September 2020; pp. 192–199. [Google Scholar]
- Rahardja, U.; Hidayanto, A.N.; Hariguna, T.; Aini, Q. Design Framework on Tertiary Education System in Indonesia Using Blockchain Technology. In Proceedings of the 2019 7th International Conference on Cyber and IT Service Management (CITSM), Jakarta, Indonesia, 6–8 November 2019; Volume 7, pp. 1–4. [Google Scholar]
- Uddin, M. Blockchain Medledger: Hyperledger fabric enabled drug traceability system for counterfeit drugs in pharmaceutical industry. Int. J. Pharm. 2021, 597, 120235. [Google Scholar] [CrossRef]
- Xu, X.; Weber, I.; Staples, M. Architecture for Blockchain Applications; Springer: Cham, Switzerland, 2019; pp. 1–307. [Google Scholar]
- Zhang, R.; Xue, R.; Liu, L. Security and privacy on blockchain. ACM Comput. Surv. 2019, 52, 1–34. [Google Scholar] [CrossRef] [Green Version]
- Mohanta, B.K.; Jena, D.; Panda, S.S.; Sobhanayak, S. Blockchain technology: A survey on applications and security privacy challenges. Internet Things 2019, 8, 100107. [Google Scholar] [CrossRef]
- Dhillon, V.; Metcalf, D.; Hooper, M. The hyperledger project. In Blockchain Enabled Applications; Apress: Berkeley, CA, USA, 2017; pp. 139–149. [Google Scholar]
- Xu, X.; Sun, G.; Luo, L.; Cao, H.; Yu, H.; Vasilakos, A.V. Latency performance modeling and analysis for hyperledger fabric blockchain network. Inf. Process. Manag. 2021, 58, 102436. [Google Scholar] [CrossRef]
- Ampel, B.; Patton, M.; Chen, H. Performance modeling of hyperledger sawtooth blockchain. In Proceedings of the 2019 IEEE International Conference on Intelligence and Security Informatics (ISI), Shenzhen, China, 1–3 July 2019; pp. 59–61. [Google Scholar]
- Bhattacharya, M.P.; Zavarsky, P.; Butakov, S. Enhancing the Security and Privacy of Self-Sovereign Identities on Hyperledger Indy Blockchain. In Proceedings of the 2020 International Symposium on Networks, Computers and Communications (ISNCC), Montreal, QC, Canada, 20–22 October 2020; pp. 1–7. [Google Scholar]
- Turkanović, M.; Podgorelec, B. Signing Blockchain Transactions Using Qualified Certificates. IEEE Internet Comput. 2020, 24, 37–43. [Google Scholar] [CrossRef]
- Elrom, E. Hyperledger. In The Blockchain Developer; Apress: Berkeley, CA, USA, 2019; pp. 299–348. [Google Scholar]
- Vlachou, V.; Kontzinos, C.; Markaki, O.; Kokkinakos, P.; Karakolis, V.; Psarras, J. Leveraging Hyperledger Iroha for the Issuance and Verification of Higher-Education Certificates. Int. J. Educ. Pedagog. Sci. 2020, 14, 755–763. [Google Scholar]
- Gorenflo, C.; Lee, S.; Golab, L.; Keshav, S. Fastfabric: Scaling hyperledger fabric to 20,000 transactions per second. In Proceedings of the 2019 IEEE International Conference on Blockchain and Cryptocurrency (ICBC), Atlanta, GA, USA, 14–17 July 2019; pp. 455–463. [Google Scholar]
- Andola, N.; Gogoi, M.; Venkatesan, S.; Verma, S. Vulnerabilities on hyperledger fabric. Pervasive Mob. Comput. 2019, 59, 101050. [Google Scholar] [CrossRef]
- Lu, N.; Zhang, Y.; Shi, W.; Kumari, S.; Choo, K.K.R. A secure and scalable data integrity auditing scheme based on hyperledger fabric. Comput. Secur. 2020, 92, 101741. [Google Scholar] [CrossRef]
- Benhamouda, F.; Halevi, S.; Halevi, T. Supporting private data on hyperledger fabric with secure multiparty computation. IBM J. Res. Dev. 2019, 63, 3:1–3:8. [Google Scholar] [CrossRef]
- Chen, W.-K. Linear Networks and Systems; Wadsworth: Belmont, CA, USA, 1993; pp. 123–135. [Google Scholar]
- Khan, A.A.; Uddin, M.; Shaikh, A.; Laghari, A.A.; Rajput, A. MF-Ledger: Blockchain Hyperledger Sawtooth-enabled Novel and Secure Multimedia Chain of Custody Forensic Investigation Architecture. IEEE Access 2021, 9, 103637–103650. [Google Scholar] [CrossRef]
- Khan, A.A.; Shaikh, A.A.; Cheikhrouhou, O.; Laghari, A.A.; Rashid, M.; Shafiq, M.; Hamam, H. IMG-forensics: Multimedia-enabled information hiding investigation using convolutional neural network. IET Image Process. 2021. [Google Scholar] [CrossRef]
- Khan, A.A.; Laghari, A.A.; Awan, S.; Jumani, A.K. Fourth Industrial Revolution Application: Network Forensics Cloud Security Issues. In Security Issues and Privacy Concerns in Industry 4.0 Applications; Wiley: Hoboken, NJ, USA, 2021; pp. 15–33. [Google Scholar]







| Hyperledger | Features Details |
|---|---|
| Hyperledger Sawtooth [33] | Distributed private network ledger and applications; business rules; smart contract; enterprise enabled and consortium-based policy decision; consortium blockchain; permissioned network; parallel transactional execution; event-based execution; pluggable and customize consensus algorithm |
| Hyperledger Indy [34] | Interoperable platform; distributed storage; shared components; libraries and client tools facility; decentralized identifier correlation-resistant; permissionless network |
| Hyperledger Besu [35] | Open-source; allow to develop Ethereum client; enterprise Ethereum alliance; user-facing APIs; IBFT and clique consensus algorithms; consortium blockchain network |
| Hyperledger Grid [36] | A framework for building supply chain solution (business enterprises); modular components; client interface; domain-specific data model; digital contracts. |
| Hyperledger Iroha [37] | A role-based access; assets; identity management; general purpose system; permissioned network, easy deployment; command query and separation |
| Hyperledger Fabric [38,39] | A modular architecture; plug and play services; customized consensus mechanism; scalability; secure data preservation; distributed ledger solution and storage; private network |
| Series of Events | Working Description |
|---|---|
| 1 | HEC degree attestation registration (register()) ledger deployed by the Higher Education Commission. |
| 2 | The HEC Engineers received a request (applicational request) for degree attestation and verification through the distributed application in the registration contract (register()). |
| 3 | A new HEC accumulation and accreditation contract is deployed and created in the image of it. |
| 4 | The addresses of HEC accumulation and accreditation manages contract to the HEC Engineer registration contract (register()). |
| 5 | Send the registration details to the transactions (addAccrediation()) of degree record and update the contract. |
| 6 | Return the addresses of transaction of degree record and update contract to the HEC accreditation and accreditation contract. |
| 7 | Similarly, return addresses of the registration contract (register()) to the degree attestation. |
| 8 | Once the degree-related information is added to the HEC registration (register()) contract, updated in the respective contract, and attached to the stakeholder participation consensus, this information is passed by the HEC to state regions/regional offices. |
| 9 | The new registered candidates’ contract will be deployed for degree credentials and verification. |
| 10 | HEC registration contract added new degree related information and registration updates to HEC accumulation and accreditation contract (AAC()). |
| 11 | Return the addresses. |
| 12 | HEC regional office/state office added new university accreditation and board of studies-related transactions in the accumulation contract (AAC()) and deployed. |
| 13 | Get acknowledgment back to the HEC accumulation and accreditation contract (addAccrediation()). |
| 14 | The new transaction of degree record update contract is deployed (updateTrans()). |
| 15 | Addresses of transactions of degree record updates maintain contract to HEC accumulation and accreditation contract. |
| 16 | Maintain a new copy of updated HEC accumulation and accreditation contract, and deploy in the image of update contract. |
| 17 | Return addresses to the HEC accumulation and accreditation contract, and acknowledge back the addresses. |
| 18 | The universities update the information of registered candidates passed from the university to HEC, then HEC/regional office/state office updates and passes on to the transaction of degree record to update the contract. |
| 19 | The candidate registration related information is passed on from HEC to universities, then universities pass on to transaction degree record to update contract. |
| 20 | The registered degree record (credentials) is passed from university to HEC. |
| 21 | The HEC get approval for the educational activities from the federal Education Regulatory Authority. |
| 22 | The federal education regulatory authority tracks and trace individual records of the candidate traceability system using the transaction degree record update contract. |
| 23 | The registered degree record (credentials) is passed from HEC to government officials/Hiring bodies. |
| 24 | The registered degree record (credentials) individuals will be passed between government officials/hiring bodies to candidates. |
| 25 | The candidate will trace and track the degree credentials and verify easily from the traceability system using transaction degree record update contract. |
| 26 | The federal education regulatory authority will trace and track the degree credentials and verify easily from the traceability system using transaction degree record update contract. |
| 27 | Maintain a new copy of updated transaction degree and record update to contract and deploy. |
| 28 | Return addresses to the transaction degree record update contract and acknowledge back (addresses). |
Publisher’s Note: MDPI stays neutral with regard to jurisdictional claims in published maps and institutional affiliations. |
© 2021 by the authors. Licensee MDPI, Basel, Switzerland. This article is an open access article distributed under the terms and conditions of the Creative Commons Attribution (CC BY) license (https://creativecommons.org/licenses/by/4.0/).
Share and Cite
Ayub Khan, A.; Laghari, A.A.; Shaikh, A.A.; Bourouis, S.; Mamlouk, A.M.; Alshazly, H. Educational Blockchain: A Secure Degree Attestation and Verification Traceability Architecture for Higher Education Commission. Appl. Sci. 2021, 11, 10917. https://doi.org/10.3390/app112210917
Ayub Khan A, Laghari AA, Shaikh AA, Bourouis S, Mamlouk AM, Alshazly H. Educational Blockchain: A Secure Degree Attestation and Verification Traceability Architecture for Higher Education Commission. Applied Sciences. 2021; 11(22):10917. https://doi.org/10.3390/app112210917
Chicago/Turabian StyleAyub Khan, Abdullah, Asif Ali Laghari, Aftab Ahmed Shaikh, Sami Bourouis, Amir Madany Mamlouk, and Hammam Alshazly. 2021. "Educational Blockchain: A Secure Degree Attestation and Verification Traceability Architecture for Higher Education Commission" Applied Sciences 11, no. 22: 10917. https://doi.org/10.3390/app112210917
APA StyleAyub Khan, A., Laghari, A. A., Shaikh, A. A., Bourouis, S., Mamlouk, A. M., & Alshazly, H. (2021). Educational Blockchain: A Secure Degree Attestation and Verification Traceability Architecture for Higher Education Commission. Applied Sciences, 11(22), 10917. https://doi.org/10.3390/app112210917

