Combinatorial Optimization Problems and Metaheuristics: Review, Challenges, Design, and Development
Abstract
1. Introduction
1.1. Research Objective and Questions
1.2. Out of Scope (Delimitations)
2. Materials and Methods
2.1. Optimization
2.2. Optimization Problem
- P represents the optimization problem;
- S symbolizes the search space of the problem domain;
- f represents the objective function (OF); and
- Ω corresponds to the set of problem’s constraints.
Combinatorial Optimization Problems
2.3. Combinatorial Optimization Problem Classification System
2.3.1. Number of Objectives: Single Objective Versus Multi-Objective
2.3.2. Optimization Objective Direction
2.3.3. Subproblems (Single-Problem Versus Multi-Problem)
2.3.4. Unconstrained Versus Constrained
2.3.5. Artificial Versus Real-World Problem
2.3.6. Solution Encoding
2.3.7. Problem Data Environment
2.3.8. Problem’s Computational Complexity
2.4. Heuristics
2.5. Metaheuristics
2.6. Metaheuristic System of Classifications
2.6.1. Optimization Method
2.6.2. Navigation Scope Strategy
2.6.3. Solution Search Strategy
2.6.4. Solution Creation Strategy
2.6.5. Source of Inspiration
2.6.6. Memory Strategy
2.6.7. Purebred Versus Hybrid
2.6.8. Data Environment
2.6.9. Solution’s Encoding
2.6.10. Parallel Processing
2.6.11. Capacity to Alter the Fitness Function
2.7. Metaheuristics Require Experiments to Evaluate Algorithms’ Performance
3. Challenges, Research Gaps, and Issues
3.1. Lack of Guidelines to Organize the Field
3.2. Focus in Developing New Algorithms Versus “No Focus in Consolidation”
3.3. Experiments and Performance Evaluation Issues
3.4. Absence of Formalism to Design and Develop COP and Metaheuristics
3.5. Support Structure to Not Start from Scratch
4. Results: Standardization, Methodology, and Framework for COP and Metaheuristics
4.1. Framework Structure
- Extensibility of software components;
- Flexibility to exchange behavior of the components;
- Componentization driven (component-based development); and
- Cooperation among algorithms.
4.1.1. Repository (Local and Global)
4.1.2. Search Process Management
4.1.3. Problem Representation System
4.1.4. Problem and Solution Evaluation
4.1.5. External Environment (Simulation)
4.1.6. Search Process Intelligence
4.1.7. Memory and Persistence
4.1.8. Experiment Runner
- A set of metaheuristics (their SH variations);
- Metaheuristics’ parametrization settings strategies;
- Set of problem instances; and
- Statistical tests that must be performed.
4.2. Problem Representation: Formulation and Standards
4.2.1. Problem Template (PT) Definitions
- represents the problem template and if it is followed, it may originate an infinite number of problem instances;
- corresponds to a nonempty set of objectives;
- is the search space design or decision variables design;
- defines a nonempty set of solution encoding rules;
- (optional) represents set of constraint design;
- (optional) is the admissibility function; and
- (optional) represents a set of additional algorithmsthat can be used by instances of.
- represents the objective direction (minimization or maximization); and
- corresponds to a set of the objective functions for an objective.
- represents the decision variable role in search; and
- corresponds to the data type of the decision variable (the terminology foris defined by the framework).
- describes a solution encoding definition and it may originate a finite number of solutions;
- defines the shape of the solution representation (model’s format or data structure);
- represents the syntax type used as basis to form;
- defines the syntax (rules) form a valid solution; and
- symbolizes the additional software that can be added to a problem instance.
- defines the variable (or concept) subjected to a constraint;
- defines the comparison operator to apply the constraint rule; and
- defines the constraint data type.
- corresponds to the additional algorithm itself; and
- indicates the class of the algorithm (group).
4.2.2. Problem Instance (PI) Definitions
- is a problem instance that follows a P problem template), and it may originate a finite number of solutions;
- is the problem template definition followed by the problem instance (therefore, the problem instance is self-contained unit of software);
- represents the concrete search space (data) that is composed of decision variable instances;
- defines the roles by linking which decision variable;
- corresponds to the actual values of the constraintand it is only relevant for the instance of the problem; and
- is a list of additional algorithmsthat can be provided by an instance of the problem.
- represents the decision variable role in search; and
- corresponds to the data of the decision variable.
- defines the variable (or concept) subjected to a constraint; and
- defines the constraint value.
- correspond to additional algorithm itself; and
- indicates the class of the algorithm (group).
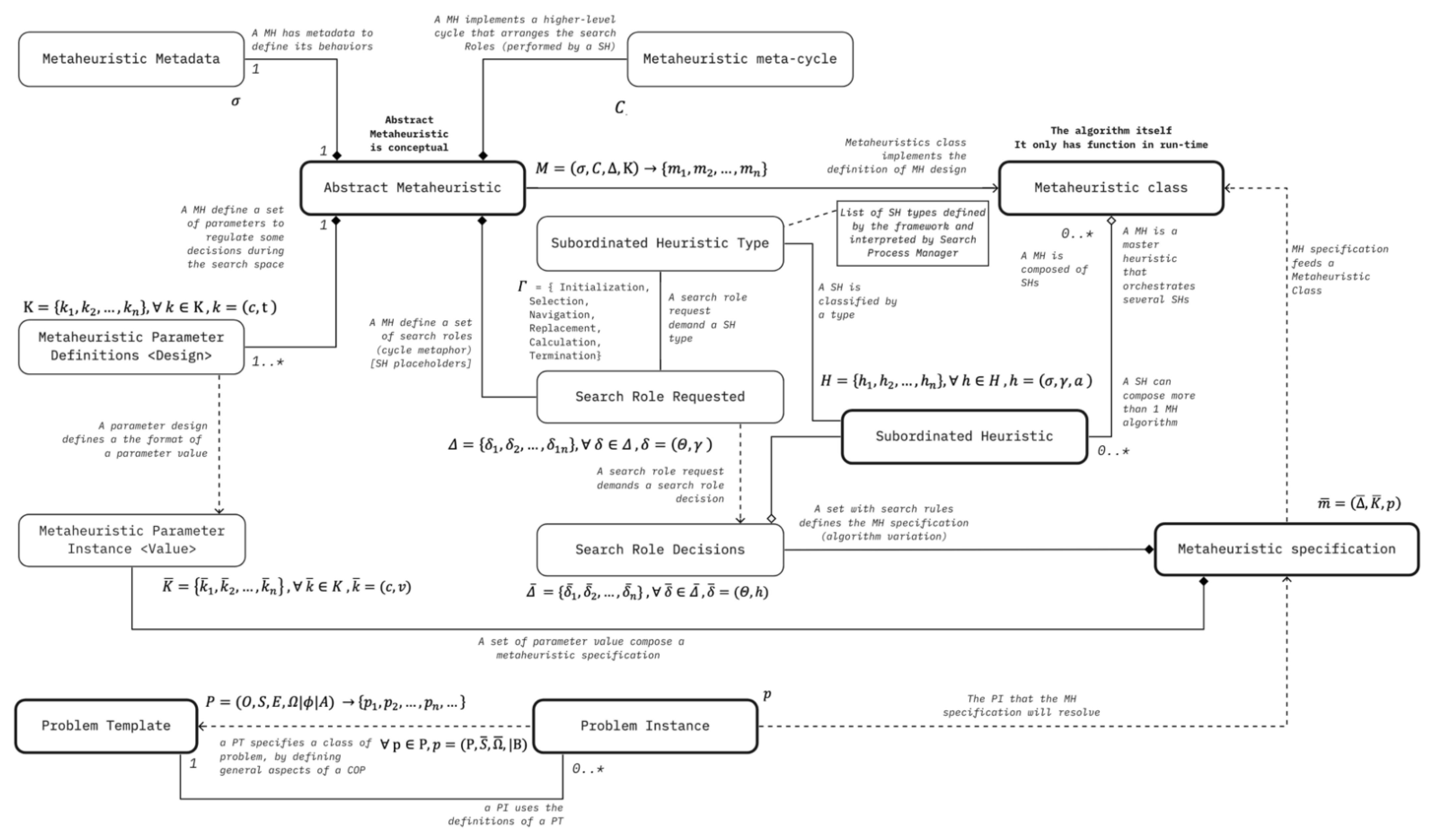
4.3. Metaheuristics General Specification
- represents an abstract metaheuristic algorithm and it can originate several possible variations of this metaheuristic algorithm;
- represents the metadata that describe some aspects of the metaheuristic behaviors that can be interpreted by the framework (e.g., solution encoding rules);
- defines the higher-level cycles that arranges the SH calls;
- is a list of “search role requested”by higher-level cycle and it will be performed by SHs; and
- defines the set of parameters’ specificationsnecessary to regulate the metaheuristics’ decisions during the search.
- Initialization—concerns to create the initial set of solutions;
- Selection—selects solution(s) according to some criteria;
- Navigation—responsible for performing the moves in the search space;
- Replacement—aims to make decisions of how to perform the replacement of a current set of solutions by a new set of solutions which is obtained in each iteration;
- Calculation—responsible for providing calculations to support decisions; and
- Termination—used to finalize the search process and return the best solution.
- represents a search role requested by the metaheuristic cycle; and
- defines the type of subordinated heuristic required.
- is an SH of a set of all SH implemented in the framework;
- represents the metadata that describe some aspects of SH behaviors; and
- defines the type of subordinated heuristic; and
- symbolizes the algorithm implementation, the SH itself.
- is a parameter of a set defined by the metaheuristic;
- defines the parameter name; and
- is the parameter data type.
- is a metaheuristic variation of the metaheuristic algorithmthat after a search running return an optimal-solution and return the best-found solution;
- represents the “search roles decisions”; and
- defines the parameters valuesand
- represents the problem instance that will be resolved by the metaheuristic.
- represents a role defined by the metaheuristic cycle; and
- represents a subordinated heuristic that will perform a determined role in the search process.
- defines the parameter name; and
- defines the parameter value.
5. Research Gaps and Future Work
- Guidelines to organize the field are essential to avoid misinterpretation of concepts and to compare metaheuristics characteristics and behaviors more efficiently and standardly. Furthermore, a classification system is essential to promote effective knowledge management and discussions of algorithms. However, a classification system must be developed, recognized, and adopted by the community in the first place. It is a clear, open question that must be answered soon.
- There is an absence of rigor and baseline tests to compare the performance of metaheuristics. As a result, the studies commonly present a biased or poor/unfair performance analysis. Thus, it demands a research line to develop standard benchmarking tests that can be reused as a reference by studies that compare metaheuristic performance. Moreover, the existence of a benchmarking database can facilitate and improve the process of performance comparison. For example, a new metaheuristic could be compared with all tested metaheuristics across several benchmarking tests.
- There is a necessity to add more statistical analyses—beyond dispersion statistics measures (e.g., mean, median, standard deviation, and outliers’ analysis)—to promote more sophisticated comparisons and evaluate other aspects of metaheuristics’ performance.
- It is necessary to remedy the absence of formalism to design and develop COP and metaheuristics in a standard way to enable their scalability, extensibility, and reusability. It is also an important aspect to avoid creating algorithms from scratch or developing algorithms that work only with one COP or are hard to adapt to a new situation.
- The demand for mathematical methods to evaluate other aspects of the metaheuristics building blocks such as metrics and parameters for balance ratio of exploitation and exploration, search space coverage, and solutions characteristics is essential. These needs are important to support a dynamic (or more intelligent) behavior in a metaheuristic during the search.
6. Discussion and Conclusions
- How can we reduce the learning curve to use and develop components for the framework?
- How can we guarantee the proper level of freedom to create new algorithms without compromising the framework services and without compromising innovation and creativity?
- How can we provide the required understanding and visibility of the built-in components (black box to white box)?
- How can we enable changes in “core” components’ behaviors or permit the exchange of “core” components with customized ones?
- How can we mitigate the possibility of reducing the performance of the algorithms? (Since a software framework also may add some overhead and multi-purpose tends to be slower than single-purpose algorithms.)
- How can we guarantee the quality of all contributions during the development of the framework?
Author Contributions
Funding
Institutional Review Board Statement
Informed Consent Statement
Conflicts of Interest
References
- Jahwar, A.F.; Abdulazeez, A.M. Meta-Heuristic Algorithms for K-Means Clustering: A Review. PalArch’s J. Archaeol. Egypt 2021, 17, 20. [Google Scholar]
- Boussaïd, I.; Lepagnot, J.; Siarry, P. A Survey on Optimization Metaheuristics. Inf. Sci. 2013, 237, 82–117. [Google Scholar] [CrossRef]
- Fister, I., Jr.; Yang, X.-S.; Fister, I.; Brest, J.; Fister, D. A Brief Review of Nature-Inspired Algorithms for Optimization. arXiv 2013, arXiv:1307.4186. [Google Scholar]
- Parejo, J.A.; Ruiz-Cortés, A.; Lozano, S.; Fernandez, P. Metaheuristic Optimization Frameworks: A Survey and Benchmarking. Soft Comput. 2012, 16, 527–561. [Google Scholar] [CrossRef]
- Eshtay, M.; Faris, H.; Obeid, N. Metaheuristic-Based Extreme Learning Machines: A Review of Design Formulations and Applications. Int. J. Mach. Learn. Cybern. 2019, 10, 1543–1561. [Google Scholar] [CrossRef]
- Hussain, K.; Salleh, M.N.M.; Cheng, S.; Shi, Y. Metaheuristic Research: A Comprehensive Survey. Artif. Intell. Rev. 2019, 52, 2191–2233. [Google Scholar] [CrossRef]
- Gogna, A.; Tayal, A. Metaheuristics: Review and Application. J. Exp. Theor. Artif. Intell. 2013, 25, 503–526. [Google Scholar] [CrossRef]
- Abdmouleh, Z.; Gastli, A.; Ben-Brahim, L.; Haouari, M.; Al-Emadi, N.A. Review of Optimization Techniques Applied for the Integration of Distributed Generation from Renewable Energy Sources. Renew. Energy 2017, 113, 266–280. [Google Scholar] [CrossRef]
- Brownlee, A.E.I.; Woodward, J.R.; Swan, J. Metaheuristic Design Pattern: Surrogate Fitness Functions. In Proceedings of the Companion Publication of the 2015 Annual Conference on Genetic and Evolutionary Computation, Madrid, Spain, 11–15 July 2015; pp. 1261–1264. [Google Scholar]
- Juan, A.A.; Faulin, J.; Grasman, S.E.; Rabe, M.; Figueira, G. A Review of Simheuristics: Extending Metaheuristics to Deal with Stochastic Combinatorial Optimization Problems. Oper. Res. Perspect. 2015, 2, 62–72. [Google Scholar] [CrossRef]
- Juan, A.A.; Kelton, W.D.; Currie, C.S.M.; Faulin, J. Simheuristics Applications: Dealing with Uncertainty in Logistics, Transportation, and Other Supply Chain Areas. In Proceedings of the 2018 Winter Simulation Conference (WSC), Gothenburg, Sweden, 9–12 December 2018; pp. 3048–3059. [Google Scholar]
- Molina, D.; Poyatos, J.; Del Ser, J.; García, S.; Hussain, A.; Herrera, F. Comprehensive Taxonomies of Nature- and Bio-Inspired Optimization: Inspiration versus Algorithmic Behavior, Critical Analysis and Recommendations. Cogn. Comput. 2020, 12, 897–939. [Google Scholar] [CrossRef]
- Del Ser, J.; Osaba, E.; Molina, D.; Yang, X.-S.; Salcedo-Sanz, S.; Camacho, D.; Das, S.; Suganthan, P.N.; Coello Coello, C.A.; Herrera, F. Bio-Inspired Computation: Where We Stand and What’s Next. Swarm Evol. Comput. 2019, 48, 220–250. [Google Scholar] [CrossRef]
- Glover, F.; Kochenberger, G.A. Handbook of Metaheuristics; Springer: New York, NY, USA, 2003. [Google Scholar]
- Sorensen, K.; Sevaux, M.; Glover, F. A History of Metaheuristics. arXiv 2017, arXiv:1704.00853v1. [Google Scholar]
- Nesmachnow, S. An Overview of Metaheuristics: Accurate and Efficient Methods for Optimisation. Int. J. Metaheuristics 2014, 3, 320. [Google Scholar] [CrossRef]
- Wolpert, D.H.; Macready, W.G. No Free Lunch Theorems for Optimization. IEEE Trans. Evol. Comput. 1997, 1, 67–82. [Google Scholar] [CrossRef]
- Piotrowski, A.P. Regarding the Rankings of Optimization Heuristics Based on Artificially-Constructed Benchmark Functions. Inf. Sci. 2015, 297, 191–201. [Google Scholar] [CrossRef]
- Stegherr, H.; Heider, M.; Hähner, J. Classifying Metaheuristics: Towards a Unified Multi-Level Classification System. Nat. Comput. 2020, 1–17. [Google Scholar] [CrossRef]
- Swan, J.; Adriaensen, S.; Brownlee, A.E.I.; Hammond, K.; Johnson, C.G.; Kheiri, A.; Krawiec, F.; Merelo, J.J.; Minku, L.L.; Özcan, E.; et al. Metaheuristics “In the Large”. arXiv 2021, arXiv:2011.09821Cs. [Google Scholar]
- Mitchell, T.M. Machine Learning; McGraw-Hill Series in Computer Science; McGraw-Hill: New York, NY, USA, 1997; ISBN 9780070428072. [Google Scholar]
- Antoniou, A.; Murray, W.; Wright, M.H. Practical Optimization: Algorithms and Engineering Applications; Springer: New York, NY, USA, 2007; ISBN 9780387711065. [Google Scholar]
- Ponce-Ortega, J.M.; Hernández-Pérez, L.G. Optimization of Process Flowsheets through Metaheuristic Techniques; Springer International Publishing: Cham, Switzerland, 2019; ISBN 9783319917214. [Google Scholar]
- Tang, K.S. (Ed.) Multiobjective Optimization Methodology: A Jumping Gene Approach; Industrial Electronics Series; CRC Press: Boca Raton, FL, USA, 2012; ISBN 9781439899199. [Google Scholar]
- Yang, X.-S. Metaheuristic Optimization. Scholarpedia 2011, 6, 11472. [Google Scholar] [CrossRef]
- Yang, X.-S. Nature-Inspired Optimization Algorithms, 1st ed.; Elsevier: Amsterdam, The Netherland; Boston, MA, USA, 2014; ISBN 9780124167438. [Google Scholar]
- Bianchi, L.; Dorigo, M.; Gambardella, L.M.; Gutjahr, W.J. A Survey on Metaheuristics for Stochastic Combinatorial Optimization. Nat. Comput. 2009, 8, 239–287. [Google Scholar] [CrossRef]
- Stork, J.; Eiben, A.E.; Bartz-Beielstein, T. A New Taxonomy of Continuous Global Optimization Algorithms. Nat. Comput. 2020, 1–24. [Google Scholar] [CrossRef]
- Gendreau, M.; Potvin, J.-Y. (Eds.) Handbook of Metaheuristics; International Series in Operations Research & Management Science; Springer International Publishing: Cham, Switzerland, 2019; Volume 272, ISBN 9783319910857. [Google Scholar]
- Korte, B.; Vygen, J. Combinatorial Optimization; Algorithms and Combinatorics; Springer: Berlin/Heidelberg, Germany, 2012; Volume 21, ISBN 9783642244872. [Google Scholar]
- KumarBhati, R.; Rasool, A. Quadratic Assignment Problem and Its Relevance to the Real World: A Survey. Int. J. Comput. Appl. 2014, 96, 42–47. [Google Scholar] [CrossRef]
- Dostál, J. Theory of Problem Solving. Procedia Soc. Behav. Sci. 2015, 174, 2798–2805. [Google Scholar] [CrossRef]
- Bandaru, S.; Deb, K. Metaheuristic Techniques. In Decision Sciences; Sengupta, R., Gupta, A., Dutta, J., Eds.; CRC Press: Boca Raton, FL, USA, 2016; pp. 693–750. ISBN 9781466564305. [Google Scholar]
- Blum, C.; Roli, A. Hybrid Metaheuristics: An Introduction. In Hybrid Metaheuristics; Blum, C., Aguilera, M.J.B., Roli, A., Sampels, M., Eds.; Studies in Computational Intelligence; Springer: Berlin/Heidelberg, Germany, 2008; Volume 114, pp. 1–30. ISBN 9783540782940. [Google Scholar]
- Papadimitriou, C.; Steiglitz, K. Combinatorial Optimization:Algorithms and Complexity. IEEE Trans. Acoust. Speech Signal Process. 1984, 32, 1258–1259. [Google Scholar] [CrossRef]
- Blum, C. Metaheuristics in Combinatorial Optimization: Overview and Conceptual Comparison. ACM Comput. Surv. 2003, 35, 41. [Google Scholar] [CrossRef]
- Woon, S.F.; Rehbock, V. A Critical Review of Discrete Filled Function Methods in Solving Nonlinear Discrete Optimization Problems. Appl. Math. Comput. 2010, 217, 25–41. [Google Scholar] [CrossRef]
- Liu, Q.; Li, X.; Liu, H.; Guo, Z. Multi-Objective Metaheuristics for Discrete Optimization Problems: A Review of the State-of-the-Art. Appl. Soft Comput. 2020, 93, 106382. [Google Scholar] [CrossRef]
- Sergienko, I.V.; Shylo, V.P. Problems of Discrete Optimization: Challenges and Main Approaches to Solve Them. Cybern. Syst. Anal. 2006, 42, 465–482. [Google Scholar] [CrossRef]
- Xin, B.; Chen, L.; Chen, J.; Ishibuchi, H.; Hirota, K.; Liu, B. Interactive Multiobjective Optimization: A Review of the State-of-the-Art. IEEE Access 2018, 6, 41256–41279. [Google Scholar] [CrossRef]
- Sawaragi, Y.; Nakayama, H.; Tanino, T. Theory of Multiobjective Optimization; Acadamic Press: Orlando, FL, USA, 1985; p. 311. [Google Scholar]
- Peitz, S.; Dellnitz, M. A Survey of Recent Trends in Multiobjective Optimal Control—Surrogate Models, Feedback Control and Objective Reduction. Math. Comput. Appl. 2018, 23, 30. [Google Scholar] [CrossRef]
- Boissier, M.; Schlosser, R.; Uflacker, M. Hybrid Data Layouts for Tiered HTAP Databases with Pareto-Optimal Data Placements. In Proceedings of the 2018 IEEE 34th International Conference on Data Engineering (ICDE), Paris, France, 16–19 April 2018; pp. 209–220. [Google Scholar]
- Chinchuluun, A.; Pardalos, P.M.; Migdalas, A.; Pitsoulis, L. (Eds.) Pareto Optimality, Game Theory and Equilibria; Springer Optimization and Its Applications; Springer: New York, NY, USA, 2008; Volume 17, ISBN 9780387772462. [Google Scholar]
- Li, M.; Yang, S.; Liu, X. Pareto or Non-Pareto: Bi-Criterion Evolution in Multiobjective Optimization. IEEE Trans. Evol. Comput. 2016, 20, 645–665. [Google Scholar] [CrossRef]
- Baños, R.; Gil, C.; Paechter, B.; Ortega, J. A Hybrid Meta-Heuristic for Multi-Objective Optimization: MOSATS. J. Math. Model. Algorithms 2007, 6, 213–230. [Google Scholar] [CrossRef]
- Doerner, K.F.; Maniezzo, V. Metaheuristic Search Techniques for Multi-Objective and Stochastic Problems: A History of the Inventions of Walter J. Gutjahr in the Past 22 Years. Cent. Eur. J. Oper. Res. 2018, 26, 331–356. [Google Scholar] [CrossRef]
- Bonyadi, M.R.; Michalewicz, Z.; Przybylek, M.R.; Wierzbicki, A. Socially Inspired Algorithms for the Travelling Thief Problem. In Proceedings of the 2014 Annual Conference on Genetic and Evolutionary Computation, Vancouver, BC, Canada, 12–16 July 2014; pp. 421–428. [Google Scholar]
- Przybylek, M.R.; Wierzbicki, A.; Michalewicz, Z. Multi-Hard Problems in Uncertain Environment. In Proceedings of the Genetic and Evolutionary Computation Conference 2016, Denver, CO, USA, 20–24 July 2016; pp. 381–388. [Google Scholar]
- Przybylek, M.R.; Wierzbicki, A.; Michalewicz, Z. Decomposition Algorithms for a Multi-Hard Problem. Evol. Comput. 2018, 26, 507–533. [Google Scholar] [CrossRef] [PubMed]
- Oliva, D.; Copado, P.; Hinojosa, S.; Panadero, J.; Riera, D.; Juan, A.A. Fuzzy Simheuristics: Solving Optimization Problems under Stochastic and Uncertainty Scenarios. Mathematics 2020, 8, 2240. [Google Scholar] [CrossRef]
- Neumann, F.; Witt, C. Combinatorial Optimization and Computational Complexity; Springer: Berlin/Heidelberg, Germany, 2010. [Google Scholar]
- Fister, I.; Fister, I., Jr.; Yang, X.-S.; Brest, J. A Comprehensive Review of Firefly Algorithms. Swarm Evol. Comput. 2013, 13, 34–46. [Google Scholar] [CrossRef]
- Nordin, N.N.; Lee, L.-S. Heuristics and Metaheuristics Approaches for Facility Layout Problems: A Survey. Pertanika J. Sch. Res. Rev. 2016, 2, 15. [Google Scholar]
- Adetunji, K.E.; Hofsajer, I.W.; Abu-Mahfouz, A.M.; Cheng, L. A Review of Metaheuristic Techniques for Optimal Integration of Electrical Units in Distribution Networks. IEEE Access 2021, 9, 5046–5068. [Google Scholar] [CrossRef]
- Almonacid, B. AutoMH: Automatically Create Evolutionary Metaheuristic Algorithms Using Reinforced Learning. Math. Comput. Sci. 2021. [Google Scholar] [CrossRef]
- Sörensen, K. Metaheuristics-the Metaphor Exposed. Int. Trans. Oper. Res. 2015, 22, 3–18. [Google Scholar] [CrossRef]
- Črepinšek, M.; Liu, S.-H.; Mernik, M. Exploration and Exploitation in Evolutionary Algorithms: A Survey. ACM Comput. Surv. 2013, 45, 1–33. [Google Scholar] [CrossRef]
- Xu, J.; Zhang, J. Exploration-Exploitation Tradeoffs in Metaheuristics: Survey and Analysis. In Proceedings of the 33rd Chinese Control Conference, Nanjing, China, 28–30 July 2014; pp. 8633–8638. [Google Scholar]
- Tzanetos, A.; Fister, I.; Dounias, G. A Comprehensive Database of Nature-Inspired Algorithms. Data Brief 2020, 31, 105792. [Google Scholar] [CrossRef] [PubMed]
- Lones, M.A. Metaheuristics in Nature-Inspired Algorithms. In Proceedings of the Companion Publication of the 2014 Annual Conference on Genetic and Evolutionary Computation, Vancouver, BC, Canada, 12–16 July 2014; pp. 1419–1422. [Google Scholar]
- Lones, M.A. Mitigating Metaphors: A Comprehensible Guide to Recent Nature-Inspired Algorithms. SN Comput. Sci. 2020, 1, 49. [Google Scholar] [CrossRef]
- Akhtar, A. Evolution of Ant Colony Optimization Algorithm—A Brief Literature Review. arXiv 2019, arXiv:1908.08007. [Google Scholar]
- Moles, C.G. Parameter Estimation in Biochemical Pathways: A Comparison of Global Optimization Methods. Genome Res. 2003, 13, 2467–2474. [Google Scholar] [CrossRef] [PubMed]
- Shi, J.; Zhang, Q. A New Cooperative Framework for Parallel Trajectory-Based Metaheuristics. Appl. Soft Comput. 2018, 65, 374–386. [Google Scholar] [CrossRef]
- Talbi, E.-G. A Taxonomy of Hybrid Metaheuristics. J. Heuristics 2002, 8, 541–564. [Google Scholar] [CrossRef]
- Talbi, E.-G. Metaheuristics: From Design to Implementation; John Wiley & Sons: Hoboken, NJ, USA, 2009; ISBN 9780470278581. [Google Scholar]
- Li, Z.; Tam, V.; Yeung, L.K. An Adaptive Multi-Population Optimization Algorithm for Global Continuous Optimization. IEEE Access 2021, 9, 19960–19989. [Google Scholar] [CrossRef]
- Toczé, K.; Nadjm-Tehrani, S. A Taxonomy for Management and Optimization of Multiple Resources in Edge Computing. Wirel. Commun. Mob. Comput. 2018, 2018, 1–23. [Google Scholar] [CrossRef]
- Anantharaj, B.; Balaji, N.; Basha, M.S.S.; Vengattaraman, T. A Survey of Nature Inspired Algorithms. Int. J. Appl. Eng. Res. 2015, 10, 13. [Google Scholar]
- Chakraborty, A.; Kar, A.K. Swarm Intelligence: A Review of Algorithms. In Nature-Inspired Computing and Optimization; Patnaik, S., Yang, X.-S., Nakamatsu, K., Eds.; Modeling and Optimization in Science and Technologies; Springer International Publishing: Cham, Switzerland, 2017; Volume 10, pp. 475–494. ISBN 9783319509198. [Google Scholar]
- Rajakumar, R.; Dhavachelvan, P.; Vengattaraman, T. A Survey on Nature Inspired Meta-Heuristic Algorithms with Its Domain Specifications. In Proceedings of the 2016 International Conference on Communication and Electronics Systems (ICCES), Coimbatore, India, 21–22 October 2016; pp. 1–6. [Google Scholar]
- Crespo-Cano, R.; Cuenca-Asensi, S.; Fernández, E.; Martínez-Álvarez, A. Metaheuristic Optimisation Algorithms for Tuning a Bioinspired Retinal Model. Sensors 2019, 19, 4834. [Google Scholar] [CrossRef]
- Kamath, S.S.; Ananthanarayana, V.S. A Bio-Inspired, Incremental Clustering Algorithm for Semantics-Based Web Service Discovery. Int. J. Reason. Based Intell. Syst. 2015, 7, 261. [Google Scholar] [CrossRef]
- Li, G.; Jin, Y.; Akram, M.W.; Chen, X.; Ji, J. Application of Bio-Inspired Algorithms in Maximum Power Point Tracking for PV Systems under Partial Shading Conditions—A Review. Renew. Sustain. Energy Rev. 2018, 81, 840–873. [Google Scholar] [CrossRef]
- Martarelli, N.J.; Nagano, M.S. Unsupervised Feature Selection Based on Bio-Inspired Approaches. Swarm Evol. Comput. 2020, 52, 100618. [Google Scholar] [CrossRef]
- Dokeroglu, T.; Sevinc, E.; Kucukyilmaz, T.; Cosar, A. A Survey on New Generation Metaheuristic Algorithms. Comput. Ind. Eng. 2019, 137, 106040. [Google Scholar] [CrossRef]
- Baghel, M.; Agrawal, S.; Silakari, S. Survey of Metaheuristic Algorithms for Combinatorial Optimization. Int. J. Comput. Appl. 2012, 58, 21–31. [Google Scholar] [CrossRef]
- Bhattacharyya, S. (Ed.) Hybrid Metaheuristics for Image Analysis; Springer International Publishing: Cham, Switzerland, 2018; ISBN 9783319776248. [Google Scholar]
- Blum, C.; Puchinger, J.; Raidl, G.; Roli, A. Hybrid Metaheuristics. In Hybrid Optimization; Van Hentenryck, P., Milano, M., Eds.; Springer Optimization and Its Applications; Springer: New York, NY, USA, 2011; Volume 45, pp. 305–335. ISBN 9781441916433. [Google Scholar]
- Muthuraman, S.; Venkatesan, V.P. A Comprehensive Study on Hybrid Meta-Heuristic Approaches Used for Solving Combinatorial Optimization Problems. In Proceedings of the 2017 World Congress on Computing and Communication Technologies (WCCCT), Tiruchirappalli, India, 2–4 February 2017; pp. 185–190. [Google Scholar]
- Urli, T. Hybrid Meta-Heuristics for Combinatorial Optimization. Constraints 2015, 20, 473. [Google Scholar] [CrossRef][Green Version]
- Pellerin, R.; Perrier, N.; Berthaut, F. A Survey of Hybrid Metaheuristics for the Resource-Constrained Project Scheduling Problem. Eur. J. Oper. Res. 2020, 280, 395–416. [Google Scholar] [CrossRef]
- Birattari, M.; Paquete, L.; Stützle, T. Classification of Metaheuristics and Design of Experiments for the Analysis of Components; Darmstadt University of Technology: Darmstadt, Germany, November 2001. [Google Scholar]
- Barr, R.S.; Golden, B.L.; Kelly, J.P.; Resende, M.G.C.; Stewart, W.R. Designing and Reporting on Computational Experiments with Heuristic Methods. J. Heuristics 1995, 1, 9–32. [Google Scholar] [CrossRef]
- McGeoch, C.C.; Moret, B.M.E. How to Present a Paper on Experimental Work with Algorithms. ACM SIGACT News 1999, 30, 85–90. [Google Scholar] [CrossRef]
- Huang, C.; Li, Y.; Yao, X. A Survey of Automatic Parameter Tuning Methods for Metaheuristics. IEEE Trans. Evol. Comput. 2020, 24, 201–216. [Google Scholar] [CrossRef]
- Weinand, J.M.; Sörensen, K.; Segundo, P.S.; Kleinebrahm, M.; McKenna, R. Research Trends in Combinatorial Optimization. Int. Trans. Oper. Res. 2021. [Google Scholar] [CrossRef]
- Fong, S.; Wang, X.; Xu, Q.; Wong, R.; Fiaidhi, J.; Mohammed, S. Recent Advances in Metaheuristic Algorithms: Does the Makara Dragon Exist? J. Supercomput. 2016, 72, 3764–3786. [Google Scholar] [CrossRef]
- García-Martínez, C.; Gutiérrez, P.D.; Molina, D.; Lozano, M.; Herrera, F. Since CEC 2005 Competition on Real-Parameter Optimisation: A Decade of Research, Progress and Comparative Analysis’s Weakness. Soft Comput. 2017, 21, 5573–5583. [Google Scholar] [CrossRef]
- Črepinšek, M.; Liu, S.-H.; Mernik, L.; Mernik, M. Is a Comparison of Results Meaningful from the Inexact Replications of Computational Experiments? Soft Comput. 2016, 20, 223–235. [Google Scholar] [CrossRef]
- Hussain, K.; Salleh, M.N.M.; Cheng, S.; Naseem, R. Common Benchmark Functions for Metaheuristic Evaluation: A Review. Int. J. Inf. Vis. 2017, 1, 218. [Google Scholar] [CrossRef]
- Swan, J.; De Causmaecker, P.; Martin, S.; Özcan, E. A Re-characterization of Hyper-Heuristics. In Recent Developments in Metaheuristics; Amodeo, L., Talbi, E.-G., Yalaoui, F., Eds.; Operations Research/Computer Science Interfaces Series; Springer International Publishing: Cham, Switzerland, 2018; Volume 62, pp. 75–89. ISBN 9783319582528. [Google Scholar]








Publisher’s Note: MDPI stays neutral with regard to jurisdictional claims in published maps and institutional affiliations. |
© 2021 by the authors. Licensee MDPI, Basel, Switzerland. This article is an open access article distributed under the terms and conditions of the Creative Commons Attribution (CC BY) license (https://creativecommons.org/licenses/by/4.0/).
Share and Cite
Peres, F.; Castelli, M. Combinatorial Optimization Problems and Metaheuristics: Review, Challenges, Design, and Development. Appl. Sci. 2021, 11, 6449. https://doi.org/10.3390/app11146449
Peres F, Castelli M. Combinatorial Optimization Problems and Metaheuristics: Review, Challenges, Design, and Development. Applied Sciences. 2021; 11(14):6449. https://doi.org/10.3390/app11146449
Chicago/Turabian StylePeres, Fernando, and Mauro Castelli. 2021. "Combinatorial Optimization Problems and Metaheuristics: Review, Challenges, Design, and Development" Applied Sciences 11, no. 14: 6449. https://doi.org/10.3390/app11146449
APA StylePeres, F., & Castelli, M. (2021). Combinatorial Optimization Problems and Metaheuristics: Review, Challenges, Design, and Development. Applied Sciences, 11(14), 6449. https://doi.org/10.3390/app11146449
