Integrated Design Methodology of Automated Guided Vehicles Based on Swarm Robotics
Abstract
1. Introduction
2. Related Works
3. Integrated Methodology for Designing AGVs
3.1. PHASE 1: SysML Modeling
3.1.1. Design Requirements
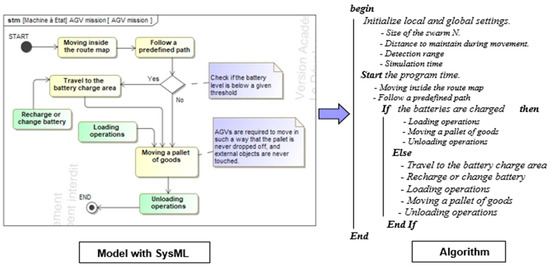
3.1.2. Behavioral Modeling
3.1.3. Structural Modeling
3.2. PHASE 2: ROS Implementation
- -
- The build directory is used for building packages and as such contains all object files.
- -
- The devel directory contains the executables and the libraries resulting from the compilation of the packages and, therefore, specified as a target in the CMakeLists.txt file.
- -
- The install directory only contains files that are explicitly installed through the installation directives specified in the CMakeLists.txt file of the packages.
- -
- CMakeLists.txt: The file indicating how to compile and install the package
- -
- package.xml: The ROS file describing the identity of the package and its dependencies.
- -
- A robot description language: URDF for Universal Robot Description Format is an XML specification describing the kinematics of a robot, its dynamic characteristics, its geometry, and its sensors.
- -
- WORLD file: this file describes the work environment. It can correspond to the context diagram (BDD) which defines the SysML environment.
- -
- A node as an executable file in ROS package: ROS nodes use a client library to communicate with other nodes. Nodes can subscribe or publish to topics. Nodes can use or provide a service. The client libraries are rospy for python and roscpp for C++. These ROS nodes contain the algorithms that translate the individual functions of the robots.
- -
- Launch file: In this file, the developer must request the other files (urdf file, world file, cpp functions, etc.) and initialize the initial parameters of the system (swarm size, area, etc.) to describe the collective behaviors of swarm robots.
- -
- The graphical interface GAZEBO represents the final 3D view of the swarm system.
- -
- The last step of the proposed design approach is to validate the AGV design by checking all the design requirements. This step will be illustrated in the case study subject of the next section.
4. Case-Study: Application to the Design of AGVs
4.1. PHASE 1: SysML Modeling
4.1.1. Design Requirements
4.1.2. Behavioral Modeling
4.1.3. Structural Modeling
4.2. PHASE 2: ROS Implementation
4.2.1. Creation of URDF File
4.2.2. Creation of World File
4.2.3. Creation of Algorithms
5. Discussion
6. Conclusions and Future Work
Author Contributions
Funding
Institutional Review Board Statement
Informed Consent Statement
Data Availability Statement
Acknowledgments
Conflicts of Interest
References
- Vaidya, S.; Ambad, P.; et Bhosle, S. Industry 4.0—A glimpse. Procedia Manuf. 2018, 20, 233–238. [Google Scholar] [CrossRef]
- Lasi, H.; Fettke, P.; Kemper, H.-G.; Feld, T.; Hoffmann, M. Industry 4. Bus. Inf. Syst. Eng. 2014, 6, 239–242. [Google Scholar] [CrossRef]
- Ilanković, N.; Zelić, A.; Gubán, M.; Szabó, L. Smart factories–the product of Indrusty 4. Prosperitas 2020, 7, 19–30. [Google Scholar] [CrossRef]
- Benotsmane, R.; Dudás, L.; et Kovács, G. Collaborating robots in Industry 4.0 conception. In IOP Conference Series: Materials Science and Engineering; IOP Publishing: Bristol, UK, 2018; p. 012023. [Google Scholar]
- Ferraguti, F.; Pertosa, A.; Secchi, C.; Fantuzzi, C.; Bonfe, M. A Methodology for Comparative Analysis of Collaborative Robots for Industry 4. In Proceedings of the 2019 Design, Automation & Test in Europe Conference & Exhibition (DATE), Florence, Italy, 25–29 March 2019; pp. 1070–1075. [Google Scholar]
- Sabattini, L.; Digani, V.; Secchi, C.; Cotena, G.; Ronzoni, D.; Foppoli, M.; Oleari, F. Technological roadmap to boost the introduction of AGVs in industrial applications. In Proceedings of the 2013 IEEE 9th International Conference on Intelligent Computer Communication and Processing (ICCP), Cluj-Napoca, Romania, 5–7 September 2013; pp. 203–208. [Google Scholar]
- Saputra, R.P.; Rijanto, E. Automatic Guided Vehicles System and Its Coordination Control for Containers Terminal Logistics Application. arXiv 2021, arXiv:2104.08331. [Google Scholar]
- Stouten, B.; de Graaf, A.J. Cooperative transportation of a large object-development of an industrial application. In Proceedings of the IEEE International Conference on Robotics and Automation—ICRA’IEEE, New Orleans, LA, USA, 26 April–1 May 2004; pp. 2450–2455. [Google Scholar]
- Mahadevan, B.; Narendran, T.T. Design of an automated guided vehicle-based material handling system for a flexible manufacturing system. Int. J. Prod. Res. 1990, 28, 1611–1622. [Google Scholar] [CrossRef]
- Ronzoni, D.; Olmi, R.; Secchi, C.; Fantuzzi, C. AGV global localization using indistinguishable artificial land-marks. In Proceedings of the 2011 IEEE International Conference on Robotics and Automation, Shanghai, China, 9–13 May 2011; pp. 287–292. [Google Scholar]
- Luna, R.; Bekris, K.E. Network-guided multi-robot path planning in discrete representations. In Proceedings of the 2010 IEEE/RSJ International Conference on Intelligent Robots and Systems, Taipei, Taiwan, 18–22 October 2010; pp. 4596–4602. [Google Scholar]
- Rodríguez-Seda, E.J.; Stipanović, D.M.; Spong, M.W. Collision avoidance control with sensing uncertainties. In Proceedings of the 2011 American Control Conference, San Francisco, CA, USA, 29 June–1 July 2011; pp. 3363–3368. [Google Scholar]
- Sharma, B.; Vanualailai, J.; Prasad, A. A-Strategy: Facilitating Dual-Formation Control of a Virtually Connected Team. J. Adv. Transp. 2017, 2017, 9213805. [Google Scholar] [CrossRef]
- Rajamani, R. Vehicle Dynamics and Control; Springer: New York, NY, USA, 2012. [Google Scholar]
- Caruntu, C.F.; Ferariu, L.; Pascal, C.; Cleju, N.; Comsa, C.R. Connected cooperative control for multiple-lane automated vehicle flocking on highway scenarios. In Proceedings of the 2019 23rd International Conference on System Theory, Control and Computing (ICSTCC), Sinaia, Romania, 9–11 October 2019; pp. 791–796. [Google Scholar]
- Oyelere, S.S. The Application of Model Predictive Control (MPC) to Fast Systems such as Autonomous Ground Vehicles (AGV). IOSR J. Comput. Eng. 2014, 16, 27–37. [Google Scholar] [CrossRef]
- Caruntu, C.F.; Pascal, C.M.; Maxim, A.; Pauca, O. Bio-inspired Coordination and Control of Autonomous Vehicles in Future Manufacturing and Goods Transportation. IFAC-PapersOnLine 2020, 53, 10861–10866. [Google Scholar] [CrossRef]
- Mousavi, M.; Yap, H.J.; Musa, S.N.; Tahriri, F.; Dawal, S.Z.M. Multi-objective AGV scheduling in an FMS using a hybrid of genetic algorithm and particle swarm optimization. PLoS ONE 2017, 12, e0169817. [Google Scholar] [CrossRef] [PubMed]
- Jerald, J.; Asokan, P.; Prabaharan, G.; Saravanan, R. Scheduling optimisation of flexible manufacturing systems using particle swarm optimisation algorithm. Int. J. Adv. Manuf. Technol. 2004, 25, 964–971. [Google Scholar] [CrossRef]
- Ramos, A.L.; Ferreira, J.A.V.; Barcelo, J. Model-Based Systems Engineering: An Emerging Approach for Modern Systems. IEEE Trans. Syst. Man, Cybern. Part C Appl. Rev. 2011, 42, 101–111. [Google Scholar] [CrossRef]
- Barca, J.C.; Sekercioglu, Y.A. Swarm robotics reviewed. Robotica 2013, 31, 345–359. [Google Scholar] [CrossRef]
- Hamann, H.; Wörn, H. A framework of space–time continuous models for algorithm design in swarm robotics. Swarm Intell. 2008, 2, 209–239. [Google Scholar] [CrossRef]
- Lategahn, J.; Muller, M.; Rohrig, C. Global localization of automated guided vehicles in wireless networks. In Proceedings of the 2012 IEEE 1st International Symposium on Wireless Systems (IDAACS-SWS), Offenburg, Germany, 20–21 September 2012; pp. 7–12. [Google Scholar]
- Aloui, K.; Guizani, A.; Hammadi, M.; Soriano, T.; Haddar, M. System level specification and multi-agent simulation of manufacturing systems. In Proceedings of the Third Edition of the International Conference on Advanced Materials, Mechanics and Manufacturing, Beijing, China, 24–26 September 2021. [Google Scholar]
- Aloui, K.; Hammadi, M.; Soriano, T.; Guizani, A.; Haddar, M. On the continuity of the swarm robot design using MBSE method and simulation. In Proceedings of the 13th International Conference on Modelling, Optimization and Simulation (MOSIM’20), Agadir, Morocco, 12–14 November 2020. [Google Scholar]
- Ferreira, T.; Gorlach, I.A. Development of an automated guided vehicle controller using a model-based systems engineering approach. S. Afr. J. Ind. Eng. 2016, 27, 206–217. [Google Scholar]
- Barth, D.; Gorlach, I.A.; Gruhler, G. Development of a novel controller for a HVAF thermal spray process. In Proceedings of the International Conference on Competitive Manufacturing (Coma’10), Stellenbosch, South Africa, 3–5 February 2010. [Google Scholar]
- Brecher, C.; Nittinger, J.A.; Karlberger, A. Model-based Control of a Handling System with SysML. Procedia Comput. Sci. 2013, 16, 197–205. [Google Scholar] [CrossRef]
- Huang, E.; Ramamurthy, R.; McGinnis, L.F. System and simulation modeling using SYSML. In Proceedings of the 2007 Winter Simulation Conference, Washington, DC, USA, 9–12 December 2007; pp. 796–803. [Google Scholar]
- Mhenni, F.; Choley, J.Y.; Penas, O.; Plateaux, R.; Hammadi, M. A SysML-based methodology for mechatronic systems archi-tectural design. Adv. Eng. Inform. 2014, 28, 218–231. [Google Scholar] [CrossRef]
- Guizani, A.; Hammadi, M.; Choley, J.-Y.; Soriano, T.; Abbes, M.S.; Haddar, M. Multi-agent approach based on a design process for the optimization of mechatronic systems. Mech. Ind. 2017, 18, 507. [Google Scholar] [CrossRef][Green Version]
- ROS: The Agvs Package. 2015. Available online: http://wiki.ros.org/agvs (accessed on 4 April 2015).
- Martinez, A.; Fernández, E. Learning ROS for Robotics Programming; Packt Publishing Ltd.: Birmingham, UK, 2013. [Google Scholar]
- Quigley, M.; Gerkey, B.; Smart, W.D. Programming Robots with ROS: A Practical Introduction to the Robot Operating System; O’Reilly Media, Inc.: Newton, MA, USA, 2015. [Google Scholar]
- Boucher, M.; Houlihan, D. System Design: New Product Development for Mechatronics; Aberdeen Group: Boston, MA, USA, 2008. [Google Scholar]
- Aloui, K.; Guizani, A.; Hammadi, M.; Haddar, M.; Soriano, T. A Top down Approach to Ensure the Continuity of the Different Design Levels of Swarm Robots. In Proceedings of the 18th IEEE International Multi-Conference on Systems, Signals & Devices, Monastir, Tunisia, 22–25 March 2021. [Google Scholar]
- Schranz, M.; Bagnato, A.; Brosse, E.; Elmenreich, W. Modelling a CPS Swarm System: A Simple Case Study. In Proceedings of the 6th International Conference on Model-Driven Engineering and Software Development, Funchal, Portugal, 22–24 January 2018; pp. 615–624. [Google Scholar]
- Brambilla, M.; Ferrante, E.; Birattari, M.; Dorigo, M. Swarm robotics: A review from the swarm engineering perspective. Swarm Intell. 2013, 7, 1–41. [Google Scholar] [CrossRef]
- Koubâa, A. (Ed.) Robot Operating System (ROS); Springer: Cham, Switzerland, 2017. [Google Scholar]
- Stasse, O. Program/Simulation Tools/ROS/Gazebo/OpenHRP. Ph.D. Thesis, GdR Robotique, Inria Sophia Antipolis, France, 2019. [Google Scholar]
- Tuerlinckx, T.; Fisette, P.; Docquier, N. Robotran Embarqué: Robot Operating System. Ecole Polytechnique de Louvain, Université Catholique de Louvain. 2020. Available online: https://dial.uclouvain.be/downloader/downloader.php?pid=thesis%3A25226&datastream=PDF_01&cover=cover-mem (accessed on 8 June 2021).
- Grabd View Research. 2016. Available online: http://www.grandviewresearch.com/industryanalysis/automated-guided-vehicle-agv-market (accessed on 11 April 2017).
- Guizani, A.; Hammadi, M.; Choley, J.-Y.; Soriano, T.; Abbes, M.S.; Haddar, M. Multidisciplinary Optimization of Mechatronic Systems: Application to an Electric Vehicle. In Proceedings of the 2nd Annual International Conference on Material, Machines and Methods for Sustainable Development (MMMS2020); Springer: Cham, Switzerland, 2014; pp. 1–14. [Google Scholar]
- Walenta, R.; Schellekens, T.; Ferrein, A.; Schiffer, S. A decentralised system approach for controlling AGVs with ROS. In Proceedings of the 2017 IEEE AFRICON, Cape Town, South Africa, 18–20 September 2017; pp. 1436–1441. [Google Scholar] [CrossRef]
- Depth Camera D435i—Intel® RealSense™ Depth and Tracking Cameras. Available online: https://www.intelrealsense.com/depth-camera-d435i/ (accessed on 8 June 2021).
- Zhang, H.; Watanabe, K.; Motegi, K.; Shiraishi, Y. ROS Based Framework for Autonomous Driving of AGVs. In Proceedings of the IPS6-04, ICMEMIS, Kiryu, Japan, 4–6 December 2019. [Google Scholar]
- Available online: https://github.com/RobotnikAutomation/agvs (accessed on 8 June 2021).






















| Requirement | ROS Simulation | SysML Modeling | |
|---|---|---|---|
|
|
| Satisfied |
|
|
| Satisfied |
|
|
| Satisfied |
Publisher’s Note: MDPI stays neutral with regard to jurisdictional claims in published maps and institutional affiliations. |
© 2021 by the authors. Licensee MDPI, Basel, Switzerland. This article is an open access article distributed under the terms and conditions of the Creative Commons Attribution (CC BY) license (https://creativecommons.org/licenses/by/4.0/).
Share and Cite
Aloui, K.; Guizani, A.; Hammadi, M.; Soriano, T.; Haddar, M. Integrated Design Methodology of Automated Guided Vehicles Based on Swarm Robotics. Appl. Sci. 2021, 11, 6187. https://doi.org/10.3390/app11136187
Aloui K, Guizani A, Hammadi M, Soriano T, Haddar M. Integrated Design Methodology of Automated Guided Vehicles Based on Swarm Robotics. Applied Sciences. 2021; 11(13):6187. https://doi.org/10.3390/app11136187
Chicago/Turabian StyleAloui, Khalil, Amir Guizani, Moncef Hammadi, Thierry Soriano, and Mohamed Haddar. 2021. "Integrated Design Methodology of Automated Guided Vehicles Based on Swarm Robotics" Applied Sciences 11, no. 13: 6187. https://doi.org/10.3390/app11136187
APA StyleAloui, K., Guizani, A., Hammadi, M., Soriano, T., & Haddar, M. (2021). Integrated Design Methodology of Automated Guided Vehicles Based on Swarm Robotics. Applied Sciences, 11(13), 6187. https://doi.org/10.3390/app11136187

