Next Article in Journal
Multi-Level Buffering Services Based on Optical Packet Encoding of Composite Maximal-Length Sequences in a GMPLS Network
Next Article in Special Issue
Effects of the Selected Point of Voltage Reference on the Apparent Power Measurement in Three-Phase Star Systems
Previous Article in Journal
The Level of the Additive Manufacturing Technology Use in Polish Metal and Automotive Manufacturing Enterprises
 
 
Font Type:
Arial Georgia Verdana
Font Size:
Aa Aa Aa
Line Spacing:
Column Width:
Background:
Article

Intelligent Distribution Network Information Processing Based on Power Data Virtual Plane

1
Research Center of Smart Energy Technology, School of Electric Power, South China University of Technology, Guangzhou 510640, China
2
School of Electrical Engineering, Guangzhou College of South China University of Technology, Guangzhou 510800, China
*
Author to whom correspondence should be addressed.
First author: Email: zdwang@scut.edu.cn; Tel.: +86-135-3504-0794
Appl. Sci. 2020, 10(3), 736; https://doi.org/10.3390/app10030736
Submission received: 18 December 2019 / Revised: 15 January 2020 / Accepted: 16 January 2020 / Published: 21 January 2020
(This article belongs to the Special Issue Future Distribution Network Solutions)

Abstract

Featured Application

This paper provides a new idea for the efficient processing of multi-source heterogeneous information in intelligent distribution network.

Abstract

Due to the diversity and complexity of distribution networks, the classical modular software development method may face the difficulty in modular division, data sharing and collaboration of different specialties. Inspired by the idea of separating the control plane from the data forwarding plane in software-defined networking (SDN), a method of power data virtual plane is proposed in this paper to improve software development efficiency. Layered processing of power data virtual plane is designed to meet the diversity characteristics of intelligent distribution network and the multi-source and heterogeneous characteristics of information. This paper introduces the design idea and implementation process of virtual plane in detail. The main component of the power data virtual plane, power data warehouse and application scheduling are presented. Finally, the performance of the proposed virtual plane method is verified by practical distribution network examples with different communication networks and information.

1. Introduction

In recent years, due to concentrated research in academia and extensive attention to field construction of the power industry, the intelligent level of the power system has been effectively promoted. However, there are also many practical problems with the smart grid (SG), such as heterogeneous communication networks, inconsistent information formats and an inability to share. In particular, due to the wide geographical distribution, diversified communication methods, a large number of devices and large differences in types, the distribution network faces many difficulties [1].
With more distributed energy accesses to the distribution network system, the type and quantity of information will increase substantially, and the data processing performance requirements for information system will be higher [2]. At the same time, the intelligent distribution network is a high-flow communication network with two-way information flow [3], which results in the communication network and information processing of distribution network are more complex. Especially the information processing of distribution networks involves not only the power application developers, but also network and communication developers. This involves the integration of technologies from different disciplines.
However, there is currently no effective information interaction between the advanced applications of the power distribution system and its underlying computers and network technology, which makes information overlap and information compatibility issues worse. Especially in the development of advanced application software for intelligent application networks, there are some practical problems, such as the underlying communication interface and how to effectively obtain data in power application layer. When the software scale of power information is small, a special interface is generally designed for a specific application to solve the above problems. However, with the expansion of the intelligent distribution network application software, technical problems such as data interface diversification and power data resource sharing will become more prominent during the software development process [4].
The development of intelligent distribution network software mainly includes field intelligent electronic device (IED) and power advanced application program as well as their information interaction content. At present, modular design is widely used. When the software scale is large and involves the cross content of power and communication, the actual software development is easy to encounter difficulties such as modular division, data sharing and collaboration of different specialties. This paper will study the efficient power information processing method suitable for the intelligent distribution network communication and information system.
Software-defined networking (SDN) achieves flexible control of network traffic by independently separating the control plane and data plane of network equipment [5]. Inspired by SDN technology, the virtual plane layer of power data is proposed in this paper. The virtual plane layer uses data warehouse to cache power data, and provides a unified data format interface to power advanced application software by the elaborate application scheduling. In this way, the proper separation of power data and communication information is realized, which is convenient for software developers of different disciplines.
This paper is organized as followed. First, the information model of distribution network is analyzed. And then from the perspective of the distribution network information system, based on the power data, a multi-level distribution network information processing structure is proposed. For distribution network information systems with characteristics such as multi-source, heterogeneity, and multi-protocol, this paper adopts the method of constructing virtual plane layer. The virtual plane layer can shield the differences of underlying hardware of distribution network automation system, and effectively solve the compatibility problem of distribution network information system. A unified format of power data for advanced applications of the intelligent distribution network can be provided by the platform which realizing the sharing of data resources in the distribution network.

2. Power Communication Network and Its Information

As one of the largest physical networks of the power companies, the electric power communication network carries the core business of power grid operation and enterprise management, and is an important guarantee for the security, stability and economic operation of the grid. With the development of these years, great progress has been made in the construction of the SG system. However, in the era of increasing network information, power information system will contain more contents. Paper [6] proposed to integrate the current power private network with the ubiquitous power Internet of Things (IoT) to form a power physics and social information system. It will bring more challenges to make full use of data including social factors to improve the openness of the power communication network. As a cyber-physical system (CPS) in the energy field, SGs require designers to take into account social, physical, and informational elements. In other words, while deeply integrating physics and information, it also takes into account the influence of social factors such as risky behavior among decision makers in the electricity market on the SG.
As shown in Figure 1, after incorporating data related to social factors into the electric power communication network, the integrated energy system will combine the two advantages of high reliability of the SG and the openness of the human-machine-Internet of Things. Therefore, among current smart grid construction requirements, IoT is planned to be considered as part of the public network for access through private power networks. At the same time, the access of distributed energy sources makes the data sources in the power communication network more complicated. Meanwhile, other forms of energy information, such as heat and natural gas, can also be accessed through a dedicated power network, thereby forming a smart energy system that uses electricity as its main energy source.
After the SG and the ubiquitous Internet of Things merge into the power CPS, different information networks can be accessed to the power private network. The influx of heterogeneous data not only makes the processing of information more difficult, but also brings greater challenges to the communication security of the private network. This requires that the unauthorized data from the public network must satisfy the internal network security information standards before it is allowed access to, which are able to ensure the information security of the intranet. In the face of the above problems arising from the integration of the Internet and the private network, it is proposed to establish a data virtual platform to aggregate the power data received from the underlying interface on the virtual platform. The platform can convert heterogeneous data transmitted by different protocols into a unified format and avoid the multiple development of technicians in advanced applications. At the same time, it also has the development potential of embedded security mechanism. It can securely clean and encrypt data entering the internal network, and reduce the risk of intrusion from data traffic and data interaction.

3. Information in the Smart Distribution Network

The information model by taking a typical distribution network with distributed energy as an example is analyzed in this paper. As shown in Figure 1, as the core component of the distribution network automation system, IED completes the functions of data acquisition, control, protection and power management of the primary system [7,8]. In Figure 1, IED1 represents an intelligent electronic device and IEDn represents the nth intelligent electronic device.
Through the analog-to-digital converter, the conventional IED converts the current and voltage sent by the transformer into electrical data in the form of digital quantities. At the same time, it also converts the state of the distribution switch, such as a circuit breaker that is isolated by an optocoupler. The IED makes a corresponding judgment after the logic operation (the protection function judges whether the component has a fault; the control function adjusts the component, etc.), and operates the corresponding component through a circuit such as an optocoupler. With more distributed energy access to the distribution network [9], the automatic system in distribution network will need to implement more functions, and the IED will be more complicated and diversified. For example, after a photovoltaic substation is connected to a distribution network, IED may be require mutual conversion between AC and DC power sources. This requires the IED to add PWM (Pulse Width Modulation) and other functions on the software algorithms and hardware devices, making the information system of the distribution network more complicated.
At the same time, the more application of the communication network in the distribution network automation system has fundamentally changed the structure of the information system in the distribution network [9]. The traditional information system originally obtained information through the “hard connection” of the cable. With the emergence of more diverse forms of information interaction, the systems have gradually transitioned to transmitting information via communication networks in the form of messages.
Compared with the transmission network, the communication method of the distribution network is more diversified, including RS485, RS422, power line carrier (PLC), controller area network (CAN) and other fieldbus, Ethernet and various wireless networks. Different communication methods correspond to different network hardware control modes and communication protocols.
In addition to the interworking interconnection problems that general heterogeneous communication systems have to face, the distribution network information system also includes a variety of power system’s own protocols, which makes information processing more difficult. Therefore, it is actually a multi-source, heterogeneous, multi-protocol complex information system. There are several reasons for the above characteristics.
(a)
Data from different sources.
The data in the IED may be derived from its own secondary device. And it may be external data transmitted by other IEDs through the communication network. Taking current as an example, the current data of the IED device may be measured by the transformer in the secondary device, or it may be transmitted by other IED devices. This variety of data sources and acquisition methods will make distribution network information difficult to handle.
(b)
Diversification of the protocol.
Now the IED in the distribution network has various communication methods such as RS485, RS422, CAN, Ethernet and various types of wireless. Each communication method constitutes its own communication protocol, and also includes a variety of power protocols. Different protocols use different message formats. When the two parties use different forms of messages for communication, if one of the messages is not converted, the two parties cannot communicate normally. This requires the IED to have a specific device for converting message. However, there are many types of equipment on site, and the network forms are also diverse. If a device wants to communicate with multiple devices, this requires the IED to be able to convert all other forms of messages from the other party. This not only reduces the speed of information exchange on smart distribution networks, but also requires higher performance software and hardware to support it.
(c)
Relatively complex distribution network planning and operations.
As the penetration rate of distributed energy continues to increase at all levels of the power system, the planning and operation of distribution networks has become relatively complex [10,11]. For such a large number of distributed energy access intelligent distribution networks, the system is required to quickly respond to the plug-and-play distributed energy while ensuring system stability [12,13]. This puts forward higher requirements for the ability that the information system accurately and timely obtain power data.

4. Power Data Virtual Planet Layer

4.1. The Problem to Be Solved

In the actual application scenario, developers in the information field such as network and software are not familiar with the background of power application and message content. Meanwhile researchers in the power industry are generally unable to efficiently complete the task of programming and development of communication networks. Since each discipline has different concerns and technology overlaps, interdisciplinary research collaboration is needed. However, in the process of research and development, there are still problems in that it is difficult to give full play to the expertise of each party.
The above problem can be effectively solved by the virtual plane proposed in this paper. This plane is mainly to provide a platform for power personnel and software programmers to work together. After receiving power packets from different underlying devices and based on different protocols, the virtual plane unifies the data format of the message and provides it to the distribution network advanced application. This enables a perfect combination of power infrastructure and advanced applications. As shown in Figure 2, in the actual power grid, the data such as current, voltage and power collected by smart distribution network equipment such as feeder terminal unit (FTU) and transformer terminal unit (TTU) will be uploaded to the virtual plane through wireless or fiber-optic communication links. In the power communication of the communication field, the virtual plane extracts the power information in the data packets transmitted by different protocols, and unifies the format. At the same time, the data is cleaned according to the demand and then the high-quality information is uploaded to the cloud server. For reprocessed data, the virtual plane offloads the analysis tasks of these data to the edge platform according to business requirements, or repackages and encrypts them before transmitting them to the control center.
In the process of power data acquisition, transmission, processing and analysis, the virtual plane of power data plays a role as a bridge. Under the premise of being safe and efficient, it not only minimizes the communication costs of power technicians and software developers, but also better integrates the hardware of the power equipment with the software of the communication protocol.

4.2. The Idea of Design

The design idea of the power data virtual plane layer in this paper is inspired by the “separation processing” in SDN technology. The SDN technology decouples the data plane and the control plane to realize the flexible control of the network flow and effectively reduce the equipment load. The power data virtual plane layer also plays the similar role of functional separation in SDN, but the object is the power data interaction between the power advanced application and the underlying equipment, as shown in Figure 3. This virtual plane layer is inserted between the application layer and the data layer to “separate” data processing from protocol processing. In this way, the upper-level power advanced applications can focus on the use of power data and complete the business efficiently. The underlying distribution network equipment focuses on data collection and transmission, and there is no need to consider the problem of interfacing with the upper layer software.
The virtual plane layer in the layer processing structure is similar to the SDN controller. The SDN controller controls the forwarding path of the traffic, separates the control function and the forwarding function of the traffic, and realizes the fast forwarding of packets [14,15,16]. The virtual plane layer is responsible for unifying the data format of the distribution network application, separates the format processing and protocol processing of the data, and solves the compatibility between the advanced application of the distribution network and the underlying equipment. Starting from the layer processing structure of the power information, the following describes in detail, the position of the power virtual plane layer and its functions [17].
In addition to designing advanced application functions, intelligent distribution network application software also involves how to obtain basic application functions such as power data. Based on the layer structure, the following will analyze the processing of power data in distribution network [18], as shown in Figure 4. The sensing and execution equipment of the physical layer in the distribution network is directly connected to the primary equipment of the grid. The above driver layer controls the underlying device, including controlling the analog-to-digital conversion loop to acquire analog data, or transmitting and receiving the corresponding communication message through the network driver. For the distribution network information exchanged by the communication network, the communication protocol layer parses or frames the information message. For example, the classic Ethernet communication method uses TCP/IP protocol to process information. At present, power data often adopts information models such as IEC61968, IEC61970, IEC60870, and IEC61850 [19]. And decomposition of electrical quantity is performed at the power protocol layer according to the adopted information model. With the application of big data and cryptography technologies in power information systems [20], power data gradually adopts methods such as compression [21], authentication, encryption and decryption to reduce the amount of data and enhance information security [22]. Therefore, specific power data values are generally parsed at the data layer and then provided to advanced applications in the distribution network.
Diversified distribution networks involve different layers of information, different protocols, etc., which makes the distribution network have great differences in processing different information. This makes it difficult to handle information in terms of compatibility and sharing.
The intelligent distribution network is a heterogeneous, multi-source, multi-protocol network. This feature has caused problems such as difficulty in sharing distribution network information and difficulty in developing and implementing intelligent distribution network software. In order to solve the above problems, this paper introduces the concept of virtual data layer centering on power data. This layer isolates the advanced application that the user of the distribution network is most concerned with from the underlying data processing layer. By shielding the hardware and protocol differences in the underlying layer of the distribution automation system, it provides a unified data format for distribution network advanced applications [23].
After the introduction of the virtual data layer, it not only shields hardware differences, but also avoids operating more complex software. From the point of view of the application layer that developers are most concerned about, it is equivalent to the application to obtain data in a unified format without concern for the technical details in underlying layer, thus reducing the difficulty of research and development. At the same time, providing the same data format to the advanced application in distribution network helps to share the data resources of the intelligent distribution network.
For the underlying device vendor, since the virtual plane layer is introduced, the device only needs to import the data into the virtual plane layer without directly contacting the advanced application in upper layer of distribution network. This avoids the problem of manufacturers considering how to connect with the advanced applications of large-scale distribution network, which reduces the difficulty of development and achieves the plug-and-play effect of the distribution network equipment.

4.3. Specific Implementation

As a bridge for communicating underlying devices with advanced applications, the virtual plane layer receives power data from different sources at the bottom layer and quickly adjusts the power data format to provide advanced applications in the form of unified data.
The virtual plane divides the data flow and the control flow, and consists of two key parts: the data warehouse and the application scheduling with control functions, as shown in Figure 5. We open up a continuous memory space in the virtual plane as a data warehouse. The data warehouse can buffer power data in a multi-layer processing structure and respond to the data requirements from the application layer according to the type of data. In other words, it provides the data services needed for distribution advanced applications. Considering that distribution applications are usually concerned with new power data, for simple applications, it is suggested to use a first in first out (FIFO) structure as a data warehouse for simplicity. For complex applications, multiple long-term power data is typically involved. In this case, the virtual plane not only needs to open up a large storage space as a data warehouse, but also needs to use a hash search method to quickly find the required data in the data warehouse.
Application scheduling is a core part of the entire virtual plane. It is responsible for the data interface of the underlying devices with upper applications and the power data management of this layer, mainly to achieve the following functions [24].
(a)
Exchange information with the underlying hardware devices. The information may come from data directly collected in a “hard-wired” control mode or from a communication network in the form of a message. The virtual plane layer is responsible for receiving the processed power data with different formats, such as current value, voltage value and switch state.
(b)
According to a certain format, the messages sent from the bottom layer are quickly adjusted to power data in a uniform format and placed into the data warehouse in turn according to the data type.
(c)
Provide power data with a unified format to the distribution network advanced application in the upper layer. When the monitoring, protection, control, power distribution management, and other advanced applications in the upper layer require specific data, the application layer sends a request to the virtual plane layer to obtain the required power data. The application scheduler will respond to the request in real time, extract the qualified data from the data warehouse through the data filter, and send it to the corresponding distribution network advanced application in time.
It can be seen from the specific implementation of the virtual plane layer that the layer essentially acts as a data preprocessing function. In the traditional method, every distribution network advanced application generally deals directly with the tedious work of communication and protocol conversion. Due to the heterogeneous multi-source and multi-protocol characteristics of the distribution network, as the number of advanced applications in the distribution network increases, the software programing implemented by traditional methods will become more complex and scaled.
The virtual plane layer avoids the direct conversion of various communication methods and protocols. It adopts data driven mode and provide two-way interactions. The virtual plane layer can receive data from both the advanced application calls in the upper layer and field IEDs in the lower layer. Once data come into the data warehouse of the virtual plane layer, the application scheduling starts to identify the data attribute. If the data has real-time requirements, such as the operation command of the switch, the scheduling link will process it immediately. If it is not real-time data, batch processing is used to improve the efficiency of data processing.
Since the virtual plane layer provides a unified data format for advanced application calls, the design of the power data format is critical, which directly affects the difficulty of storage and the efficiency of the call. Software developers should design the required power data format according to the actual project.
After the virtual plane layer receives the data, it will internally generate a data trigger signal to wake up the application scheduler. The responding scheduler controls the filter to process the received data. The data filter that accepts the instruction will use intelligent algorithms to identify the characteristics of the data and separate useful data information from the message. The filter converts this power information into a unified format and puts it into the data warehouse in an order according to type. When the upper-layer distribution network advanced application sends a data request, the application scheduler will extract the corresponding data from the buffer and upload it. In addition, the power virtual platform has the ability to distinguish abnormal data. After identifying the wrong data with the help of the grid situation prediction algorithm, the scheduler will discard it to ease the pressure on the cache. In order to meet the real-time requirements of power data, the virtualization layer also has data lifecycle management capabilities. For data that exceeds the storage period, the program will automatically clear it, leaving room for new data loading.

5. Case Study

5.1. Case I: Distribution Network Information Interaction

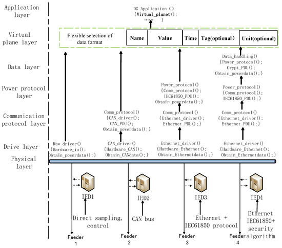
In addition to traditional power systems, feeders can also be connected to distributed energy sources. Taking a typical multi-feeder distribution network system as an example, the application of the power virtual plane layer in the software development process is analyzed, as shown in Figure 6. In order to reflect the diversity of distribution automation systems, it is assumed that the IEDs of the four feeders have different sensing and control methods. The IED1 is equipped with a circuit such as a transformer and an analog-to-digital converter for which can directly collect analog signals. And it also has an optical coupler and a relay circuit for direct acquisition and control of the distribution network switch. IED2 is not directly connected to the power primary system, but communicates with other devices through the CAN network. It realizes the perception and control of the distribution network by exchanging information that directly reflects the power distribution network. IED3 uses an information processing method similar to IED2. But it uses Ethernet as a communication network, and the electrical quantity information is encapsulated by the IEC61850 protocol. On the basis of IED3, IED4 uses cryptographic techniques such as encryption algorithms for message information to enhance information security.
The above four IED automation systems are very different in the underlying processing. IED1 directly collects the field electrical quantity data of the physical layer through the driving layer function, or directly controls the switch. The IED2 first obtains a CAN message from the network driver, and then obtains power data information by parsing the CAN message at the communication protocol layer. The packet processing of IED3 at the driver layer and the communication protocol layer is similar to that of IED2. IED3 obtains network packets through the Ethernet driver, and then parses communication protocols such as TCP/IP to obtain power data packets. Since the power data is packaged in the IEC61850, specific power data values are generally extracted at the power protocol layer by an analytical method such as asn.1. In the underlying driver layer, communication protocol layer and power protocol layer, the message processing of IED4 is exactly the same as IED3, except that IED4 uses security methods such as encryption for power data values. Therefore, IED4 adds a cryptographic process such as encryption and decryption of the data layer before obtaining the specific power data value.
This paper describes the main flow of power data interaction between field IED and power advanced applications in the form of pseudo code. The meaning of main pseudo code is shown in Table 1. When the distribution network IED adopts more communication and transmission methods, the corresponding processing flow is more. However, in the virtual plane layer, data sharing is provided to the power advanced application in a unified way.
The virtual plane uses common format for transient data exchange (COMTRADE), as a unified format for invoking electrical data in advanced applications of the distribution network. As a common power data standard, the COMTRADE data format has good versatility and is widely used in power information systems, which helps to enhance the portability of the software [25]. Other forms of data formats can also be used in the virtual plane according to practical distribution network information processing needs.
At the same time, it is noted that COMTRADE concentrates multiple power data simultaneously in the form of files. In order to meet the needs of extracting a single power source data in advanced applications, and avoid repeatedly extracting power source data from the entire COMTRADE file structure, a single power source data structure is defined in this article.
The name of the power data (such as the current of phase A) and the specific value are the most critical information fields. It is also the core content required in the advanced application of the distribution network; the time tag option can be used in situations where information synchronization is required; In the wide-area distribution network information exchange, the unit option is to identify the specific numerical value. However, in order to save the storage space of the intelligent distribution network system, this label can be ignored in the case where the power data unit is easily clarified.
After the introduction of the virtual plane layer, it will accept the power data processed by the underlying layer and process it in a unified data format. Then the plane provides it to advanced applications in the power distribution network. For advanced applications, power data with a uniform format can be directly used without concern for the underlying data processing, avoiding the cumbersome conversion process between multiple protocols. At the same time, since the virtual plane layer contains the power data warehouse, it has a power data collection function. Power data can be provided to multiple programs simultaneously in virtual plane.

5.2. Case II: DG Networking Control and Protection System in Distribution Network

DG networking control and protection system in distribution network realizes coordinated control by means of communication network, as shown in Figure 7. In a DG substation, each CT / PT digitizes the current and voltage respectively and then uploads them to the internal communication network of the substation. All kinds of protection and control intelligent electronic equipment in the substation collect information from the internal communication network, and transmit the control command to each DG and switch. In addition to the information exchange in the station, the substation also needs to exchange information with the main station and other sub stations through a secure power communication network.
It should be noted that the internal communication network in this paper is a simplified diagram. The actual DG substation is usually a complex mixed mode of multiple communication networks and protocols, such as fiber-optic Ethernet or various process buses and corresponding communication protocols. Meanwhile, DG and its corresponding acquisition and control system also present diversified characteristics. Like photovoltaic DG, in addition to classic AC signals, it also needs to collect DC signals. Even for the same electrical quantity, different functions of intelligent electronic equipment have different requirements for data acquisition granularity and data processing process. Photovoltaic DG and wind power DG are mostly based on PWM control, while small hydropower with rotating motor characteristics involves power and excitation regulation.
Because of the diversity and complexity of the whole DG system, it brings a great challenge to the software design. The traditional method mostly adopts the modular software design method, which has the advantages of clear hierarchy in theory. However, in the actual DG software programming process, we found that it is not easy to achieve cohesion and coupling between modules. In particular, it also involves the cross content of electrical and communication information. Reasonably dividing functional modules and assigning them to different software programmers specialized in electrical or information processing, is a hard job.
Taking an example of the current and voltage sampling to illustrating the classical modular software method, electrical quantity information sending to IEDs via communication network is mainly a communication processing step. Generally, the programmer who specializes in information processing deals with this module. However, due to the different granularity of the electrical quantity information that the module transmits to different IEDs with various functions, the transmission quantity of the module is actually different. According to the classical module software design method, it requires electrical professionals. With the development of DG networking control and protection system, the classical modular software design method is more complex and difficult to implement.
The method proposed in this paper attempts to reduce the difficulty of the classical module design method by two means. First, the virtual plane of power data is designed to power and communication information programmers respectively in the form of data-driven. The second means is to divide function layer reasonably, according to the information characteristics of intelligent distribution network.

5.3. Summary

The classical modular software development method may face some problems in practical application, such as difficult division of modules, difficult data sharing and difficult collaboration of different specialties. Based on the study of the hierarchical structure of distribution network information, this paper proposes the concept of power data virtual plane layer.
From the perspective of processing time, we compare the classic software modular method with the method in this paper. In order to simplify the comparison conditions, we consider a field IED function as a node, and also consider a high-level application such as protection, control, and measurement as a node. In the same device, the classic software modular method and the proposed method of this paper are run separately. The time consumed by the processor is shown in Figure 8.
It can be seen from Figure 8 that when the number of nodes is small, the efficiency proposed method in the paper is not as high as the classic software module method. Because when the intelligent distribution network equipment and functions are simple, the method proposed adds a layer and involves scheduling and other technologies, which requires additional processing. However, when the software scale increases, the proposed method gradually shows the advantage of efficiency.
It should be noted that due to the complexity of the intelligent distribution network itself and the differences in equipment, the time-consuming comparison in this article is only of relative significance.
Moreover, the virtual plane layer adds power data warehouse and application scheduling. Although the cost of virtual plane layer is increased in software development, it is helpful to improve the efficiency of software development for medium-sized intelligent distribution network software development. Of course, the direct control method for low-level equipment is more efficient for the intelligent distribution network with only a few field IEDs and small scale.

6. Conclusions

For the difficulty of sharing information due to the diversified distribution network, this paper focuses on the driving force of power data, and designing a power data virtual plane. Its function is mainly to unify the data format and provide it to advanced applications of the power distribution network. The virtual plane layer is proposed in this paper, which makes the intelligent power distribution network power data resource sharing more convenient. The differences between the underlying hardware and software are shielded. Traditional and tedious approaches of configuring a large number of protocol converters in the system are avoided. In addition, the problem of information islanding is effectively solved. After the power data virtual plane is adopted, the distribution network equipment and advanced applications can be seamlessly connected to the intelligent distribution network systems to achieve the plug-and-play effect.

Author Contributions

Z.W. Developed Ideas, System Modeling and Conceptualization; Y.N. Writing-Original Draft Preparation; Z.Z. and G.W. Software; Z.C. and F.D. Validation; Z.P. Formal Analysis; L.Y. and Y.Z. Methodology; R.F. and L.G. Writing-Review & Editing. All authors have read and agreed to the published version of the manuscript.

Funding

This work was supported by Doctoral research startup project of Guangdong science and Natural Science Fund: NO. 2017A030310288, and partially by outstanding youth teacher project by Guangzhou College of South China University of Technology: NO. JQ180001.

Conflicts of Interest

The authors declare no conflicts of interest.

References

  1. Yu, Y.; Liu, Y. Challenging issues of SG. Autom. Electr. Power Syst. 2015, 39, 1–5. [Google Scholar]
  2. Wang, S.; Ge, L. Key technology of operation and control of active distribution system. Electr. Power Constr. 2015, 36, 85–90. [Google Scholar]
  3. Zhang, X.; Wang, S. Risk assessment of distribution power system considering communication systems. J. Zhejian Univ. 2014, 48, 568–574. [Google Scholar]
  4. Wang, C.; Wang, D.; Zhou, Y. Framework analysis and technical challenges to smart distribution system. Autom. Electr. Power Syst. 2015, 39, 2–9. [Google Scholar]
  5. Hu, F.; Hao, Q.; Bao, K. A survey on software-defined network and OpenFlow: From concept to implementation. IEEE Commun. Surv. Tutor. 2014, 16, 2181–2206. [Google Scholar] [CrossRef]
  6. Wang, W. The core of the future energy system is electricity and power grid-Interview with Xue Yusheng, academician of the Chinese Academy of Engineering. Energy Rev. 2018, 3, 42–44. [Google Scholar]
  7. Xu, X.; Chen, Z.; Wang, Z.; Shen, N.; Guo, C.; Lin, T.; Zang, Z. Initial Amplitude-frequency Characteristics of Isolated Island in Lack of Energy Storage Microgrid. Guangdong Electr. Power 2019, 32, 22–28. [Google Scholar]
  8. Zhang, Y.; Liu, S.; Jiang, J.; Yi, Y.; Li, Q. Research review on low-voltage intelligent distribution network technology. Guangdong Electr. Power 2019, 1, 1–12. [Google Scholar]
  9. Pham, T.T.H.; Bésanger, Y.; Hadjsaid, N. New challenges in power system restoration with large scale of dispersed generation insertion. IEEE Trans Power Syst. 2009, 24, 398–406. [Google Scholar] [CrossRef]
  10. Katsaros, K.V.; Chai, W.K.; Wang, N.; Pavlou, G.; Bontius, H.; Paolone, M. Information-centric networking for machine-to-machine data delivery: A case study in SG applications. IEEE Netw. 2014, 28, 58–64. [Google Scholar]
  11. Zhang, Z.; Wang, Z.; Chen, Z.; Wang, G.; Shen, N.; Guo, C. Study on grid-connected strategy of distribution network with high hydropower penetration rate in isolated operation. Processes 2019, 7, 328. [Google Scholar] [CrossRef]
  12. Lin, J.; Pan, G.; Li, Y.P.; Xiong, W.; Yuan, L.; Liu, T.; Qin, L.; Wang, X. A Last determination method of topological radial property of distribution network based on basic-tree and distribution network reconfiguration. Proc. CSEE 2013, 33, 156–166. [Google Scholar]
  13. Han, A.; Deng, X.; Wen, M.; Li, H.; Chen, X. Strategy of large power system coping with accession of microgrid with high penetration. Autom. Electr. Power Syst. 2010, 34, 78–83. [Google Scholar]
  14. Li, C.; Jia, Y. Analysis of OpenFlow-based SDN technology. Comput. Knowl. Technol. 2019, 15, 15–16. [Google Scholar]
  15. Wu, L.; Qiu, Y.; Chen, Q. Overview of key technologies of power communication network based on SDN. Electr. Power Eng. Technol. 2018, 37, 134–144. [Google Scholar] [CrossRef]
  16. Sara, N.; Alejandro, M.; José, L.; Jorge, B.; Antonio, S. Enforcing Behavioral Profiles through Software-Defined Networks in the Industrial Internet of Things. Appl. Sci. 2019, 9, 4576. [Google Scholar] [CrossRef]
  17. Cao, Y.; Lu, G.; Zhou, F. Research on SDN-based Network Virtualization Platform. Commun. Technol. 2017, 50, 1987–1993. [Google Scholar]
  18. Liu, D.; Sheng, W.; Wang, Y.; Lu, Y.; Sun, C. Key technologies and trends of cyber physical system for power grid. Proc. CSEE 2015, 35, 3522–3531. [Google Scholar]
  19. Gungor, V.C.; Sahin, D.; Kocak, T.; Ergut, S.; Buccella, C.; Cecati, C.; Hancke, G.P. SG Technologies: Communication Technologies and Standards. IEEE Trans. Ind. Inform. 2011, 7, 529–539. [Google Scholar] [CrossRef]
  20. Qu, Z.; Chen, S.; Yang, F.; Zhu, L. An attribute reducing method for electric power big data preprocessing based on cloud computing technology. Autom. Electr. Power Syst. 2014, 38, 67–71. [Google Scholar]
  21. Huang, C.; Yang, S.; Liang, Y.; Liu, K.; Wen, C.; Guo, Z. Practical data compression method for power system fault records. Electr. Power Autom. Equip. 2014, 34, 162–167. [Google Scholar]
  22. Wang, Z.; Wang, G.; Zhiheng, X. An HMAC Based Authenticated Method for GOOSE Packets. Power Syst. Technol. 2015, 39, 3627–3634. [Google Scholar]
  23. Wang, Z.; Wang, G.; Li, Y.; Tong, J. An Encryption Method for IEC 618509-2LE Packet Based on Tiny Encryption Algorithm. Autom. Electr. Power Syst. 2016, 39, 121–127. [Google Scholar]
  24. Zhao, B.; Gao, X.; Zhai, F.; Chen, P.; Wang, X. Mutual Authentication Protocol for Electricity Consumption Information Acquisition System. Power Syst. Technol. 2014, 38, 2328–2335. [Google Scholar]
  25. Power Systems Relay Committee of the IEEE Power Engineering Society. C37.111-1999 IEEE Standard Common Format for Transient Data Exchange (COMTRADE) for Power Systems; Power Systems Relay Committee of the IEEE Power Engineering Society: Denver, CO, USA, 1999. [Google Scholar]
Figure 1. Overview of the power communication network; IED(1–n): Intelligent electronic device 1–n.
Figure 1. Overview of the power communication network; IED(1–n): Intelligent electronic device 1–n.
Applsci 10 00736 g001
Figure 2. Bridge between communication and power; TTU: transformer terminal unit, FTU: feeder terminal unit.
Figure 2. Bridge between communication and power; TTU: transformer terminal unit, FTU: feeder terminal unit.
Applsci 10 00736 g002
Figure 3. Power virtual plane inspired by software-defined networking (SDN).
Figure 3. Power virtual plane inspired by software-defined networking (SDN).
Applsci 10 00736 g003
Figure 4. Distribution Network Information Processing Structure.
Figure 4. Distribution Network Information Processing Structure.
Applsci 10 00736 g004
Figure 5. Detailed Implementation of Virtual Plane.
Figure 5. Detailed Implementation of Virtual Plane.
Applsci 10 00736 g005
Figure 6. Information Handling of Distribution Network Based on Virtual Plane.
Figure 6. Information Handling of Distribution Network Based on Virtual Plane.
Applsci 10 00736 g006
Figure 7. Comparison of information processing methods.
Figure 7. Comparison of information processing methods.
Applsci 10 00736 g007
Figure 8. Time consuming comparison of two information processing methods.
Figure 8. Time consuming comparison of two information processing methods.
Applsci 10 00736 g008
Table 1. Meaning of Pseudo Code.
Table 1. Meaning of Pseudo Code.
Pseudo CodeMeaning
Hardware_io();Raw_driver();Field IED obtains power data directly through IO, not via communication
CAN_driver();Ethernet_driver()Communication driver
Hardware_CAN();Hardware_Ethernet();Hardware_Ethernet();Initialization of communication register
Obtain_XXXdata()XXX represents the form of obtaining data from the corresponding lower XXX
XXX_PDU();Obtaining the message data unit of XXX
XXX _protocol()XXX protocol analysis
Virtual_planet()The virtual planet layer proposed in the paper
DG_application Power advanced applications

Share and Cite

MDPI and ACS Style

Wang, Z.; Ni, Y.; Zhang, Z.; Wang, G.; Chen, Z.; Deng, F.; Pu, Z.; Yang, L.; Zhang, Y.; Feng, R.; et al. Intelligent Distribution Network Information Processing Based on Power Data Virtual Plane. Appl. Sci. 2020, 10, 736. https://doi.org/10.3390/app10030736

AMA Style

Wang Z, Ni Y, Zhang Z, Wang G, Chen Z, Deng F, Pu Z, Yang L, Zhang Y, Feng R, et al. Intelligent Distribution Network Information Processing Based on Power Data Virtual Plane. Applied Sciences. 2020; 10(3):736. https://doi.org/10.3390/app10030736

Chicago/Turabian Style

Wang, Zhidong, Yingdong Ni, Zifan Zhang, Gan Wang, Zhifeng Chen, Fengqiang Deng, Zhengbin Pu, Ling Yang, Yongjun Zhang, Ruijue Feng, and et al. 2020. "Intelligent Distribution Network Information Processing Based on Power Data Virtual Plane" Applied Sciences 10, no. 3: 736. https://doi.org/10.3390/app10030736

APA Style

Wang, Z., Ni, Y., Zhang, Z., Wang, G., Chen, Z., Deng, F., Pu, Z., Yang, L., Zhang, Y., Feng, R., & Guo, L. (2020). Intelligent Distribution Network Information Processing Based on Power Data Virtual Plane. Applied Sciences, 10(3), 736. https://doi.org/10.3390/app10030736

Note that from the first issue of 2016, this journal uses article numbers instead of page numbers. See further details here.

Article Metrics

Back to TopTop