PickupSimulo–Prototype of Intelligent Software to Support Warehouse Managers Decisions for Product Allocation Problem
Abstract
Featured Application
Abstract
1. Introduction
Contribution to the Body of Knowledge
2. Literature Review
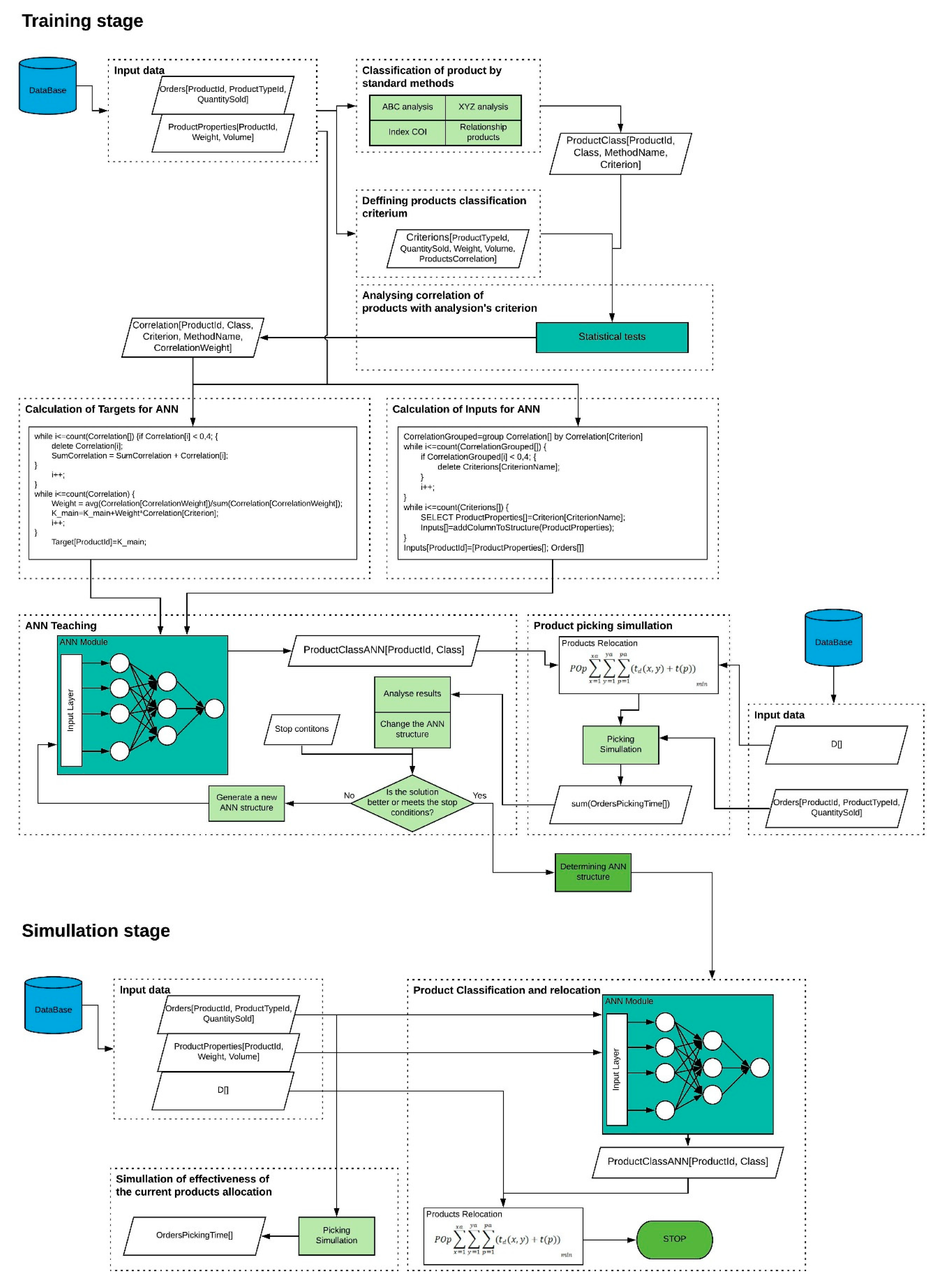
3. Presentation of the Proposed Model
3.1. General Assumptions
- The warehouse structure is described in a matrix form. This allows for calculating the distances between individual points in a warehouse, including warehouse parameters such as rack width (W) and rack length (L), the width of a picking aisle between storage racks, and the number of picking and cross-warehouse aisles;
- The warehouse does not employ “goods-to-man” order-picking systems, e.g., S/R (Storage/Retrieval) machines and conveyors in the product storage area. All orders are completed by the order-pickers using forklifts and order-picking trucks in the storage area. The beginning and conclusion of the order-picking process take place in the packaging area of the warehouse;
- The order-picking process can be supported by any warehouse management system (WMS) and automatic identification tools (terminals);
- The warehouse can store products with significant weight and volume differences;
- It is permissible to have a separate storage area in the warehouse for goods with different characteristics;
- The velocity profile is based on the normal distribution and the average velocity configuration (v ≠ const).
3.2. The Model Description
3.3. Sub-Modules of the Presented Model
3.3.1. Warehouse Structure Generation Module
3.3.2. ANN Input Data Choosing Module
3.3.3. ANN Target Selection Module
3.3.4. ANN Learning Module
- Trainoss—One step secant backpropagation;
- Traingd—Gradient descent backpropagation;
- Trains—Sequential order incremental training with learning functions;
- Trainlm—Levenberg–Marquardt backpropagation.
- 70% of the collection—training data;
- 15% of the collection—validation data;
- 15% of the collection—testing data.
3.3.5. ANN Simulation Module
- Epochs: 1000;
- Time: Inf;
- Goal: 0;
- Min_grad: 1 × 10−5;
- Max_fail: 6;
- Mu: 0.001;
- Mu_dec: 0.1;
- Mu_inc: 10;
- Mu_max: 10,000,000,000.
3.3.6. Product Classification and Allocation Module
- −
- sales value or gain from sales;
- −
- the frequency of picking;
- −
- delivery size;
- −
- weight and volume.
- The X group consists of products that are used regularly. It should have the monitoring system which is synchronized with the demand. It is not required to create large stocks of goods;
- The Y group is characterized by considerable variability, which makes it difficult to see and use certain patterns, such as seasonality. It is necessary to develop an appropriate level of stockholding;
- The Z group consists of occasional products. It is necessary to choose between creating a stock that will be stored for a long period and on-demand supplies that will require the incurrence of higher expenses.
3.3.7. Efficiency Analysis Module
4. Implementation of the Presented Model as Simulation Software
- −
- presentation of the warehouse structure in a mathematical form;
- −
- description of parameters of products stored in the warehouse;
- −
- classification of products using the methods ABC, XYZ analysis and COI Index, and such criteria as product popularity, number of items sold, weight or volume;
- −
- simulation of the allocation of products in the warehouse;
- −
- creating a sample order-picking list;
- −
- simulation of the order-picking process.
- −
- order-picking lists associated with product parameters (weight, volume, popularity, number of shelf units occupied);
- −
- recording the distribution of products in the warehouse;
- −
- accessing time for each product in the storage rack;
- −
- order-picking time;
- −
- statistical information for each order-picking, such as the order of products taken, the total volume and weight of products, the number of assortment items on the picking list and the number of pieces taken.
- −
- the association search algorithm;
- −
- ABC analysis combined with XYZ analysis;
- −
- ABC analysis, modification of ABC analysis with dynamic boundary-setting combined with COI Index.
- −
- order-picking lists related to product parameters (weight, volume, popularity, number of occupied racks);
- −
- plan for the allocation of products in the warehouse;
- −
- access time from the packing;
- −
- dispatch area to a product on the rack;
- −
- order-picking time;
- −
- statistical information for each picking, such as the order of picked products, the total volume and weight of products, the number of assortment items on the picking list and the number of picked items.
5. Case Study
y = 24.380x − 37,777
y = 16.849x − 23,067
y = 20.742x − 27,442
y = 128.93x − 20,962
y = 25.968x − 40,827
y = 17.537x − 24,032
y = 21.156x − 28,878
y = 18.639x − 24,997
6. Conclusions
Author Contributions
Funding
Acknowledgments
Conflicts of Interest
Abbreviations
| wt | the average number of product units sold |
| lp | the average number of employees in the warehouse, storekeeper |
| dcr | the aisle width |
| Dlr | the rack length |
| drpoprz | the length of a route across the warehouse |
| drwzd | the length of the route along the warehouse |
| Dwr | the rack width |
| i | the product index |
| Ic | the correction indicator |
| idprody | the product ID (corresponding to the sum suy) |
| idx | matrix A column index |
| idy | matrix A row index |
| Ip | the intensity work of employees, loading unit/man-hour or kg/man-hour |
| k | correlation coefficient of the results for input parameter analysis |
| katABC | category obtained by application of the ABC analysis by weight |
| katABC2 | category obtained by application of the ABC analysis by volume |
| katAP | category obtained by application of the algorithm of relationships search |
| katCOI | category obtained by application of the COI Index |
| Kp | the cost of pallets flow through the warehouse, EUR/quantity |
| Krm | the annual cost of storage, EUR |
| lh | the number of hours worked by storekeeper, man-hour |
| lkorwz | total value of longitudinal aisle, rounded up |
| lp | the number of storekeepers, workers |
| lreg | the number of racks in a row |
| lsp | the number of items picked, quantity |
| lsp | the number of picked lines in order, quantity |
| lspp | the number of items correctly picked, quantity |
| max_range | maximum range of values for row to be removed (default is 0) |
| n | number of analyses/periods |
| pi | demand: product popularity or average demand, units |
| Pk | the correctness of picking |
| Ppmax | the maximal value |
| Ppmin | the minimal value |
| Pq | the product quantity |
| Pr | an annual flow of units through the warehouse, quantity |
| PS | process settings that allow consistent processing of values |
| si | standard deviation |
| ta | an additional time of penalty for forklift turn |
| tlp | the time of moving 1 m straight route |
| tp | the time of lifting and lowering fork on specified stock level (p) |
| tpp | total moving time |
| tpr | work time per shift, h |
| Vi | coefficient of variation |
| vi | product size: volume or weight, m3, kg |
| w | weighting coefficient |
| wi | COI Index |
| wij | number of i-product units sold in the j-period |
| Wk | the picking productivity, quantity/man-hour |
| wom | the turnover of a warehouse (as the sum of delivery and dispatch), quantity or kg |
| Wp | the work productivity, loading unit/storekeeper or kg/storekeeper |
| X | N-by-Q matrix, X = removeconstantrows(‘reverse’,Y,PS) returns X, given Y and settings PS |
| xkonc | coordinate of destination rack in a row |
| xpocz | coordinate of an actual rack in a row |
| xtemp | route length between coordinates for racks in a row |
| Y | M-by-Q matrix with N–M rows deleted, Y = removeconstantrows(‘apply’,X,PS) returns Y, given X and settings PS |
| ykonc | coordinate of destination row |
| ypocz | coordinate of actual row |
| ytemp | route length between coordinates for row |
References
- Li, M.-L. Goods classification based on distribution center environmental factors. Int. J. Prod. Econ. 2009, 119, 240–246. [Google Scholar] [CrossRef]
- Clott, C.; Hartman, B.C. Supply chain integration, landside operations and port accessibility in metropolitan Chicago. J. Transp. Geogr. 2016, 51, 130–139. [Google Scholar] [CrossRef]
- Subramanian, N.; Ramanathan, R. A review of applications of Analytic Hierarchy Process in operations management. Int. J. Prod. Econ. 2012, 138, 215–241. [Google Scholar] [CrossRef]
- Henn, S. Algorithms for On-line Order Batching in an Order-picking Warehouse. Comput. Oper. Res. 2012, 39, 2549–2563. [Google Scholar] [CrossRef]
- Chen, F.-L.; Chen, Y.-C.; Kuo, J.-Y. Applying moving back-propagation neural network and moving fuzzy neuron network to predict the requirement of critical spare parts. Expert Syst. Appl. 2010, 37, 4358–4367. [Google Scholar] [CrossRef]
- Rao, S.S.; Adil, G.K. Class-based storage with exact S-shaped traversal routeing in low-level picker-to-part systems. Int. J. Prod. Res. 2013, 51, 4979–4996. [Google Scholar] [CrossRef]
- Hadi-Vencheh, A.; Mohamadghasemi, A. A fuzzy AHP-DEA approach for multiple criteria ABC inventory classification. Expert Syst. Appl. 2011, 38, 3346–3352. [Google Scholar] [CrossRef]
- Moeller, K. Increasing warehouse order-picking performance by sequence optimization. Procedia Soc. Behav. Sci. 2011, 20, 177–185. [Google Scholar] [CrossRef]
- Chu, C.-W.; Liang, G.-S.; Liao, C.-T. Controlling inventory by combining ABC analysis and fuzzy classification. Comput. Ind. Eng. 2008, 55, 841–851. [Google Scholar] [CrossRef]
- Altay Guvenir, H.; Erel, E. Multicriteria inventory classification using a genetic algorithm. Eur. J. Oper. Res. 1998, 105, 29–37. [Google Scholar] [CrossRef]
- Van Den Berg, J.P.; Zijm, W.H.M. Models for warehouse management: Classification and examples. Int. J. Prod. Econ. 1999, 59. [Google Scholar] [CrossRef]
- Yu, M.C. Multi-criteria ABC analysis using artificial-intelligence-based classification techniques. Expert Syst. Appl. 2011, 38, 3416–3421. [Google Scholar] [CrossRef]
- Muppani, V.R.; Adil, G.K. Efficient formation of storage classes for warehouse storage location assignment: A simulated annealing approach. Omega 2008, 36, 609–618. [Google Scholar] [CrossRef]
- Boysen, N.; Stephan, K. The deterministic product location problem under a pick-by-order policy. Discret. Appl. Math. 2013, 161, 2862–2875. [Google Scholar] [CrossRef]
- Roodbergen, K.J.; Vis, I.F.A.; Taylor, G.D. Simultaneous determination of warehouse layout and control policies. Int. J. Prod. Res. 2015, 53, 3306–3326. [Google Scholar] [CrossRef]
- van Geest, M.; Tekinerdogan, B.; Catal, C. Design of a reference architecture for developing smart warehouses in industry 4.0. Comput. Ind. 2020, 124, 103343. [Google Scholar] [CrossRef]
- Bandaly, D.; Satir, A.; Shanker, L. Impact of lead time variability in supply chain risk management. Int. J. Prod. Econ. 2016, 180, 88–100. [Google Scholar] [CrossRef]
- Mohammed, A.; Harris, I.; Soroka, A.; Naim, M.; Ramjaun, T.; Morteza, Y. Gresilient supplier assessment and order allocation planning. Ann. Oper. Res. 2020, 1–28. [Google Scholar] [CrossRef]
- Ballesteros-Riveros, F.A.; Arango-Serna, M.D.; Adarme-Jaimes, W.; Zapata-Cortes, J.A. Storage allocation optimization model in a Colombian company. DYNA 2019, 209, 255–260. [Google Scholar] [CrossRef]
- Li, X.; Zheng, Y.; Zhou, Z.; Zheng, Z. Demand Prediction, Predictive Shipping and Product Allocation for Large-Scale E-Commerce. 2019. Available online: https://ssrn.com/abstract=3277125 (accessed on 12 March 2019).
- Zapata-Cortes, J.A.; Arango-Serna, M.D.; Serna-Urán, C.A.; Adarme-Jaimes, W. Mathematical Model for Product Allocation in Warehouses. In Techniques, Tools and Methodologies Applied to Global Supply Chain Ecosystems; García-Alcaraz, J., Sánchez-Ramírez, C., Avelar-Sosa, L., Alor-Hernández, G., Eds.; Springer: Heidelberg, Germany, 2020; Volume 166. [Google Scholar]
- Guerriero, F.; Musmanno, R.; Pisacane, O.; Rende, F. A mathematical model for the Multi-Levels Product Allocation Problem in a warehouse with compatibility constraints. Appl. Math. Model. 2013, 37, 4385–4398. [Google Scholar] [CrossRef]
- Guerriero, F.; Pisacane, O.; Rende, F. Comparing heuristics for the product allocation problem in multi-level warehouses under compatibility constraints. Appl. Math. Model. 2015, 39, 7375–7389. [Google Scholar] [CrossRef]
- Soleimaninanadegany, A.; Hassan, G.A.; Rahiminezhad, M. Product allocation of warehousing and cross docking: A genetic algorithm approach. Int. J. Serv. Oper. Manag. 2017, 27, 239–261. [Google Scholar]
- Zhou, G.; Min, H.; Gen, M. A genetic algorithm approach to the bi-criteria allocation of customers to warehouses. Int. J. Prod. Econ. 2003, 86, 35–45. [Google Scholar] [CrossRef]
- Zhu, S.; Hu, X.; Huang, K.; Yuan, Y. Optimization of product category allocation in multiple warehouses to minimize splitting of online supermarket customer orders. Eur. J. Oper. Res. 2020. [Google Scholar] [CrossRef]
- Sremac, S.; Tanackov, I.; Kopić, M.; Radović, D. ANFIS model for determining the economic order quantity. Decis. Mak. Appl. Manag. Eng. 2018, 1, 81–92. [Google Scholar] [CrossRef]
- Lorenc, A.; Kuźnar, M. An Intelligent System to Predict Risk and Costs of Cargo Thefts in Road Transport. Int. J. Eng. Technol. Innov. 2018, 8, 284–293. [Google Scholar]
- Barreto, S.; Ferreira, C.; Paixão, J.; Santos, B.S. Using clustering analysis in a capacitated location-routing problem. Eur. J. Oper. Res. 2007, 179, 968–977. [Google Scholar] [CrossRef]
- Chan, F.T.S.; Chan, H.K. Improving the productivity of order-picking of a manual-pick and multi-level rack distribution warehouse through the implementation of class-based storage. Expert Syst. Appl. 2011, 38, 2686–2700. [Google Scholar] [CrossRef]
- Lorenc, A.; Lerher, T. Effectiveness of product storage policy according to classification criteria and warehouse size. FME Trans. 2019, 47, 142–150. [Google Scholar] [CrossRef]
- Straka, M.; Lenort, K.; Feliks, J. Design of large-scale logistics systems using computer simulation hierarchic structure. Int. J. Simul. Model. 2018, 17, 105–118. [Google Scholar] [CrossRef]
- Caron, F.; Marchet, G.; Perego, A. Routing policies and COI-based storage policies in picker-to-part systems. Int. J. Prod. Res. 1998, 36, 713–732. [Google Scholar] [CrossRef]












| The Difference Criteria | Proposed Model | Models Presented in the Literature |
|---|---|---|
| Number of analyzed criteria | Analyzing four criteria at the same time | Analyzing one or just a few classification criteria [7,9] |
| Complexity | Model base on demand, sales statistics, can be used for large assortments, a different type of warehouse and products | Basic—method uses a simple algorithm [1,10,11,12] |
| The core of the model | Artificial intelligence—artificial neural networks, statistics, simulation of picking time | Block algorithm 2, Genetic algorithm [10] |
| Analyzing picking distances | Yes | No 1 |
| Taking velocity into account | Yes | No 1 |
| Taking a warehouse structure into account | Yes—for a homogeneous type of racks | No 1 |
| The ability to adapt to changes in demand, assortment (with parameters) and storage conditions | Yes—automatic for each of them | For demand, and just for the basic data of assortment [13,14,15] |
| Analyzing the quality of the result | Yes—automatic analysis of results is based on simulation | No, just by additional works 1 |
| Input data | List of products with parameters, products demand, warehouse structure, the velocity of forklifts, picking lists | List of products with basic parameters, products demand 2 |
| Output data | Product classification, location of products in the warehouse | Product classification 2 |
| Method | Multicriteria | Commonly Used Criteria | Limited to a Quantity of Products Indexes | Classification Method | Most Common Uses |
|---|---|---|---|---|---|
| Index COI | Yes, just 2 | volume/weight; | no | Based on the COI, no grouping required | Free storage space method |
| products demand; | |||||
| Analyse ABC | No | the value of sales; | low | Based on the product share of the total, products grouping | The method of permanent storage places |
| profit from sales; | |||||
| picking frequency; | |||||
| quantity of products sales; | |||||
| volume/weight; | |||||
| Analyse XYZ | No | seasonality; | low | Based on the product share of the total, products grouping | Coupled with ABC analysis |
| Analyse ABC-FC | No | the value of sales; | low | Based on membership function and division into groups according to ABC analysis | Coupled with ABC and XYZ analysis |
| profit from sales; | |||||
| picking frequency; | |||||
| quantity of products sales; | |||||
| volume/weight; | |||||
| Analyse EIQ | Yes | clients’ orders size; | low | Based on the calculated factors for each product | Method of free and permanent storage places |
| quantity of products ordered by a client; | |||||
| orders quantity by-products; | |||||
| product demand; | |||||
| Method AHP | Yes | the value of sales; | high | Based on the calculated preference indicators and the adopted weighting factors | Small assortment |
| profit from sales; | |||||
| picking frequency; | |||||
| volume/weight; | |||||
| seasonality; | |||||
| Proposed model | Yes | picking frequency; | no | Based on orders’ correlation with products parameters and demand, the core of the model base on ANN | Method of free and permanent storage places, big assortment |
| products parameters; | |||||
| volume/weight; | |||||
| demand for products; | |||||
| correlation between products; | |||||
| seasonality; |
| COI Index | ABC (Weight) | ABC (Volume) | Algorithm of Relationships Search | Sum | |
|---|---|---|---|---|---|
| Number of products | 0.7384 | 0.7724 | 0.7723 | 0.6891 | 2.9722 |
| Number of product types | 0.7982 | 0.8375 | 0.8342 | 0.7433 | 3.2132 |
| Products volume (m3) | 0.6250 | 0.6735 | 0.6514 | 0.5594 | 2.5093 |
| Products weight (kg) | 0.7139 | 0.7512 | 0.7319 | 0.6548 | 2.8518 |
| Average | 0.7189 | 0.7587 | 0.7475 | 0.6617 | 2.8866 |
| Learning Function | Average | Standard Deviation | Median | Coefficient of Variation | Min. | Max. | Range |
|---|---|---|---|---|---|---|---|
| traingd | 938.3 | 312.8 | 929.7 | 0.333 | 198.4 | 1926.4 | 1728.0 |
| trainlm | 872.1 | 288.9 | 857.5 | 0.331 | 201.2 | 1771.2 | 1570.0 |
| trainoss | 886.7 | 292.1 | 879.2 | 0.329 | 201.2 | 1958.0 | 1756.8 |
| trains | 971.5 | 334.3 | 958.2 | 0.344 | 198.4 | 1894.0 | 1695.6 |
| Variant I | Variant II | Variant III | Variant IV | Variant V | |
|---|---|---|---|---|---|
| Width (m) | 53.0 | 100.7 | 119.3 | 137.8 | 159.0 |
| Length (m) | 41.3 | 71.0 | 104.8 | 125.0 | 138.5 |
| Area of storage (m2) | 2188 | 7149 | 12.491 | 17.225 | 22.021 |
| Maximum stock keeping unit | 3410 | 10.035 | 18.835 | 23.435 | 31.035 |
| Average stock keeping unit | 2700 | 9376 | 17.696 | 21.589 | 28.276 |
| Classification Method | Picking Time [sec] | ||||
|---|---|---|---|---|---|
| Variants | |||||
| I | II | III | IV | V | |
| ABC analysis (popularity) | 1439 | 1673 | 1926 | 2150 | 2377 |
| ABC Analysis (number of pieces sold) | 1639 | 1843 | 2062 | 2256 | 2453 |
| ABC analysis (weight) | 1499 | 1793 | 2110 | 2391 | 2676 |
| ABC analysis (volume) | 1477 | 1668 | 1925 | 2153 | 2385 |
| Analysis of ABC and COI (popularity) | 1643 | 1681 | 1723 | 1760 | 1797 |
| ABC Analysis and COI (number of units sold) | 1656 | 1848 | 2053 | 2236 | 2420 |
| Analysis of ABC and COI (weight) | 1495 | 1778 | 2083 | 2353 | 2626 |
| ABC and COI (volume) analysis | 1468 | 1703 | 1955 | 2179 | 2406 |
| Index COI | 1459 | 1725 | 2011 | 2265 | 2523 |
| Classification Method | Variants | ||||
|---|---|---|---|---|---|
| I + | II | III | IV | V | |
| ABC analysis (popularity) | 0 | 3.05 | 11.95 | 27.98 | 60.39 |
| ABC Analysis (number of pieces sold) | 0 | −6.42 * | −3.62 * | 22.75 | 54.70 |
| ABC analysis (weight) | 0 | −3.85 * | 7.07 | 36.69 | 59.52 |
| ABC analysis (volume) | 0 | 0.49 | −3.66 * | 29.21 | 56.33 |
| Analysis of ABC and COI (popularity) | 0 | 2.56 | 11.65 | 27.83 | 60.03 |
| ABC Analysis and COI (number of units sold) | 0 | −6.66 * | −3.27 * | 22.92 | 34.55 |
| Analysis of ABC and COI (weight) | 0 | −3.02 * | 8.55 | 36.43 | 32.92 |
| ABC and COI (volume) analysis | 0 | 1.26 | −4.11 * | 29.98 | 39.13 |
| Index COI | 0 | −0.02 * | 9.60 | 32.24 | 38.54 |
| Area of Storage (m2) | Average Picking Time (sec) | Standard Deviation | Coeff. of Variation | Minimum | Maximum | Range |
|---|---|---|---|---|---|---|
| 2188 | 1438 | 643.6 | 44.74% | 198.0 | 3753.0 | 3555.0 |
| 7149 | 1673 | 718.5 | 42.93% | 303.0 | 4342.0 | 4039.0 |
| 12.491 | 1685 | 716.8 | 42.52% | 290.0 | 4549.0 | 4259.0 |
| 17.225 | 1587 | 665.1 | 41.90% | 265.0 | 3905.0 | 3640.0 |
| 22.021 | 1357 | 529.8 | 39.02% | 272.0 | 3224.0 | 2952.0 |
| Total | 1548 | 670.8 | 43.32% | 198.0 | 4549.0 | 4351.0 |
| Source | Sum of Squares | Mean Square | F-Ratio | p-Value |
|---|---|---|---|---|
| Between groups | 8.44107 × 107 | 2.11027 × 107 | 48.68 | 0.0000 |
| Within groups | 2.16545 × 109 | 433,523 | ||
| Total (Corr.) | 2.24986 × 109 |
| Variant | Area of Storage (sqm) | Count | Mean | Homogeneous Groups | |||
|---|---|---|---|---|---|---|---|
| I | 2188 | 1000 | 1438.5 | x | |||
| II | 7149 | 1000 | 1673.3 | x | |||
| III | 12.491 | 1000 | 1685.7 | x | |||
| IV | 17.225 | 1000 | 1587.2 | x | |||
| V | 22.021 | 1000 | 1357.7 | x | |||
Publisher’s Note: MDPI stays neutral with regard to jurisdictional claims in published maps and institutional affiliations. |
© 2020 by the authors. Licensee MDPI, Basel, Switzerland. This article is an open access article distributed under the terms and conditions of the Creative Commons Attribution (CC BY) license (http://creativecommons.org/licenses/by/4.0/).
Share and Cite
Lorenc, A.; Lerher, T. PickupSimulo–Prototype of Intelligent Software to Support Warehouse Managers Decisions for Product Allocation Problem. Appl. Sci. 2020, 10, 8683. https://doi.org/10.3390/app10238683
Lorenc A, Lerher T. PickupSimulo–Prototype of Intelligent Software to Support Warehouse Managers Decisions for Product Allocation Problem. Applied Sciences. 2020; 10(23):8683. https://doi.org/10.3390/app10238683
Chicago/Turabian StyleLorenc, Augustyn, and Tone Lerher. 2020. "PickupSimulo–Prototype of Intelligent Software to Support Warehouse Managers Decisions for Product Allocation Problem" Applied Sciences 10, no. 23: 8683. https://doi.org/10.3390/app10238683
APA StyleLorenc, A., & Lerher, T. (2020). PickupSimulo–Prototype of Intelligent Software to Support Warehouse Managers Decisions for Product Allocation Problem. Applied Sciences, 10(23), 8683. https://doi.org/10.3390/app10238683
